1. Introduction
An Internet of Things (IoT) is a collection of inter-connected programmable
things with the ability of data collection and exchange [
1]. Depending on the application domain, the things may include any thing ranging from temperature sensors, cameras, smart phones, home appliances, cars, to medical devices, and so on. IoT systems are used to provide integrated services of monitoring and controlling which are beyond the capabilities of individual devices. Such integration of heterogeneous things enables access from anywhere, anytime, and by anything through networks that span from Body Area Networks (BAN) to networks stretching across the globe.
The term “Internet of Medical Things” (IoMT) refers to a composition of medical devices, applications, and healthcare IT systems that are connected through computer networks. Medical devices equipped with interoperable interfaces along with the communication network form the basis of IoMT. Under the purview of IoMT, medical device composition extends data sharing for electronic health records[
2,
3], with therapeutic medical devices[
4,
5]. Therefore, application of IoMT to control patient therapy has regulatory requirements where simply health monitoring does not.
Our reliance on IoMT systems is predicated on both the correct functionality of individual devices and their communication with one another, which depends on the network(s) that connects them. Different wired, and wireless technologies and protocols are used to establish the network that connects the medical devices, depending on the type of working environment, such as an emergency department or telesurgery (a remote surgery performed by a surgeon). Common networking technologies include cellular networks (LTE, 3G, 4G, 5G, etc.), local and personal area networks (WiFi, Bluetooth), low power wide area networks (LoRaWAN), and mesh networks (Zigbee, RFID). As non-regulated, commercial-grade networks are mostly used for availability and cost effectiveness, composition of IoMT must accommodate unreliable communication, yet still be at least safe.
A network used for IoMT may become unreliable as a result of connecting heterogeneous devices from various manufacturers interacting in heterogeneous environments [
6]. Vulnerabilities related to security, privacy, and confidentiality present in the individual devices also affect the integrated network. Several studies like [
7,
8], and [
9] have explored different trust issues in IoMT systems.
Ensuring reliable communication among medical devices is a challenge. Existing literature on composition of medical devices for IoMT system design, mostly focus on data and device interoperability assuming a secure and trusted network. Studies like [
2,
4,
10] typically presume a trustworthy and reliable communication network when considering safe interoperability of medical devices for application platforms and integrated clinical settings.
Every deployed network is imperfect. Messages may be corrupted, delayed, or deleted. Here we are concerned about using formally verified software, together with software with lesser verification, such as commercial-off-the-shelf (COTS) software radio or TCP/IP software stacks. Medical device designers believe the compiled binaries purchased from others are correct, having any (known) security vulnerabilities patched, but we cannot be sure even if we compiled the binaries ourselves from sources because they have not been formally verified–merely tested and used.
The trusted composition of IoMT aims to achieve high assurance of the system as a whole even though certain components of the system may have lower assurance. Therefore, if we can’t verify that every execution is correct (as we can with rigorous formal verification) we can at least verify that each particular use of COTS software and hardware is correct using loop-back. Every message is looped back to the sender to be compared with the original. If it doesn’t match, or doesn’t arrive in time, the sender can take other action to assure safety. In this case, an audible alarm to alert a healthcare provider that high assurance of correct interaction of interconnected medical devices has been lost.
1.1. Contributions:
The major contributions of this study are as follows.
We present a systematic approach for achieving high assurance in IoMT systems by integrating high-assurance software with lower-assurance counterparts, thereby ensuring overall system reliability and safety.
We demonstrate the application of Architecture Analysis & Design Language (AADL) in facilitating the trusted composition of medical devices within IoMT systems over imperfect networks. Specifically, we address uncertainties related to the timely and reliable exchange of information among devices on a communication-to-communication basis.
We illustrate the use of the Behavior Language for Systems with Software (BLESS) for behavior specification, implementation, and verification of an IoMT system consisting of pulse oximeter, respiration monitor, patient-controlled analgesic (PCA) pump, and a control application, communicating over a network.
1.2. Outline
The relevant background is provided in the following section.
Section 3 presents clinical use case of an IoMT for system of monitoring of the patient-controlled opioid infusion.
Section 4 describes the structural modeling of the clinical IoMT while
Section 5 details the behavior specification with BLESS properties. Behavior implementation using BLESS annex subclause is presented in
Section 6.
Section 7 discusses behavior verification conditions and
Section 8 covers the behavior correctness proof.
Section 9 concludes the study.
2. Background
The Architecture Analysis & Design Language (AADL) is SAE International standard AS5506D, and was created for systems engineering of cyber-physical systems. AADL has well-defined semantics for components and their composition. In particular, AADL component types describe everything visible from outside the component (features, ports, parameters, and accesses), while their component implementations describe their internals. Each component type may have several component implementations. Component implementations may be composite components containing subcomponents and connections between them, or may be hardware and/or software not further partitioned.
Figure 1.
A clinical use case of opioid infusion monitoring
Figure 1.
A clinical use case of opioid infusion monitoring
The Open Source AADL Tool Environment (OSATE) [
11] is an IDE with analysis tools built on Eclipse to implement AADL for the modeling and analysis of real-time embedded systems. The Behavior Language for Embedded Systems with Software (BLESS) is an annex sublanguage of AADL which augments the core architecture language to define specification and behavior implementations [
12]. A BLESS plugin to OSATE allows program development and transforms programs with proof outlines into deductive proofs.
AADL facilitates system engineering to minimize problems discovered during systems integration–when they are most costly to remedy. Architecture-Centric Virtual Integration (ACVI) is a design methodology for using AADL to preclude system integration issues[
13]. ACVI was adapted for use to compose interoperable medical devices as medical device virtual integration (MDVI) in [
5]. With MDVI, systems engineers use AADL’s property mechanism to attach assertions (predicates or expressions) to component features expressing what is guaranteed to be true (for outputs) or assumed to be true (for inputs). Connections between features give rise to assume-guarantee contracts which can be formally verified before the components are designed. Additionally, components may have invariants–much like loop invariants. Invariants for composite components are implied by invariants of their subcomponents.
3. Clinical Example System
To demonstrate how the trusted composition of IoMT may be achieved across an imperfect network, a clinical use case is presented in this section and will be used throughout the paper. The use case involves automated monitoring of the patient-controlled opioid infusion after a surgical procedure. As depicted in
Figure 1, the patient is connected with a
respiration monitor to measure breathing rate, and
pulse oximeter to measure blood oxygen (SpO2) and heart rate. In order to administer opioids for pain management, the patient is attached to a
patient-controlled analgesic (PCA) infusion pump through an infusion set usually into a vein on the back of a hand. With a PCA pump, a patient receives opioid infusion at a basal rate, but can also request an additional bolus by pressing a button connected to the PCA pump. The typical PCA pump operates as a stand-alone device, similar to the majority of clinical devices.
Figure 2.
Top-level AADL model
Figure 2.
Top-level AADL model
Overdoses are possible even with the built-in hazard mitigation. One of the main causes of these overdoses is the PCA pump’s ignorance of the patient’s vital signs, which are tracked by devices like pulse oximeter and respiration monitor. When the monitoring devices do not communicate with the PCA pump, infusion may continue even if the patient’s health is entering respiratory depression.
Several studies have investigated integration of medical devices in a closed-loop with a controlling application to coordinate among the monitoring devices and the PCA pump [
4,
5]. Opioid infusion can be reduced or halted based on vital signs monitored by devices like pulse oximeter or respiration monitor. However, these studies assume devices communicate through a perfect communication network. The IoMT-based automated opioid infusion system we are considering also takes into account the fact that there is a potential of data loss, unauthenticated access, and information delay due to imperfect communication networks.
4. Structural Modeling using AADL
The goal of trusted composition of IoMT is to attain a high level of assurance within the system, acknowledging the potential presence of certain components with lower assurance. This goal is pursued by prioritizing high assurance for safety-critical components of the system and then integrating lower assurance components in a manner that upholds the overall system’s safety.
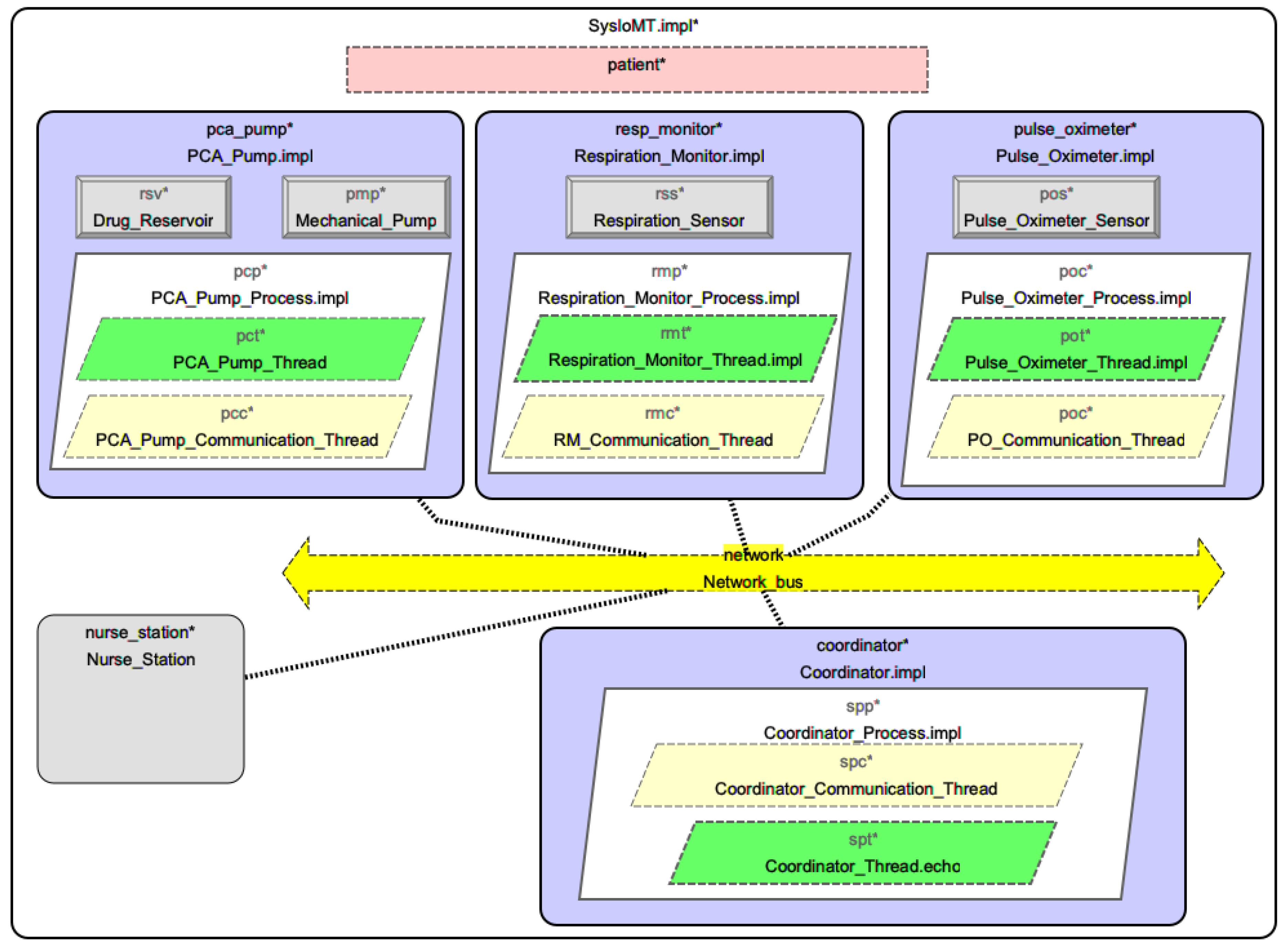
Figure 2 shows the top-level AADL model of the clinical example use case explained in the previous section. This IoMT-based automated monitoring of opioid infusion, modeled as an AADL system
SysIoMT , is composed of four sub-systems and a communication network. Each system is connected to an imperfect communication network which is modeled with an AADL virtual bus. A
Patient is modeled as an abstract component. Alarms due to patient vital signs (low heart rate, respiration rate, or blood oxygenation) and warnings that assurance has been lost are sent to a
Nurse_Station for human intervention. High assurance for the system as a whole is achieved by “loop-back” communication between formally-verified threads. Although any single message will not be assured, when the sender receives a correct copy of its message back, it is assured that these two messages (original and confirmation) have been performed correctly. Pairs of connections using loop-back are shown in red in
Figure 2.
Figure 3.
Component containment hierarchy
Figure 3.
Component containment hierarchy
Figure 3 shows the containment hierarchy of all components in the model plus bus access connections. Formally-verified components have a light green background color; less-assured components, have a light yellow background. The
Respiration_Monitor component models the respiration monitoring system attached to the patient for monitoring the respiration rate. It determines respiration rate from a respiration sensor usually strapped around a patient’s chest. If the respiration rate is lower than the minimum respiration rate,
Respiration_Monitor sends
RM_Alarm(
true) to the control application
Coordinator , otherwise it sends
RM_Alarm(
false). The
Respiration_Monitor then waits for message confirmation response, either
RM_Alarm_Echo(
true) or
RM_Alarm_Echo(
false). If the response is not received within the specified time limit (indicating a delay or data loss) or the received response is different from the sent notification (indicating message corruption), the
Respiration_Monitor sends a lost confirmation signal through the
Lost_Confirmation outgoing event port to the
Nurse_Station. The
Respiration_Monitor can also make a sound indicating a low respiration rate alarm or lost confirmation.
The patient’s heart rate and blood oxygenation (SpO2) are monitored by the pulse oximeter, which is modeled by the Pulse_Oximeter system component. The Pulse_Oximeter receives values of the SpO2 and heart rate from the pulse oximeter sensor attached to the patient body. Through the PO_Alarm_Echo outgoing event data port, the Nurse_Station is alerted if any of these two parameters falls below minimum limits. Additionally, the Coordinator also receives the alarm. Next, the Pulse_Oximeter waits at PO_Alarm_Echo incoming event data port for the confirmation response from the Coordinator . Nurse_Station is notified through Lost_Confirmation outgoing event data port if the response is not received within the allotted time limit.
The Coordinator system component represents the control application executed by a processor on the network (not shown). The Coordinator notifies the PCA_Pump to reduce infusion to the minimal keep-vein-open (KVO) rate when it receives alarm signals from the Pulse_Oximeter or Respiration_Monitor through PO_Alarm or RM_Alarm , respectively. The acknowledgements are sent to Pulse_Oximeter and Respiration_Monitor through PO_Alarm_Echo and RM_Alarm_Echo ports. Nurse_Station receives notification through Lost_Confirmation outgoing event data port if the response is not received within a specified time frame or does not match the notification.
PCA_Pump models the PCA pump used to infuse drug into the patient. Because patients respond to opioids so differently, a steady basal rate of drug flow can be augmented by a patient-requested bolus by pressing the bolus request button. This puts the patient in-the-loop for their pain management. Too much opioid can cause respiratory depression which may lead to brain damage or death.
Nurse_Station system models the nursing station with human caregivers. It receives alarms and lost confirmation notifications on Patient_Alarm and Patient_Lost_Confirmation ports, respectively. Modeling the detailed functionality of the nursing station is beyond the scope of this study.
When PCA_Pump receives Pause_Infusion(true) from the Coordinator it reduces infusion to a KVO rate until it receives Pause_Infusion(false) to resume basal rate infusion. Every message received on Pause_Infusion is sent back on Pause_Infusion_Echo.
As shown in Listing 1, the BLESS invariant
<< IS_SAFE() >> in the properties section of the
SysIoMT system type specifies the main safety property of the systems to be proved correct. Invariant
IS_SAFE() expresses that in the event that the heart rate, SpO2, or respiration rate fall below the minimal threshold, the pump infusion will be adjusted to the KVO rate or will be halted.
Section 5 provides further details on the assertions and
Section 8 presents the proof details of this invariant.
| Listing 1: System type for IoMT system-of-systems |
 |
Listing 2 presents partial a specification of IoMT system implementation classifier. The subcomponents section of the SysIoMT.impl (system implementation) defines contained subsystems while the connections section specifies the appropriate connections between them. Connections are functional communication pathways allocated to physical components which actually transmit messages by Actual_Connection_Binding properties.
5. Behavior Specification using BLESS Properties
Behavior of an AADL component can be completely expressed by BLESS::Assertion and BLESS::Value properties on its ports and a BLESS::Invariant property of the component as a whole.
BLESS::Assertion properties are predicates defining what is true about the value sent or received by a port. Similarly, BLESS::Value properties are expressions what is true about the value sent or received by a port. Outgoing ports guarantee what is true about values sent; incoming ports assume what is true about values received. The BLESS::Invariant property of a composite component must be implied by the conjunction of BLESS::Invariant properties of its subcomponents.
| Listing 2: A partial specification of the IoMT system implementation |
 |
Thread component behavior is implemented by a state-transition machine. That the thread’s behavior upholds its specification requires a verification condition for each state and transition. Respiration Monitor is used for illustration of verification conditions for threads.
5.1. Respiration Monitor
As depicted in
Figure 4,
Respiration_Monitor contains
Respiration_Sensor device to measure the respiration rate and
Respiration_Monitor_Process process (protected address space) which has two threads,
Respiration_Monitor_Thread and
RM_Communication_Thread.
RM_Communication_Thread models COTS software such as a TCP/IP stack and device drivers. As such RM_Communication_Thread is less assured. Respiration_Monitor_Thread performs a safety-critical function so is formally verified with a deductive correctness proof. The type classifier of Listing 3 declares the interfaces, in terms of in and out ports, of the Respiration_Monitor_Thread .
BLESS::Assertion properties define predicates within
<< >> which must match the values of boolean-typed ports. Therefore port
RM_Alarm outputs true when
<< RM_ALARM() >> holds and false otherwise. Because
RM_Alarm is an out port, thread
Respiration_Monitor_Thread guarantees its
BLESS::Assertion property. Conversely,
BLESS::Assertion with
in port is assumed. Connections from out ports to in ports have assume-guarantee verification conditions (further explained in
Section 7).
BLESS::Value properties define expressions which must match the values sent or received on data ports and event data ports. Port
RP_Rate expects a value of type
brpm with value
RESPIRATION_RATE, which is a
ghost variable. Ghost variables represent the actual values sent or received by ports.
| Listing 3: Respiration Monitor thread type |
 |
| Listing 4: Repiration Monitor invariant, variables, and states sections |
 |
6. Behavior Implementation using BLESS State-Transition Machine
In AADL, component implementations are separate from component types. Multiple implementations of a same component type with distinct identifiers are permitted by AADL. The names of implementations are the identifier of the type classifiers followed by a period, then the identifier of the component classifiers. For example, Respiration_Monitor_Thread.impl is an implementation of the thread type Respiration_Monitor_Thread.
Inside a component implementation, a BLESS state-transition machine is written within a BLESS annex subclause. AADL allows definition of annex subclauses with the reserved word annex followed by the identifier of the annex, the body of the annex subclause between {** and **}; . OSATE can be extended with plugins to provide parsers, syntax highlighting, and error markers for an annex sublanguage in the body of an annex subclause. To include a BLESS annex subclause to express thread implementation by a state-transition machine, the annex language name BLESS must be the identifier of the annex subclause.
6.1. Invariant, Variables, and States
Listing 4 shows the assertion, invariant, and variable specification of the Respiration_Monitor_ Thread. An assertion defined in the invariant section must be true whenever the thread suspends or dispatches.
The states section declares behavior states which may have assertions which are true when the state-transition machine is in that state. There are four kinds of states: initial , final , complete , or execution if not otherwise indicated. Execution starts in the initial state and ends in a final state (if any). Computation suspends upon entering a complete state (execution is complete) until the thread is next dispatched. Execution states are transitory.
Local variables that hold persistent values are declared in the variables section. Variable declarations may include an assertion which defines the meaning of the variable.
6.2. Transitions
Transitions have a label, a source state, a transition condition, a destination state, and optionally, an action.Transitions leaving execution states have boolean expression for transition conditions, while transitions leaving
complete states have dispatch conditions. Listing 5 shows transitions implementing the
Respiration_Monitor_Thread depicted in
Figure 5.
Transition go , with empty execute condition being true, changes state from start to run .
Transition got_rp , with dispatch condition on dispatch , leaves the run state periodically (every 20 seconds), performs an action, then changes state to check_echo . Its action reads the current respiration rate, sends an alarm (true) if less than the minimum respiration rate, otherwise sends alarm false.
Transition got_echo , with dispatch condition on dispatch RM_Alarm_Echo , leaves the check_echo state when an event is received on port RM_Alarm_Echo , performs an action, then changes state to run . Its action compares the boolean value of RM_Alarm_Echo with the alarm value sent during the action of transition got_rp , and sends an event out port Lost_Confirmation if different.
Transition late_echo also leaves check_echo state, and changes state to run after sending an action out port Lost_Confirmation , but only if its timeout dispatch condition is met. The timeout starts when a value is sent from port RM_Alarm . If RM_Alarm_Echo has not been received within RM_Echo_Limit seconds later, the dispatch condition has been met.
Thus Respiration_Monitor_Thread.impl employs three different kinds of dispatch conditions.
7. Verification Conditions
Verification conditions are theorems which express what must be true for system behavior to meet its specification. Verification conditions are either for correctness of individual threads, or for compositions of subcomponents. Proving all verification conditions for a system constitutes correctness proof of the system.
Of course verification conditions may be incorrectly generated, or incomplete, which would invalidate a correctness proof. Arguments that the verification conditions are both correct and complete can be found in [
14].
Each verification condition (and all other theorems in a correctness proof are Hoare triples in the form of
where
P is a precondition,
S is an action and
Q is a postcondition. When there is no action, the verification condition reduces to
.
7.1. Thread Verification Conditions
For threads a verification condition is generated for each state (except final states) and a verification condition is generated for each transition.
| Listing 5: Repiration Monitor transitions section |
 |
For each complete state, its assertion must imply the thread invariant. The invariant for Respiration_Monitor_Thread.impl is << RA() and MRP_A() >> . State run has the the same assertion. So the verification condition for complete state run is a tautology as shown in Listing 6.
| Listing 6: Verification condition for run complete state |
 |
For each execution state, its assertion must imply the disjunction of of the transition conditions of all transitions for which that state is its source.
For each transition, a verification condition is generated as
where
P is the assertion of the source state,
Q is the assertion of the destination state,
b is the transition condition, and
S is the action of the transition. The verification condition for transition
go is generated as shown in Listing 7.
Numbers in the square brackets are the line numbers in the program. Within IoMTwin.aadl, which has complete AADL specification, line 426 has definition of the start state, and line 427 has definition of the destination state run . The transition go is defined at line 431 without any behavior action.
| Listing 7: Verification condition for transition go |
 |
Transitions leaving complete states have dispatch conditions which makes the transition condition b more complex. The dispatch condition holds when dispatched at time now and dispatch has not happened since the time-of-previous-dispatch, tops . The precondition for the verification condition generated for got_echo (shown in Listing 8) includes RM_Alarm_Echo@now which means event arrival at the RM_Alarm_Echo port in the present instant.
| Listing 8: Verification condition for transition got_echo |
 |
7.2. Composition Verification Conditions
The behavior of a system-of-systems, such as the IoMT in our case study, can be proved correct to meet its specifications based on the proved-correct specifications of its subsystems. As a result verification conditions are generated for each connection implying assume-guarantee contracts among subsystems. Additionally, the conjunction of subcomponents’ invariants must imply the invariant of the system-of-systems.
Listing 9 presents a verification condition generated for connection rm_alarm between Respiration_Monitor and Coordinator subsystems (see Listing 2). In all most all the circumstances the source and destination of a connection have same assertions, hence generating a tautology.
| Listing 9: Verification condition for connection rm_alarm |
 |
Verification condition generated for the IoMT system property
<< IS_SAFE() >> specified in Listing 1, is shown in Listing 10. It states that the conjunction of invariants of subsystems implies the invariant of system-of-systems (IoMT in our case study).
1
| Listing 10: Verification condition for system property IS_SAFE() |
 |
8. Proof of Verification Conditions
Behavior correctness proof requires to solve all the verification conditions generated based on assertion specifications with ports, states, transitions, and behavior actions. The BLESS proof tool produces the formal proof of the behavior correctness as a list of theorems when all the verification conditions are solved. Each theorem is either a tautology, given, or derived from earlier theorems by applying inference rules. Like other interactive theorem provers, the BLESS proof tool requires human intervention to select proof tactics. Complete proof of the
SysIoMT requires 332 theorems. Below we present some of the proof theorems used to solve verification conditions generated for the
Respiration_Monitor_Thread , and for the composition of the system-of-systems. Complete proof of the
SysIoMT system with all the subsystems, processes, and threads is available as a GitHub repository at [
15].
8.1. Thread Verification Condition Proof
Table 1 presents verification conditions along with proof theorems generated for each state and transition for
Respiration_Monitor_Thread . For example, for
complete state run verification condition
[serial 1012] (shown in Listing 6) is generated and proof theorem (93) is used to solve it .
Similarly, for transition go verification condition [serial 1014] is generated and theorem (95) is used to solve it as tautology. For a relatively complex transition got_echo , verification condition [serial 1016] (shown in Listing 8) is generated which becomes theorem (153), and is proved by theorems (132) to (152) are used to solve it. Listing 11 presents a couple of sample theorems for transition got_echo .
| Listing 11: First and the last proof theorem for transition got_echo |
 |
8.2. Composition Verification Condition Proof
For the assume-guarantee relationships on connections, the verification conditions (like the one presented in Listing 9) are easily solved as tautologies. In order to show what is true about the IoMT system-of-systems is derived from what is true about its subsystems. The compositional verification condition generated for the system property IS_SAFE() (presented in Listing 10) is solved using the three theorems (600), (601), and (602), as shown in Listing 12.
| Listing 12: Proof theorems for system property IS_SAFE() |
 |
9. Conclusion
The Internet of Medical Things (IoMT) integrates medical devices, applications, and IT systems through communication networks, enabling comprehensive monitoring and control capabilities. However, this convergence poses challenges, notably security vulnerabilities and network disruptions, due to reliance on imperfect communication networks. Crucially, achieving trusted composition in IoMT systems involves prioritizing high assurance in critical functional components while accommodating lower-assured communication infrastructure. Integration of AADL with BLESS behavior specification is investigated to offer a systematic approach to ensure trusted composition of heterogeneous medical devices over such imperfect networks. This approach emphasizes formal verification techniques and a message-confirmation protocol to establish assume-guarantee relationships and enhance safety properties at both individual device and system levels. A case study demonstrates the application of the proposed approach in an IoMT system of a patient-controlled opioid infusion comprising a pulse oximeter, respiration monitor, PCA pump, and coordinator application. Despite the presence of an imperfect communication network, the study illustrates the feasibility of safe and correct information exchange towards a trusted composition. Enhancing trusted composition techniques can improve IoMT system scalability and dependability ultimately leading to better healthcare delivery.
Acknowledgments
The authors extend their appreciation to the Deanship of Scientific Research at Saudi Electronic University for funding this research (9460).
References
- Minerva, R.; Biru, A.; Rotondi, D. Towards a definition of the Internet of Things(IoT). Tech. report, IEEE Internet of Things, Telecom Italia S.p.A, 2015.
- Hao, A.; Wang, L. Medical Device Integration Model Based on the Internet of Things. Open Biomed Eng J 2015, 9, 256–261. [Google Scholar] [CrossRef] [PubMed]
- Dinh-Le, C.; Chuang, R.; Chokshi, S.; Mann, D. Wearable Health Technology and Electronic Health Record Integration: Scoping Review and Future Directions. JMIR Mhealth Uhealth 2019, 7, e12861. [Google Scholar] [CrossRef]
- Arney, D.; Pajic, M.; Goldman, J.M.; Lee, I.; Mangharam, R.; Sokolsky, O. Toward patient safety in closed-loop medical device systems. Proceedings of the 1st ACM/IEEE International Conference on Cyber-Physical Systems; Association for Computing Machinery: New York, NY, USA, 2010; ICCPS ’10, p. 139–148. [CrossRef]
- Larson, B.R.; Zhang, Y.; Barrett, S.C.; Hatcliff, J.; Jones, P.L. Enabling Safe Interoperation by Medical Device Virtual Integration. IEEE Design & Test 2015, 32, 74–88. [Google Scholar] [CrossRef]
- Sicari, S.; Rizzardi, A.; Grieco, L.; Coen-Porisini, A. Security, privacy and trust in Internet of Things: The road ahead. Computer Networks 2015, 76, 146–164. [Google Scholar] [CrossRef]
- Ghubaish, A.; Salman, T.; Zolanvari, M.; Unal, D.; Al-Ali, A.; Jain, R. Recent Advances in the Internet-of-Medical-Things (IoMT) Systems Security. IEEE Internet of Things Journal 2021, 8, 8707–8718. [Google Scholar] [CrossRef]
- Ahmed, S.F.; Alam, M.S.B.; Afrin, S.; Rafa, S.J.; Rafa, N.; Gandomi, A.H. Insights into Internet of Medical Things (IoMT): Data fusion, security issues and potential solutions. Information Fusion 2024, 102, 102060. [Google Scholar] [CrossRef]
- Bharati, S.; Podder, P.; Mondal, M.R.H.; Paul, P.K., Applications and Challenges of Cloud Integrated IoMT. In Cognitive Internet of Medical Things for Smart Healthcare: Services and Applications; Hassanien, A.E.; Khamparia, A.; Gupta, D.; Shankar, K.; Slowik, A., Eds.; Springer International Publishing: Cham, 2021; pp. 67–85. [CrossRef]
- Hatcliff, J.; King, A.; Lee, I.; Macdonald, A.; Fernando, A.; Robkin, M.; Vasserman, E.; Weininger, S.; Goldman, J.M. Rationale and Architecture Principles for Medical Application Platforms. 2012 IEEE/ACM Third International Conference on Cyber-Physical Systems, 2012, pp. 3–12. [CrossRef]
- Software Engineering Institute, Carnegie Mellon University. OSATE2. http://osate.org/. [Accessed: (May 05, 2024)].
- Larson, B.R.; Chalin, P.; Hatcliff, J. BLESS: Formal Specification and Verification of Behaviors for Embedded Systems with Software. In NASA Formal Methods; 2013; Vol. 7871, LNCS, pp. 276–290.
- Boydston, A.; Feiler, P.H. Architecture Centric Virtual Integration Process ( ACVIP ) : A Key Component of the DoD Digital Engineering Strategy. 2019.
- Larson, B.R. Behavior Language for Embedded Systems with Software Language Reference and Proof Assistant Guide; 2024. https://multitude.net/documentation/[Accessed: (May 05, 2024)].
- Ahmad, E.; Larson, B. AADL Model, BLESS Behavior Specification, and Verification of IoMT-based Opioid Infusion Monitoring, 2024. https://github.com/brlarson/IoMT [Accessed: (May 05, 2024)].
| 1 |
For each verification condition and theorem, the Why created: part states the reason for generating this verification condition and the Solved by: part (only in theorems) states the proof tactics used to solve this verification condition. |
|
Disclaimer/Publisher’s Note: The statements, opinions and data contained in all publications are solely those of the individual author(s) and contributor(s) and not of MDPI and/or the editor(s). MDPI and/or the editor(s) disclaim responsibility for any injury to people or property resulting from any ideas, methods, instructions or products referred to in the content. |
© 2024 by the authors. Licensee MDPI, Basel, Switzerland. This article is an open access article distributed under the terms and conditions of the Creative Commons Attribution (CC BY) license (http://creativecommons.org/licenses/by/4.0/).