Submitted:
29 February 2024
Posted:
06 March 2024
You are already at the latest version
Abstract
Keywords:
1. Introduction
2. Methodology
Source Selection
Search Key Approach
3. Systematic analysis of the application of 4IR technologies in the transport industry: a look into the data collection and processing approaches
4. Appraisal of Literature
5. Conclusions and Recommendations
Author Contributions
Funding
Institutional Review Board Statement
Informed Consent Statement
Data Availability Statement
Acknowledgments
Conflicts of Interest
References
- Mohan, D.; Tiwari, G. Sustainable Transport Systems: Linkages between environmental issues, public transport, non-motorised transport and safety. Economic and Political Weekly 2000, 34, 1589–1596. [Google Scholar]
- Choudhary, K.; Rao, S. History of rail Transportation and Importance of Indian Railways (IR) Transportation. International Journal of Engineering Development and Research 2018, 6, 73–77. [Google Scholar]
- Dodder, R. The evolving Systems View of Transportation: Implications for Policy. 2000. [Google Scholar]
- Schwab, K. The Fourth Industrial Revolution: what it means, how to respond. Foreign Affairs 2017, 96, 20–27. [Google Scholar]
- Hoppe, M.; Christ, A.; Castro, A.; Winter, M. Transformation in transportation? Eur. J. Futures Res. 2014, 2, 1–14. [Google Scholar] [CrossRef]
- Hoppe, M.; Christ, A. The transformation of transportation: Which borders will we have to cross in the future? The Global Studies Journal 2014, 7. [Google Scholar]
- Adeniran. Impacts of the fourth industrial revolution in transportation in the developing nations. Intl. Journal of African and Asian Studies 2016, 26, 67–73. [Google Scholar]
- Amonya, D. Transport in the fourth industrial revolution: The emerging high-growth economies. Social Science Research Network 2018, 1–15. [Google Scholar] [CrossRef]
- Jalaney, J.; Ganesh, R.S. Review on IoT Based Architecture for Smart Public Transport System. Int. Journal of Applied Engineering Research 2019, 14, 466–471. [Google Scholar]
- Don, C.; Stefansson, G. The impact of emerging and disruptive technologies on freight transportation in the digital era: current state and future trends. Intl. Journal of Logistics Management 2021, 32, 386–412. [Google Scholar]
- Mbowa, C.A.; Akinshipe, O.; Thwala, D.W. An overview of key emerging technologies transforming public transportation in the fourth industrial revolution era; IOP Publishing, 2021; vol. 1107, p. 012169. [Google Scholar]
- Chung, S.-H. Applications of smart technologies in logistics and transport: A review. Transport Research Part E 2021, 153, 102455. [Google Scholar] [CrossRef]
- Gambo, N.; Musonda, I. Effect of the fourth industrial revolution on road transport asset management practice in Nigeria. Journal of Construction in developing Countries 2021, 26, 19–43. [Google Scholar] [CrossRef]
- Mbatha, S.G.; Gumbo, T.; Oniya, O.; Moyo, T. Exploring 4IR technologies as a solution to improve the traffic flow on the roads: A case of the city of Johannesburg. Real Corp 2021: Cities 20.50. 2021; 337–344. [Google Scholar]
- Shahbakhsh, R.E.; Cahoon, S. Industrial revolutions and transition of the maritime industry: The case of seafarer's role in autonomous shipping. The Asian Journal of Shipping and Logistics 2021, 38, 10–18. [Google Scholar] [CrossRef]
- Vaidya, R.B.; Kulkarni, S.; Didore, V. Intelligent transportation system using IoT: A review. Intl. Journal for Research Trends and Innovation 2021, 6, 80–87. [Google Scholar]
- Ang, K.L.-M.; Seng, J.K.P.; Ngharamike, E.; Ijemaru, G.K. Emerging technologies for smart cities' transportation: Geo-information, data analytics and machine learning approaches. ISPRS Intl. Journal of Geo-Information 2022, 11, 1–45. [Google Scholar] [CrossRef]
- Sumit, R.S.C. A Review of intelligent transport systems in existing framework using IoT. Intl. Journal of Engineering Trends and Technology 2022, 70, 137–143. [Google Scholar]
- Sun, X.; Yu, H.; Solvang, W.D.; Wang, Y.; Wang, K. The application of Industry 4.0 technologies in sustainable logistics: A systematic literature review (2012-2020) to explore future research opportunities. Environmental Science and Pollution Research 2022, 29, 9560–9591. [Google Scholar] [CrossRef] [PubMed]
- Oladimeji, D.; Gupta, K.; Kose, N.A.; Gundogan, K.; Ge, L.; Liang, F. Smart Transportation: An Overview of Technologies and Applications. Sensors 2023, 23, 3880. [Google Scholar] [CrossRef] [PubMed]
- Zear, P.K.S.; Singh, Y. Intelligent Transport System: A Progressive Review. Indian Journal of Science and Technology 2016, 9, 1–8. [Google Scholar] [CrossRef]
- Parmar, N.; Vatukiya, A.; Zala, M.; Chauhan, S. Review about intelligent transportation system. Intl. Journal for Research Trends and Innovation 2017, 2, 88–90. [Google Scholar]
- Zhu, L.; Yu, F.R.; Wang, Y.; Ning, B.; Tang, T. Big Data Analytics in Intelligent Transportation Systems: A Survey. IEEE Transactions on Intelligent Transportation Systems 2018, 1–16. [Google Scholar] [CrossRef]
- Montoya-Torres, J.R.; Moreno, S.; Guerrero, W.J.; Mejia, G. Big Data Analytics and Intelligent Transportation Systems. IFAC PapersOnLine 2021, 54, 216–220. [Google Scholar] [CrossRef]
- Kaffash, S.; Nguyen, A.T.; Zhu, J. Big data algorithms and applications in intelligent transportation system: A review and bibliometric analysis. Intl. Journal of Production Economics 2021, 231, 107868. [Google Scholar] [CrossRef]
- Lana, I.; Sanchez-Medina, J.J.; Vlahogianni, E.I.; Del Ser, J. From Data to Actions in Intelligent Transportation Systems: A Prescription of Functional Requirements for Model Actionability. Sensors 2021, 21, 1121. [Google Scholar] [CrossRef]
- Putri, T.D. Intelligent Transportation Systems (ITS): A Systematic Review using Natural Language Processing (NLP) Approach. Heliyon 2021, 7, e08615. [Google Scholar]
- Cre, C.; Bing, Z.; Knoll, A.C. Intelligent Transportation Systems using External infrastructure: A Literature Survey. arXiv 2022, arXiv:arXiv:2112.05615, 1–18. [Google Scholar]
- Guido, G.; Haghshenas, S.S.; Vitale, A.; Astarita, V.; Geem, Z.W. A Quantitative and Qualitative Review of the Role of Intelligent Transportation Systems in Road Safety Studies through Three Decades. Journal of Soft Computing in Civil Engineering 2023, 7, 93–109. [Google Scholar]
- Prabha, R.; Kabadi, M.G. Overview of Data Collection Methoods for Intelligent Transportation Systems. The International Journal of Engineering and Sciences 2016, 5, 16–20. [Google Scholar]
- Oosthuizen, R.M. The Fourth Industrial Revolution - Smart Technology, Artificial Intelligence, Robotics and Algorithms: industrial Psychologists in Future Workplaces. Frontiers in Artificial Intelligence 2022, 5, 913168. [Google Scholar] [CrossRef]
- Ramakrishnan, S.; Venkateswaran, C.J. A Literature Review on the Intelligent Transportation System using Deep Learning and Machine Learning Techniques. Journal of Emerging Technologies and Innovative Research 2019, 6, 80–84. [Google Scholar]
- Chen, W.; Chen, L.; Chen, Z.; Tu, S.W. A wireless sensor network for intelligent transportation system. In Proceedings of the First International Multi-Symposiums on Computer and Computational Sciences (IMSCCS’06), Hangzhou, China, 20–24 June 2006. [Google Scholar]
- Hull, B.; Bychkovsky, V.; Zhang, Y.; Chen, K.; Goraczko, M.; Miu, A.; Shih, E.; Balakrishnan, H.; Madden, S.C. A distributed mobile sensor computing system. In Proceedings of the 4th International Conference on Embedded networked Sensor Systems, Boulder, CO, USA, 31 October–3 November 2006. [Google Scholar]
- Pham, T.; Tsai, M.; Nguyen, D.; Dow, C.; Deng, D. A cloud-based smart-parking system based on Internet-of-Things technologies. IEEE Access 2015, 3, 1581–1591. [Google Scholar] [CrossRef]
- Jan, B.; Farman, H.; Khan, M.; Talha, M.; Din, I. Designing a smart transportation system: An internet of things and big data approach. IEEE Wirel. Commun. 2019, 26, 73–79. [Google Scholar] [CrossRef]
- Niture, D.; Dhakane, V.; Jawalkar, P.; Bamnote, A. Smart transportation system using IOT. Int. J. Eng. Adv. Technol. 2021, 10, 434–438. [Google Scholar] [CrossRef]
- Soltanmohammadi, E.; Ghavami, K.; Naraghi-Pour, M. A survey of traffic issues in machine-to-machine communications over LTE. IEEE Internet Things J. 2016, 3, 865–884. [Google Scholar] [CrossRef]
- Dogra, J.K. Moving towards smart transportation with machine learning and Internet of Things (IoT): A review. J. Smart Environ. Green Comput. 2022, 2, 3–18. [Google Scholar] [CrossRef]
- Zhu, F.; Li, Z.; Chen, S.; Xiong, G. Parallel Transportation Management and Control System and Its Applications in Building Smart Cities. IEEE Trans. Intell. Transp. Syst. 2016, 17, 1576–1585. [Google Scholar] [CrossRef]
- Kim, H.; Yoon, S.; Kim, M.; Ji, Y. Deriving future user experiences in autonomous vehicle. In Proceedings of the 7th International Conference on Automotive User Interfaces and Interactive Vehicular Applications, Nottingham, UK, 1–3 September 2015. [Google Scholar]
- Liu, Y.; Wang, J.; Deng, W.; Oh, H. Human dynamics based driver model for autonomous car. IET Intell. Transp. Syst. 2016, 10, 545–554. [Google Scholar] [CrossRef]
- Wang, Y.; Ram, S.; Currim, F.; Dantas, E.; Sabóia, L. A big data approach for smart transportation management on bus network. In Proceedings of the 2016 IEEE International Smart Cities Conference (ISC2), Trento, Italy, 12–15 September 2016. [Google Scholar]
- Ozbayoglu, G.K.; Dogdu, E. A real-time autonomous highway accident detection model based on big data processing and computational intelligence. In Proceedings of the 2016 IEEE International Conference on Big Data (Big Data), Washington, DC, USA, 5–8 December 2016. [Google Scholar]
- Khazaei, H.; Zareian, S.; Veleda, R.; Litoiu, M.S. A big data analytic platform for smart transportation. In Smart City 360°; Springer: Berlin/Heidelberg, Germany, 2016; pp. 419–430. [Google Scholar]
- Zhang, J.; Shen, D.; Tu, L.; Zhang, F.; Xu, C.; Wang, Y.; Tian, C.; Li, X.; Huang, B.; Li, Z. A real-time passenger flow estimation and prediction method for urban bus transit systems. IEEE Trans. Intell. Transp. Syst. 2017, 18, 3168–3178. [Google Scholar] [CrossRef]
- Lu, Y.; Misra, A.; Wu, H. Smartphone sensing meets transport data: A collaborative framework for transportation service analytics. IEEE Trans. Mob. Comput. 2017, 17, 945–960. [Google Scholar] [CrossRef]
- Trueblood, F.; Rodriguez, D.; Hernandez, J.; Salomon, M.; Soundarajan, S.; Pirouz, M. Demystifying Transportation Using Big Data Analytics. In Proceedings of the 2019 IEEE International Conference on Computational Science and Computational Intelligence (CSCI) Las Vegas, NV, USA, Piscataway, NJ, USA, 5–7 December 2019. [Google Scholar]
- Al Najada, H.; Mahgoub, I. Anticipation and alert system of congestion and accidents in VANET using Big Data analysis for Intelligent Transportation Systems. In Proceedings of the 2016 IEEE Symposium Series on Computational Intelligence (SSCI), Athens, Greece, 6–9 December 2016; IEEE: Piscataway, NJ, USA, 2016. [Google Scholar]
- Puiu, D.; Bischof, S.; Serbanescu, B.; Nechifor, S.; Parreira, J.; Schreiner, H. A public transportation journey planner enabled by IoT data analytics. In Proceedings of the 2017 20th IEEE Conference on Innovations in Clouds, Internet and Networks (ICIN), Paris, France, 7–9 March 2017; IEEE: Piscataway, NJ, USA, 2017. [Google Scholar]
- Nelson, Q.; Steffensmeier, D.; Pawaskar, S. A simple approach for sustainable transportation systems in smart cities: A graph theory model. In Proceedings of the 2018 IEEE Conference on Technologies for Sustainability (SusTech), Long Beach, CA, USA, 11–13 November 2018; IEEE: Piscataway, NJ, USA, 2018. [Google Scholar]
- Guo, Y.; Wang, S.; Zheng, L.; Lu, M. Trajectory Data Driven Transit-Transportation Planning. In Proceedings of the 2017 5th IEEE International Conference on Advanced Cloud and Big Data (CBD), Shanghai, China, 13–16 August 2017; IEEE: Piscataway, NJ, USA, 2017. [Google Scholar]
- Oort, V.; Cats, O. Improving public transport decision making, planning and operations by using big data: Cases from Sweden and the Netherlands. In Proceedings of the 2015 18th IEEE international conference on intelligent transportation systems, Gran Canaria, Spain, 15–18 September 2015; IEEE: Piscataway, NJ, USA, 2015. [Google Scholar]
- Rathore, A.A.; Paul, A.; Jeon, G. Efficient graph-oriented smart transportation using internet of things generated big data. In Proceedings of the 2015 11th IEEE International Conference on Signal-Image Technology & Internet-Based Systems (SITIS), Bangkok, Thailand, 23–27 November 2015; IEEE: Piscataway, NJ, USA, 2015. [Google Scholar]
- Shi, Q.; Abdel-Aty, M. Big data applications in real-time traffic operation and safety monitoring and improvement on urban expressways. Transp. Res. Part C Emerg. Technol. 2015, 58, 380–394. [Google Scholar] [CrossRef]
- Wang, Y.; Zhang, W.; Zhang, F.; Yin, L.; Zhang, J.; Tian, C.; Jiang, W. Analysis of subway passenger flow based on smart card data. In Proceedings of the 2020 6th IEEE International Conference on Big Data Computing and Communications (BIGCOM), Deqing, China, 24–25 July 2020; IEEE: Piscataway, NJ, USA, 2020. [Google Scholar]
- Kumar, N.; Rahman, S.S.; Dhakad, N. Fuzzy inference enabled deep reinforcement learning-based traffic light control for intelligent transportation system. IEEE Trans. Intell. Transp. Syst. 2020, 22, 4919–4928. [Google Scholar] [CrossRef]
- Lv, Z.; Lou, R.; Singh, A. AI Empowered Communication Systems for Intelligent Transportation Systems. IEEE Trans. Intell. Transp. Syst. 2021, 22, 4579–4587. [Google Scholar] [CrossRef]
- Hossain, M.; Sinha, H.; Mustafa, R. A belief rule based expert system to control traffic signals under uncertainty. In Proceedings of the 2015 International Conference on Computer and Information Engineering (ICCIE), Rajshahi, Bangladesh, 26–27 November 2015; IEEE: Piscataway, NJ, USA, 2015. [Google Scholar]
- Olwan, M.; Mostafa, A.; AbdELAty, Y.; Mahfouz, D.; Shehata, O.; Morgan, E. Behavior Evaluation of Vehicle Platoon via Different Fuzzy-X Tuned Controllers. In Proceedings of the 2020 8th EEE International Conference on Control, Mechatronics andand Automation (ICCMA), Moscow, Russia, 6–8 November 2020; IEEE: Piscataway, NJ, USA, 2020. [Google Scholar]
- Wang, W.; Tai, C.; Wu, S.; Liu, Z. A hybrid genetic algorithm with fuzzy logic controller for wireless power transmission system of electric vehicles. In Proceedings of the 2015 IEEE International Conference on Industrial Technology (ICIT), Spain, 17–19 March 2015; IEEE: Piscataway, NJ, USA, 2015. [Google Scholar]
- Yeh, Y.; Tsai, M. Development of a genetic algorithm based electric vehicle charging coordination on distribution networks. In Proceedings of the 2015 IEEE Congress on Evolutionary Computation (CEC), Sendai, Japan, 25–28 May 2015; IEEE: Piscataway, NJ NJ, USA, 2015. [Google Scholar]
- Alaguvelu, R.; Curry, D.; Dagli, C. Fuzzy—Genetic algorithm approach to generate an optimal meta-architecture for a smart, safe & efficient city transportation system of systems. In Proceedings of the 2016 11th IEEE System of Systems Engineering Conference (SoSE), Kongsberg, Norway, 12–16 June 2016; IEEE: Piscataway, NJ, USA, 2016. [Google Scholar]
- Nayeem, M.; Islam, M.; Yao, X. Solving transit network design problem using many-objective evolutionary approach. IEEE Trans. Intell. Transp. Syst. 2019, 20, 3952–3963. [Google Scholar] [CrossRef]
- Tang, J.; Liu, F.; Zou, Y.; Zhang, W.; Wang, Y. An improved fuzzy neural network for traffic speed prediction considering periodic characteristic. IEEE Trans. Intell. Transp. Syst. 2017, 18, 2340–2350. [Google Scholar] [CrossRef]
- Bao, D. A multi-index fusion clustering strategy for traffic flow state identification. IEEE Access 2019, 7, 166404–166409. [Google Scholar] [CrossRef]
- Leung, C.; Elias, J.; Minuk, S.; de Jesus, A.; Cuzzocrea, A. An Innovative Fuzzy Logic-Based Machine Learning Algorithm for Supporting Predictive Analytics on Big Transportation Data. In Proceedings of the 2020 IEEE International Conference on Fuzzy Systems (FUZZ-IEEE), Glasgow, UK, 19–24 July 2020. [Google Scholar]
- Ai, C.; Jia, L.; Hong, M.; Zhang, C. Short-term road speed forecasting based on hybrid RBF neural network with the aid of fuzzy system-based techniques in urban traffic flow. IEEE Access 2020, 8, 69461–69470. [Google Scholar] [CrossRef]
- Schmidhuber, J. Deep learning in neural networks: An overview. Neural Netw. 2015, 61, 85–117. [Google Scholar] [CrossRef] [PubMed]
- Zheng, J.A. Vehicle Routing Problem ModelWith Multiple FuzzyWindows Based on Time-Varying Traffic Flow. IEEE Access 2020, 8, 39439–39444. [Google Scholar] [CrossRef]
- Sun, F.; Wang, X.; Zhang, Y.; Liu, W.; Zhang, R. Analysis of bus trip characteristic analysis and demand forecasting based on GA-NARX neural network model. IEEE Access 2020, 8, 8812–8820. [Google Scholar] [CrossRef]
- Thiranjaya, C.; Rushan, R.; Udayanga, P.; Kaushalya, U.; Rankothge, W. Towards a Smart City: Application of Optimization for a Smart Transportation Management System. In Proceedings of the 2018 IEEE International Conference on Information and Automation for Sustainability (ICIAfS), Colombo, Sri Lanka, 21–22 December 2018. [Google Scholar]
- Yang, H.; Hu, X. Wavelet neural network with improved genetic algorithm for traffic flow time series prediction. Optik 2016, 127, 8103–8110. [Google Scholar] [CrossRef]
- Qu, Y.; Lin, Z.; Li, H.; Zhang, X. Feature recognition of urban road traffic accidents based on GA-XGBoost in the context of big data. IEEE Access 2019, 7, 170106–170115. [Google Scholar] [CrossRef]
- Zhang, Q.; Liu, S.; Gong, D.; Zhang, H.; Tu, Q. An improved multi-objective quantum-behaved particle swarm optimization for railway freight transportation routing design. IEEE Access 2019, 7, 157353–157362. [Google Scholar] [CrossRef]
- Wang, Z.Z.; Wang, L.; Zhang, H. Resource-Expandable Railway Freight Transportation Routing Optimization. IEEE Access 2019, 7, 161607–161620. [Google Scholar] [CrossRef]
- Liu, W. Route optimization for last-mile distribution of rural E-commerce logistics based on ant colony optimization. IEEE Access 2020, 8, 12179–12187. [Google Scholar] [CrossRef]
- Low, C.L.; You, L. Commercial vehicle activity prediction with imbalanced class distribution using a hybrid sampling and gradient boosting approach. IEEE Trans. Intell. Transp. Syst. 2020, 22, 1401–1410. [Google Scholar] [CrossRef]
- Li, P.; Abdel-Aty, M.; Cai, Q.; Islam, Z. A deep learning approach to detect real-time vehicle maneuvers based on smartphone sensors. IEEE Trans. Intell. Transp. Syst. 2020, 23, 3148–3157. [Google Scholar] [CrossRef]
- Keller, M.; Haß, C.; Seewald, A.; Bertram, T. A model predictive approach to emergency maneuvers in critical traffic situations. In Proceedings of the 2015 IEEE 18th International Conference on Intelligent Transportation Systems, Gran Canaria, Spain, 15-18 September 2015. [Google Scholar]
- Jiang, Y.; Liu, Y.; Liu, D.; Song, H. Applying Machine Learning to Aviation Big Data for Flight Delay Prediction. In Proceedings of the 2020 IEEE International Conference on Dependable, Autonomic and Secure Computing, International Conference on Pervasive Intelligence and Computing, International Conference on Cloud and Big Data Computing, International Conference on Cyber Science and Tec, Calgary, AB, Canada, 17–22 August 2020; IEEE: Piscataway, NJ, USA, 2020. [Google Scholar]
- Diao, Z.; Zhang, D.; Wang, X.; Xie, K.; He, S.; Lu, X.; Li, Y. A hybrid model for short-term traffic volume prediction in massive transportation systems. IEEE Trans. Intell. Transp. Syst. 2018, 20, 935–946. [Google Scholar] [CrossRef]
- Castro-Neto, M.; Jeong, Y.; Jeong, M.; Han, L. Online-SVR for short-term traffic flow prediction under typical and atypical traffic conditions. Exp. Syst. Appl. 2009, 36, 6164–6173. [Google Scholar] [CrossRef]
- Li, Z.; Tang, J.; Pan, Z.; Wang, Y. Real-time traffic flow parameter estimation from UAV video based on ensemble classifier and optical flow. IEEE Trans. Intell. Transp. Syst. 2018, 20, 54–64. [Google Scholar]
- Feng, W.; Chen, H.; Zhang, Z. Short-term traffic flow prediction based on wavelet function and extreme learning machine. In Proceedings of the 2017 8th IEEE International Conference on Software Engineering and Service Science (ICSESS), Beijing, China, 24–26 November 2017. [Google Scholar]
- Wang, D.; Xiong, J.; Xiao, Z.; Li, X. Short-term traffic flow prediction based on ensemble real-time sequential extreme learning machine under non-stationary condition. In Proceedings of the 2016 IEEE 83rd Vehicular Technology Conference (VTC Spring), Nanjing, China, 15–18 May 2016. [Google Scholar]
- Liu, R.; Wang, Y.; Zhou, H.; Qian, Z. Short-term passenger flow prediction based on wavelet transform and kernel extreme learning machine. IEEE Access 2019, 7, 158025–158034. [Google Scholar] [CrossRef]
- Said, E.A.; Afifi, H. A comparative study on machine learning algorithms for green context-aware intelligent transportation systems. In Proceedings of the 2017 International Conference on Electrical and Computing Technologies and Applications (ICECTA), Ras AI Khaimah, United Arab Emirates, 21–23 November 2017. [Google Scholar]
- Panovski, D.; Scurtu, V.; Zaharia, T. A neural network-based approach for public transportation prediction with traffic density matrix. In Proceedings of the 2018 7th European Workshop on Visual Information Processing (EUVIP), Tampere, Finland, 26–28 November 2018. [Google Scholar]
- Liu, Y.; Liu, C.; Yuan, N.; Duan, L.; Fu, Y.; Xiong, H.; Xu, S.; Wu, J. Intelligent bus routing with heterogeneous human mobility patterns. Knowl. Inf. Syst. 2017, 50, 383–415. [Google Scholar] [CrossRef]
- Abedalla, AF.; Tuffaha, I.; Al-Omari, H.; Omari, M.; Abdullah, M.; Al-Ayyoub, M. MTRecS-DLT: Multi-modal transport recommender system using deep learning and tree models. In Proceedings of the 2019 Sixth International Conference on Social Networks Analysis, Management and Security (SNAMS); Granada, Spain, 22–25 October 2019, 2019. [Google Scholar]
- Ma, Y.; Zhang, Z. Travel Mode Choice Prediction Using Deep Neural Networks with Entity Embeddings. IEEE Access 2020, 8, 64959–64970. [Google Scholar] [CrossRef]
- Zhou, F.; Yang, Q.; Zhong, T.; Chen, D.; Zhang, N. Variational Graph Neural Networks for Road Traffic Prediction in Intelligent Transportation Systems. IEEE Trans. Ind. Inform. 2020, 17, 2802–2812. [Google Scholar] [CrossRef]
- Zheng, Z.; Yang, Y.; Liu, J.; Dai, H.; Zhang, Y. Deep and embedded learning approach for traffic flow prediction in urban informatics. IEEE Trans. Intell. Transp. Syst. 2019, 20, 3927–3939. [Google Scholar] [CrossRef]
- Zhang, J.; Zheng, Y.; Qi, D. Deep spatio-temporal residual networks for citywide crowd flows prediction. In Proceedings of the AAAI Conference on Artificial Intelligence, San Francisco, CA, USA, 4–9 February 2017. [Google Scholar]
- Guo, Y.L.; Li, S.; Chen, Z.; Wan, H. Deep spatial–temporal 3D convolutional neural networks for traffic data forecasting. IEEE Trans. Intell. Transp. Syst. 2019, 20, 3913–3926. [Google Scholar] [CrossRef]
- Dai, G.; Ma, C.; Xu, X. Short-term traffic flow prediction method for urban road sections based on space–time analysis and GRU. IEEE Access 2019, 7, 143025–143035. [Google Scholar] [CrossRef]
- Zheng, G.; Chai, W.; Katos, V. An Ensemble Model for Short-Term Traffic Prediction in Smart City Transportation System. In Proceedings of the 2019 IEEE Global Communications Conference (GLOBECOM), Waikoloa, HI, USA, 9–13 December 2019. [Google Scholar]
- Shukla, P.B.; Tanwar, S.; Kumar, N.; Guizani, M.D. A deep learning-based dynamic toll pricing scheme for intelligent transportation systems. IEEE Trans. Veh. Technol. 2020, 69, 12510–12520. [Google Scholar] [CrossRef]
- Zhang, J.; Chen, F.; Shen, Q. Cluster-based LSTM network for short-term passenger flow forecasting in urban rail transit. IEEE Access 2019, 7, 147653–147671. [Google Scholar] [CrossRef]
- Zhu, K.; Xun, P.; Li, W.; Li, Z.; Zhou, R. Prediction of passenger flow in urban rail transit based on big data analysis and deep learning. IEEE Access 2019, 7, 142272–142279. [Google Scholar] [CrossRef]
- Sha, S.; Li, J.; Zhang, K.; Yang, Z.; Wei, Z.; Li, X.; Zhu, X. RNN-based subway passenger flow rolling prediction. IEEE Access 2020, 8, 15232–15240. [Google Scholar] [CrossRef]
- Li, J.; Peng, H.; Liu, L.; Xiong, G.; Du, B.; Ma, H.; Wang, L.; Bhuiyan, M. Graph CNNs for urban traffic passenger flows prediction. In Proceedings of the 2018 IEEE SmartWorld, Ubiquitous Intelligence & Computing, Advanced & Trusted Computing, Scalable Computing & Communications, Cloud & Big Data Computing, Internet of People and Smart City Innovation (SmartWorld/SCALCOM/UIC/ATC/CBDCom/IOP/SCI), Guangzhou, China, 8–12 October 2018. [Google Scholar]
- Li, D.; Cao, J.; Li, R.; Wu, L. A Spatio-Temporal Structured LSTM Model for Short-Term Prediction of Origin-Destination Matrix in Rail Transit with Multisource Data. IEEE Access 2020, 8, 84000–84019. [Google Scholar] [CrossRef]
- Toqué, F.; Côme, E.; El Mahrsi, M.; Oukhellou, L. Forecasting dynamic public transport origin-destination matrices with long-short term memory recurrent neural networks. In Proceedings of the 2016 IEEE 19th International Conference on Intelligent Transportation Systems (ITSC), Rio de Janeiro, Brazil, 1–4 November 2016. [Google Scholar]
- Hong, K.; Lillethun, D.; Ramachandran, U.; Ottenwälder, B.; Koldehofe, B. Mobile fog: A programming model for large-scale applications on the internet of things. In Proceedings of the Second ACM SIGCOMM Workshop on Mobile Cloud Computing, Hong Kong, China, 16 August 2013. [Google Scholar]
- Tao, X.; Jiang, C.; Han, Y. Applying SOA to intelligent transportation system. In Proceedings of the 2005 IEEE International Conference on Services Computing (SCC’05), Orlando, FL, USA; 2005. [Google Scholar]
- Lin, J.; Yu, W.; Yang, X.; Zhao, P.; Zhang, H.; Zhao, W. An edge computing based public vehicle system for smart transportation. IEEE Trans. Veh. Technol. 2020, 69, 12635–12651. [Google Scholar] [CrossRef]
- Cai, W.; Sun, T.C. The new generation intelligent transportation system. In Proceedings of the 2011 Second International Conference on Innovations in Bio-inspired Computing and Applications, Shenzhen, China, 16–18 December 2011. [Google Scholar]
- Jaworski, P.; Edwards, T.; Moore, J.; Burnham, K. Cloud computing concept for intelligent transportation systems. In Proceedings of the 2011 14th International IEEE Conference on Intelligent Transportation Systems (ITSC), Washington, DC, USA, 5–7 October 2011. [Google Scholar]
- Tsubouchi, K.; Yamato, H.; Hiekata, K. Innovative on-demand bus system in Japan. IET Intell. Transp. Syst. 2010, 4, 27–279. [Google Scholar] [CrossRef]
- Ji, Z.; Ganchev, I.; O’Droma, M.; Zhang, X. A cloud-based intelligent car parking services for smart cities. In Proceedings of the 2014 31st URSI General Assembly and Scientific Symposium (URSI GASS), Beijing, China, 16–23 August 2014. [Google Scholar]
- Lu, X. Research on architecture for web services based uniform GIS transportation information platform. In Proceedings of the 2006 International Conference on Machine Learning and Cybernetics, Dalian, China, 13–16 August 2006. [Google Scholar]
- Zhang, J.; Wang, Y.; Li, S.; Shi, S. An architecture for IoT-enabled smart transportation security system: a geospatial approach. IEEE Internet of Things Journal 2021, 8, 6205–6213. [Google Scholar] [CrossRef]
- Vakula, D.; Raviteja, B. Smart public transport for smart cities. In Proceedings of the 2017 International Conference on Intelligent Sustainable Systems (ICISS), Thirupur, India, 12–13 December 2017; IEEE: New York, NY, USA, 2017. [Google Scholar]
- Htay, V.K.; Glushenkov, V. Creation of an interactive geo-information model of the multifunctional magneticlevitation transport system ELTRO in Naypyidaw, Republic of Myanmar. In Proceedings of the 2021 3rd International Youth Conference on Radio Electronics, Electrical and Power Engineering (REEPE), Moscow, Russia, 12–14 March 2021. [Google Scholar]
- Timofeev, K.T.; Veselova, A. Development and Research of Transport Speed Models Using the Methods of Geo-Statistical Data Analysis. In Proceedings of the 2018 XIV International Scientific-Technical Conference on Actual Problems of Electronics Instrument Engineering (APEIE), Novosibirsk, Russia, 2–6 October 2018. [Google Scholar]
- Gokasar, Y.C.; Baydogan, M. Estimation of Influence Distance of Bus Stops Using Bus GPS Data and Bus Stop Properties. IEEE Trans. Intell. Transp. Syst. 2019, 20, 4635–4642. [Google Scholar] [CrossRef]
- Bojan, T.M.; Kumar, U.R.; Bojan, V.M. An Internet of Things based Intelligent Transport System. In Proceedings of the 2014 IEEE International Conference on Vehicular Electronics and Safety (ICVES), Hyderabad, India, 16-17 December 2014. [Google Scholar]
- Sherly, D.S. Internet of Things based Smart Transportation Systems. International Research Journal of Engineering and Technology 2015, 2, 1207–1210. [Google Scholar]
- Markovic, N.; Sekula, P.; Vander-Laan, Z.; Andrienko, G.; Andrienko, N. Applications of Trajectory Data From the Perspective of a Road Transportation Agency: Literature Review and Maryland Case Study. IEEE Transactions on Intelligent Transportation Systems 2018, 1–12. [Google Scholar] [CrossRef]
- Sachin, S.; Santhiya, V.; Mohan, J. Intelligent Transportation System using IoT. International Research Journal of Engineering and Technology 2020, 17, 2048–2052. [Google Scholar]
- Shin, D.-H.; Chung, K.; Park, R.C. Prediction of Traffic Congestion Based on LSTM Through Correction of Missing Temporal and Spatial Data. IEEE Access 2020, 8, 150784–150796. [Google Scholar] [CrossRef]
- Salih, T.A.; Younis, N.K. Designing an Intelligent Real-Time Public Transportation Monitoring System based on IoT. Open Access Library Journal 2021, 8, e7985. [Google Scholar] [CrossRef]
- Singh, P.; Vimal, V. An Intelligent Transportation System for Traffic Management over the IoT. Webology 2021, 18, 3295–3302. [Google Scholar]
- Morkhandikar, D.; Vargantwar, M.; Ardhapurkar, S.; Joshi, M. IoT Based Road Side Unit for Intelligent Transportation System. Internation Research Journal of Modernization in Engineering Technology and Science 2021, 3, 357–364. [Google Scholar]
- Farman, H.; Khan, Z.; Jan, B.; Boulila, W.; Habib, S.; Koubaa, A. Smart Transportation in Developing Countries: An Internet-of-Things-based Conceptual Framework for Traffic Control. Hindawi Wireless Communications and Mobile Computing 2022, 2022, 11. [Google Scholar] [CrossRef]
- Farag, A.H.; El-Tawab, S. Parking Occupancy Prediction and Traffic Assignment in a University Environment. In Proceedings of the 10th International Japan-Africa Conference on Electronics, Communications and Computations (JAC-ECC), Japan, 2022. [Google Scholar]
- Zhao, F.; Kuang, X.; Hao, H.; Liu, Z. Selection of Emerging Technologies: A Case Study in Technology Strategies of Intelligent Vehicles. Engineering Management Journal 2022, 34, 37–49. [Google Scholar] [CrossRef]
- Chowdhurry, S.K.; Khoda, M.E.; Naha, R.; Khoshkholghi, M.A.; Aiash, M. IoT-Based Emergency Vehicle Services in Intelligent Transportation System. Sensors 2023, 23, 17. [Google Scholar] [CrossRef]
- Lopez-Vega, H.; Moodysson, J. Digital Transformation of the Automotive Industry: An Integrating Framework to Analyse Technological Novelty and Breadth. Industry and Innovation 2023, 30, 67–102. [Google Scholar] [CrossRef]
- Gillani, H.A.N. Machine Learning Based Data Collection Protocol for Intelligent Transport Systems: A Real-Time Implementation on Dublin M50 Ireland. Complex and Intelligent Systems. Complex & Intelligent Systems 2023, 2023, 19. [Google Scholar]












| S/N | Major technology | 1st Revolution (1IR) | 2nd Revolution (2IR) | 3rd Revolution (3IR) | 4th Revolution (4IR) |
|---|---|---|---|---|---|
| 1. | Artificial Intelligence | ✓ | |||
| 2. | Big data | ✓ | |||
| 3. | Machine Learning | ✓ | |||
| 4. | IoT | ✓ | |||
| 5. | Blockchain | ✓ | |||
| 6. | Smart Grid | ✓ | ✓ | ||
| 7. | Cloud Computing | ✓ | ✓ | ||
| 8. | Robotics | ✓ | ✓ | ||
| 9. | Virtual and Augmented Realities | ✓ | |||
| 10. | 3D Printing | ✓ | ✓ | ||
| 11. | Drones | ✓ | |||
| 12. | Fog Computing | ✓ | |||
| 13. | Internet Technology | ✓ | ✓ | ||
| 14. | Communication Technology | ✓ | ✓ | ✓ | |
| 15. | Autonomous System | ✓ | |||
| 16. | Quantum Computing | ✓ | |||
| 17. | Electrical Technology | ✓ | ✓ | ✓ | |
| 18. | Energy/Power Technology | ✓ | ✓ | ✓ | ✓ |
| S/N | Publishing Outfit/Search Engine | Number of Papers Retrieved |
|---|---|---|
| 1. | IEEE Xplore | 79 |
| 2. | Elsevier Science Direct | 5 |
| 3. | ACM | 1 |
| 4. | Taylor and Francis | 1 |
| 5. | Springer | 4 |
| 5. | MDPI | 7 |
| 6. | Google Scholar | 35 |
| Total | 132 | |
| S/N | Search keywords | Number of Papers Retrieved |
|---|---|---|
| 1. | 4IR technologies and the transportation system | 116 |
| Impact of 4IR technologies on transportation system | ||
| Application of 4IR technologies on transportation system | ||
| 4IR and the transportation system | ||
| 2. | Data collection and processing approaches in the application of 4IR technologies | 16 |
| Total | 132 | |
| S/N | Articles Accessed | Number of Papers |
|---|---|---|
| 1. | Used | 132 |
| 2. | Unused | 78 |
| Total Accessed | 210 | |
| S/N | Author(s)/Year | Article Title | Aim | Approach | Article Contribution | Article Limitation (Research Gap) |
|---|---|---|---|---|---|---|
| 1. [119] | Bojan et. al. (2014) | An Internet of Things based Intelligent Transportation System. | To develop a prototype ITS that tracks vehicles, enables payment ticket, analyze crowd and ambience inside the bus. | Prototype model approach using sensor, monitoring and display systems | Successfully developed a system that tracks/detects vehicle location, commuter information and the ambience. | Measures implemented to safeguard the CIA of data and information were not discussed. |
| 2. [120] | Sherly and Somasandareswari (2015) | Internet of things based smart transportation system | The study’s main objective was to deploy IoT technologies to build ITS in improving urban transportation system | The study used wireless sensors to obtain real-time traffic information. | The study successfully developed a real-time traffic controlling and monitoring system that reduced traffic congestion in the urban area. | The authors did not approach the issue of RFID’s data reading range and data security privacy. |
| 3. [121] | Markovic et al. (2018) | Application of Trajectory Data from the Perspective of Road Transportation Agency: Literature Review and Maryland Case Study | The paper aims to assist transportation agencies in assessing the value of trajectory data for their specific needs and decision-making processes. | ML and GPS Trajectory Data using V-Analytic Software for Visual data Exploration, Analysis and Modelling | The study contributed to advancing the understanding and utilization of trajectory data in road transportation systems analysis. | Grounds for consideration before purchasing trajectory data. |
| 4. [122] | Sachin et. al. (2020) | Intelligent Transportation System using IoT | The study aimed at designing a smart information system that provides all relevant interconnecting information about a bus (especially seating information) | Proposed a framework based on IoT using touch sensor, which detects occupied and empty seats. | The study successfully implemented a system that provides real-time information about exact location, arrival time, and seat availability of a bus. | Waiting time and traffic congestion were not taken into consideration. |
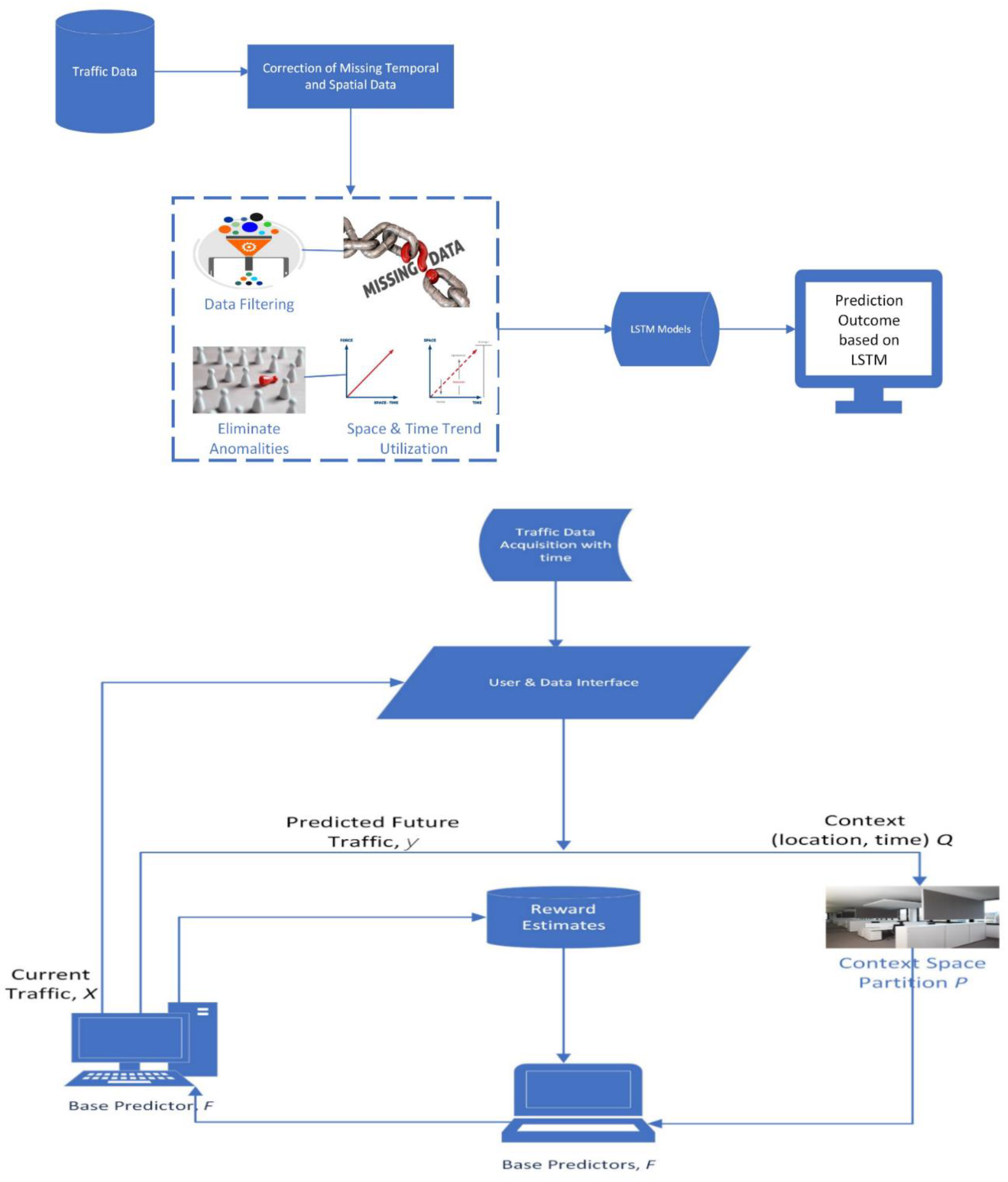
| 5. [123] | Shin et al. (2020) | Prediction of traffic congestion based on LSTM through correction of missing temporal and spatial data | Predict traffic congestion | Adopts LSTM-based traffic congestion prediction approach based on the correction of missing temporal and spatial values | The model achieved higher prediction accuracy for suburban areas, and in comparison with other relevant models. | The model was not implemented for predicting low-speed regions and urban areas. |
| 6. [124] | Salih and Younis (2021) | Designing an Intelligent Real-Time Public Transportation Monitoring System based on IoT | The study aimed at designing a system that reduces passengers’ waiting time | The system was implemented based on IoT technology using GPS and microcontroller. | The implemented system was able to compute real-time information about buses (e.g. current location, arrival time, speed etc.) | The study was unable to implement passenger count and e-ticketing. |
| 7. [36] | Jan et al. (2019) | Designing a Smart Transportation: An Internet of Things and Big Data Approach | The study propose a framework for designing a smart transportation system by leveraging Internet of Things (IoT) technologies and big data analytics. | The authors design a system divided into four layers: data collection and acquisition, network, data processing, and application. Each is optimized for processing and managing data effectively. They utilize Hadoop and Spark in the data processing layer to handle real-time transportation data efficiently. | A model that integrates IoT, big data analytics, and named data networking for smart transportation systems was proposed. The proposed model offers solutions to challenges such as processing big data in real time and disseminating information to citizens efficiently. | Challenges relating to data privacy and security concerns were not discussed. |
| 8. [125] | Singh and Vimal (2021) | An Intelligent Transport System for Traffic Management over the IoT | Modelling to monitor and control traffic | STMS Model | Superior results in models of traffic congestion. | Challenges involved in implementing on a large scale was not discussed or advised. |
| 9. [126] | Morkhandikar et al. (2021) | IoT-Based Road Side Unit for Intelligent Transportation System | Presents an enhanced Intelligent Transport System with Road Side Unit (RSU) using IoT | The study used Raspberry Pi Board as the main component for real-time data/information collection, while ZigBee wireless technology was used for communication. | Implemented IoT-based road side unit for ITS with the aid of OpenCV library. | Precise vehicle count for overlapping of vehicles was not achieved. |
| 10. [114] | Zhang et. al. (2021) | An Architecture for IoT-Enabled Smart Transportation Security System: A Geospatial Approach | Addresses several IoT challenges with relative to cyber-physical security etc. | Applied geospatial modelling approach. | The study simulated a set of geospatial indicators that support master planning of IoT networks in facilitating the running of Smart Transportation Security System | Availability and Quality of Data.Also, the work is limited in generalization and may also face integration challenges |
| 11. [127] | Farman et al. (2022) | Smart transportation in developing countries: An internet-of-things-based conceptual framework for traffic control. | The study highlights the challenges and consequences of existing transportation system in Peshawar in Pakistan in response to the rapid growth in population. | IoT-based framework for busy traffic junction. | The implemented framework was able to successfully reduced travelling time, fuel consumption and environmental pollution. | The framework was limited in the number of actors used, which would have possible effects on the effectiveness of the system on highly congested traffic scenario. |
| 12. [128] | Farag et al. (2022) | Parking Occupancy Prediction and Traffic Assignment in a University Environment | Investigation of traffic assignment based on parking prediction | Ensemble Machine Learning Models were deployed to predict the parking space after data were collected from accumulated copy of the parking availability posted on digital signs at the garages’ entrances | Successful applicability of ensemble machine learning models in accurate and precise prediction of ITS | Deployment of deep learning models for a more accurate and precise prediction of ITS |
| 13. [129] | Zhao et al. (2022) | Selection of Emerging Technologies: A Case Study in Technology Strategies of Intelligent Vehicles | The article emphasizes the importance of technology selection in corporate ET strategies | PTM framework for emerging technology selection | It provides a structured approach to guide engineering managers in making strategic decisions about ET adoption. | Non-establishment of a more detailed criteria for PTM factors and corporate internal capabilities. |
| 14. [130] | Chowdhurry et. al. (2023) | IoT-Based Emergency Vehicle Services in Intelligence Transport System | Obtaining a better clearance time and lower response time for emergency vehicles. | Adopted unmanned aerial vehicle (UAV) guided priority-based incident management model | The proposed system has the potential to significantly enhance emergency response capabilities within urban transportation systems while minimizing disruption to other road users. | Real life implementation challenge, and scalability to handle larger dataset. |
| 15. [131] | Lopez-Vega and Moodysson (2023) | Digital transformation of the automotive industry: An integrating framework to analyze technological novelty and breadth. | The study targeted at identifying digital technology topics that are transforming the automotive industry. | Uses integrating frameworks to illustrate the value of digital technologies. | The result of the study using library pyLDAvis to visualize, shows that digital technologies in the automotive industry have incremental characteristics to achieve potentials in transforming the industry. | The call for a combinatorial radical (hybrid) application for implementing automotive control system such as collision prevention assistance technology. |
| 16. [132] | Gillani and Niaz (2023) | Machine Learning Based Data Collection Protocol for Intelligent Transport Systems: A Real-Time Implementation on Dublin M50 Ireland | Proposes a lightweight Machine Learning-based data collection protocol called ML-TDG. | Lightweight ML-based data collection procedure | Presents ML-TDG as an innovative solution to address challenges in data collection and communication in urban traffic environments. | Better machine learning framework needed to improve time, storage, energy, and communication efficiency with possible security features incorporated. |
Disclaimer/Publisher’s Note: The statements, opinions and data contained in all publications are solely those of the individual author(s) and contributor(s) and not of MDPI and/or the editor(s). MDPI and/or the editor(s) disclaim responsibility for any injury to people or property resulting from any ideas, methods, instructions or products referred to in the content. |
© 2024 by the authors. Licensee MDPI, Basel, Switzerland. This article is an open access article distributed under the terms and conditions of the Creative Commons Attribution (CC BY) license (https://creativecommons.org/licenses/by/4.0/).

