Submitted:
20 February 2024
Posted:
20 February 2024
You are already at the latest version
Abstract
Keywords:
1. Introduction
2. Related Work
| First published Year | Institution | Software | Tool | Render | Dynamics | Sensors | Vehicles |
| 1998 | Swiss Federal Institute of Technology in Lausanne[2] |
webots | OpenGL | ODE | IMU, RGBD | Robots | |
| 2001 | Simon Fraser University[15] | Stage | FLTK | OpenGL | – | IMU, RGBD | Robots |
| 2007 | University of California and University of Pittsburgh[3] |
USARSim | Unreal Engine 2.0 | ODE | IMU, RGB | Robots | |
| 2010 | Carnegie Mellon University[16] | OpenRave | OSG | IKFast | IMU, RGB | Robotic arm | |
| 2011 | Free University of Brussels[21] | ARGoS | Qt-OpenGL | ODE Chipmunk |
IMU, RGB | Robots | |
| 2012 | Universitat Jaume I[17,22] | UWSim | OSG | osgOcean | Bullet | IMU, RGB, Sonar | Underwater robots |
| 2013 | Technical University of Darmstadt | Hector | Gazebo(ROS) | OpenGL | ODE | IMU, RGB | Drones |
| 2016 | University of Zurich (ETH Zurich)[8] |
RotorS | Gazebo(ROS) | OpenGL | ODE | IMU, RGBD | Drones |
| 2016 | OpenAI[24] | OpenAI-Gym | Gym | Mujoco[26] | IMU | Multi-joint robot | |
| 2017 | Inter, Toyota etc.[5] | CARLA | Unreal Engine | PhysX | IMU, RGBD | Ground vehicles | |
| 2017 | MicroSoft[7] | Airsim | Unreal Engine | PhysX fastsim |
IMU, RGBD, Segment,LiDAR |
Drones, Ground vehicles |
|
| 2019 | MIT[10,11] | FlightGoggle | Unity | - | IMU, RGBD, Segment |
Drones, Ground vehicles | |
| 2020 | University of Texas and Stanford University[27] |
robosuite | mujoco-py | OpenGL | Mujoco | IMU, RGBD | Robots |
| 2020 | National University of Defense Science and Technology, Beihang University etc.[13,14] |
XTDrone | Gazebo(ROS) | OpenGL | ODE | IMU, RGBD | Drones, Robots |
| 2021 | University of Zurich and ETH Zurich[6] |
Flightmare | Unity | - | IMU, RGBD, Segment |
Drones | |
| 2021 | Stanford University[23] | IGibson | Unity | - | IMU, RGBD, Segment |
Drones | |
| 2021 | Beihang University and Central South University[4] |
Rflysim | Unreal Engine | CopterSim | IMU, RGBD | UAV | |
| 2021 | Nvidia[1] | Issac Gym | Issac Gym | PhysX | IMU | Bipedal robot, robotic arm, etc. |
|
| 2022 | University of Hong Kong[12] | MARSIM | ROS | OpenGL | - | IMU,LiDAR(HD) | Quadrotor |
| 2023 | Institute of Automation Chinese Academy of Sciences[25] |
NeuronsGym | Unity3D | - | IMU,LiDAR | Mecanum wheeled robot | |
| 2023 | Cosys-Lab (FTI) of University of AntwerpChinese Academy[18] |
COSYS-Airsim | Unreal Engine | - | IMU,LiDAR,RGB | Drones, Ground vehiclest | |
3. Architecture for Digital Battle
- i
- The simulation process and outcomes must adhere to the laws of physics, ensuring their consistency across distributed simulation nodes;
- ii
- The capabilities of each robot’s motion platform are determined by the structural design, accessory selection, and control implementation;
- iii
- The collaborative algorithms employed in heterogeneous robot systems should be validated through authentic distributed verification methods.
- (1).
- Distributed virtual simulation network layer.
- (2).
- Perception and control sub-network layer.
- (3).
- Collaborative communication service network layer.
3.1. Distributed virtual simulation network
3.1.1. Session Management
3.1.2. Scenario Management
- (1).On the server.
- (2).On the client.
3.1.3. Physical Interaction
- Step 1.
- Step 2.
- Step 3.
3.1.4. Synchronization Service
- (1).Emergent frame.
- (2).State update.
3.2. Perception and control sub-network

3.2.1. Artificial Intelligence Mode
- (1).Hardware-in-the-loop.
- (2).Software-in-the-loop.
3.2.2. Human in the Loop Mode
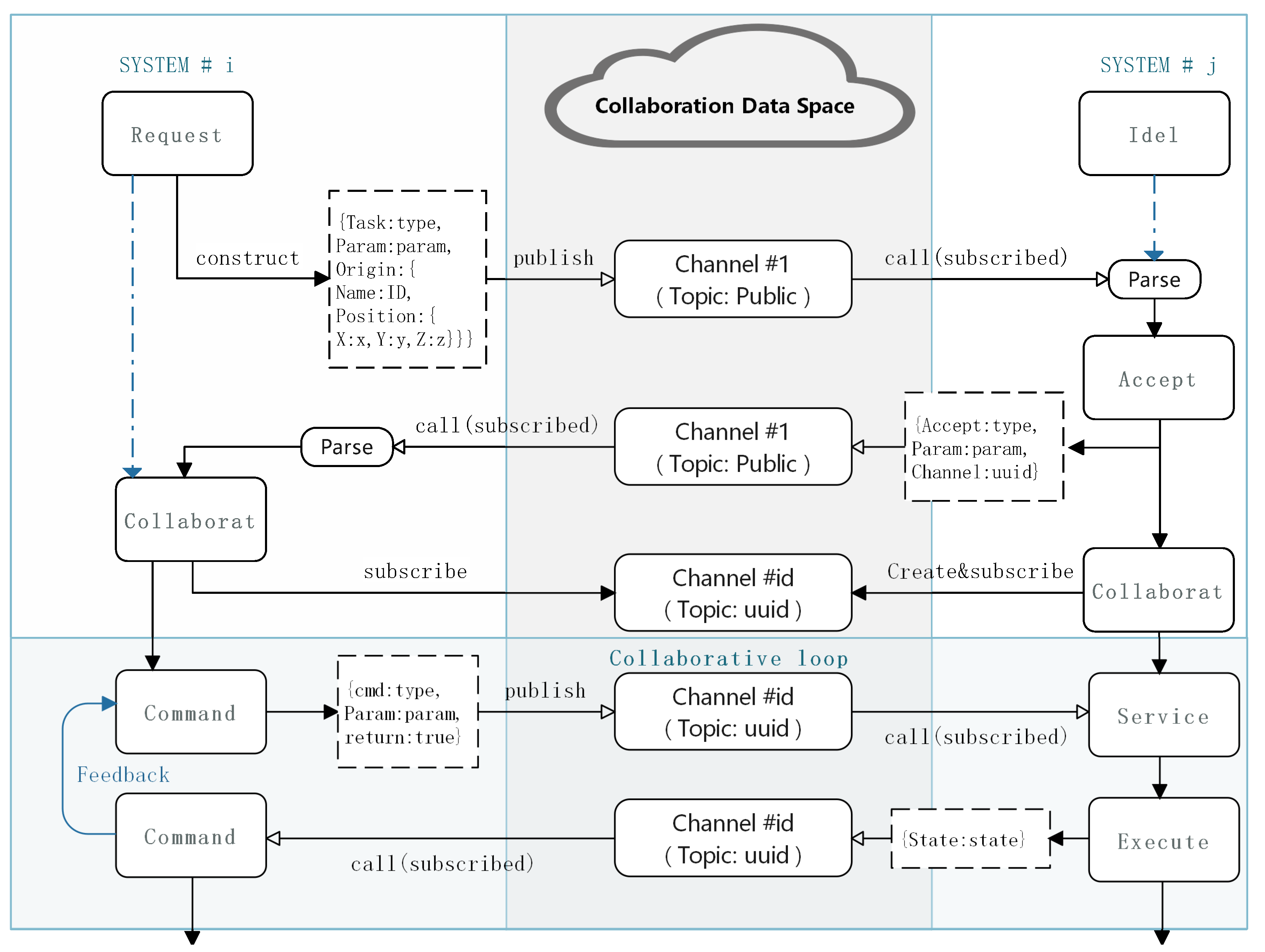
3.3. Collaborative communication service network
3.3.1. Basic communication mechanism
3.3.2. Distributed collaboration process
4. Example and Experiments
- Design a virtual scene, define the coordinate system in the scene, place buildings and roads, and set the initial generation position of the robot system;
- Connect the computing platforms to the network, and specify a server and multiple clients ammong them, as well as set the corresponding avatar(UGV or UAV).
- Start the simulation service and record the network stream frames at the same time with an improved Network-Profiler;
- Analyze the distributed data service and compare the theoretical estimation.
4.1. Collaborative tasks

- (1).Target Detection - Bomb Strike Loop:
- (2).Bomb Attack - Ammunition Supply Loop:
4.2. Sampling software

- (1).Introduction to Relevant Functions:
- (2).Recording and Analyzing Sessions:
5. Dicussion
5.1. Actor-synchronous feature
5.2. Time domain analysis
5.3. Scale and bandwidth

6. Conclusion and Future Work
- The distributed virtual simulation network based on a game engine;
- An end-to-end Perception and control sub-network;
- The Collaborative communication service network based on distributed data service.
- Obtain the characteristics of positive correlation between attribute update frequency and object dynamics;
- The distribution of network bandwidth occupation in simulation time;
- Roughly verify the estimation model(formula.7) of the maximum bandwidth demand of the overall network.
- Although the dynamic model update method of coupled objects has been given in this architecture, efforts are still needed to further refine the method to support the simulation theory of the system coupling relationship between objects.;
- The synchronous management adopted in this architecture has already partially improved the communication delay problem, it is still necessary to study the influence of the spatiotemporal consistency problem of distributed system on multi-robot control and decision-making.;
- Because the default collaborative network in this study is a simple event-based communication mechanism, only integrates data services and designs and implements the basic collaboration framework, and does not consider its impact on the overall distributed network communication bandwidth, the in-depth study of the collaborative framework will be further promoted in the future in combination with the specific tasks of multi-robot system collaborative work.
7. Patents
Author Contributions
Funding
Institutional Review Board Statement
Informed Consent Statement
Data Availability Statement
Acknowledgments
Conflicts of Interest
References
- Makoviychuk, V.; Wawrzyniak, L.; Guo, Y.; Lu, M.; Storey, K.; Macklin, M.; Hoeller, D.; Rudin, N.; Allshire, A.; Handa, A.; et al. Isaac Gym: High Performance GPU-Based Physics Simulation For Robot Learning. ArXiv 2021, abs/2108.10470. [Google Scholar]
- Michel, O. Cyberbotics Ltd. Webots™: Professional Mobile Robot Simulation. International Journal of Advanced Robotic Systems 2004, 1, 5. [Google Scholar] [CrossRef]
- Carpin, S.; Lewis, M.; Wang, J.; Balakirsky, S.; Scrapper, C. USARSim: a robot simulator for research and education. In Proceedings of the Proceedings 2007 IEEE International Conference on Robotics and Automation, 2007; pp. 1400–1405. [CrossRef]
- Wang, S.; Dai, X.; Ke, C.; Quan, Q. RflySim: A Rapid Multicopter Development Platform for Education and Research Based on Pixhawk and MATLAB. In Proceedings of the 2021 International Conference on Unmanned Aircraft Systems (ICUAS), 06 2021; pp. 1587–1594. [CrossRef]
- Dosovitskiy, A. CARLA:An Open Urban Driving Simulator. In Proceedings of the Conference on Robot Learning, 2017.
- Song, Y.; Naji, S.; Kaufmann, E.; Loquercio, A.; Scaramuzza, D. Flightmare: A Flexible Quadrotor Simulator. In Proceedings of the Conference on Robot Learning, 2020.
- Shah, S.; Dey, D.; Lovett, C.; Kapoor, A. Airsim: High fidelity visual and physical simulation for autonomous vehicles. In Proceedings of the Field and Service Robot, 2018; pp. 621–635.
- Furrer, F.; Burri, M.; Achtelik, M.; Siegwart, R. Rotors—a modular gazebo mav simulator framework; Springer, 2016; pp. 595–625.
- Koenig, N. ; dAndrew Howard. Design and Use Paradigms for Gazebo An Open-Source Multi-Robot Simulator. In Proceedings of the IEEE/RSJ International Conference on Intelligent Robots and Systems, 2004; pp. 2149–2154.
- Guerra, W.; Tal, E.; Murali, V.; Ryou, G.; Karaman, S. FlightGoggles: Photorealistic Sensor Simulation for Perception-driven Robotics using Photogrammetry and Virtual Reality. In Proceedings of the 2019 IEEE/RSJ International Conference on Intelligent Robots and Systems (IROS). IEEE Press; 2019; pp. 6941–6948. [Google Scholar] [CrossRef]
- Guerra, W.; Tal, E.; Murali, V.; Ryou, G.; Karaman, S. FlightGoggles: A Modular Framework for Photorealistic Camera, Exteroceptive Sensor, and Dynamics Simulation. ArXiv 2021, arXiv:1905.11377v2. [Google Scholar]
- Kong, F.; Liu, X.; Tang, B.; Lin, J.; Ren, Y.; Cai, Y.; Zhu, F.; Chen, N.; Zhang, F. MARSIM: A Light-Weight Point-Realistic Simulator for LiDAR-Based UAVs. IEEE Robotics and Automation Letters 2022, 8, 2954–2961. [Google Scholar] [CrossRef]
- Xiao, K.; Tan, S.; Wang, G.; An, X.; Wang, X.; Wang, X. XTDrone: A Customizable Multi-rotor UAVs Simulation Platform. ArXiv 2020, arXiv:2003.09700. [Google Scholar]
- Xiao, K.; Ma, L.; Tan, S.; Cong, Y.; Wang, X. Implementation of UAV Coordination Based on a Hierarchical Multi-UAV Simulation Platform. ArXiv 2020, arXiv:2005.01125. [Google Scholar]
- Vaughan, R.T. Massively multi-robot simulation in stage. Swarm Intelligence 2008, 2, 189–208. [Google Scholar] [CrossRef]
- Diankov, R. Automated Construction of Robotic Manipulation Programs. PhD thesis, Carnegie Mellon University, Robotics Institute, 2010.
- Gwon, D.H.; Kim, J.; Kim, M.H.; Park, H.G.; Kim, T.Y.; Kim, A. Development of a side scan sonar module for the underwater simulator. In Proceedings of the 2017 14th International Conference on Ubiquitous Robots and Ambient Intelligence (URAI); 2017; pp. 662–665. [Google Scholar] [CrossRef]
- Jansen, W.; Verreycken, E.; Schenck, A.; Blanquart, J.E.; Verhulst, C.; Huebel, N.; Steckel, J. COSYS-AIRSIM: A Real-Time Simulation Framework Expanded for Complex Industrial Applications. In Proceedings of the 2023 Annual Modeling and Simulation Conference (ANNSIM); 2023; pp. 37–48. [Google Scholar]
- Kumar, A.; Li, Z.; Zeng, J.; Pathak, D.; Sreenath, K.; Malik, J. Adapting Rapid Motor Adaptation for Bipedal Robots. In Proceedings of the 2022 IEEE/RSJ International Conference on Intelligent Robots and Systems (IROS); 2022; pp. 1161–1168. [Google Scholar] [CrossRef]
- Jiang, Y.; Zhang, T.; Ho, D.; Bai, Y.; Liu, C.K.; Levine, S.; Tan, J. SimGAN: Hybrid Simulator Identification for Domain Adaptation via Adversarial Reinforcement Learning. In Proceedings of the 2021 IEEE International Conference on Robotics and Automation (ICRA); 2021; pp. 2884–2890. [Google Scholar] [CrossRef]
- Pinciroli, C.; Trianni, V.; O’Grady, R.; Pini, G.; Brutschy, A.; Brambilla, M.; Mathews, N.; Ferrante, E.; Di Caro, G.; Ducatelle, F.; et al. ARGoS: A modular, multi-engine simulator for heterogeneous swarm robotics. In Proceedings of the 2011 IEEE/RSJ International Conference on Intelligent Robots and Systems; 2011; pp. 5027–5034. [Google Scholar] [CrossRef]
- Prats, M.; Pérez Soler, J.; Fernandez, J.; Sanz, P. An open source tool for simulation and supervision of underwater intervention missions. In Proceedings of the 2012 IEEE/RSJ International Conference on Intelligent Robots and Systems; 10 2012; pp. 2577–2582. [Google Scholar] [CrossRef]
- Li, C.; Xia, F.; Martin-Martin, R.; Lingelbach, M.; Srivastava, S.; Shen, B.; Vainio, K.; Gokmen, C.; Dharan, G.; Jain, T.; et al. IGibson 2.0: Object-Centric Simulation for Robot Learning of Everyday Household Tasks. ArXiv 2021. [Google Scholar]
- Brockman, G.; Cheung, V.; Pettersson, L.; Schneider, J.; Schulman, J.; Tang, J.; Zaremba, W. OpenAI Gym. ArXiv 2016, abs/1606.01540. [Google Scholar]
- Li, H.; Liu, S.; Ma, M.; Hu, G.; Chen, Y.; Zhao, D. NeuronsGym: A Hybrid Framework and Benchmark for Robot Tasks with Sim2Real Policy Learning. ArXiv 2023, abs/2302.03385. [Google Scholar]
- Todorov, E.; Erez, T.; Tassa, Y. MuJoCo: A physics engine for model-based control. In Proceedings of the 2012 IEEE/RSJ International Conference on Intelligent Robots and Systems. IEEE; 2012; pp. 5026–5033. [Google Scholar] [CrossRef]
- Zhu, Y.; Wong, J.; Mandlekar, A.; Mart’in-Mart’in, R. robosuite: A Modular Simulation Framework and Benchmark for Robot Learning. ArXiv 2020, abs/2009.12293. [Google Scholar]
- Statzer, J.M. AdvancedSessionsPlugin. https://github.com/mordentral/AdvancedSessionsPlugin, 2017.
- Schlesselman, J.; Pardo-Castellote, G.; Farabaugh, B. OMG data-distribution service (DDS): architectural update. In Proceedings of the IEEE MILCOM 2004. Military Communications Conference, 2004., 2004, Vol. 2, pp. 961–967 Vol. 2. [CrossRef]
- Müller, M.; Macklin, M.; Chentanez, N.; Jeschke, S.; Kim, T.Y. Detailed Rigid Body Simulation with Extended Position Based Dynamics. Computer Graphics Forum 2020, 39. [Google Scholar] [CrossRef]
- Kang Feng, Q.M. Symplectic Geometric Algorithms for Hamiltonian Systems; Zhejiang Science and Technology Press, 2003.
- Wang, K.; Ju, H. An explicit modelling method of joint-space inertia matrix for tree-chain dynamic system. International Journal of Non-Linear Mechanics 2022, 144, 104033. [Google Scholar] [CrossRef]
- Huang, Z.; Chen, J.; Zhang, Z.; Tian, Q. Lie group variational integral algorithm for multi-rigid body dynamics simulation(in Chinese). Jounral of Dynamics and Control 2022, 20, 8. [Google Scholar]
- A. V. Borisov, I.S.M., 1 Rigid Body Equations of Motion and Their Integration. In Rigid Body Dynamics Hamiltonian Methods, Integrability, Chaos; HIGHER EDUCATION PRESS: Beijing, 2018; pp. 19–78. [Google Scholar]
- Udwadia, F.E. Constrained Motion of Hamiltonian Systems. Nonlinear Dynamics 2015. [Google Scholar] [CrossRef]
- Celledoni, E.; Leone, A.; Murari, D.; Owren, B. Learning Hamiltonians of constrained mechanical systems. Journal of Computational and Applied Mathematics 2022, 417, 114608. [Google Scholar] [CrossRef]
- Deng, H.; Huang, J.; Liu, Q.; Zhou, C.; Gao, J. BGSD: A SBERT and GAT-based Service Discovery Framework for heterogeneous distributed IoT. Computer Networks 2022. [Google Scholar] [CrossRef]
- Xiang, J.; Dong, X.; Ding, W.; Suo, J.; Shen, L.; Xia, H. Key technologies for autonomous cooperation of unmanned swarm systems in complex environments. Acta Aeronautica et Astronautica Sinica 2022, 43. [Google Scholar]
- Rizk, Y.; Awad, M.; Tunstel, E.W. Cooperative Heterogeneous Multi-Robot Systems: A Survey. ACM Comput. Surv. 2019, 52. [Google Scholar] [CrossRef]
- Ding, Y.; Xiong, Z.; Xiong, J.; Cui, Y.; Cao, Z. OGI-SLAM2:A hybrid map SLAM framework grounded in inertial-based SLAM. IEEE Transactions on Instrumentation and Measurement 2022, PP, 1–1. [Google Scholar] [CrossRef]
- Xun, Z.; Huang, J.; Li, Z.; Xu, C.; Gao, F.; Cao, Y. CREPES: Cooperative RElative Pose EStimation towards Real-World Multi-Robot Systems. ArXiv 2023. [Google Scholar] [CrossRef]
- Wang, Z.; Xu, C.; Gao, F. Robust Trajectory Planning for Spatial-Temporal Multi-Drone Coordination in Large Scenes. 2022 IEEE/RSJ International Conference on Intelligent Robots and Systems (IROS) 2021, pp. 12182–12188.
- Wang, J.; Wu, Y.; Chen, Y.; Ju, S. Multi-UAVs collaborative tracking of moving target with maximized visibility in Urban Environment. Journal of the Franklin Institute 2022, 359. [Google Scholar] [CrossRef]
- Li, W.; Zhang, H.; Gao, Z.; Wang, Y.; Sun, J. Fully Distributed Event/Self-Triggered Bipartite Output Formation-Containment Tracking Control for Heterogeneous Multiagent Systems. IEEE Transactions on Neural Networks and Learning Systems 2022, PP, 1–10. [Google Scholar] [CrossRef]
- Badrno, H.; Baradarannia, M.; Bagheri, P.; Badamchizadeh, M.A. Distributed Predictive Consensus Control of Uncertain Linear Multi-agent Systems with Heterogeneous Dynamics. Iranian Journal of Science and Technology, Transactions of Electrical Engineering 2022, 47. [Google Scholar] [CrossRef]
- Raziei, Z.; Moghaddam, M. Adaptable automation with modular deep reinforcement learning and policy transfer. Engineering Applications of Artificial Intelligence 2021, 103, 104296. [Google Scholar] [CrossRef]
- Yang, S.M.; Kim, K. Implementation of the conversation scheme in message-based distributed computer systems. IEEE Transactions on Parallel and Distributed Systems 1992, 3, 555–572. [Google Scholar] [CrossRef]
- Xu, J.; Romanovsky, A.; Randell, B. Concurrent exception handling and resolution in distributed object systems. IEEE Transactions on Parallel and Distributed Systems 2000, 11, 1019–1032. [Google Scholar] [CrossRef]
- Chen, J.; Huang, L. Supporting Dynamic Service Updates in Pervasive Applications. In Proceedings of the 2011 IEEE 35th Annual Computer Software and Applications Conference; 2011; pp. 273–278. [Google Scholar] [CrossRef]










Disclaimer/Publisher’s Note: The statements, opinions and data contained in all publications are solely those of the individual author(s) and contributor(s) and not of MDPI and/or the editor(s). MDPI and/or the editor(s) disclaim responsibility for any injury to people or property resulting from any ideas, methods, instructions or products referred to in the content. |
© 2024 by the authors. Licensee MDPI, Basel, Switzerland. This article is an open access article distributed under the terms and conditions of the Creative Commons Attribution (CC BY) license (http://creativecommons.org/licenses/by/4.0/).