Submitted:
12 July 2023
Posted:
14 July 2023
You are already at the latest version
Abstract
Keywords:
0. Introduction
1. Literature review
- Longer range and endurance due to the presence of two storage systems (electric storage and fuel storage)[12].
- Improved maintenance workability due to the reduction in the components.[12].
- Lower vibration and noise increase the engine’s lifespan[12].
- In case of engine failure the electric backup system offers a few minutes of endurance.[12].
2. Materials and Methods
2.1. Data Linearisation
2.2. Referencing data to take off condition
2.3. Noise/Error generation:
- The mean = 0 (“centre”) of the distribution.
- The standard deviation = 0.001 (spread or “width”) of the distribution.
2.4. Prediction and Filtering
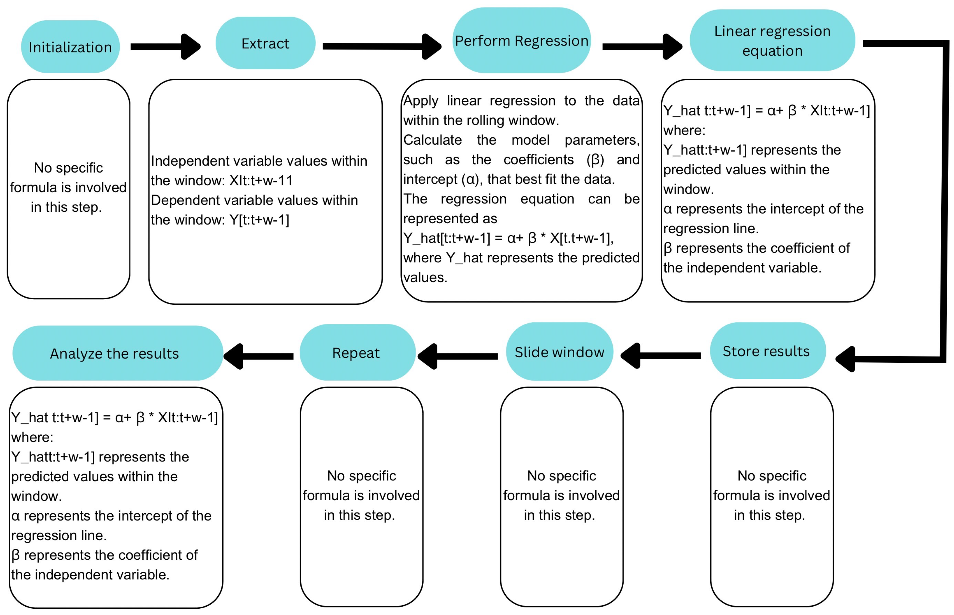
2.4.1. Rolling Linear Regression
2.4.2. Implementation of Kalman filter

3. Results
4. Discussion and Validation
5. Limitations and Future Study
6. Conclusions
Author Contributions
Data Availability Statement
Acknowledgments
Conflicts of Interest
Abbreviations
| DT | Digital Twins |
| UAV | Unmanned Aircraft Vehicles |
| UAS | Unmanned Aircraft System |
| UAM | Urban Air Mobility |
| AAM | advanced air mobility |
| CPS | Cyber-physical system |
| DTaaS | DT as a Service |
| SaaS | Software as a Service |
| VTOL | Vertical Take Off and Landing |
References
- Wei, L.; Justin, C.Y.; Briceno, S.I.; Mavris, D.N. Door-to-door travel time comparative assessment for conventional transportation methods and short takeoff and landing on demand mobility concepts. 2018 Aviation Technology, Integration, and Operations Conference, 2018, p. 3055. [CrossRef]
- Johnson, W.; Silva, C. NASA concept vehicles and the engineering of advanced air mobility aircraft. The Aeronautical Journal 2022, 126, 59–91. [Google Scholar] [CrossRef]
- Kulkarni, S.; Panicker, R.; Kadeppagari, M.; Elahi, I. Next-Gen Maintenance Framework for Urban Air Mobility Vehicles. Technical report, SAE Technical Paper, 2022. [CrossRef]
- Definition of a Digital Twin.
- Duo, W.; Zhou, M.; Abusorrah, A. A survey of cyber attacks on cyber physical systems: Recent advances and challenges. IEEE/CAA Journal of Automatica Sinica 2022, 9, 784–800. [Google Scholar] [CrossRef]
- Erkoyuncu, J.A.; del Amo, I.F.; Ariansyah, D.; Bulka, D.; Roy, R.; others. A design framework for adaptive digital twins. CIRP annals 2020, 69, 145–148. [Google Scholar] [CrossRef]
- Xiong, M.; Wang, H.; Fu, Q.; Xu, Y. Digital twin–driven aero-engine intelligent predictive maintenance. The International Journal of Advanced Manufacturing Technology 2021, 114, 3751–3761. [Google Scholar] [CrossRef]
- Hribernik, K.; Cabri, G.; Mandreoli, F.; Mentzas, G. Autonomous, context-aware, adaptive Digital Twins—State of the art and roadmap. Computers in Industry 2021, 133, 103508. [Google Scholar] [CrossRef]
- Lo, C.; Chen, C.; Zhong, R.Y. A review of digital twin in product design and development. Advanced Engineering Informatics 2021, 48, 101297. [Google Scholar] [CrossRef]
- Pons-Prats, J.; Živojinović, T.; Kuljanin, J. On the understanding of the current status of urban air mobility development and its future prospects: Commuting in a flying vehicle as a new paradigm. Transportation Research Part E: Logistics and Transportation Review 2022, 166, 102868. [Google Scholar] [CrossRef]
- Rice, S.; Winter, S.R.; Crouse, S.; Ruskin, K.J. Vertiport and air taxi features valued by consumers in the United States and India. Case Studies on Transport Policy 2022, 10, 500–506. [Google Scholar] [CrossRef]
- Song, K.; Yeo, H. Development of optimal scheduling strategy and approach control model of multicopter VTOL aircraft for urban air mobility (UAM) operation. Transportation Research Part C: Emerging Technologies 2021, 128, 103181. [Google Scholar] [CrossRef]
- Li, Z.; Ma, Y.; Wei, Z.; Ruan, S. Structured neural-network-based modeling of a hybrid-electric turboshaft engine’s startup process. Aerospace Science and Technology 2022, 128, 107740. [Google Scholar] [CrossRef]
- Donateo, T.; De Pascalis, C.L.; Strafella, L.; Ficarella, A. Off-line and on-line optimization of the energy management strategy in a Hybrid Electric Helicopter for urban air-mobility. Aerospace Science and Technology 2021, 113, 106677. [Google Scholar] [CrossRef]
- He, B.; Bai, K.J. Digital twin-based sustainable intelligent manufacturing: A review. Advances in Manufacturing 2021, 9, 1–21. [Google Scholar] [CrossRef]
- Wang, J.; Moreira, J.; Cao, Y.; Gopaluni, B. Time-Variant Digital Twin Modeling through the Kalman-Generalized Sparse Identification of Nonlinear Dynamics. 2022 American Control Conference (ACC). IEEE, 2022, pp. 5217–5222. [CrossRef]
- Zhou, X.; He, S.; Dong, L.; Atluri, S.N. Real-Time Prediction of Probabilistic Crack Growth with a Helicopter Component Digital Twin. AIAA Journal 2022, 60, 2555–2567. [Google Scholar] [CrossRef]
- Allen, B.D. Digital Twins and Living Models at NASA. NTRS Author Affiliations: Langley Research Center NTRS Meeting Information: Digital Twin Summit; 2021-11-03 to 2021-11-04; undefined NTRS Document ID: 20210023699 NTRS Research Center: Langley Research Center (LaRC).
- Butilă, E.V.; Boboc, R.G. Urban Traffic Monitoring and Analysis Using Unmanned Aerial Vehicles (UAVs): A Systematic Literature Review. Remote Sensing 2022, 14. [Google Scholar] [CrossRef]
- Gohari, A.; Ahmad, A.B.; Rahim, R.B.A.; Supa’at, A.S.M.; Abd Razak, S.; Gismalla, M.S.M. Involvement of Surveillance Drones in Smart Cities: A Systematic Review. IEEE Access 2022, 10, 56611–56628. [Google Scholar] [CrossRef]
- Hildmann, H.; Kovacs, E. Review: Using Unmanned Aerial Vehicles (UAVs) as Mobile Sensing Platforms (MSPs) for Disaster Response, Civil Security and Public Safety. Drones 2019, 3. [Google Scholar] [CrossRef]
- Reynoso Vanderhorst, H.; Suresh, S.; Renukappa, S.; Heesom, D. UAS application for urban planning development, 2021. The field of Unmanned Aerial Systems or Drones is still under development by the challenges of regulation and technology readiness for certain applications. The application of emerging technologies and robotics incites the growth of productivity on repetitive and exhaustive tasks for human and represent a rapid solution for data collection methods. The UAS presents opportunities to contribute and carry out urban planning tasks in a reduced time and risks, and appropriately supportive for COVID19. Therefore, a case study is presented to illustrate the process of UAS data collection and conclusions drawn for delimitating urban communities. [CrossRef]
- Gillis, D.; Petri, M.; Pratelli, A.; Semanjski, I.; Semanjski, S. Urban Air Mobility: A State of Art Analysis. Computational Science and Its Applications – ICCSA 2021; Gervasi, O., Murgante, B., Misra, S., Garau, C., Blečić, I., Taniar, D., Apduhan, B.O., Rocha, A.M.A., Tarantino, E., Torre, C.M., Eds.; Springer International Publishing: Cham, 2021; pp. 411–425. [Google Scholar] [CrossRef]
- Causa, F.; Franzone, A.; Fasano, G. Strategic and Tactical Path Planning for Urban Air Mobility: Overview and Application to Real-World Use Cases. Drones 2023, 7. [Google Scholar] [CrossRef]
- Fraser, B.; Al-Rubaye, S.; Aslam, S.; Tsourdos, A. Enhancing the Security of Unmanned Aerial Systems using Digital-Twin Technology and Intrusion Detection. 2021 IEEE/AIAA 40th Digital Avionics Systems Conference (DASC), 2021, pp. 1–10. ISSN: 2155-7209. [CrossRef]
- Iqbal, D.; Buhnova, B. Model-based Approach for Building Trust in Autonomous Drones through Digital Twins. 2022 IEEE International Conference on Systems, Man, and Cybernetics (SMC), 2022, pp. 656–662. ISSN: 2577-1655. [CrossRef]
- Shen, G.; Lei, L.; Li, Z.; Cai, S.; Zhang, L.; Cao, P.; Liu, X. Deep Reinforcement Learning for Flocking Motion of Multi-UAV Systems: Learn From a Digital Twin 2022. 9, 11141–11153. Conference Name: IEEE Internet of Things Journal. [CrossRef]
- Miao, J.; Zhang, P. UAV Visual Navigation System based on Digital Twin. 2022 18th International Conference on Mobility, Sensing and Networking (MSN), pp. 865–870. [CrossRef]
- Madni, A.M.; Erwin, D.; Madni, C.C. Digital Twin-enabled MBSE Testbed for Prototyping and Evaluating Aerospace Systems: Lessons Learned. 2021 IEEE Aerospace Conference (50100), 2021, pp. 1–8. ISSN: 1095-323X. [CrossRef]
- Esposito, A.; Lo Iacono, F.; Orlando, C.; Navarra, G.; Alaimo, A. Whole body vibration during simulated flight via uncertain models and interval analysis. Mechanics of Advanced Materials and Structures 2022. pp. 1–10. [Google Scholar] [CrossRef]
- Aheleroff, S.; Xu, X.; Zhong, R.Y.; Lu, Y. Digital Twin as a Service (DTaaS) in Industry 4.0: An Architecture Reference Model. Advanced Engineering Informatics 2021, 47, 101225. [Google Scholar] [CrossRef]
- Dietz, M.; Putz, B.; Pernul, G. A Distributed Ledger Approach to Digital Twin Secure Data Sharing. Data and Applications Security and Privacy XXXIII; Foley, S.N., Ed.; Springer International Publishing: Cham, 2019; pp. 281–300. [Google Scholar] [CrossRef]
- Raes, L.; Michiels, P.; Adolphi, T.; Tampere, C.; Dalianis, A.; McAleer, S.; Kogut, P. DUET: A Framework for Building Interoperable and Trusted Digital Twins of Smart Cities. IEEE Internet Computing 2022, 26, 43–50. [Google Scholar] [CrossRef]
- CHİODO, L.S.; DONATEO, T.; Ficarella, A. Effect of Coordination on Transient Response of a Hybrid Electric Propulsion System. International Journal of Aviation Science and Technology 2022, 3, 4–12. [Google Scholar] [CrossRef]
- Aoki, M. State space modeling of time series; Universitext, Springer: Berlin, Germany, 1990. [Google Scholar] [CrossRef]
- Bay, J.S. Fundamentals of linear state space systems; McGraw-Hill International Editions Series; Irwin Professional Publishing: Maidenhead, England, 1998. [Google Scholar]
- Abughali, A.; Habash, O.; Elshamy, A.; Alansari, M.; Alhammadi, K. Design and Analysis of a Linear Controller for Parrot AR Drone 2.0. 2022 International Conference on Electrical and Computing Technologies and Applications (ICECTA). IEEE, 2022. [CrossRef]
- Nejad, H.H.; Sauter, D.; Aberkane, S. On-line scheduling and fault detection in NCS with communication constraints in Drone application. 2010 Conference on Control and Fault-Tolerant Systems (SysTol). IEEE, 2010. [CrossRef]
- Gehrig, Daniel.; Göttgens, Maximilian.; Paden, Brian.; Frazzoli, Emilio. Scale-Corrected Monocular-SLAM for the AR.Drone 2.0 2017. [CrossRef]
- Jaw, L.; Mattingly, J. Aircraft engine controls; American Institute of Aeronautics and Astronautics New York, NY, USA, 2009.
- Azam, N.; Michala, L.; Ansari, S.; Truong, N.B. Data Privacy Threat Modelling for Autonomous Systems: A Survey From the GDPR’s Perspective. IEEE Transactions on Big Data 2023, 9, 388–414. [Google Scholar] [CrossRef]
- Rani, C.; Modares, H.; Sriram, R.; Mikulski, D.; Lewis, F.L. Security of unmanned aerial vehicle systems against cyber-physical attacks. The Journal of Defense Modeling and Simulation 2016, 13, 331–342. [Google Scholar] [CrossRef]
- İşcan, E. An Old Problem in the New Era: Effects of Artificial Intelligence to Unemployment on the Way to Industry 5.0. Yaşar Üniversitesi E-Dergisi 2021, 16, 77–94. [Google Scholar] [CrossRef]















| TIMES (S) | SPEED (m\s) | ALTITUDE (m) | POWER (kW) | |
| MISSION A START | 0.1 | 30.6 | 0 | 48 |
| MISSION A END | 1650 | 30.6 | 0 | 48 |
| MISSION B START | 0.1 | 0 | 1150 | 172 |
| MISSION B END | 1246 | 1 | 1149 | 152 |
| MISSION C START | 0.1 | 0 | 7 | 168 |
| MISSION C END | 2079 | 1.59 | 6.22 | 147 |
| MISSION D START | 0.1 | 0 | 7 | 168 |
| MISSION D END | 935 | 1.54 | 6.41 | 151 |
| Parameter | Explanation |
|---|---|
| High pressure spool speed | |
| Referenced parameter value to the take-off condition | |
| Measured value of the parameter | |
| Predicted value of the parameter | |
| Compressor outlet total pressure | |
| Referenced parameter value to the take-off condition | |
| Measured value of the parameter | |
| Predicted value of the parameter | |
| Turbine inlet total temperature | |
| Referenced parameter value to the take-off condition | |
| Measured value of the parameter | |
| Predicted value of the parameter | |
| Fuel flow rate | |
| Referenced parameter value to the take-off condition | |
| Measured value of the parameter | |
| Predicted value of the parameter | |
| Measured and refrenced (to the take-off condition )power level angle. | |
| Measured torque value |
| Parameter | Explanation |
|---|---|
| Updated High pressure spool speed | |
| Updated Compressor outlet total pressure | |
| Updated Turbine inlet total temperature | |
| Updated Fuel flow rate | |
| State transition model | |
| Control-input model | |
| Observation model | |
| Process noise | |
| Observation noise |
| parameter | value |
| sigma (standard deviation of distribution) | 0.1 |
| time window | 5000 |
Disclaimer/Publisher’s Note: The statements, opinions and data contained in all publications are solely those of the individual author(s) and contributor(s) and not of MDPI and/or the editor(s). MDPI and/or the editor(s) disclaim responsibility for any injury to people or property resulting from any ideas, methods, instructions or products referred to in the content. |
© 2023 by the authors. Licensee MDPI, Basel, Switzerland. This article is an open access article distributed under the terms and conditions of the Creative Commons Attribution (CC BY) license (http://creativecommons.org/licenses/by/4.0/).