Submitted:
03 February 2026
Posted:
05 February 2026
You are already at the latest version
Abstract
Keywords:
1. Introduction
- A formal representation of a core ontology for SoS in an ontology language, and subsequent testing of constraints defined in the core ontology.
- Insights into how a formalized ontology can be queried to support the categorization and characterization of different kinds of decisions inherent in an SoS.
- A proposed mapping of the core ontology into a domain ontology, to understand the contextual usability of the ontology in a real-world SoS.
2. Methodology
- Requirement phase: describes what the ontology is about, why, and what-for it is developed.
- Setup Phase: defines questions and criteria that will guide the ontology development, and therefore, the choice of modeling-related frameworks.
- Capture Phase: identifies ontology concepts and axioms by answering the setup phase questions, and by using expert knowledge to implement desired constraints for the domain.
- Design phase: makes technology-based implementation decisions, covering the codification and presentation of the ontology in a machine-readable tool.
- Implementation phase: implements the ontology in a formal language, followed by verification and validation of its implementation.
3. Requirements Phase
- a)
-
Purpose definitionThe ontology is a core ontology for mission and capability in SoS.
- Reasons: provide an explanatory model of the SoS domain, hinged on two aspects, mission and capability, to support SoS thinking principles.
- Designated users: scientific community, and SoS practitioners interested in knowledge representation and alignment, and learning the complexity of SoS.
- b)
-
Sizing of the domainThis step focuses on setting boundaries of the ontology by defining its expected dimensions. The input of this step comes extensively from learning from application-based scenarios, from which the ontology developers can extract the core SoS domain knowledge. Dimension herein is defined as horizontal or vertical, corresponding to the uniqueness of the classes, and the depth of class hierarchies, respectively. These dimensions define how dispersed the classes are, and how deep the level of details is, respectively. About the core ontology, this step involved reviewing literature to understand the SoS domain, gauging dependencies among SoS concepts, and evaluating which concepts are better representations at the core level to establish the minimality of the core ontology. However, this step proved challenging as it ought to define the boundaries of a domain. In a connected world, boundaries between domains are not always clear, and therefore, we prioritized minimalism.
- c)
-
Requirements elicitationThe activities in this step involve the identification and negotiation of requirements. It highlights how the ontology team defines the functional and non-functional requirements for the ontology. Functional requirements are defined through three high-level competence questions (CQ):
- What does an SoS require?
- How does an SoS operate?
- What does an SoS realize?
Non-functional requirements are grouped in three categories: quality, design, and intended use;- Quality requirements focus is on different usability aspects of the ontology.
- Design requirements are based on choosing an open-access user-friendly ontology language, and reusing existing concepts.
- Intended use requirements focus on the very purpose of the ontology i.e., scientific alignment. In this, we checked how the ontology aligns with existing foundation ontologies and ontology foundries.
- d)
-
Identification of subdomainsFrom the pre-defined competence questions, three keywords stand out: requirements, operation, and realization. The advantages of having singled out these domains include an opportunity to incorporate modularity in the ontology by explicitly outsourcing ontologies of these domains. But in our core ontology case, minimalism is key, and extensibility can be optional for a particular ontology user choices.
4. Setup phase
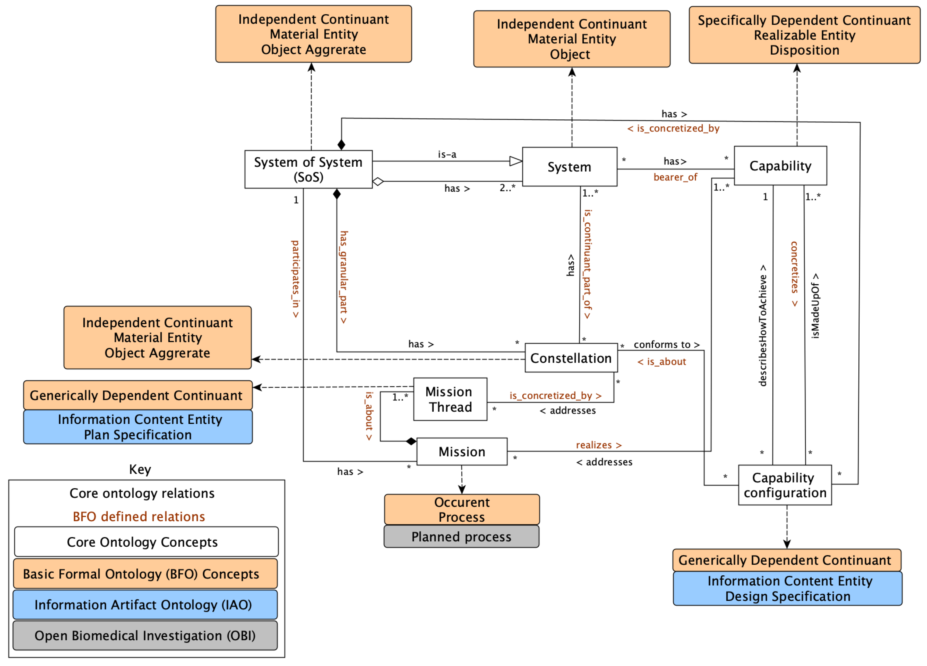
- The reference version of the core ontology is expressed informally in the Unified Modeling Language (UML) [10]. The choice of UML follows its simplicity and understandability in expressing relations and corresponding cardinality between concepts of the ontology.
- The reference ontology is analyzed in the light of the Basic Formal Ontology (BFO) foundational ontology. We use analogy to map between the reference ontology concept and BFO entities [11]. The focus of the mapping is to identify what kind of entities are contained in the reference ontology.
- a)
-
SoS requirements: how the independent systems contribute their capabilities- Which systems does the SoS contain?- Which capabilities are provided by these systems?
- b)
-
SoS operation: formation of constellations, creation of mission threads, creation of capability configurations that show variations and possibilities in the SoS- Which constellations are possible in this SoS?- Which mission threads are addressed by which constellations?- Which capability configuration options are possible in an SoS?
- c)
-
SoS realization: identification of missions possible in the specific SoS- Which missions are part of this SoS?
5. Capture phase
6. Design Phase
- Choice of encoding language: The requirements of an ontology language are highlighted by [13]: well-defined syntax and semantics, efficient reasoning support, sufficient expressive power, and convenience of expression. We opted for Web Ontology Language (OWL), which is highly popular in the ontology community. OWL reasonably fulfills the language requirements by building on the Resource Description Framework (RDF) data model and Resource Description Framework Schema (RDFS) hierarchy support, adding a mathematical logic reasoning engine. We explore and use OWL in Protégé, an ontology editing tool [14]
- Definition of ontology encoding: choice of presentation rules is based on standard encoding techniques
7. Implementation Phase
7.1. Encoding
7.2. Verification
7.2.1. Functional requirements
| Competency Question | Corresponding Concepts |
|---|---|
| What are the SoS requirements? | This is extended from the concepts system and capability where a system provides a capability disposition towards a certain activity. |
| How does the SoS operate? | This is extended from the linkage between capability configuration plan, aggregation of constellations, and the mission thread step-by-step plan. |
| What does the SoS realize? | This is extended from how CS capabilities are orchestrated into capability configurations. |
7.2.2. Non-functional requirements
- Logical consistency: this focuses on the identification of contradictions. It is achieved through a consistent and coherent check using the Web Ontology Language - Description Logic (OWL-DL) reasoners. Running the reasoner on the core ontology resulted in a consistent and coherent outcome.
- Querying support: There was no inference created by the reasoner, which we attribute to the fact that the ontology is compact. OWL-DL queries resulted in the expected outcome.
-
Ontology design patterns (ODPs) check: ODPs are reusable modeling solutions that encode modeling best practices [16]. They are agreed-upon ways of framing classes, properties, and individuals. ODP was proposed as a solution to facilitate the semantic web by offsetting the gap between the ontology development process and tools, and the application of domain expertise. ODPs are therefore prescribed best practices for ontology engineering. From the core ontology, we will consider two kinds of ODPs: logical and content ODPs [17], i.e., context-independent formal expression, and context-dependent conceptual expressions, respectively.
- a)
-
Transformation and partition patternThe transformation pattern checks the whole-part relationships, whereas the partition pattern defines mutually exclusive entities. For the transformation, the structural check is whether the transitivity, reflexivity, and symmetry relationship observed to convey the required constraints. This is a logical pattern to convey the right structural make-up of the ontology.
- For the loop connecting SoS and System concepts, the core ontology defines the constistsOf relationship as irreflexive.
- Value partition pattern defines mutual exclusivity, i.e. whether subclasses are defined as mutually exclusive. The core ontology includes only two subclasses, CSCapability and SoSCapability, which are defined as disjoint. However, these do not necessarily form the union of the superclass; this is a conscious choice to balance the need for the core ontology to evolve to include other forms of capabilities as knowledge evolves.
- b)
-
Role patternRole pattern focuses on identifying the contextual nature of classes. It includes content OPDs that address questions: Does the ontology include roles? How are they modeled? This is to exemplify temporal behavior, which can be assumed by classes. Whether roles are classes, individuals, or properties has implications on the ontology expressiveness, simplicity, and questions that can be answered [18,19].
- In SoS, this is particularly important as classes such as constellations and MissionThread are temporal constructions. In the context of this core ontology, the notion of roles is not explicitly stated, but it is implied. In this ontology, it can be applied in a combination by, e.g., defining capabilities as classes, individuals, or properties. It all depends on how one wants to balance their ontology. When it is defined as a class, it adds openness to the use of attributes and further characterization. When it is defined as properties, it is much simpler, but less expressive.
- Time-indexed role patterns explicitly say which classes are time-dependent. In alignment with the purpose of this ontology, entities in the operational part of the ontology present the most time-dependent nature. This means the relationships between system, constellation, and mission thread concepts. In its current state, there is no specific means to identify these as time-dependent.
7.3. Validation
7.3.1. Ontology usability
- Why do we need an SoS? From the ontology, we can view SoS as originating from two main aspects: the availability of systems, and the need for missions that are SoS-worthy. The why then describes the instance of SoS Capability achievable from these systems, and the necessary classes of missions to be accomplished. Figure 7 shows two classes of Mission and their corresponding instances.
- Who participates in this SoS? The describes the stakeholders/ ownership of the different classes of systems involved in the SoS. In this core ontology, stakeholder is not explicitly stated as a concept. Stakeholders can be implied from how one describes CS capability. In our example, CS capability is described according to their action, but they could be classified in many different ways, e.g., according to their ownerships, e.g., control_action_municipal_council efficiencies, whichever option demonstrates what is more important for a respective SoS, i.e., stakeholders’ involvement can be embedded in their respective systems.
- What is the SoS working with? This describes the classes of capabilities needed for the SoS, and their respective instances as seen in Figure 8.
- When? This describes the time or sequence-related nature of the SoS, showing the step-by-step mission thread. In the ontology, one is able to specify mission threads, their instances, and the corresponding constellation they are implemented by, as seen in Figure 9. However, the ontology does not yet support sequential or parallel activities.
- How? This describes the operation-related nature of the SoS, linking an SoS with a capability configuration design template, and how it conforms to the constellations’ actual implementation options. Figure 10 shows a sample definition of what makes up a constellation const_large_fire_fast_spread and its conformance to a specific capability configuration cc_large_fire_fast_spread.
- Where? This describes constellations formation and their adaptability. From the core ontology perspective, this is related to the context of the mission, and forms a baseline defining capability configurations.
- Constellation is the implementor in the SoS; its adaptability must be taken in consideration in the capability configuration design plan.
- The feasibility of these configurations is observed by the context of the mission
- Constellations originate from systems; therefore, the reliability of systems as they participate in the SoS must be measured.
- This reliability can be measured through the performance of the capabilities of these systems in the SoS.
- Missions can be traceable based on the constellations assigned and the overall relational performance of these constellations.
7.3.2. Ontology metrics
- Relationship richness, 0.48: the ratio of the number of non-inheritance (NI) relationships to the total number of relationships. It depicts the diversity of relationships in an ontology, where the more diverse the relationships, the better the conveyed information. The focus of this measure is to see that the NI relationships are fewer since they convey less value. The aim of the core ontology is to bring out deep knowledge; a low inheritance is preferred.
- Axiom class ratio, 11.89: the average amount of axioms per class. It speaks of the level of detail that describes the concepts of the ontology, and it also suggests the expressiveness of the ontology.
8. Discussion
8.1. OWL-DL
8.2. Inferencing
8.3. Usability
8.4. Methodology
8.5. SoS thinking principles
- Adapting to an ecosystem as opposed to starting from scratch: it re-uses existing knowledge base in terms of the selection of terminologies, and seeks alignment to established knowledge bases.
- Seek balance rather than optimization, and focus on an outcome space rather than a specific solution: The core ontology approach to SoS has demonstrably showed us what is possible and probable. The capability configuration provides an outcome space, and the constellation aggregation varies the SoS boundaries to the chosen outcome. It seeks a balance between showing that an SoS is partly tangible and intangible, it shows the coordination and adaptation of design specification, with plan specifications. Therefore, regardless of what exists first, either the mission or the systems, one can always tailor the SoS to a satisfactory outcome according to the context and the acceptable tradeoff.
- Adaptive thinking of interventions or influence as opposed to control or design: It adapts one’s thinking to how different constituents of an SoS can be of use, be it in a top-down or bottom-up approach; it shows that adaptive thinking can develop SoS-like uses whenever capabilities align.
9. Conclusions
Author Contributions
Funding
Data Availability Statement
Conflicts of Interest
References
- Boardman, J.; Sauser, B. System of Systems - the meaning of. In Proceedings of the 2006 IEEE/SMC International Conference on System of Systems Engineering, 2006; p. 6 pp. [Google Scholar]
- Dahmann, J. System of systems pain points. In Proceedings of the INCOSE International Symposium, 2014; Wiley Online Library. [Google Scholar]
- Behl, D.V.; Ferreira, S. Systems thinking: An analysis of key factors and relationships. Procedia Computer Science 2014, 36, 104–109. [Google Scholar] [CrossRef]
- Martin, J.; Axelsson, J.; Carlson, J.; Suryadevara, J. Towards a core ontology for missions and capabilities in systems of systems. In Proceedings of the 2023 18th annual system of systems engineering conference (SoSe), 2023; IEEE; pp. 1–7. [Google Scholar]
- Martin, J.; Axelsson, J.; Carlson, J.; Suryadevara, J. Evaluation of Systems Engineering Ontologies: Experiences from Developing a Capability and Mission Ontology for Systems of Systems. In Proceedings of the 2024 IEEE International Symposium on Systems Engineering (ISSE), 2024; IEEE; pp. 1–8. [Google Scholar]
- Guizzardi, G.; Ferreira Pires, L.; Van Sinderen, M. An ontology-based approach for evaluating the domain appropriateness and comprehensibility appropriateness of modeling languages. In Proceedings of the International Conference on Model Driven Engineering Languages and Systems, 2005; Springer; pp. 691–705. [Google Scholar]
- Ma, X.; Fu, L.; West, P.; Fox, P. Ontology usability scale: context-aware metrics for the effectiveness, efficiency and satisfaction of ontology uses. Data Science Journal 2018, 17, 10–10. [Google Scholar] [CrossRef]
- Russ, T.; Valente, A.; MacGregor, R.; Swartout, W. Practical experiences in trading off ontology usability and reusability. In Proceedings of the Proceedings of the Knowledge Acquisition Workshop KAW99, 1999. [Google Scholar]
- Aguiar, C.Z.; Souza, V.E.S. SABiOx: the extended systematic approach for building ontologies; 2024. [Google Scholar]
- Martin, J.; Axelsson, J.; Carlson, J.; Suryadevara, J. Towards a core ontology for missions and capabilities in systems of systems. In Proceedings of the 2023 18th Annual System of Systems Engineering Conference (SoSe), 2023; IEEE. [Google Scholar]
- Martin, J.; Cederbladh, J. Toward Formalizing a Systems of Systems Core Ontology for Capability Configuration: A SysML Approach. In Proceedings of the Conference on Systems Engineering Research, 2024; Springer; pp. 27–34. [Google Scholar]
- Martin, J.; Axelsson, J.; Carlson, J. Mapping a System of Systems Core Ontology to a Foundational Ontology. Proceedings of the Accepted MODELSWARD 2026, 2026, 1–8. [Google Scholar]
- Antoniou, G.; Harmelen, F.v. Web ontology language: Owl. In Handbook on ontologies; Springer, 2009; pp. 91–110. [Google Scholar]
- Horridge, M.; Knublauch, H.; Rector, A.; Stevens, R.; Wroe, C. A practical guide to building OWL ontologies using the Protégé-OWL plugin and CO-ODE tools edition 1.0. In University of Manchester; 2004. [Google Scholar]
- Fahad, M.; Qadir, M.A.; Noshairwan, M.W. Ontological Errors-Inconsistency, Incompleteness and Redundancy. In Proceedings of the ICEIS (3-2), 2008; pp. 253–285. [Google Scholar]
- Presutti, V.; Blomqvist, E.; Daga, E.; Gangemi, A. Pattern-based ontology design. In Ontology Engineering in a Networked World; Springer, 2011; pp. 35–64. [Google Scholar]
- Gangemi, A.; Presutti, V. Ontology design patterns. In Handbook on ontologies; Springer, 2009; pp. 221–243. [Google Scholar]
- Blomqvist, E. Ontology patterns: Typology and experiences from design pattern development. In Proceedings of the Proceedings of the Swedish AI Society Workshop, Uppsala, 2010; pp. 55–64. [Google Scholar]
- Blomqvist, E.; Gangemi, A.; Presutti, V. Experiments on pattern-based ontology design. In Proceedings of the Proceedings of the fifth international conference on Knowledge capture, 2009; pp. 41–48. [Google Scholar]
- Franco, M.; Vivo, J.M.; Quesada-Martínez, M.; Duque-Ramos, A.; Fernández-Breis, J.T. Evaluation of ontology structural metrics based on public repository data. Briefings in bioinformatics 2020, 21, 473–485. [Google Scholar] [CrossRef] [PubMed]
- Poppe, M.; Lichtwark, M. OntoMetrics. Available online: https://ontometrics.informatik.uni-rostock.de/ (accessed on 8 January 2026).
- McEver, J.; Sheard, S.; Cook, S.; Honour, E.; Hybertson, D.; Krupa, J.; McKinney, D.; Ondrus, P.; Ryan, A.; Scheurer, R.; et al. A complexity primer for systems engineers. International Council on Systems Engineering, 2015. [Google Scholar]










| Codification Item/ Protégé symbol | Operational Ontology |
|---|---|
| Language | Web Ontology Language (OWL) with Description Logic (DL) |
Core class name
|
Follow the pattern Pascal Case, with no space: SystemOfSystem, System, Capability, CapabilityConfiguration, Constellation, Mission, MissionThread |
Domain class name
|
Follow the pattern Pascal Case: AssessTerrain, ControlFire |
Object property name
|
Follow Camel Case pattern: e.g. isMadeUpOf |
Data property name
|
Follow Camel Case pattern: e.g. acccuracyLow |
Instances name
|
Follow Snake Case pattern: e.g. move_equipment |
| Class description | Classes are described using the comment property of RDFS |
| Specialization relationships | Defined using the subClassOf property of Resource Description Framework Schema (RDFS) |
| Wildfire Crisis Management SoS | Considerations |
|---|---|
| Fire detection constellation (object aggregate) → object states: active versus passive, incentive towards active participation in the SoS | effectiveness of the constellation |
| Firefighting system (object) → how a ground firefighting team versus an aerial firefighting team interface with the rest of the systems in the SoS | interfaces, boundaries, active/ passive CS in SoS |
| Capability (disposition) → how the capability contributions may create different tradeoffs: example moving people and equipment using a firetruck (slow) versus moving equipment with an All Terrain Vehicle (fast) | belonging, performance of the capability in a specific constellation, e.g., in accuracy |
| Fire detection mission (planned process) → performance measure that determines milestones towards completeness | milestones, timefactor, performance |
| Fire detection step-by-step procedure (plan specification) → the coordination plan for the mission context | feasibility, tradeoffs |
| Capability configuration, a template of possibilities (design specification) → a list of diverse combinations and outcomes towards the SoS emergent behavior | context, interoperability, reusability |
Disclaimer/Publisher’s Note: The statements, opinions and data contained in all publications are solely those of the individual author(s) and contributor(s) and not of MDPI and/or the editor(s). MDPI and/or the editor(s) disclaim responsibility for any injury to people or property resulting from any ideas, methods, instructions or products referred to in the content. |
© 2026 by the authors. Licensee MDPI, Basel, Switzerland. This article is an open access article distributed under the terms and conditions of the Creative Commons Attribution (CC BY) license (http://creativecommons.org/licenses/by/4.0/).





