Preprint
Article

This version is not peer-reviewed.

Interoperability of C-V2X and DSRC for V2X Communications : Application in Smart Parking Guidance

Submitted:

01 October 2025

Posted:

02 October 2025

You are already at the latest version

Abstract
Dedicated short-range communications (DSRC) and cellular vehicle-to-everything (C-V2X), along with their advancements—IEEE 802.11bd and NR V2X—are two modern technologies capable of supporting early-stage vehicular applications. Both DSRC and C-V2X are being significantly upgraded to meet the demands of advanced vehicle applications, which require high reliability, low latency, and high data throughput. One such application is smart parking guidance. With the increasing volume of vehicles and the expanding use of V2X, a singular technology is not expected to handle the demands. To enable efficient V2X communications, the literature has explored methods for interconnecting DSRC and cellular networks. In this paper, we introduced a hybrid approach combining both DSRC and C-V2X technologies to support a smart parking guidance application. We developed a model for our proposal and as a future work we will use traffic and network simulations to evaluate the effectiveness of our proposed approach.
Keywords: 
;  ;  ;  ;  ;  ;  ;  

1. Introduction

A large variety of advanced technologies has been brought into the market by the Intelligent transportation system (ITS) in order to improve traffic efficiency, road safety and infotainment. The advanced technologies are ranging from Vehicle-to-anything (V2X) communication to autonomous and connected vehicles. In the context of ITS, Vehicle-to-anything (V2X) communication refers to the communication between vehicles (V2V), vehicle and Infrastructure ( V2I) , vehicle and pedestrian ( V2P), vehicle and network (V2N) or vehicle and other various elements within the intelligent transportation system. Nowadays, V2X communications are supported by two key radio access technologies (RATs): Dedicated Short Range Communication (DSRC) and the Cellular Vehicle-to-Everything (C-V2X) standards, and their evolutions respectively 802.11nd and 5G NR V2X .
DSRC is the native technology developed for V2X communication [4], it is based on IEEE 802.11p, a modification of the Wi-Fi standard that allows vehicles to communicate wirelessly with each other and with infrastructure over short distances, typically ranging from 300 meters to 1 kilometer. DSRC operates in the 5.9 GHz frequency band. Low latency, short range, High Reliability and secure communication are the key features of DSRC. The low latency is essential for safety applications such as collision avoidance, emergency braking alerts. DSRC supports traffic management systems, which allows vehicles to communicate with transportation infrastructure such as traffic lights or tolling systems for traffic flow efficiency and congestion reduction.
The limitations of 802.11p in data rate, range, and reliability especially in complex urban environments or dense traffic have driven the development of 802.11bd as its successor providing higher data rates, improved range, enhanced reliability and suitability for advanced V2X applications within the intelligent transportation system. Despite the improvments, 80211bd framework is facing a significant competition from another emerging technology, the cellular vehicle-to-everything (V2X) , a technology which leverages existing cellular networks ( 4G/LTE, 5G) for V2X applications.
Cellular Vehicle-to-everything abbreviated as C-V2X has been developed by 3GPP as another technology of choice for Vehicle-to-everything communication (V2X). The initial specifications for LTE-based V2X communication have been introduced in 3GPP Release 14, including PC5 interface for direct communication known as Vehicle-to-vehicle (V2V) communication, and Uu-based interface for communication between vehicles and network (V2N). 3GPP defines two modes for radio resources allocation in direct communication through PC5; In mode 3, The radio resource management is manged by Radio Access Network (RAN) in cellular coverage, while out of cellular coverage the vesicles autonomously allocate the resources.
Leveraging the capabilities of 5G, 3GPP has published 5G NR V2X under the release 16, to provide enhanced performance and functionalities for V2X communication. A wide range of uses cases have been introduced and categorized by 3GPP and 5GAA into different groups; vehicle platooning, Advanced driving, Extended sensors and remote driving. Extra groups have been defined by 5GAA by merging the use case outlined by 3GPP in REL14 and REL15, with additional use cases from REL16. These extra groups includes safety, vehicle operations management, Convenience, Autonomous driving, platooning, traffic Efficiency and environmental friendliness, Society and community.
The significant technological advancements particularly in vehicle and infrastructure industry are forcing stakeholders within the ecosystem to explore new approaches to successfully benefit from these advancements. Interworking DSRC and C-V2X is one of such emergent technology, which is nowadays is widely addressed and discussed by researchers given the opportunities that offer for improving V2X communication. For instance, two solutions have been discussed in [10] to integrate DSRC and CV2X into a single V2X system based on a dual-interface enabled V2X communication system. The first option is based on frequency range sharing in the frequency band (5.85-5.925 GHz), while the second option involves seamless switching between the two access technologies DSRC and V2X communication system based on the QoS requirements and Radio Access Technology (RAT) selection strategy. Combining advantages of both DSRC and Cellular technology to build an hybrid solution has been addressed in [1]. In hybrid mode, the cellular network play the role of a backup of V2V data transmission when V2V multi-hop links are down, or as an access network gateway to the internet or backbone for control message dissemination. Another approach based on spectrum sharing between DSRC and CV2X has been addressed in [11], where the V2X platform models enable, additionally to ITS frequency band sharing, the simultaneous and concurrent transmission of C-V2X and DRSC messages. Authors in [13] developed a Quality of Service (QoS)-aware relaying algorithm (QR) based on multiple metrices to prioritize dual-interface vehicles (DVs). The proposed algorithm provide a reliable communication between vehicles equipped with various RAT. Another scenario where both DSRC and C-V2X coexist has been discussed in [2]. Thanks to this coexistence the signal coming from base station (BS) is amplified by C-V2X users while DSRC users introduce interference in the relay-assisted link.
In the related work section we have explored the state-of-the art research addressing the interoperability between VANET (DRSC) and C-V2X, covering several topics ranging from spectrum sharing and Cross-layer integration to dual mode and hybrid architecture. Furthermore, in order to better understand the strengths and limitations of the reviewed solutions, we have classified the reviewed contributions according two main aspects: performance metrics and application domains.
The growing number of V2X applications and uses cases necessitate a stringent QoS requirements, including low latency, data reliability, high data rates and extended communication range. Fulfilling all of these QoS performance requirements using just a single communication technology is a significant challenge. For instance, the limitation of using a single V2X technology to support reliable and efficient V2X communication is discussed in [1] ,according to the authors interworking both DSRC and cellular technologies is considered more promising. As stated by authors in [7], V2X applications such as connected and autonomous vehicles will necessitate a collaborative use of both DSRC and Cellular technologies. The heterogeneous wireless network proposed by authors in [10], allows the coexistence of multiple radio access technologies (RATs), thereby enabling V2X applications support such as Advanced Driver Assistance Systems (ADAS) and Connected and Autonomous Driving (CAD).
As a V2X application, smart parking system is one of the promising applications in smart cities, which improve the overall traffic efficiency in urban transportation. Leveraging the infrastructure, such as road side units (RSU), parking garages, street signs, supporting V2X communication modules, the vehicles/drivers, continuously receive real-time parking availability information, and based on the received data, the vehicle’s navigation system guide the driver to the nearest available parking facility. Some smart parking system provide remote reservation and payment of parking spaces, reducing the need for manual transactions. Numerous smart parking approaches can be found through in the literature [42].
The following sections of the article are organized as follows: we address in section II the state-of-the art of interworking DSRC and Cellular V2X communication systems. We conducted an analysis and critical assessment of the reviewed contributions in section III. In the subsequent section, we present our model of combining DSRC and V2X architectures to provide end to end guidance for smart parking users. The section V is dedicated to conclude the article and explores prospects for future research.

2. Related Work

From among common goals of DSRC and cellular V2X is enhancing traffic efficiency by enabling vehicle-to-everything (V2X) communication, such as vehicle-to-vehicle (V2V), vehicle-to-infrastructure (V2I), and vehicle-to-pedestrian (V2P). Despite interworking both systems is a complex and critical aspect of future intelligent transportation systems, several research works and V2X solutions providers have been addressed combining the strengths of both technologies to provide reliable, efficient, and secure communication between vehicles and infrastructure.
In order to better understand the existing contributions and identify key trends, we adopt a multicriteria approach to classify the related work papers. In This approach we classified the literature according to two key aspects: performance metrics and applications areas, the widely addressed criteria in the domain. The structured classification not only help us to highlight gaps in current studies, but also identify potential areas for enhancements and future research.
The performance-based classification considers factors such as latency, reliability, throughput, and scalability to evaluate the efficiency of different interoperability solutions. On the other hand, the application-based classification sorts studies according to real-world use cases, including autonomous driving, smart traffic management, emergency vehicle communication, and platooning, etc. By structuring the literature along these two dimensions, our study aims to highlight the strengths and limitations of current approaches, particularly in the context of smart parking application, and provide directions for future developments in C-V2X and VANET integration.

2.1. Technical Performance: Advances and Limitations

2.1.1. Latency& Throughput

The paper [3] emphasizes the importance of developing RATs that enable reliable and low-latency vehicular communications, which are crucial for autonomous vehicles. It mentions the need for high throughput to support advanced vehicular applications.
The paper [5] introduces a Quality of Service aware relaying algorithm (QR) that enhances the reliability of message relaying in heterogeneous vehicular networks. The QR algorithm prioritizes dual interface vehicles (DVs) to ensure robust communication, which is crucial for safety applications. The simulation results indicate that the proposed QR algorithm achieves a higher packet reception rate (PRR) of 87%, compared to standard protocols, which suffer from high congestion and collisions on the control channel. This suggests improved throughput and reduced latency in message delivery.
The paper [6] discusses the inter-packet gap, which is the time interval between sending and receiving packets during vehicle communication. A lower inter-packet gap indicates better latency performance, particularly for C-V2X, which tends to achieve more frequent communication frequencies in high vehicle density scenarios. The maximum hearing range is another critical performance metric, defined as the maximum distance over which vehicles can communicate. DSRC tends to maintain a greater maximum hearing range compared to C-V2X, which is essential for ensuring reliable communication in various traffic conditions.
The paper [9] examines the latency associated with both DSRC and LTE-V2X technologies, particularly in the context of their communication capabilities in various driving scenarios. It highlights the need for future studies to compare maximum throughputs among multiple V2X technologies, especially when considering 5G technology and bandwidth-demanding applications.
The paper [10] emphasizes the importance of minimizing latency in vehicular networks. It discusses how the proposed hybrid approach with Dynamic Communication Management (DCM) can reduce delays associated with Vertical Handover (VHO) and Radio Access Technology (RAT) selection. The study shows that excessive traffic through a single interface can lead to increased latency, highlighting the need for efficient management of communication resources. The paper evaluates throughput as a critical performance metric, indicating that the hybrid approach can achieve better throughput by intelligently managing RAT selection and reducing the number of VHOs.
The paper [13] evaluates the performance of the proposed protocol by analyzing the dissemination of REQUEST messages over the VANET system and vehicle data reporting by elected representative nodes through the LTE system. The achievable throughput of FCD collection is highlighted as a key issue due to the large amount of data that can be gathered from vehicles. The proposed approach aims to maximize LTE offloading by adapting to the penetration degree of DSRC, which is crucial for efficient data collection and network performance.
The paper [17] emphasizes the importance of low latency communication for safety-critical messages, such as collision avoidance warnings and emergency braking. The proposed intelligent technology selection algorithm aims to reduce network latency, which is crucial for timely responses in vehicular networks. The performance of the intelligent hybrid V2X algorithm is assessed in terms of enhancements in one-way end-to-end latency, reliability, and packet delivery rate compared to conventional static technology usage.
The paper [18] evaluates data latency and transmission reliability, highlighting that DSRC is suitable for latency-sensitive safety applications, while C-V2X offers high data rates for real-time traffic management. DSRC and C-V2X support critical vehicular communications with low latencies and high transmission rates, whereas LoRa offers extended coverage and low power consumption but with lower throughput and higher latency.
The paper [19] examines the impact of adjacent channel interference on DSRC’s latency and throughput. It highlights that interference from IEEE 802.11ac can significantly degrade DSRC performance, which is critical for time-sensitive vehicular safety application.
The paper [21] evaluates the average end-to-end delay for different communication technologies, such as DSRC, LTE in infrastructural mode, and LTE Device-to-Device (D2D) mode 3, under varying conditions like communication perimeter, message generation frequency, and road traffic intensity. The study measures the Packet Delivery Ratio (PDR) to assess the reliability of the communication technologies in urban scenarios. The results indicate that DSRC achieves a PDR above 96%, while LTE-I and LTE-D2D mode 3 have lower PDRs under certain conditions.
The paper [26] addresses the issue of high transmission delay and data redundancy in existing VANET-based schemes. It proposes a cloud-assisted message dissemination framework to enhance the efficiency and speed of message delivery in urban scenarios. The performance of the proposed scheme is evaluated using simulations to analyze transmission delay in one-hop communication, which is crucial for timely message dissemination.
The paper [27] primarily discusses the performance aspects of integrating VANET (Vehicular Ad-hoc Networks) with 3G/UMTS networks, focusing on several key performance metrics. It evaluates average delay as part of its performance metrics. The integration aims to minimize delays by selecting a minimum number of gateways to connect vehicles with the UMTS network, which helps in reducing control packet overhead (CPO) and maintaining optimal performance during handovers. The paper measures aggregate throughput as a critical performance metric. The integration of IEEE 802.11p and UMTS-UTRAN network interfaces is implemented to enhance throughput, leveraging the high data rates of IEEE 802.11p-based VANETs and the wide coverage of 3GPP networks. The paper reports improvements in data packet delivery ratios (DPDR) with the proposed Clustering-based Multi-metric Gateway Management (CMGM) mechanism. The mechanism shows significant improvements in DPDR over other protocols, indicating enhanced reliability in data transmission.
The paper [28] proposes a hybrid architecture, VMaSC-LTE, which combines IEEE 802.11p based multi-hop clustering and LTE to achieve high data packet delivery ratio and low delay while minimizing the use of cellular infrastructure. This approach is designed to address the unique challenges of VANETs, such as rapid topology changes and network fragmentation, to ensure the feasibility of deploying safety applications.
The paper [31] emphasizes the need for low latency and high throughput in vehicular communications, especially for applications related to vehicle driving safety. The CTDHR framework is designed to improve these performance metrics by integrating DSRC and C-V2X technologies.
The paper [32] primarily discusses performance aspects of vehicular networks, focusing on latency, throughput, and quality of service (QoS). It proposes a Traffic Differentiated Clustering Routing (TDCR) mechanism within a Software Defined Network (SDN)-enabled hybrid vehicular network, aiming to optimize data delivery by balancing cellular bandwidth costs and end-to-end delay. The TDCR mechanism addresses the challenge of long end-to-end delays and low data rates in multi-hop DSRC transmissions by integrating cellular networks, which offer higher throughput but at a cost. The proposed solution aims to minimize latency while maintaining high throughput, crucial for delay-sensitive applications.
In [33] The integration of C-V2X and DSRC aims to reduce latency in vehicular communications. For instance, the use of Mobile Edge Computing (MEC) in V2X systems has been shown to optimize latency for real-time traffic and road safety applications, achieving significant reductions in message transfer times. The combination of C-V2X and DSRC enhances throughput and PDR by leveraging the strengths of both technologies. For example, a proposed protocol for C-V2X prioritizes communication based on risk levels, improving throughput and reducing channel congestion. DSRC, when optimized with schemes like Semi-persistent Contention Density Control (SpCDC), can increase PDR by more than 10% in heavy vehicle load scenarios.
The paper [39] primarily discusses performance aspects of vehicular communication systems, focusing on optimizing channel selection to enhance data rates and reduce interference. The study introduces a novel joint spectrum prediction and selection scheme for DSRC users, leveraging techniques such as the Indian buffet process and deep reinforcement learning to predict and select idle channels effectively. The proposed algorithm improves the average data rate of DSRC users by 15%, demonstrating enhanced throughput capabilities compared to other methods.

2.1.2. QoS & Reliability

The hybrid approach in [1] is suggested to improve reliability by providing a backup for vehicular data when V2V (Vehicle-to-Vehicle) multi-hop connections fail in sparse networks. The integration aims to enhance communication efficiency by using cellular networks for Internet access and as a backbone for control message distribution. The paper [2] aims to improve the quality of the V2I (Vehicle-to-Infrastructure) link through V2V (Vehicle-to-Vehicle) communications. It discusses enhancing the coverage of the overall network by boosting the signal from the Base Station (BS).
The paper [7] discusses how a cooperative/coordinated V2X system can provide higher reliability compared to standalone systems, especially in congested traffic scenarios. This reliability is vital for ensuring consistent communication between vehicles.
The paper [8] emphasizes the need for a high-Q tuneable band-stop filter to mitigate interference from DSRC emissions affecting the ITSC-V2X receivers. This is crucial for maintaining performance metrics such as reliability and quality of service in vehicular communication systems. It discusses the design principles and modeling of a dielectric-resonator band-stop filter, which is essential for ensuring minimal insertion loss in the ITSC-V2X band while providing at least 20 dB of rejection within the EU-DSRC band.
The paper [11] indicates that both DSRC and C-V2X technologies are capable of supporting safety applications with a D2D latency of 100 ms in low to moderate vehicular density environments. However, it also notes that the current states of these technologies may not consistently meet the stringent quality of service (QoS) requirements for advanced applications. The need for improved QoS is a recurring theme, as both technologies face limitations in addressing the demands of highly mobile vehicular networks (VANETs). The paper discusses the necessity for enhancements in data rates, reliability, and overall service quality to support hybrid connectivity.
The paper [19] discusses the need for adjusting Wi-Fi transmission parameters to maintain QoS for DSRC applications. This involves using conservative channelization options to minimize interference and ensure that safety-critical messages are delivered reliably. The reliability of DSRC communications is affected by interference from coexisting networks. The study suggests that the packet delivery ratio (PDR) can drop significantly in the presence of high channel busy ratios, indicating a direct impact on communication reliability.
The paper [22] proposes collaborative SVC video streaming methods specifically de signed for vehicular networks utilizing Vehicle-to-Vehicle (V2V) communications. These methods involve grouping vehicles into collaborative clusters and dynamically varying the cluster head based on changing wireless channel conditions. The study employs LTE technology for transmitting video to cluster heads, while IEEE 802.11p is utilized for communication between vehicles. The collaborative techniques are also extended to the Vehicle-to-Infrastructure (V2I) communication scenario, demonstrating versatility in application. Simulation results indicate that the proposed collaborative methods significantly enhance Peak Signal-to-Noise Ratio (PSNR) and Quality of Experience (QoE) metrics when compared to traditional non-collaborative scenarios. This improvement highlights the effectiveness of the proposed techniques in delivering high-quality video streaming.
The paper [24] introduces a new integrated architecture that combines VANETs with LTE to facilitate multimedia communication among spatially-separated vehicular groups.This architecture aims to enhance the quality of service (QoS) for users in these networks. The paper discusses the Packet Error Rate (PER) as a measure of reliability. It notes that the proposed PUMA over CVMT shows a decrease in PER compared to standard PUMA and AODV unicasts, indicating enhanced reliability. The results showed that PUMA over CVMT achieved an average DPDR increase of 6.49% compared to standard PUMA and 16.91% compared to simultaneous AODV unicasts using CMGM. The paper also addresses QoS issues related to multicasting in the integrated network. It proposes a QoS framework for the LTE eNB to schedule and serve the VANET gateways, ensuring that multimedia sessions meet service requirements.
The paper [25] primarily discusses performance aspects in the context of vehicular communication networks, particularly focusing on the use of 3G cellular networks and VANET (Vehicular Ad Hoc Networks) protocols. The paper evaluates the performance of VANET routing protocols, emphasizing improvements in route selection and packet delivery ratio when using 3G-based solutions for disseminating connectivity information. It highlights the use of cellular networks as a backup to enhance the performance of routing protocols, especially when the information in vehicles is scarce or cannot be disseminated effectively.
The paper [29] primarily discusses performance aspects related to a Fuzzy Multi-metric QoS-balancing Gateway Selection Algorithm in a Clustered VANET to LTE Advanced Hybrid Cellular Network. The paper evaluates the performance of the proposed algorithm in terms of delay and packet loss, indicating a focus on latency and throughput. The simulations show that the algorithm performs better than the deterministic approach in these areas. The algorithm is designed to consider QoS traffic classes constraints for electing the gateway, which is a central theme of the paper. It uses a multicriteria and QoS-based scheme optimized by fuzzy logic to make decisions over the appropriate gateway.
The paper [35] primarily discusses the performance aspects of a heterogeneous LTE/DSRC approach for vehicular communications. The paper emphasizes the reliability of the proposed solution, particularly in maintaining a high packet reception ratio (PRR) for video streaming and other services. The heterogeneous approach is shown to outperform the DSRC-only approach in terms of reliability. It discusses how the heterogeneous approach can dynamically allocate services based on network performance, thereby supporting differentiated service requirements and enhancing QoS for various V2X applications.
The paper [38] addresses the challenge of reliable communication, especially when vehicles are separated by larger distances or obstructed by trucks. It proposes a combined cellular/direct communication scheme to ensure reliable communication. The paper examines the handoff rate between direct and cellular communication links and proposes a hysteresis factor to reduce the number of handoffs, thereby improving efficiency. The combined cellular/direct link is suggested to reduce transmission costs while providing a high-quality communication link.
The paper [40] primarily discusses the performance aspects of two technologies, ITS-G5 and sidelink LTE-V2X, in the context of their co-channel coexistence. It examines how these technologies perform when used simultaneously in the same frequency channels without infrastructure assistance. The focus is on the impact of co-channel coexistence on the range and performance of ITS-G5 and LTE-V2X. The results indicate that the range of ITS-G5 is significantly degraded under these conditions, while the impact on LTE-V2X is marginal. The paper also explores a mitigation method to reduce the negative impact of co-channel coexistence. By constraining the CAM data generation to periodic intervals, the degradation of ITS-G5 performance is lessened, and there is even an improvement in LTE-V2X performance.

2.1.3. Efficiency & Scalability

This study presents the experimental evaluation of DSRC and LTE performance on several quality criteria for V2X applications in simulated environments [4]. According to the simulation results, DSRC operates well within its parameters, especially in urban settings with slower moving vehicles. According to the study, LTE performs better than DSRC in terms of packet delivery ratios, with LTE reaching delivery rates of 95% or greater than DSRC’s maximum of 80%, which quickly drops in unfavorable circumstances. This implies that for V2X communications, LTE might be a more dependable choice. Larger scale deployments are anticipated as 5G technology advances, which could improve V2X systems even further.
The paper [12] mentions that DSRC technology achieves a latency of 0.2 microseconds, which is critical for active safety applications that require real-time communication to prevent accidents. The potential for a mixed-hybrid DSRC-VLC network is mentioned, indicating a direction towards scalable solutions that can adapt to various traffic conditions and demands.
The paper [14] addresses the challenge of limited licensed radio resources in 5G networks, which affects the ability to serve a large number of vehicles efficiently. The paper proposes a re-clustering method to balance the load of Base Stations (BSs), which is crucial for optimal resource management and reducing cochannel interference. The re-clustering method also improves the packet delivery ratio by at least 5%, which is a measure of reliability in data transmission. The method enhances the load balance of BSs by at least 90%, which contributes to better network performance and efficiency. The study [15] models a scenario where both DSRC and C-V2X coexist, analyzing the interference and signal enhancement dynamics in a 2D Manhattan grid setup. The paper models the interference caused by DSRC users in a relay-assisted link and explores how cellular users can enhance signals from base stations. This is crucial for understanding the dynamics of coexistence between DSRC and C-V2X technologies.
The paper [16] primarily discusses the performance aspects of vehicular communication systems. It focuses on improving communication efficiency by integrating Dedicated Short-Range Communication (DSRC) with Long-Term Evolution Vehicle-to-Everything (LTE-V2X) technology. By combining the strengths of DSRC and LTE-V2X, the system offers improved scalability and efficient spectrum utilization. This integration supports seamless communication across different vehicular environments, facilitating large-scale deployments in smart cities and enhancing the overall efficiency of vehicular communication systems.
The paper [20] employs a simulation-based approach using the WiLabV2XSim simulator to model vehicular networks and assess the performance of these technologies under different scenarios. A significant focus is on optimizing channel allocation between DSRC and C-V2X to improve system performance. The study finds that different channel allocations yield better results in highway versus urban environments. The paper also addresses challenges related to the coexistence of DSRC and C-V2X, such as interference and differences in MAC layer designs, which impact performance.
The paper [23] presents a vehicular heterogeneous wireless network that combines VANETs and cellular technologies to enhance internet access for vehicles. A significant focus of the study is on addressing the handover problem. The authors propose a performance guaranteed optimal handover decision algorithm that manages vehicle connections effectively, ensuring seamless transitions between networks. The proposed method includes a joint optimization approach that aims to maximize the overall data rate across the network while maintaining a balanced load among all access points. The results indicate that vehicle density significantly affects transmission rates. Higher vehicle density leads to increased competition for bandwidth, resulting in lower data rates for individual vehicles. This finding highlights the importance of managing vehicle density to optimize network performance. The paper includes simulation results that validate the effectiveness of the proposed algorithm.
The study [34] provides insights into the packet receive performance of DSRC and C-V2X, which are critical for understanding the reliability of these communication technologies. The study conducts a comparative analysis of DSRC and C-V2X technologies, focusing on network layer performance metrics such as packet loss, mean packet loss (PL), and mean burst loss (MBL). The paper highlights the importance of field experiments to evaluate the performance of these technologies, as simulations may not fully reflect real-world conditions.

2.1.4. Energy Efficiency and Costs

The paper [36] proposes an energy sensing-based spectrum sharing scheme to enable cellular V2X users to share the unlicensed spectrum fairly with VANET users. This approach aims to maximize the number of active cellular V2X users while considering interference, thereby enhancing spectrum efficiency. The paper analyzes the stability, convergence, and computational complexity of the proposed dynamic vehicle-resource matching algorithm (DV-RMA), which is designed to solve the resource allocation problem in the spectrum sharing scenario.

2.2. Applications in Real-World Contexts

2.2.1. Road Safety & Traffic Efficiency

The paper [5] emphasizes the importance of reliable communication for road safety applications, highlighting how the QR algorithm can facilitate timely alerts regarding traffic accidents and unusual situations. By enabling effective communication between vehicles and roadside units, the proposed protocol supports improved traffic management and efficiency, which is essential for smart transportation systems.
By utilizing both C-V2X and DSRC technologies, the paper [7] suggests that traffic efficiency can be improved, particularly in heavy traffic scenarios where communication congestion can be a challenge. The paper underscores the role of V2X communications in enhancing road safety through timely information exchange between vehicles, which is crucial for preventing accidents.
A significant focus of the paper [11] is on the role of V2X communications in enhancing road safety through applications like Cooperative Awareness Messages (CAM) and other safety-related services. The paper discusses how V2X technologies can improve traffic management and efficiency, particularly through applications that facilitate coordinated driving and dynamic ride-sharing.
The paper [15] emphasizes the role of vehicular communications in enhancing road safety by facilitating better V2V and V2I communications. This is achieved by using idle users to boost signals from base stations, thereby improving network coverage and reliability. Traffic efficiency is improved through the enhanced quality of V2I links, which can lead to more efficient traffic management and reduced congestion.
the paper [16] highlights the potential applications of the integrated system in enhancing road safety and traffic management. The improved communication efficiency can lead to better coordination among vehicles, reducing the risk of accidents and improving traffic flow. The integration is designed to be compatible with future technologies such as 5G, ensuring long-term relevance and adaptability to evolving vehicular communication needs. This forward-looking approach supports the transition to more advanced transportation infrastructures.
The paper [17] highlights the role of hybrid V2X communication in enhancing road safety by enabling quick and reliable transmission of safety-critical messages. The proposed intelligent technology selection algorithm aims to reduce network latency, which is crucial for timely responses in vehicular networks. By optimizing data communication between V2X nodes, the algorithm contributes to improved traffic efficiency.
By optimizing channel allocation and improving performance metrics, the study [19] contributes to enhancing road safety and traffic efficiency, which are critical applications of vehicular communication technologies. The findings related to urban scenarios suggest improvements in urban mobility through better channel allocation strategies.
The framework developed in [26] aims to improve road safety and traffic efficiency by rapidly disseminating safety messages from a remote server to targeted areas, leveraging cloud computing and diverse communication technologies. The cloud-assisted framework efficiently delivers important traffic information, such as traffic accidents and route recommendations, to vehicles in the targeted area, enhancing overall traffic management.
The primary application focus in [28] is on improving road safety by providing timely and efficient data dissemination about events like accidents, road conditions, and traffic jams. By enhancing the communication infrastructure, the paper indirectly contributes to traffic efficiency, as better data dissemination can lead to improved traffic management and reduced congestion.
The paper [30] highlights the importance of advanced safety features in vehicle-to-everything (V2X) communication, which includes blind-spot warnings, forward collision warnings, and emergency vehicle-approaching signs. These features are crucial for enhancing road safety and traffic efficiency by providing real-time data to find the shortest and safest path to the destination.
The paper [31] highlights the importance of vehicular communication in enhancing road safety and traffic efficiency. By reducing latency and improving throughput, the CTDHR framework supports applications that require rapid data exchange, such as emergency services and traffic management systems. One of the primary goals of the CTDHR framework is to reduce communication costs for users by minimizing the use of cellular networks and maximizing the use of VANETs for data transmission.
The integration of Cellular V2X (C-V2X) and Dedicated Short-Range Communication (DSRC) is explored in [33] to enhance the efficiency and reliability of data dissemination in vehicular networks. Enhanced performance in latency, throughput, and reliability directly contributes to road safety, traffic efficiency, and the development of smart mobility solutions. For instance, the ability to disseminate safety messages quickly and reliably can significantly reduce the risk of accidents and improve traffic flow. Moreover, the integration of advanced communication technologies supports the transition to autonomous driving and sustainable transportation ecosystems.
By facilitating efficient spectrum sharing and improving the performance of cellular V2X systems, the paper [36] contributes to the broader goals of intelligent transport systems (ITS), which include traffic efficiency and safety-critical applications.

2.2.2. Infotainment

The paper [22] proposes methods based on grouping vehicles into collaborative clusters, where cluster members cooperate to share video transmitted by a cellular base station. This approach is extended to V2I communications, enhancing the overall system model. The envisioned architecture in [24] aims to provide seamless data connectivity for uninterrupted multimedia sessions among spatially-apart vehicular clusters. This is a key application area discussed in the paper.
The paper [35] proposes a service-aware radio access technology (RAT) selection algorithm to efficiently utilize the available radio access technologies, thereby improving the overall efficiency of the vehicular communication system. The paper considers see-through applications, which require high reliability video streaming, as an example of infotainment services that can benefit from the proposed approach.
The paper [38] mentions the potential for communication systems to provide entertainment or leisure-related data, which could increase the popularity of safety and control systems. This includes applications like interactive video games, private vehicular theater, or video conferencing between vehicles. It discusses the demand for communication systems among groups of vehicles traveling together, such as friends or business colleagues, which is currently limited to voice communication via cellular phones or amateur radio.

2.2.3. Urban Transportation & Smart Mobility

The paper [13] discusses both performance metrics and applications related to the collection of Floating Car Data (FCD) using a hybrid networking approach that combines Dedicated Short Range Communications (DSRC) and Long Term Evolution (LTE) technologies. The paper addresses vehicular traffic monitoring, which is essential for Intelligent Transportation System (ITS) services. This includes real-time, high spatial and temporal resolution monitoring enabled by the communication platforms being deployed .
The paper [29] is situated within the context of ITS, aiming to provide more safety in transportation systems and other high QoS-based services and applications for customers.
The paper [37] discusses the integration of different access networks, such as DSRC and cellular networks, to enhance the delivery of information. This integration supports the delivery of information on highways and other specific geographical areas, ensuring that the right information reaches the right users. The system utilizes Geo-messaging to deliver information selectively to users based on their location and transport mode. This approach ensures that information is only delivered to users who are in the relevant geographical area and in the appropriate transport mode, such as driving on a highway.

2.2.4. Autonomous Vehicle/Driving /Emergency Services and Other Application Area

the paper [6] highlights a trade-off between communication range and interval for C-V2X and DSRC across different traffic scenarios like ramp merging, intersections, and platoon braking to improve traffic safety. C-V2X tends to excel in high-density ramp merging and platoon braking due to its frequent communication, while DSRC shows advantages in high-density intersections due to its longer communication range and less frequent communication needs with infrastructure support. The study Explores how Connected and Automated Vehicles (CAVs) use these technologies to improve real-time decision-making.
The paper [10] address the requirements of emerging Vehicle-to-Everything (V2X) applications, such as Advanced Driver Assistance Systems (ADAS) and Connected and Autonomous Driving (CAD). These applications necessitate high performance in terms of latency, reliability, and throughput to function effectively.
The paper [25] discusses the use of existing mobile telecommunication networks to provide data communication services for vehicles, which is a common application in vehicular environments. It presents a solution that uses 3G networks not only for data communication but also for disseminating control information relevant to multiple applications, services, and protocols.
The study [34] is one of the few that conducts comparative testing between C-V2X and DSRC, aiming to provide ground truth data to the industry for understanding the performance differences between these technologies. The results from the tests are intended to help connected and automated vehicle (CAV) deployers and researchers identify the most suitable communication technology for their needs.

2.2.5. New Frontiers: 6G and Beyond

The paper [41] addresses the security of V2X communication within the context of 6G networks, recognizing that as vehicles become more connected and autonomous, they also become increasingly vulnerable to security breaches and cyber-attacks. The paper discusses the architecture and standards utilized in 6G-enabled V2X communications, emphasizing its role in enhancing road safety and transportation efficiency. It highlights that V2X in 6G will introduce unconventional risks and vulnerabilities. A comprehensive analysis of V2X security is provided across the Confidentiality, Integrity, Availability, Authentication, and Access Control (CIA³) domains. The CIA³ model is used as a framework to evaluate the security of V2X communication in 6G networks.

3. Analysis and Critical

3.1. Analysis

In Table the previous section, we presented a list of performance metrics – latency, throughput, reliability, efficiency, scalability, quality of service- along with the key papers that address each of them. We have selected these essential metrics due to their frequent use in evaluating the performance and effectiveness of cellular and VANET systems. For instance, latency and throughput are fundamental metrics widely used for their role in assessing cellular networks and VANET networks such as DSRC. Latency, a metric used to measure the delay a data packet took from a sender to a receiver, is an essential factor for time sensitive applications such as safety-application in DSRC. Meanwhile, throughput is a vital factor frequently used to measure the communication reliability especially in high-density environments such cellular networks that servers a huge number of connected devices.
The key research papers included discuss and illustrate one or more metrics either in cellular V2X or in VANET (DSRC) or, in case of coexistence, in both systems. They present their strengths and limitations, highlight the impact on the network performance, and propose approaches and solutions to improve the overall performance through optimizations in the various metrics.
A various applications area has been addressed as well by the referenced papers, these applications are ranging from improving traffic efficiency and safety to supporting autonomous vehicles and enhancing urban mobility. Road safety and traffic efficiency recognized as two key components of intelligent transportation system, have received considerable attention in the literature. For instance, various referenced research in the table emphasize the importance of reliable communication of safety messages such as collision avoidance and emergency braking. To improve traffic efficiency, several approaches and techniques have been proposed by the literature including protocol algorithm adjustment, the adaptation of routing protocols, and deploying heterogenous networks. The urban mobility benefits from the integration of intelligent transportation system key components such as connected and autonomous vehicles, multimodal transportation models, and smart parking.

3.2. Critical

Although these studies addressing the interoperability of C-V2X and DSRC technologies provide important contributions, their focus is largely limited to performance-based metrics and application domains referenced in the realted work section. However, we have noticed a clear research gap in the exploration of smart parking system in the context of DRSC and C-V2X interoperability.
Despite smart parking system plays a major role within intelligent transportation system, -contributing to more efficient traffic flow, reducing traffic congestion and decreasing environmental impact such as fuel consumption and Co2 emission- the existing body of research has not attracted sufficient research interest. Exploring smart parking system in the context of CV2X and DSRC interoperability could has the potential of optimizing parking allocation, enhancing the accuracy of real-time space availability detection, and provide a good parking guidance experience for drivers.
This gap represents for us a key opportunity for research. We will explore how the interoperability of C-V2X and DSRC can be leveraged to enhance smart parking experience, with a particular focus on the guidance mechanism as a critical component of smart parking system. The proposed scheme will contribute to the development of a more efficient smart parking solution by improving the parking guidance experience through an End to End guidance approach, ensuring seamless navigation from the departure point to the final parking spot within the facility.
To the best of our knowledge, in the context of CV2X and VANET interoperability, researchers have not focused yet on smart parking application. In particular guidance, it has not attracted significant attention. Guidance plays a crucial goal in guiding drivers to available parking spaces, which helps mitigate traffic congestion. By reducing congestion, guidance service in smart parking not only decreases fuel consumption, but also minimize driver’s frustration, conducting to a more efficient and pleasant parking experience.
In the following section we introduce a comprehensive parking guidance model that leverages the interoperability between cellular V2X and VANET technologies. The proposed model is designed to enhance the efficiency of parking space detection, allocation, and navigation by leveraging real-time vehicular communication.

4. Interworking VANET and C-V2X : Application in Smart Parking

We leverage the strengths of both technologies, Cellular V2X and VANET(DSRC), to develop a comprehensive approach that facilitate the exchange of parking information between vehicles/drivers and infrastructure, thereby enhancing the efficiency of parking space management. The proposal focuses on the synergistic interoperability of C-V2X and DSRC to optimize parking guidance, a critical component of smart parking management system.
Guidance in smart parking is a function used to assist drivers in finding vacant parking spaces efficiently by providing real-time parking occupancy information, optimal route suggestion ( through mobile apps, or in-vehicle systems, digital signage, etc), contributing thereby in reducing search time and driver frustration, minimizing traffic congestion , and enhancing the overall parking experience.
We distinguish external guidance which is used to provide instructions to reach the parking facility, and internal guidance, which is used to assist drivers inside the parking to reach the parking spot.
The proposed system will facilitate seamless communication between vehicles -equipped with C-V2X and DSRC technologies modules-, CV2X and DSRC infrastructures, ensuring dynamic sharing of parking availability information.

4.1. Model Overview

The proposed smart parking guidance system model Figure 1 integrates C-V2X for external guidance (communication between vehicles, infrastructure, and the cloud) and DSRC for internal guidance (communication between vehicles and DSRC infrastructure within the parking facility). The driver is directed to the parking zone by external guidance instructions, while inside the parking facility, the driver receives instructions to find the free parking spot.

4.2. End-to-End Guidance System Components

The model is composed of three key components: the user(driver), cellular V2X for external parking guidance, and a VANET (DSRC) network for internal guidance within the parking facility. The user component involves smart vehicles (in-vehicle system), which serve as the interface for drivers to interact with the parking system. These devices can make reservation and receive real-time information and updates about parking availability and guidance. The cellular V2X (Vehicle-to-Everything) technology facilitates external parking guidance by enabling communication between vehicles and the parking infrastructure, providing drivers with directions and availability updates as they approach the parking facility. A Global Smart Parking Management system ( GSPMS) is hosted in the V2X network to provide parking services ; parking availability, nearby parking, optimal route, parking payment…. Once inside the parking facility, the DSRC system take over. This network provides precise internal guidance, helping drivers navigate to available parking spots efficiently. The DSRC system mainly composes of DRSC beacons or RSUs deployed at the parking lot, and calculated the optimal route to the available spot based on indoor positioning mechanism. The local smart parking management system (LSPMS) a Local system that processes parking real time data based on “DRSC indoor positioning technique” and provide real time parking status update to GSPMS.
Figure 2. E2E guidance smart parking System components.
Figure 2. E2E guidance smart parking System components.
Preprints 179102 g002
The smart parking guidance system includes :
OBU OnBoard Unit, in-vehicle module for V2X communciation Support
RSU Road Side Unit
C-V2X Cellular V2X
GSPMS Global Smart Parking Management System
Uu 3GPP Universal interface for Vehicle to Network communication ( V2N)
PC5 3GPP universal interface for direct Vehicle-to-Vehicle communication ( V2V)
Px parking facility
LSPMS Local Smart Parking Management System

4.3. High Level System Architecture

The End to End guidance system architecture is basically based on cellular V2X system architecture to provide external guidance and VANET (DSRC) technology to provide internal guidance within the parking zone.
We describe the proposed smart parking system model based on C-V2X and VANET (DSRC) using a layered architecture in the compliance with standard communication models, such as the OSI model and the ITS (Intelligent Transportation Systems) architecture. Here’s how each component functions operate across different layers. The global layered model of the parking system scheme is presented in the Figure 3.
In the Table 1, more detailed descriptions of the functional roles, operations, and responsibilities of each component within the system architecture,, mapped to their corresponding global OSI model, are also provided, offering a comprehensive overview of how each element contributes to the overall operation and communication of the proposed End to End guidance model in smart parking system.

4.4. End-to-End Smart Parking Guidance Model

Here’s a model representation of the End to End Smart Parking Guidance System, integrating User, Cellular V2X, and VANET (DSRC). The End-to-End smart parking guidance system operates in two main phases:
External Parking Guidance (C-V2X) provides direction to drivers to the nearest parking facility
Internal Parking Navigation (VANET - DSRC) Guides vehicles to available spot inside the parking facility
The system operation is based on two primary inputs: the location of parking facility and the position of the parking spot within the parking facility Figure 1. The Smart Parking Guidance Core functions process data, calculate optimal route,for external guidance purpose, and determinate accurate indoor positioning for internal guidance. The system generates two key outputs: the optimal route to the nearest parking area and the precise route to an available parking spot within the parking facility.

4.4.1. External Guidance : C-V2X Mode

In this system, Figure 4, the users searching for nearest parking request information about available parking (P1, P2, P3,..) from Global Parking Management Server (GSPMS) through a cellular V2X communication link (Uu interface). Parking information includes distance (d1, d2, ..) from arrival point (A), trip duration, parking occupancy, parking fee, parking timing, etc. Based on this information, the users then select the parking space that offer the best convenience.
The user selects parking facility based on several criteria (multi-criteria approach) such us distance from the arrival point, parking fee, parking availability, etc. We suggest a basic smart parking business model:
1.
Reservation (pre-payment);
2.
Without reservation (Payment at exit);
3.
Membership;
Table 2 presents the various options along with their respective advantages and disadvantages, specifically from the perspective of the parking client.
The parking information are hosted by the global smart parking management server (GSPMS). Example of parking metadata information is shown in Table 3.

4.4.2. Internal Guidance : VANET Mode

The proposed model leverages DSRC-based smart parking system, where DSRC beacons or microRSU are involved in the DSRC-based indoor positioning procedure. The DSRC units are placed in fixed, known locations inside the parking, and operates in 802.11p standard Figure 5. The number of deployed RSU units depends on the size and layout of the parking facility. These beacons periodically broadcast messages containing their identity and location, which are received and processed by in-vehicle DSRC module (OBU). The vehicle then calculates its position based on, Received Signal Strength Indicator (RSSI) for distance measurement, a technique selected for its low complexity, low power consumption, and the advantage of not requiring time synchronization which make it ideal for indoor real-time based indoor positioning. Trilateration and fingerprinting techniques are used for position estimation. The static structure of the parking environment, makes fingerprinting technique an ideal choice for indoor positioning. The map installed in-vehicle, helps the driver in real-time vehicle tracking and guidance to available parking spot.
It’s important to mention here that the parking spot assignment depends on reservation type. In the proposed model we distinguish three options:
1.
Reservation-based(prepaid) where parking spot is assigned to the vehicle after booking;
2.
Without reservation ( postpaid) : where the spot is assigned to the vehicle once is presented at the parking entrance;
3.
Membership-based, where a unique parking slot is assigned to the vehicle during the subscription period;
Figure 5. Parking facility components.
Figure 5. Parking facility components.
Preprints 179102 g005
The DSRC Indoor positioning is based on the following:
  • RSU or DSRC Beacon;
  • Technology : 802.11p;
  • Measurement : RSSI ( Low Complexity, No time synch, Low power);
  • Technique : Trilateration
  • Fingerprint technique (Because parking area is static)
  • Parking MAP
Since the positioning technique used is trilateration, it’s necessary to have at least 3 RSUs units, but the number of DSRC beacons or microRsu depends on the parking dimensions.

4.4.3. End to End Guidance Mode

The proposed End to End smart parking guidance model is the combination of External Guidance provided by Cellular V2X network and the Internal Guidance enabled by DSRC technology. Thanks to this approach, the end to end system assist drivers through the entire parking experience by directing them not only to the nearest parking facility but also navigating directly to the vacant parking spot, minimizing searching time, and avoiding unnecessary frustration or stress.

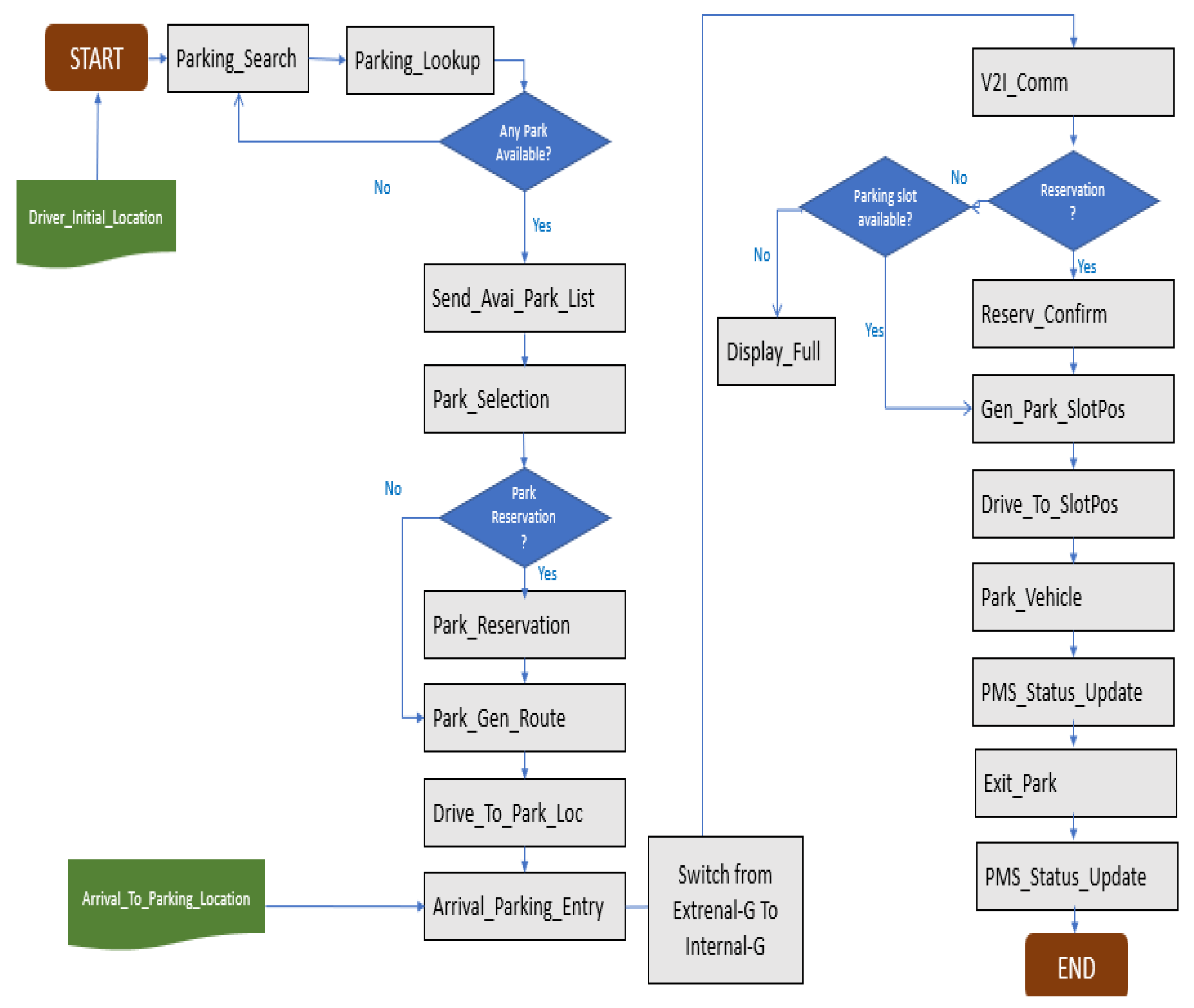
Below in Figure 6 we present the flowchart and in Figure 7 the sequence diagram for our End-to-End Guidance Scheme.

End To End Guidance Model WORKFLOW.

1.
The journey starts at the driver initial Location.
2.
The driver searches for parking using in-vehicle navigation system parking_search process.
3.
The In-vehicle system communicates with the C-V2X cloud smart parking application server (GlobalSPMS) to identify nearby parking facilities with available space Parking_Lookup process.
4.
The GlobalSPMS send the list of nearby parking with available parking slots Send_Avai_Prk_list process.
5.
The driver selects Park_Selection process a parking facility. If Choose reservation Park_Reservation process, and receives navigation instructions (GPS route) on the in-vehicle system Park_Gen_Route process.
6.
The driver follows the route to the selected parking location Drive_To_Park_Loc process.
7.
The driver reaches the selected parking location; the vehicle is at the parking entrance Arrival_Parking_Entry process.
8.
Once the vehicle is detected by VANET-RSU system at the entrance, The End of External Guidance and Start of Internal Guidance Switch from External-G to Internal-G process.
9.
At the selected parking facility entry, the Vehicle-to-Infrastructure communication begins; the vehicle’s OBU communicates with the RSU for authentcation, authorization V2I_Comm process and confirm the reservation (if applicable) reserv_Confirm process.
10.
if no reservation and no available parking slot the system displays Full Display_Full process.
11.
The system assigns a specific parking spot and sends the coordinates to the vehicle via DSRC(V2I communication) Gen_Park_SlotPos process. In case of reservation, the spot is already designed.
12.
The driver follows guidance instructions displayed on the parking MAP ( on the OBU screen) Drive_To_SlotPos process.
13.
The driver park the vehcile Park_Vehicle process, the parking managment systems ( Local SPMS and Global SPMS) are updated PMS_Status_Update process; Slot status from Available to Busy.
14.
When the driver quit the parking Exit_Park process, the parking managment systems ( Local SPMS and Global SPMS) are updated PMS_Status_Update process; slot status changed from busy to free.

Sequence Diagram for End to End Guidance System.

Figure 7. Sequence Diagram for End-to-End Guidance System.
Figure 7. Sequence Diagram for End-to-End Guidance System.
Preprints 179102 g007
  • Find_Nearby_parking_Req: A request sent from The user(driver) to Global Smart Parking Management System GSPMS to pull nearby parking list with available spaces.
  • Find_Nearby_parking_Rep: The GSPMS replies to the user request with list of available parking , the reply includes also parking metadata information: occupancy, fees, busniess hours,...
  • Parking_Selection_Req: The user selects the parking based on the reservation options.
  • Parking_Selection_Confirm: The GSPMS confirm the parking selection option.
  • Send_Parking_GPS_Position: The GSPMS send the parking location (GPS position).
  • Optimal_route_selection: The user selects the optimal route to reach the parking.
  • Drive: The user drives to the parking location.
  • Parking_Access_Auth_Req: At the parking entrance, the communication is initiated by vehcile OBU. Requesting access authorization.
  • Parking_Access_Auth_Rep: The Local SPMS confirms access to parking if the vehicle is authorized.
  • Parking_Assign_Spot_Req:The vehicle requests spot location.
  • Parking_Assign_Spot_Rep: The Local SPMS assigns a free spot to the vehicle and send spot location.
  • Drive_Toward_Spot: The parking spot location is displayed on the OBU screen, the drivers follow the route to spot ( follwoing instruction in the parking MAP).
  • Update_Local_PMS_Req: Once the vehicle is parked in the spot, the Local SPMS is updated.
  • Update_Local_PMS_Rep: The Local SPMS confirm update.
  • Update_Global_PMSReq: The Local SPMS send update to Global SPMS via Gateway RSU.
  • Update_Global_PMS_Rep: The Global SPMS confirm The Update.
  • Exit_Parking_Req: Once the driver exit the parking, a request is sent to the Local SPMS.
  • Exit_Parking_Confirm: The Local SPMS akcnowledges parking Exit.
  • Update_Global_PMS_Req: The Gobal SPMS is updated.
  • Update_Global_PMS_Rep: The Global SPMS confirms update.

5. Conclusion Future Work

In this research, we started with a general overview about the evolution of cellular V2X and VANET DSRC technologies in terms of V2X applications support. We also highlighted that the interworking between both technologies is a hot topic widely addressed by the body of research. The findings demonstrate that combining the advantages of these two technologies improve V2X communication. We also addressed the smart parking system as a key component in urban transportation, especially emphasizing the role that guidance plays in directing drivers to parking facility, minimizing time search, and reducing congestion. We have explored, in related work section, the state of the art concerning the interoperability of CV2X and DSRC,through an extensive review of related works. Furthermore, to identify strengths and limitations of these works, we classified them according to two factors; performance metrics and application domains. Based on this analyzis, we presented a critical evaluation.
Subsequently, we dived deeply into the specifications of our proposed model for the interoperability of C-V2X and DSRC VANET in optimizing parking guidance. We encompassed a comprehensive exposition of the model’s architecture, detailing and describing its core components and their functions. We also described the workflow process of the end to end guidance system and the sequence diagram in order to demonstrate the interactions among various system elements.
At the next stage of this research, and in order to validate the performance and evaluate the effectiveness of our proposed guidance scheme, we will employ simulation techniques, including a traffic simulator for traffic flow generator purpose–vehicles, roads, intersections, etc-, and a network simulator for communication network simulation purpose –packet transmission, protocols, network performance such as latency, throughput, etc-. These simulation tools will help us to evaluate the capabilities of our model under various conditions and scenarios. Through this validation step , our objective is to demonstrate the model’s advantages and its potential for scalability in real-world applications.

References

  1. Abboud, K., Omar, H., & Zhuang, W. (2016). Interworking of DSRC and cellular network technologies for V2X communications: A survey. IEEE Transactions on Vehicular Technology, 65(12), 9457–9470. [CrossRef]
  2. Elbal, B. R., & Rupp, M. (2021). Coexistence of DSRC and C-V2X communication: Modeling a competing scenario. Proceedings of the 2021 IEEE 32nd Annual International Symposium on Personal, Indoor and Mobile Radio Communications (PIMRC), Helsinki, Finland, 1451–1456. [CrossRef]
  3. Naik, G., Choudhury, B., & Park, J. (2019). IEEE 802.11bd & 5G NR V2X: Evolution of radio access technologies for V2X communications. IEEE Access, 7, 70169–70184. [CrossRef]
  4. Bey, T., & Tewolde, G. (2019). Evaluation of DSRC and LTE for V2X. Proceedings of the 2019 IEEE 9th Annual Computing and Communication Workshop and Conference (CCWC), 1032–1035. [CrossRef]
  5. Ghafoor, K., Guizani, M., Kong, L., & Maghdid, H. S. (2019). Enabling efficient coexistence of DSRC and C-V2X in vehicular networks. IEEE Wireless Communications, 27(2), 134–140. [CrossRef]
  6. Jin, Y., Liu, X., & Zhu, Q. (2022). DSRC & C-V2X comparison for connected and automated vehicles in different traffic scenarios. arXiv preprint arXiv:2203.12553. [CrossRef]
  7. Aziz, D., Bohm, C., & Hurley, F. (2025). Enabling 5G and DSRC V2X in autonomous driving vehicles. Analog Devices. https://www.analog.com/en/signals/thought-leadership/enabling-5g-and-dsrc-v2x-in-autonomous-driving-vehicles.html.
  8. Collodi, G., Righini, M., & Cidronali, A. (2023). A new varactor-tuned 5.8 GHz dielectric resonator band-stop filter for ITS and C-V2X coexistence with vehicular DSRC. Electronics, 12(2), 453. [CrossRef]
  9. Moradi-Pari, E., Tian, D., Bahramgiri, M., Rajab, S., & Bai, S. (2023). DSRC versus LTE-V2X: Empirical performance analysis of direct vehicular communication technologies. IEEE Transactions on Intelligent Transportation Systems, 24(5), 4889–4903. [CrossRef]
  10. Mir, Z. H., Toutouh, J., Filali, F., & Ko, Y.-B. (2020). Enabling DSRC and C-V2X integrated hybrid vehicular networks: Architecture and protocol. IEEE Access, 8, 180909–180927. [CrossRef]
  11. Ansari, K. (2020). Joint use of DSRC and C-V2X for V2X communications in the 5.9 GHz ITS band. IET Intelligent Transport Systems, 15(3), 213–224. [CrossRef]
  12. Zadobrischi, E., Dimian, M., & Negru, M. (2021). The utility of DSRC and V2X in road safety applications and intelligent parking: Similarities, differences, and the future of vehicular communication. Sensors, 21(21), 7237. [CrossRef]
  13. Salvo, P., Turcanu, I., & Cuomo, F. (2017). Heterogeneous cellular and DSRC networking for Floating Car Data collection in urban areas. Vehicular Communications, 8, 21–34. [CrossRef]
  14. Alrubaye, J. S., & Shahgholi Ghahfarokhi, B. (2023). Resource-aware DBSCAN-based re-clustering in hybrid C-V2X/DSRC vehicular networks. PLOS ONE, 18(10), e0293662. [CrossRef]
  15. King, H., Nolan, K., & Kelly, M. (2018). Interoperability between DSRC and LTE for VANETs. Proceedings of the 2018 IEEE 13th International Symposium on Industrial Embedded Systems (SIES), 1–8. [CrossRef]
  16. Karthikeyan, K., & Parthipan, V. (2024). Enhancing vehicular communication efficiency through DSRC and LTE-V2X integration. Proceedings of the 2024 International Conference on Science, Technology, Engineering and Management (ICSTEM), Coimbatore, India, pp. 1–6. [CrossRef]
  17. Khalid, I., Maglogiannis, V., Naudts, D., Shahid, A., & Moerman, I. (2024). Optimizing hybrid V2X communication: An intelligent technology selection algorithm using 5G, C-V2X PC5 and DSRC. Future Internet, 16(4), 107. [CrossRef]
  18. Zadobrischi, E., & Havriliuc, Ș. (2024). Enhancing scalability of C-V2X and DSRC vehicular communication protocols with LoRa 2.4GHz in the scenario of urban traffic systems. Electronics, 13(14), 2845. [CrossRef]
  19. Nguyen, H., & Guan, Y.L. (2024, June). DSRC performance under the adjacent channel interference of cellular-based V2X at 5.9GHz band. In 2024 IEEE 99th Vehicular Technology Conference (VTC2024-Spring) (pp. 1–6). IEEE. [CrossRef]
  20. Manshaei, M.H., Krunz, M., & Yousseef, A. (2024, February). Performance evaluation of DSRC and C-V2X coexistence in the 5.895–5.925GHz spectrum. In 2024 International Conference on Computing, Networking and Communications (ICNC) (pp.862–867). IEEE. [CrossRef]
  21. Petrov, T., Sevcik, L., Pocta, P., & Dado, M. (2021, July 28). A performance benchmark for Dedicated Short-Range Communications and LTE-based Cellular-V2X in the context of vehicle-to-infrastructure communication and urban scenarios. Sensors, 21(15), 5095. [CrossRef]
  22. Yaacoub, E., & Filali, F. (2015, February). QoE enhancement of SVC video streaming over vehicular networks using cooperative LTE/802.11p communications. IEEE Journal of Selected Topics in Signal Processing, 9(1), 37–49. [CrossRef]
  23. Bi, S., Chen, C., Du, R., & Guan, X. (2014, September). Proper handover between VANET and cellular network improves internet access. In 2014 IEEE 80th Vehicular Technology Conference (VTC Fall) (pp. 1–5). IEEE. [CrossRef]
  24. Sivaraj, R., Gopalakrishna, A. K., Chandra, M., & Balamuralidhar, P. (2011, October). QoS-enabled group communication in integrated VANET-LTE heterogeneous wireless networks. In 2011 IEEE 7th International Conference on Wireless and Mobile Computing, Networking and Communications (WiMob) (pp. 17–24). IEEE. [CrossRef]
  25. Lequerica, I., Ruiz, P. M., & Cabrera, V. (2010, January). Improvement of vehicular communications by using 3G capabilities to disseminate control information. IEEE Network, 24(1), 32–38. [CrossRef]
  26. Liu, B., Jia, D., Wang, J., Lu, K., & Wu, L. (2017). Cloud-assisted safety message dissemination in VANET-cellular heterogeneous wireless network. IEEE Systems Journal, 11(1), 128–139. [CrossRef]
  27. Benslimane, A., Taleb, T., & Sivaraj, R. (2011). Dynamic clustering-based adaptive mobile gateway management in integrated VANET–3G heterogeneous wireless networks. IEEE Journal on Selected Areas in Communications, 29(3), 559–570. [CrossRef]
  28. Ucar, S., Ergen, S. C., & Ozkasap, O. (2016). Multihop-cluster-based IEEE 802.11p and LTE hybrid architecture for VANET safety message dissemination. IEEE Transactions on Vehicular Technology, 65(4), 2621–2636. [CrossRef]
  29. Zhioua, G. E. M., Tabbane, N., Labiod, H., Tabbane, S., & Bouallegue, M. (2015). A fuzzy multi-metric QoS-balancing gateway selection algorithm in a clustered VANET to LTE Advanced hybrid cellular network. IEEE Transactions on Vehicular Technology, 64(2), 804–817. [CrossRef]
  30. Bryant, B., Won, H., Hong, Y.-K., Lee, W., & Choi, M. (2022). Design of triple-band (DSRC, 5G, 6G) antenna for autonomous vehicle telematics. Electronics, 11(16), 2523. [CrossRef]
  31. Zhang, Y., & Zhang, J. (2022). Design and optimization of cluster-based DSRC and C-V2X hybrid routing. Applied Sciences, 12(13), 6782. [CrossRef]
  32. Landfeldt, B., Qi, W., Guo, L., Song, Q., & Jamalipour, A. (2020). Traffic differentiated clustering routing in DSRC and C-V2X hybrid vehicular networks. IEEE Transactions on Vehicular Technology, 69(7), 7723–7734. [CrossRef]
  33. Takakusaki, M., Tang, S., Ueno, T., Ogishi, T., & Obana, S. (2019, December 9–13). Fast and reliable dissemination of road and traffic information by combining cellular V2X and DSRC. In Proceedings of the 2019 IEEE Globecom Workshops (GC Wkshps), Waikoloa, HI, USA. IEEE. [CrossRef]
  34. Rayamajhi, A., Yoseph, A., Balse, A., Huang, Z., Leslie, E. M., & Fessmann, V. (2020). Preliminary performance baseline testing for dedicated short-range communication (DSRC) and cellular vehicle-to-everything (C-V2X). In Proceedings of the 2020 IEEE 92nd Vehicular Technology Conference (VTC2020-Fall) (pp. 1–5). IEEE. [CrossRef]
  35. Shen, X., Li, J., Chen, L., Chen, J., & He, S. (2018). Heterogeneous LTE/DSRC approach to support real-time vehicular communications. In Proceedings of the 2018 10th International Conference on Advanced Infocomm Technology (ICAIT) (pp. 122–127). IEEE. [CrossRef]
  36. Wang, P., Di, B., Zhang, H., Bian, K., Song, L., & Zhang, Y. (2018). Cellular V2X communications in unlicensed spectrum: Harmonious coexistence with VANET in 5G systems. IEEE Transactions on Wireless Communications, 17(8), 5212–5227. [CrossRef]
  37. Matsumura, T., Sugimoto, S., Murakami, S., & Oda, T. (2012). ITS information delivery enhanced by combining DSRC and cellular mobile networks. In Proceedings of the 2012 International Conference on Connected Vehicles and Expo (ICCVE) (pp. 63–68). IEEE. [CrossRef]
  38. Michael, L. B., Kikuchi, S., & Adachi, T. (2000). Combined cellular/direct method of inter-vehicle communication. In Proceedings of the IEEE Intelligent Vehicles Symposium (pp. 534–539). IEEE. [CrossRef]
  39. Author1, A., Author2, B., & Author3, C. (2024). When DSRC meets with C-V2X: How to jointly predict and select idle channels? IEEE Transactions on Vehicular Technology. Advance online publication. [CrossRef]
  40. Author1, A., Author2, B., & Author3, C. (2020). Co-channel coexistence: Let ITS-G5 and sidelink C-V2X make peace. In Proceedings of the 2020 International Conference on Machine Intelligence and Mobile Computing (ICMIM) (pp. page range). IEEE. [CrossRef]
  41. Kim, M., Oh, I., Yim, K., Sahlabadi, M., & Shukur, Z. (2023). Security of 6G-enabled vehicle-to-everything communication in emerging federated learning and blockchain technologies. IEEE Access, 11, 3348409. [CrossRef]
  42. Darqaoui, M., Coulibaly, M., & Errami, A. (2023). Smart parking system approaches and positioning technologies: A survey. Proceedings of the 2023 International Conference on Wireless Networks and Mobile Communications (WINCOM), 1–8. [CrossRef]
Figure 1. Smart Parking End-to-End Guidance Model.
Figure 1. Smart Parking End-to-End Guidance Model.
Preprints 179102 g001
Figure 3. Layered Model of End to End Smart Parking Guidance System.
Figure 3. Layered Model of End to End Smart Parking Guidance System.
Preprints 179102 g003
Figure 4. External Guidance : C-V2X Mode.
Figure 4. External Guidance : C-V2X Mode.
Preprints 179102 g004
Figure 6. End-to-End Guidance System Flowchart.
Figure 6. End-to-End Guidance System Flowchart.
Preprints 179102 g006
Table 1. Components Functional roles.
Table 1. Components Functional roles.
Component Physical layer MAC & LLC layer Network&Transport Layer Application layer Security&Control Layerr
User (In-vehicle system) Vehicle Equipped with OBU module to enable V2X communication IEEE 802.11p MAC layer IEEE 1609.4 , LLC Sublayer (IEEE 802.2) IPv4/IPv6, WSMP, TCP/UDP Parking searching app: seek for nearest parking lot Parking navigation map : for guiding to free parking spot User identity:plate numberparking credentials
Cellular V2X 4G LTE /5G NR GSNN for positioning LTE-V2X MAC &RLC Layers5G NR MAC &RLC Layers IPv4/IPv6, TCP/UDP/SCTP The GSPMS is an application server providing smart parking information such as nearest parking, parking availability, parking fees, payment, access,…Access control: only authorized users Payment control Access control:user credentials; PIN
DSRC DSRC/802.11p for short range communicationRSU, RSU beacons IEEE 802.11p MAC layer IEEE 1609.4 , LLC Sublayer (IEEE 802.2) IPv4/IPv6, WSMP, TCP/UDP ,UDP for rela-time low latency messages Internal guidance ( positioning technique )Parking navigation map Parking Access management: Authorization management Plaque Number recognition Payment control
Table 2. Parking reservation options.
Table 2. Parking reservation options.
Reservation option Description Pros Cons
Reservation (prepayment) The user makes reservation before the arrival Avoid frustration, Avoid fuel consumption, Parking slot selection, Parking place granted User cannot cancel reservation (loss of money) Parking place reserved is locked during reservation timeslot ( other users cannot make reservation)
Without reservation The user pays parking fee at the exit No loss of money, Flexibility in parking Change Parking full at the arrival, Frustration, Fuel consumption, Parking place not granted
Membership The user subscribes to a parking plan Parking slot selection, Parking place granted, No frustration and avoid fuel consumption, Low fees No cancellation fees
Table 3. Smart parking management system metadata.
Table 3. Smart parking management system metadata.
Parking name Parking distance (min/meters) Parking Business hours Parking fees( MAD/H) Parking type
P1 20min 09am-09pm 5MAD/Hour Private
P2 10min 08am-10pm 10MAD/Hour Private
P3 5min 24h/24h 2H free then 5MAD/H Public
Disclaimer/Publisher’s Note: The statements, opinions and data contained in all publications are solely those of the individual author(s) and contributor(s) and not of MDPI and/or the editor(s). MDPI and/or the editor(s) disclaim responsibility for any injury to people or property resulting from any ideas, methods, instructions or products referred to in the content.
Copyright: This open access article is published under a Creative Commons CC BY 4.0 license, which permit the free download, distribution, and reuse, provided that the author and preprint are cited in any reuse.
Prerpints.org logo

Preprints.org is a free preprint server supported by MDPI in Basel, Switzerland.

Subscribe

Disclaimer

Terms of Use

Privacy Policy

Privacy Settings

© 2026 MDPI (Basel, Switzerland) unless otherwise stated