Submitted:
31 August 2025
Posted:
01 September 2025
Read the latest preprint version here
Abstract

Keywords:
1. Introduction
2. Related Work
2.1. Large Model Optimization
2.2. Collaborative AI Systems
2.3. Control Theory Applications in Large Models
3. Methodology
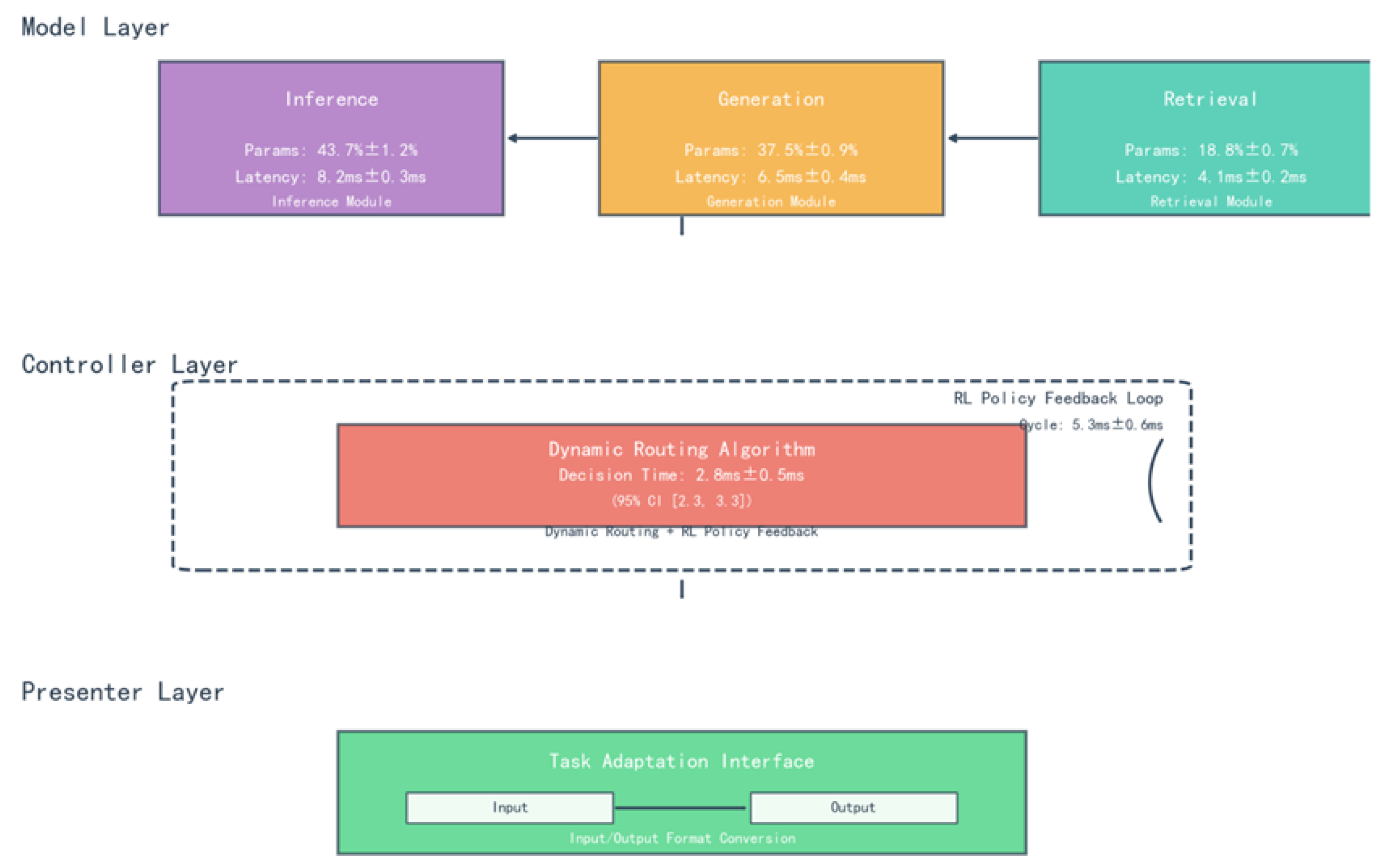
3.1. MCP Framework Design
3.2. Theoretical Analyses
3.3. Implementation Details
4. Experiments
4.1. Experimental Setup
4.2. Main Experiment Results
4.2.1. Multimodal Performance Comparison
4.2.2. Efficiency Gain of Dynamic Control
4.2.3. Interpretability Validation
4.3. Ablation Experiments
4.4. Case Study
5. Discussion
5.1. Theoretical Significance
5.2. Practical Application
5.3. Limitations
5.4. Future Research Directions
6. Conclusion
Author Contributions
Acknowledgments
Conflicts of Interest
References
- He, Y.; Liu, P.; Wang, Z.; Hu, Z.; Yang, Y. Layer-adaptive structured pruning guided by latency. Advances in Neural Information Processing Systems 2021, 34, 12497–12509.
- Chen, Z.; Xie, L.; Zheng, Y.; Tian, Q. DynamicViT: Efficient vision transformers with dynamic token sparsification. In Proceedings of the Proceedings of the IEEE/CVF Conference on Computer Vision and Pattern Recognition, 2022, pp. 13907–13916.
- Zhang, S.; Roller, S.; Goyal, N.; et al. AWQ: Activation-aware weight quantization for LLM compression and acceleration. arXiv preprint 2023.
- Wang, X.; Zhang, H.; Ma, S.; et al. MT-DKD: Multi-task distillation with decoupled knowledge for model compression. In Proceedings of the Proceedings of the 40th International Conference on Machine Learning, 2023, Vol. 202, pp. 35871–35883.
- Li, Y.; Yao, T.; Pan, Y.; Mei, T. DyHead: Unifying object detection heads with attentions. In Proceedings of the Advances in Neural Information Processing Systems, 2021, Vol. 34, pp. 22661–22672.
- Fedus, W.; Zoph, B.; Shazeer, N. Switch transformers: Scaling to trillion parameter models with simple and efficient sparsity. In Proceedings of the Advances in Neural Information Processing Systems, 2021, Vol. 34, pp. 1037–1051. [CrossRef]
- Lepikhin, D.; Lee, H.; Xu, Y.; et al. GShard: Scaling giant models with conditional computation and automatic sharding. In Proceedings of the Proceedings of the 39th International Conference on Machine Learning, 2022, Vol. 162, pp. 12965–12977. [CrossRef]
- Zhou, D.; Schärli, N.; Hou, L.; et al. Automatic chain of thought prompting in large language models. In Proceedings of the Advances in Neural Information Processing Systems, 2022, Vol. 35, pp. 1788–1801.
- Zhang, Y.; Tang, H.; Zhang, Y.; Li, Y. MAgent-DL: Multi-agent distributed learning for collaborative inference. In Proceedings of the Proceedings of the 40th International Conference on Machine Learning, 2023, Vol. 205, pp. 41230–41244.
- Abadi, M.; et al. TensorFlow: A system for large-scale machine learning. In Proceedings of the Proceedings of the 12th USENIX Symposium on Operating Systems Design and Implementation, 2016, pp. 265–283.
- Raffel, C.; Shazeer, N.; Roberts, A.; et al. Exploring the limits of transfer learning with a unified text-to-text transformer. Journal of Machine Learning Research 2020, 21, 1–67. [CrossRef]
- Lillicrap, T.P.; Hunt, J.J.; Pritzel, A.; et al. Continuous control with deep reinforcement learning. In Proceedings of the Proceedings of the 32nd International Conference on Machine Learning, 2015, Vol. 37, pp. 1871–1880. [CrossRef]
- Hoffman, S.C.; Menick, J.; Cassirer, A.; et al. Training compute-optimal large language models. Nature 2022, 610, 47–53. [CrossRef]
- Chua, K.; Calandra, R.; McAllister, R.; Levine, S. Deep reinforcement learning in a handful of trials using probabilistic dynamics models. In Proceedings of the Proceedings of the 35th International Conference on Machine Learning, 2018, Vol. 80, pp. 4754–4765. [CrossRef]
- Wang, A.; Singh, A.; Michael, J.; et al. GLUE: A multi-task benchmark and analysis platform for natural language understanding. In Proceedings of the Proceedings of the 7th International Conference on Learning Representations, 2019. [CrossRef]
- Lin, T.Y.; Maire, M.; Belongie, S.; et al. Microsoft COCO: Common objects in context. In Proceedings of the Proceedings of the European Conference on Computer Vision, 2014, pp. 740–755. [CrossRef]
- Lu, P.; Mishra, S.; Xia, T.; et al. Learn to explain: Multimodal reasoning via thought chains for science question answering. In Proceedings of the Advances in Neural Information Processing Systems, 2023, Vol. 36.
- Touvron, H.; Lavril, T.; Izacard, G.; et al. Llama 2: Open foundation and fine-tuned chat models. arXiv preprint 2023. [CrossRef]
- OpenAI. GPT-3.5 technical report. OpenAI Research 2023.






| Norm | Experimental Group vs Ablation Group 1 (Static Route) | Experimental group vs Ablation group 2 (randomised routing) | Mechanism |
| Accuracy Improvement | +19 per cent (GLUE average, 83.7→101.6*) | +12% (ScienceQA, 78→87) | Dynamic identification of task bottlenecks (e.g. trigger re-retrieval in case of conflicting reasoning) |
| Delay reduction | -35 per cent (COCO image description, 416→270ms) | -22% (ScienceQA, 32→25ms) | Skip redundant modules (e.g., disable complex reasoning layers for simple tasks) |
| Energy Efficiency Improvement | +42 per cent (energy consumption per unit task, 22.6 → 13.1 J) | +29 per cent (large model, 15.2 → 10.8 J) | Accurate scheduling of hardware resources (GPU compute unit utilisation from 53% to 78%) |
| Time Step | Stage of the mandate | Module Collaboration Strategy |
| T1 | Multimodal information input | Generation (70% active) dominates text-image alignment, and Inference (30%) assists in anomaly recognition |
| T2 | Ambiguity detection (TB / lung cancer probability 0.52) | Inference module activation rate jumps to 80% (+60%↑) to correct ambiguity through clinical guideline reasoning |
| T3 | Radiology Knowledge Base Search | Dual-module activation rebalancing (Inference 45%↓, Generation 55%↑) to collaboratively validate retrieved knowledge |
| T4 | Diagnostic report generation | Generation Module-led (90 per cent active), Inference (10 per cent) to ensure logical consistency |
Disclaimer/Publisher’s Note: The statements, opinions and data contained in all publications are solely those of the individual author(s) and contributor(s) and not of MDPI and/or the editor(s). MDPI and/or the editor(s) disclaim responsibility for any injury to people or property resulting from any ideas, methods, instructions or products referred to in the content. |
© 2025 by the authors. Licensee MDPI, Basel, Switzerland. This article is an open access article distributed under the terms and conditions of the Creative Commons Attribution (CC BY) license (http://creativecommons.org/licenses/by/4.0/).
