Submitted:
04 July 2025
Posted:
07 July 2025
You are already at the latest version
Abstract
Keywords:
1. Introduction
2. Review Methodology
2.1. Planning
2.2. Article Search
2.3. Initial Screening
2.4. Quality Screening
2.5. Data Extraction
2.6. Reporting
3. Results and Discussion
3.1. RQ1: What Are the Current Applications of AR/VR in Manufacturing?
3.1.1. Maintenance Applications
3.1.2. Assembly Applications
3.1.3. Operations Applications
3.1.4. Training Applications
3.1.5. Product Design Applications
3.1.6. Quality Control Applications
3.2. RQ2: What Are the State-of-the-Art Technologies Used in AR/VR Applications in Manufacturing?
3.2.1. Hardware Used in AR Applications
3.2.2. Tracking Systems for AR Applications
3.2.3. Hardware Used in VR Applications
3.2.4. Software Used in AR/VR Applications
3.2.5. Overview of Hardware and Software Used in AR/ VR Applications in Manufacturing
| Research Group | Application | Communication Technology |
|---|---|---|
| [132] | Machining operation | Wireless TCP/IP |
| [37] | Human-robot collaboration | Modbus TCP |
| [105] | Digital twin | Wireless TCP/IP |
| [29] | Human-robot collaboration | ROSbridge (websocket) |
| [36] | Machine operation | TCP/IP Protocol |
| [63] | Machine operation | Websocket |
| [78] | Maintenance application | WebRTC protocol |
| [133] | SCADA system | Wireless TCP/IP |
| [70] | Maintenance application | Ultra-Wide Band (UWB) |
| [134] | Human-robot collaboration | ROSbridge (wifi) |
| [23] | Quality assessment operation | Wireless TCP/IP |
3.3. RQ3: What Are the Emerging Technologies in the Field of AR/VR Applications in Manufacturing?
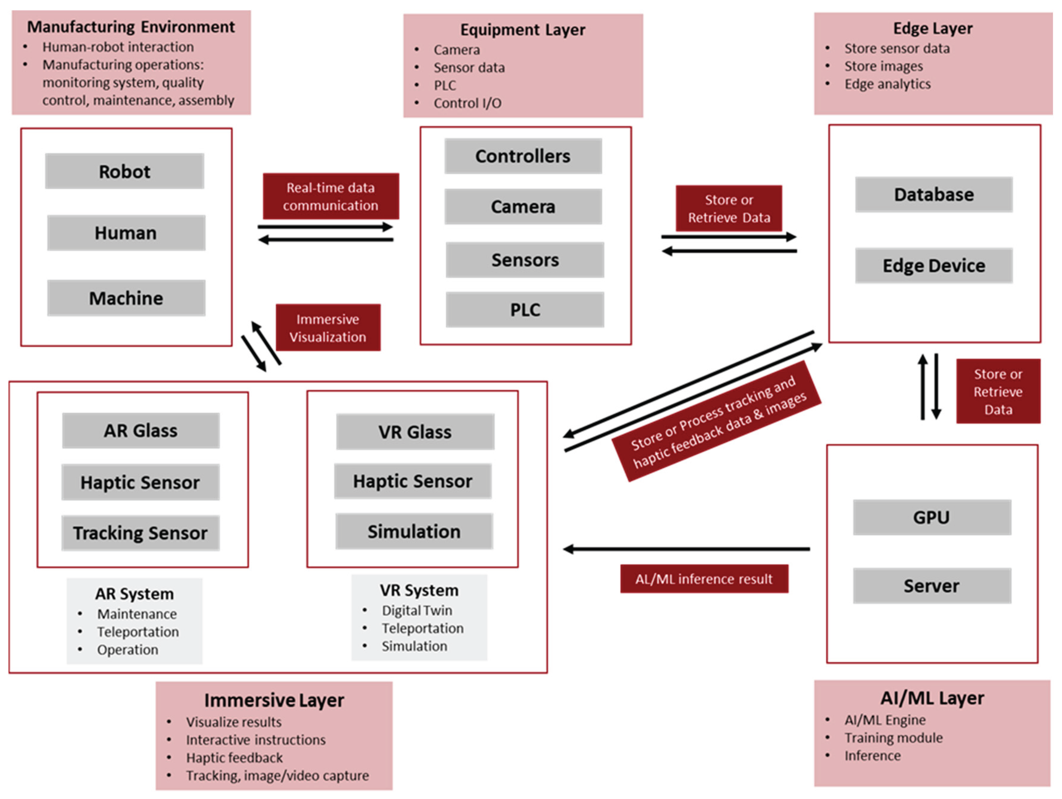
3.3.1. Edge Applications
3.3.2. AI-Based Applications
3.3.3. Digital Twin Applications
| Research Group | Application | Type of Visualization |
|---|---|---|
| [52] | Robot welding programming | Immersive |
| [37] | Simulation and training | Immersive |
| [53] | Human-robot collaboration | Immersive |
| [182] | Robot programming | Immersive |
| [54] | Human-robot collaboration | Immersive |
| [113] | Remote human-robot collaboration | Immersive |
| [116] | Process monitoring | Non-immersive |
| [103] | Design review application | Immersive |
| [183] | Robot programming | Immersive |
| [135] | Assembly operation | Immersive |
| [61] | Human-robot collaboration | Immersive |
| [60] | Remote human-robot collaboration | Immersive |
| [138] | human-robot collaboration | Immersive |
| [181] | Robot programming | Immersive |
| [112] | CNC milling machine operation | Immersive |
3.3.4. Teleportation and Remote Collaboration Applications
3.3.5. Human-Robot Collaboration Applications
3.4. RQ4: What Are the Challenges for the Adaptation of AR/VR Applications in Manufacturing?
3.4.1. Technological Challenges
- Tracking and registration
- Evaluation of AR/VR devices
- Development Challenges
- Cybersecurity threat
3.4.2. Organizational Challenges
- User acceptance
- Return on investment
3.4.3. Environmental Challenges
4. Conclusion
Acknowledgements
Declaration of Competing Interest
Disclosure of A.I Usage
References
- V. R. Relji’c, I. M. Milenkovi’c, S. Dudi’cdudi’c, J. Šulc, and B. Bajči, “Augmented Reality Applications in Industry 4.0 Environment,” Applied Sciences 2021, Vol. 11, Page 5592, vol. 11, no. 12, p. 5592, Jun. 2021. [CrossRef]
- J. Egger and T. Masood, “Augmented reality in support of intelligent manufacturing – A systematic literature review,” Comput Ind Eng, vol. 140, p. 106195, Feb. 2020. [CrossRef]
- S. C. Y. Lu, M. Shpitalni, and R. Gadh, “Virtual and Augmented Reality Technologies for Product Realization,” CIRP Annals, vol. 48, no. 2, pp. 471–495, Jan. 1999. [CrossRef]
- P. MILGRAM and F. KISHINO, “A Taxonomy of Mixed Reality Visual Displays,” IEICE Trans Inf Syst, vol. E77-D, no. 12, pp. 1321–1329, Dec. 1994, Accessed: Nov. 26, 2022. [Online]. Available: https://search.ieice.org/bin/summary.php?id=e77-d_12_1321&category=D&year=1994&lang=E&abst=.
- R. Azuma, Y. Baillot, R. Behringer, S. Feiner, S. Julier, and B. MacIntyre, “Recent advances in augmented reality,” IEEE Comput Graph Appl, vol. 21, no. 6, pp. 34–47, Nov. 2001. [CrossRef]
- “Virtual reality - Wikipedia.” Accessed: Sep. 12, 2023. [Online]. Available: https://en.wikipedia.org/wiki/Virtual_reality.
- “Virtual Reality: The Promising Future of Immersive Technology.” Accessed: Sep. 12, 2023. [Online]. Available: https://www.g2.com/articles/virtual-reality.
- M. Neges and C. Koch, “Augmented reality supported work instructions for onsite facility maintenance,” Jun. 30, 2016. Accessed: Oct. 10, 2022. [Online]. Available: https://nottingham-repository.worktribe.com/index.php/output/792905/augmented-reality-supported-work-instructions-for-onsite-facility-maintenance.
- Md. F. Rahman, R. Pan, J. Ho, and T.-L. (Bill) Tseng, “A Review of Augmented Reality Technology and its Applications in Digital Manufacturing,” SSRN Electronic Journal, Mar. 2022. [CrossRef]
- R. Palmarini, J. A. Erkoyuncu, R. Roy, and H. Torabmostaedi, “A systematic review of augmented reality applications in maintenance,” Robot Comput Integr Manuf, vol. 49, pp. 215–228, Feb. 2018. [CrossRef]
- A. Booth, A. Sutton, M. Clowes, and M. M.-S. James, “Systematic approaches to a successful literature review,” 2021, Accessed: Nov. 26, 2022. [Online]. Available: https://books.google.com/books?hl=en&lr=&id=SiExEAAAQBAJ&oi=fnd&pg=PT25&ots=vrXzyg4FZH&sig=ij_jOB6bZgPdfGUfgUdfionJuQo.
- D. Mourtzis, J. Angelopoulos, and N. Panopoulos, “A Framework for Automatic Generation of Augmented Reality Maintenance & Repair Instructions based on Convolutional Neural Networks,” Procedia CIRP, vol. 93, pp. 977–982, Jan. 2020. [CrossRef]
- X. Wang, S. K. Ong, and A. Y. C. Nee, “Multi-modal augmented-reality assembly guidance based on bare-hand interface,” Advanced Engineering Informatics, vol. 30, no. 3, pp. 406–421, Aug. 2016. [CrossRef]
- M. Fiaz and S. K. Jung, “Handcrafted and Deep Trackers: Recent Visual Object Tracking Approaches and Trends,” ACM Comput Surv, vol. 52, no. 2, p. 43, 2019. [CrossRef]
- R. De Amicis, A. Ceruti, D. Francia, L. Frizziero, and B. Simões, “Augmented Reality for virtual user manual,” International Journal on Interactive Design and Manufacturing, vol. 12, no. 2, pp. 689–697, May 2018. [CrossRef]
- B. Camburn et al., “Design prototyping methods: state of the art in strategies, techniques, and guidelines,” Design Science, vol. 3, p. e13, 2017. [CrossRef]
- L. Kent, C. Snider, J. Gopsill, and B. Hicks, “Mixed reality in design prototyping: A systematic review,” Des Stud, vol. 77, p. 101046, Nov. 2021. [CrossRef]
- A. Berni and Y. Borgianni, “Applications of Virtual Reality in Engineering and Product Design: Why, What, How, When and Where,” Electronics 2020, Vol. 9, Page 1064, vol. 9, no. 7, p. 1064, Jun. 2020. [CrossRef]
- U. Urbas, R. Vrabič, and N. Vukašinović, “Displaying Product Manufacturing Information in Augmented Reality for Inspection,” Procedia CIRP, vol. 81, pp. 832–837, Jan. 2019. [CrossRef]
- M. Schumann, C. Fuchs, C. Kollatsch, and P. Klimant, “Evaluation of augmented reality supported approaches for product design and production processes,” Procedia CIRP, vol. 97, pp. 160–165, Jan. 2021. [CrossRef]
- P. T. Ho, J. A. Albajez, J. Santolaria, and J. A. Yagüe-Fabra, “Study of Augmented Reality Based Manufacturing for Further Integration of Quality Control 4.0: A Systematic Literature Review,” Applied Sciences 2022, Vol. 12, Page 1961, vol. 12, no. 4, p. 1961, Feb. 2022. [CrossRef]
- Y. Zhao, X. An, and N. Sun, “Virtual simulation experiment of the design and manufacture of a beer bottle-defect detection system.,” Virtual Reality & Intelligent Hardware, vol. 2, no. 4, pp. 354–367, Aug. 2020. [CrossRef]
- F. Ferraguti et al., “Augmented reality based approach for on-line quality assessment of polished surfaces,” Robot Comput Integr Manuf, vol. 59, pp. 158–167, Oct. 2019. [CrossRef]
- A. E. Uva, M. Gattullo, V. M. Manghisi, D. Spagnulo, G. L. Cascella, and M. Fiorentino, “Evaluating the effectiveness of spatial augmented reality in smart manufacturing: a solution for manual working stations,” The International Journal of Advanced Manufacturing Technology 2017 94:1, vol. 94, no. 1, pp. 509–521, Feb. 2017. [CrossRef]
- M. Lorenz, S. Knopp, and P. Klimant, “Industrial Augmented Reality: Requirements for an Augmented Reality Maintenance Worker Support System,” IEEE Access, 2018.
- M. Eswaran and M. V. A. R. Bahubalendruni, “Challenges and opportunities on AR/VR technologies for manufacturing systems in the context of industry 4.0: A state of the art review,” J Manuf Syst, vol. 65, pp. 260–278, Oct. 2022. [CrossRef]
- J. K. Ford and T. Höllerer, “Augmented Reality and the Future of Virtual Workspaces,” https://services.igi-global.com/resolvedoi/resolve.aspx?doi=10.4018/978-1-59904-893-2.ch034, pp. 486–502, Jan. 1AD. [CrossRef]
- P. Rupprecht, H. Kueffner-Mccauley, M. Trimmel, and S. Schlund, “Adaptive Spatial Augmented Reality for Industrial Site Assembly,” Procedia CIRP, vol. 104, pp. 405–410, Jan. 2021. [CrossRef]
- A. Blaga, C. Militaru, A. D. Mezei, and L. Tamas, “Augmented reality integration into MES for connected workers,” Robot Comput Integr Manuf, vol. 68, p. 102057, Feb. 2021. [CrossRef]
- E. Tzimas, G. C. Vosniakos, and E. Matsas, “Machine tool setup instructions in the smart factory using augmented reality: a system construction perspective,” International Journal on Interactive Design and Manufacturing, vol. 13, no. 1, pp. 121–136, Feb. 2019. [CrossRef]
- “VR Hardware.” Accessed: Sep. 12, 2023. [Online]. Available: https://www.hitl.washington.edu/projects/learning_center/pf/whatvr1.htm#id.
- “Top 10 Virtual Reality Software Development Tools.” Accessed: Dec. 01, 2022. [Online]. Available: https://beam.eyeware.tech/top-10-virtual-reality-software-development-tools-gamers/.
- “GitHub - ValveSoftware/openvr: OpenVR SDK.” Accessed: Sep. 13, 2023. [Online]. Available: https://github.com/ValveSoftware/openvr.
- “The best 5 VR SDKs for Interactions for Unity & Unreal.” Accessed: Sep. 13, 2023. [Online]. Available: https://xrbootcamp.com/the-best-5-vr-sdk-for-interactions/.
- K. Stecuła, “Virtual Reality Applications Market Analysis—On the Example of Steam Digital Platform,” Informatics 2022, Vol. 9, Page 100, vol. 9, no. 4, p. 100, Dec. 2022. [CrossRef]
- E. Bottani et al., “Wearable and interactive mixed reality solutions for fault diagnosis and assistance in manufacturing systems: Implementation and testing in an aseptic bottling line,” Comput Ind, vol. 128, p. 103429, Jun. 2021. [CrossRef]
- L. Pérez, E. Diez, R. Usamentiaga, and D. F. García, “Industrial robot control and operator training using virtual reality interfaces,” Comput Ind, vol. 109, pp. 114–120, Aug. 2019. [CrossRef]
- J. Wang, Y. Ma, L. Zhang, R. X. Gao, and D. Wu, “Deep learning for smart manufacturing: Methods and applications,” J Manuf Syst, vol. 48, pp. 144–156, Jul. 2018. [CrossRef]
- C. K. Sahu, C. Young, and R. Rai, “Artificial intelligence (AI) in augmented reality (AR)-assisted manufacturing applications: a review,”, vol. 59, no. 16, pp. 4903–4959, 2020. [CrossRef]
- P. Dollar, R. Appel, S. Belongie, and P. Perona, “Fast feature pyramids for object detection,” IEEE Trans Pattern Anal Mach Intell, vol. 36, no. 8, pp. 1532–1545, 2014. [CrossRef]
- K. B. Park, M. Kim, S. H. Choi, and J. Y. Lee, “Deep learning-based smart task assistance in wearable augmented reality,” Robot Comput Integr Manuf, vol. 63, Jun. 2020. [CrossRef]
- R. Girshick, J. Donahue, T. Darrell, J. Malik, U. C. Berkeley, and J. Malik, “Rich Feature Hierarchies for Accurate Object Detection and Semantic Segmentation,” Proceedings of the IEEE Computer Society Conference on Computer Vision and Pattern Recognition, vol. 1, p. 5000, Sep. 2014. [CrossRef]
- Z. H. Lai, W. Tao, M. C. Leu, and Z. Yin, “Smart augmented reality instructional system for mechanical assembly towards worker-centered intelligent manufacturing,” J Manuf Syst, vol. 55, pp. 69–81, Apr. 2020. [CrossRef]
- “YOLOv5 | PyTorch.” Accessed: Sep. 17, 2023. [Online]. Available: https://pytorch.org/hub/ultralytics_yolov5/.
- J. Lambrecht, L. Kästner, J. Guhl, and J. Krüger, “Towards commissioning, resilience and added value of Augmented Reality in robotics: Overcoming technical obstacles to industrial applicability,” Robot Comput Integr Manuf, vol. 71, p. 102178, Oct. 2021. [CrossRef]
- F. De Felice, A. R. Cannito, D. Monte, and F. Vitulano, “S.A.M.I.R.: Supporting Tele-Maintenance with Integrated Interaction Using Natural Language and Augmented Reality,” Lecture Notes in Computer Science (including subseries Lecture Notes in Artificial Intelligence and Lecture Notes in Bioinformatics), vol. 12936 LNCS, pp. 280–284, 2021. [CrossRef]
- J. Izquierdo-Domenech, J. Linares-Pellicer, and J. Orta-Lopez, “Towards achieving a high degree of situational awareness and multimodal interaction with AR and semantic AI in industrial applications,” Multimed Tools Appl, vol. 82, no. 10, pp. 15875–15901, Apr. 2023. [CrossRef]
- S. Akbarinasaji and E. Homayounvala, “A novel context-aware augmented reality framework for maintenance systems,” J Ambient Intell Smart Environ, vol. 9, no. 3, pp. 315–327, 2017. [CrossRef]
- A. J. C. Trappey, C. V. Trappey, M. H. Chao, and C. T. Wu, “VR-enabled engineering consultation chatbot for integrated and intelligent manufacturing services,” J Ind Inf Integr, vol. 26, p. 100331, Mar. 2022. [CrossRef]
- G. Boboc et al., “A VR-Enabled Chatbot Supporting Design and Manufacturing of Large and Complex Power Transformers,” Electronics 2022, Vol. 11, Page 87, vol. 11, no. 1, p. 87, Dec. 2021. [CrossRef]
- E. VanDerHorn and S. Mahadevan, “Digital Twin: Generalization, characterization and implementation,” Decis Support Syst, vol. 145, p. 113524, Jun. 2021. [CrossRef]
- S. K. Ong, A. Y. C. Nee, A. W. W. Yew, and N. K. Thanigaivel, “AR-assisted robot welding programming,” Advances in Manufacturing 2019 8:1, vol. 8, no. 1, pp. 40–48, Nov. 2019. [CrossRef]
- A. A. Malik, T. Masood, and A. Bilberg, “Virtual reality in manufacturing: immersive and collaborative artificial-reality in design of human-robot workspace,” vol. 33, no. 1, pp. 22–37, Jan. 2019. [CrossRef]
- X. V. Wang, L. Wang, M. Lei, and Y. Zhao, “Closed-loop augmented reality towards accurate human-robot collaboration,” CIRP Annals, vol. 69, no. 1, pp. 425–428, Jan. 2020. [CrossRef]
- P. Wang et al., “AR/MR Remote Collaboration on Physical Tasks: A Review,” Robot Comput Integr Manuf, vol. 72, p. 102071, Dec. 2021. [CrossRef]
- S. Arevalo and F. Rucker, “Assisting manipulation and grasping in robot teleoperation with augmented reality visual cues,” Conference on Human Factors in Computing Systems - Proceedings, May 2021. [CrossRef]
- S. G. Hart and L. E. Staveland, “Development of NASA-TLX (Task Load Index): Results of Empirical and Theoretical Research,” Advances in Psychology, vol. 52, no. C, pp. 139–183, Jan. 1988. [CrossRef]
- S. H. Choi, M. Kim, and J. Y. Lee, “Situation-dependent remote AR collaborations: Image-based collaboration using a 3D perspective map and live video-based collaboration with a synchronized VR mode,” Comput Ind, vol. 101, pp. 51–66, Oct. 2018. [CrossRef]
- D. Ni, A. Y. C. Nee, S. K. Ong, H. Li, C. Zhu, and A. Song, “Point cloud augmented virtual reality environment with haptic constraints for teleoperation,” Transactions of the Institute of Measurement and Control, vol. 40, no. 15, pp. 4091–4104, Nov. 2018. [CrossRef]
- C. Li, P. Zheng, S. Li, Y. Pang, and C. K. M. Lee, “AR-assisted digital twin-enabled robot collaborative manufacturing system with human-in-the-loop,” Robot Comput Integr Manuf, vol. 76, p. 102321, Aug. 2022. [CrossRef]
- S. H. Choi et al., “An integrated mixed reality system for safety-aware human-robot collaboration using deep learning and digital twin generation,” Robot Comput Integr Manuf, vol. 73, Feb. 2022. [CrossRef]
- E. Marino, L. Barbieri, B. Colacino, A. K. Fleri, and F. Bruno, “An Augmented Reality inspection tool to support workers in Industry 4.0 environments,” Comput Ind, vol. 127, p. 103412, Feb. 2021. [CrossRef]
- D. Tatić and B. Tešić, “The application of augmented reality technologies for the improvement of occupational safety in an industrial environment,” Comput Ind, vol. 85, pp. 1–10, Feb. 2017. [CrossRef]
- H. Durchon, M. Preda, T. Zaharia, and Y. Grall, “Challenges in Applying Deep Learning to Augmented Reality for Manufacturing,” Proceedings - Web3D 2022: 27th ACM Conference on 3D Web Technology, Nov. 2022. [CrossRef]
- M. Holm, O. Danielsson, A. Syberfeldt, P. Moore, and L. Wang, “Adaptive instructions to novice shop-floor operators using Augmented Reality,”. vol. 34, no. 5, pp. 362–374, Feb. 2017. [CrossRef]
- C. Y. Siew, S. K. Ong, and A. Y. C. Nee, “A practical augmented reality-assisted maintenance system framework for adaptive user support,” Robot Comput Integr Manuf, vol. 59, pp. 115–129, Feb. 2019. [CrossRef]
- X. Wang, S. K. Ong, and A. Y. C. Nee, “A comprehensive survey of augmented reality assembly research,” Adv Manuf, vol. 4, no. 1, pp. 1–22, Mar. 2016. [CrossRef]
- C. Chen et al., “A Quick Development Toolkit for Augmented Reality Visualization (QDARV) of a Factory,” Applied Sciences 2022, Vol. 12, Page 8338, vol. 12, no. 16, p. 8338, Aug. 2022. [CrossRef]
- A. Syberfeldt, O. Danielsson, and P. Gustavsson, “Augmented Reality Smart Glasses in the Smart Factory: Product Evaluation Guidelines and Review of Available Products,” IEEE Access, vol. 5, pp. 9118–9130, 2017. [CrossRef]
- M. Otto, E. Lampen, P. Agethen, M. Langohr, G. Zachmann, and E. Rukzio, “A Virtual Reality Assembly Assessment Benchmark for Measuring VR Performance & Limitations,” Procedia CIRP, vol. 81, pp. 785–790, Jan. 2019. [CrossRef]
- A. Alismail, E. Altulaihan, M. M. H. Rahman, and A. Sufian, “A Systematic Literature Review on Cybersecurity Threats of Virtual Reality (VR) and Augmented Reality (AR),” pp. 761–774, 2023. [CrossRef]
- X. Wang, M. J. Kim, P. E. D. Love, and S. C. Kang, “Augmented Reality in built environment: Classification and implications for future research,” Autom Constr, vol. 32, pp. 1–13, Jul. 2013. [CrossRef]
- C. K. Yang, Y. H. Chen, T. J. Chuang, K. Shankhwar, and S. Smith, “An augmented reality-based training system with a natural user interface for manual milling operations,” Virtual Real, vol. 24, no. 3, pp. 527–539, Sep. 2020. [CrossRef]
- J. M. Runji and C. Y. Lin, “Markerless cooperative augmented reality-based smart manufacturing double-check system: Case of safe PCBA inspection following automatic optical inspection,” Robot Comput Integr Manuf, vol. 64, p. 101957, Aug. 2020. [CrossRef]
- C. Liu et al., “Probing an intelligent predictive maintenance approach with deep learning and augmented reality for machine tools in IoT-enabled manufacturing,” Robot Comput Integr Manuf, vol. 77, p. 102357, Oct. 2022. [CrossRef]
- M. Dalle Mura and G. Dini, “An augmented reality approach for supporting panel alignment in car body assembly,” J Manuf Syst, vol. 59, pp. 251–260, Apr. 2021. [CrossRef]
- S. Li, P. Zheng, and L. Zheng, “An AR-Assisted Deep Learning-Based Approach for Automatic Inspection of Aviation Connectors,” IEEE Trans Industr Inform, vol. 17, no. 3, pp. 1721–1731, Mar. 2021. [CrossRef]
- A. Muñoz, A. Martí, X. Mahiques, L. Gracia, J. E. Solanes, and J. Tornero, “Camera 3D positioning mixed reality-based interface to improve worker safety, ergonomics and productivity,” CIRP J Manuf Sci Technol, vol. 28, pp. 24–37, Jan. 2020. [CrossRef]
- A. Muñoz, X. Mahiques, J. E. Solanes, A. Martí, L. Gracia, and J. Tornero, “Mixed reality-based user interface for quality control inspection of car body surfaces,” J Manuf Syst, vol. 53, pp. 75–92, Oct. 2019. [CrossRef]
- K. Li et al., “AR-Aided Smart Sensing for In-Line Condition Monitoring of IGBT Wafer,” IEEE Transactions on Industrial Electronics, vol. 66, no. 10, pp. 8197–8204, Oct. 2019. [CrossRef]
- C. Hofmann, T. Staehr, S. Cohen, N. Stricker, B. Haefner, and G. Lanza, “Augmented Go & See: An approach for improved bottleneck identification in production lines,” Procedia Manuf, vol. 31, pp. 148–154, Jan. 2019. [CrossRef]
- A. Burova et al., “Asynchronous industrial collaboration: How virtual reality and virtual tools aid the process of maintenance method development and documentation creation,” Comput Ind, vol. 140, p. 103663, Sep. 2022. [CrossRef]
- P. Zheng et al., “An Augmented Reality-Assisted Prognostics and Health Management System Based on Deep Learning for IoT-Enabled Manufacturing,” Sensors 2022, Vol. 22, Page 6472, vol. 22, no. 17, p. 6472, Aug. 2022. [CrossRef]
- D. Mourtzis, J. Angelopoulos, and V. Zogopoulos, “Integrated and adaptive AR maintenance and shop-floor rescheduling,” Comput Ind, vol. 125, p. 103383, Feb. 2021. [CrossRef]
- D. Mourtzis, A. Vlachou, and V. Zogopoulos, “Cloud-based augmented reality remote maintenance through shop-floor monitoring: A product-service system approach,” Journal of Manufacturing Science and Engineering, Transactions of the ASME, vol. 139, no. 6, Feb. 2017. [CrossRef]
- J. A. Erkoyuncu, I. F. del Amo, M. D. Mura, R. Roy, and G. Dini, “Improving efficiency of industrial maintenance with context aware adaptive authoring in augmented reality,” CIRP Annals, vol. 66, no. 1, pp. 465–468, Feb. 2017. [CrossRef]
- G. W. Scurati, M. Gattullo, M. Fiorentino, F. Ferrise, M. Bordegoni, and A. E. Uva, “Converting maintenance actions into standard symbols for Augmented Reality applications in Industry 4.0,” Comput Ind, vol. 98, pp. 68–79, Jun. 2018. [CrossRef]
- C. Y. Siew, A. Y. C. Nee, and S. K. Ong, “Improving Maintenance Efficiency with an Adaptive AR-assisted Maintenance System,” Proceedings of the 2019 4th International Conference on Robotics, Control and Automation, 2019. [CrossRef]
- M. Gattullo, G. W. Scurati, M. Fiorentino, A. E. Uva, F. Ferrise, and M. Bordegoni, “Towards augmented reality manuals for industry 4.0: A methodology,” Robot Comput Integr Manuf, vol. 56, pp. 276–286, Apr. 2019. [CrossRef]
- L. Gong, Å. Fast-Berglund, and B. Johansson, “A Framework for Extended Reality System Development in Manufacturing,” IEEE Access, vol. 9, pp. 24796–24813, 2021. [CrossRef]
- A. Malta, M. Mendes, and T. Farinha, “Augmented Reality Maintenance Assistant Using YOLOv5,” Applied Sciences 2021, Vol. 11, Page 4758, vol. 11, no. 11, p. 4758, May 2021. [CrossRef]
- A. Ceruti, P. Marzocca, A. Liverani, and C. Bil, “Maintenance in aeronautics in an Industry 4.0 context: The role of Augmented Reality and Additive Manufacturing q,” 2019. [CrossRef]
- W. Vorraber, J. Gasser, H. Webb, D. Neubacher, and P. Url, “Assessing augmented reality in production: remote-assisted maintenance with HoloLens,” Procedia CIRP, vol. 88, pp. 139–144, Jan. 2020. [CrossRef]
- N. Koteleva, G. Buslaev, V. Valnev, and A. Kunshin, “Augmented Reality System and Maintenance of Oil Pumps,” International Journal of Engineering, vol. 33, no. 8, pp. 1620–1628, Feb. 2020. [CrossRef]
- M. Eswaran, A. K. Gulivindala, A. K. Inkulu, and M. V. A. Raju Bahubalendruni, “Augmented reality-based guidance in product assembly and maintenance/repair perspective: A state of the art review on challenges and opportunities,” Expert Syst Appl, vol. 213, p. 118983, Mar. 2023. [CrossRef]
- S. E. Scheffer, A. Martinetti, R. G. J. Damgrave, and L. A. M. van Dongen, “Supporting maintenance operators using augmented reality decision-making: visualize, guide, decide & track,” Procedia CIRP, vol. 119, pp. 782–787, Jan. 2023. [CrossRef]
- J. Simon, L. Gogolák, J. Sárosi, and I. Fürstner, “Augmented Reality Based Distant Maintenance Approach,” Actuators 2023, Vol. 12, Page 302, vol. 12, no. 7, p. 302, Jul. 2023. [CrossRef]
- T. Siriborvornratanakul, “Enhancing user experiences of mobile-based augmented reality via spatial augmented reality: Designs and architectures of projector-camera devices,” Advances in Multimedia, vol. 2018, 2018. [CrossRef]
- D. Mourtzis, V. Zogopoulos, and E. Vlachou, “Augmented Reality supported Product Design towards Industry 4.0: a Teaching Factory paradigm,” Procedia Manuf, vol. 23, pp. 207–212, Jan. 2018. [CrossRef]
- L. P. Berg and J. M. Vance, “An Industry Case Study: Investigating Early Design Decision Making in Virtual Reality,” J Comput Inf Sci Eng, vol. 17, no. 1, Mar. 2017. [CrossRef]
- D. Mourtzis, V. Siatras, J. Angelopoulos, and N. Panopoulos, “An Augmented Reality Collaborative Product Design Cloud-Based Platform in the Context of Learning Factory,” Procedia Manuf, vol. 45, pp. 546–551, Jan. 2020. [CrossRef]
- V. Ivanov, I. Pavlenko, O. Liaposhchenko, O. Gusak, and V. Pavlenko, “Determination of contact points between workpiece and fixture elements as a tool for augmented reality in fixture design,” Wireless Networks, vol. 27, no. 3, pp. 1657–1664, Feb. 2021. [CrossRef]
- X. Chen, L. Gong, A. Berce, B. Johansson, and M. Despeisse, “Implications of Virtual Reality on Environmental Sustainability in Manufacturing Industry: A Case Study,” Procedia CIRP, vol. 104, pp. 464–469, Jan. 2021. [CrossRef]
- L. Dammacco, R. Carli, V. Lazazzera, M. Fiorentino, and M. Dotoli, “Designing complex manufacturing systems by virtual reality: A novel approach and its application to the virtual commissioning of a production line,” Comput Ind, vol. 143, p. 103761, Dec. 2022. [CrossRef]
- V. Alejandro Huerta-Torruco, Ó. Hernández-Uribe, L. Adriana Cárdenas-Robledo, and N. Amir Rodríguez-Olivares, “Effectiveness of virtual reality in discrete event simulation models for manufacturing systems,” Comput Ind Eng, vol. 168, p. 108079, Jun. 2022. [CrossRef]
- C. Anagnostopoulos, G. Mylonas, A. P. Fournaris, and C. Koulamas, “A Design Approach and Prototype Implementation for Factory Monitoring Based on Virtual and Augmented Reality at the Edge of Industry 4.0,” IEEE International Conference on Industrial Informatics (INDIN), vol. 2023-July, 2023. [CrossRef]
- M. Hovanec, P. Korba, M. Vencel, and S. Al-Rabeei, “Simulating a Digital Factory and Improving Production Efficiency by Using Virtual Reality Technology,” Applied Sciences 2023, Vol. 13, Page 5118, vol. 13, no. 8, p. 5118, Apr. 2023. [CrossRef]
- U. Auyeskhan, C. A. Steed, S. Park, D. H. Kim, I. D. Jung, and N. Kim, “Virtual reality-based assembly-level design for additive manufacturing decision framework involving human aspects of design,” J Comput Des Eng, vol. 10, no. 3, pp. 1126–1142, Apr. 2023. [CrossRef]
- G. Westerfield, A. Mitrovic, and M. Billinghurst, “Intelligent augmented reality training for motherboard assembly,” Int J Artif Intell Educ, vol. 25, no. 1, pp. 157–172, Feb. 2015. [CrossRef]
- X. Qian, J. Tu, and P. Lou, “A general architecture of a 3D visualization system for shop floor management,” J Intell Manuf, vol. 30, no. 4, pp. 1531–1545, Feb. 2019. [CrossRef]
- F. Bruno, L. Barbieri, E. Marino, M. Muzzupappa, L. D’Oriano, and B. Colacino, “An augmented reality tool to detect and annotate design variations in an Industry 4.0 approach,” International Journal of Advanced Manufacturing Technology, vol. 105, no. 1–4, pp. 875–887, Feb. 2019. [CrossRef]
- Z. Zhu, C. Liu, and X. Xu, “Visualisation of the Digital Twin data in manufacturing by using Augmented Reality,” Procedia CIRP, vol. 81, pp. 898–903, Feb. 2019. [CrossRef]
- C. González, J. E. Solanes, A. Muñoz, L. Gracia, V. Girbés-Juan, and J. Tornero, “Advanced teleoperation and control system for industrial robots based on augmented virtuality and haptic feedback,” J Manuf Syst, vol. 59, pp. 283–298, Apr. 2021. [CrossRef]
- K. Lotsaris et al., “Augmented Reality (AR) based framework for supporting human workers in flexible manufacturing,” Procedia CIRP, vol. 96, pp. 301–306, Jan. 2021. [CrossRef]
- T. Perdpunya, S. Nuchitprasitchai, and P. Boonrawd, “Augmented Reality with Mask R-CNN (ARR-CNN) inspection for Intelligent Manufacturing,” ACM International Conference Proceeding Series, Jun. 2021. [CrossRef]
- F. He, S. K. Ong, and A. Y. C. Nee, “An Integrated Mobile Augmented Reality Digital Twin Monitoring System,” Computers 2021, Vol. 10, Page 99, vol. 10, no. 8, p. 99, Aug. 2021. [CrossRef]
- T. Treinen and S. S. V. K. Kolla, “Augmented Reality for Quality Inspection, Assembly and Remote Assistance in Manufacturing,” Procedia Comput Sci, vol. 232, pp. 533–543, Jan. 2024. [CrossRef]
- X. Yang, J. Yang, H. He, and H. Chen, “A Hybrid 3D Registration Method of Augmented Reality for Intelligent Manufacturing,” IEEE Access, vol. 7, pp. 181867–181883, 2019. [CrossRef]
- W. Tao, Z. H. Lai, M. C. Leu, Z. Yin, and R. Qin, “A self-aware and active-guiding training & assistant system for worker-centered intelligent manufacturing,” Manuf Lett, vol. 21, pp. 45–49, Aug. 2019. [CrossRef]
- F. Longo, L. Nicoletti, and A. Padovano, “Smart operators in industry 4.0: A human-centered approach to enhance operators’ capabilities and competencies within the new smart factory context,” Comput Ind Eng, vol. 113, pp. 144–159, Feb. 2017. [CrossRef]
- K. Helin, T. Kuula, C. Vizzi, J. Karjalainen, and A. Vovk, “User experience of augmented reality system for astronaut’s manual work support,” Frontiers Robotics AI, vol. 5, no. SEP, p. 106, 2018. [CrossRef]
- J. Zubizarreta, I. Aguinaga, and A. Amundarain, “A framework for augmented reality guidance in industry,” The International Journal of Advanced Manufacturing Technology 2019 102:9, vol. 102, no. 9, pp. 4095–4108, Feb. 2019. [CrossRef]
- P. Wang et al., “A gesture- and head-based multimodal interaction platform for MR remote collaboration,” International Journal of Advanced Manufacturing Technology, vol. 105, no. 7–8, pp. 3031–3043, Feb. 2019. [CrossRef]
- J. J. Roldán, E. Crespo, A. Martín-Barrio, E. Peña-Tapia, and A. Barrientos, “A training system for Industry 4.0 operators in complex assemblies based on virtual reality and process mining,” Robot Comput Integr Manuf, vol. 59, pp. 305–316, Oct. 2019. [CrossRef]
- K. van Lopik, M. Sinclair, R. Sharpe, P. Conway, and A. West, “Developing augmented reality capabilities for industry 4.0 small enterprises: Lessons learnt from a content authoring case study,” Comput Ind, vol. 117, p. 103208, May 2020. [CrossRef]
- Z. Wang et al., “Information-level AR instruction: a novel assembly guidance information representation assisting user cognition,” International Journal of Advanced Manufacturing Technology, vol. 106, no. 1–2, pp. 603–626, Feb. 2020. [CrossRef]
- F. Pilati, M. Faccio, M. Gamberi, and A. Regattieri, “Learning manual assembly through real-time motion capture for operator training with augmented reality,” Procedia Manuf, vol. 45, pp. 189–195, Feb. 2020. [CrossRef]
- M. Eder, M. Hulla, F. Mast, and C. Ramsauer, “On the application of Augmented Reality in a learning factory working environment,” Procedia Manuf, vol. 45, pp. 7–12, Feb. 2020. [CrossRef]
- K. B. Borgen, T. D. Ropp, and W. T. Weldon, “Assessment of Augmented Reality Technology’s Impact on Speed of Learning and Task Performance in Aeronautical Engineering Technology Education,” vol. 31, no. 3, pp. 219–229, 2021. [CrossRef]
- S. S. V. K. Kolla, A. Sanchez, and P. Plapper, “Comparing software frameworks of Augmented Reality solutions for manufacturing,” Procedia Manuf, vol. 55, no. C, pp. 312–318, Feb. 2021. [CrossRef]
- M. Moghaddam, N. C. Wilson, A. S. Modestino, K. Jona, and S. C. Marsella, “Exploring augmented reality for worker assistance versus training,” Advanced Engineering Informatics, vol. 50, p. 101410, Feb. 2021. [CrossRef]
- D. Siyapong, P. Rodchom, and A. Eksiri, “The Virtual Reality Technology for Maintenance of Complex Machine in Manufacturing Training,” Srinakharinwirot University Engineering Journal, vol. 16, no. 3, pp. 37–52, Feb. 2021, [Online]. Available: https://ph02.tci-thaijo.org/index.php/sej/article/view/243447.
- F. G. Pratticò and F. Lamberti, “Towards the adoption of virtual reality training systems for the self-tuition of industrial robot operators: A case study at KUKA,” Comput Ind, vol. 129, p. 103446, Aug. 2021. [CrossRef]
- D. Ariansyah et al., “A head mounted augmented reality design practice for maintenance assembly: Toward meeting perceptual and cognitive needs of AR users,” Appl Ergon, vol. 98, p. 103597, Feb. 2022. [CrossRef]
- S. Aivaliotis et al., “An augmented reality software suite enabling seamless human robot interaction,” 2022. [CrossRef]
- F. M. Monetti, A. de Giorgio, H. Yu, A. Maffei, and M. Romero, “An experimental study of the impact of virtual reality training on manufacturing operators on industrial robotic tasks,” Procedia CIRP, vol. 106, pp. 33–38, Jan. 2022. [CrossRef]
- W. Yan, “Augmented reality instructions for construction toys enabled by accurate model registration and realistic object/hand occlusions,” Virtual Real, vol. 26, no. 2, pp. 465–478, Feb. 2022. [CrossRef]
- H. Yun and M. B. G. Jun, “Immersive and interactive cyber-physical system (I2CPS) and virtual reality interface for human involved robotic manufacturing,” J Manuf Syst, vol. 62, pp. 234–248, Jan. 2022. [CrossRef]
- R. Zhu, F. Aqlan, R. Zhao, and H. Yang, “Sensor-based modeling of problem-solving in virtual reality manufacturing systems,” Expert Syst Appl, vol. 201, p. 117220, Sep. 2022. [CrossRef]
- J. Geng et al., “A systematic design method of adaptive augmented reality work instruction for complex industrial operations,” Comput Ind, vol. 119, p. 103229, Feb. 2020. [CrossRef]
- M. Eswaran and M. V. A. Raju Bahubalendruni, “Augmented reality aided object mapping for worker assistance/training in an industrial assembly context: Exploration of affordance with existing guidance techniques,” Comput Ind Eng, vol. 185, p. 109663, Nov. 2023. [CrossRef]
- B. S. Tan, T. J. Chong, and Y. Y. Chew, “Usability Study of Augmented Reality Training Application for Can Manufacturing Company,” ICDXA 2024 - Conference Proceedings: 2024 3rd International Conference on Digital Transformation and Applications, pp. 27–32, 2024. [CrossRef]
- V. Holuša, M. Vaněk, F. Beneš, J. Švub, and P. Staša, “Virtual Reality as a Tool for Sustainable Training and Education of Employees in Industrial Enterprises,” Sustainability 2023, Vol. 15, Page 12886, vol. 15, no. 17, p. 12886, Aug. 2023. [CrossRef]
- N. N. Liyanawaduge, E. M. H. K. Kumarasinghe, S. S. Iyer, A. K. Kulatunga, and G. Lakmal, “Digital Twin & Virtual Reality Enabled Conveyor System to Promote Learning Factory Concept,” 2023 IEEE 17th International Conference on Industrial and Information Systems, ICIIS 2023 - Proceedings, pp. 85–90, 2023. [CrossRef]
- D. Scorgie, Z. Feng, D. Paes, F. Parisi, T. W. Yiu, and R. Lovreglio, “Virtual reality for safety training: A systematic literature review and meta-analysis,” Saf Sci, vol. 171, p. 106372, Mar. 2024. [CrossRef]
- S. Makris, P. Karagiannis, S. Koukas, and A. S. Matthaiakis, “Augmented reality system for operator support in human–robot collaborative assembly,” CIRP Annals, vol. 65, no. 1, pp. 61–64, Feb. 2016. [CrossRef]
- X. Wang, S. K. Ong, and A. Y. C. Nee, “Multi-modal augmented-reality assembly guidance based on bare-hand interface,” Advanced Engineering Informatics, vol. 30, no. 3, pp. 406–421, Feb. 2016. [CrossRef]
- R. Hanson, W. Falkenström, and M. Miettinen, “Augmented reality as a means of conveying picking information in kit preparation for mixed-model assembly,” Comput Ind Eng, vol. 113, pp. 570–575, Feb. 2017. [CrossRef]
- M. Hoover, S. Gilbert, and J. Oliver, “An evaluation of the Microsoft HoloLens for a manufacturing-guided assembly task.”.
- Y. Wang, S. Zhang, B. Wan, W. He, and X. Bai, “Point cloud and visual feature-based tracking method for an augmented reality-aided mechanical assembly system,” The International Journal of Advanced Manufacturing Technology 2018 99:9, vol. 99, no. 9, pp. 2341–2352, Feb. 2018. [CrossRef]
- D. Mourtzis, V. Zogopoulos, and F. Xanthi, “Augmented reality application to support the assembly of highly customized products and to adapt to production re-scheduling,” International Journal of Advanced Manufacturing Technology, vol. 105, no. 9, pp. 3899–3910, Feb. 2019. [CrossRef]
- J. C. Arbeláez, R. Viganò, and G. Osorio-Gómez, “Haptic Augmented Reality (HapticAR) for assembly guidance,” International Journal on Interactive Design and Manufacturing, vol. 13, no. 2, pp. 673–687, Feb. 2019. [CrossRef]
- W. Tao, Z.-H. Lai, and M. C. Leu, “Manufacturing Assembly Simulations in Virtual and Augmented Reality”.
- C. Y. Tsai, T. Y. Liu, Y. H. Lu, and H. Nisar, “A novel interactive assembly teaching aid using multi-template augmented reality,” Multimed Tools Appl, vol. 79, no. 43–44, pp. 31981–32009, Feb. 2020. [CrossRef]
- P. Horejsi, K. Novikov, and M. Simon, “A smart factory in a smart city: Virtual and augmented reality in a smart assembly line,” IEEE Access, vol. 8, pp. 94330–94340, 2020. [CrossRef]
- T. Masood and J. Egger, “Adopting augmented reality in the age of industrial digitalisation,” Comput Ind, vol. 115, p. 103112, Feb. 2020. [CrossRef]
- M. M. L. Chang, A. Y. C. Nee, and S. K. Ong, “Interactive AR-assisted product disassembly sequence planning (ARDIS),” vol. 58, no. 16, pp. 4916–4931, Aug. 2020. [CrossRef]
- C. H. Chu and C. H. Ko, “An experimental study on augmented reality assisted manual assembly with occluded components,” J Manuf Syst, vol. 61, pp. 685–695, Oct. 2021. [CrossRef]
- F. Schuster, B. Engelmann, U. Sponholz, and J. Schmitt, “Human acceptance evaluation of AR-assisted assembly scenarios,” J Manuf Syst, vol. 61, pp. 660–672, Oct. 2021. [CrossRef]
- Z. Wang et al., “M-AR: A Visual Representation of Manual Operation Precision in AR Assembly,” vol. 37, no. 19, pp. 1799–1814, 2021. [CrossRef]
- Z. Wang et al., “User-oriented AR assembly guideline: a new classification method of assembly instruction for user cognition,” International Journal of Advanced Manufacturing Technology, vol. 112, no. 1–2, pp. 41–59, Feb. 2021. [CrossRef]
- H. Atici-Ulusu, Y. D. Ikiz, O. Taskapilioglu, and T. Gunduz, “Effects of augmented reality glasses on the cognitive load of assembly operators in the automotive industry,” Int J Comput Integr Manuf, vol. 34, no. 5, pp. 487–499, 2021. [CrossRef]
- D. Gerhard, M. Neges, J. L. Siewert, and M. Wolf, “Towards Universal Industrial Augmented Reality: Implementing a Modular IAR System to Support Assembly Processes,” Multimodal Technologies and Interaction 2023, Vol. 7, Page 65, vol. 7, no. 7, p. 65, Jun. 2023. [CrossRef]
- S. Raj, L. R. D. Murthy, T. A. Shanmugam, G. Kumar, A. Chakrabarti, and P. Biswas, “Augmented reality and deep learning based system for assisting assembly process,” Journal on Multimodal User Interfaces, vol. 18, no. 1, pp. 119–133, Mar. 2024. [CrossRef]
- P. Gustavsson, A. Syberfeldt, and M. Holm, “Virtual reality platform for design and evaluation of human-robot collaboration in assembly manufacturing,” International Journal of Manufacturing Research, vol. 18, no. 1, pp. 28–49, 2023. [CrossRef]
- P. Trebuna, M. Pekarcikova, R. Duda, and T. Svantner, “Virtual Reality in Discrete Event Simulation for Production–Assembly Processes,” Applied Sciences 2023, Vol. 13, Page 5469, vol. 13, no. 9, p. 5469, Apr. 2023. [CrossRef]
- J. Wolfartsberger, R. Zimmermann, G. Obermeier, and D. Niedermayr, “Analyzing the potential of virtual reality-supported training for industrial assembly tasks,” Comput Ind, vol. 147, p. 103838, May 2023. [CrossRef]
- A. Kokkas and G. C. Vosniakos, “An Augmented Reality approach to factory layout design embedding operation simulation,” International Journal on Interactive Design and Manufacturing, vol. 13, no. 3, pp. 1061–1071, Feb. 2019. [CrossRef]
- H. Álvarez, I. Lajas, A. Larrañaga, L. Amozarrain, and I. Barandiaran, “Augmented reality system to guide operators in the setup of die cutters,” The International Journal of Advanced Manufacturing Technology 2019 103:1, vol. 103, no. 1, pp. 1543–1553, Feb. 2019. [CrossRef]
- D. D. L. Mascareñas et al., “Augmented reality for next generation infrastructure inspections,” Struct Health Monit, vol. 20, no. 4, pp. 1957–1979, Feb. 2021. [CrossRef]
- S. Meyer, “Augmented Reality in the Pharmaceutical Industry-A Case Study on HoloLens for Fully Automated Dissolution Guidance,” 2021.
- D. A. Zakoldaev, A. V Gurjanov, A. V Shukalov, and I. O. Zharinov, “Implementation of H2M technology and augmented reality for operation of cyber-physical production of the Industry 4.0,” J Phys Conf Ser, vol. 1353, no. 1, p. 12142, Feb. 2019. [CrossRef]
- S. Deshpande, S. Padalkar, and S. Anand, “IIoT based framework for data communication and prediction using augmented reality for legacy machine artifacts,” Manuf Lett, vol. 35, pp. 1043–1051, Aug. 2023. [CrossRef]
- C. Li, P. Zheng, Y. Yin, Y. M. Pang, and S. Huo, “An AR-assisted Deep Reinforcement Learning-based approach towards mutual-cognitive safe human-robot interaction,” Robot Comput Integr Manuf, vol. 80, p. 102471, Apr. 2023. [CrossRef]
- T. Schmitt, P. Viklund, M. Sjölander, L. Hanson, K. Amouzgar, and M. U. Moris, “Augmented reality for machine monitoring in industrial manufacturing: framework and application development,” Procedia CIRP, vol. 120, pp. 1327–1332, Jan. 2023. [CrossRef]
- P. C. Sorathiya, S. Anand Singh, and K. A. Desai, “Mobile-Based augmented reality (AR) module for guided operations of CNC surface roughness machine,” Manuf Lett, vol. 35, pp. 1255–1263, Aug. 2023. [CrossRef]
- L. Xia, J. Lu, Y. Lu, H. Zhang, Y. Fan, and Z. Zhang, “Augmented reality and indoor positioning based mobile production monitoring system to support workers with human-in-the-loop,” Robot Comput Integr Manuf, vol. 86, p. 102664, Apr. 2024. [CrossRef]
- R. Maio et al., “Pervasive Augmented Reality to support real-time data monitoring in industrial scenarios: Shop floor visualization evaluation and user study,” Comput Graph, vol. 118, pp. 11–22, Feb. 2024. [CrossRef]
- C. Liu, S. Cao, W. Tse, and X. Xu, “Augmented Reality-assisted Intelligent Window for Cyber-Physical Machine Tools,” J Manuf Syst, vol. 44, pp. 280–286, Jul. 2017. [CrossRef]
- B. K. , W. H. , L. L. Tshepo Godfrey Kukuni, “Augmented Reality In Smart Manufacturing: A User Experience Evaluation,” Webology, vol. Volume 19, no. No. 3, pp. 2405–2423, 2022, Accessed: Oct. 11, 2022. [Online]. Available: http://www.webology.org/abstract.php?id=3024.
- C. X. E. Shamaine, Y. Qiao, V. Kuts, J. Henry, K. McNevin, and N. Murray, “Teleoperation of the Industrial Robot: Augmented reality application,” MMSys 2022 - Proceedings of the 13th ACM Multimedia Systems Conference, vol. 22, pp. 299–303, Jun. 2022. [CrossRef]
- S. K. Ong, A. W. W. Yew, N. K. Thanigaivel, and A. Y. C. Nee, “Augmented reality-assisted robot programming system for industrial applications,” Robot Comput Integr Manuf, vol. 61, p. 101820, Feb. 2020. [CrossRef]
- H. Arnarson, B. Solvang, and B. Shu, “The application of virtual reality in programming of a manufacturing cell,” 2021 IEEE/SICE International Symposium on System Integration, SII 2021, pp. 213–218, Jan. 2021. [CrossRef]
- M. Khatib, K. Al Khudir, and A. De Luca, “Human-robot contactless collaboration with mixed reality interface,” Robot Comput Integr Manuf, vol. 67, p. 102030, Feb. 2021. [CrossRef]






















| Research Question | Objective |
| RQ1: What are the current applications of AR/VR in manufacturing? | This research question aims to identify and understand the current trends in the applications and implementations of Augmented Reality (AR) and Virtual Reality (VR) technologies in manufacturing sectors. |
| RQ2: What are the state-of-the-art technologies used in AR/VR applications in manufacturing? | The main objective of this research question is to gather the latest hardware and software used in AR/VR technologies for manufacturing applications. |
| RQ3: What are the emerging technologies in the field of AR/VR applications in manufacturing? | This research question seeks to identify the emerging technologies that are driving innovation in the field of AR/VR application within manufacturing. The goal is to understand the technological trends in modern manufacturing practices. |
| RQ4: What are the challenges for the adaptation of AR/VR applications in manufacturing? | The main idea of this research question is to address the challenges and difficulties of implementing AR/VR-based applications in the context of the manufacturing industry. |
| # | Search String | Search Platform |
| 1 | ‘AR’ AND ‘Manufacturing’ | Web of Science Google Scholar |
| 2 | ‘Augmented Reality’ AND ‘Manufacturing’ | |
| 3 | ‘Virtual Reality’ AND ‘Manufacturing’ | |
| 4 | ‘VR’ AND ‘Manufacturing’ | |
| 5 | ‘Augmented Reality’ AND ‘Industry 4.0’ | |
| 6 | ‘AR’ AND ‘Industry 4.0’ | |
| 7 | ‘Virtual Reality’ AND ‘Industry 4.0’ | |
| 8 | ‘VR’ AND ‘Industry 4.0’ | |
| 9 | ‘Augmented Reality’ AND ‘Factory’ | |
| 10 | ‘AR’ AND ‘Factory’ | |
| 11 | ‘Virtual Reality’ AND ‘Factory’ | |
| 12 | ‘VR’ AND ‘Factory’ |
| Search Platform | Search Statistics | |
|---|---|---|
| Web of Science, Google Scholar | Paper retrieved | 297 |
| Irrelevant Paper | 50 | |
| Duplicate Entries | 36 | |
| Research Group | Application | Type of Quality Control |
|---|---|---|
| [23] | Quality assessment of polished surface | Metrological inspection |
| [74] | PCBA Inspection | In-line process monitoring |
| [75] | Predictive Maintenance | Lean operation |
| [62] | Quality inspection | In-line process monitoring |
| [22] | Virtual defect detection | In-line process monitoring |
| [76] | Car panel alignment | Metrological Inspection |
| [77] | Automatic aviation connectors inspection | In-line process monitoring |
| [78], [79] | Quality control of car body | In-line process monitoring |
| [80] | Non-destructive condition monitoring of IGBT wafer | In-line process monitoring |
| [81] | Identification of bottlenecks of a production line | Lean operation |
| Research Group | Mounting Type | AR/VR Glass Type | Tracking Type | Software | AR/VR | |
|---|---|---|---|---|---|---|
| Maintenance | [82] | HMD | HTC Vive Pro | N/A | Unity, Virtual Reality Toolkit, Azure Speech SDK | VR |
| [75] | HMD | HoloLens | Marker-based and feature-based | Unity, Vuforia, Python 3.7 for fault prediction | AR | |
| [78] | HMD | HoloLens | Feature-based | Unity | AR | |
| [79] | HHD | Mobile | Marker-based | Unity, Vuforia | AR | |
| [8] | HHD | Ipad Air | Feature-based | iOS, Metaio SDK 5.5 | AR | |
| [60] | HHD | Tablet | Not Mentioned | Unity, Vuforia | AR | |
| [80] | Desktop/Laptop, HMD, HHD | Goggles, laptop PC, mobile device, Vuzix star 1200xl | Marker-based | Unity, Vuforia | AR | |
| [24] | Projector | DLP projector Benq W1080ST+ | Marker-based | Unity, ARToolkit | AR | |
| [81] | HHD | Android Device | Model Target | Unity, Vuforia | AR | |
| [82] | HHD | Not Mentioned | Not Mentioned | Unity, Vuforia | AR | |
| [83] | HMD | Not Mentioned | Head-gaze | Unity, Vuforia | AR | |
| [84] | HHD | Samsung Tablet | Model Target | Unity, Vuforia | AR | |
| [85] | Desktop/Laptop | Not Mentioned | N/A | Unity, AvatarSDK, Virtual Reality Toolkit, Photon Unity Networking | VR | |
| [86] | HHD | Samsung Galaxy S10, Iphone 11 | Feature-based | YOLOv5, Roboflow, VoTT, PyTorch, Ffmpeg | AR | |
| [87] | Not mentioned | Not Mentioned | Not Mentioned | FreeCAD | AR | |
| [88] | HMD | HoloLens | Not Mentioned | Not Mentioned | AR | |
| [61] | HMD, Desktop/Laptop | HMD, Desktop/Laptop | Marker-based | Unity, Vuforia | AR | |
| [88] | HHD | Tablet | Model Target Tacking | Unity | AR | |
| [89] | HMD | Headset | Not Mentioned | Unity, Vuforia | AR | |
| [90] | HMD | Headset | N/A | N/A | AR | |
| [91] | HMD | Headset | Not Mentioned | Unity | AR | |
| [92] | Desktop/Laptop | Desktop | Not Mentioned | Unity | AR | |
| [93] | HMD | Headset | Feature Based | Unity | AR | |
| Design | [90] | Projector | IR-RGB Dual-Input Projector | Not Mentioned | Not Mentioned | AR |
| [91] | HMD | HoloLens | Not Mentioned | Unity | AR | |
| [92] | Projector | three-walled immersive projection environment called METaL | N/A | Siemens PLM Software | VR | |
| [20] | N/A | N/A | N/A | Double Diamond design process model | AR | |
| [93] | HMD, Desktop/Laptop, HHD | HoloLens, PC, Andriod Tablet | Not Mentioned | Unity, Mixed Reality Toolkit, Vuforia | AR | |
| [19] | HMD | HoloLens | Model Target | Unity, Vuforia, PiXYZ Unity Plugin | AR | |
| [12] | HMD | HoloLens | Feature-based | Unity, Vuforia, Mixed Reality Toolkit | AR | |
| [94] | HHD | Android Mobile | Maker | ANSYS, Vuforia Android Application | AR | |
| [95] | HMD | HTC Vive VR Headset | N/A | Unity, PUN2 Library | VR | |
| [96] | HMD | Oculus Quest VR Headset | N/A | Unreal Engine | VR | |
| [97] | HMD | Oculus Rift S VR Headset | N/A | Flexsim | VR | |
| [101] | HMD | Not Mentioned | Feature Based | Vuforia | AR/VR | |
| [102] | HMD | HTC Vive | N/A | Not Mentioned | VR | |
| [103] | HMD | Not Mentioned | N/A | Unity | VR | |
| Quality Control | [98] | HMD | Vuzix Wrap 920AR | Marker-based | OpenSceneGraph, ARToolkit | AR |
| [58] | HHD | Tablet PC | Marker-based | Unity, Vuforia | AR | |
| [99] | Not Mentioned | Not Mentioned | N/A | Unity | VR | |
| [100] | HHD | Lenovo Phab 2 Pro Smartphone | Marker-based | Unity, Google Project Tango Development Kit | AR | |
| [23] | HMD | HoloLens | Feature-based | Unity, Mixed Reality Toolkit | AR | |
| [101] | HMD | HoloLens | Marker-based | Unity | AR | |
| [69] | HMD | HoloLens | Feature-based | Unity, Mixed Reality Toolkit | AR | |
| [102] | HMD | HP Reverb VR Pro | N/A | Unity | VR | |
| [57] | HHD | Samsung Galaxy Tab S4 | Marker-based | Unity, Google ARCore SDK | AR | |
| [103] | HMD | HoloLens | Marker-based | Unity, Mixed Reality Toolkit | AR | |
| [29] | HMD, HHD | HoloLens, Andriod Mobile Device, Moverio BT300 | Marker-based | Unity, ARCore, Google Tango, ARToolKit | AR | |
| [104] | HHD | Phone/ Tablet | Feature-based | Mask-RNN Algorithm | AR | |
| [36] | HMD, HHD | HoloLens, Samsung S7 and Samsung Galaxy Tab | Location-based | Unity | AR | |
| [59] | HMD | HoloLens 2 | Marker-based | Unity, MobileNet-v2 | AR | |
| [73] | HMD | HoloLens 2 | Feature-based | Blender, Siemens NX | AR | |
| [71] | HMD, HHD | Not mentioned | Marker-based | Unity, Vuforia | AR | |
| [74] | HMD | HoloLens | Marker-based | Unity, Mixed Reality Toolkit | AR | |
| [72] | Desktop/Laptop | Not Mentioned | Feature-based | YoloV3 | AR | |
| Application Type | Research Group | Mounting Type | AR/VR Glass Type | Tracking Type | Software | AR/VR |
| Quality Control | [75] | Desktop/Laptop | Desktop/Laptop | Feature-based | Not Mentioned | AR |
| [76] | HHD | Apple Smartphones and Tablets | Feature-based | iOS, Apple ARKit | AR | |
| [57] | HHD | Samsung Galaxy Tab S4 | Marker-based | Unity, ARCore | AR | |
| [22] | Desktop/Laptop | PC | N/A | Unreal Engine 4 | VR | |
| [105] | HHD | Mobile | Feature-based | Unity, Microsoft Azure, ARKit | AR | |
| [112] | HHD/HMD | Not Mentioned | Feature-Based | Unity, ARRaycaset | AR | |
| Training | [106] | HMD | HTC Vive | N/A | Unity, Steam VR | AR |
| [15] | Desktop/Laptop | Personal Computer | Marker-based | ARToolkit, Solid edge for CAD Modeling, Optical Flow | AR/VR | |
| [68] | HMD | HoloLens | Feature-based | Windows 10 system, Visual Studios 2017 Community | AR | |
| [107] | HHD | Leap Motion Controller | Marker-based | Unity, Vuforia, NX | AR/VR | |
| [30] | HHD | Mobile | Marker-based | Unity, Vuforia, SolidWorks, 3DSMax | AR | |
| [98] | HMD | Vuzix Wrap 920AR | Marker-based | OpenSceneGraph, ARToolkit | AR | |
| [8] | HHD | Ipad Air | Feature-based | iOS, Metaio SDK 5.5 | AR | |
| [60] | HHD | Tablet | Not Mentioned | Unity, Vuforia | AR | |
| [81] | HHD | Android Device | Model Target | Unity, Vuforia | AR | |
| [108] | HMD | Headset, Smart Glass | Marker-based | Unity, Vuforia | AR/VR | |
| [58] | HHD | Tablet PC | Marker-based | Unity, Vuforia | AR | |
| [82] | HHD | Not Mentioned | Not Mentioned | Unity, Vuforia | AR | |
| [109] | HMD | HoloLens | Not Mentioned | Not Mentioned | AR | |
| [110] | HHD | Mobile | Model Target Tacking | OpenCV, C++ | AR | |
| [111] | HMD | HTC Vive | Not Mentioned | Unity, OpenCV | AR | |
| [112] | HMD | HTC Vive | N/A | Unity, SteamVR | VR | |
| [30] | HHD | Mobile | Marker-based | Unity, Vuforia | AR | |
| [68] | HMD | HTC Vive | N/A | Unity, SteamVR | VR | |
| [113] | HMD | HoloLens | Gaze marker-based | Unity, Mixed Reality Toolkit | AR | |
| [114] | Projector | VPL-DX271 Projector | Feature-based | Not Mentioned | AR | |
| [115] | Desktop/Laptop | Monitor | Feature-based | Not Mentioned | AR | |
| [116] | HHD | Mobile | Marker-based | Vuforia | AR | |
| [117] | HMD | HoloLens | Not Mentioned | Unity | AR | |
| [118] | HMD, HHD | Android device, HoloLens | Marker-based, Feature-based | Unity, Vuforia, Mixed Reality ToolKit | AR | |
| [119] | HMD | HoloLens | Not Mentioned | Unity, Mixed Reality Toolkit | AR | |
| [120] | HMD | ACER Windows Mixed Reality HMD | N/A | Unity | VR | |
| [121] | HMD | HTC Vive Pro | N/A | Unity, SteamVR | VR | |
| [122] | HMD | HoloLens 2 | Model Target Tracking | Unity, Vuforia version 8.3.8 object tracking | AR | |
| [123] | HMD | HoloLens 2 | Marker-based | Unity, Mixed Reality Toolkit | AR | |
| [124] | HMD | HTC Vive VR headset | N/A | Unity | VR | |
| [56] | HMD | HoloLens 2 | Marker-based | Unity | AR/VR | |
| [125] | HHD | Iphone XS | Marker-based | ARKit | AR | |
| [126] | HMD, Desktop/Laptop | Samsung Odyssey+ VR Headset | N/A | Unity | VR | |
| [127] | HMD | HTC Vive VR Headset | N/A | Unity, Tobii eye-tracking technology | VR | |
| [128] | HMD | Techlens T2 | Feature-based | Unity, EasyAR, OpenCV | AR | |
| [41] | HMD | HoloLens | Feature-based | Unity, Vuforia | AR | |
| [141] | HMD | HoloLens 2 | Feature-Based | Unity | AR | |
| [137] | HHD | Samsung Galaxy Tab 3 | Marker-based | Unity, Vuforia | AR | |
| [138] | HMD | HTC Vive | N/A | Unity | VR | |
| [139] | HMD | HTC Vive Cosmos | N/A | Unity | VR | |
| [140] | HMD | Not Mentioned | N/A | Not Mentioned | VR | |
| Assembly | [129] | HHD | Android Smartwatch | Marker-based | Unity, Vuforia | AR |
| [130] | HHD | LCD Screen | Marker-based | ARToolkitplus | AR | |
| [131] | HMD | HoloLens | Not Mentioned | Not Mentioned | AR | |
| [24] | Projector | DLP projector Benq W1080ST+ | Marker-based | Unity, ARToolkit | AR | |
| Application Type | Research Group | Mounting Type | AR/VR Glass Type | Tracking Type | Software | AR/VR |
| Assembly | [135] | HMD, HHD | HoloLens, Tablet | Marker-based | Unity, Mixed Reality Toolkit | AR |
| [15] | Desktop/Laptop | Personal Computer | Marker-based | ARToolkit | AR | |
| [136] | Desktop/Laptop | Desktop PC | Feature-based | Unity | AR | |
| [151] | HMD, HHD | Mobile, Head Mounted Display | Marker-based | Unity, Vuforia | AR | |
| [138] | Not Mentioned | Not Mentioned | Feature-based | Not Mentioned | AR | |
| [139] | Desktop/Laptop | Personal Computer | Marker-based | Unity, Vuforia | AR/VR | |
| [140] | HHD | Mobile | Marker-based | Unity, ARToolKit | AR | |
| [141] | HMD | Not Mentioned | Marker-based | Unity | AR/VR | |
| [142] | HMD | HoloLens | Not Mentioned | Unity, Holotoolkit | AR | |
| [143] | Desktop/Laptop | Laptop | Marker-based | Unity, Vuforia | AR | |
| [43] | Desktop/Laptop | Monitor | Marker-based | Unity | AR | |
| [144] | HHD | Mobile Device | Model Target Tacking | Unity, Vuforia | AR | |
| [145] | HMD | HoloLens | Marker-based | Unity, Vuforia, Mixed Reality Toolkit | AR | |
| [146] | Projector | VPL-DX271 projector | Feature-based | Not Mentioned | AR | |
| [147] | Projector | VPL-DX271 projector | Feature-based | Not Mentioned | AR | |
| [148] | HMD | Sony Smart Eyeglass Sed-E1 | Marker-based | Not Mentioned | AR | |
| [158] | Projector | Not Mentioned | N/A | Unity | AR | |
| [159] | HMD | HoloLens 2 | Feature-based | Unity, Vuforia | AR | |
| [90] | HHD | Not Mentioned | Marker-based | Unity, Vuforia | AR | |
| [160] | Desktop/Laptop | Emulator | N/A | Unity, ViCor | VR | |
| [161] | HMD | Oculus Rift | N/A | Not Mentioned | VR | |
| [162] | HMD | HTC Vive | N/A | Unity | VR | |
| Operation | [100] | HHD | Lenovo Phab 2 Pro smartphone | Marker-based | Google Project Tango Development Kit | AR |
| [149] | HHD | iPhone 7 | Marker-based | Unity, Vuforia, ARKit | AR | |
| [150] | Projector | Not Mentioned | Feature-based | Not Mentioned | AR | |
| [151] | HMD | HoloLens | Marker-based | Unity | AR | |
| [152] | HMD | HoloLens | Marker-based | Unity, Vuforia | AR | |
| [153] | HHD | Tablet | Not Mentioned | No Mentioned | AR | |
| [168] | HHD | iPhone | Marker-based | Not Mentioned | AR | |
| [169] | HMD | HoloLens 2 | Feature-based | Unity, Vuforia | AR | |
| [170] | HMD | HoloLens 2 | Not Mentioned | Unity | AR | |
| [171] | HHD | Not Mentioned | Marker-based | Unity, Vuforia | AR | |
| [172] | Not Mentioned | Not Mentioned | Feature-based | Not Mentioned | AR | |
| [173] | HMD | HoloLens 2 | Not Mentioned | Not Mentioned | AR |
| Research Group | Application | AI method | AI Results |
|---|---|---|---|
| [41] | Task assistance | Mask R-CNN | Significantly outperforms the AR marker-based approach |
| [43] | Work instruction | Tuned R-CNN | Achieved a mean Average Precision of 84.7% |
| [86] | Task assistance | YOLOv5 | high precision and real-time performance achieving prediction times of approximately 0.007 seconds |
| [104] | Machine inspection | Mask R-CNN | Mask R-CNN achieved 70% marker detection accuracy, with 100% accuracy for untrained machines. |
| [45] | Markerless pose estimation | CNN (VoteNet) | Not mentioned (accuracy depending on sensor systems and data quality) |
| [63] | Quick Development Toolkit for AR | YOLOv5 | Only retains the objects with more than 70% detection confidence |
| [78] | Maintenance application | PSO-CNN |
Validation accuracy reaches 97.63% |
| [56] | Human-robot collaboration | Mask R-CNN | Not mentioned |
| [55] | Human-robot collaboration | RL | success rate of reaching tasks is approximately 98.7% |
| [75] | Predictive maintenance | CNN-LSTM | Mean Absolute Error (MAE) 0.4257% and Root Mean Square Error (RMSE) 0.4505% and the Running time 293.3658 seconds |
| [64] | Pose estimation | MobileNetv2 | Not mentioned |
| [116] | Process monitoring | One-Class SVM | confidence score between 0 and 1 for each data point |
| Research Group | Application | Research Focus |
|---|---|---|
| [59] | Human-robot collaboration | Haptic constraints in a point cloud augmented virtual reality environment |
| [58] | Work instruction | Visual annotation for image and video-based remote collaboration |
| [113] | Quality control | Remote metrological inspection using haptic feedback of manufacturing process |
| [56] | Human-robot collaboration | Improvement of the performance in manipulation and grasping tasks |
| [103] | Product design | Feasibility study of developing VR system to reduce environmental impact |
| [60] | Human-robot collaboration | Collaborative manufacturing using digital twin, RL algorithm, and AR |
| [82] | Maintenance application | Asynchronous communication for maintenance method development and documentation creation |
| [104] | Human-robot collaboration | Virtual commissioning of production line |
| [181] | Human-robot collaboration | Development of remote collaboration platform |
| Research Group | Technology | Research Focus |
|---|---|---|
| [53] | VR | Human-robot simulation with virtual chatbot |
| [54] | AR | Closed loop HRC with a compensation mechanism |
| [41] | AR | Deep learning-based task assistance |
| [113] | AR/VR | Teleportation application using AR, VR, and haptic feedback |
| [184] | VR | Multisensory constrained and contactless coordinated motion task |
| [45] | AR | Distributed automation architecture and markerless pose estimation for robot |
| [135] | AR | Robot programming, safety, and task assistance |
| [61] | AR | Deep learning and digital twin-based safety aware system for human-robot collaboration |
| [60] | AR | RL and digital twin-based collaborative manufacturing application |
Disclaimer/Publisher’s Note: The statements, opinions and data contained in all publications are solely those of the individual author(s) and contributor(s) and not of MDPI and/or the editor(s). MDPI and/or the editor(s) disclaim responsibility for any injury to people or property resulting from any ideas, methods, instructions or products referred to in the content. |
© 2025 by the authors. Licensee MDPI, Basel, Switzerland. This article is an open access article distributed under the terms and conditions of the Creative Commons Attribution (CC BY) license (http://creativecommons.org/licenses/by/4.0/).