Submitted:
30 June 2025
Posted:
01 July 2025
Read the latest preprint version here
Abstract
Keywords:
1. Introduction
- The predictive power of the NARX for solving dynamic and complex problems is recognized and proposed as a promising new model for the estimation of RUL.
- The hidden layer size and the delay size are two important parameters for the NARX architecture. In literature, as of our knowledge, these parameters are determined by trial. We utilized the genetic algorithm (GA) to determine the optimal values for hidden layer size and delay size so the proposed model is called the genetic algorithm-based parallel mode NARX (GABPM-NARX) model.
- The developed GA fitness function for parameter optimization is independent of the model form so that it could be used for optimizing the parameters of other data-driven RUL estimation models in the literature.
2. Related Work
3. Preliminary
3.1. NARX Model
3.2. Population-Based Metaheuristics Method: Genetic Algorithm (GA)
4. Proposed Methodology for RUL Estimation
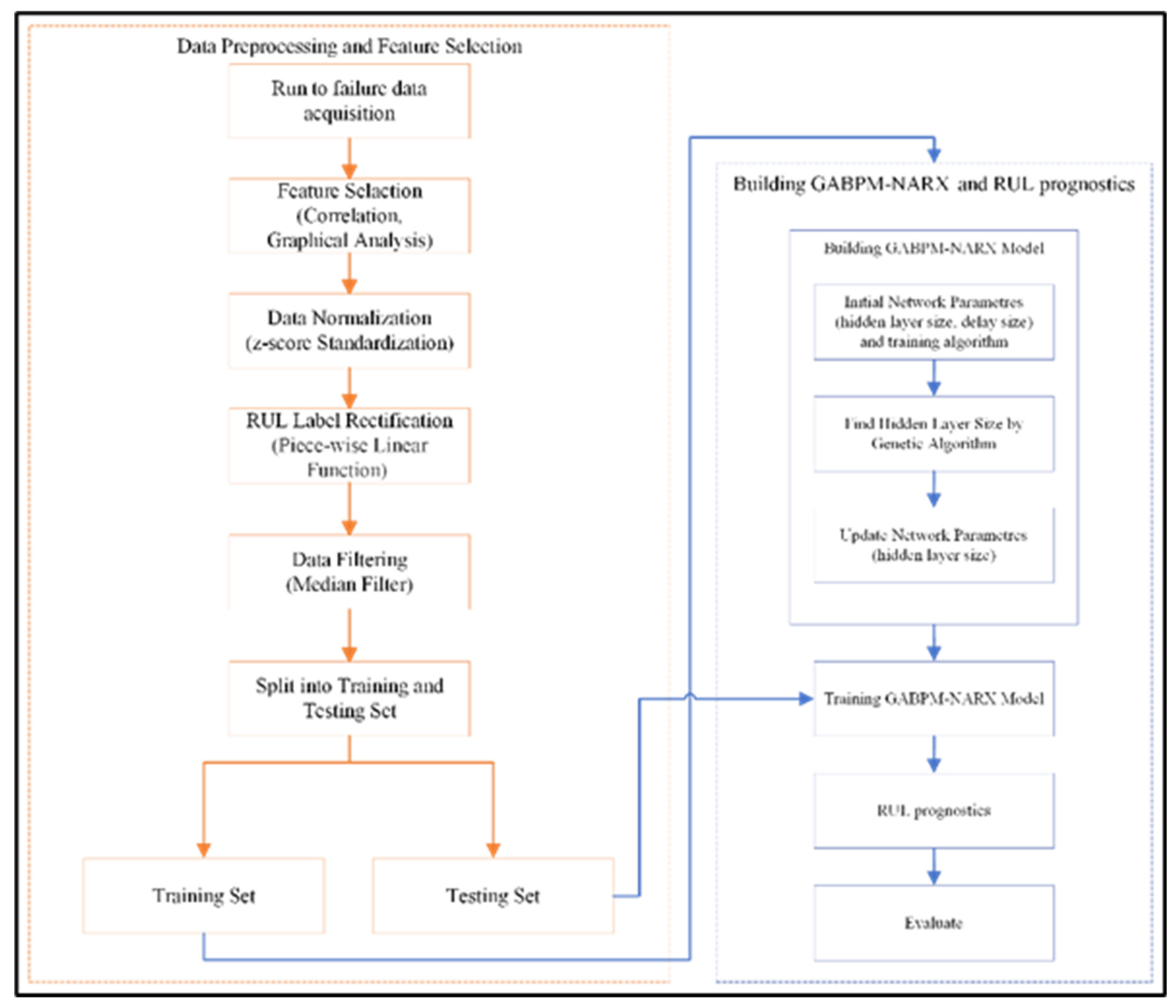
4.1. Flowchart of the Proposed Methodology for RUL Estimation
4.2. Genetic Algorithm-Based Parallel Mode NARX Model (GABPM-NARX)
5. Experimental Study
5.1. C-MAPSS Dataset
5.2. Data Preparation
5.2.1. Feature Selection - Graphical and Correlation Analysis
5.2.2. Z-Score Normalization
5.2.3. Piece-Wise Linear Function
5.2.4. Noise Cleaning with Median Filter
5.3. Experimental Setup
5.4. Evaluation of Training Process
5.5. Evaluation of the Test Process
5.5.1. The Root-Mean-Square Error (RMSE)
5.5.2. Score
5.5.3. Results
5. Discussion
6. Conclusions
Author Contributions
Funding
Informed Consent Statement
Acknowledgments
Conflicts of Interest
Abbreviations
| C-MAPPS | Commercial Modular Aero-Propulsion System Simulation |
| GA | Genetic Algorithm |
| GABPM-NARX | Genetic Algorithm-Based Parallel Mode NARX |
| NARX | Nonlinear Auto-Regressive neural network with eXogenous inputs |
| PHM | Prognostic Health Management |
| RUL | Remaining Useful Life |
References
- Galar, D.; Kumar, U.; Lee, J.; Zhao, W. Remaining useful life estimation using time trajectory tracking and support vector machines. In Proceedings of the Journal of physics: Conference series; 2012; p. 012063. [Google Scholar]
- Zio, E. Prognostics and Health Management (PHM): Where are we and where do we (need to) go in theory and practice. Reliability Engineering & System Safety 2022, 218, 108119. [Google Scholar]
- Gebraeel, N.; Lei, Y.; Li, N.; Si, X.; Zio, E. Prognostics and remaining useful life prediction of machinery: advances, opportunities and challenges. Journal of Dynamics, Monitoring and Diagnostics.
- He, Y.; Su, H.; Zio, E.; Peng, S.; Fan, L.; Yang, Z.; Yang, Z.; Zhang, J. A systematic method of remaining useful life estimation based on physics-informed graph neural networks with multisensor data. Reliability Engineering & System Safety 2023, 237, 109333. [Google Scholar]
- Hong, C.W.; Lee, C.; Lee, K.; Ko, M.-S.; Kim, D.E.; Hur, K. Remaining useful life prognosis for turbofan engine using explainable deep neural networks with dimensionality reduction. Sensors 2020, 20, 6626. [Google Scholar] [CrossRef]
- Khelif, R.; Chebel-Morello, B.; Malinowski, S.; Laajili, E.; Fnaiech, F.; Zerhouni, N. Direct remaining useful life estimation based on support vector regression. IEEE Transactions on industrial electronics 2016, 64, 2276–2285. [Google Scholar] [CrossRef]
- Kong, Z.; Cui, Y.; Xia, Z.; Lv, H. Convolution and long short-term memory hybrid deep neural networks for remaining useful life prognostics. Applied Sciences 2019, 9, 4156. [Google Scholar] [CrossRef]
- Li, J.; Li, X.; He, D. A directed acyclic graph network combined with CNN and LSTM for remaining useful life prediction. IEEE Access 2019, 7, 75464–75475. [Google Scholar] [CrossRef]
- Liu, H.; Liu, Z.; Jia, W.; Lin, X. Remaining useful life prediction using a novel feature-attention-based end-to-end approach. IEEE Transactions on Industrial Informatics 2020, 17, 1197–1207. [Google Scholar] [CrossRef]
- Liu, Y.; Zhang, X.; Guo, W.; Bian, H.; He, Y.; Liu, Z. Prediction of remaining useful life of turbofan engine based on optimized model. In Proceedings of the 2021 IEEE 20th International Conference on Trust, 2021, Security and Privacy in Computing and Communications (TrustCom); pp. 1473–1477.
- Mo, H.; Lucca, F.; Malacarne, J.; Iacca, G. Multi-head CNN-LSTM with prediction error analysis for remaining useful life prediction. In Proceedings of the 2020 27th conference of open innovations association (FRUCT); 2020; pp. 164–171. [Google Scholar]
- Nguyen, K.T.; Medjaher, K.; Gogu, C. Probabilistic deep learning methodology for uncertainty quantification of remaining useful lifetime of multi-component systems. Reliability Engineering & System Safety 2022, 222, 108383. [Google Scholar]
- Peng, C.; Chen, Y.; Chen, Q.; Tang, Z.; Li, L.; Gui, W. A remaining useful life prognosis of turbofan engine using temporal and spatial feature fusion. Sensors 2021, 21, 418. [Google Scholar] [CrossRef]
- Sateesh Babu, G.; Zhao, P.; Li, X.-L. Deep convolutional neural network based regression approach for estimation of remaining useful life. In Proceedings of the Database Systems for Advanced Applications: 21st International Conference, DASFAA 2016, Dallas, TX, USA, 2016, Proceedings, Part I 21, 2016, April 16-19; pp. 214–228.
- Wang, J.; Wen, G.; Yang, S.; Liu, Y. Remaining useful life estimation in prognostics using deep bidirectional LSTM neural network. In Proceedings of the 2018 Prognostics and System Health Management Conference (PHM-Chongqing); 2018; pp. 1037–1042. [Google Scholar]
- Wang, T.; Li, X.; Wang, W.; Du, J.; Yang, X. A spatiotemporal feature learning-based RUL estimation method for predictive maintenance. Measurement 2023, 214, 112824. [Google Scholar] [CrossRef]
- Wu, J.-Y.; Wu, M.; Chen, Z.; Li, X.; Yan, R. A joint classification-regression method for multi-stage remaining useful life prediction. Journal of Manufacturing Systems 2021, 58, 109–119. [Google Scholar] [CrossRef]
- Yu, K.; Wang, D.; Li, H. A prediction model for remaining useful life of turbofan engines by fusing broad learning system and temporal convolutional network. In Proceedings of the 2021 8th International Conference on Information, Cybernetics, 2021, and Computational Social Systems (ICCSS); pp. 137–142.
- Zheng, S.; Ristovski, K.; Farahat, A.; Gupta, C. Long short-term memory network for remaining useful life estimation. In Proceedings of the 2017 IEEE international conference on prognostics and health management (ICPHM); 2017; pp. 88–95. [Google Scholar]
- Zhu, J.; Jiang, Q.; Shen, Y.; Xu, F.; Zhu, Q. Res-HSA: Residual hybrid network with self-attention mechanism for RUL prediction of rotating machinery. Engineering Applications of Artificial Intelligence 2023, 124, 106491. [Google Scholar] [CrossRef]
- Hagmeyer, S.; Zeiler, P. A comparative study on methods for fusing data-driven and physics-based models for hybrid remaining useful life prediction of air filters. IEEE Access 2023. [Google Scholar] [CrossRef]
- Liao, L.; Köttig, F. Review of hybrid prognostics approaches for remaining useful life prediction of engineered systems, and an application to battery life prediction. IEEE Transactions on Reliability 2014, 63, 191–207. [Google Scholar] [CrossRef]
- Chao, M.A.; Kulkarni, C.; Goebel, K.; Fink, O. Fusing physics-based and deep learning models for prognostics. Reliability Engineering & System Safety 2022, 217, 107961. [Google Scholar]
- von Rueden, L.; Mayer, S.; Beckh, K.; Georgiev, B.; Giesselbach, S.; Heese, R.; Kirsch, B.; Pfrommer, J.; Pick, A.; Ramamurthy, R. Informed Machine Learning–A Taxonomy and Survey of Integrating Prior Knowledge into Learning Systems. IEEE Transactions on Knowledge & Data Engineering 2023, 35, 614–633. [Google Scholar]
- Saxena, A.; Goebel, K.; Simon, D.; Eklund, N. Damage propagation modeling for aircraft engine run-to-failure simulation. In Proceedings of the 2008 international conference on prognostics and health management; 2008; pp. 1–9. [Google Scholar]
- Wang, S.-C.; Wang, S.-C. Artificial neural network. Interdisciplinary computing in java programming 2003, 81–100. [Google Scholar]
- Anderson, D.; McNeill, G. Artificial neural networks technology. Kaman Sciences Corporation 1992, 258, 1–83. [Google Scholar]
- Sarle, W.S. Neural networks and statistical models. In Proceedings of the Proceedings of the 19th annual SAS users group international conference; 1994. [Google Scholar]
- Murata, N.; Yoshizawa, S.; Amari, S.-i. Network information criterion-determining the number of hidden units for an artificial neural network model. IEEE transactions on neural networks 1994, 5, 865–872. [Google Scholar] [CrossRef]
- Haykin, S. Neural networks: a comprehensive foundation; Prentice Hall PTR: 1998.
- Özdoğan-Sarıkoç, G.; Sarıkoç, M.; Celik, M.; Dadaser-Celik, F. Reservoir volume forecasting using artificial intelligence-based models: artificial neural networks, support vector regression, and long short-term memory. Journal of Hydrology 2023, 616, 128766. [Google Scholar] [CrossRef]
- Khaldi, R.; Chiheb, R.; El Afia, A. Feedforward and recurrent neural networks for time series forecasting: comparative study. In Proceedings of the Proceedings of the International Conference on Learning and Optimization Algorithms: Theory and Applications, 2018.
- Yi, Z. Convergence analysis of recurrent neural networks; Springer Science & Business Media: 2013; Volume 13.
- Haykin, S.; Principe, J. Making sense of a complex world [chaotic events modeling]. IEEE Signal Processing Magazine 1998, 15, 66–81. [Google Scholar] [CrossRef]
- Zheng, S.; Ristovski, K.; Farahat, A.; Gupta, C. Long Short-Term Memory Network for Remaining Useful Life estimation. In Proceedings of the 2017 IEEE International Conference on Prognostics and Health Management, 2017, ICPHM 2017; pp. 88–95. [Google Scholar]
- Khelif, R.; Chebel-Morello, B.; Malinowski, S.; Laajili, E.; Fnaiech, F.; Zerhouni, N. Direct Remaining Useful Life Estimation Based on Support Vector Regression. IEEE Transactions on Industrial Electronics 2017, 64, 2276–2285. [Google Scholar] [CrossRef]
- Ensarioğlu, K.; İnkaya, T.; Emel, E. Remaining Useful Life Estimation of Turbofan Engines with Deep Learning Using Change-Point Detection Based Labeling and Feature Engineering. Applied Sciences 2023, 13, 11893. [Google Scholar] [CrossRef]
- Peringal, A.; Mohiuddin, M.B.; Hassan, A. Remaining useful life prediction for aircraft engines using lstm. arXiv preprint arXiv:2401.07590, arXiv:2401.07590 2024.
- Wang, T.; Li, B.; Fei, Q.; Xu, S.; Ma, Z. Parallel processing of sensor signals using deep learning method for aero-engine remaining useful life prediction. Measurement Science and Technology 2024, 35, 096129. [Google Scholar] [CrossRef]
- Du, X.; Chen, J.; Wang, J.; Zhang, H.; Wen, J. Fusion-Based Dual-Task Architecture for Predicting the Remaining Useful Life of an Aeroengine. Journal of Aerospace Engineering 2025, 38, 04025004. [Google Scholar] [CrossRef]
- Nazaripouya, H.; Wang, B.; Wang, Y.; Chu, P.; Pota, H.; Gadh, R. Univariate time series prediction of solar power using a hybrid wavelet-ARMA-NARX prediction method. In Proceedings of the 2016 IEEE/PES transmission and distribution conference and exposition (T&D); 2016; pp. 1–5. [Google Scholar]
- Xie, H.; Tang, H.; Liao, Y.-H. Time series prediction based on NARX neural networks: An advanced approach. In Proceedings of the 2009 International conference on machine learning and cybernetics; 2009; pp. 1275–1279. [Google Scholar]
- Ma, Y.; Liu, H.; Zhu, Y.; Wang, F.; Luo, Z. The NARX model-based system identification on nonlinear, rotor-bearing systems. Applied Sciences 2017, 7, 911. [Google Scholar] [CrossRef]
- Altan, A.; Aslan, Ö.; Hacıoğlu, R. Real-time control based on NARX neural network of hexarotor UAV with load transporting system for path tracking. In Proceedings of the 2018 6th international conference on control engineering & information technology (CEIT); 2018; pp. 1–6. [Google Scholar]
- Ruslan, F.A.; Zain, Z.M.; Adnan, R. Flood water level modeling and prediction using NARX neural network: Case study at Kelang river. In Proceedings of the 2014 IEEE 10th International Colloquium on Signal Processing and its Applications; 2014; pp. 204–207. [Google Scholar]
- Boussaada, Z.; Curea, O.; Remaci, A.; Camblong, H.; Mrabet Bellaaj, N. A nonlinear autoregressive exogenous (NARX) neural network model for the prediction of the daily direct solar radiation. Energies 2018, 11, 620. [Google Scholar] [CrossRef]
- Lin, T.; Horne, B.G.; Tino, P.; Giles, C.L. Learning long-term dependencies in NARX recurrent neural networks. IEEE transactions on neural networks 1996, 7, 1329–1338. [Google Scholar]
- Siegelmann, H.T.; Horne, B.G.; Giles, C.L. Computational capabilities of recurrent NARX neural networks. IEEE Transactions on Systems, Man, and Cybernetics, Part B (Cybernetics) 1997, 27, 208–215. [Google Scholar] [CrossRef]
- Mirjalili, S. Evolutionary algorithms and neural networks. Studies in computational intelligence 2019, 780. [Google Scholar]
- Holland, J.H. Adaptation in natural and artificial systems: an introductory analysis with applications to biology, control, and artificial intelligence; MIT press: 1992.
- Srinivas, M.; Patnaik, L.M. Genetic algorithms: A survey. computer 1994, 27, 17–26. [Google Scholar] [CrossRef]
- Grossmann, I.E.; Sargent, R. Optimum design of heat exchanger networks. Computers & Chemical Engineering 1978, 2, 1–7. [Google Scholar]
- Ardalani-Farsa, M.; Zolfaghari, S. Chaotic time series prediction with residual analysis method using hybrid Elman–NARX neural networks. Neurocomputing 2010, 73, 2540–2553. [Google Scholar] [CrossRef]
- Fayaz, S.A.; Zaman, M.; Butt, M.A. A hybrid adaptive grey wolf Levenberg-Marquardt (GWLM) and nonlinear autoregressive with exogenous input (NARX) neural network model for the prediction of rainfall. International Journal of Advanced Technology and Engineering Exploration 2022, 9, 509. [Google Scholar]
- Ngia, L.S.; Sjoberg, J. Efficient training of neural nets for nonlinear adaptive filtering using a recursive Levenberg-Marquardt algorithm. IEEE Transactions on Signal Processing 2000, 48, 1915–1927. [Google Scholar] [CrossRef]
- Frederick, D.K.; DeCastro, J.A.; Litt, J.S. User's guide for the commercial modular aero-propulsion system simulation (C-MAPSS); 2007.
- Ruan, D.; Wu, Y.; Yan, J. Remaining useful life prediction for aero-engine based on lstm and cnn. In Proceedings of the 2021 33rd chinese control and decision conference (ccdc); 2021; pp. 6706–6712. [Google Scholar]
- Zhu, Y.; Liu, Z.; Luo, Z.; Du, C.; Wang, H. Aircraft engine remaining life prediction method with deep learning. In Proceedings of the 2022 International Conference on Artificial Intelligence and Computer Information Technology (AICIT); 2022; pp. 1–6. [Google Scholar]
- Han, J.; Kamber, M.; Mining, D. Concepts and techniques. Morgan Kaufmann 2006, 340, 94104–93205. [Google Scholar]
- Heimes, F.O. Recurrent neural networks for remaining useful life estimation. In Proceedings of the 2008 international conference on prognostics and health management; 2008; pp. 1–6. [Google Scholar]
- Arunan, A.; Qin, Y.; Li, X.; Yuen, C. A change point detection integrated remaining useful life estimation model under variable operating conditions. Control Engineering Practice 2024, 144, 105840. [Google Scholar] [CrossRef]
- Lim, P.; Goh, C.K.; Tan, K.C.; Dutta, P. Estimation of remaining useful life based on switching Kalman filter neural network ensemble. In Proceedings of the Annual Conference of the PHM Society; 2014. [Google Scholar]
- Li, F.; Zhang, L.; Chen, B.; Gao, D.; Cheng, Y.; Zhang, X.; Yang, Y.; Gao, K.; Huang, Z.; Peng, J. A light gradient boosting machine for remainning useful life estimation of aircraft engines. In Proceedings of the 2018 21st International Conference on Intelligent Transportation Systems (ITSC); 2018; pp. 3562–3567. [Google Scholar]
- Tukey, J. Exploratory data analysis, reading, mass. Preliminary edition. 1971. [Google Scholar]
- Fahmy, S.A.; Cheung, P.Y.; Luk, W. Novel FPGA-based implementation of median and weighted median filters for image processing. In Proceedings of the International Conference on Field Programmable Logic and Applications, 2005; 2005; pp. 142–147. [Google Scholar]
- Sun, T.; Gabbouj, M.; Neuvo, Y. Center weighted median filters: some properties and their applications in image processing. Signal processing 1994, 35, 213–229. [Google Scholar] [CrossRef]
- Zhu, R.; Wang, Y. Application of Improved Median Filter on Image Processing. J. Comput. 2012, 7, 838–841. [Google Scholar] [CrossRef]
- Pratt, W. Noise Cleaning. Digital Image Processing, Second Edition, John Wiley & Sons, Inc., New York.



















| References | Year | Framework | Data Preprocessing Steps | C-MAPSS FD001 |
Contributions/Superiorities | |
|---|---|---|---|---|---|---|
| RMSE or MSE | Score | |||||
| [35] | 2017 | LSTM | Data normalization, RUL label rectification |
16.14; | 338 | Utilizing multiple layers of LSTM cells in combination with standard front layers to reveal hidden patterns in data. |
| [5] | 2020 | CNN, LSTM | Feature selection, Data normalization, RUL label rectification |
10.41 | N/A | Modelling a model by combining 1D CNN, LSTM, and Bi-LSTM algorithms. Intuitively identify critical features affecting RUL with Shapley additive Shapley explanation (SHAP). |
| [11] | 2020 | Multi Head CNN, LSTM | Feature selection, RUL label rectification |
12.19 | 259 | Recommending an approach that combines prediction error analysis (PEA) with the multi-head CNN-LSTM to improve prediction accuracy. |
| [15] | 2018 | BiLSTM | Feature selection, Data normalization, RUL label rectification |
13.65 | 295 | Proposing BiLSTM that can learn the dependencies of sensor data in both forward and backward directions. |
| [8] | 2019 | DAG CNN+LSTM | Feature selection, Data normalization, RUL label rectification |
11.96 | 229 | Proposing a directed acyclic graph (DAG) network combining a CNN and LSTM. Using a sliding time window (TW) to extract the data so that the model inputs have an equivalent short-term time series. |
| [7] | 2019 | LSTM+CNN | Feature selection, Data normalization, RUL label rectification |
16.16 | 303 | Using the threshold of variance detection method in feature selection. Coordinating the health index (HI) and selected variables into the input. Proposing a health index-based approach using LSTM+CNN. |
| [9] | 2020 | Novel Feature-Attention-Based End-to-End, CNN | Feature selection, Data normalization, RUL label rectification |
12.42 | 225 | Extracting distinguishing features of variables with a feature-attention mechanism. Forecasting with the recommended Feature-Attention-Based End-to-End approach. |
| [13] | 2021 | LSTM, 1- FCLCNN |
Feature selection, Data normalization, RUL label rectification |
11.17 | 204 | Two models to improve prediction by splitting data after data preprocessing; modeling as LSTM and 1-FCLCNN then combining models in terms of the spatiotemporal features and becoming one-dimensional CNN input. |
| [18] | 2021 | BLS, TCN | Feature selection, Data normalization, RUL label rectification |
12.08 | 243 | Combining two models into a broader learning system (BLS) and temporal convolutional network (TCN) for prediction. |
| [10] | 2021 | Bi-LSTM | Feature selection, RUL label rectification |
13.78 | 255 | Proposing the attention mechanism to give higher weight to important features by weighting the Bi-LSTM outputs, thus increasing the accuracy of the estimation. |
| [12] | 2022 | LSTM, Probabilistic deep learning methodology | Feature selection, Data normalization, Right padding, RUL label rectification |
149.5 (MSE) | 243.8 | Combining a probabilistic model (lognormal distribution) with a recurrent neural network model. Analytical formulation to assess the system’s reliability and SRUL probability based on its structure. |
| [14] | 2016 | CNN | Data normalization, RUL label rectification |
18.44 | 1286.7 | On different time scales, the conspicuous patterns of the sensor signals are detected by the convolutional layer and the pooling layer. In this paper proposing deep learning for RUL estimation in prognostic problems, a new CNN-based architecture is proposed for estimating the RUL of the system from multivariate time series data. |
| [36] | 2017 | SVR | Feature selection, Data filtering, Extracting Trend Features |
N/A | 448.7 | Utilized in a health indicator that combines sensory data into a one-dimensional signal |
| [17] | 2021 | Classification + SVR, Gradient Boost, LSTM, CNN | Feature selection, Health stage classification |
16.89 | 732 | Predicting the classification of stages automatically at the stage level. |
| [16] | 2023 | Double deep CNN | Feature selection, Data filtering, RUL label rectification |
12.85 | 224 | The segment layer, information extraction layer, and information aggregation layer were created to learn the spatiotemporal fusion properties of the data. |
| [4] | 2023 | ARMA+GCN and GRU | Data filtering, Feature selection, Data standardization RUL label rectification |
11.60 | 191.05 | ARMAGCN and GRU-based designed approach is proposed for RUL estimation and the proposed physics-based loss function is expected to improve the accuracy of RUL estimation. |
| [20] | 2023 | CNN+GRU and self attention mechanisms | Data normalization, RUL label rectification |
11.91 | 227 | CNN and GRU as a hybrid network combined with a self-attention mechanism. |
| [37] | 2023 | 1D-CNN-LSTM hybrid neural network | Min-Max Normalization Sensor Selection Sliding Time Window RUL label rectifica-tion |
16.1 | 437 | First to combine change-point-detection-based labeling with handcrafted feature construction. Unlike most studies using a fixed RULmax, this method adapts RUL targets per engine. The 1D-CNN-LSTM architecture balances spatial and temporal learning. Achieves high accuracy without requiring deep or computationally expensive networks. |
| [38] | 2024 | LSTM- MLP | Data normalization, Feature Selection, Noise Reduction |
796.42 (MSE) | N/A | LSTM MLP: The LSTM model significantly outperforms the MLP in capturing temporal dependencies in engine degradation. LSTM maintains predictive performance across different engine units, demonstrating scalability. - The study highlights how LSTM-based RUL prediction can shift maintenance strategies from reactive to proactive, reducing downtime and costs. |
| [39] | 2024 | Multi-IFFGRU | Feature Selection, Normalization, Sliding Window Segmentation, Feature Filtering |
9.82 | 98.17 | The multi-branch structure ensures independent feature extraction for each sensor. - The Inception module enhances spatial feature extraction, addressing CNN limitations. Assigns importance weights to extracted features, improving prediction accuracy. Extensive ablation experiments confirm the necessity of each module. Despite improvements, the model maintains reasonable computational costs. |
| [40] | 2025 | Fusion-based dual-task architecture | Normalization, Feature Selection, Sliding Window Segmentation, RUL Label Reconstruction |
5.67 | 15.95 | - The integration of DM identification and RUL prediction improves accuracy. - ResNet extracts single-flight features, while LSTM captures temporal dependencies. The model refines RUL predictions using degradation information. The model maintains high accuracy across different degradation modes. |
| Proposed GABPM-NARX model | 2025 | NARX with meta-huristic support | Feature selection, Data normalization, Data filtering, Sliding Time Win-dow, RUL label rectification |
12.12 | 265 | Utilizing effective data preprocessing steps allows the prediction model to obtain more accurate predictions of RUL. Solving the non-linear mathematical model written to increase the prediction success to determine the parameters in the NARX network with the meta-heuristic method, thus modeling with the NARX in a way that increases the prediction accuracy. |
| Dataset | FD001 | FD002 | FD003 | FD004 |
|---|---|---|---|---|
| Number of engines/units | 100 | 260 | 100 | 249 |
| Number of training samples | 20631 | 53579 | 24270 | 61249 |
| Number of test samples | 100 | 259 | 100 | 248 |
| Operating conditions | 1 | 6 | 1 | 6 |
| Fault conditions | 1 | 1 | 2 | 2 |
| Sensors | Symbol | Particulars | Units |
|---|---|---|---|
| Sensor 1 | T2 | Total temperature at fan inlet | °R |
| Sensor 2 | T24 | Total temperature at LPC outlet | °R |
| Sensor 3 | T30 | Total temperature at HPC outlet | °R |
| Sensor 4 | T50 | Total temperature at LPT outlet | °R |
| Sensor 5 | P2 | Pressure at fan inlet | psia |
| Sensor 6 | P15 | Total pressure in bypass-duct | psia |
| Sensor 7 | P30 | Total pressure at HPC outlet | psia |
| Sensor 8 | Nf | Physical fan speed | rpm |
| Sensor 9 | Nc | Physical core speed | rpm |
| Sensor 10 | epr | Engine pressure ratio | … |
| Sensor 11 | Ps30 | Static pressure at HPC outlet | psia |
| Sensor 12 | Phi | Ratio of fuel flow to Ps30 | pps/psi |
| Sensor 13 | NRf | Corrected fan speed | rpm |
| Sensor 14 | NRc | Corrected core speed | rpm |
| Sensor 15 | BPR | Bypass ratio | … |
| Sensor 16 | farB | Burner fuel-air ratio | … |
| Sensor 17 | htBleed | Bleed enthalpy | … |
| Sensor 18 | Nf_dmd | Demanded fan speed | Rpm |
| Sensor 19 | PCNfR_dmd | Demanded corrected fan speed | Rpm |
| Sensor 20 | W31 | HPT coolant bleed | lbm/s |
| Sensor 21 | W32 | LPT coolant bleed | lbm/s |
| Sensors | RUL |
|---|---|
| Sensor 1 | - |
| Sensor 2 | -0.68 |
| Sensor 3 | -0.66 |
| Sensor 4 | -0.76 |
| Sensor 5 | - |
| Sensor 6 | -0.11 |
| Sensor 7 | 0.74 |
| Sense 8 | -0.63 |
| Sensor 9 | -0.47 |
| Sensor 10 | - |
| Sensor 11 | -0.78 |
| Sensor 12 | 0.75 |
| Sensor 13 | -0.63 |
| Sensor 14 | -0.37 |
| Sensor 15 | -0.72 |
| Sensor 16 | - |
| Sensor 17 | -0.68 |
| Sensor 18 | - |
| Sensor 19 | - |
| Sensor 20 | 0.71 |
| Sensor 21 | 0.71 |
| Genetic algorithm | |
|---|---|
| Decision variable |
delaySize hiddenLayerSize |
| Fitness function (minimize) | RMSE_sample_NARX_fitness_func |
| Constraints |
delaySize>=0 hiddenLayerSize>=1 |
| Population size | 5 |
| Generations | 35 |
| Elite count | 3 |
Disclaimer/Publisher’s Note: The statements, opinions and data contained in all publications are solely those of the individual author(s) and contributor(s) and not of MDPI and/or the editor(s). MDPI and/or the editor(s) disclaim responsibility for any injury to people or property resulting from any ideas, methods, instructions or products referred to in the content. |
© 2025 by the authors. Licensee MDPI, Basel, Switzerland. This article is an open access article distributed under the terms and conditions of the Creative Commons Attribution (CC BY) license (http://creativecommons.org/licenses/by/4.0/).
