Preprint
Review

This version is not peer-reviewed.

Review of Research on Ceramic Surface Defect Detection Based on Deep Learning

A peer-reviewed article of this preprint also exists.

Submitted:

17 April 2025

Posted:

22 April 2025

You are already at the latest version

Abstract
The detection of ceramic surface defects is of great significance for product quality. Traditional detection methods have limitations, while deep learning methods bring new opportunities. This article first introduces the basic steps and current situation of data preparation. Secondly, it explores the imbalanced sample problem faced in ceramic surface defect detection based on methods such as data augmentation, sample distribution optimization, network structure improvement, and loss function design. It also reviews the small sample problem in ceramic surface defect detection through methods like data augmentation, transfer learning, unsupervised learning, and network structure optimization. The methods to improve the detection accuracy of small target defects on ceramic surfaces are elaborated, including adding attention mechanisms, feature improvement, network structure optimization, etc. The improvement of the real - time performance of model defect detection is analyzed from two aspects: the improvement of lightweight models and the integration and optimization of network modules. Finally, the solutions that can be used in the implementation of ceramic surface defect detection technology are summarized, and the future research directions of ceramic surface defect detection are prospected.
Keywords: 
;  ;  ;  ;  ;  

1. Introduction

Ceramics is a solid material made from natural or synthetic inorganic non-metallic materials, usually formed through high-temperature sintering. It possesses excellent physical, chemical, and structural properties [1]. These properties enable its extensive application in fields such as construction, industry, and healthcare, with broad application prospects [2,3,4].In the production process of ceramic products, due to the shortcomings and limitations of existing technology, working conditions, and other factors, the quality of the finished products is easily affected, among which surface defects are the most intuitive manifestation of the impact on product quality. Therefore, in order to ensure the qualification rate and reliable quality, it is necessary to conduct surface defect detection on ceramic products.
Defects in ceramic products can generally be understood as areas of deficiency, imperfection, or difference compared to normal samples. Common surface defects mainly include glaze shrinkage, spots, bubbles, cracks, pinholes, and scratches, as shown in Figure 1. Surface defect detection involves inspecting the surface of a sample to identify such defects. These defects not only affect the aesthetics of ceramic products but may also impact their sealing performance and durability. Manual surface inspection methods employed by quality inspectors suffer from low efficiency, high labor intensity, low accuracy, and poor real-time performance, failing to meet the increasingly high quality standards in the industrial manufacturing process [5].
Traditional ceramic surface defect detection methods, such as threshold segmentation, edge detection, and template matching, are effective in some cases. However, they are sensitive to illumination, noise, and surface reflections, which affects detection accuracy. These methods rely on manually set rules or features, making it difficult to handle complex defects. Moreover, they lack automation and efficiency when dealing with diverse defects and are easily influenced by human intervention and subjective factors. In recent years, numerous scholars have started to use object detection methods in deep learning to detect ceramic surface defects. Deep learning methods can automatically learn and extract complex high-dimensional features through the training of large-scale datasets, effectively addressing various defect detection problems. Deep learning models have strong generalization capabilities and can efficiently and accurately identify various defects on ceramic surfaces under complex backgrounds and different illumination conditions, reducing human intervention and improving detection accuracy and robustness [6,7,8].
BIRLUTIU [9] addressed the numerous problems associated with manual inspection during ceramic visual inspection by using deep learning methods for surface defect detection, improving detection efficiency and providing a more efficient and objective solution for quality control in the porcelain industry. MARIYADI [10] used the resilient backpropagation algorithm (RProp) in an artificial neural network (ANN) with 14 input features, 27 hidden layers, and 1 output to detect ceramic tile surface defects, achieving automated detection of multiple defects on ceramic tile surfaces. This paper will utilize deep learning object detection methods and network models to conduct more accurate and efficient defect detection on ceramics based on their characteristics and defects. It will elaborate on and analyze the key issues in the ceramic surface defect detection process, namely data preparation,imbalanced sample surface defect detection method, small sample surface defect detection method, small target surface defect detection method and real-time surface defect detection method, as shown in Figure 2.

2. Data Preparation

In the task of ceramic surface defect detection, data preparation is a crucial link for improving model performance. High-quality sample preprocessing can not only enhance the accuracy of the model but also improve its robustness, enabling it to perform more stably in practical applications.
Reference [11] emphasizes the importance of data preparation, pointing out that different preprocessing steps have significant differences in their applicability to various learning algorithms. Selecting appropriate preprocessing methods according to the specific task and algorithm characteristics is the core of data preparation. Reference [12] analyzed the relationship between volatility and data characteristics through data balancing experiments and believed that volatility helps to improve prediction and understand the impact of preprocessing. Reference [13] reviewed the key steps of data preprocessing and augmentation. Preprocessing includes data cleaning, noise processing, data integration, transformation, and reduction, aiming to improve data quality and diversity. Augmentation techniques are divided into two categories: data deformation based on geometric and color transformations, and oversampling based on methods such as Mixup and SMOTE, which are used to generate diverse samples and alleviate data imbalance. Meanwhile, techniques to prevent overfitting, such as transfer learning and Dropout, are also mentioned. These methods work together in model training to improve its generalization ability. After preprocessing operations, defects can be made more prominent, facilitating better identification by the model and significantly enhancing the accuracy and robustness of the ceramic defect detection model.
Currently, open-source datasets for ceramic surface defects are scarce and lack unified standardization. Many datasets are customized for specific research or enterprises and have not formed widely recognized standards. With the increasing demand for intelligence, there is hope for the establishment of a unified and standardized open-source dataset in the field of ceramic surface defect detection.

3. Detection Methods for Imbalanced Samples in Ceramic Surface Defects

The problem of imbalanced samples can easily cause the model to be biased towards majority classes, thereby ignoring key defect classes. In response to this issue, researchers have continuously explored optimization strategies to effectively alleviate the impact of class imbalance and improve the model’s adaptability and detection ability in complex scenarios. Reference [14] introduced methods for dealing with class imbalance problems in deep learning, which can be roughly divided into three categories: preprocessing, special-purpose algorithms, and postprocessing. Preprocessing methods include random oversampling, data generation by GANs, and the combination of sampling and transfer learning. Special-purpose algorithms cover weighted cross-entropy, integrated cost matrices, and methods of learning the classifier after representation learning. Postprocessing methods mainly involve changing the threshold based on prior class probabilities. In the field of ceramic surface defect detection, researchers have combined these strategies and proposed various methods from aspects such as data augmentation, sample distribution optimization, network structure improvement, and loss function design, significantly enhancing the model’s ability to identify minority defect classes and its overall detection performance.
HUANG [15] proposed a K-means clustering balance strategy for the problem of inter-class and intra-class imbalance in ceramic substrate defect detection datasets, as shown in Figure 3. This strategy first uses the K-means clustering algorithm for unsupervised clustering of samples, calculates the mean value of each class based on the clustering results, and sets a balance target value. Then, it calculates the difference between each subclass and the balance target value. During the training process, the speed of sample increase or decrease in each training round is controlled by hyperparameters, thereby performing oversampling on minority classes or undersampling on majority classes to gradually balance the model during training. WU [16] addressed the problem of imbalanced sample identification in daily-use ceramic cup surface defect detection by using data augmentation methods such as flipping, clockwise rotation, saturation change, random cropping, and adding noise to expand the dataset information, increase the number of different types of samples, enable the model to learn more feature information, and improve the identification ability of minority class samples.
In addition, researchers have proposed a variety of effective methods from the perspectives of network structure improvement and loss function optimization. CARVALHO [17] addressed the imbalanced sample problem in ceramic tableware detection by combining similar defects into broader categories to reduce the number of classes and using a weighted loss function to assign different weights to different classes, alleviating the class imbalance problem to a certain extent and improving the classification model’s ability to identify minority defect classes. HANG [18] used an improved focal loss to calculate the heatmap loss during RPN training for the sample imbalance problem in sanitary ceramic surface defect detection. By setting balance factors, the losses of difficult and easy samples as well as positive and negative samples were better balanced, enabling the network to pay more attention to difficult samples and positive samples. YE [19] proposed a channel and spatial joint attention method (CSAM) for the problem of texture background interference in complex texture tile defect detection. CSAM uses a local convolution with a kernel size of 3 to model the local channel dependencies, solving the interference of the texture background on defect detection to a certain extent, enabling the model to better focus on defect features, and indirectly facilitating the detection of different types of defects. To a certain extent, the problem of differences in the detection performance of some defect types caused by sample imbalance was solved. CAO [20] designed a network loss function composed of bounding box regression loss, confidence loss, and classification loss for the imbalanced sample problem in tile surface defect detection. The bounding box regression loss adds a modulation term obtained by calculating the Wasserstein distance of the Gaussian model between the predicted box and the true box based on the CIoU loss function. The confidence loss and classification loss use the binary cross-entropy loss function, balancing the score differences of targets of different scales and classes and enabling the model to treat different types of defect samples more equally during the learning process.
In summary, through data augmentation, sample distribution optimization, network structure improvement, and loss function design, the problem of sample imbalance in ceramic defect detection has been effectively alleviated, and the detection accuracy and generalization ability of the model have been improved. However, these methods still need to be further optimized to ensure that the model maintains stable performance in extremely imbalanced environments.

4. Detection Methods for Small Samples in Ceramic Surface Defects

In the field of ceramic surface defect detection, due to the difficulty of data acquisition during the industrial production process, the problem of small samples restricting the model’s ability to learn complex features often occurs. It is often difficult to obtain a large number of labeled defect samples in practical applications, which poses a great challenge to traditional detection methods. However, deep learning models can effectively learn and train with limited samples through techniques such as data augmentation and transfer learning, achieving accurate detection of ceramic surface defects. Reference [21] proposed a series of solutions for the problem of data scarcity in deep learning, including data augmentation, generative models, transfer learning, semi-supervised learning, and data simulation techniques. These methods reduce the dependence on a large number of labeled data and improve the detection accuracy and generalization ability.

4.1. Data Augmentation Methods

Currently, researchers have proposed a variety of data augmentation methods, from traditional data augmentation techniques to the generation of synthetic samples by generative adversarial networks (GANs), and then to hybrid strategies combined with transfer learning. These methods have significantly improved the richness of the dataset and the generalization ability of the model. They have effectively alleviated the small sample problem, providing more reliable data support and model performance guarantee for ceramic defect detection.
CUMBAJIN [22] addressed the problem of insufficient samples during ceramic part manufacturing by using data augmentation techniques such as rotation and flipping to expand the dataset. At the same time, through transfer learning, they initialized the network with the weights of a model pre-trained on other large-scale data and then fine-tuned it, enabling the model to converge quickly on limited ceramic part defect samples and achieve good performance, reducing the dependence on a large number of samples. NIU [23] addressed the problem of insufficient samples in sanitary ceramic defect detection by using four offline data augmentation methods: image generation, image mosaicking, image fusion, and image rotation mosaicking to increase the number of training samples, alleviating the small sample problem to a certain extent from the data level. WANG [24], when facing the detection of tile surface defects, expanded the capacity of the training dataset through operations such as translation, scaling, and rotation in response to the limited capacity of the original dataset and the possible overfitting problem. At the same time, to eliminate the impact of background defects on the experimental results, they performed an opening operation on the image, first eroding to remove noise and then dilating to remove background plate defects. By comparing the processing of images with different-sized convolutional kernels, they found that an 80×80 convolutional kernel had a better processing effect, thereby improving the model’s generalization ability and better detecting tile defects. After processing, 7200 images were obtained. WANG [25], when facing the detection of ceramic ring defects, expanded the ceramic ring defect dataset from 780 to 1560 through dataset expansion methods such as scaling and translation, increasing the number of samples to a certain extent, alleviating the small sample problem, and improving the adverse impact of small samples on model training to a certain extent. TANG [26] addressed the small sample problem in ceramic filter surface defect detection by using the pix2pixHD generative adversarial network model to expand the ceramic filter surface defect samples. By drawing “fake” defect labels on normal samples and using the generative adversarial network to generate samples similar to real defects, as shown in Figure 4, the problem of insufficient defect sample numbers was solved, providing sufficient sample data for the training of deep learning models.

4.2. Methods Based on Transfer Learning, Unsupervised Learning, and Network Structure Optimization

Transfer learning, unsupervised learning, and network structure optimization techniques are also effective means to alleviate the small sample problem. By using models pre-trained on large-scale datasets or adopting unsupervised learning methods, better fitting and generalization abilities can be obtained with limited samples. At the same time, optimizing the network structure can improve the stability of training and the accuracy of detection.
ZHANG [27] addressed the small sample problem of ceramic surface defects by using the method of a pre-trained model, using the weights trained on the COCO dataset as the initial parameters, alleviating the impact of small sample data on model training and improving the model’s generalization ability. JIA [28], in the defect detection of the ceramic additive manufacturing process with a small-scale dataset, designed a dual-branch structure, separating the serial branch feature extraction network from the parallel branch attention weight calculation network, enabling the model to focus more precisely on specific regions of the feature map, reducing the impact of outliers on the training results, and improving the stability of the model’s training on small sample datasets. LI [29], for the small sample problem of texture tile defect detection, based on the idea of transfer learning, initialized the corresponding weights of the improved model with the shallow Backbone weights of the original YOLOv3 model pre-trained on the COCO dataset. They set up two groups of experiments for comparison, one with randomly initialized weights and the other with pre-trained weights. The results showed that importing pre-trained weights accelerated the model convergence and improved the network’s fitting ability for small sample datasets. LI [30], for the problem of insufficient tile surface defect samples, adopted an unsupervised learning method based on convolutional autoencoders, only requiring a large number of unlabeled normal tile samples for training, avoiding the dependence on a large number of manually labeled defect samples and alleviating the small sample problem to a certain extent.
By applying a variety of data augmentation techniques, the small sample problem in ceramic surface defect detection has been effectively alleviated, and the robustness of the model has been improved. However, data augmentation and generative models still face challenges such as insufficient sample quality and diversity, which affect detection performance. Transfer learning, unsupervised learning, and network structure optimization techniques provide effective paths to solve the small sample problem, but the limitations of relying on pre-trained datasets and the insufficient effectiveness of unsupervised learning in complex scenarios still need to be overcome. Focusing on improving the diversity and authenticity of generated samples and optimizing the application of unsupervised learning and transfer learning can further enhance the model’s performance and adaptability.

5. Detection Methods for Small Samples in Ceramic Surface Defects

Traditional detection methods struggle to handle complex issues such as weak features of small targets and vulnerability to background interference, resulting in detection accuracy that fails to meet high - standard requirements. In recent years, intelligent detection technologies based on deep learning have witnessed rapid development. Through innovations in network structures, feature processing, attention mechanisms, as well as loss functions and training strategies, the detection performance has been significantly enhanced. Meanwhile, the comprehensive application of these technological innovations provides an efficient solution for detecting surface defects in ceramic - like products, promotes the in - depth development of intelligent detection technologies, and injects new impetus into improving industrial production efficiency and product quality.

5.1. Network Structure Optimization

To address the challenging problem of detecting small - target defects on the surfaces of ceramic - like products, different researchers have optimized the network structure. This includes methods such as enhancing feature extraction capabilities, improving activation functions, and optimizing anchor box designs, which have alleviated the difficulties in detecting small - target defects on ceramic surfaces.
Li [29] added a convolutional auto - encoder composed of feature encoding and decoding modules to the front - end of the Darknet - 53 in the YOLOv3 network. Additionally, they optimized the anchor boxes by using the K - means clustering algorithm to classify the width and height of the defects. This improvement increased the model’s average accuracy by 5%, enabling it to more effectively detect tiny defects such as holes and scratches on textured tiles. Teng [32] increased the number of layers in the backbone network, the number and scale of feature maps based on the YOLOv3 network. They also filled the up - sampling of the feature maps, increased the prior boxes of the sanitary ceramic defect dataset from 9 to 5, and changed the Leaky ReLU activation function to the PReLU activation function, improving the detection ability for small - target defects on the surfaces of sanitary ceramics.
Chen [33] added SK modules after the three effective feature layers from the Backbone to the Neck in the YOLOv5 target - detection network. These modules are used to dynamically select features with different receptive fields, enabling the model to better adapt to and detect small - target defects. Lei [34] replaced the spatial pyramid pooling module in the original network with a dilated spatial convolution pooling pyramid module in the backbone network of YOLOv5 and added an ASFF mechanism after the Neck network, improving the detection ability for small - target defects on the surfaces of flat ceramic membranes. Ding [35] introduced a small - target detection layer after the CoordAtt and CSP2_1 modules based on the YOLOv5 network. They increased the 160×160 feature map, as well as the number of image cells and anchors, enhancing the detection ability for defects such as cracks and dirt spots on the surfaces of ceramic double - layer cups. Zhang [27] added a small - target detection layer to the YOLOv5 network and removed the large - target detection layer in the original network structure. Cao [20] introduced the CARAFE module into the backbone network of the YOLOv5l model to address the problem of insufficient small - target detection accuracy in tile surface defect detection. The CARAFE module compresses the channels of the feature map to focus on useful information and improve computational efficiency. Then, it enters the encoding module to construct a recombination kernel operator. Through pixel - shuffling operations, a high - resolution feature map is obtained. Finally, the softmax activation function is applied to normalize and activate the recombination kernel weights, and a high - resolution feature map is generated by weighted summation, thereby enhancing the detection accuracy of small - target defects. Pan [36] obtained the position and size information of objects from the dataset, determined the optimal anchor box size and number using the K - means clustering algorithm, optimized the anchor boxes with a genetic algorithm, and applied the optimized anchor boxes to the training and inference of YOLOv5, improving the problem of difficult detection of small defects in the detection of ceramic disc surface defects.
Wu [16] added deformable convolutions to the backbone part of YOLOv8 to address the problem of insufficient small - target detection accuracy in the detection of daily - use ceramic cup surface defects. They replaced the SPPF module with the RFB module to fuse multi - scale context information and proposed the DWC2f module based on depth - separable convolutions and BottleNeck to replace the C2f module in the original network. As a result, the detection accuracy increased from 77.3% to 85.1%, improving the detection accuracy for small - target defects and the detection accuracy of daily - use ceramic cup surface defects. Jia [28] utilized the differential Siamese network with differential information and multi - prediction head design. The structure of the Siamese network is shown in Figure 5, which effectively improved the detection accuracy of small - target defects such as shortages and collapses during the re - coating process of ceramic additive manufacturing.

5.2. Feature Processing Improvement

Improvements in feature processing, such as up - sampling, feature fusion, and the design of multi - scale detection heads, can enhance the feature expression ability and provide a more efficient solution for the precise positioning and identification of small - target defects.
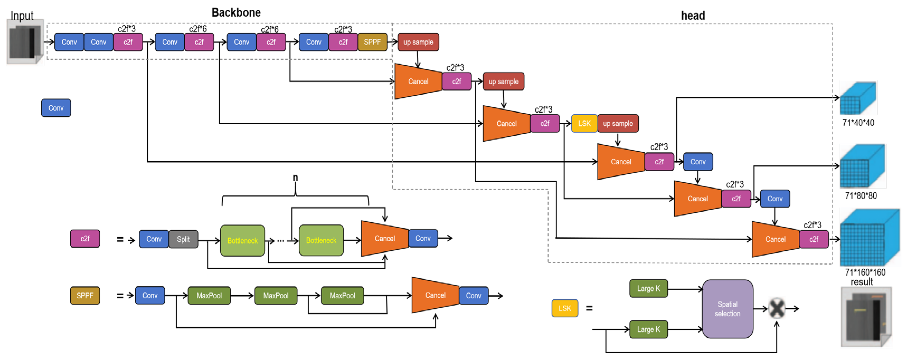
Reference [37] fused the features extracted from the Conv3_3, Conv4_3, and Conv5_3 convolutional layers in the VGG - 16 network. The Conv3_3 feature map was down - sampled by max - pooling, and the Conv5_3 feature map was up - sampled. After making the sizes of the former two consistent with that of Conv4_3, they were added together. The fused feature map had visible object contours and rich information, enhancing the detection ability for small targets. Based on the YOLOv5 network structure, Ding [35] added an up - sampling layer in the Neck part of the model and performed feature - layer fusion with the CSP1_1 module of the backbone network, integrating high - level semantic information and low - level detail features and enhancing the model’s feature expression ability for small targets on the ceramic surface. Wang [25] replaced the nearest - neighbor up - sampling operator with the CARAFE operator to increase the receptive field and added a new feature - fusion layer. This layer was output after 4 - times down - sampling by the Backbone network and then fused with the 8 - times down - sampled feature map, finally generating a 160×160 - pixel feature map, which improved the model’s detection ability for small - target defects in ceramic rings. Zhu [38] introduced the LSKNet module (Large Selection Kernel Network) into the YOLOv8 network model, as shown in Figure 6. It used deep convolutional kernels and a spatial selection mechanism to dynamically adjust weights and receptive fields, enhancing the model’s feature extraction ability for multi - scale targets. In the detection head, they removed the large - scale detection head and added a small - scale detection head, enhancing the network model’s ability to identify tiny defects on the tile surface. Ye [19] proposed a selective feature - fusion method based on the PVTv2 network in the Transformer. Using the shallow - layer feature map and the deepest - layer feature map of the backbone network as inputs, through a series of operations such as convolution, sampling, and pooling, shallow - layer spatial features and deep - layer semantic features were obtained. Then, the initial fusion features and weights were calculated, and finally, the fused feature map was obtained, effectively improving the detection performance of small - sized defect targets and significantly enhancing the detection performance for small - sized defect targets such as white dots and dark patches.
Han [40] enhanced the detection accuracy of small targets in the ResNeXt - SSD network through the feature - fusion module and the utilization of shallow - layer features, improving the detection effect for small - target defects such as pores and karst caves. Chen [41] proposed the Inception - SSD network model based on the SSD network model. The feature - extraction process of the Inception network is shown in Figure 7. It used a multi - branch parallel feature - extraction method with different - sized convolutional kernels, and the Inception structure that fuses all features replaced the four convolutional layers of VGG - 16 in the SSD network for feature extraction, enabling the model to extract more feature information. Compared with the SSD network model, the Inception - SSD network model increased the mean average precision (mAP) for the detection of small - target defects such as cracks and protrusions by 13.83% and 15.22% respectively, effectively enhancing the detection accuracy of small defects on the ceramic surface.
Wang [24] also improved the Faster R - CNN network by introducing the Adaptive Spatial Feature Fusion (ASFF) algorithm. This algorithm added weight coefficients to multiple different feature maps as inputs, achieving effective fusion of different detection results. It retained the semantic information of high - level features and took into account the detail information of low - level features, enabling more precise detection of tile defects. Man [42] improved the Faster R - CNN network by using the ResNet - 50 residual network and the Feature Pyramid Network (FPN). This enhanced the feature - extraction and detection ability for small - area defects such as pinholes in metallized ceramic rings, significantly improving the detection accuracy and positioning accuracy. Compared with the original VGG - 16 structure, the mAP increased by 17.5%.
Li [30] proposed a lightweight convolutional auto - encoding image reconstruction network LR - CAE. They fused the corresponding convolutional - layer feature maps and de - convolutional - layer feature maps, integrating high - level semantic information and low - level texture information, improving the reconstruction ability of the traditional convolutional auto - encoding structure (Convolutional Attention Encoder, CAE) for high - resolution content. This enabled the network to better reconstruct image details and was helpful for more accurate detection of tile surface defects. Jia [28] effectively improved the detection accuracy of surface defects such as bubbles, depressions, and scratches during the ceramic additive manufacturing process through multi - image fusion and multi - scale feature - fusion methods. Hang [18] constructed a five - layer feature pyramid based on the MobileNetV3 backbone network, enabling the network to detect targets on feature maps of different scales and having a certain adaptability to the detection of small - target defects on the surfaces of sanitary ceramics.

5.3. Attention Mechanism Improvement

The application of attention mechanisms in the field of small - target detection has always been a research hotspot. Reference [43] systematically reviewed the development of attention mechanisms and affirmed their role in enhancing the model’s attention to important information and suppressing irrelevant or redundant features. In the field of ceramic surface defect detection, optimizing the attention - mechanism modules of deep - learning models from multiple perspectives can improve the defect - detection performance and enhance the recognition ability of small - target defects on ceramic surfaces.
Based on the YOLOv5 network, both Ding [35] and Zhang [27] introduced the CA attention mechanism after the Concat operation of the 3rd up - sampled feature and the CSP1_1 feature, better meeting the requirements of ceramic quality inspection. Chen [33] introduced the Efficient Channel Attention (ECA) in the three branches of the detection part (Detect), making the features extracted by the model more precise and the detection of small defects more accurate. Lei [34] added the Coordinate Attention (CA) mechanism to the backbone network, more accurately detecting the small defects of flat ceramic membranes. Tang [26] introduced the CBAM attention mechanism into the backbone network of the YOLOv5 model, to a certain extent solving the problem of high false - detection rates caused by small defects on the surfaces of ceramic filters. Guan [44] introduced the CBAM attention - mechanism module after the first convolutional layer of the Backbone network, solving the problem of small defect sizes in ceramic rings. Wang [25] introduced the CBAM attention - mechanism module after the last C3 layer of the Backbone network, improving the quality - inspection efficiency and accuracy during the production of ceramic rings. Pan [45] introduced the Global Attention Mechanism (GAM) into the backbone network and neck of YOLOv5 to enhance feature extraction, enabling the model to pay more attention to important features and improving the problems of false detection of small shadows and missed detection of obvious defects. Pan [36] added the ECA attention - mechanism module to the feature - extraction module of the YOLOv5s network structure, better detecting the small defects on the surfaces of ceramic discs.
Based on the Transformer network, An [46] proposed inserting a CBAM attention - mechanism module (Convolutional Block Attention Module) composed of a Channel Attention Module (CAM) and a Spatial Attention Module (SAM) at the front - end of the network. They also improved the self - attention module to an L2 multi - head self - attention module, which is of great significance for improving the accuracy of quality inspection of ceramic bearing products.
Wang [24] proposed adding a convolutional block attention hybrid module (CBAMM) composed of a channel attention module, a spatial attention module, and a class attention module (Class Attention, CA) connected in parallel to the Faster R - CNN network. This made the network pay more attention to the content, position, and class information of the target object, improving the detection accuracy. Tang [39] selected a convolutional neural network based on ResNet34 and inserted ECA attention modules at different stages of ResNet34 and between residual modules. That is, attention - mechanism modules were added between the two convolutional layers of the Basicblock residual module and between different stages, enabling the model to better adapt to the detection task of ceramic hole - filling defects. Chen [47] added an ECA attention - mechanism module after each effective feature layer in the improved network model, as shown in Figure 8. By calculating the adaptive convolutional - kernel size of each channel, performing a 1 - D convolutional operation on each channel to obtain weights, and multiplying the weights by the original input feature layer, the convolutional neural network was enabled to actively focus on the feature points with important information, effectively improving the model’s detection accuracy for small targets.

5.4. Loss Function and Training Strategy Optimization

To improve the detection accuracy of small - target defects on the surfaces of ceramic - like products, scholars have also conducted numerous studies on loss functions, activation functions, and training strategies. These improvement methods focus on enhancing the model’s ability to pay attention to tiny targets and effectively improve the detection accuracy and robustness.
Li [29] used a structural similarity measurement function to construct a new loss to replace the mean - square error loss during the training of the CAE module in the YOLOv3 network. This new loss comprehensively considered image brightness, contrast, and structural similarity, and could effectively detect holes and scratches on textured tiles. Pan [45] improved the bounding - box regression loss function with α - IoU in YOLOv5, making the model pay more attention to small targets during training. An [46] proposed a two - stage training strategy based on the Transformer, improving the image super - resolution reconstruction accuracy and enhancing the defect - detection accuracy.
Wu [16] calculated the classification loss using VFL Loss and calculated the bounding - box regression loss by combining CIoU Loss and DFL Loss. By adjusting the three weight parameters λ₁, λ₂, and λ₃ to balance the losses, the detection accuracy was finally increased from 77.3% to 85.1%, improving the detection accuracy for small targets. Zhu [38] replaced the original IoU loss function with the DIoU loss function, which considered the normalized distance between the centers of the predicted box and the target box, enhancing the ability to identify tiny defects on the tile surface. Li [30] used the ReLU activation function in each network layer and adopted BN (Batch Normalization) and Dropout techniques to prevent overfitting. To avoid the model overfitting to the defect area, they proposed first using the structural similarity criterion loss for initial training, then using the mean - square error loss to train the network, and using the structural similarity criterion loss as the iteration termination condition in subsequent training. This improvement method had a good detection effect on small defects such as holes and scratches on tiles, with a significant improvement compared to classical models. Jia [28] optimized the loss function by combining target - scale information, including using focal loss and smooth L1 loss, effectively improving the detection accuracy of small targets. Cumbajin [22] evaluated three network architectures, AlexNet, VGG, and ResNet, and three training techniques, Train from Scratch (TFS), Transfer Learning (TL), and Transfer Learning with Fine - Tuning (FT), using a CNN convolutional neural network to address the problem of insufficient detection accuracy of small - target defects during the manufacturing process of ceramic parts. They determined that the combination of ResNet and FT training could improve the detection accuracy of small targets.
For the detection of small - target defects in ceramic - like products, researchers have significantly enhanced the detection accuracy and model adaptability by introducing multiple attention mechanisms, feature fusion, multi - scale receptive fields, and feature pyramid networks. Notably, remarkable progress has been made in the identification of small - target defects. However, existing research still has drawbacks such as high computational complexity, difficult deployment, and some methods lack extensive verification and universality. To further improve the detection accuracy, it is advisable to consider adopting newer network architectures like YOLOv8 and explore lightweight designs and cross - scene applicability. In addition, the optimization of loss functions and training strategies has also demonstrated excellent performance in enhancing robustness. Nevertheless, issues such as long training times and high computational resource consumption still need to be addressed, and the generalization ability of different datasets requires further verification.

6. Real-Time Detection Methods for Ceramic Surface Defects

In the high - speed production environment of ceramic products, real - time monitoring and rapid feedback are crucial for ensuring product quality and production efficiency. Through algorithm optimization and hardware acceleration, deep - learning models can achieve high - speed detection of ceramic surface defects, significantly shortening the detection time and ensuring that products are accurately detected in a timely manner. This not only helps enterprises handle defective products promptly and prevent defective products from entering the market but also improves the overall efficiency and flexibility of the production line. Therefore, enhancing real - time performance is of great significance for guaranteeing quality, improving production efficiency, and promoting intelligent manufacturing.

6.1. Lightweight Model Improvement

To improve the detection speed, researchers have significantly reduced the computational load and the number of parameters of the model by introducing lightweight architectures and replacing complex modules, thereby enhancing the detection efficiency. Reference [48] introduced various convolution methods of lightweight convolutional neural networks, multiple lightweight network models, and optimization methods, providing ideas for scholars to improve the real - time performance of ceramic surface defect detection.
Chen [47] replaced the VGG network in the SSD model with the lightweight MobileNet network for backbone feature extraction to address the problem of slow running speed when the SSD model detects defects on ceramic curved surfaces. Six effective feature layers were extracted, thus improving the real - time performance of the model. Han [40] selected the lightweight ResNeXt network to replace the VGG - 16 network in the traditional SSD algorithm as the feature - extraction network to solve the real - time performance problem of ceramic surface defect detection, improving the detection speed of ceramic surface defects. Chen [41] replaced the traditional convolution in the additional feature - extraction layer with depth - separable convolution based on the SSD network model to address the problem of insufficient real - time performance in the anti - interference detection research of 3D - printed ceramic surface defects. This reduced the computational load and the number of parameters of the network and improved the speed. Hang [18] selected the lightweight backbone network MobileNetV3_Large to address the real - time performance problem in the detection of sanitary ceramic surface defects. Through depth - separable convolution, the number of network parameters was effectively reduced, and a lightweight detection head structure with a channel attention module was designed, as shown in Figure 9. This significantly improved the network’s detection speed and met the real - time performance requirements.

6.2. Network Module Integration and Optimization

The integration and optimization of network modules are important means to improve the defect - detection performance. By integrating advanced modules or making targeted improvements to existing networks, it is possible to significantly enhance the real - time performance while improving the detection accuracy. Researchers have optimized feature extraction, classifier design, and the overall model architecture for different scenarios and targets, solving the problem of insufficient real - time performance in ceramic defect detection and providing efficient and reliable solutions for industrial applications.
Wang [49] processed the problem of weak real - time performance in the detection of ceramic - clad copper board defects based on the Faster R - CNN network. By comparing the feature - extraction networks of VGG, ResNet - v1, ResNet - v2, and Inception - ResNet - v2, they selected the ResNet - v1 network. In addition, they optimized the region proposal network, adjusted the anchor box parameters to 4 groups using the K - means clustering algorithm, and then the RPN generated anchor boxes on each pixel of the feature map, obtained regression parameters and target scores through convolution, and generated candidate regions after correction, cropping, and non - maximum suppression, improving the detection speed to a certain extent.
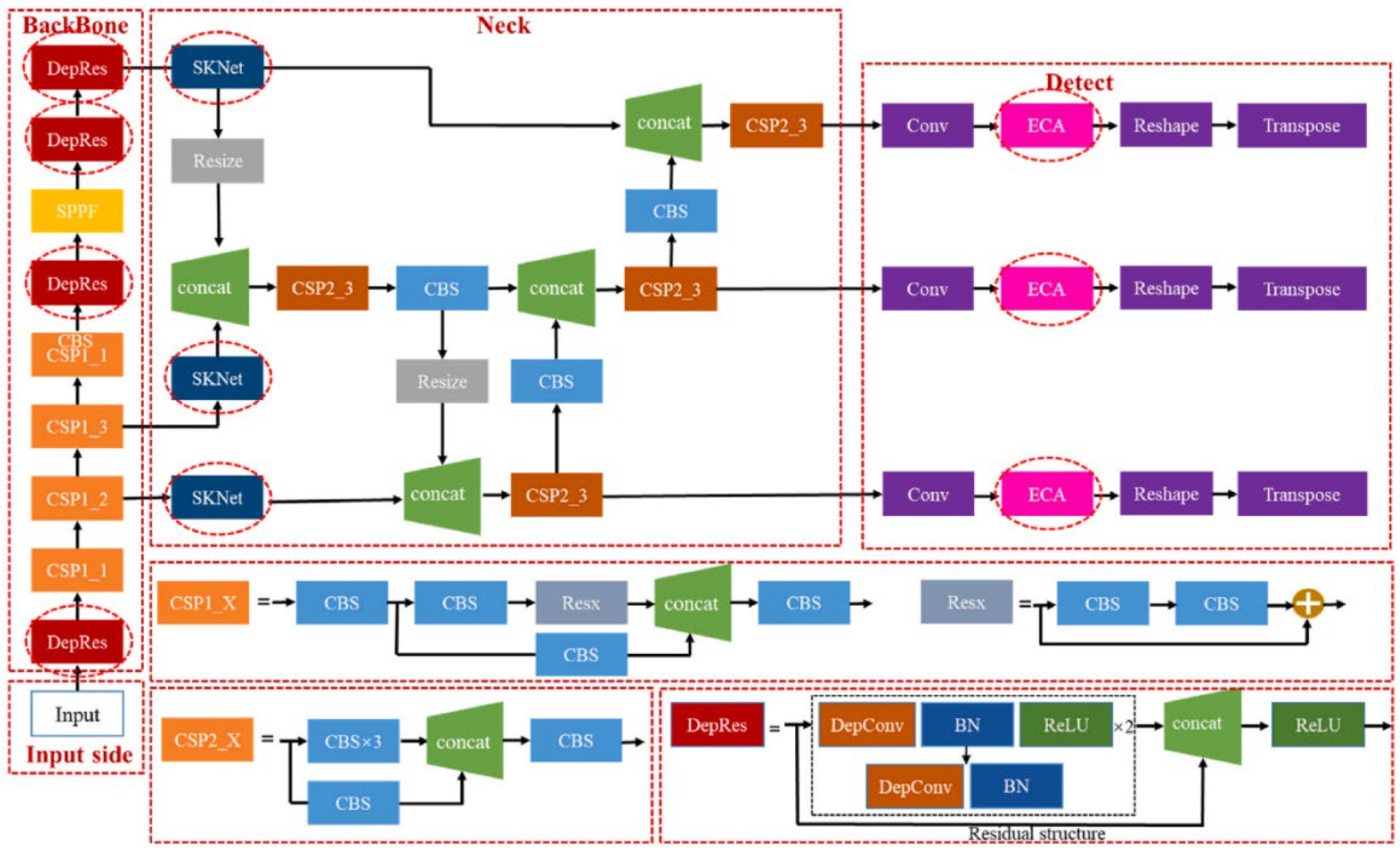
Wang [50] modified the YOLOv5 classifier in response to the low real - time performance in the tile defect detection scenario. They changed the output dimension from 255 to 30, reducing the number of network parameters of the model and the computational load, and improving the efficiency of defect detection during the tile production process. Chen [33] replaced the “CBS” structure in the Backbone part of the YOLOv5 network with the DepRes module composed of depth - separable convolution and a residual network to address the problem of insufficient real - time performance in the multi - scale surface defect detection of 3D - printed ceramic parts. The model structure is shown in Figure 10, improving the real - time performance of the model. Pan [36] optimized the network structure by introducing the ECA attention - mechanism module based on the YOLOv5s network to address the real - time detection problem in the detection of ceramic disc surface defects. They reduced the number of model layers, the size of the weight model, and the number of network parameters, accelerating the detection speed of the model to a certain extent and alleviating the pressure of real - time detection.
Ma [51] optimized the grayscale image conversion algorithm to improve the image pre - processing speed for the real - time defect detection of advanced ceramic parts, adopted frame - skipping tracking detection to reduce the computational load, and combined it with the YOLOv3 algorithm improved by SKNet. They achieved real - time detection while ensuring the detection accuracy. Yang [52] introduced the Inception structure and depth - separable convolution to construct the YOLOv3 - DS to address the problem of low real - time performance in the detection of ceramic medicine bottle defects. While improving the detection accuracy, its frames per second (FPS) increased to 37.4, meeting the real - time performance requirements of enterprises for the detection of ceramic medicine bottle defects and effectively solving the real - time problem of ceramic medicine bottle defect detection. Huang [53] proposed integrating the classification model and the YOLOv3 target - detection model to form a two - stage detection model to address the problem of insufficient real - time performance in the ceramic substrate defect - detection system. This integration reduced the number of images to be processed by YOLOv3 and thus the number of times YOLOv3 needed to perform target detection, improving the detection speed.
The improvement of lightweight models and the integration and optimization of network modules have improved the speed and real - time performance in the detection of ceramic surface defects, reduced the consumption of computational resources, and enhanced the adaptability and stability of detection. However, when facing complex defects, the model has detection errors, especially in cases of data imbalance or high noise. It is necessary to improve the accuracy in complex environments through methods such as model fusion and optimization of lightweight algorithms, further reduce the computational complexity, and improve the detection efficiency.
The main problems and corresponding strategies in ceramic surface defect detection are shown in Table 1.

7. Conclusion

In the field of ceramic surface defect detection, the application of deep learning technology has brought significant progress and changes, and a series of achievements have been made.
In the data preparation stage, the performance of the model has been effectively improved through preprocessing methods such as image size standardization, normalization, denoising, and data augmentation, laying a foundation for subsequent detection. At the same time, it is extremely crucial and urgent to construct a unified and standardized open - source dataset. Regarding the imbalanced sample problem in ceramic surface defect detection, strategies such as data augmentation, sample distribution optimization, network structure improvement, and loss function design have alleviated the imbalanced sample problem and improved the detection accuracy and generalization ability. For the small - sample problem in ceramic surface defect detection, data augmentation methods have expanded the samples, and methods based on transfer learning, unsupervised learning, and network structure optimization have also alleviated the small - sample dilemma to a certain extent. However, challenges still remain, such as the quality and diversity of samples, dependence on pre - training, and the need to enhance stability in extremely imbalanced environments. In the future, efforts should be made to develop more advanced and diverse data generation technologies and conduct in - depth research on model architectures and algorithms that can remain efficient and stable under extremely imbalanced sample conditions. For the detection of small - target defects on ceramic surfaces, the improvement of attention mechanisms has significantly enhanced the ability to focus on and identify small - target defects, the improvement of feature processing has strengthened feature expression, the optimization of network structures has reduced the detection difficulty, and the optimization of loss functions and training strategies has improved the detection accuracy and model adaptability. However, existing methods have shortcomings such as high computational complexity, difficult deployment, and lack of universality. Future research can explore more novel network architectures and optimization strategies. In the real - time detection of ceramic surface defects, the improvement of lightweight models has greatly reduced the computational load and the number of parameters, and the integration and optimization of network modules have effectively solved the problem of insufficient real - time performance in different scenarios. However, there are still detection errors in the presence of complex defects and adverse data environments. In the future, efforts should be focused on model fusion and the optimization of lightweight algorithms.
Looking ahead, research on ceramic surface defect detection based on deep learning should focus on the following directions: First, deeply explore resampling and synthetic data generation methods, optimize the strategies for handling imbalanced samples, and ensure the stable operation of the model under extreme conditions. Second, develop efficient data augmentation technologies and explore semi - supervised and self - supervised learning methods to better address the small - sample problem. Third, study more advanced network structures and optimization algorithms to improve detection speed and accuracy and enhance adaptability to complex scenarios. Fourth, strengthen interdisciplinary research, integrate materials science and manufacturing process knowledge, further improve the performance and practicality of detection technologies, and promote the intelligent and high - quality development of the ceramic industry.

Author Contributions

Conceptualization, Y.W. and L.Z.; methodology, Y.W. and L.Z.; software, X.Z.; validation, Y.W, L.Z. and X.Z.; investigation, B.T.; resources, Y.W.; data curation, L.Z. and X.Z.;writing—original draft preparation, B.T.; writing—review and editing, B.T. and W.Y.; supervision,Y.W. and L.Z.; project administration, X.Z.; funding acquisition, Y.W. and L.Z. All authors have read and agreed to the published version of the manuscript.

Funding

This research received no external funding .

Acknowledgments

We would like to thank the above funders for their support.

Conflicts of Interest

The authors declare no conflicts of interest.

References

  1. Boch, P.; Ni, J. C. Ceramic materials: Processes, properties, and applications. John Wiley & Sons.2010.
  2. Chen, Z.; Li, Z.; Li, J.; Liu, C.; Lao, C.; Fu, Y.; He, Y. 3D printing of ceramics: A review. Journal of the European Ceramic Society, 2019, 39(4): 661-687.
  3. Otitoju, T. A.; Okoye, P. U.; Chen, G.; Li, Y.; Okoye, M. O.; Li, S. Advanced ceramic components: Materials, fabrication, and applications. Journal of industrial and engineering chemistry, 2020, 85: 34-65.
  4. Singer, F. Industrial ceramics. Springer, 2013.
  5. Zheng, X.; Zheng, S.; Kong, Y.; Chen, J. Recent advances in surface defect inspection of industrial products using deep learning techniques. The International Journal of Advanced Manufacturing Technology, 2021, 113: 35-58. [CrossRef]
  6. Zhao, Z. Q.; Zheng, P.; Xu, S. T.; Wu, X. Object detection with deep learning: A review. IEEE transactions on neural networks and learning systems, 2019, 30(11): 3212-3232.
  7. Saberironaghi, A.; Ren, J.; El-Gindy, M. Defect detection methods for industrial products using deep learning techniques: A review. Algorithms, 2023, 16(2): 95. [CrossRef]
  8. Yang, Z.; Zhang, M. X.; Chen, Y. S.; Ping, E. X.; Fang, Y.; Lv, Y. L.; Gao, Y. Review of surface defect detection methods based on machine vision. Modern Manufacturing Engineering, 2023,(04):143-156.
  9. Birlutiu, A.; Burlacu, A.; Kadar, M.; Onita, D. Defect detection in porcelain industry based on deep learning techniques. 2017 19th International Symposium on Symbolic and Numeric Algorithms for Scientific Computing (SYNASC). IEEE, 2017: 263-270.
  10. Mariyadi, B.; Fitriyani, N.; Sahroni, T. R. 2D detection model of defect on the surface of ceramic tile by an artificial neural network. Journal of Physics: Conference Series. IOP Publishing, 2021, 1764(1): 012176.
  11. Alexandropoulos, S. A. N.; Kotsiantis, S. B.; Vrahatis, M. N. Data preprocessing in predictive data mining. The Knowledge Engineering Review, 2019, 34: e1.
  12. Zelaya, C. V. G. Towards explaining the effects of data preprocessing on machine learning. 2019 IEEE 35th international conference on data engineering (ICDE). IEEE, 2019: 2086-2090.
  13. Maharana, K.; Mondal, S.; Nemade, B. A review: Data pre-processing and data augmentation techniques. Global Transitions Proceedings, 2022, 3(1): 91-99. [CrossRef]
  14. Ghosh, K.; Bellinger, C.; Corizzo, R.; Branco, P.; Krawczyk, B.; Japkowicz, N. The class imbalance problem in deep learning. Machine Learning, 2024, 113(7): 4845-4901. [CrossRef]
  15. Huang, Y. P.; Su, C. M.; Basanta, H.; Tsai, Y. L. Imbalance modelling for defect detection in ceramic substrate by using convolutional neural network. Processes, 2021, 9(9): 1678. [CrossRef]
  16. Wu, L. Y. Application of surface defect detection algorithm for daily ceramic cupsbased on YOLOv8. Jingdezhen, Jingdezhen Ceramic University, 2024.
  17. Carvalho, R.; Morgado, A. C.; Gonçalves, J.; Kumar, A.; Rolo, A. G. E. S.; Carreira, R.; Soares, F. Computer-Aided Visual Inspection of Glass-Coated Tableware Ceramics for Multi-Class Defect Detection. Applied Sciences, 2023, 13(21): 11708. [CrossRef]
  18. Hang, J.; Sun, H.; Yu, X.; Rodríguez-Andina, J. J.; Yang, X. Surface defect detection in sanitary ceramics based on lightweight object detection network. IEEE Open Journal of the Industrial Electronics Society, 2022, 3: 473-483. [CrossRef]
  19. Ye, X. F.; Chen, M.; Li, H.; Cao, Y.; Wang, X. B. Channeland spatialjointattention based defectdetection method incomplextextureceramictile. Application Research of Computers, 2024,41(03):944-950.
  20. Cao, T.; Song, K.; Xu, L.; Feng, H.; Yan, Y.; Guo, J. Balanced multi-scale target score network for ceramic tile surface defect detection. Measurement, 2024, 224: 113914. [CrossRef]
  21. Bansal, M. A.; Sharma, D. R.; Kathuria, D. M. A systematic review on data scarcity problem in deep learning: solution and applications. ACM Computing Surveys (Csur), 2022, 54(10s): 1-29.
  22. Cumbajin, E.; Rodrigues, N.; Costa, P.; Miragaia, R.; Frazão, L.; Costa, N.; Pereira, A. A real-time automated defect detection system for ceramic pieces manufacturing process based on computer vision with deep learning. Sensors, 2023, 24(1): 232. [CrossRef]
  23. Niu, J.; Chen, Y.; Yu, X.; Li, Z.; Gao, H. Data augmentation on defect detection of sanitary ceramics. IECON 2020 The 46th Annual Conference of the IEEE Industrial Electronics Society. IEEE, 2020: 5317-5322.
  24. Wang, J. G.; Sun, F. Z.; Yuan, Z. L.; Sun, D. F.Tile surface defect detection algorithm based on improved Faster RCNN. JOURNAL OF NANJING TECH UNIVERSITY (Natural Science Edition), 1-7.
  25. Wang, X.; Guan, S. Q.; Liu, T.; Zhang, L. B.; Wang, J. G.; Yu, Z. J. Ceramic Ring Defect Detection Algorithm Based on Improved YOLOv5. Light Industry Machinery, 2023, 41(03): 66-71.
  26. Tang, S. Z. Research on Surface Defect Detection Algorithm ofMetal-plated Ceramic Filter Based on Machine Vision. Wu Han, Huazhong University of Science and Technology, 2022.
  27. Zhang, Z. P. KEY TECHNOLOGY RESEARCH OFCERAMIC SURFACE DEFECTDETECTION BASED ON COMPUTERVISION. Qinhuangdao, Yanshan University, 2023.
  28. Jia, X.; Li, S.; Wang, T.; Liu, B.; Cui, C.; Li, W.; Wang, G. High-Performance Defect Detection Methods for Real-Time Monitoring of Ceramic Additive Manufacturing Process Based on Small-Scale Datasets. Processes, 2024, 12(4): 633. [CrossRef]
  29. Li, Z. H.; Chen, X. D.; Huang, J.S.; Wu, L.; Lian, Y. Q. Defect Detection of Texture Tile Using Improved YOLOv3. Laser & Optoelectronics Progress, 2022, 59(10):294-302.
  30. Li, Z. H.; Chen, X. D.; Lian, Y. Q. Surface defect detection of ceramic tiles based on convolutional autoencoder network. Modern Computer, 2021, 27(24):109-114.
  31. Niu, Z.; Zhong, G.; Yu, H. A review on the attention mechanism of deep learning. Neurocomputing, 2021, 452: 48-62. [CrossRef]
  32. Teng, B. W. Defect Detection of Sanitary Ceramics Based on Deep Learning. Beijing, General Institute of Mechanical Science Research, 2021.
  33. Chen, W.; Zou, B.; Yang, G.; Zheng, Q.; Lei, T.; Huang, C.; Li, L. A real-time detection system for multiscale surface defects of 3D printed ceramic parts based on deep learning. Ceramics International, 2024, 50(8): 13101-13112. [CrossRef]
  34. Lei, Z. T.; Zhu, X. L.; Sun, J.; Ma, H. T.; Liang, L.; You, Z. G. YOLOv5 ceramic film defect detection method incorporating coordinate attention and adaptive features. Electronic Measurement Technology, 2023, 46(07):133-137.
  35. Ding, W. L.; Zhang, Z. P.; Lei, Z. Q.; Sun, P. Deep learning ceramic surface defect detection algorithm research. Journal of Electronic Measurement and Instrumentation, 2023, 37(11):161-169.
  36. Pan, H.; Li, G.; Feng, H.; Li, Q.; Sun, P.; Ye, S. Surface defect detection of ceramic disc based on improved YOLOv5s. Heliyon, 2024. [CrossRef]
  37. Cao, C.; Wang, B.; Zhang, W.; Zeng, X.; Yan, X.; Feng, Z.; Wu, Z. An improved faster R-CNN for small object detection. IEEE Access, 2019, 7: 106838-106846. [CrossRef]
  38. Zhu, Y.; Song, H. Improved Small Defect Detection on Ceramic Surfaces with YOLOv8. 2024 39th Youth Academic Annual Conference of Chinese Association of Automation (YAC). IEEE, 2024: 1879-1884.
  39. Tang, Y. X. Research on Low Temperature Co-Fired Ceramic Hole Filling Defects Detection Technology Based on Machine Vision. Harbin, Harbin Institute of Technology, 2023.
  40. Han, L. Ceramic surface defect detection based on deep learning. Shenyang, Shenyang University of Aeronautics and Astronautics, 2022.
  41. Chen, W.; Zou, B.; Zheng, Q.; Huang, C.; Li, L.; Liu, J. Research on anti-interference detection of 3D-printed ceramics surface defects based on deep learning. Ceramics International, 2023, 49(13): 22479-22491. [CrossRef]
  42. Man, Y. J.; Wang, X.; Sun, D. Y.; Deng, N. D.; Wu, S. X. 2Defect Detection of Metallized-Ceramic Rings Based on Fusion of Object Detection and Image Classification Networks. Laser & Optoelectronics Progress, 2023,60(20):167-175.
  43. Guo, M. H.; Xu, T. X.; Liu, J. J.; Liu, Z. N.; Jiang, P. T.; Mu, T. J.; Hu, S. M. Attention mechanisms in computer vision: A survey. Computational visual media, 2022, 8(3): 331-368. [CrossRef]
  44. Guan, S.; Wang, X.; Wang, J.; Yu, Z.; Wang, X.; Zhang, C.; Zhang, L. Ceramic ring defect detection based on improved YOLOv5. 2022 3rd International Conference on Computer Vision, Image and Deep Learning & International Conference on Computer Engineering and Applications (CVIDL & ICCEA). IEEE, 2022: 115-118.
  45. Pan, J. J.; Zeng, C.; Zhang, J.; Li, Z. Y.; Geng, X. N. Ceramic Surface Defect Detection Algorithm Based on Improved YOLOv5. Modern Information Technology, 2024,8(13):70-75.
  46. An, D.; Hu, R. H.; Wang, L. Y.; Sao, M.; Li, X. R.; Liu, Z. T. Ceramic Bearing Surface Defect Detection Method Based on Transformer. Modular Machine Tool & Automatic Manufacturing Technique, 2024,(02):160-163+168.
  47. Chen, W.; Zou, B.; Huang, C.; Yang, J.; Li, L.; Liu, J.; Wang, X. The defect detection of 3D-printed ceramic curved surface parts with low contrast based on deep learning. Ceramics International, 2023, 49(2): 2881-2893. [CrossRef]
  48. Zhou, Y.; Chen, S.; Wang, Y.; Huan, W. Review of research on lightweight convolutional neural networks. 2020 IEEE 5th Information Technology and Mechatronics Engineering Conference (ITOEC). IEEE, 2020: 1713-1720.
  49. Wang, Z. Research on Defects Detection of Direct Bounding Copper Based on Faster R-CNN. Xiangtan, Xiangtan University, 2020.
  50. Wang, S. Q.; Dun, W. C.; Huang, J. F.; Wang, N. T. Ceramic Tile Surface Defect Detection Based on YOLOv5. Packaging Engineering, 2022,43(09):217-224.
  51. Ma, C. K.; Wu, Y. H.; Fu, H. Q.; Ye, N. Real-Time Defect Detection System for Advanced Ceramic Parts Based on Deep Learning. Journal of Nanjing University of Aeronautics and Astronautics(Natural Science Edition), 2021,53(05):726-734.
  52. Yang, M. Y. Research on Defect Detection and Size Measurement Technology of Ceramic Medicine Bottle. Tianjin, Hebei University of Technology, 2022.
  53. Huang, C. Y.; Lin, I. C.; Liu, Y. L. Applying deep learning to Construct a defect detection system for ceramic Substrates. Applied Sciences, 2022, 12(5): 2269. [CrossRef]
Figure 1. Diagram of common ceramic surface defects.(a)Sanitary ceramics; (b) Ceramic tableware; (c) Ceramic additive manufacturing; (d) ceramic ring; (e) ceramic brick; (f) ceramic substrate.
Figure 1. Diagram of common ceramic surface defects.(a)Sanitary ceramics; (b) Ceramic tableware; (c) Ceramic additive manufacturing; (d) ceramic ring; (e) ceramic brick; (f) ceramic substrate.
Preprints 156329 g001
Figure 2. Framework diagram.
Figure 2. Framework diagram.
Preprints 156329 g002
Figure 3. Overall framework for implementing the K-means clustering balance strategy [15].
Figure 3. Overall framework for implementing the K-means clustering balance strategy [15].
Preprints 156329 g003
Figure 4. Structure diagram of the generative adversarial network [26].
Figure 4. Structure diagram of the generative adversarial network [26].
Preprints 156329 g004
Figure 5. Structure of the Siamese network [28].
Figure 5. Structure of the Siamese network [28].
Preprints 156329 g005
Figure 6. Overall structure of the YOLOv8 - LSK network [38].
Figure 6. Overall structure of the YOLOv8 - LSK network [38].
Preprints 156329 g006
Figure 7. Feature - extraction process of the Inception network [41].
Figure 7. Feature - extraction process of the Inception network [41].
Preprints 156329 g007
Figure 8. Structure diagram of adding ECANet [47].
Figure 8. Structure diagram of adding ECANet [47].
Preprints 156329 g008
Figure 9. Structure of the lightweight detection head [18].
Figure 9. Structure of the lightweight detection head [18].
Preprints 156329 g009
Figure 10. Structure of the DepRes - SK - ECA - YOLOv5 model [33].
Figure 10. Structure of the DepRes - SK - ECA - YOLOv5 model [33].
Preprints 156329 g010
Table 1. Summary of Ceramic Surface Defect Detection Problems.
Table 1. Summary of Ceramic Surface Defect Detection Problems.
Problem Improvement Methods Advantages Disadvantages Future Research Directions
Imbalanced sample detection problem Data enhancement such as flipping and rotation, K - means clustering to balance samples, constructing appropriate loss functions Enhance the recognition ability of minority defect classes and the overall detection performance Detection performance in extremely imbalanced sample environments needs to be optimized Explore resampling and synthetic data generation methods
Small - sample detection problem Expanding samples using generative adversarial networks, translation, scaling, rotation, etc.; using pre - trained weights, unsupervised training, dual - branch structure design Alleviate the small - sample problem, enhance the model’s fitting and generalization abilities, and improve the training stability and detection accuracy Limited samples affect robustness, and pre - training and unsupervised learning face challenges in complex scenarios Develop new data - enhancement technologies and explore semi - supervised or self - supervised learning methods
Small - target detection problem Adding attention mechanisms such as CBAM, CA, and ECA; fusing features of different convolutional layers, adding up - sampling layers, introducing new modules, designing feature pyramids; increasing the number of backbone network layers, replacing old modules with new ones, optimizing anchor box parameters; adopting new loss functions, two - stage training strategies, adjusting weight parameters, optimizing activation and anti - overfitting techniques Enhance the model’s attention to important information, suppress irrelevant features, strengthen feature expression and model adaptability from multiple dimensions, and improve the detection effect of small - target defects High computational complexity, high hardware requirements, and long training time Try to introduce more novel attention mechanisms and loss functions
Real - time detection problem Replacing traditional convolutions with depth - separable convolutions, selecting lightweight backbone networks, designing lightweight detection heads; introducing Inception structures, optimizing classifiers, replacing modules in the network structure, optimizing region proposal networks Significantly improve the detection speed and accuracy by reducing the computational load and integrating and optimizing modules The accuracy may decrease in complex scenarios, affecting the detection accuracy Research more efficient network structures and optimization algorithms
Disclaimer/Publisher’s Note: The statements, opinions and data contained in all publications are solely those of the individual author(s) and contributor(s) and not of MDPI and/or the editor(s). MDPI and/or the editor(s) disclaim responsibility for any injury to people or property resulting from any ideas, methods, instructions or products referred to in the content.
Copyright: This open access article is published under a Creative Commons CC BY 4.0 license, which permit the free download, distribution, and reuse, provided that the author and preprint are cited in any reuse.
Prerpints.org logo

Preprints.org is a free preprint server supported by MDPI in Basel, Switzerland.

Subscribe

Disclaimer

Terms of Use

Privacy Policy

Privacy Settings

© 2026 MDPI (Basel, Switzerland) unless otherwise stated