Submitted:
31 July 2024
Posted:
01 August 2024
You are already at the latest version
Abstract
Keywords:
1. Introduction
Problem Statement
Rationale
Significance of the Study
- To explore perceived impact of exposure to mining activities on the physical, mental and social well-being of community members in close proximity to a mine.
- To describe perceived factors associated with the health and well-being of community members exposed to mine activities.
2. Materials and Methods
3. Results
3.1 Demographic Information
3.2. Themes and Sub-Themes
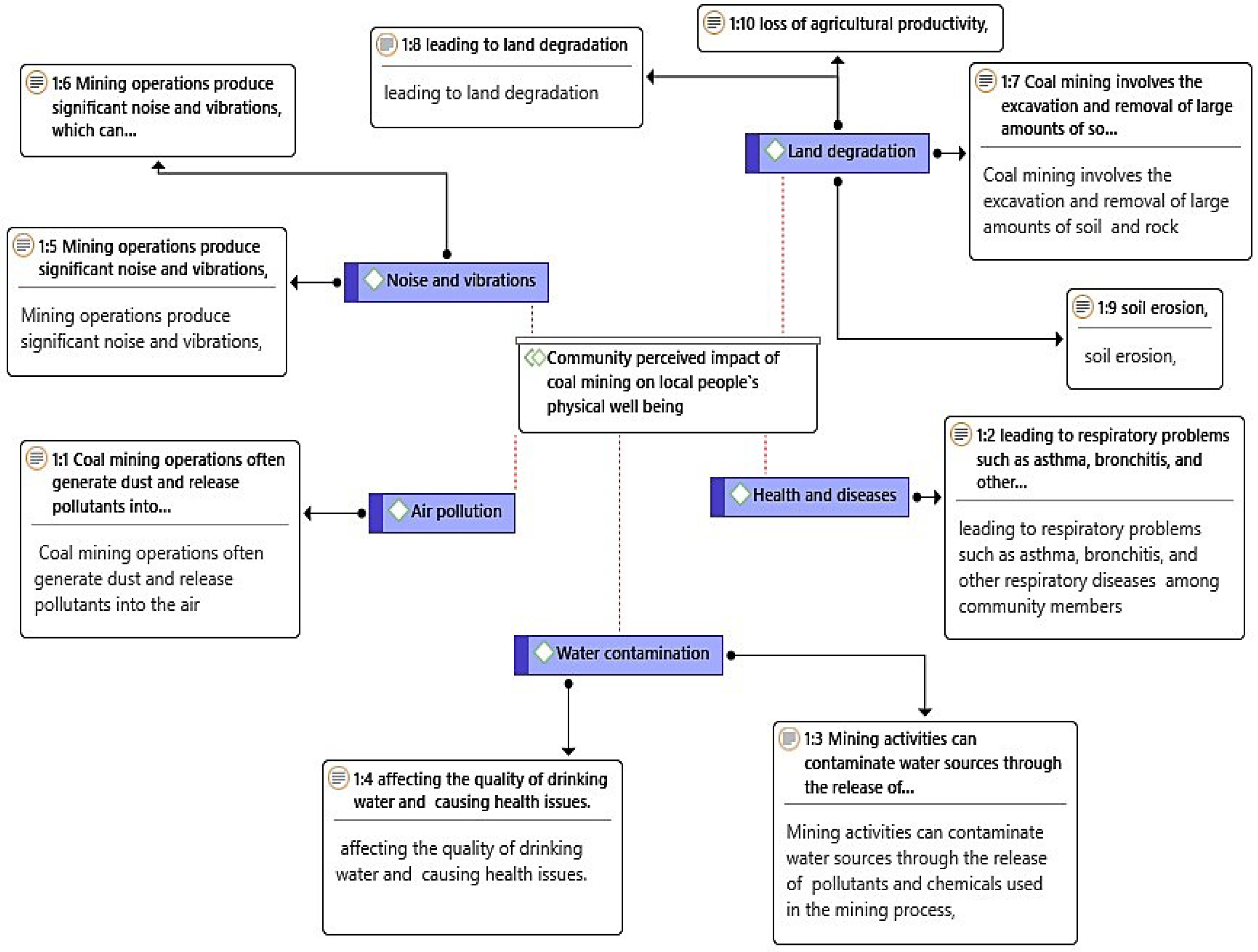
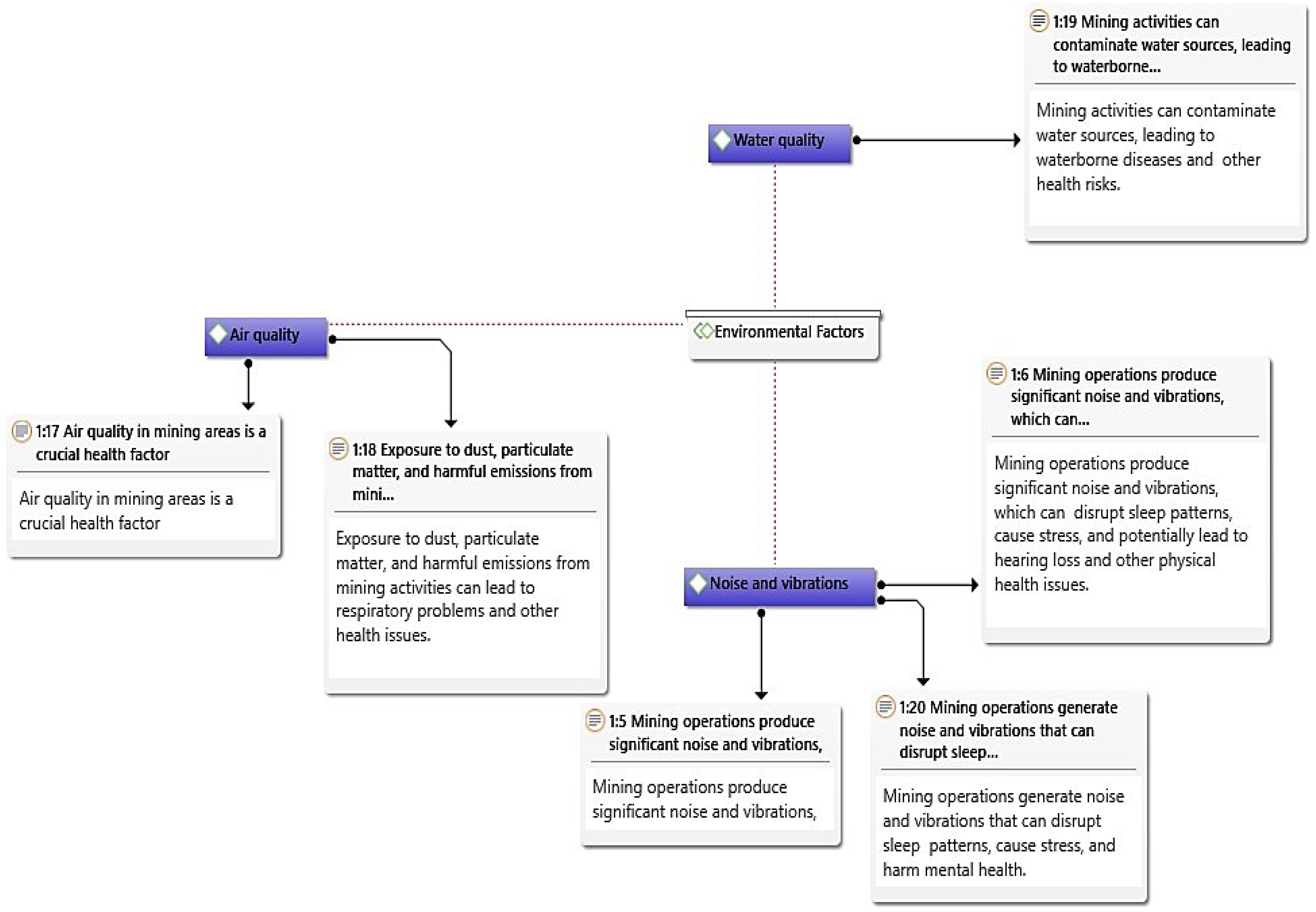
Environmental Factors
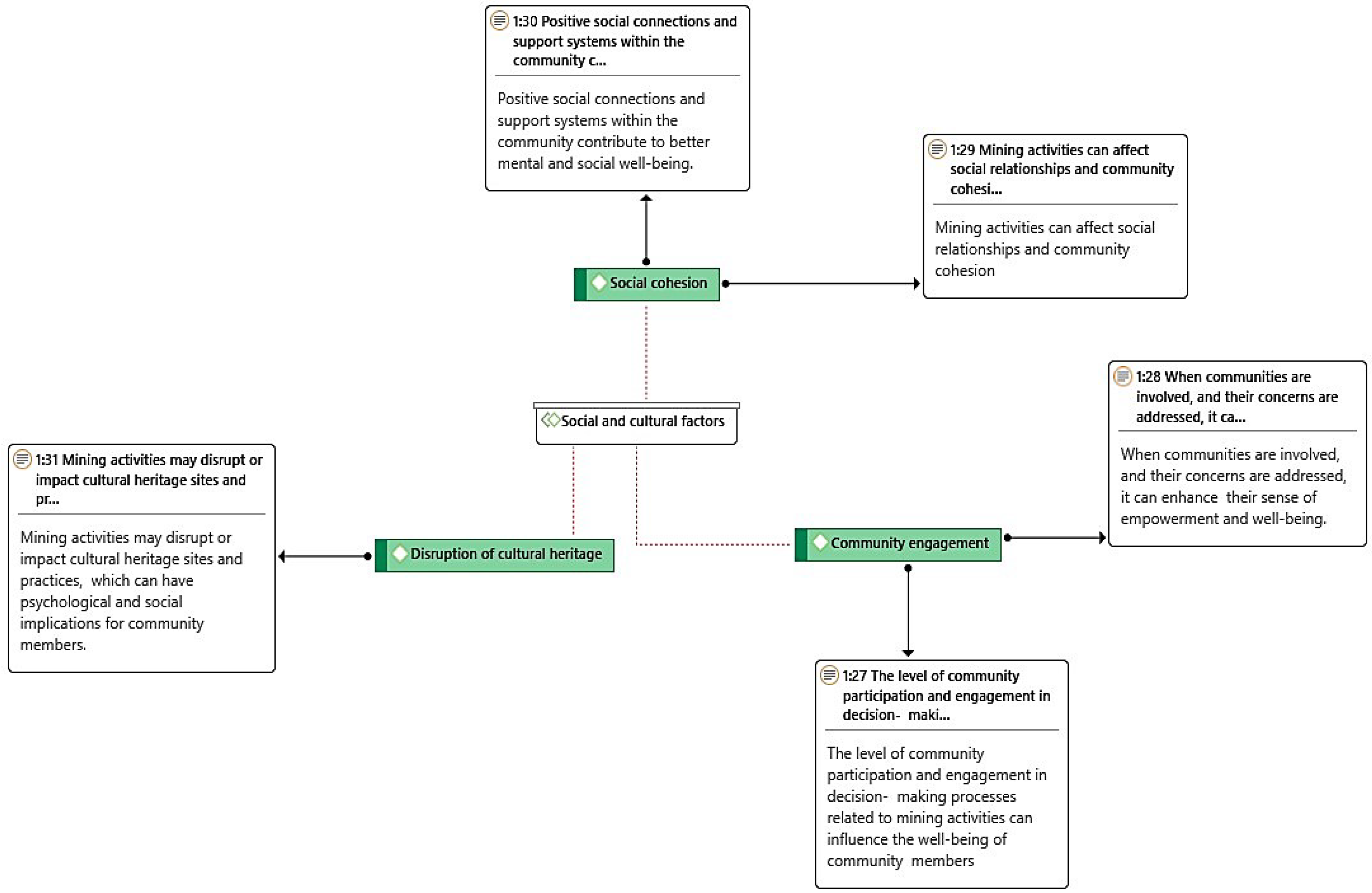
Social and Cultural Factors
4. Discussion
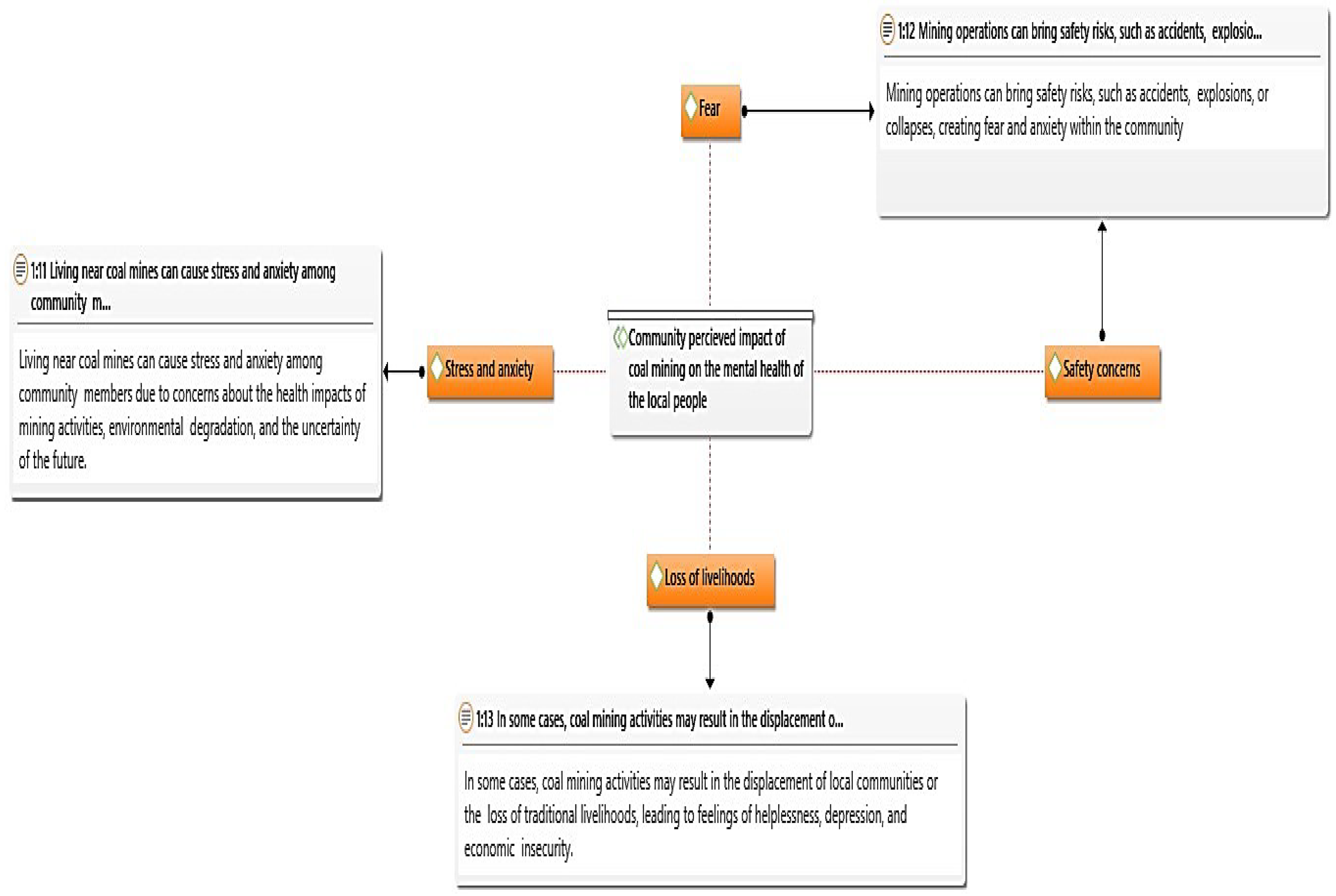
Mental Health and Well-Being
Environmental, Social and Cultural
5. Conclusions
Limitations
Author Contributions
Funding
Institutional Review Board Statement
Informed Consent Statement
Data Availability Statement
Acknowledgments
Conflicts of Interest
Appendix A
| Participant 刘Identity | Name of the village | Age | Sex/Gender | Marital 刘Status | Level 刘Education | of | Employment 刘status |
|---|---|---|---|---|---|---|---|
| 1 | Ha-Mukomawabane | 52 | Male | Married | Grade 12 | Unemployed | |
| 2 | Ha-Mukomawabane | 40 | Male | Married | Grade 10 | Unemployed | |
| 3 | Ha-Mukomawabane | 62 | Female | Widowed | No education | Pension | |
| 4 | Ha-Mukomawabane | 39 | Female | Single | Grade 10 | Unemployed | |
| 5 | Ha-Mukomawabane | 68 | Male | Married | Standard 6 | Pension | |
| 6 | Ha-Mukomawabane | 83 | Female | Married | No education | Unemployed | |
| 7 | Ha-Mukomawabane | 25 | Female | Single | Grade 12 | Employed | |
| 8 | Ha-Mukomawabane | 43 | Male | Cohabitation | Grade 9 | Employed | |
| 9 | Ha-Mukomawabane | 24 | Female | Single | Grade 9 | Employed | |
| 10 | Ha-Mukomawabane | 56 | Female | Married | Grade 7 | Unemployed | |
| 11 | Ha-Mukomawabane | 30 | Female | Single | Grade 7 | Unemployed | |
| 12 | Ha-Mukomawabane | 67 | Male | Married | No education | Unemployed | |
| 13 | Ha-Mukomawabane | 57 | Female | Married | Grade 9 | Unemployed | |
| 14 | Ha-Mukomawabane | 28 | Female | Single | Tertiary | Unemployed | |
| 15 | Ha-Mukomawabane | 24 | Female | Single | Tertiary | Employed | |
| 16 | Ha-Mukomawabane | 36 | Male | Married | Grade 11 | Employed | |
| 17 | Ha-Mukomawabane | 50 | Male | Single | Grade 11 | Employed | |
| 18 | Ha-Mukomawabane | 40 | Female | Cohabitation | Grade 9 | Employed | |
| 19 | Ha-Mukomawabane | 36 | Male | Single | Grade 11 | Employed | |
| 20 | Ha-Mukomawabane | 31 | Female | Single | Grade 10 | Unemployed | |
| 21 | Ha-Mukomawabane | 59 | Female | Married | Grade 5 | Pension | |
| 22 | Ha-Mukomawabane | 47 | Female | Married | Grade 12 | Unemployed | |
| 23 | Ha-Mukomawabane | 66 | Female | Married | Grade 8 | Pension | |
| 24 | Ha-Mukomawabane | 25 | Female | Cohabitation | Grade 11 | Unemployed | |
| 25 | Ha-Mukomawabane | 29 | Female | Single | Grade 11 | Unemployed | |
| 26 | Ha-Mukomawabane | 19 | Male | Single | Grade 10 | Unemployed | |
| 27 | Bileni | 30 | Female | Single | Grade 10 | Employed |
| 29 Bileni | 41 | Female | Single | Grade 11 | Employed |
| 30 Bileni | 76 | Male | Married | Standard 6 | Unemployed |
| 31 Bileni | 38 | Male | Single | Grade 8 | Employed |
| 32 Bileni | 25 | Male | Single | Grade 11 | Unemployed |
| 33 Bileni | 29 | Female | Married | Grade 9 | Employed |
| 34 Bileni | 48 | Male | Married | Standard 5 | Unemployed |
| 35 Bileni | 36 | Female | Single | Grade 10 | Employed |
| 36 Bileni | 23 | Female | Married | Grade 11 | Unemployed |
| 37 Bileni | 46 | Female | Single | Grade 8 | Unemployed |
| 38 Bileni | 36 | Female | Married | Grade 12 | Employed |
| 39 Bileni | 30 | Female | Single | Grade 12 | Employed |
| 40 Bileni | 72 | Male | Married | Standard 1 | Pension |
| 41 Bileni | 33 | Female | Married | Grade 10 | Employed |
| 42 Bileni | 31 | Female | Single | Grade 9 | Employed |
| 43 Bileni | 29 | Male | Cohabitation | Grade 11 | Employed |
| 44 Bileni | 56 | Male | Married | Standard 4 | Unemployed |
| 45 Bileni | 53 | Female | Single | Standard 4 | Employed |
| 46 Bileni | Uknown | Male | Widowed | No education | Pension |
| 47 Bileni | 18 | Female | Single | Grade 10 | Unemployed |
| 48 Bileni | 35 | Female | Cohabitation | Grade 10 | Employed |
| 49 Ha-Mutete B | 38 | Male | Single | Grade 12 | Unemployed |
| 50 Ha-Mutete B | 65 | Male | Single | Standard 3 | Pension |
| 51 Ha-Mutete B | 55 | Male | Single | Grade 11 | Unemployed |
| 52 Ha-Mutete B | 42 | Female | Married | Grade 11 | Unemployed |
| 53 Ha-Mutete B | 44 | Female | Married | Grade 12 | Employed |
| 54 Ha-Mutete B | 48 | Male | Widowed | Standard 7 | Employed |
| 55 Ha-Mutete B | 54 | Female | Single | Standard 4 | Employed |
| 56 Ha-Mutete B | 53 | Female | Married | Standard 10 | Unemployed |
| 57 Ha-Mutete B | 26 | Male | Single | Tertiary | Unemployed |
| 58 Ha-Mutete B | 38 | Male | Married | Standard 6 | Unemployed |
| 60 Ha-Mutete B | 41 | Female | Single | Grade 12 | Employed |
| 61 Ha-Mutete B | 61 | Female | Married | Standard 4 | Unemployed |
| 62 Ha-Mutete B | 35 | Female | Single | Grade 10 | Unemployed |
| 63 Ha-Mutete B | 45 | Male | Single | Grade 11 | Unemployed |
| 64 Ha-Mutete B | 23 | Male | Single | Grade 12 | Unemployed |
| 65 Ha-Mutete B | 47 | Male | Married | Grade 10 | Unemployed |
| 66 Ha-Mutete B | 60 | Female | Single | Standard 10 | Unemployed |
| 67 Ha-Mutete B | 99 | Female | Widowed | No education | Pension |
| 68 Ha-Mutete B | 23 | Female | Single | Grade 12 | Unemployed |
| 69 Ha-Mutete B | 44 | Female | Single | Grade 11 | Unemployed |
| 70 Ha-Mutete B | 54 | Male | Single | Grade 10 | Unemployed |
| 71 Ha-Mutete B | 53 | Female | Widowed | Grade 12 | Employed |
| 72 Ha-Mutete B | 60 | Female | Married | Grade 10 | Pension |
| 73 Ha-Mutete B | 79 | Female | Widowed | No education | Pension |
| 74 Ha-Mutete B | 21 | Male | Single | Grade 12 | Unemployed |
| 75 Ha-Mukomawabane | 40 | Female | Single | Grade 8 | Unemployed |
| 76 Ha-Mukomawabane | 53 | Female | Married | Grade 11 | Employed |
| 77 Ha-Mukomawabane | 28 | Male | Single | Tertiary | Unemployed |
| 78 Ha-Mukomawabane | 43 | Male | Single | Grade 10 | Unemployed |
| 79 Ha-Mukomawabane | 42 | Male | Single | Grade 10 | Employed |
| 80 Ha-Mukomawabane | 42 | Male | Single | Grade 10 | Employed |
Appendix B
References
- Elem. Fossil energy study guide: Coal, 2024 https://www.energy.gov/sites/prod/files/Elem_Coal_Studyguide.pdf.
- CSIR. Introduction to South African coal mining and exploration, 2015. https://researchspace.csir.co.za/dspace/bitstream/handle/10204/8153/McGill_2015.pdf?sequence=1#:~:text=Coal%20was%20discovered%20in%20KwaZulu,the%20Eastern%20Cape%2C%20in%2018701.
- Environmental Monitoring Group, 2010. The Social and Environmental Consequences of Coal Mining in South Africa: a case study, 2010. https://www.bothends.org/uploaded_files/uploadlibraryitem/1case_study_South_Africa_updated.pdf.
- World Health Organization. How air pollution is affecting our health, 2022. https://www.who.int/news-room/spotlight/how-air-pollution-is-destroying-our-health.
- World Health Organisation. Ambient (outdoor) air pollution, 2023. https://www.who.int/news-room/fact-sheets/detail/ambient-(outdoor)-air-quality-and-health.
- Chiluba, B. C. ‘Critical review of Dust in the Mining Environment: A focus on Workers and Community Health’. University of Zambia, 2018. School of Health Sciences. [CrossRef]
- Michael, H. ‘The public health impacts of surface coal mining’. Department of Applied Health Science. Indiana University, 2015. Bloomington. IN 47405, USA.
- Ncube, V. ‘South Africa’s “Deadly Air” Case Highlights Health Risks from Coal’. Environmental and Human Rights, 2021. South Africa.
- Khan, M.A.; Ghouri, A.M. Environmental pollution: its effects on life and its remedies. Researcher World: Journal of Arts, Science & Commerce 2011, 2, 276–285. [Google Scholar]
- South Africa. National Environment Management: Air Quality Act (no. 39 of 2004). https://www.dffe.gov.za/sites/default/files/legislations/nema_amendment_act39.pdf.
- South Africa. National Environmental Management: Air Quality Act: National Ambient air quality standards, 2009. https://www.gov.za/sites/default/files/gcis_document/201409/328161210.pdf.
- AQI. South Africa air quality Index real-time PM2.5, PM10 air pollution level 26 July 2024, 12:00pm. https://www.aqi.in/dashboard/south-africa.
- AQMesh. AQMesh monitors air quality around mining facilities in South Africa, 2020. https://www.aqmesh.com/news/aqmesh-monitors-air-quality-around-mining-facilities-in-south-africa/.
- Centre for Research on Energy and Clean Air (CREA). Air quality, health, and economic impacts of a new coal mine and power plant in Lephalale, 2023. https://energyandcleanair.org/publication/air-quality-health-and-economic-impacts-of-a-new-coal-mine-and-power-plant-in-lephalale/.
- Statistics South Africa. Mortality and causes of death in South Africa: Findings from death notification, 2020. https://www.statssa.gov.za/publications/P03093/P030932017.pdf.
- Prüss-Ustün, A.; Wolf, J.; Corvalán, C.; Neville, T.; Bos, R.; Neira, M. Diseases due to unhealthy environments: an updated estimate of the global burden of disease attributable to environmental determinants of health. J. Public Heal. 2016, 39, 464–475. [Google Scholar] [CrossRef] [PubMed]
- Jacobs. South Africa has less than 50 years of mining left, Dialy investor, 2023. https://dailyinvestor.com/mining/34217/south-africa-has-less-than-50-years-of-mining-left/#:~:text=South%20Africa%20has%20approximately%20261,concentrated%20in%20a%20single%20mine.
- Nephalama, A and Muzerengi, C. ‘Assessment of the influence of Coal mining on groundwater quality. Case of Masisi village in the Limpopo Province of South Africa.’ University of Venda, 2023.
- Momoh, A.; Mhlongo, S.E.; Abiodun, O.; Muzerengi, C.; Mudanalwo, M. Potential implications of mine dusts on human health: A case study of Mukula Mine, Limpopo Province, South Africa. Pak. J. Med Sci. 2013, 29, 1444–1446. [Google Scholar] [CrossRef] [PubMed]
- Muthelo, L. Strategies to enhance compliance of health and safety standards at the selected mining industries in Limpopo Province, South Africa: occupational health nurse's perspective (Doctoral dissertation). Ulspace.ul.ac.za.
- Chipa, M. J. Mining, corporate social responsibility and communities in Limpopo Province: the case study of Mogalakwena Local Municipality, 2021. Scholar.ufs.ac.za.
- Martino, L. ‘Concepts of Health, wellbeing & Illness’. Health Knowledge Education, 2017. CPD & Revalidation from Phast.
- World Health Organization Ambient air pollution: a global assessment of exposure and burden of disease. Clean Air J. 2016, 26. [CrossRef]
- Adam, V.Y. and Awunor, N.S. ‘Perception and factors affecting utilization of health services in a rural community in Southern Nigeria’. Journal of Medicine and Biomedical Research, 2014, 13(2): 117-124.
- Tong, A.; Sainsbury, P.; Craig, J. Consolidated criteria for reporting qualitative research (COREQ): A 32-item checklist for interviews and focus groups. Int. J. Qual. Health Care 2007, 19, 349–357. [Google Scholar] [CrossRef] [PubMed]
- Statistics South Africa. ‘Mid-year population estimates 2017, 2011. Retrieved 11 June 2011. From http://www.statssa.gov.za/?p=2990.
- Mpofu, O. ‘Tuberculosis in coal mine workers in Mpumalanga, 2009. University of KwaZuluNatal, School of Medicine.
- du Toit, E.; Squire, S.B.; Dunbar, R.; Machekano, R.; Madan, J.; Beyers, N.; Naidoo, P. Comparing multidrug-resistant tuberculosis patient costs under molecular diagnostic algorithms in South Africa. Int. J. Tuberc. Lung Dis. 2015, 19, 960–968. [Google Scholar] [CrossRef] [PubMed]
- Pless-Mulloli, T.; Howel, D.; Prince, H. Prevalence of asthma and other respiratory symptoms in children living near and away from opencast coal mining sites. Leuk. Res. 2001, 30, 556–563. [Google Scholar] [CrossRef] [PubMed]
- Howel, D. , Pless-Mulloli, T., & Darnell, R. Consultations of children living near opencast coal mines. Environmental Health Perspectives, 2001, 109(6), 567-571. [CrossRef]
- Yapicci, O. , Gozaydinoglu, S., & Doksoz, O. Assessment of heavy metal concentrations in the food web of lake Beysehir, Turkey. Environmental Monitoring and Assessment, 2006, 119(1– 3), 271–281. [CrossRef]
- Hendryx, M.; Entwhistle, J. Association between residence near surface coal mining and blood inflammation. Extr. Ind. Soc. 2015, 2, 246–251. [Google Scholar] [CrossRef]
- Martinello, N. Health effects of coal mining. In Encyclopedia of Environmental Health (Second Edition), 2021. Elsevier. [CrossRef]
- Percet, R. , Roig, J. , Monso, E., Brugada, J., & Cardús, J. Short-term association between air pollution and emergency room visits for chronic obstructive pulmonary disease: A time-series study in Barcelona. Revista Española de Salud Pública, 2017, 91, e1–e9. [Google Scholar] [CrossRef]
- Quittner, A.L.; Saez-Flores, E.; Barton, J.D. The psychological burden of cystic fibrosis. Curr. Opin. Pulm. Med. 2016, 22, 187–191. [Google Scholar] [CrossRef] [PubMed]
- Hendryx, M. , Keith, J.Z. and Juhua, L. (2020). ‘Impacts of Coal use on Health’. Annual Review- Public Health, 2020, 41: 397- 415. [CrossRef]
- Carré, J.; Gatimel, N.; Moreau, J.; Parinaud, J.; Léandri, R. Does air pollution play a role in infertility?: a systematic review. Environ. Health 2017, 16, 82. [Google Scholar] [CrossRef] [PubMed]
- Van der Zee, S.C. , Broeke, R., Bast, A., & Zelissen, P.M.J. Diabetes mellitus type 2 and microvascular complications: the central role of neurogenic and endothelial disturbances. Current Vascular Pharmacology, 2016, 14(5), 442-454. [CrossRef]
- Mactaggart, F.; McDermott, L.; Tynan, A.; Gericke, C. Examining health and well-being outcomes associated with mining activity in rural communities of high-income countries: A systematic review. Aust. J. Rural. Heal. 2016, 24, 230–237. [Google Scholar] [CrossRef] [PubMed]
- Mactaggart, F.; McDermott, L.; Tynan, A.; Gericke, C.A. Exploring the determinants of health and wellbeing in communities living in proximity to coal seam gas developments in regional Queensland. BMC Public Heal. 2017, 18, 1–13. [Google Scholar] [CrossRef] [PubMed]
- Munzerengi, C. and Nephalama, M. Assessment of the influence of Coal mining on groundwater quality’. Case of Masisi village in the Limpopo Province of South Africa, 2016, University of Venda.
- UNEP. ‘Environmental Impact Assessment Training Resource Manual, 2006. Second edition.
- Macctg, F. , Goodall, K., & Begum, N. Exploring the determinants of health and wellbeing in communities living proximity to coal seam gas developments in regional Queensland, 2018. Department of Health Care management: Berlin University of Technology, Germany.
- Alpers, C.N.; Yee, J.L.; Ackerman, J.T.; Orlando, J.L.; Slotton, D.G.; Marvin-DiPasquale, M.C. Prediction of fish and sediment mercury in streams using landscape variables and historical mining. Sci. Total. Environ. 2016, 571, 364–379. [Google Scholar] [CrossRef] [PubMed]
- Huertas, J. I. , Tamayo, J. C., Llano, D., & Ramírez, J. Environmental impacts and legal control of coal mining in Colombia. Energy Policy, 2012, 46, 521–529. [Google Scholar] [CrossRef]
- Liping, J.; Bin, C. An Input-output Model to Analyze Sector Linkages and CO2 Emissions. Procedia Environ. Sci. 2010, 2, 1841–1845. [Google Scholar] [CrossRef]
- Smith, K. , & G. A. Overweight and obesity in Australia: The 1999-2000 Australian Diabetes, Obesity and Lifestyle Study (AusDiab). Medical Journal of Australia, 2009, 191(3), 202–210. [CrossRef]








| No. | Names of sub-villages | Population count | Sample size |
|---|---|---|---|
| 1 | Bileni | 117 | 22 |
| 2 | Mukomawabane | 388 | 33 |
| 3 | Thondoni (Mutele B) | 422 | 26 |
| TOTAL | 927 | 81 |
| Themes | Sub-themes |
|---|---|
| Community perceived impacts of coal mining | Physical impact 刘Mental impact 刘Social impact |
| Factors perceived by the community as associated with the health and well-being of individuals exposed to coal mining. | Environmental factors 刘Occupational factors 刘Socio-economic factors 刘Socio-cultural factors |
Disclaimer/Publisher’s Note: The statements, opinions and data contained in all publications are solely those of the individual author(s) and contributor(s) and not of MDPI and/or the editor(s). MDPI and/or the editor(s) disclaim responsibility for any injury to people or property resulting from any ideas, methods, instructions or products referred to in the content. |
© 2024 by the authors. Licensee MDPI, Basel, Switzerland. This article is an open access article distributed under the terms and conditions of the Creative Commons Attribution (CC BY) license (https://creativecommons.org/licenses/by/4.0/).