Submitted:
04 March 2024
Posted:
05 March 2024
You are already at the latest version
Abstract
Keywords:
1. Introduction
2. Related Work
3. Marine Observatories
4. Model Driven Engineering (MDE), Domain Specific Modeling Languages (DSML) and Artificial Intelligence (AI) Databases
4.1. Model Driven Engineering (MDE)
4.2. Domain Specific Modeling Languages (DSML)
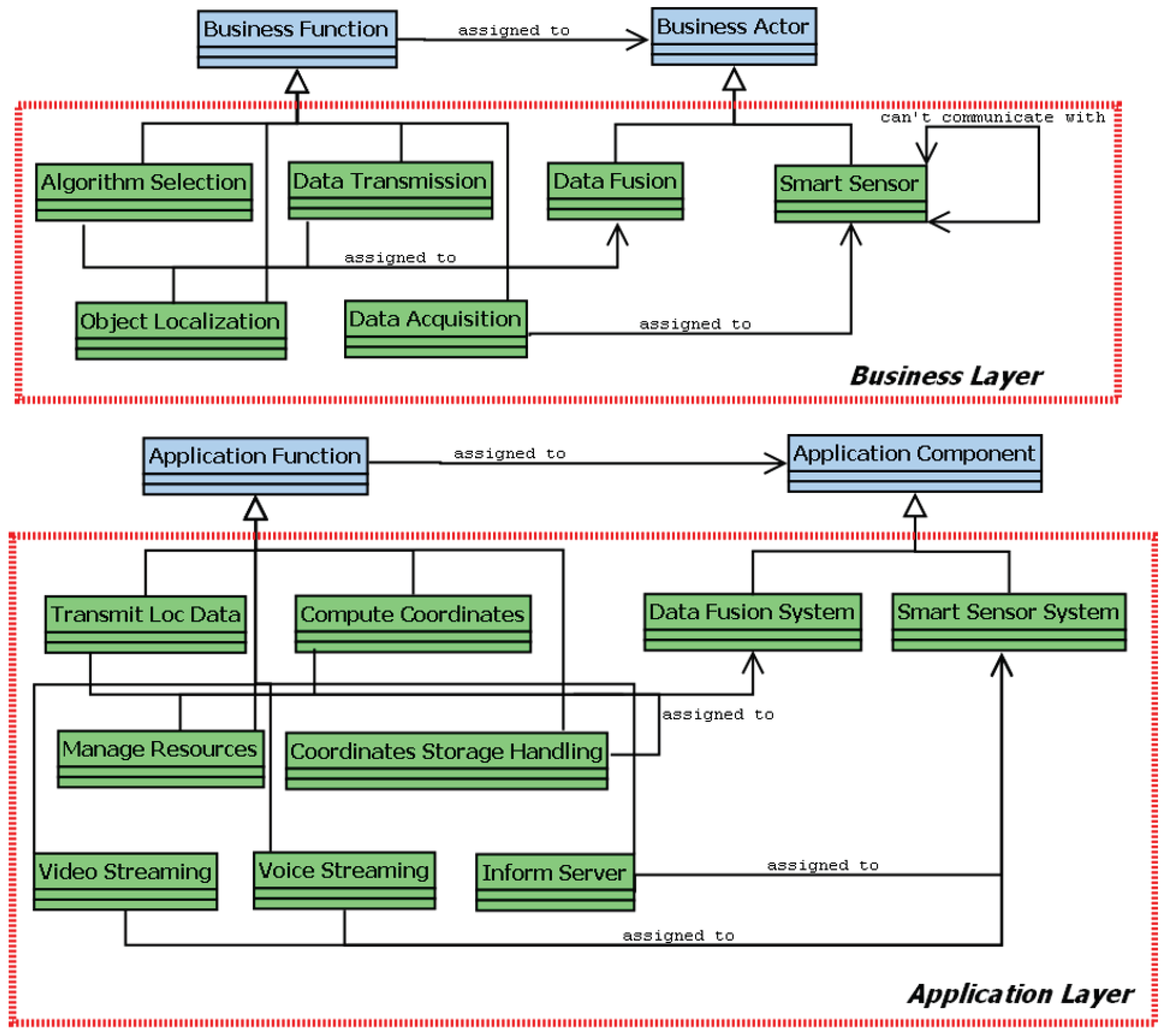
- Business Layer: describes the roles and responsibilities of the end user. It explains how the end-user views the service operations and how they flow together.
- Application Layer: describes the features and software parts of the service. It explains the capabilities and method of operation of the system being studied.
- Technology Layer: describes the underlying platform’s hardware components, topology, signaling protocols, and functions. It provides information about the execution platform’s functionalities that the application layer’s functions can utilize.
4.3. Artificial Intelligence (AI) Databases
5. Contribution
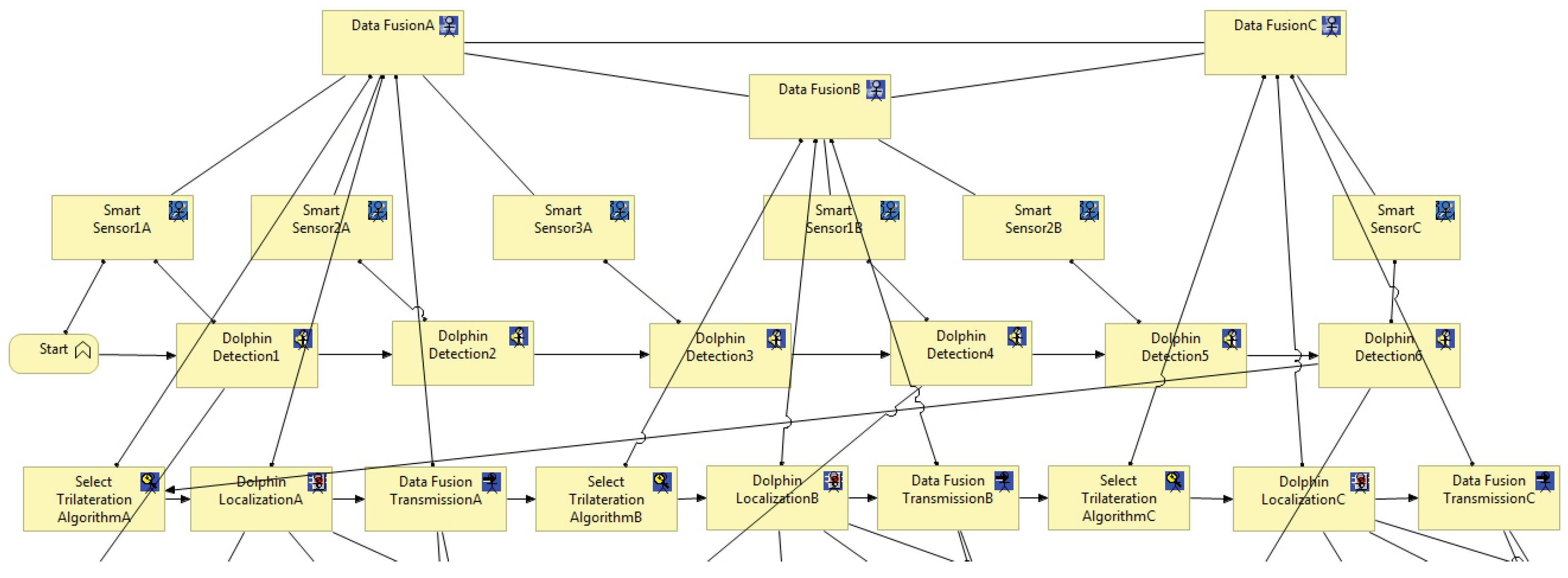
6. Underwater Object Localization Service Case Study Relying on Multi-Sensor Data Fusion
6.1. Business Model
6.2. Application Model
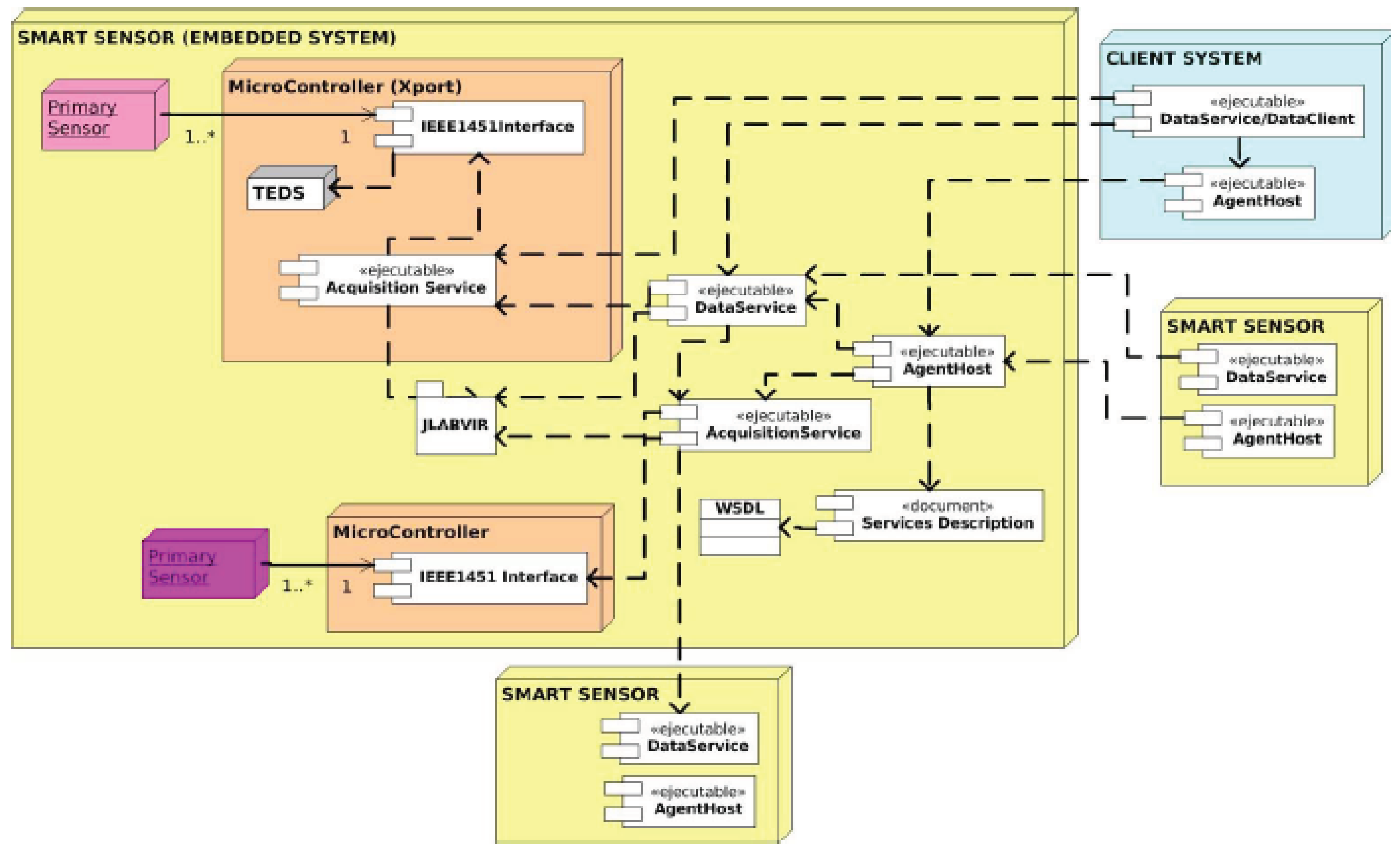
6.3. Technology Model
6.4. Compilation and Simulation
7. Conclusion and Future Work
References
- Nayyar, A.; Ba, C.H.; Cong Duc, N.P.; Binh, H.D. Smart-IoUT 1.0: A smart aquatic monitoring network based on Internet of Underwater Things (IoUT). Industrial Networks and Intelligent Systems: 14th EAI International Conference, INISCOM 2018, Da Nang, Vietnam, August 27–28, 2018, Proceedings. Springer, 2019, pp. 191–207.
- Aoun, C.G.; Lagadec, L. An Extended Domain-Specific Modeling Language for Marine Observatory Relying on Enterprise Architecture. International Journal of Computer and Information Engineering 2023, 17, 564–572. [Google Scholar]
- Aoun, C.G.; Lagadec, L.; Habes, M. An extended modeling approach for marine/deep-sea observatory. International Conference on Advanced Machine Learning Technologies and Applications. Springer, 2022, pp. 502–514.
- Felemban, E.; Shaikh, F.K.; Qureshi, U.M.; Sheikh, A.A.; Qaisar, S.B. Underwater sensor network applications: A comprehensive survey. International Journal of Distributed Sensor Networks 2015, 11, 896832. [Google Scholar] [CrossRef]
- Fattah, S.; Gani, A.; Ahmedy, I.; Idris, M.Y.I.; Targio Hashem, I.A. A Survey on Underwater Wireless Sensor Networks: Requirements, Taxonomy, Recent Advances, and Open Research Challenges. Sensors 2020, 20. [Google Scholar] [CrossRef]
- Zhang, D.; Duan, X. Smart Sensors and Devices in Artificial Intelligence; MDPI, 2021.
- Li, G.; Zhou, X.; Cao, L. AI meets database: AI4DB and DB4AI. Proceedings of the 2021 International Conference on Management of Data, 2021, pp. 2859–2866.
- Liggins II, M.; Hall, D.; Llinas, J. Handbook of multisensor data fusion: theory and practice; CRC press, 2017. [Google Scholar]
- Marport. https://www.marport.com/.
- Awan, K.M.; Shah, P.A.; Iqbal, K.; Gillani, S.; Ahmad, W.; Nam, Y.; others. Underwater wireless sensor networks: A review of recent issues and challenges. Wireless Communications and Mobile Computing 2019, 2019.
- MeDON - Acoustic Data. URL: https://image.ifremer.fr/data/00754/86598/.
- Elsayed, W.; Elhoseny, M.; Sabbeh, S.; Riad, A. Self-maintenance model for wireless sensor networks. Computers & Electrical Engineering 2018, 70, 799–812. [Google Scholar]
- Islam, T.; Lee, Y.K. A comprehensive survey of recent routing protocols for underwater acoustic sensor networks. Sensors 2019, 19, 4256. [Google Scholar] [CrossRef] [PubMed]
- Coutinho, R.W.; Boukerche, A.; Vieira, L.F.; Loureiro, A.A. Underwater wireless sensor networks: A new challenge for topology control–based systems. ACM Computing Surveys (CSUR) 2018, 51, 1–36. [Google Scholar] [CrossRef]
- Chang, Y.C.; Li, J.W.; Lv, J.H. An IP Multimedia Subsystem Services Proxy Gateway Based on a JAVA Dynamic Module System. Applied Sciences 2018, 8, 2060. [Google Scholar] [CrossRef]
- Aoun, C. An enterprise architecture and model driven engineering based approach for sensor networks. PhD thesis, ENSTA Bretagne, 2018.
- Archi tool. http://https://www.archimatetool.com/.
- Casalaro, G.L.; Cattivera, G.; Ciccozzi, F.; Malavolta, I.; Wortmann, A.; Pelliccione, P. Model-driven engineering for mobile robotic systems: a systematic mapping study. Software and Systems Modeling 2022, 21, 19–49. [Google Scholar] [CrossRef]
- Aoun, C.; Alloush, I.; Kermarrec, Y.; Zein, O.; Champeau, J. Domain Specific Modeling Language for Object Localization in Marine Observatories. SENSORCOMM 2014 - 8th International Conference on Sensor Technologies and Applications 2014.
- Pérez-Castillo, R.; Delgado, A.; Ruiz, F.; Bacigalupe, V.; Piattini, M. A method for transforming knowledge discovery metamodel to ArchiMate models. Software And Systems Modeling 2022, pp. 1–26.
- Chiprianov, V.; Kermarrec, Y.; Rouvrais, S.; Simonin, J. Extending enterprise architecture modeling languages for domain specificity and collaboration: application to telecommunication service design. Software & Systems Modeling 2014, 13, 963–974. [Google Scholar]
- Alloush, I. A design and verification framework for telecommunication services. Theses, Télécom Bretagne ; Université de Bretagne Occidentale, 2016.
- Jazayeri, B.; Schwichtenberg, S.; Küster, J.; Zimmermann, O.; Engels, G. Modeling and Analyzing Architectural Diversity of Open Platforms. Advanced Information Systems Engineering; Dustdar, S.; Yu, E.; Salinesi, C.; Rieu, D.; Pant, V., Eds.; Springer International Publishing: Cham, 2020; pp. 36–53.
- Crnkovic, I.; Sentilles, S.; Feljan, A.; Chaudron, M. A Classification Framework for Software Component Models. Software Engineering, IEEE Transactions on 2011, 37, 593–615. [Google Scholar] [CrossRef]
- El Hachem, J.; Pang, Z.Y.; Chiprianov, V.; Babar, A.; Aniorte, P. Model Driven Software Security Architecture of Systems-of-Systems. 2016 23rd Asia-Pacific Software Engineering Conference (APSEC), 2016, pp. 89–96. [CrossRef]
- Medvidovic, N.; Taylor, R. A classification and comparison framework for software architecture description languages. 1 Jan 2000, 26, 70–93.
- Chiprianov, V. Collaborative Construction of Telecommunications Services. An Enterprise Architecture and Model Driven Engineering Method. PhD thesis, Telecom Bretagne, France, 2012.
- Touraille, L.; Traoré, M.K.; Hill, D.R.C. A model-driven software environment for modeling, simulation and analysis of complex systems. Proceedings of the 2011 Symposium on Theory of Modeling & Simulation: DEVS Integrative M&S Symposium; , 2011; TMS-DEVS ’11, pp. 229–237.
- A. Achilleos, K.Y.; Georgalas, N. Context modelling and a context-aware framework for pervasive service creation: A model-driven approach. Pervasive and Mobile Computing 2010, 6, 281–296. [CrossRef]
- Bakker, J.L.; Jain, R. Next generation service creation using XML scripting languages 2002. 4, 2001–2007 vol.4. [CrossRef]
- NATO Architecture Framework, Version 4, 31 Aug. 2022. https://www.nato.int/cps/en/natohq/topics_157575.htm.
- Chiprianov, V.; Alloush, I.; Kermarrec, Y.; Rouvrais, S. Telecommunications Service Creation: Towards Extensions for Enterprise Architecture Modeling Languages. 6th Intl. Conf. on Software and Data Technologies (ICSOFT); , 2011; Vol. 1, pp. 23–29.
- Chiprianov, V.; Kermarrec, Y.; Rouvrais, S. Extending Enterprise Architecture Modeling Languages: Application to Telecommunications Service Creation. The 27th Symposium On Applied Computing; ACM: Trento, 2012; pp. 21–24.
- Brumbulli, M.; Gaudin, E.; Teodorov, C. Automatic Verification of BPMN Models. 10th European Congress on Embedded Real Time Software and Systems (ERTS 2020); , 2020.
- Sabu, D.; Alagumariappan, P.; Sankaran, V.; Pittu, P.S.K.R. Design and Development of Internet of Things-Based Smart Sensors for Monitoring Agricultural Lands. Engineering Proceedings 2023, 58, 13. [Google Scholar]
- Sorribas, J.; del Río, J.; Trullols, E.; Manuel, A. A smart sensor architecture for marine sensor networks. International conference on Networking and Services (ICNS’06). IEEE, 2006, pp. 93–93.
- Božić, V. Applications of fog computing for smart sensors.
- Sorribas, J.; Barba, A.; Trullols, E.; Del Rio, J.; Manuel, A.; de la Muela, M. Marine Sensor Networks and Ocean Observatories. A Policy Based Management Approach. Computing in the Global Information Technology, 2008. ICCGI ’08. The Third International Multi-Conference on, 2008, pp. 143–147. [CrossRef]
- NEPTUNE - Ocean Networks Canada. https://www.oceannetworks.ca/.
- Saheban, H.; Kordrostami, Z. Hydrophones, fundamental features, design considerations, and various structures: A review. Sensors and Actuators A: Physical 2021, 329, 112790. [Google Scholar] [CrossRef]
- Pérez-Medina, J.L.; Dupuy-Chessa, S.; Front, A. A Survey of Model Driven Engineering Tools for User Interface Design. Proceedings of the 6th International Conference on Task Models and Diagrams for User Interface Design; Springer-Verlag: Berlin, Heidelberg, 2007; TAMODIA’07, pp. 84–97.
- Bezivin, J. In search of a basic principle for model driven engineering,. Novatica Journal 2004, vol. 2, pp. 21–24.
- Atlas transformation language. http://www.eclipse.org/atl/.
- Eclispe Modeling. http://www.eclipse.org/modeling/.
- Alloush, I.; Chiprianov, V.; Kermarrec, Y.; Rouvrais, S. Linking Telecom Service High-Level Abstract Models to Simulators Based on Model Transformations: The IMS Case Study. Information and Communication Technologies (EUNICE 2012); Szabó, R.; Vidócs, A., Eds. Springer Berlin Heidelberg, 2012, Vol. 7479, Lecture Notes in Computer Science, pp. 100–111.
- Alloush, I.; Kermarrec, Y.; Rouvrais, S. A generalized model transformation approach to link design models to network simulators: NS-3 case study. International Conference on Simulation and Modeling Methodologies, Technologies and Applications (SIMULTECH 2013). SciTePress Digital Library, 2013, pp. 337–344. [CrossRef]
- Zekai Demirezen, Barrett R. Bryant, M.M.T. DSML Design Space Analysis. UAB, Birmingham, AL 35294, USA, 2011.
- Cho, H.; Gray, J.; Syriani, E. Creating visual Domain-Specific Modeling Languages from end-user demonstration. Modeling in Software Engineering (MISE), 2012 ICSE Workshop on, 2012, pp. 22–28. [CrossRef]
- Kurtev, I.; Bézivin, J.; Jouault, F.; Valduriez, P. Model-based DSL frameworks. Companion to the 21st ACM SIGPLAN symposium on Object-oriented programming systems, languages, and applications; ACM: New York, NY, USA, 2006; OOPSLA ’06, pp. 602–616.
- Sommerville, I. Sofware Engineering, Ninth Edition; Pearson, 2011.
- Quartel, D.; Engelsmanb, W.; Jonkersb, H.; van Sinderenc, M. A goal-oriented requirements modelling language for enterprise architecture. Enterprise Distributed Object Computing Conference, 2009. EDOC ’09. IEEE International. University of Twente, IEEE, 2009, pp. 3 – 13. [CrossRef]
- Durrant-Whyte, H.; Stevens, M. Data Fusion in Decentralised Sensing Networks, Australian Centre for Field Robotics, The University of Sydney. NSW 2006.
- Zeigler, B. Theory of Modeling and Simulation. Academic Press google schola 2000, 2, 1779–1785. [Google Scholar]
- Aoun, C.G.; Alloush, I.; kermarrec, Y.; Champeau, J.; Zein, O.K. A mapping approach for Marine Observatory relying on enterprise architecture. OCEANS 2015 - MTS/IEEE Washington, 2015, pp. 1–10. [CrossRef]
- Aoun, C.; Alloush, I.; Kermarrec, Y.; Champeau, J.; Zein, O. A Modeling Approach for Marine Observatory. Sensors & Transducers 2015, 185. [Google Scholar]
- Aoun, C.; Lagadec, L.; Champeau, J.; Moussa, J.; Hanna, E. A High Abstraction Level Constraint for Object Localization in Marine Observatories. 2017, pp. 605–611. [CrossRef]
- Camarillo, G.; Garcia-Martin, M.A. The 3G IP multimedia subsystem (IMS): merging the Internet and the cellular worlds; John Wiley & Sons, 2007. [Google Scholar]
| 1 | viewpoint: is a work product establishing the conventions for the construction, interpretation and use of architecture views to frame specific system concerns |
| 2 | The meta-model defines by itself a language for describing a Specific Domain of interest [41] |















Disclaimer/Publisher’s Note: The statements, opinions and data contained in all publications are solely those of the individual author(s) and contributor(s) and not of MDPI and/or the editor(s). MDPI and/or the editor(s) disclaim responsibility for any injury to people or property resulting from any ideas, methods, instructions or products referred to in the content. |
© 2024 by the authors. Licensee MDPI, Basel, Switzerland. This article is an open access article distributed under the terms and conditions of the Creative Commons Attribution (CC BY) license (http://creativecommons.org/licenses/by/4.0/).