Submitted:
15 September 2023
Posted:
18 September 2023
You are already at the latest version
Abstract
Keywords:
1. Introduction
2. Data and Methodology
2.1. Data used:
2.2. Calibration Methods:
2.2.1. Quantile Mapping:
2.2.2. Artificial Neural Network (ANN):
2.2.3. Hybrid Post-processing:
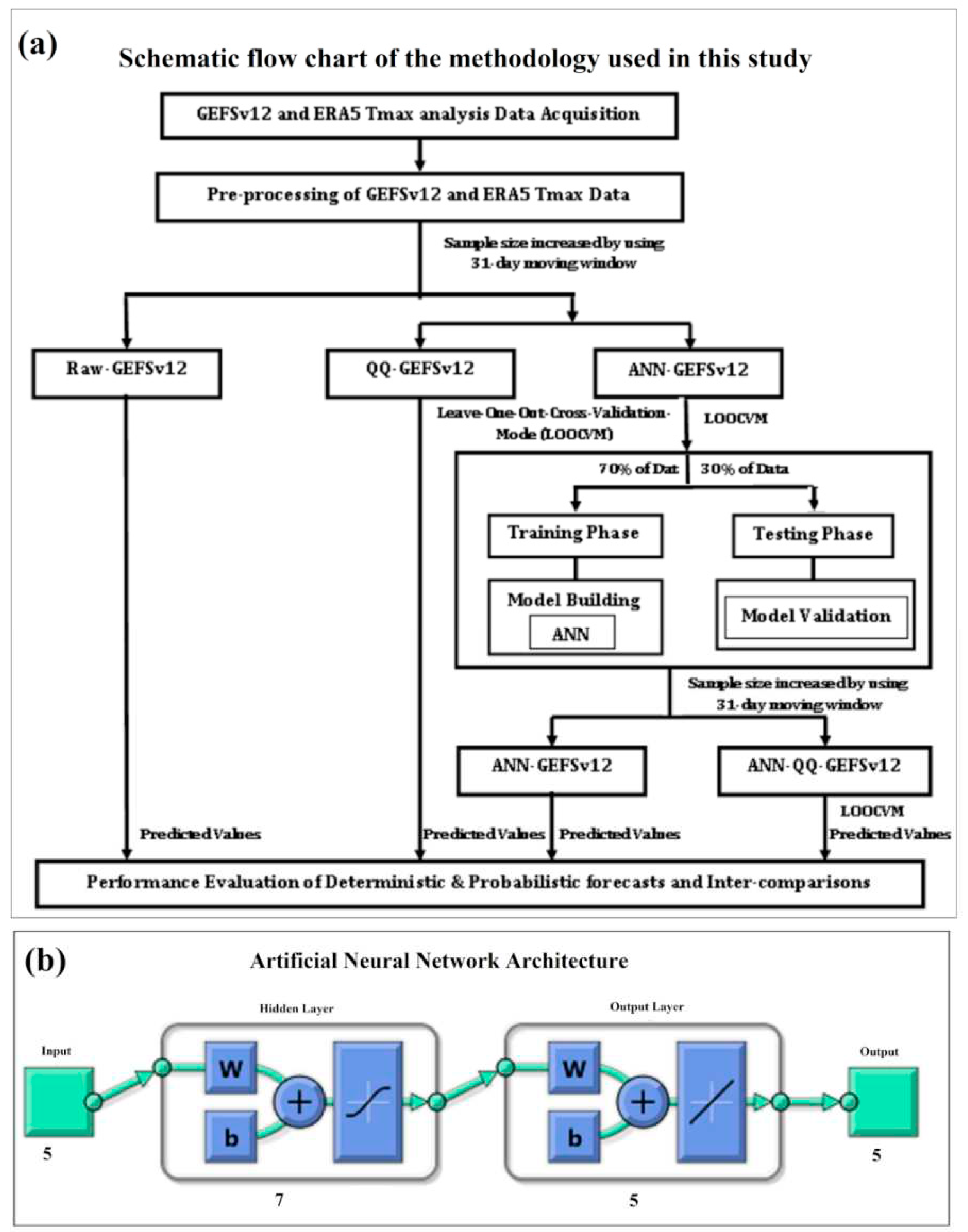
2.3. Analysis Procedure:
3. Results
3.1. Prediction skill of Raw, QQ, ANN, and Hybrid post-processing methods for summer daily Tmax over Taiwan
3.2. Statistical Categorical Skill Scores for Summer Daily Tmax Extremes over Taiwan from Raw, QQ, ANN, and Hybrid Methods
3.3. Probabilistic Prediction Skill Scores of Raw, QQ, ANN, and Hybrid methods for Summer daily Tmax Extremes
4. Summary and conclusions:
Author Contributions
Funding
Ethics approval
Consent for publication
Consent to participate
Data Availability
Code availability
Acknowledgments
Conflicts of interest/Competing interests
References
- IPCC. 2013 Climate Change 2013. The Physical Science Basis. Contribution of Working Group I to the Fifth Assessment Report of the Intergovernmental Panel on Climate Change ed T F Stocker, D Qin, G-K Plattner, M Tignor, S K Allen, J Boschung, A Nauels, Y Xia, V Bex and P M Midgley (Cambridge: Cambridge University Press) Summary for policymakers. C.
- Honda, Y.K.; Sugimoto; Ono, M. Adaptation to climate change at population level in Japan. Epidemiology 2011, 22, S26. [Google Scholar] [CrossRef]
- Nageswararao, M.M.; Mohanty, U.C.; Kiran Prasad, S.; Osuri, K.K.; Ramakrishna, S.S.V.S. Performance evaluation of NCEP climate forecast system for the prediction of winter temperatures over India. Theor. Appl. Climatol. 2016, 126, 1–15. [Google Scholar] [CrossRef]
- Nageswararao, M.M.; Sinha, P.; Mohanty, U.C.; Mishra, S. Occurrence of More Heat Waves Over the Central East Coast of India in the Recent Warming Era. Pure Appl. Geophys. 2020, 177, 1143–1155. [Google Scholar] [CrossRef]
- Karrevula, N.R.; Ramu, D.A.; Nageswararao, M.M.; Suryachandra Rao, A. Inter-annual variability of pre-monsoon surface air temperatures over India using the North American Multi-Model Ensemble models during the global warming era. Theor. Appl. Climatol. 2023, 151, 133–151. [Google Scholar] [CrossRef]
- Rastogi, D.; Lehner, F.; Ashfaq, M. Revisiting recent U.S. heat waves in a warmer and more humid climate. Geophys. Res. Lett. 2020, 47. [Google Scholar] [CrossRef]
- Fischer, E.M.; Schar, C. Consistent geographical patterns of changes in high-impact European heatwaves. Nat. Geosci. 2010, 3, 398–403. [Google Scholar] [CrossRef]
- Meehl, G.A.; Tebaldi, C. More intense, more frequent, and longer lasting heat waves in the 21st century. Science 2004, 305, 994–7. [Google Scholar] [CrossRef]
- Smoyer-Tomic, K.E.; Kuhn, R.; Hudson, A. Heat Wave Hazards: An Overview of Heat Wave Impacts in Canada. Nat. Hazards 2003, 28, 465–486. [Google Scholar] [CrossRef]
- Lin, C.Y.; Chua, Y.J.; Sheng, Y.F.; Hsu, H.H.; Cheng, C.T.; Lin, Y.Y. Altitudinal and latitudinal dependence of future warming in Taiwan simulated by WRF nested with ECHAM5/MPIOM. Int. J. Climatol. 2015, 35, 1800–1809. [Google Scholar] [CrossRef]
- IPCC. 2007 Intergovernmental panel on climate change, Fourth Assesment Report: Climate Change 2007. Geneva.
- Chung, J.Y.; Honda, Y.; Hong, Y.C.; Pan, X.C.; Guo, Y.L.; Kim, H. Ambient temperature and mortality: an international study in four capital cities of East Asia. Sci Total Environ 2009, 408, 390–396. [Google Scholar] [CrossRef]
- Mariotti, A.; Ruti, P.M.; Rixen, M. Progress in subseasonal to seasonal prediction through a joint weather and climate community effort. npj Clim. Atmos. Sci. 2018, 1, 4. [Google Scholar] [CrossRef]
- Li, S.; Roberston, A.W.; Li, S.; Robertson, A.W. Evaluation of submonthly precipitation forecast skill from global ensemble prediction systems. Mon. Wea. Rev 2015, 143, 2871–2889. [Google Scholar] [CrossRef]
- Vitart, F.; et al. The sub-seasonal to seasonal prediction project (S2S) and the prediction of extreme events. Bull Am Meteorol Soc 2017, 98, 163–173. [Google Scholar] [CrossRef]
- Nageswararao, M.M.; Zhu, Y.; allapragada, V. . Prediction Skill of GEFSv12 for Southwest Summer Monsoon Rainfall and Associated Extreme Rainfall Events on Extended Range scale over India. Wea. Forecasting 37, 1135–1156. [CrossRef]
- Nageswararao, M.M.; Zhu, Y.; Tallapragada, V.; Chen, M.-S. . Prediction Skill of GEFSv12 in Depicting Monthly Rainfall and Associated Extreme Events over Taiwan during the Summer Monsoon. Wea. Forecasting 37, 2239–2262. [CrossRef]
- Kang, I.-S.; et al. Intercomparison of the climatological variations of Asian summer monsoon precipitation simulated by 10 GCMs. Clim. Dyn. 2022, 19, 383–395. [Google Scholar] [CrossRef]
- Glahn, H.R.; Lowry, D.A. The use of model output statistics (MOS) in objective weather forecasting. J. Appl. Meteorol. 1972, 11, 1203. [Google Scholar] [CrossRef]
- Hamill, T.; Colucci, S. Evaluation of Eta-RSM ensemble probabilistic precipitation forecasts. Mon. Wea. Rev. 1998, 126, 711–724. [Google Scholar] [CrossRef]
- Mert, G.; Yang, D.; Srinivasan, D. Ensemble solar forecasting using data-driven models with probabilistic post-processing through GAMLSS. Sol. Energy 2020, 208, 612–622. [Google Scholar]
- Li, M.; Wang, Q.J.; Robertson, D.E.; Bennett, J.C. Improved error modelling for streamflow forecasting at hourly time steps by splitting hydrographs into rising and falling limbs. J. Hydrol 2017, 555, 586–599. [Google Scholar] [CrossRef]
- Wilks, D.S. Chapter 3: Univariate ensemble forecasting S. Vannitsem, D.S. Wilks, J.W. Messner (Eds.), Statistical Postprocessing of Ensemble Forecasts, 2018; pp. 49-89, 10.1016/C2016-0-03244-8. [CrossRef]
- Ebert, E.E. Ability of a poor man’s ensemble to predict the probability and distribution of precipitation. Mon. Wea. Rev. 2001, 129, 2461–2480. [Google Scholar] [CrossRef]
- Hamill, T.M.; Whitaker, J.S. Probabilistic quantitative precipitation forecasts based on reforecast analogs: Theory and application. Mon. Wea. Rev. 2006, 134, 3209–3229. [Google Scholar] [CrossRef]
- Zhu, Y.; Luo, Y. Precipitation calibration based on frequency matching method (FMM). Wea. Forecasting 2015, 30, 1109–1124. [Google Scholar] [CrossRef]
- Guan, H.; et al. GEFSv12 reforecast dataset for supporting subseasonal and hydrometeorological applications. Mon. Wea. Rev. 2022, 150, 647–665. [Google Scholar] [CrossRef]
- Zhao, T., J.; Bennett, C.; Wang, Q.; Schepen, A.; Wood, A. W.; Robertson, D.E.; Ramos, M.-H. How suitable is quantile mapping for post processing GCM precipitation forecasts? J. Climate 2017, 30, 3185–3196. [Google Scholar] [CrossRef]
- Verkade, J.S.; Brown, J.D.; Reggiani, P.; Weerts, A.H. Post-processing ECMWF precipitation and temperature ensemble reforecasts for operational hydrologic forecasting at various spatial scales. J. Hydrol. 2013, 501, 73–91. [Google Scholar] [CrossRef]
- Wang, Q.J.; Shao, Y.; Song, Y.; Schepen, A.; Robertson, D.E.; Ryu, D.; Pappenberger, F. An evaluation of ECMWF SEAS5 seasonal climate forecasts for Australia using a new forecast calibration algorithm. Environ. Model. Softw. 2019, 122, 104550. [Google Scholar] [CrossRef]
- Zhou, X.; Zhu, Y.; Fu, B.; Hou, D.; Peng, J.; Luo, Y.; Li, W. The development of the Next NCEP Global Ensemble Forecast System. Science and Technology Infusion Climate Bulletin, NOAA's National Weather Service. 43rd NOAA Annual Climate Diagnostics and Prediction Workshop (CDPW); 2019; pp. 159–163. [Google Scholar]
- Zhou, X.; Zhu, Y.; Hou, D.; Fu, B.; Li, W.; Guan, H.; Sinsky, E.; Kolczynski, W.; Xue, X.; Luo, Y.; et al. The Development of the NCEP Global Ensemble Forecast System Version 12. Weather Forecast. 2022, 37, 727. [Google Scholar] [CrossRef]
- Hamill, T.M.; et al. The Reanalysis for the Global Ensemble Forecast System, version 12. Mon. Wea. Rev. 2022, 150, 59–79. [Google Scholar] [CrossRef]
- Harris, L.M.; Lin, S.-J. A two-way nested global-regional dynamical core on the cubed-sphere grid. Mon. Wea. Rev. 2013, 141, 283–306. [Google Scholar] [CrossRef]
- Han, J.; Wang, W.; Kwon, Y.C.; Hong, S.-Y.; Tallapragada, V.; Yang, F. Updates in the NCEP GFS cumulus convection schemes with scale and aerosol awareness. Wea. Forecasting 2017, 32, 2005–2017. [Google Scholar] [CrossRef]
- Han, J.-Y.; Hong, S.-Y.; Lim Sunny, K.-S.; Han, J. Sensitivity of a cumulus parameterization scheme to precipitation production representation and its impact on a heavy rain event over Korea. Mon. Wea. Rev. 2016, 144, 2125–2135. [Google Scholar] [CrossRef]
- Clough, S.A.; Shephard, M.W.; Mlawer, E.J.; Delamere, J.S.; Iacono, M.J.; Cady-Pereira, K.; Boukabara, S.; Brown, P.D. Atmospheric radiative transfer modeling: A summary of the AER codes. J. Quant. Spectrosc. Radiat. Transfer 2005, 91, 233–244. [Google Scholar] [CrossRef]
- Chun, H.-Y.; Baik, J.-J. Momentum flux by thermally induced internal gravity waves and its approximation for large-scale models. J. Atmos. Sci. 1998, 55, 3299–3310. [Google Scholar] [CrossRef]
- Alpert, J.C.; Kanamitsu, M.; Caplan, P.M.; Sela, J.G.; White, G.H.; Kalnay, E. Mountain induced gravity wave drag parameterization in the NMC medium-range forecast model. Eighth Conf. on Numerical Weather Prediction, 1988; Baltimore, MD, Amer. Meteor. Soc., 726–733.
- Zhu, Y.; Zhou, X.; Pena, M.; Li, W.; Melhauser, C.; Hou, D. Impact of sea surface temperature forcing on weeks 3 and 4 forecast skill in the NCEP Global Ensemble Forecast System. Wea. Forecasting 2017, 32, 2159–2173. [Google Scholar] [CrossRef]
- Zhu, Y.; Zhou, X.; Li, W.; Dingchen, H.; Christopher, M.; Eric Sinsky, Malaquias, P.; Fu, B.; Hong, G.; Walter, K.; Richard, W.; Tallapragada, V. Toward the improvement of sub-seasonal prediction in the NCEP Global Ensemble Forecast System (GEFS). In J. Geophys. Res.: Atmos.; 2018; Volume 123, pp. 6732–6745. [Google Scholar] [CrossRef]
- Li, W.; et al. Evaluating the MJO forecast skill from different configurations of NCEP GEFS extended forecast. Climate Dyn. 2019, 52, 4923–4936. [Google Scholar] [CrossRef]
- Shutts, G. A kinetic energy backscatter algorithm for use in ensemble prediction systems. Q.J. Roy. Meteor. Soc. 2005, 131, 3079–3102. [Google Scholar] [CrossRef]
- Shutts, G.; Palmer, T.N. The use of high-resolution numerical simulations of tropical circulation to calibrate stochastic physics schemes. Proc. Workshop on Simulation and Prediction of Intra-Seasonal Variability with Emphasis on the MJO. Reading, United Kingdom, ECMWF; 2004; pp. 83–102. Available online: https://www.ecmwf.int/node/12212.
- Buizza, R.; Miller, M.; Palmer, T. Stochastic representation of model uncertainties in the ECMWF Ensemble Prediction System. Quart. J. Roy. Meteor. Soc. 1999, 125, 2887–2908. [Google Scholar] [CrossRef]
- Palmer, T.N.; Buizza, R.; Doblas-Reyes, F.; Jung, T.; Leutbecher, M.; Shutts, G.; Steinheimer, M.; Weisheimer, A. Stochastic parametrization and model uncertainty. ECMWF Tech. Memo. 2009, 598, 42. [Google Scholar]
- Hersbach, H.; Bell, B.; Berrisford, P.; Biavati, G.; Horányi, A.; Muñoz Sabater, J.; Nicolas, J.; Peubey, C.; Radu, R.; Rozum, I.; et al. ERA5 hourly data on single levels from 1959 to present. Copernicus Climate Change Service (C3S) Climate Data Store (CDS), 2018; 10.24381/cds.adbb2d47. [CrossRef]
- Piani, C.; Haerter, J.; Coppola, E. Statistical bias correction for daily precipitation in regional climate models over Europe. Theor. Appl. Climatol. 2010, 99, 187–192. [Google Scholar] [CrossRef]
- Saxena, A.; Verma, N.; Tripathi, K.C. A review study of weather forecasting using artificial neural network approach. Int J Eng Res Technol. 2013, 2, 2029–2035. [Google Scholar]
- Bani-ahmad, S.; Alshaer, J.; Al-oqily, I. Development of temperature-based weather forecasting models using neural networks and fuzzy logic. Int J Multimed Ubiquitous Eng. 2014, 9, 343–366. [Google Scholar] [CrossRef]
- Feng, J.; Lu, S. Performance analysis of various activation functions in artificial neural networks. J Phys: Conf Ser. 2019, 1237, 022030. [Google Scholar] [CrossRef]
- Abbot, J.; Marohasy, J. Input selection and optimisation for monthly rainfall forecasting in Queensland, Australia, using artificial neural networks. Atmos. Res 2014, 138, 166–178. [Google Scholar] [CrossRef]
- Yilmaz, A.G.; Imteaz, M.A.; Jenkins, G. Catchment flow estimation using artificial neural networks in the mountainous Euphrates Basin. J Hydrol. 2011, 410, 134–140. [Google Scholar] [CrossRef]
- Ahmad, R.; Lazin, N.M.; Samsuri, S.F.M. Neural network modeling and identification of naturally ventilated tropical greenhouse climates. Wseas. Trans. Syst. Control. 2014, 9, 445–453. [Google Scholar]
- McCulloch; Warren; Walter Pitts. A Logical Calculus of Ideas Immanent in Nervous Activity. Bulletin of Mathematical Biophysics. 1943, 5, 115–133. [Google Scholar] [CrossRef]
- Fausett, L. Fundamentals of Neural Network. Prentice Hall, Hoboken, 1994.
- Singh, G.; Panda, R.K. Daily sediment yield modeling with artificial neural network using 10-fold cross validation method: a small agricultural watershed, Kapgari, India. International Journal of Earth Sciences and Engineering. 2011, 4, 443–450. [Google Scholar]
- Singh, G.; Panda, R.K. Bootstrap-based artificial neural network analysis for estimation of daily sediment yield from a small agricultural watershed. International Journal of Hydrology Science and Technology 2015, 5, 333–348. [Google Scholar] [CrossRef]
- Hecht-Nielsen, R. Kolmogorov’s mapping neural network existence theorem. In Proceedings of the international conference on Neural Networks; IEEE Press: New York, NY, USA, 1987; Vol. 3, pp. 11–14. [Google Scholar]
- Nair, A.; Singh, G.; Mohanty, U.C. Prediction of Monthly Summer Monsoon Rainfall Using Global Climate Models Through Artificial Neural Network Technique. Pure Appl. Geophys 2018, 175, 403–419. Available online: https://doi-org.proxy-um.researchport.umd.edu/10.1007/s00024-017-1652-5. [CrossRef]
- Johnstone, C.; Sulungu, E.D. Application of neural network in prediction of temperature: a review. Neural Comput & Applic. 2021, 33, 11487–11498. Available online: https://doi-org.proxy-um.researchport.umd.edu/10.1007/s00521-020-05582-3.
- Roebber, P.J. Visualizing multiple measures of forecast quality. Wea. Forecasting 2009, 24, 601–608. [Google Scholar] [CrossRef]
- Brier, G.W. Verification of forecasts expressed in terms of probability. Mon. Wea. Rev 1950, 78, 1–3. [Google Scholar] [CrossRef]
- Toth, Z.; Talagrand, O.; Candille, G.; Zhu, Y. Probability and ensemble forecasts. Forecast Verification: A Practitioner's Guide in Atmospheric Science; Jolliffe, I.T., Stephenson, D.B., Eds.; Wiley, 2003; pp. 137–63. [Google Scholar]
- Weijs, S.V.; Van Nooijen, R.; van de Giesen, N. Kullback–Leibler divergence as a forecast skill score with classic reliability–resolution–uncertainty decomposition. Monthly Weath. Rev. 2010, 138, 3387–3399. [Google Scholar] [CrossRef]
- Marzban, C. The ROC curve and the area under it as performance measures. Weather Forecast. 2004, 19, 19,1106–1114. [Google Scholar] [CrossRef]












| No. Hidden layers : | 1 |
| No. of nodes/neurons in the hidden layer | 7 |
| Neural Network used | Feedforward network |
| Neural Network Processing Functions | Map matrix row minimum and maximum values to [–1 1] |
| Data divided function | 70% data for training and 30% data for validation |
| Learning rate | 0.001 |
| Max number of iterations/epochs used | 1000 |
| Error tolerance for stopping criterion | 1e-14 |
| Training function used | Supervised weight/bias training function with Sequential order weight/bias training (trains) |
| Neural Network Performance Functions used | Mean squared error performance function |
Disclaimer/Publisher’s Note: The statements, opinions and data contained in all publications are solely those of the individual author(s) and contributor(s) and not of MDPI and/or the editor(s). MDPI and/or the editor(s) disclaim responsibility for any injury to people or property resulting from any ideas, methods, instructions or products referred to in the content. |
© 2023 by the authors. Licensee MDPI, Basel, Switzerland. This article is an open access article distributed under the terms and conditions of the Creative Commons Attribution (CC BY) license (http://creativecommons.org/licenses/by/4.0/).
