Submitted:
27 June 2023
Posted:
27 June 2023
You are already at the latest version
Abstract
Keywords:
1. Introduction
2. Capacity and Service Resource Analysis of Terminal Areas
3. Mathematical Modeling
3.1. Model Assumptions
- Any two arriving or departing aircraft are equipped with a minimum flight separation greater than that used in the control area where they are located.
- In the terminal area, if the service for an aircraft has already started and has not yet finished, the service for another aircraft cannot begin.
- Aircraft service requests in the terminal area are continuous, and the number of aircraft being served in the terminal area does not exceed the safe handling capacity.
- Each aircraft flies according to its planned route and will not deviate from or change the planned route.
- Each aircraft of the same type experiences the same flight time on the same air route.
3.2. Model Formulation
3.2.1. Demand Model
3.2.2. Demand Model
3.2.3. Demand Model
4. Empirical Analysis of the Proposed Model
4.1. Model Implementation Using ZBLA Airport Data
- Under normal conditions, air traffic controllers at the terminal area of Hulunbuir Hailar Airport (ZBLA) can safely handle up to four aircraft at peak workload periods. Therefore, the supply model parameter is set to 4, and the calculation time is 1 hour.The continuous working time is calculated as:
- Considering that the average workload of air traffic controllers in China should not exceed 70% of the maximum workload threshold, the utilization coefficient u is set to 0.7 for this calculation.
- When the utilization coefficient is unconstrained, the mathematical model can be expressed as:
- When the utilization coefficient u assumes different values between 0.1 and 1, the workload and estimated terminal airspace capacity results vary accordingly. A higher u indicates a greater workload for air traffic controllers,thus,as shown in Figure 3, the increases as u increases. In this study, a utilization coefficient of 0.7 is selected to represent a busy workload scenario for terminal airspace controllers at Hulunbuir Hailar Airport (ZBLA). Consequently, the calculated recommended operational capacity is 17 aircraft movements per hour.
4.2. Model Validation by Monte Carlo Simulation
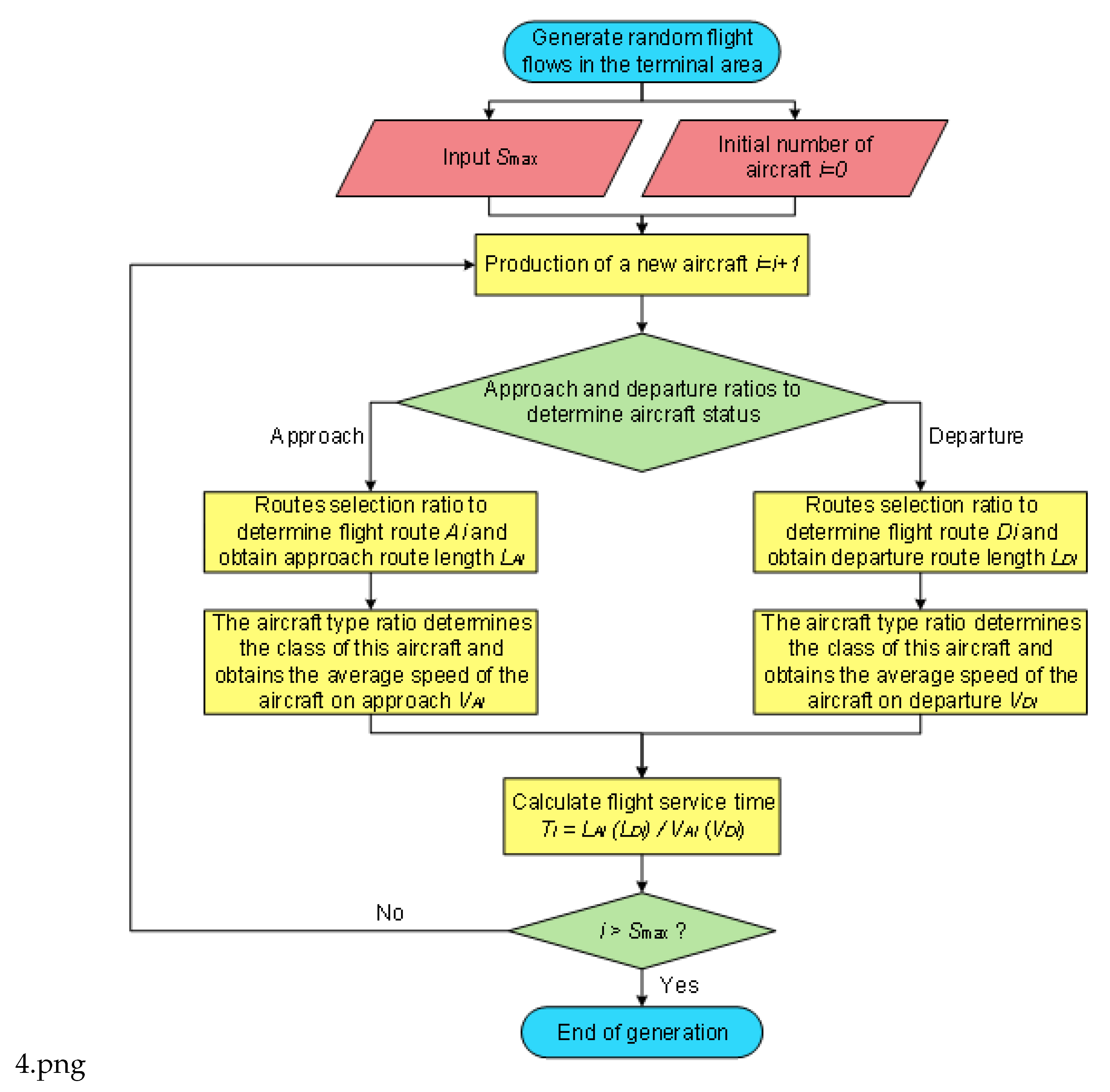
- Random aircraft generation within the terminal area In the simulation, each aircraft needs to be randomly generated to operate in the airspace based on the take-off and landing ratios, the percentages of approach and departure procedures, and the percentages of aircraft types for different approach and departure procedures. The flight distance and speed are determined based on the selected approach, departure procedure, and aircraft type, resulting in the flight time for that aircraft. In each cycle, n aircrafts are first generated to meet the condition that no more than n aircrafts are under ATC control at the same time, which means n aircraft sorties in the terminal area are maintained as the limit case.
- Confirmation upon aircraft’s proceeding out of the terminal Area As the simulation progresses, aircrafts fly along the selected approach and departure procedures until one of the aircrafts reaches the endpoint. The timing starts from aircraft’s proceeding out of the first aircraft until the cumulative time reaches 1 hour. The endpoints in this simulation are the points where arriving aircraft hand over control to the tower (for landing aircraft) or the approach control (for departing aircraft). In this simulation, the endpoints are: the transfer points where aircrafts in the approach control zone transfer control to the control zone (for landing aircrafts) or the Area Control Center (for departing aircraft).
- Defining the Iteration Rules When an aircraft proceeds out of the endpoint, an aircraft is generated randomly in the scenario. This constantly maintains n aircrafts being operated within the terminal control area. Steps 2 and 3 are repeated until the cumulative time reaches 1 hour. After counting the total number of aircrafts present in this iteration, aircraft generation was ceased for this iteration.
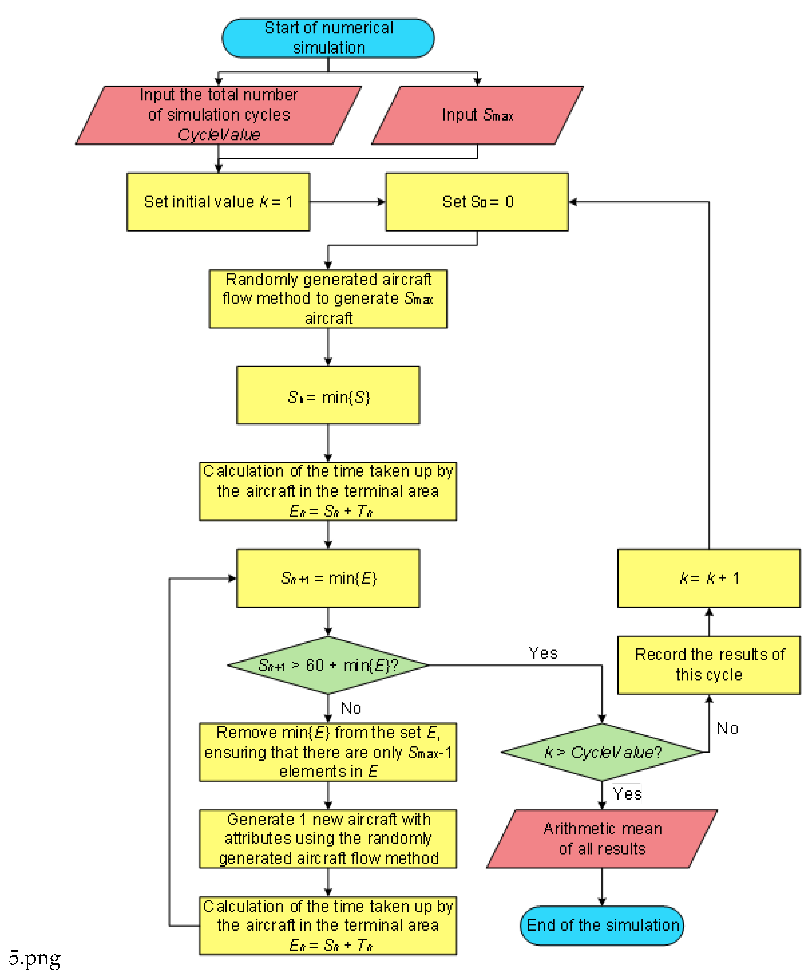
- Defining the Integrated Iteration Rules Repeat Steps 1 through 3 until reaching the preset number of iterations. Take the arithmetic mean of the results as the numerical simulation capacity of the terminal area. The total number of iterations k is set to 1000. The approach and departure traffic distribution data, terminal area route selection ratios, and flight durations used in this simulation are the same as those in the previous model. The arithmetic mean of the results from these 1000 computational loops is used to determine the limit capacity of the terminal area. The final results are presented in Figure 6.
4.3. Quantitative Assessment and Extrapolation
5. Conclusion
- This study validates the computed results by using a Monte Carlo-based numerical simulation method, which demonstrates a close similarity between the simulated and actual results. This confirms the reliability of the capacity computations obtained through the proposed model. The findings indicate that the model can accurately and reasonably estimate the terminal area’s capacity, providing theoretical support for traffic management methods at airports and terminal areas.
- By incorporating service resources and traffic alert operations, and examining the relationship between the maximum safe number of aircraft handled during peak periods and the capacity, this study broadens the utility of the mathematical model. It enables the prediction of the maximum safe number of aircrafts that controllers can handle during peak periods based on the determined terminal area capacity, offering guidance for shift scheduling of air traffic controllers and traffic flow management at Air Traffic Control (ATC) facilities.
- Due to the lack of integration of influential factors such as meteorological elements, the proposed model requires further refinement to achieve higher fidelity to authentic operational circumstances.
6. Patents
Author Contributions
Funding
Institutional Review Board Statement
Informed Consent Statement
Data Availability Statement
Acknowledgments
References
- Jiang,B.; Hu,M.; Tian,Y.;et al. Simulation method of airspace capacity eval-uation at terminal area. Journal of Traffic and Transportation Engineering 2003, 1, 97–100. [CrossRef]
- Pan,W. ; Kang,R. Multi-airports Coordination Optimizing Model Based on Key Points Air Traffic Flow Limitation. Journal of Sichuan University Engineering Science Edition 2013, 45, 106–111. [CrossRef]
- Zhang,J.; Zhang,J. Arriving and leaving aircrafts scheduling model based on dynamic optimize.Journal of Sichuan University Natural Science Edition 2012, 49, 90–96. [CrossRef]
- Mitchell.J.; Polishchuk.V. ; Krozel.J. Airspace throughput analysis considering stochastic weather. In AIAA Guidance, Navigation, and Control Conference and Exhibit; AIAA; United States; p. 6770.2006. [CrossRef]
- Janic, M. Modeling effects of different air traffic control operational procedures, separation rules, and service disciplines on runway landing capacity. Journal of Advanced Transportation 2014, 48, 556–574. [Google Scholar] [CrossRef]
- Kageyama,K. ATC Procedures Modeling for Capacity Estimation of Japanese Airspace. In AIAA Modeling and Simulation Technologies Conference; AIAA; United States.2017. [CrossRef]
- Dong, X.; Hu, M.; Su, J. Terminal Capacity Assessment Based on Workload of ATC. Aeronautical Computing Technique 2011, 41, 5–8. [Google Scholar] [CrossRef]
- Li,Y.; Hu,M.; Peng,Y.; et al. Effect Mechanism of Multi-scenarios Terminal Capacity Based on Flow Decomposition Barrier. Journal of Southwest Jiaotong University 2014, 49, 928–934. [CrossRef]
- Shen, L.; Xie, P. and Fu, C. Terminal Area Capacity Assessment Based on Certain Delay Level. Informatization Research 2017, 43, 24–27+36. https://kns.cnki.net/kcms2/article/abstract?v=3uoqIhG8C44YLTlOAiTRKibYlV5Vjs7iAEhECQAQ9aTiC5BjCgn0Rj41MJcFXPushonbYEMvaP7kA1m32PiOQOeoUjqE9Erw&uniplatform=NZKPT&src=copy.
- Huang, H.; Gan, X. et al. Study on capacity assessment method of terminal area under the influence of military activities. Advances in Aeronautical Science and Engineering 2020, 11, 344–352. [CrossRef]
- [Peng, Y.; Wang, H.; Mao, L. et al. Terminal Traffic Flow Prediction Method Under Convective Weather Using Deep Learning Approaches. Transactions of Nanjing University of Aeronautics and Astronautics 2021, 38, 634–645. [CrossRef]
- Mao,L.; Peng,Y.;Li,J. et al. Random-forest based terminal capacity prediction under convective weather. Systems Engineering - Theory & Practice 2021, 41, 2125–2136. [CrossRef]
- Yu, J.; Liu, H.; Xiong, Y. et al. An improved evaluation model of En route dynamic capacity. Journal of Sichuan University Natural Science Edition 2007, , 1005–1008. [CrossRef]
- Li, X.; Zhang, Z. ; Wang, L. Terminal area capacity evaluation method based on following stability.Systems Engineering-Theory & Practice 2009, 29, 173–179. [CrossRef]
- Zhang, Z. ; Wei, Z. A Model for Dynamic Terminal Airspace Capacity Estimation Considering Hazardous Weather.Science Technology and Engineering 2015, 346, 53–59+71. [CrossRef]
- Liu, J.; Li, C.; Feng, S. et al. Assessment of Capacity Based on Air Traffic Controllers’ Workload Simulated on Airtop. Aeronautical Computing Technique 2018, 48, 8–12. [CrossRef]
- Zhao, Z. Research on Airspace Capacity Assessment And Forecast. Master’s Thesis, https://kns.cnki.net/KCMS/detail/detail.aspx?dbname=CDFDLAST2016&filename=1016751873.nh. Nanjing University of Aeronautics and Astronautics, Nanjing, China, 2015. [Google Scholar]
- Xie, C.; Wang, X. Terminal Area Capacity Calculation Based on Monte-Carlo Simulation Method. Aeronautical Computing Technique 2009, 39, 1–4. [Google Scholar] [CrossRef]
- Bowen, E.G.; Pearcey, T. Delays in the flow of air traffic. The Aeronautical Journal 1948, 52, 251–258. [Google Scholar] [CrossRef]
- Blumstein, A. An analytical investigation of airport capacity. Technical Report, CORNELL AERONAUTICAL LAB INC BUFFALO NY, 1960. https://www.researchgate.net/publication/235022981_AN_ANALYTICAL_INVESTIGATION_OF_AIRPORT_CAPACITY.
- Zhao, Y.; Chen, K.; Liu, G. and Yue, R. A New Flow Alert Index for Sector Congestion and Its Application. China Safety Science Journal 2009, 19, 103–107. [CrossRef]
- Mou, Q.; Zhang, L.; Feng, X.; Li, M.; Wang, R. Patent No. CN114758528B. China Patent. Civil Aviation Flight University of China, assignee. Granted April 21, 2023. https://xueshu.baidu.com/usercenter/paper/show?paperid=1x1h0gj0f00y0cc0sr4u06k0me444570.
- Mou, Q.; Zhang, L.; Fang, C. et al. Airport Terminal Area Capacity Calculation Based on Supply and Demand Balance of Service Resources. Preprint 2022. https://doi.org/10.21203/rs.3.rs-1505284/v2. [CrossRef]








| Flight mission | Procedure | Aircraft Type | Proportion (%) | Mean time (min) |
|---|---|---|---|---|
| Departure | KAGAK | A320, B738 | 53% | 6.5 |
| E190, CRJ, RRJ | 30% | 8 | ||
| ATR, Y12 | 17% | 7 | ||
| ELPUN | A320, B738 | 85% | 11.2 | |
| E190, CRJ, RRJ | 15% | 14.4 | ||
| ATR, Y12 | 0% | 20.2 | ||
| TEPOD | A320, B738 | 84% | 9 | |
| E190, CRJ, RRJ | 16% | 11.5 | ||
| ATR, Y12 | 0% | 16.2 | ||
| Approach | KAGAK | A320, B738 | 53% | 12.3 |
| E190, CRJ, RRJ | 30% | 15.8 | ||
| ATR, Y12 | 17% | 22.2 | ||
| ELPUN | A320, B738 | 85% | 7.8 | |
| E190, CRJ, RRJ | 15% | 10.1 | ||
| ATR, Y12 | 0% | 14.2 | ||
| TEPOD | A320, B738 | 84% | 6 | |
| E190, CRJ, RRJ | 16% | 7.7 | ||
| ATR, Y12 | 0% | 10.8 |
| Assessment models | Ultimate capacity(fph) | Corrected capacity(fph) |
|---|---|---|
| Mathematical modeling | 24.230 | 16.961 |
| Numerical simulation | 23.939 | 16.757 |
| ATC simulator experiment | - | 17 |
Disclaimer/Publisher’s Note: The statements, opinions and data contained in all publications are solely those of the individual author(s) and contributor(s) and not of MDPI and/or the editor(s). MDPI and/or the editor(s) disclaim responsibility for any injury to people or property resulting from any ideas, methods, instructions or products referred to in the content. |
© 2023 by the authors. Licensee MDPI, Basel, Switzerland. This article is an open access article distributed under the terms and conditions of the Creative Commons Attribution (CC BY) license (http://creativecommons.org/licenses/by/4.0/).