Submitted:
28 July 2025
Posted:
30 July 2025
You are already at the latest version
Abstract
Keywords:
1. Introduction
2. Related Work
2.1. The classic Machine Learning (ML) Classification
2.2. The Deep Learning Classification Progress
2.3. The You Only Look Once (YOLO) Development
3. Data and Preprocessing
3.1. Study Area, Instruments and Data Acquisition
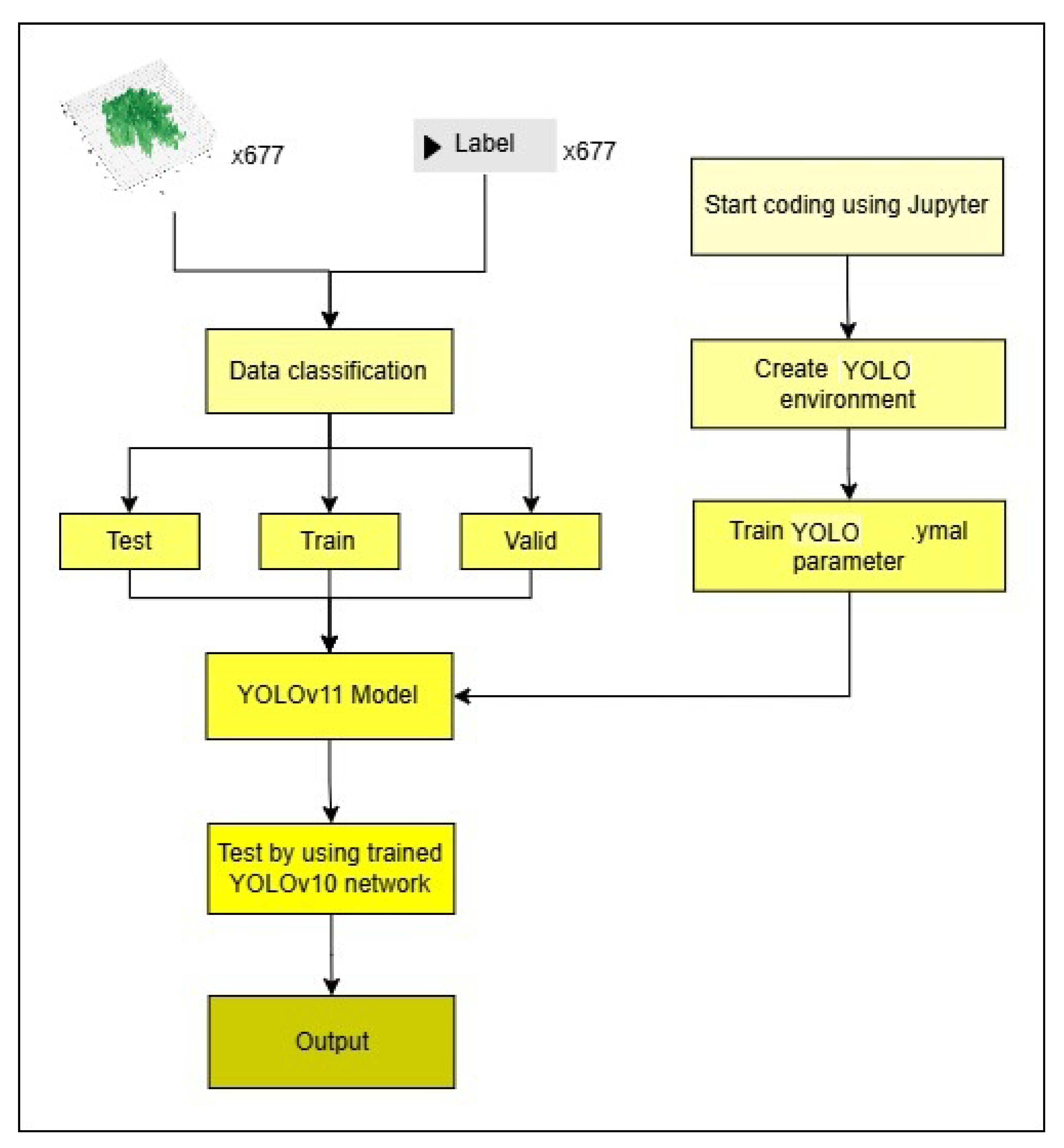
4. Methodology
5. Results
5.1. The Classification Results of Different Models
5.2. Snow and Background Removal
5.3. The Classification Results of Different Dataset Sizes
6. Discussion
6.1. General PTC Performance and Effectiveness
6.2. PTC with Different Models
6.3. PTC Performance: Deciduous vs. Conifer
6.4. Impact of Dataset Size
7. Conclusions
Author Contributions
Funding
Institutional Review Board Statement
Informed Consent Statement
Data Availability Statement
Acknowledgments
Conflicts of Interest
Abbreviations
| PTC | Pseudo tree crown |
| ITS | Individual tree species |
| UAV | unmanned aerial vehicle |
| DL | deep learning |
| ML | machine learning |
| RS | Remote Sensing |
| YOLO | You Only Look Once |
| CNN | convolutional neural network |
| GTB | Gradient tree boosting |
| ANN | artificial neural network |
| CSP | Cross stage partial |
| PANet | Path aggregation network |
| NMS | Non-maximum suppression |
References
- Normile, D. Saving Forests to Save Biodiversity. Science 2010, 329, 5997. [Google Scholar] [CrossRef]
- Jacob, A.; Wilson, S.; Lewis, S. Forests are more than sticks of carbon. Nature 2014, 507, 306. [Google Scholar] [CrossRef] [PubMed]
- D’Orangeville, L.; Duchesne, L.; Houle, D.; Kneeshaw, D.; Cote, B.; Pederson, N. Northeastern North America as a potential refugium for boreal forests in a warming climate. Science 2016, 352, 6292. [Google Scholar] [CrossRef]
- Abdollahnejad, A.; Panagiotidis, D. Tree Species Classification and Health Status Assessment for a Mixed Broadleaf-Conifer Forest with UAS Multispectral Imaging. Remote Sens. 2020, 12(22), 3722. [Google Scholar] [CrossRef]
- Li, X.; Zhang, Z.; Xu, C.; Zhao, P.; Chen, J.; Wu, J.; Zhao, X.; Mu, X.; Zhao, D.; Zeng, Y. Individual tree-based forest species diversity estimation by classification and clustering methods using UAV data. Front. Ecol. Evol. 2023, 11, 1139458. [Google Scholar] [CrossRef]
- Lu, P.; Parker, W.; Colombo, S.; Skeates, D. Temperature-induced growing season drought threatens survival and height growth of white spruce in southern Ontario, Canada. For. Ecol. Manage. 2019, 448, 355–363. [Google Scholar] [CrossRef]
- Pandey, P. C.; Arellano, P. Advances in Remote Sensing for Forest Monitoring 2023, Wiley, Online ISBN:9781119788157. https://10.1002/9781119788157.
- Feng, Y.; Gong, H.; Li, H.; Qin, W.; Li, J.; Zhang, X. Tree Species Classification Based on Remote Sensing: A Review of Data, Methods, and Challenges. Remote Sens. 2022, 14(15), 3656. [CrossRef]
- Zhong, L.; Dai, Z.; Fang, P.; Cao, Y.; Wang, L. A Review: Tree Species Classification Based on Remote Sensing Data and Classic Deep Learning-Based Methods. Forests 2024, 15(5), 852. [CrossRef]
- Fourier, R.A.; Edwards, G.; Eldridge, N.R. A catalogue of potential spatial discriminators for high spatial resolution digital images of individual crowns. Can. J. Remote. Sens. 1995, 3, 285–298. [Google Scholar] [CrossRef]
- Zhang, K.; Hu, B. Classification of individual urban tree species using very high spatial resolution aerial multi-spectral imagery using longitudinal profiles Remote Sens. 2012, 4, 1741–1757. [CrossRef]
- Balkenhol, L.; Zhang, K. Identifying Individual Tree Species Structure with High-Resolution Hyperspectral Imagery Using a Linear Interpretation of the Spectral Signature. In Proceedings of the 38th Canadian Symposium on Remote Sensing, Montreal, QC, Canada, 20–22 June 2017. [Google Scholar]
- Miao, S.; Zhang, K.; Liu, J. An AI-based Tree Species Classification Using a 3D Tree Crown Model Derived From UAV Data. In Proceedings of the 44th Canadian Symposium on Remote Sensing, Yellowknife, NWT, Canada, 19–22 June 2023. [Google Scholar]
- Miao, S.; Zhang, K.; Zeng, H.; Liu, J. Improving Artificial-Intelligence-Based Individual Tree Species Classification Using Pseudo Tree Crown Derived from Unmanned Aerial Vehicle Imagery. Remote Sens. 2024, 16(11), 1849. [Google Scholar] [CrossRef]
- Zhang, T.; Zhang, K. F.; Miao, S.; Liu, J. Canadian conifer tree classification using the Pseudo Tree Crown (PTC) 2025 IEEE International Conference on Aerospace Electronics and Remote Sensing Technology (ICARES), 2024, Telkom University Surabaya, Indonesia, submitted.
- Cortes, C.; Vapnik, V. Support-vector networks. Mach Learn 20, 273–297, 1995. [CrossRef]
- Breiman, L. Random Forests. Machine Learning 45, 5–32, 2001. [CrossRef]
- Mboga, N.; Persello, C.; Bergado, J.R.; Stein, A. Detection of Informal Settlements from VHR Images Using Convolutional Neural Networks. Remote Sens. 2017, 9, 1106. [Google Scholar] [CrossRef]
- Hu, P.; Chen, Y.; Imangholiloo, M.; Holopainen, M.; Wang, Y.; HYYPPA, J. Urban tree species classification based on multispectral airborne LiDAR. J. Infrared Millim. Waves 2025, 44(2). [Google Scholar] [CrossRef]
- Ke, L.; Zhang, S.; Lu, Y.; Lei, N.; Yin, C.; Tan, Q.; Wang, Q. Classification of wetlands in the Liaohe Estuary based on MRMR-RF-CV feature preference of multi-source remote sensing images. IEEE Journal of Selected Topics in Applied Earth Observations and Remote Sensing 2025. [CrossRef]
- El Kharki, A.; Mechbouh, J.; Wahbi, M. et al. Optimizing SVM for argan tree classification using Sentinel-2 data: A case study in the Sous-Massa Region, Morocco. Revista de Teledeteccion 2024. [CrossRef]
- Thapa, B.; Darling, L.; Choi, D. H.; Ardohain, C. M.; Firoze, A.; Aliaga, D. G.; Hardiman, B. S.; Fei, S. Application of multi-temporal satellite imagery for urban tree species identification. Urban Forestry & Urban Greening 2024 98. [CrossRef]
- Wang, J.; Jiang, Y. A Hybrid convolution neural network for the classification of tree species using hyperspectral imagery. PLoS ONE 2024, 19(7), e0304469. [CrossRef] [PubMed]
- Zhang, J.; Li, H.; Wang, J.; Liang, Y.; Li, R.; Sun, X. Exploring the Differences in Tree Species Classification between Typical Forest Regions in Northern and Southern China. Forests 2024, 15, 929. [Google Scholar] [CrossRef]
- Aziz, G., Minallah, N., Saeed, A. et al. Remote sensing based forest cover classification using machine learning. Sci Rep 14, 69 2024. [CrossRef]
- Manohanran, S. K.; Megalingam, R. K.; Kota, A. H.; Tejaswi, P. V. K.; Sankardas, K. S. Hybrid fuzzy support vector machine approach for Coconut tree classification using image measurement, Engineering Applications of Artificial Intelligence 2023, 126-A. [CrossRef]
- LeCun, Y.; Bottou, L.; Bengio, Y.; Haffner, P. Gradient-based learning applied to document recognition. Proceedings of the IEEE, 86(11), 2278-2324. 1998.
- Scarselli, F.; Gori, M.; Tsoi, A.; Hagenbuchner, M.; Monfardini, G. The graph neural network model, IEEE Transactions on Neural Networks, 2009 vol. 20, no. 1, pp. 61-80. [CrossRef]
- Krizhevsky, A.; Sutskever, I.; Hinton, G. The graph neural network model, NIPS’12: Proceedings of the 26th International Conference on Neural Information Processing Systems - Volume 1 Pages 1097 - 1105, 2012.
- Simonyan, S.; Zisserman, A. Very Deep Convolutional Networks for Large-Scale Image Recognition, Computer Vision and Pattern Recognition, 2012. [CrossRef]
- Ronneberger, O.; Fischer, P.; Brox, T. U-Net: Convolutional Networks for Biomedical Image Segmentation, Computer Vision and Pattern Recognition, 2015. [CrossRef]
- He, K.; Zhang, X.; Ren, S.; Sun, J. Deep Residual Learning for Image Recognition. Proceedings of the IEEE Conference on Computer Vision and Pattern Recognition (CVPR), Las Vegas, NV, USA, 27–30 June 2016; pp. 770–778. [CrossRef]
- He, K.; Gkioxari, G.; Dollár, P.; Girshick, R. Mask R-CNN. Proceedings of the IEEE International Conference on Computer Vision (ICCV), Venice, Italy, 22–29 October 2017; pp. 2961–2969. [CrossRef]
- Woo, S.; Park, J.; Lee, J.-Y.; Kweon, I.S. CBAM: Convolutional Block Attention Module. Proceedings of the European Conference on Computer Vision (ECCV), Munich, Germany, 8–14 September 2018. Springer: Cham, Switzerland, 2018; Volume 11211, pp. 3–19. [Google Scholar]
- Veličković, P.; Cucurull, G.; Casanova, A.; Romero, A.; Lio, P.; Bengio, Y. Graph Attention Networks. International Conference on Learning Representations (ICLR), 2018. arXiv preprint arXiv:1710.10903.
- Tan, M.; Le, Q. EfficientNet: Rethinking Model Scaling for Convolutional Neural Networks. In Proceedings of the 36th International Conference on Machine Learning (ICML), Long Beach, CA, USA, 9–15 June 2019; PMLR: Proceedings of Machine Learning Research, Volume 97; pp. 6105–6114.
- Dosovitskiy, A.; Beyer, L.; Kolesnikov, A.; Weissenborn, D.; Zhai, X.; Unterthiner, T.; Dehghani, M.; Minderer, M.; Heigold, G.; Gelly, S.; Uszkoreit, J.; Houlsby, N. An Image Is Worth 16×16 Words: Transformers for Image Recognition at Scale. arXiv 2020, arXiv:2010.11929.
- Ren, W.; Wang, J.; Sun, Q.; Feng, J.; Liu, X. R-Mask R-CNN: Rotated Mask R-CNN for Oriented Object Detection. Remote Sens. 2021, 13, 3423. [Google Scholar] [CrossRef]
- Ding, X.; Zhang, X.; Han, J.; Ding, G. Scaling Up Your Kernels to 31×31: Revisiting Large Kernel Design in CNNs. In Proceedings of the IEEE/CVF Conference on Computer Vision and Pattern Recognition (CVPR), New Orleans, LA, USA, 18–24 June 2022; pp. 11963–11975. [Google Scholar]
- Wang, H.; Wang, H.; Wu, L. TGF-Net: Transformer and Gist CNN Fusion Network for Multi-Modal Remote Sensing Image Classification. PLoS ONE 2025, 20(2), e0316900. [Google Scholar] [CrossRef] [PubMed]
- Chi, Y.; Wang, C.; Chen, Z.; Xu, S. TCSNet: A New Individual Tree Crown Segmentation Network from Unmanned Aerial Vehicle Images. Forests 2024, 15(10), 1814. [Google Scholar] [CrossRef]
- Dersch, S.; Schöttl, A.; Krzystek, P.; Heurich, M. Semi-Supervised Multi-Class Tree Crown Delineation Using Aerial Multispectral Imagery and LiDAR Data. ISPRS Journal of Photogrammetry and Remote Sensing 2024, 216, 154–167. [Google Scholar] [CrossRef]
- Redmon, J.; Divvala, S.; Girshick, R.; Farhadi, A. You Only Look Once: Unified, Real-Time Object Detection. arXiv 2016. [Google Scholar] [CrossRef]
- Hussain, M. YOLO-v1 to YOLO-v8, the Rise of YOLO and Its Complementary Nature toward Digital Manufacturing and Industrial Defect Detection. Machines. 2023, 11(7), 677. [Google Scholar] [CrossRef]
- Terven, J.; Cordova-Esparza, D. A Comprehensive Review of YOLO Architectures in Computer Vision: From YOLOv1 to YOLOv8 and YOLO-NAS. arXiv 2023. [Google Scholar] [CrossRef]
- Wang, A.; Chen, H., Liu, L. et al. YOLOv10: Real-Time End-to-End Object Detection. arXiv preprint 2024, arXiv:2405.14458.
- Hussain, M. YOLOv5, YOLOv8 and YOLOv10: The Go-To Detectors for Real-time Vision. arXiv 2024. [Google Scholar] [CrossRef]
- Khanam, R.; Hussain, M. YOLOv11: An Overview of the Key Architectural Enhancements. arXiv 2024. [Google Scholar] [CrossRef]
- Tian, Y.; Ye, Q.; Doermann, D. YOLOv12: Attention-Centric Real-Time Object Detectors. arXiv 2025. [Google Scholar] [CrossRef]
- arura uav, uav-tree-identification-new_dataset, UAV Tree Identification - NEW Dataset, Open Source Dataset, https://universe.roboflow.com/arura-uav/uav-tree-identification-new, Roboflow Universe, Roboflow, 2023, March, visited on 2025-07-09.













| Level | Layer Name | Input Channels | Output Channels | Kernel Size | Stride | Padding | Repetitions |
|---|---|---|---|---|---|---|---|
| Conv1 (Stage 0) | Conv | 3 | 64 | 7×7 | 2 | 3 | 1 |
| MaxPool1 | MaxPool | 64 | 64 | 3×3 | 2 | 1 | 1 |
| Stage1 | Bottleneck | 64 | 256 | 1×1 → 3×3 → 1×1 | (1,1,1) | (0,1,0) | 3 |
| Stage2 | Bottleneck | 256 | 512 | 1×1 → 3×3 → 1×1 | (2,1,1) | (0,1,0) | 4 |
| Stage3 | Bottleneck | 512 | 1024 | 1×1 → 3×3 → 1×1 | (2,1,1) | (0,1,0) | 6 |
| Stage4 | Bottleneck | 1024 | 2048 | 1×1 → 3×3 → 1×1 | (2,1,1) | (0,1,0) | 3 |
| AvgPool1 | AvgPool | 2048 | 2048 | – | – | – | 1 |
| FC Layer1 | Fully Connected | 2048 | 64 | – | – | – | 1 |
| FC Layer2 | Fully Connected | 64 | 4 | – | – | – | 1 |
| Model | RGB [%] | PTC [%] |
|---|---|---|
| RF | 89.9 | |
| PyTorch (ResNet50) | 83.4 | |
| YOLOv10 | 84.2 | |
| YOLOv11 | 83.3 | |
| YOLOv12 | 70.1 |
| Data | Tree Species | Precision | Recall | F1-score | IoU |
|---|---|---|---|---|---|
| RGB | Fir | 0.8705 | 0.9064 | 0.8881 | 0.7987 |
| Pine | 1.0000 | 0.8667 | 0.9286 | 0.8667 | |
| Spruce | 0.8682 | 0.9018 | 0.8847 | 0.7932 | |
| Trembling aspen | 0.9257 | 0.9133 | 0.9195 | 0.8509 | |
| PTC | Fir | 0.9022 | 0.9326 | 0.9171 | 0.8469 |
| Pine | 0.9776 | 0.8733 | 0.9225 | 0.8562 | |
| Spruce | 0.9220 | 0.9544 | 0.9379 | 0.8831 | |
| Trembling aspen | 0.9592 | 0.9400 | 0.9495 | 0.9038 |
| Data | Tree Species | Precision | Recall | F1-score | IoU |
|---|---|---|---|---|---|
| RGB | Fir | 0.7715 | 0.8175 | 0.7938 | 0.6581 |
| Pine | 0.8067 | 0.9030 | 0.8521 | 0.7423 | |
| Spruce | 0.9018 | 0.7581 | 0.8237 | 0.7003 | |
| Trembling aspen | 0.8467 | 1.0000 | 0.9170 | 0.8467 | |
| PTC | Fir | 0.8390 | 0.8266 | 0.8327 | 0.7134 |
| Pine | 0.8000 | 0.9091 | 0.8511 | 0.7407 | |
| Spruce | 0.8877 | 0.8724 | 0.8800 | 0.7857 | |
| Trembling aspen | 0.8933 | 0.8428 | 0.8673 | 0.7657 |
| Data | Tree Species | Precision | Recall | F1-score | IoU |
|---|---|---|---|---|---|
| RGB | Fir | 0.9102 | 0.8727 | 0.8910 | 0.8034 |
| Pine | 0.9789 | 0.9329 | 0.9533 | 0.9145 | |
| Spruce | 0.8713 | 0.9263 | 0.8980 | 0.8148 | |
| Trembling aspen | 1.0000 | 1.0000 | 1.0000 | 1.0000 | |
| PTC | Fir | 0.9574 | 0.9251 | 0.9410 | 0.8885 |
| Pine | 0.9108 | 0.9533 | 0.9316 | 0.8720 | |
| Spruce | 0.9450 | 0.9683 | 0.9565 | 0.9167 | |
| Trembling aspen | 0.9793 | 0.9467 | 0.9627 | 0.9281 |
| Data | Tree Species | Precision | Recall | F1-score | IoU |
|---|---|---|---|---|---|
| RGB | Fir | 0.8889 | 0.8689 | 0.8788 | 0.7838 |
| Pine | 0.9726 | 0.9467 | 0.9595 | 0.9221 | |
| Spruce | 0.8746 | 0.9053 | 0.8897 | 0.8012 | |
| Trembling aspen | 1.0000 | 1.0000 | 1.0000 | 1.0000 | |
| PTC | Fir | 0.9081 | 0.9625 | 0.9345 | 0.8771 |
| Pine | 0.9371 | 0.8933 | 0.9147 | 0.8428 | |
| Spruce | 0.9819 | 0.9509 | 0.9661 | 0.9345 | |
| Trembling aspen | 0.9733 | 0.9733 | 0.9733 | 0.9481 |
| Data | Tree Species | Precision | Recall | F1-score | IoU |
|---|---|---|---|---|---|
| RGB | Fir | 0.7810 | 0.8015 | 0.7911 | 0.6544 |
| Pine | 0.8239 | 0.9667 | 0.8896 | 0.8011 | |
| Spruce | 0.8538 | 0.7579 | 0.8030 | 0.6708 | |
| Trembling aspen | 1.0000 | 0.9933 | 0.9967 | 0.9933 | |
| PTC | Fir | 0.9325 | 0.8801 | 0.9056 | 0.8275 |
| Pine | 0.8293 | 0.9067 | 0.8662 | 0.7640 | |
| Spruce | 0.9212 | 0.9439 | 0.9324 | 0.8734 | |
| Trembling aspen | 0.9167 | 0.8800 | 0.8980 | 0.8148 |
| Data | YOLO | with | without |
|---|---|---|---|
| RGB | v10 | 0.8498 | 0.9236 |
| v11 | 0.8330 | 0.9178 | |
| v12 | 0.7010 | 0.8498 | |
| PTC | v10 | 0.9010 | 0.9483 |
| v11 | 0.8810 | 0.9484 | |
| v12 | 0.8310 | 0.9061 |
| Dataset Size | RGB [%] | PTC [%] |
|---|---|---|
| 170 | 73.2 | 70.8 |
| 270 | 76.1 | 79.9 |
| 370 | 75.5 | 81.5 |
| 470 | 78.0 | 83.8 |
| 570 | 81.2 | 85.0 |
| 852 | 83.5 | 85.8 |
| Dataset Size | RGB [%] | PTC [%] |
|---|---|---|
| 170 | 67.6 | 75.9 |
| 270 | 79.6 | 84.8 |
| 370 | 85.1 | 88.9 |
| 470 | 88.3 | 91.3 |
| 570 | 90.4 | 92.8 |
| 852 | 89.9 | 93.1 |
| Dataset Size | RGB [%] | PTC [%] |
|---|---|---|
| 170 | 76.9 | 86.7 |
| 270 | 80.1 | 88.0 |
| 370 | 80.3 | 89.0 |
| 470 | 80.9 | 90.7 |
| 570 | 83.4 | 91.9 |
| 852 | 84.2 | 90.1 |
| Dataset Size | RGB [%] | PTC [%] |
|---|---|---|
| 170 | 73.2 | 83.5 |
| 270 | 78.0 | 81.8 |
| 370 | 79.0 | 82.7 |
| 470 | 81.1 | 85.8 |
| 570 | 82.9 | 88.1 |
| 852 | 83.3 | 88.1 |
| Dataset Size | RGB [%] | PTC [%] |
|---|---|---|
| 170 | 66.8 | 79.7 |
| 270 | 70.3 | 77.7 |
| 370 | 67.2 | 79.5 |
| 470 | 69.1 | 81.3 |
| 570 | 70.9 | 83.4 |
| 852 | 70.1 | 81.3 |
Disclaimer/Publisher’s Note: The statements, opinions and data contained in all publications are solely those of the individual author(s) and contributor(s) and not of MDPI and/or the editor(s). MDPI and/or the editor(s) disclaim responsibility for any injury to people or property resulting from any ideas, methods, instructions or products referred to in the content. |
© 2025 by the authors. Licensee MDPI, Basel, Switzerland. This article is an open access article distributed under the terms and conditions of the Creative Commons Attribution (CC BY) license (http://creativecommons.org/licenses/by/4.0/).