Preprint
Article

This version is not peer-reviewed.

A Higher Education Context Management: The Foundations and Hyper-Document Meta-Model

A peer-reviewed article of this preprint also exists.

Submitted:

08 February 2025

Posted:

10 February 2025

You are already at the latest version

Abstract
Digital transformation in higher education represents a challenging endeavor due to a higher diversity of education domains significantly affected by geopolitical, economic, socio-technology, and cultural context influencers. The contemporary research ecosystem lacks the meta-model-based approaches to education context management on arbitrary granularity levels. This research fills that gap by proposing a novel, meta-object-facility-inspired, and meta-model-driven approach to higher education context management. Throughout the justification of five stated hypotheses, this research introduces the essential profiles, related meta-models, and individual meta-concepts integrated over the proposed hyper-document. The universal, generic, and domain-specific meta-concepts, refined over the concrete external and internal contexts, transform the proposed hyper-document to an arbitrary higher education context management specialization.
Keywords: 
;  ;  ;  ;  ;  ;  

1. Introduction

Education and learning are two emergently interrelated domains that highly impact the overall context of human-related activities. Learning is a lifelong process that, in a real-time context, blends individually gained data, information, and experience and gradually transforms them into wisdom, knowledge, skills, and behaviors. Education is a socially organized, institutionalized process that frames the dissemination of wisdom, knowledge, values, and abilities (skills) among different generations, with teaching or tutoring as the core mechanisms applied in the context of a formally approved curriculum. It is a relatively inert domain supporting almost exclusively evolutionary transformations. In the contemporary education and learning ecosystem, disruptions and innovations from different domains create a dynamic landscape of possibilities related to their relationships [1]. Education and learning collaborate in synergic ways to fulfill the same mission, building an individual's mindset and preparing them for the interleaved professional-long performing (acting, doing) and lifelong self-motivated learning activities. This collaboration and the related outcomes are the main concerns for contemporary higher education.
This research focuses on a higher education context motivated by its diversity potentials, varying fidelity levels, lower inertia to novel technology adoption and incorporation into the education core, and significantly higher impacts on the socio-technology context. Contemporary higher education faces two main obstacles: a universal template of higher education does not exist, and a mutually agreed perception is lacking. It is essential to strictly differentiate between incorporating novel technology achievements into the educational process as a supportive means and educating students on the core foundation of these technologies and their utilization in real-life problem-solving. The industrial context favors novel technologies due to the higher entrepreneurship potentials of successful endeavors despite the inherent risks that usually have short-term effects on the overall organizational system. Immature technologies in mission-critical projects are rarely welcomed or justified. The question is, is higher education a mission-critical endeavor or not? If the answer is yes, and we think it is, then the immanent inertia is understandable and justifiable in supporting the longevity of stated aims. Decision-making in mission-critical systems demands a software-empowered, metamodel-based, knowledge-driven, and context-adaptable simulation-enabling framework.
In a broader sense, the system's mission encompasses a range of possibilities serving as guideposts while specifying a central goal or a finite set of goals. With higher education's mission, it becomes more vexing because, in distinct periods and different social formations, it has been differently formulated and interpreted. Additionally, the multiple-mission views may coexist in the same context. In [2], the authors appoint the most often perceived situation from different higher education stakeholders' aspects. While students, parents, alums, and trustees view a higher education mission primarily as the necessary path toward a future job, most insider members (teachers and administrators) believe the experience gained through higher education benefits by an opportunity for intellectual transformation, preparation for lifelong learning, and citizenship. The alignment between different perceptions of education's mission is one of the success metrics when assessing either the curriculum or a higher education institution. Higher education is provided in a broader range of institutions, not just universities, although traditional research dominantly assumes universities as an exclusive synonym for a higher education institution (HEI).
The contemporary HEI is a tripartite organization with the following embedded roles: teaching, research, and contribution to society (social contribution). The first two roles have a long history. Elements in higher education that have become common worldwide include the degree program with an ordered progression of contents, the curriculum, the examination, the degree ceremony, the classroom, and the science laboratory [3]. As a standard approach, the HEI possesses the physical organization (internal or external organizational structure) and centers around the teaching program, knowledge domains, and professional virtues, packed into the virtual organization of domain curriculums (study programs). These long-standing aspects of higher education persist and succeed in surviving the periodical historical obstacles. Currently, the growth of higher education reflects globalized social and technology contexts, thereby raising the significance of a contribution to society and causing the transformation of traditional HEIs into entrepreneurial HEIs. The entrepreneurial HEI's contribution to society is measurable by transferring produced knowledge and technologies to the region.
Unfortunately, the contemporary HEI ranking frameworks solely address institution-affiliated research production, while the education values and the contribution to society's heterogeneous metrics are lacking. The assessment and ranking of the core education-oriented metrics face the inherent difficulties to accurately and trustworthily measure the education effects in a student-centric (instead of lecturer-centric) education approach, the education materials (shift from curricular and textbook content to case-based and problem-based materials), and the innovative assessment instruments (a shift from multiple-choice tests to project-based open-ended assessments) [4].
The lack of reliable comparative metrics of what students learn in higher education institutions potentially becomes a high-order systemic risk for ranking them. Current international rankings appear as a proxy (a surrogate) for the quality of institutions and the credentials they deliver but contain little measure of the intrinsic contributions (quality of teaching and learning) and the extrinsic knowledge transfer [5]. This inherent multidimensionality (organizational, educational, cognitive, and social) represents a challenging endeavor while building more reliable and trustworthy assessment and quality ranking mechanisms at different granularity levels, regional, institutional, curricular, course, or personal.
The other challenging aspect is the compliance of the higher education institutional business model (HEIBM) with the organizational and economic circumstances. The shift from an elite to an industrial foundation causes HEI to act and behave as a market-oriented commercial enterprise. The gap between higher education (academic or vocational) outcomes and the industrial demands is a consequence of the naturally justified education inertia. Also, industrial expectations are currently more demanding. With the proliferation of competence-based education initiatives resulting from education 4.0, 5.0, 6.0, and beyond frameworks, the existence of generally accepted bodies of knowledge in the matured or near-matured professions, and the innovations based perspectives of current industries professions, the development, comparison, evaluation and the assessment of higher education curricula in digitally transformed higher education, emerges as a highly challenging endeavor [6]. The access to education due to demographic shifts, affordability, and public questioning of the price/performance relations of the higher education outcome values and perspectives related to the rapid changes in contemporary industry needs demand the creation of innovative business models [7] and innovations [8] in higher education.
Considering enterprise systems, sustainable development is the essential business goal motivating HEIs to make efforts to achieve it through realistic and motivating sustainability strategy formulation. In [9], the authors address the integration of Education for Sustainable Development (ESD) in HEIs, exploring its effects on students' academic performance and ability to address sustainability challenges and assess and evaluate them properly. The authors conclude that adopting sustainability assessments is time-consuming, demands continuous learning, is difficult to measure, exposes the feasibility risks, is costly, and is still not fully integrated into HEI practices. Assessing sustainability at the HEI level is crucial in evaluating and guiding institutions toward environmental, social, and economic sustainability. On the other hand, by incorporating sustainability into curricula, HEIs cultivate the mindsets of individuals and prepare them to address future sustainability challenges [10].
Innovation-oriented development is another essential feature of successful enterprises. The orientation to innovate reflects the mutually agreed approach to complex problem-solving with two extreme representatives, top-down (strategic alignment with HEI objectives) and bottom-up (local innovations on operational levels). In [11], the authors claim that innovating higher education is challenging due to structural, cultural, and resource-related reasons and equally benefits from either bottom-up or top-down approaches. The authors elaborate on bottom-up innovation processes supported by a proposed tool, the University Innovation Canvas (UIC). Adapted from the Business Model Canvas and Lean Canvas, UIC promotes user-oriented educational technology innovations that aid in gaining the HEI sustainability strategic goals.
The managerial context is crucial in business model innovation within the incumbent enterprises and consequently reflects on managing the incumbent HEIs. Although an incumbent organizational system has certain advantages in following shortcuts that do not strictly obey legacy frameworks when justifying agility, one of the immanent risks is the overestimation of intrinsic abilities and underestimation of contextual limitations. Educational management refers to a series of planning, organizing, directing, and controlling processes for resources within the context of an institution, involves strategic decision-making related to the allocation of human, financial, physical, and information resources to achieve predefined educational objectives, plays a significant role for education leaders, such as school principals or administrators, in guiding, motivating, and coordinating the efforts of all stakeholders to create an effective learning environment. Educational management includes curriculum planning, teacher development, student performance monitoring, physical facility management, technology utilization, and active engagement with external parties such as parents and the community [12,13]. In [14], the authors investigate data-driven business model innovation (DDBMI) for incumbent manufacturers, underscoring its importance in various strategic and managerial contexts, and propose a knowledge-based framework that aids the practical application and interpretation of DDBMI principles. Decision-making support at different domains and levels of HEIs without a reliable and trustworthy data foundation and the associated business intelligence (BI) may jeopardize the success or the efficiency of performed actions or even compromise some strategic goals [15].
The previous critical analysis establishes education (teaching and training), learning, and performing as highly interrelated disciplines. It apostrophes the need for a well-structured synergic collaboration and decision-support system empowered by multidimensional models, large data foundations, simulation mechanisms, and context-based assessment models reflecting the organizational structure and innovative business strategies. If there is a dough that contemporary education systems comply with the pinpointed challenges, the research motivations are fully justified.

2. Research Hypotheses Formulation

The essential challenge in contemporary higher education is the unavoidable digital transformation. In [16], the authors elaborate on the six key success factors of digital transformation arbitrary industry domains affecting the development of the bionic organization capable of standing up the continuous transformation activities. From a broader context, education represents a system of socio-technical systems and is, in our previously published article [17], specified by an adapted ontology model presented in Figure 1.
The presented ontology model defines the essential concepts related to an arbitrary system: a Mission (goal or a set of goals that generally justifies the rationality defining the existence of a specified system), the two-folded Organizational Structure specified by the composite structure of the organization (the internal components (OrganizationUnit) of system under consideration) forming the internal topology (InternalTopology) and the composite structure of related autonomous systems forming the ExternalColaboration (SystemOfSystems), the FunctionalStructure (system-related functions further specialized as InternalFunctions and ExternalServices), the information structure (the overall collection of InformationResources of arbitrary type and complexity forming the persistency (PersistentIR), dynamic (DynamicIR), and exchanging (ExchangeIR) layers), and the ControlStructure (internal (IntermalDriver) and external (ExternalDriver) drivers that pertain other components in performing allocated roles).
In our previous research publication [18], the digital transformation hyper-framework model frames a digital transformation life cycle model's impact on the successful outcome. Digital transformation, as a lean and evolutionary endeavor, needs disturbance minimization mechanisms that gradually transform an organizational system from the current level of digital maturity to the proposed, presumably higher, one. Within an arbitrary socio-technology system, it is possible to reuse general patterns that direct architecture, functionality, information resources, communication, and behavior of the domain-independent supportive components. The most challenging segment of digital transformation is related to domain-specific components that build the identity of the system's mainstream, usually addressed as the work-process technology. The work-process technology in higher education institutions (HEIs) assumes education, teaching, training, assessing, and learning technology. Learning is an individual approach to the education process and faces various challenges emerging from verification, validation, assessment, and ranking activities.
With full respect to learning, this research focuses on the education context as a core education technology framework of HEIs. In an institutional sense, teaching, assessing, and learning happen in the education context frame and are marked up by time and modal characteristics that direct the freedom of associated acting.
The previously discussed challenges and our experience with Enterprise information systems projects in the higher education domain have directly influenced our motivation to develop a higher education context-related hyper-document meta-model supporting further specification and development of models and model instances foundation for software-empowered framework. This article aims to define a model foundation that enables different stakeholders to fulfill their missions in a virtual environment utilizing meta-model-based, date-driven, generative artificial intelligence mechanisms for modeling and simulations in the HEI education context. The research motivations come from the claims that the education context represents a virtual-twin hyper-document large data object enabling the verification and validation of different teaching, training, and learning methods in life-long assessment and data-driven constant upgrading while fulfilling the stated mission.
The research article introduces one general (H1), one universal (H2), and three domain-specific (H3, H4, and H5) hypotheses, establishing the framework of the proposed meta-model hyper-document supporting higher education context management.
We define the general hypothesis (H1) that it is possible to specify and develop an open, data-driven, generally usable education context management hyper-document meta-model supporting arbitrary template-based and do-it-yourself education context management principles and facilitating the quality assessment and comparative critical analysis of different approaches to domain-specific education context, in time and modal manner.
We define the universal hypothesis (H2) that it is necessary to specify universal meta-models containing the reusable universal, domain-independent meta-concepts supporting meta-modeling of other course-grained meta-concepts. By encapsulating the universal structural and behavioral features, these meta-concepts aid in reducing the complexity of course-grained derived meta-concepts.
We define the generic hypothesis (H3) that it is necessary to specify the generic meta-models containing the reusable, domain-dependent meta-concepts supporting the meta-modeling of other course-grained domain-specific meta-concepts. By encapsulating the domain-specific structural and behavioral features, these meta-concepts aid in reducing the complexity of course-grained derived domain-specific meta-concepts.
We define the specific hypotheses (H4) that the External Higher Education extendible multidimensional context meta-model (ExHECmM) must be specified in the related habitat of socio-technology and cyber-physical environment. The ExHECmM supports creating an open hyper-dimensional classification system and establishes the foundation for comparative statistical analysis, comparisons, and macro-grained assessments.
We define the specific hypotheses (H5) that the Internal Higher Education Institution's (HEI) extendible multidimensional education meta-model (HEIEmM) must be specified in the context of education domains and levels encapsulated in institution-related Study Programs (SPs) and corresponding curriculum versions (CURs). The HEIEmM supports a multidimensional classification system and enables comparative statistical analyses and mezzo-grained assessments.
The rest of the article contains four sections. Section 3, Materials and Methods, elaborates on the research foundation of the stated hypotheses. Section 4, Results, introduces the main characteristics of the proposed profile meta-models determining education context management framework. In Section 5, Discussion, we cross-relate the analyzed references and discuss and justify the appropriateness of the proposed meta-models. Section 6, Conclusions, contains the concluding remarks and future research directions.

3. Materials and Methods

The historical time frame of socio-technology systems correlates with the parallel existence of different supporting mechanisms engaged in the work process technology. In [19] the author elaborates on the historical context, and the advantages of integration in contemporary business and industry contexts. The education system is highly mature with an astonishing theoretical, methodology, and practical foundation, materialized in diverse organizational forms, either institutional or non-institutional [20].
This research addresses the institutionalized forms of higher education, teaching, training [21], and learning [22] activities sublimated in an arbitrary higher education institution (HEI). The HEI is a complex enterprise system of systems with an embedded Enterprise Information System (EIS) whose digitalization status determines the overall organizational digital maturity level. The information system is an intrinsic component of any organizational system with the mission to supply (feed) the rest of the system's components with the information resources needed to fulfill the individual or emerging goal/goals. In general, the existence of a digitalized form of an information system is not obligatory. Digital transformation in contemporary higher education is firmly associated with the specification, development, and operational support of HEI's enterprise information system (EIS).
We claim that the internal and external contexts frame education in the addressed domain and level and depend on the main structuring and organizing principles that guide the education process. That is the main reason for selecting the education context management component as a representative among the large set of Higher Education Institutional Enterprise Information System building blocks.
The holistic approach to the digital transformation of the transdisciplinary system, the HE undoubtedly is, assumes interoperable complexity-reducing mechanisms [17], the digital twinning support with embedded verification and validation mechanisms scalable and incorporated in each systemic level (macro, mezzo, and micro) [18], and demands modeling and simulation supportive frameworks [23]. The higher education's socio-technology and cyber-physical context determines the education, teaching, learning, training, and performing ecosystem [24].
The rest of the section elaborates on the research foundations and the significance of individual hypotheses.

3.1. Research Foundations for the Hypothesis H1, H2, and H3 - The Need for a Supportive Meta-Model with Universal and Generic Meta-Concepts

Digitalization of digital transformation (DGT), elaborated in [18], represents a natural approach in contemporary systems and software engineering. The DGT problem-solving assumes expert knowledge [25], experience, and wisdom glued and supported by the software tool. The supportive software tools do not solve the underlying problem. They support domain experts in solving the problem by augmenting their expertise throughout the routine segment automation and decision-making and evaluation processes.
The importance of meta-model support in contemporary enterprise information systems is verified throughout the entire history of engineering computer-based systems activities, making a broader elaboration on the unavoidable role of software tools in rationalizing human activities pointless. The only questionable aspects are the usability, comprehension, effectiveness, trustfulness, and sustainability of the new value-creation process that integrates humans and contemporary information and communication technologies. The model-based software development methodology separates concerns between specification, design, and implementation through the model transformations.
Interpreted in the research domain, the general hypothesis H1 claims it is possible and highly desirable to specify and develop a generally usable education context management meta-model (ECMMm) based on the Object Management Group (OMG) meta-object-facility (MOF) four layers architecture, commonly used in organizing and structuring models in object-oriented systems [26,27]. Additionally, we claim that such a meta-model is a foundation for automatic software services generation based on model-to-code transformation mechanisms [28,29]
The proposed meta-model, information infrastructure in the context of stated hypotheses (H2, H3, H4, and H5), assumes support for a layered meta-model structure specifying the related meta-model layers, presented in Figure 2.
Hypothesis H2 suggests the isolation of universal domain-independent meta-concepts as the consequence of the abstraction level raising while acting on the complexity mitigation of derived meta-concepts. The universal meta-concepts are stand-alone or derived exclusively from other universal meta-concepts and serve as a foundation for other domain-specific meta-concepts.
Hypothesis H3 suggests the isolation of generic domain-dependent meta-concepts follows the domain-dependent complexity mitigation approach as with the universal meta-concepts specification but addresses the selected domain in this research approach education. The generic education domain-related meta-concepts are either stand-alone in the education domain or derived from universal meta-concepts and other generic education domain meta-concepts.
Hypothesis H4 suggests the isolation of education context-related meta-concepts external to the higher education institution. These meta-concepts are stand-alone or derived from universal, generic education and external education context meta-concepts.
Hypothesis H5 suggests the isolation of the education context-related meta-concepts internal to the Higher Education Institution being stand-alone or derived from universal, generic, and external education context meta-concepts. These meta-concepts serve as the foundation for further specification of the education domain micro-core (Figure 2).
Facilitating the quality assessment and comparative critical analysis of different approaches to domain-specific education in a time and modal manner assumes an extendible set of services facilitating comparative analysis and knowledge harvesting through cross-related processing of particular large data object model (LDOM) instances in a time-dependent and classifier-dependent manner.

3.2. Research Foundations for the Specific Hypothesis (H4) - The Importance of External Context Profile

Individual HEIs operate in the socio-technology ecosystem that establishes external drivers (local or global), affects HEI's structure and behavior, and regulates legal, technical, technology, and assessing criteria, norms, and metrics. It is a system of systems compliant with the education ecosystem's profile meta-model. The ecosystem's profile meta-model is essential in fostering interoperability and establishing trustworthiness in higher education quality measuring and macro-grained assessment concerning the particular characteristics of individual ecosystems.
The related foundation's repertoire is enormous and far beyond a rational presentation in a single article. Nevertheless, it is necessary to elaborate on the most significant sources of unavoidable hotspots influencing HEI's contemporary context.
UNESCO [30] represents a general starting point in searching for relevant documents, research, standards, declarations, and recommendations concerning the higher education domain. In addition, [31] offers a large set of tailorable queries building the result datasets available for downloading in differently formatted data files (for example, Microsoft Excel (.xls) or comma-separated values (CSV)) that may be sub-filtered, merged, or split in various ways.
The individual, country/regional level-based contexts of HEI habitat represent a reach referent source of valuable information related to the specificity of geo-political aspects of higher education. Generally, it is possible to isolate two main groups of contexts: one that is decentralized and highly diverse and legally independent from the federal government higher education system (does not enforce centralized roles, standards, or metrics, where the accreditation is not mandatory) as is the case with the US, and the more often encountered counterparts relying on centrally directed (hybrid or centralized) approaches worldwide. To support other researchers in validating the referenced sources, we have organized them in a tabular form (Table 1), and Figure 3 presents the percentage of higher education students in the overall population. The population dataset originates from [32], a total number of higher education level students from [33], while the related number of ranked universities from [34].
The population, total number of higher education students, and number of ranked universities differentiated over propriety type represent an example of global classification attributes, usually present in contemporary statistical research.
The table has three segments: the first segment contains a dataset for the US, EU, and UK; the second segment includes a dataset sorted by the population in descending order for the representative set of regions or countries starting from Africa and ending with Australia; and the third segment contains dataset for Serbia.
The related URI references, presented in the far right column of Table 1, direct to additional information defining legislative, organizational, and accreditation principles and other relevant information related to the selected set of countries/regions. The scope is generally worldwide, thereby justifying the importance of context profile dimensions in interpreting the HEIs habitat ecosystem.
The essential components of the ecosystem are globally determined by a set of general classifiers, consisting, but not limited to, the territorial (geographical, geo-topology), political and legal (ministry for education, national education council, and parliament assembly), language, religion, normative (national accreditation and licensing), occupational (national occupation nomenclatures), professional associations, non-governmental sector, and non-educational industry and services providers, that form the context layer's topology. The overall agreed Body of Knowledge, accreditation principles, standard curriculum templates, multi-level education programs, approved credentials, and professional licensing determine the industrial occupations and professional development.
Each general classifier may establish an extendible, hyperdimensional, and quantifiable set of composite sub-dimensions. Therefore, the elements of the socio-technology context form a multilayered hyperdimensional classification system that needs to be specified by the meta-model, model, and instance abstractions.
According to hypothesis H4, it is necessary to establish the higher education institution's multidimensional external context meta-model, whose temporal and modal instances reflect the multivariable dynamic environment of the HEIs external context influencers.

3.3. Research Foundations for the Specific Hypothesis (H5) - The Importance of HEI's Internal Education Profile

HEI is a system that institutionally organizes education. As a system, it generally possesses all of the previously discussed ontology concepts (Figure 1) and the context-based justification defined in Table 1. Although HEI represents an enterprise system with all structural, functional, and behavioral components, this research article focuses only on the educational context. Individual HEI may be legally autonomous or incorporated in a broader legal organization. It possibly covers a variety of education fields, domains, and levels and is organized into virtual organizational forms known as study programs, with potentially differently structured curriculums.
The essential components of education (study) programs are determined by a set of general classifiers, consisting, but not limited to, education field, sub-field, professional qualifications, bodies of knowledge, language, religion, education form, norms (national accreditation and licensing), technology and infrastructure used for teaching, training, and learning, graduation mechanisms, and credential types.
Each general classifier may establish an extendible, hyperdimensional, and quantifiable set of composite sub-dimensions. Therefore, the elements of the education context form a multilayered hyperdimensional classification system that needs to be specified by the meta-model, model, and instance abstractions.
According to hypothesis H5, it is necessary to establish the higher education institution's internal multidimensional education context meta-model, whose temporal and modal instances reflect the multivariable dynamic internals of the particular HEI.

4. Results

The elaboration supporting the rationalities related to the significance evaluation of the individual hypothesis (Section 3, Materials and Methods) justifies the meta-model-based approach to higher education context management. According to hypothesis H1, the research Results Section follows the nested meta-modeling approach, starting with the hyper-document envelope formulation (section 4.1).

4.1. Education Context Management - A Virtual Twin Hyper-Document and Project Package Tree

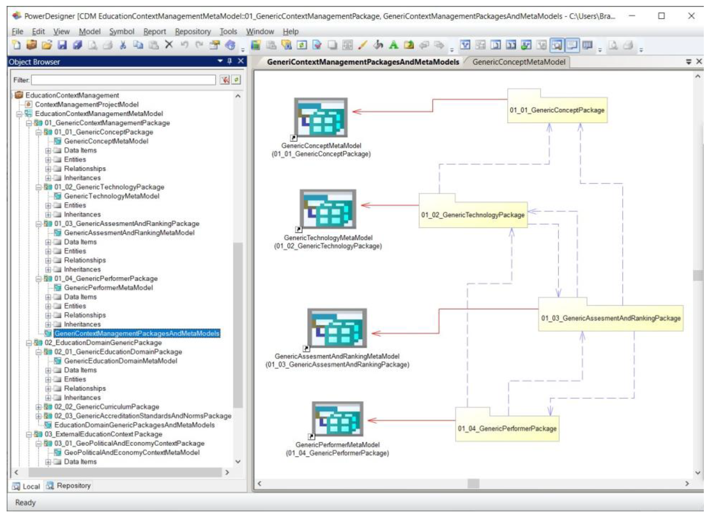
The Virtual twin hyper-document enables traversing the document structure by following the single selected abstraction level (meta-model, model, or instance) or combining different abstraction levels at the individual hyper-document node. For the specification and development of each virtual twin modeling triplet (meta-model, model, and instance), in this research, we have used the SAP SybasePowerDesigner Data Architect modeling tool, Version 16.1. The related meta-models appear in packages over the modeling levels (conceptual a meta, logical a model, and physical an instance) (Figure 4).
This research article focuses solely on meta-modeling, the Education Context Management Meta-Model (EdCMMM), currently specified with ER-Merise conceptual modeling formalism augmenting standard ER modeling formalisms with the inheritance extension.
The inheritance extension enables the reduction of meta-model diagram density as a highly desirable feature aiding the meta-modeling abstraction layer comprehension and readability. According to the previously elaborated MOF principles, the Education Context Management Model (EdCMM) represents a refinement of EdCMMM, while the Education Context Management ModelInstance (EdCMMI) refines the EdCMML.
Although EdCMM and EdCMMI are beyond the scope of this article, the generic solution assumes their generation by either direct specification or by model transformation mechanisms utilizing the generative artificial intelligence mechanisms (Meta-Model-To-Model, Meta-Model-To-Instance, and Model-To-Instance) (Figure 4).
Figure 5 represents the overall structure of the Education Context Management Package Tree.
The virtual twin meta-layer follows a tree structure contains four packages according to the individual package role:
  • 01_GenericContextManagementPackage, aligned with hypothesis H2, containing four generic packages and associated meta-models specifying the collection of reusable meta-concepts commonly referenced in other packages (Section 4.2);
  • 02_EducationDomainGenericPackage, aligned with hypothesis H3, containing three education domain-related generic packages and associated meta-models specifying the collection of reusable meta-concepts specific for the education domain and commonly referenced in other packages (Section 4.3);
  • 03_ExternalEducationContextPackage, aligned with hypothesis H4, containing the additional five packages and associated meta-models specifying the collection of external context meta-concepts (Section 4.4); and
  • 04_InternalEducationContextProfilePackage, aligned with hypothesis H5, containing the associated meta-model specifying the internal (High Education Institution) education context meta-concepts (Section 4.5).
Consequently, the individual packages of arbitrary granulation levels are the potential candidates for a corresponding software component architecture building.

4.2. Education Context Management - Generic Context Management Packages and Meta-Concepts (Support for Hypotheses H2 and H3)

Based on the concept inheritance property, the 01_GenericContextManagementPackage meta-concepts are reusable and support model-density balancing over the inheritance mechanism. Figure 6 visualizes its package structure and related meta-models.
Due to the meta-model fidelity feature, the package is further split into four generic sub-packages (See Figure 6):
  • 01_01_GenericConceptPackage, containing GenericConceptMetaModel, specifying a reusable StructuredConcept meta-concept (Section 4.2.1);
  • 01_02_GenericTechnologyPackage, containing GenericTechnologyMetaModel, specifying a reusable GenericTechnologyConcept meta-concept (Section 4.2.2);
  • 01_03_GenericAssessmentAndRakingPackage, containing GenericAssessmentAndRankingMetaModel, specifying reusable accessing and ranking meta-concepts (Section 4.2.3); and
  • 01_04_GenericPerformerPackage, containing GenericPerformerMetaModel, specifying a reusable GenericPerformer meta-concept (Section 4.2.4).

4.2.1. Generic Concept Package and Meta-Concepts (Support for Hypothesis H2)

The GeneriConceptPackage contains the Generic Concept Meta-Model specifying the generic meta-concepts used in the specification and modeling of other meta-concepts. The StructuredConcept meta-model (Figure 7) specifies three essential reusable meta-concepts with an open semantic structure: StructuredConcept, Attributes, and ClassificationMechanism meta-concepts.
In all meta-models, attribute-related marker <pi> designates the primary identifier, while <M> designates the mandatory existence.
AttributeConcept is a universal meta-concept enabling the specification and meta-modeling of the semantic dimension of an arbitrary meta-concept. It is potentially composite over the Cartesian product StructuredAttribute meta-concept supporting the specification and meta-modeling of structured attributes over ContainerAttrib and ContainedAttrib strong dependency relations. The AttributeConcept meta-concept may participate in the identification (IdentifyByAttrib strong dependency), extension (ExtByAttrib weak dependency), and classification (ScExtencedAttribures with Classifier? set true) of a StructuredConcept and all its specializations.
The StructuredConcept is identity-opened, semantically-opened, classification-opened, and connectivity-enabling generic meta-concept, enabling specification and modeling of other specialized meta-concepts. The inheritance mechanism aids the simplicity of derived meta-concepts and related meta-models. Any meta-concept that inherits a StructuredConcept inherits its structure and behavior. Specialized meta-concepts expand through meta-model-to-model transformation only at a model level.
The identity-opened feature relies on the AttributeConcept meta-concept and enables data-driven clustering and identification of a StructuredConcept meta-concept through a strong dependency relation (IdentifyByAttrib). A strong dependency relation enables the formation of the composite concept's primary identifier and the cascading proliferation of the type-identifier to the arbitrary model level. The cascading composite primary identifier proliferation enables meta-model to platform-dependent model-instance transformations with either SQL or NoSQL data-repository types and fosters the elimination of explicit joins in business logic specifications.
The semantically-opened feature relies on the ScExtendeAttributes meta-concept and enables data-driven configurations of arbitrary complex attribute collections extending the StructuredConcept over strong dependency ExtAttributes relation. The ScExtendedAttributes meta-concept is a container for data or meta-data attributes used to specify the semantics of an arbitrary specialization.
The classification-opened feature relies on the ScExtendeAttributes meta-concept resident attribute marked as Classifier? and enables data-driven configurations of arbitrary complex classification mechanisms extending the StructuredConcept over strong dependency ExtAttributes relation and serving for indexing mechanism creation.
The connectivity-enabling feature assumes the ability to form different tracing paths and support the configuration building of an arbitrary StructuredConcept. It supports:
  • successor-predecessor connectivity (ScSuccessor-ScPredecessor relations among StructuredConcepts);
  • mash-supportive connectivity over Cartesian product MashRelated meta-concept enabling specification and modeling of an arbitrary mash structure over SCSource and SCDestination strong dependency relations with PayBackAttrib defined cost or benefit value when traversing from source (SCSource) to destination (SCDestination) StructuredConcept and
  • hierarchy connectivity (HierarchyRelated multilevel composition of StructuredConcept, enabling the formation of arbitrary tree topologies following the hierarchy-related leveling of a StructuredConcept by InHierarchy-related StructureConcepts).
In any connectivity, it is essential to guarantee referential integrity by implicit, structure-based, or explicit, behavior-based mechanisms.

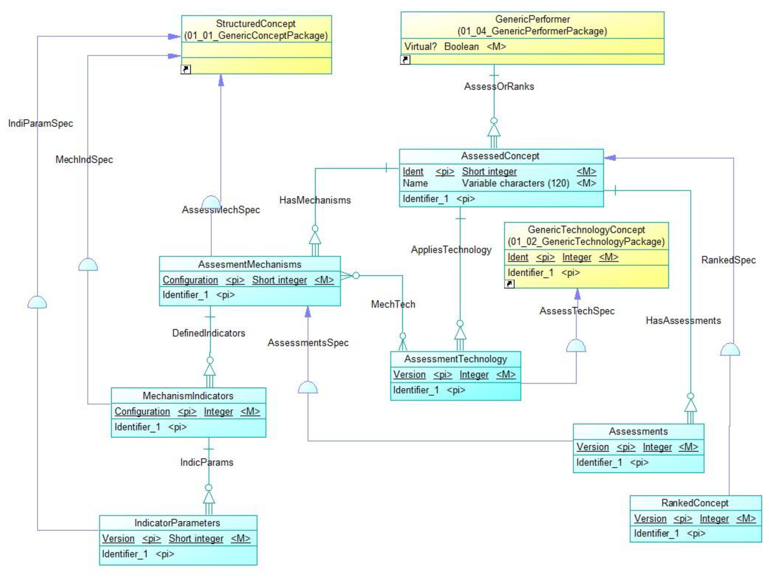
4.2.2. Generic Technology Package and Meta-Concepts

The 01_02_GenericTechnologyPackage contains the GenericTechnologyMetaModel specifying the GenericTechnologyConcept reusable meta-concept used in the specification and modeling of other meta-concepts. Figure 8 represents the meta-model of a GenericTechnologyConcept meta-concept.
The GenericTechnologyConcept enables specification and meta-modeling of the technology influencers representing the technology context of the education domain.
The GenericTechnologyConcept meta-concept specializes in three generic meta-concepts:
  • StructuredConcept (GenTechStructSpec specialization relation) inheritance defines GenericTechnologyConcept as identity-opened, semantically-opened, classification-opened, and connectivity-enabling meta-concept;
  • AssessedConcept (GenTechAssessedSpec specialization relation) inheritance defines GenericTechnologyConcept as an assessable meta-concept according to the generic assessment and ranking meta-model (section 4.2.3) and
  • RankedConcept (GenTechRankSpec specialization relation) inheritance defines GenericTechnologyConcept as a rank-able meta-concept according to the generic assessment and ranking meta-model (section 4.2.3).
Additionally, the GenericTechnology meta-concept configures TechnologyDocumentation (specialization TechDocSpec of the GenericDocumentation meta concept specified in section 4.2.4) over DocumentedTechnology strong dependency relation.

4.2.3. Generic Assessment and Ranking Package and Meta-Concepts

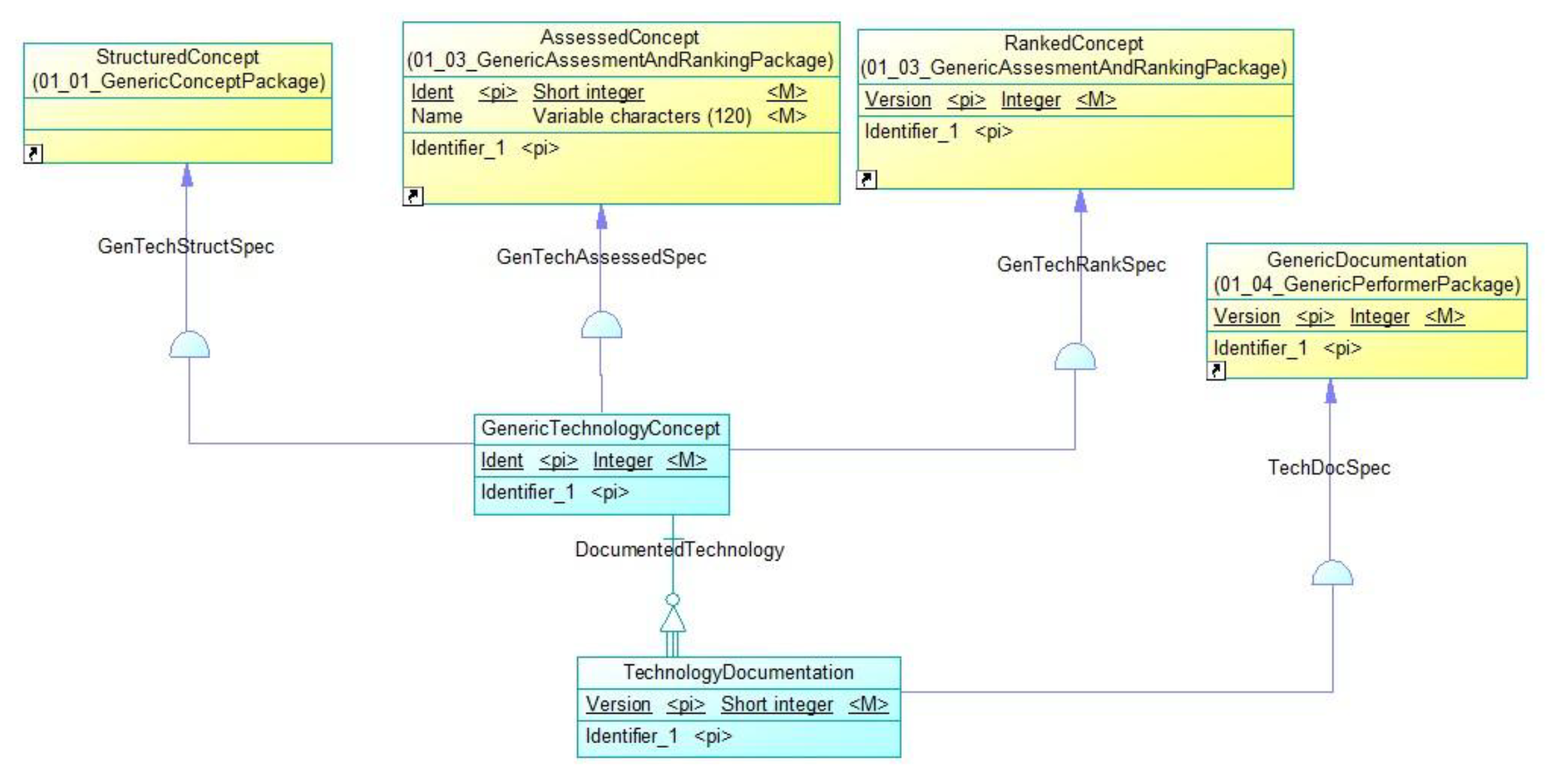
01_03_GenericAssessmentAndRankingPackage contains the related Generic Assessment and Ranking Meta-Model and enables the assessment and ranking of arbitrary meta-concepts that inherit either AssessedConcept or RankedConcept meta-concepts (Figure 9).
It is cross-related with the GenericPerformer meta-model due to the strong dependency between a GenericPerformer meta-concept and the AssessedConcept, where a GenericPerformer plays the role of an Assessor or Ranker (strong dependency AssessOrRanks relation). On the other hand, a GenericPerformer is a RankedConcept, meaning that a GenericPerformer specializations may classified according to the related assessment mechanism.
The meta-model (Figure 9) specifies seven universal meta-concepts:
  • AssessedConcept - represents a core assessment and ranking meta-concept enabling specification and meta-modeling of the assessment mechanisms for an assessor, representing a GenericPerformer (AssessOrRanks strong dependency relation - Figure 9), used assessment technology, and serves as a placeholder for derived assessments or rankings. Consequently, the AssessedConcept configures three additional meta-concepts: the AssessmentMechanism meta-concept over HasMechanisms strong dependency relation, the AssessmentTechnology meta-concept over AppliesTechnology strong dependency relation, and the Assessments meta-concept over HasAssessments strong dependency relation. Additionally, it serves as a foundation for derived rankings;
  • AssessmentMechanism meta concept is a specialization of StructuredConcept (AssessMechSpec specialization relation) enabling specification and meta-modeling of arbitrary assessment mechanisms that may be used by the GenericPerformer through related AssessedConcept, to assess or rank arbitrary meta-concepts that inherit either the AssessedConcept or RankedConcept meta-concepts. It configures MechanismIndicators meta-concept over DefinedIndicators strong dependency relation and relates with the applied AssessmentTechnologies (many-to-many relation MechTech);
  • MechanismIndicators meta-concept is a specialization of StructuredConcept (MechIndSpec specialization relation) enabling specification and meta-modeling of indicators related to the AssessmentMechanism meta-concept. It configures IndicatorParameters meta-concept over IndicParams strong dependency relation;
  • IndicatorParameters meta-concept is a specialization of StructuredConcept (IndParamSpec specialization relation) enabling specification and meta-modeling of parameters related to the MechanismIndicator meta-concept;
  • AssessmentTechnology meta-concept is a specialization of the GenericTechnologyConcept (AssessTechSpec specialization relation). It supports meta-modeling of the assessment technology versions related to the AssessedConcept over AppliesTechnology strong dependency relation and relates with the applied AssessmentMechanism meta-concept (many-to-many relation MechTech);
  • Assessments meta-concept is a specialization of the AssessmentMechanism meta-concept (AssessmentsSpec specialization relation) and enables the derivation of the assessments related to the AssessmentConcept according to the referenced AssessmentMechanism and
  • RankedConcept is a specialization of AssessmentConcept (RankedSpec specialization relation) enabling specification, meta-modeling, and derivation of ranking meta-concepts according to the ranking meta-model in compliance with the inherited AssessmentMechanism.

4.2.4. Generic Performer Package and Meta-Concepts

The 01_04_GeneriPerformerPackage contains the GenericPerformerMetaModel, which specifies the GenericPerformer reusable meta-concept and enables the specification and modeling of other specialized meta-concepts. Figure 10 represents the meta-model of a GenericPerformer-related meta-concepts.
Language meta concept is a stand-alone specialization of StructuredConcept (LangSpec relation) that configures LanguageAlphabet meta-concept over LanguageAlphabets' strong dependency and enables specification and meta-modeling of languages and alphabets influencers forming the performing context of a GenericPerformer.
GenericPerformer meta-concept is a course-grained specialization (GenPerfSpec) of a RankedConcept (Section 4.2.3) representing either real or virtual meta-concept (attribute Virtual?). A RankedConcept GenericPerformer enables ranking according to the assessment mechanism specified by an arbitrary GenericPerformer acting as a ranker. It performs documented activities (PerformerDocuments strong dependency relation with the GenericDocumentation meta-concept) in a generic language and alphabet environment (PerformerLangAlph many-to-many relation with LanguageAlphabet meta concept) and generic process configuration context (PerformerProcess strong dependency relation with the GenericProcess meta-concept). It uses generic resources (PerformerResources strong dependency relation with the GenericResources meta-concept) and the related technologies (RelaysOn strong dependency relation with PerformercTechnology meta-concept) to deliver tangible or intangible generic documented products (PerformerProduct strong dependency relation with the GenericProduct meta-concept).
GenericPerformer is further recursively specialized by two composite configuration meta-concepts:
  • InternalConfiguration is a specialization of the GenericPerformer meta-concept (IntConfigSpec specialization relation) and configured over the InternalPerformers strong dependency relation and
  • ExternalConfiguration is a specialization of the GenericPerformer meta-concept (ExtConfigSpec specialization relation) and configured over the ExternalPerformers strong dependency relation.
The GenericPerformer configures four additional specializations of an AssessedConcept (Section 4.2.3) (enables the assessment of its specializations over the assessment mechanism specified by a GenericPerformer acting as the assessor) and one additional specialization of GenericTechnologyConcept meta-concept (RelaysOn specialization relation):
  • GenericProcess is a specialization of AssessedConcept (GenProcSpec relation) configured by the PerformerProcess strong dependency relation. It enables specification and meta-modeling of a GenericPerformer's process dimension;
  • GenericProduct is a specialization of AssessedConcept (GenProdSpec relation) configured by the PerformerProduct strong dependency relation. It enables meta-modeling of a GenericPerformer's product dimension;
  • GenericResources is either a specialization of AssessedConcept (GenRessAssessSpec relation) or RankedConcept (GenResRankSpec) depending on the generic resource nature. It is configured by the PerformerResources strong dependency relation enabling specification and meta-modeling of a GenericPerformer's resources dimension;
  • GenericDocumentation is a specialization of AssessedConcept (GenDocSpec relation) configured by the PerformerDocuments strong dependency relation) and enables meta-modeling of the GenericPerformer's language and alphabet clustered documentation (DocLangAlph strong dependency relation) and
  • PerformersTechnology is a specialization of GenericTechnologyConcept (PerfTechSpec relation) configured by the RelaysOn strong dependency relation. It enables the meta-modeling of a GenericPerformer's technology dimension.
The GenericPerformer meta-concept specifies the following cross-configuring many-to-many relations:
  • ProcessRelated enables direct coupling between InternalConfiguration and the GenericProcess meta-concepts (who internally runs the process);
  • ExternalProducts enables direct coupling between ExternalConfiguration and the GenericProduct meta-concepts (who uses the products either in a supplier or consumer role);
  • ProcessProduct enables direct coupling between the GenericProcess and the GenericProduct meta-concepts (which process delivers/uses which product);
  • ProcessResources enables direct coupling between the GenericProcess and the GenericResources meta-concepts (how the process consumes resources);
  • ProductResources enables direct coupling between the GenericProduct and the GenericResources meta-concepts (how the product consumes resources);
  • ProductTechnology enables direct coupling between the GenericProduct and the PerformersTechnology meta-concepts (which technology supports the generic product);
  • ProcessTechnology enables direct coupling between the GenericProcess and the PerformersTechnology meta-concepts (which technology supports the generic process);
  • ProcesDoc enables direct coupling between the GenericProcess and the GenericDocumentation meta-concepts (how is the process documented) and
  • ProductDoc enables direct coupling between the GenericProduct and the GenericDocumentation meta-concepts (how is the product documented).
While the previous four packages are globally generic and universally reusable in an arbitrary domain, the following paragraphs elaborate on the education domain-specific meta-models and reusable meta-concepts derived from the generic meta-concepts in the particular meta-modeling context. The specific descriptions of related meta-concepts and their roles, inheritance mechanisms, configuring features, and relations appear in a tabular form representation.

4.3. Education Domain Generic Package and Meta-Concepts (Support for Hypothesis H3)

02_EducationDomainGenericPackage addresses education domain reusable course-grained meta-concepts (Figure 11).
Due to the inherent complexity, the package splits into three sub-packages:
  • 02_01_GenericEducationDomainPackage containing GenericEducationDomainMetaModel specifying the collection of education-domain-related reusable meta-concepts referenced in other packages (Section 4.3.1);
  • 02_02_GenericCurriculumPackage containing GenericCurriculumMetaModel specifying the collection of reusable curriculum-related meta-concepts referenced in other packages (Section 4.3.2) and
  • 02_03_GenericAccreditationStandardsAndNormsPackage containing GenericAccreditationStandardsAndNormsMetaModel specifying the collection of accreditation-related reusable meta-concepts referenced in other packages (Section 4.3.3).

4.3.1. Generic Education Domain Package and Meta-Concepts

02_01_GenericEducationDomainPackage addresses education-specific reusable meta-concepts. It contains the Generic Education Domain Meta-Model (Figure 12), specifying a hyper-structured, course-grained meta-concept containing the generic education domain meta-concepts. It is cross-related with the GenericCurriculumMetaModel (Section 4.3.2) and the corresponding generic meta-concepts.
EducationDomain meta-concept supports two interrelated meta-modeling branches:
  • domain-directed (EduDomDesct configuration of the EducationDomainQualification meta-concept) and
  • domain body-of-knowledge-directed (HasABoK configuration of the BodyOfKnowledge meta-concept).
Both branches enable cross-coupling over QualLevEduDomQual many-to-many relation between the EdicationDomainQualification and EducationTypeAndLevelRelation meta-concepts (See Figure 12). Table 2. contains a detailed description of individual meta-concepts and columns with the same semantics as relations-related features described in paragraph 4.2.1. While analyzing the descriptions systematized in Table 2, it is necessary to relate them with previously elaborated generic meta-concepts.

4.3.2. Generic Curriculum Package and Meta-Concepts

02_02_GenericCuriculumPackage addresses reusable curriculum-related meta-concepts. It contains the Generic Curriculum Meta-Model (Figure 13) and specifies a hyper-structured, course-grained meta-concept containing the generic curriculum and generic course-related meta-concepts, with a detailed description specified in Table 3.

4.3.3. Generic Accreditation Standards and Norms Package and Meta-Model

02_03_GenericAccreditationStandardsAndNormsPackage contains the related Generic Accreditation Standards And Norms Meta-Model enabling the specification and modeling of accreditation documents, standards, rules, and norms framing the contemporary accreditation environment, if applicable (Figure 14). It is cross-related with the ExternalEducationContextPackage reusing the LegalSubject meta-concept used for the AccreditationAgency meta-concept specialization.
Table 4 systematizes the individual meta-concept roles and relations building the AccreditationStandardsAndNorms Meta-Model meta-concepts.

4.4. External Education Context Management Packages and Meta-Models (Support for the Hypothesys H4)

According to the HEI Context Profile responsibilities, the corresponding Meta-Model splits into five packages (Figure 15):
  • 03_01_GeoPoliticalContextPackage (containing GeoPoliticalContextMetaModel specifying the external context meta-concept) (Section 4.4.1);
  • 03_02_ContactPackege (containing ContactMetaModel specifying course-grained Contact meta-concepts) (Section 4.4.2).
  • 03_03_SocioEconomyContextPackage (containing SocioEconomyContextMetaModel specifying course-grained LegalSubject meta-concept) (Section 4.4.3);
  • 03_04_CulturalContextPackage (containing CulturalContextMetaModel specifying course-grained cultural context-related meta-concepts) (Section 4.4.4) and
  • 03_04_LegislationContextPackage (containing LegislationContextMetaModel specifying course-grained legislation meta-concepts (Section 4.4.4).
The rest of section 4.4 contains detailed specifications, meta-concepts, roles, and descriptions according to the package structure (Figure 15).

4.4.1. Geopolitical Context Meta-Model

03_01_GeoPoliticalContextPackage contains a related GeoPoliticalContextMetaModel, enabling the specification and modeling of context-related concepts regarding geo-topology and political aspects (Figure 16).
Table 5 systematizes the roles and relations of the individual meta-concepts building the geopolitical context meta-model.

4.4.2. Contact Meta-Model

03_02_ContactPackage contains a generic context-related ContactMetaModel supporting modeling and specification of contact and locating information for an arbitrary addressable concept (Figure 17).
Table 6 systematizes the roles and relations of the individual meta-concepts building the Contact Meta-Model.

4.4.3. SocioEconomyContextMetaModel

03_03_SocioEconomyContextPackage contains a related SocioEconomyContextMetaModel enabling the specification and modeling of context-related legal subjects forming the socio-economy context (Figure 18).
Table 7 systematizes the roles and relations of the individual meta-concepts, building the SocioEconomyContextMetaModel.

4.4.4. CulturalContextMetaModel

03_04_CulturalContextPackage contains a related CulturalContextMetaModel enabling the specification and modeling of cultural aspects of context-related concepts (Figure 19).
Table 8 systematizes the roles and relations of the individual meta-concepts building the CulturalContextMetaModel.

4.4.5. LegislationContextMetaModel

03_05_LegislationContextPackage contains a related LegislationContextMetaModel enabling the specification and modeling of context-related legislation (Figure 20).
Table 9 systematizes the roles and relations of the individual meta-concepts building the LegislationContextMetaModel.

4.5. InternalEducationalContext ProfilePackage and Meta-Model (Support for the Hypothesys H5)

04_InternalEducationContextProfilePackage contains a related InternalEducation ContextProfileMetaModel enabling the specification and modeling of internal (Higher Education Institution) meta-concepts (Figure 21).
Table 10 systematizes the roles and relations of the individual meta-concepts building the Higher Education Institution's InternalEducationContextProfileMetaModel.
The specified meta-models round up the Education Context meta-modeling according to hypotheses H1, H2, H3, H4, and H5.

5. Discussion

Education represents a complex socio-technology system of systems whose mission highly outweighs a simple knowledge transfer. It plays a crucial role in maintaining social order, transmitting values, promoting social mobility, and fostering societal change [78]. The education system symbiotically interacts with the education context and evolves within it. By comprehending the role of education context in this symbiosis, it is possible to perceive its incubation capacity to profile future education. On the other hand, with a better understanding of education within the education context, it is possible to comprehend its ability and potential to shape the future education ecosystem.
The analysis shows that the contemporary research ecosystem lacks the meta-model-based approaches to the holistic education domain specification. This research tends to fill that gap by proposing a meta-object-facility-inspired meta-model-driven hyper-framework addressing macro and mezzo-level education context management.
Consequently, the primary mission of this research article is to pinpoint the education context influencers throughout a comprehensive novel education context meta-model. We focus on higher education due to its domain-related diversity. The proposed meta-modeling hyper-framework specifies the Education core domain wrapped by two context layers: the Internal Education Context layer addressing the higher education context related to the higher education institution (HEI) and the External Education Context layer addressing the context influencers wrapping the HEI.
The research motivations come from the claims that the education context represents a virtual-twin hyper-document large data object enabling the verification and validation of different teaching, training, and learning methods in life-long assessment and data-driven constant upgrading while fulfilling the stated mission. The research article introduces one general (H1), one universal (H2), and three domain-specific (H3, H4, and H5) hypotheses establishing the framework of the proposed meta-model hyper-document supporting the higher education context management. These hypotheses create the framework of the proposed meta-model hyper-document supporting education context management. The detailed elaboration of the proposed hyper-document content appears in the Results Section of this article.
To cope with the complexity of the proposed meta-models, we have introduced five universal, domain-independent meta-concepts encapsulating the core features used to build other meta-concepts over the inheritance mechanism (StructuredConcept, GenericTechnologyConcept, AssessedConcept, RankedConcept, and GenericPerformer) (See Section 4.2).
We propose four education-domain-related generic course-grained meta-concepts: EducationDomain, GenericCurriculum, GenericCourse, and GenericAccreditationStandardsAndNorms.
The external context layer meta-concepts reside in the composite ExternalEducationContextPackage specifying five packed meta-models addressing GeopoliticalContextMetaModel, SocioEconomyMetaModel, CulturalContextMetaModel, LegislationContextMetaModel, and ContactMetaModel. The specified meta-concepts, defined in the previously discussed meta-models, enable meta-modeling of the arbitrary external context influencers affecting the higher education institution as a legislator of the internal education context.
The internal context layer meta-concepts reside in the InternalEducationContext ProfilePackage with a single InternalEducationContextProfileMetaModel. The contained meta-concepts enable meta-modeling of the arbitrary internal context influencers affecting the HEI education core wrapper.
The education core specification and meta-modeling are beyond the scope of this research article and represent a challenging direction for future research.
The proposed meta-models and specified meta-concepts frame the derivation of models and model instances, which are also beyond the scope of this research article and represent the most challenging steps in future research endeavors due to the potential application of generative artificial intelligence algorithms for the automatic transformations of meta-models to models, meta-models to model instances, and models to model instances.
The comparative analysis as the verification and validation mechanism is highly challenging due to the lack of previously published research articles covering the education context management over the proposed meta-concepts. The rest of the discussion section elaborates on the related research articles' cross-comparison of the proposed meta-modeling framework and the analyzed related work domain-related features relative coverage. Table 11 contains the related work rankings with cross-comparative visualization of ranked research represented by Figure 22.
The supremacy of this research in all related features, besides explicitly excluded teaching and learning domains, is expected and does not underestimate the quality and research results of the analyzed references but solely reflects the contemporary education context management meta-modeling stage.
The proposed meta-concepts represent the foundations of multi-dimensional hyper-document refinements and are tailorable regarding the significance of individual context-related meta-models for the particular modeled education context.

6. Conclusions

The proposed meta-models and meta-concepts open several challenging potential future research directions.
The first challenging future research direction is transforming the specified meta-models into models and model instances and creating the foundations for automatic meta-model-to-model, meta-model-to-model-instance, and model-to-model-instance transformations.
The second challenging future research direction assumes wrapping the proposed three layers of MOF Hyper-document by the meta-meta-model, a domain-specific language, thereby completing the full spectrum of OMG MOF specification abstractions.
The third challenging future research direction is the specification and development of a software tool that, based on the specified virtual twin model, enables automatic service generation of the corresponding real-twin, enabling create, update, delete, and search operations on arbitrary large objects derived from the proposed hyper-document MOF model.
The fourth challenge addresses taxonomy aspects of higher education, directing the research towards the Systematized Nomenclature of Education (SNoEd), enabling meta-models, models, and instances transcription to different languages.

Author Contributions

Conceptualization, Ana Perisic, Ines Perisic and Branko Perisic; Data curation, Ana Perisic and Branko Perisic; Formal analysis, Ana Perisic, Ines Perisic, Marko Lazic and Branko Perisic; Investigation, Ana Perisic, Ines Perisic and Marko Lazic; Methodology, Ana Perisic and Branko Perisic; Validation, Marko Lazic; Visualization, Ana Perisic and Ines Perisic; Writing – original draft, Branko Perisic; Writing – review & editing, Ana Perisic and Ines Perisic. All authors have read and agreed to the published version of the manuscript.

Funding

“This research received no external funding.”

Data Availability Statement

"The data used to support the findings of this study are included in the article."

Conflicts of Interest

“The authors declare no conflicts of interest.”

References

  1. Jarni, N.; Gurr, D. A Futures Perspective on Learning and Teaching in Higher Education: An Essay on Best and Next Practices. Trends High. Educ. 2024, 3, 793–811. [Google Scholar] [CrossRef]
  2. Kate Abramowitz; Wendy Fischman; Howard Gardner. Higher Education in the Twenty-First Century; What's the Mission?. Daedalus , 2024; 153 (2): 301–315. [CrossRef]
  3. Marginson, S.; Cantwell, B.; Platonova, D.; Smolentseva, A. (Eds.). Assessing the Contributions of Higher Education. Cheltenham, UK: Edward Elgar Publishing.2023, Retrieved Nov 6, 2024, from. [CrossRef]
  4. Compagnucci, L.; Spigarelli, F. The Third Mission of the university: A systematic literature review on potentials and constraints. Technological Forecasting and Social Change, 2020, 161, 120284. [Google Scholar] [CrossRef]
  5. Van Damme, D.; D. Zahner (eds.). Does Higher Education Teach Students to Think Critically?, OECD Publishing, Paris, 2022. [CrossRef]
  6. Mohamed Ashmel Mohamed Hashim; Issam Tlemsani; Rachel Mason-Jones; Robin Matthews; Vera Ndrecaj. Higher education via the lens of industry 5.0: Strategy and perspective, Social Sciences & Humanities Open, Volume 9, 2024,100828, ISSN 2590-2911. [CrossRef]
  7. Lucie Lapovski. The Higher Education Business Model: Innovation and Financial Sustainability, available at: https://www.tiaa.org/public/institute/publication/2013/higher-education-business-model, (accessed on 6 of November 2024).
  8. Rosienkiewicz, M.; Helman,J.; Cholewa, M.; Molasy, M.; Górecka,A.; Kohen-Vacs, D.; Winokur, M.;Amador Nelke, S.; Levi, A.; Gómez-González, J.F.; et al. Enhancing Technology-Focused Entrepreneurship in Higher Education Institutions Ecosystem: Implementing Innovation Models in International Projects. Educ.Sci. 2024, 14, 797. [CrossRef]
  9. Bonilla-Jurado, D.; Zumba,E.; Lucio-Quintana, A.; Yerbabuena-Torres, C.; Ramírez-Casco,A.; Guevara, C. Advancing University Education: Exploring the Benefits of Education for Sustainable Development. Sustainability 2024, 16, 7847. [CrossRef]
  10. Basheer, N.; Ahmed, V.; Bahroun, Z.; Anane, C. Exploring Sustainability Assessment Practices in Higher Education: A Comprehensive Review through Content and Bibliometric Analyses. Sustainability 2024, 16, 5799. [Google Scholar] [CrossRef]
  11. Bangerl, M.; Dennerlein, S.; Maitz, K.; Nitschke, M.; Ebner, M.; Pammer-Schindler, V. Supporting Sustainable and User-Oriented Educational Technology Innovation with the University Innovation Canvas. Educ. Sci. 2024, 14, 528. [Google Scholar] [CrossRef]
  12. Kurniawan, D. R., Purnama, Y., Siminto, Riady, Y., & Az Zaakiyyah, H. K. Technology Integration in Educational Management: Its Impact on Community Participation. Jurnal Terobosan Peduli Masyarakat (TIRAKAT), 1(1), pp.10–20, 2024. [CrossRef]
  13. Nordholm, D. ; Adolfsson, C.-H. Big ideas, soft governance: managing large-scale school improvement at the national agency level in Sweden, International Journal of Educational Management, 2024, Vol.38, No. 1, pp.302-316. [CrossRef]
  14. Tripathi, S.; Bachmann, N.; Brunner, M.; Jodlbauer, H. Preparedness for Data-Driven Business Model Innovation: A Knowledge Framework for Incumbent Manufacturers. Appl. Sci. 2024, 14, 3454. [Google Scholar] [CrossRef]
  15. Sequeira, R.; Reis, A.; Alves, P.; Branco, F. Roadmap for Implementing Business Intelligence Systems in Higher Education Institutions: Systematic Literature Review. Information 2024, 15, 208. [Google Scholar] [CrossRef]
  16. Patrick Forth; Tom Reichert; Romain de Laubier; Saibal Chakraborty. Flipping the Odds of Digital Transformation Success, BCG, 2020, available at: https://www.bcg.com/publications/2020/increasing-odds-of-success-in-digital-transformation, (accessed on 6 of November 2024).
  17. Perišić, A.; Perišić, B. The Foundation for Open Component Analysis: A System of Systems Hyper Framework Model. IntechOpen. , 2022. [CrossRef]
  18. Perisic, A.; Perisic, B. Towards a Digital Transformation Hyper-Framework: The Essential Design Principles and Components of the Initial Prototype. Appl. Sci. 2025, 15, 611. [Google Scholar] [CrossRef]
  19. F.M. Mulaydinov INTEGRATED INFORMATION SYSTEMS IN INDUSTRIAL ENTERPRISES AND BUSINESS ACTIVITIES, Kokand University Research Base, 1(1), 2023, Available at: https://scholar.kokanduni.uz/index.php/rb/article/view/5 (accessed on 30 of November 2024).
  20. Muhabbat H, Mukhiddin K, Jalil H, Dustnazar K, Farxod T, Shavkat M, Khulkar K, Jakhongir S. The digital frontier: AI-enabled transformations in higher education management, Indonesian Journal of Educational Research and Technology, 2024; Vol. 4(1):pp.71-88, Available at: https://ejournal.upi.edu/index.php/IJERT/article/view/60367/23424, (accessed on 30 of November 2024).
  21. Wang Y. Research on the design and application of intelligent teaching management system of intelligent training room in the background of internet, Applied Mathematics and Nonlinear Sciences, Sciendo, 2024, Vol.9. No.:(1), pp.1-19. [CrossRef]
  22. Yunlei Yang. DESIGN AND IMPLEMENTATION OF SAAS ONLINE EDUCATION MANAGEMENT SYSTEM FOR EXPANDING LMS SYSTEM, Scalable Computing: Practice and Experience, ISSN 1895-1767, 2024, Vol. 25, No. 4, pp. 3048–3061. [CrossRef]
  23. Perišić, A.; Perišić, I.; Perišić, B. Simulation-Based Engineering of Heterogeneous Collaborative Systems—A Novel Conceptual Framework. Sustainability 2023, 15(11), 8804. [Google Scholar] [CrossRef]
  24. A. Perisic; I. Perisic; M. Lazic; B. Perisic. The foundation for future education, teaching, training, learning, and performing infrastructure-the open interoperability conceptual framework approach. Heliyon, 2023, Vol. 9, No. 6. [CrossRef]
  25. Mahinda Mailagaha Kumbure; Anssi Tarkiainen; Jan Stoklasa; Pasi Luukka; Ari Jantunen. Causal maps in the analysis and unsupervised assessment of the development of expert knowledge: Quantification of the learning effects for knowledge management purposes, Expert Systems with Applications, Vol.236, 2024, 121232, ISSN-0957-4174. [CrossRef]
  26. OMG Standards development organization, Meta object facility, Available at https://www.omg.org/spec/MOF, (accessed on 23 of November 2024).
  27. Guo Y.; Li Y.; Zhao J.; Zhao H.; Guo J. A Unified SoS and System Architecture Modeling Approach Based on Language Transformation and Extension Mechanisms. In Journal of Physics: Conference Series, 2024 ,Vol. 2755, No. 1, p. 012007, IOP Publishing. [CrossRef]
  28. Abdelkrim, B.; Kamel, A. M. Towards a transformation approach from Secure UML to Alloy. STUDIES IN ENGINEERING AND EXACT SCIENCES, 2024, Vol.5(2), e9675. [CrossRef]
  29. Luciano Marchezan; Marcel Homolka; Andrei Blokhin; Wesley K. G; Assunção, Edvin Herac; Alexander Egyed. A Tool for Collaborative Consistency Checking During Modeling. In Proceedings of the ACM/IEEE 27th International Conference on Model Driven Engineering Languages and Systems (MODELS Companion '24). Association for Computing Machinery, New York, NY, USA, 2024, pp.655–659. [CrossRef]
  30. 30. UNESCO, High Education, Available at https://www.unesco.org/en/higher-education, (accessed on 2 of December 2024).
  31. International Association of Universities, Available at https://whed.net/home.php, (accessed on 2 of December 2024).
  32. World population, Available at https://www.worldometers.info/world-population/, (accessed on 3 of December 2024).
  33. Number of students, Available at http://data.uis.unesco.org/OECDStat_Metadata/ShowMetadata.ashx?Dataset=NATMON_DS&ShowOnWeb=true&Lang=en, (accessed on 3 of December 2024).
  34. Number of ranked universities, Available at https://www.4icu.org/, (accessed on 03 of December).
  35. US Higher education general information, Available at https://educationusa.state.gov/foreign-institutions-and-governments/understanding-us-higher-education, (accessed on 30 of November 2024).
  36. US Federal laws and policy, Available at https://www.ed.gov/laws-and-policy/higher-education-laws-and-policy, (accessed on 30 of November 2024).
  37. US Teaching and administration, Available at https://www.ed.gov/teaching-and-administration, (accessed on 30 of November 2024).
  38. US Education Technology, Available at https://tech.ed.gov/, (accessed on 30 of November 2024).
  39. US understanding the accreditation, Available at https://educationusa.state.gov/understanding-us-accreditation, (accessed on 30 of November 2024).
  40. Carnegie classification, Available at https://carnegieclassifications.acenet.edu/, (accessed on 30 of November 2024).
  41. EU Standards for Quality Management, Available at https://www.eqar.eu/kb/esg/, (accessed on 22 of November 2024).
  42. EU Professional Higher Education, Available at https://www.eurashe.eu/, (accessed on 22 of November 2024).
  43. EU, The European Association for Quality Assurance in Higher Education - ENQA, Available at http://www.enqa.eu, (accessed on 22 of November 2024).
  44. EU, European students Union - ESU, Available at http://www.esu-online.org, (accessed on 22 of November 2024).
  45. EU, European University Association - EUA , Available at http://www.eua.be, (accessed on 22 of November 2024).
  46. EU, Applied Universities in Europe - EURASHE, Available at http://www.eurashe.eu, (accessed on 22 of November 2024).
  47. EU, Education International - EI, Available at http://www.ei-ie.org, (accessed on 22 of November 2024).
  48. EU, BusinessEeropw, Available at http://www.businesseurope.eu, (accessed on 22 of November 2024).
  49. UK Higher Education Quality Code, Available at https://www.qaa.ac.uk/the-quality-code), (accessed on 23 of November 2024).
  50. Laakso, L.; Hallberg Adu, K. The unofficial curriculum is where the real teaching takes place: faculty experiences of decolonising the curriculum in Africa. High Educ , 2024, Vol.87, pp:185–200. [CrossRef]
  51. Ogunode, Niyi Jacob; Kingsley Edinoh; RAUF, Olaiya Sarafadeen. Programme Accreditation in Tertiary Education, Journal of Higher Education and Academic Advancement , 2023, Vol.1 (2), pp:271-83. [CrossRef]
  52. Abbas, J.; Kumari, K; Al-Rahmi, W.M. Quality management system in higher education institutions and its impact on students' employability with the mediating effect of industry–academia collaboration, Journal of Economic and Administrative Sciences,2024, Vol. 40 No. 2, pp. 325-343. [CrossRef]
  53. India, Available at https://www.education.gov.in/higher_education, (accessed on 23 of November 2024).
  54. China, Available at http://ichea.org/china.html, (accessed on 23 of November 2024).
  55. Feng, Z., Jia, X. Education in China: An Introduction. In: Niancai, L., Zhuolin, F., Qi, W. (eds) Education in China and the World. Springer, Singapore., 2024. [CrossRef]
  56. Ministry of education Indonesia, Available at https://www.kemdikbud.go.id/, (accessed on 23 of November 2024).
  57. Welch, A., Aziz, E.A. Higher Education in Indonesia. In: Symaco, L.P., Hayden, M. (eds) International Handbook on Education in South East Asia. Springer International Handbooks of Education. Springer, Singapore.,2024.
  58. Lambey, Linda; Elni Jeini Usoh; Robert Lambey; John Burgess. Challenges and Opportunities to Internationalize the Indonesian Higher Education Sector’. Business, Management and Economics. IntechOpen, 2024. [CrossRef]
  59. Brazil, Ministry of education, Brazil, Ministry of education, Available at https://www.gov.br/mre/en/subjects/culture-and-education/educational-themes/study-opportunities-for-international-applicants/higher-education-in-brazil, (accessed on 24 of November 2024)at https://www.gov.
  60. OECD, Brazil, Available at. https://gpseducation.oecd.org/CountryProfile?primaryCountry=BRA&;treshold=10&topic=EO, (accessed on 24 of November 2024).
  61. Russia, Available at https://www.russia-education.info/higher-education#google_vignette, (accessed on 24 of November 2024).
  62. Russia, Higher education, Available at https://www.russia-education.info/higher-education, (accessed on 25 of November 2024).
  63. UNESCO, Education system of the Russian Federation, Available at https://apnnic.net/country-profile/russia/https-apnnic-net-country-profile-russia-education-system/, (accessed on 25 of November 2024).
  64. Japan, Available at https://www.japaneducation.info/higher-education, (accessed on 25 of November 2024).
  65. Japan, Available at https://www.studyinjapan.org.my/study-in-japan/higher-education-in-japan/, (accessed on 25 of November 2024).
  66. Shyiramunda, T.; van den Bersselaar, D. Local community development and higher education institutions: Moving from the triple helix to the quadruple helix model. Int Rev Educ 70, 51–85, 2024. [CrossRef]
  67. Turkey, Higher education, Available at https://www.studyinturkiye.gov.tr/StudyinTurkey/ShowDetail?rID=Ec/rgHEN8Zg=&&cId=PE4Nr0mMoY4=, (accessed on 3 of December 2024).
  68. UNESCO, Turkey, Available at https://apnnic.net/country-profile/turkey/higher-education-system/=, (accessed on 3 of December 2024).
  69. Turkey, Council of Higher Education, Available at https://www.yok.gov.tr/en, (accessed on 3 of December 2024).
  70. Canada, Higher Education, Available at https://www.studyin-canada.com/study-info/canadian-university-system/,(accessed on 3 of December 2024).
  71. Canada, Available at https://www.educanada.ca/study-plan-etudes/system-education-systeme.aspx?lang=eng/,(accessed on 3 of December 2024).
  72. Australia Higher Education, Available at https://universitiesaustralia.edu.au/policy-submissions/teaching-learning-funding/australian-higher-education/, (accessed on 24 of November 2024).
  73. Australia, Regulations and accreditation, Available at https://universitiesaustralia.edu.au/policy-submissions/teaching-learning-funding/regulation-and-accreditation/, (accessed on 24 of November 2024).
  74. Australia, Accreditation Agency, Available at https://www.teqsa.gov.au/, (accessed on 24 of November 2024).
  75. Serbia, Higher Education, Available at https://www.srbija.gov.rs/tekst/en/129775/higher-education.php, (accessed on 3 of December 2024).
  76. Eurydice, Serbia, Available at https://eurydice.eacea.ec.europa.eu/national-education-systems/serbia/higher-education, (accessed on 3 of December 2024).
  77. Serbia, National Entity for Accreditation and Quality Assurance in Higher Education (NEAQA), Available at https://www.nat.rs/en/default-page/?script=cir, (accessed on 3 of December 2024).
  78. The Impact of Cultural Heritage on Education Practice, Understanding Education, November 2023, Available at: https://teachers.institute/understanding-education/impact-cultural-heritage-educational-practices/, (accessed on 14 January 2025).
  79. Savić, Goran; Segedinac, Milan; Čeliković, Milan; Luković, Ivan. A Meta-model for Key Performance Indicators in Higher Education, IPSI Transactions on Internet Research, Vol. 19(2), pp.76-91, 2023. [CrossRef]
  80. Cravero, A.; Alvarez, D.; Sepulveda, S.; Valdivieso, M.-I.; Munoz, L. Meta4CBC: Metamodel for Competency-Based Curriculum Design in Higher Education. Appl. Sci. 2024, 14, 10110. [Google Scholar] [CrossRef]
  81. Mohammad Alhaj; Ashraf Sharah. A Meta-Model for Strategic Educational Goals, International Journal of Advanced Computer Science and Applications(IJACSA), 2020, Vol.11, No.4, pp.440-447. [CrossRef]
  82. Vázquez-Ingelmo, A.; García-Holgado, A.; García-Peñalvo, F. J.; Therón, R. A meta-model to develop learning ecosystems with support for knowledge discovery and decision making processes. In A. Rocha, B. E. Pérez, F. J. García-Peñalvo, M. M. Miras, & R. Gonçalves (Eds.), Proceedings of the 2020 15th Iberian Conference on Information Systems and Technologies(CISTI) (Seville, Spain, 24-27 June 2020). IEEE. [CrossRef]
  83. Gallon, L.; Salameh, K.; Chbeir, R.; Bachir, S.; Aniorte, P. Educational Cyber–Physical Systems (ECPSs) for University 4.0. Information 2024, 15, 790. [Google Scholar] [CrossRef]
  84. Hugo, J.; Callaghan, R ; Cronje, J. A Strategy Development Framework for Educational Technology: An integrated Design Science Research and Modified Delphi Approach, Electronic Journal of e-Learning, 2024, Vol. 22, No. 5, pp. 60-75. [CrossRef]
  85. Camila Canellas; François Bouchet; Thibaut Arribe; Vanda Luengo. Towards Learning Analytics Metamodels in a Context of Publishing. 13th International Conference on Computer Supported Education, CSEDU, Apr 2021, Prague (virtual), Czech Republic. pp.45-54, ⟨hal-03331204⟩. [CrossRef]
Figure 1. System ontology model (adapted from [17]).
Figure 1. System ontology model (adapted from [17]).
Preprints 148735 g001
Figure 2. Hyper-document Meta-Model Layers - The information infrastructure framework (H1).
Figure 2. Hyper-document Meta-Model Layers - The information infrastructure framework (H1).
Preprints 148735 g002
Figure 3. The percentage of higher education students in the overall population.
Figure 3. The percentage of higher education students in the overall population.
Preprints 148735 g003
Figure 4. Hyper document Virtual twin triplet - Model Layers;.
Figure 4. Hyper document Virtual twin triplet - Model Layers;.
Preprints 148735 g004
Figure 5. Education Context Management Package Tree.
Figure 5. Education Context Management Package Tree.
Preprints 148735 g005
Figure 6. The internal structure of the Generic Context Management Package.
Figure 6. The internal structure of the Generic Context Management Package.
Preprints 148735 g006
Figure 7. The StructuredConcept Meta-Model - The reusable StructuredConcept meta-concept.
Figure 7. The StructuredConcept Meta-Model - The reusable StructuredConcept meta-concept.
Preprints 148735 g007
Figure 8. Generic Technology Meta-Model - the GenericTechnologyConcept meta-concept.
Figure 8. Generic Technology Meta-Model - the GenericTechnologyConcept meta-concept.
Preprints 148735 g008
Figure 9. Generic Assessment and Ranking Meta-Model - The AssessedConcept meta-concept.
Figure 9. Generic Assessment and Ranking Meta-Model - The AssessedConcept meta-concept.
Preprints 148735 g009
Figure 10. The Generic Performer Meta-Model - A Generic Performer meta-concept.
Figure 10. The Generic Performer Meta-Model - A Generic Performer meta-concept.
Preprints 148735 g010
Figure 11. Education Domain Generic Packages And Meta-Models.
Figure 11. Education Domain Generic Packages And Meta-Models.
Preprints 148735 g011
Figure 12. The Generic Education Domain Meta-Model.
Figure 12. The Generic Education Domain Meta-Model.
Preprints 148735 g012
Figure 13. Generic Curriculum Meta-Model.
Figure 13. Generic Curriculum Meta-Model.
Preprints 148735 g013
Figure 14. Generic Accreditation Standards and Norms Meta-Model.
Figure 14. Generic Accreditation Standards and Norms Meta-Model.
Preprints 148735 g014
Figure 15. External Education Context Packages and Meta-Models.
Figure 15. External Education Context Packages and Meta-Models.
Preprints 148735 g015
Figure 16. GeoPoliticalContext Meta-Model.
Figure 16. GeoPoliticalContext Meta-Model.
Preprints 148735 g016
Figure 17. Contact Meta-Model.
Figure 17. Contact Meta-Model.
Preprints 148735 g017
Figure 18. SocioEconomyContext Meta-Model.
Figure 18. SocioEconomyContext Meta-Model.
Preprints 148735 g018
Figure 19. CulturalContextMetaModel.
Figure 19. CulturalContextMetaModel.
Preprints 148735 g019
Figure 20. The LegislationContextMetaModel.
Figure 20. The LegislationContextMetaModel.
Preprints 148735 g020
Figure 21. Internal Education Context Profile Meta-Model.
Figure 21. Internal Education Context Profile Meta-Model.
Preprints 148735 g021
Figure 22. Cross-comparison over meta-concepts assessed on scale 0 to 5.
Figure 22. Cross-comparison over meta-concepts assessed on scale 0 to 5.
Preprints 148735 g022
Table 1. The country/region higher education, some context characteristics and source references.
Table 1. The country/region higher education, some context characteristics and source references.
Country/Region

Population
Source:[32]

Number of students
Source:[33]
Number of
Ranked
Universities
Source:[34]
Education system type Accreditation
status

More information may be found at
(2023) (2023) Public Private Type Type References
The US of America: 335.893.000 17,860,000 1042 1081 decentralized optional [35,36,37,38,39,40]
The European Union: 449.206.000 31,174,000 2125 738 hybrid mandatory [41,42,43,44,45,46,47,48]
The United Kingdom: 69.312.000 3,128,000 161 30 centralized mandatory [49]
Africa: 1.529.762.000 14,660,000 802 447 hybrid mandatory [50,51,52]
India: 1.456.401.000 41,377,000 1800 1849 centralized mandatory [53]
China: 1.417.953.000 59,416,000 732 81 centralized mandatory [54,55]
Indonesia: 283.487.000 9,852,000 666 1533 centralized mandatory [56,57,58]
Brazil: 211.998.000 9,769,000 241 283 centralized mandatory [59,60]
Russia: 144.820.000 4,009,000 334 19 centralized mandatory [61,62,63]
Japan: 123.753.000 3,891,000 236 391 centralized mandatory [64,65,66]
Turkey: 87.473.000 8,296,000 134 77 centralized mandatory [67,68,69]
Canada: 38.278,000 2,190.000 152 34 centralized mandatory [70,71]
Australia: 26.713.000 1,700.00 53 30 centralized mandatory [72,73,74]
Serbia: 6,716.000 248,000 7 15 centralized mandatory [75,76,77]
Total: 6,181,575,000 207,570,000 8,485 6,608
Table 2. The Generic Education Domain Meta-Model meta-concepts specification.
Table 2. The Generic Education Domain Meta-Model meta-concepts specification.
Meta-Concept Role Inherits Configures Relates with
EducationDomain Meta-modeling of education domains. The EducationDomain meta-concept enables meta-modeling of arbitrary professional, technical, or scientific-specific fields, including interdisciplinary, transdisciplinary, and multidisciplinary domains. StructuredConcept (EduDomainSpec) EducationDegree
(DomainEduDegree),
TemplateStudyProgram (TemplateSP strong dependency),
BodyOfKnowledge
(HasABok strong dependency),
EducationDomainStandards (RelaysOnStandards strong dependency),
EducationDomainTechnology
(UsesTechnology strong dependency),
MasteryLevels
(EduDomMasteryLevels strong dependency), and EducationDomainQualification
(EduDomDescr strong dependency).
EducationType Meta-modeling of education types. EducationTypeAndLevelRelatedBoK
(TypedEduRel strong dependency)
EducationDegree Meta-modeling of education degree classification. EducationLevels
(Leveled)
EducationLevels Meta-modeling of education levels existing under specified education degree classification. EducationTypeAndLevelRelation
(LevEduRel)
BodyOfKnowledge Meta-modeling of the EducationDomain-related Body of Knowledge. GenericDocumentation
(BoKSpec)
EducationTypeRelation
(DefinedEducationTyped strong dependency)
EducationDomainStandards Meta-modeling of the EducationDomain-related standards. GenericDocumentation
(EduDomStandSpec)
EducationDomainTechnology Meta-modeling of the EducationDomain-related technology. GenericTechnologyConcept
(EduDomTechSpec)
TemplateStudyProgram Meta-modeling of a virtual organization representing the initial version of study programs representing meta-data placeholder. It serves as a container for different configurations of the initial study program curriculum version. GenericCurriculum<02_02_GenericCuriculumPackage> (TempSPSpec)
RankedStructuredConcept Derived meta-concept inheriting structured and ranked meta-concepts. It enables the specification and meta-modeling of meta-concepts that are structured and ranked according to the previously specified GenericAssessmentAndRankingMetaModel. StructuredConcept (SgtructConSpec), and
RankedConcept (RankConSpec)
EducationTypeAndLevelRelatedBoK Meta-modeling typed and leveled subsets of the related Body of Knowledge. BodyOfKnowledge (EduTypeBoKSpec) Competency
(DefCompetences strong dependency),
Skill
(DefSkills strong dependency), and
Knowledge
(DefKnowledge strong dependency).
EducationDomainQualification
(many-to-many relation QualLevEduDomQual)
MasteryLevels Meta-modeling EducationDomain mastery levels. RankedStructuredConcept
(MsLevelSpec)
Indicators
(EduDomIndicators strong dependency).
EducationDomainQualification (many-to-many relation RelWithMasteryLevel).
EducationDomainQualification Meta-modeling the qualifications specified in the EducationDomain context. Competency
(EDQCompSpec), Skill
(EDQSkillSpec), and
Knowledge (EDQKnowSpec)
EducationTypeAndLevelRelatedBoK
(many-to-many relation QualLevEduDomQual),
MasteryLevels (many-to-many relation RelWithMasteryLevel), and
Indicators (many-to-many relation RelWithMasteryLevel).
Indicators Mastery-levels related Indicators meta-modeling. RankedStructuredConcept
(IndicatorSpec)
EducationDomainQualification (many-to-many relation RelWithMasteryLevel).
Knowledge Meta-modeling the knowledge packages related to the knowledge domain refined by the education type. RankedStructuredConcept
(KnowSpec)
Skill Meta-modeling the skill packages related to the knowledge domain refined by the education type. RankedStructuredConcept
(SkillSpec)
Competency Meta-modeling the competence packages related to the knowledge domain refined by the education type. RankedStructuredConcept
(CompSpec)
Table 3. The Generic Curriculum Meta-Model meta-concepts specification.
Table 3. The Generic Curriculum Meta-Model meta-concepts specification.
Meta-Concept Role Inherits Configures Relates with
GenericCurriculum Meta-modeling of an education curriculum being a surrogate container of education blocks and related courses. GenericCurriculum is further specialized as AssessedConcept, enabling the assessment of a GenericCurriculum over the assessment mechanism defined by a GenericPerformer acting as the assessor.
It is classified and identified by three meta-concepts:
EducationDomain - differentiating the GenericCurriculum according to the education domain (GenCurrDomain strong dependency);
EdicationLevels - differentiating the GenericCurriculum according to the corresponding education degree and levels (GenCurrLevels strong dependency); and
LanguageAlphabet - differentiating the GenericCurriculum according to the curriculum language and alphabet (GenCurrLangAlph strong dependency).
StructuredConcept (GenCurSpec)
and
AssessedConcept (GenCurAssessSpec)
CurriculumTechnology
(GenCurrTech strong dependency)
and
GenericCurriculumBlock
(InBlocks strong dependency)
EducationTypeAndLevelRelatedBoK meta-concept specifying two relations: MajorBok (the classification of the Generic curriculum by the Body of Knowledge Subset subversion) and MinorBoKs (many-to-many relation enabling the specification of related minor Body of Knowledge subsets classifying BoK dependencies of a GenericCurriculum).
CurriculumTechnology Meta-modeling of a GenericCurriculum-related technology. GenericTechnologyConcept
(CurrTechSpec)
GenericCourse Meta-modeling of fine-grained meta-concepts being the individual courses in the Curriculum Blocks.
GenericCourse is further specialized as AssessedConcept and enables the assessment of a GenericCourse over the assessment mechanism defined by a GenericPerformer acting as the assessor.
It is classified and identified by two meta-concepts:
EdicationLevels - differentiating the GenericCourse according to the corresponding education degree and levels (GenourseLevel strong dependency); and
LanguageAlphabet - differentiating the GenericCourse according to the curriculum language and alphabet (GenCourseLangAlph strong dependency).
StructuredConcept (GenCourseSpec) and
AssessedConcept (GenCourseAssessSpec)
CourseTechnology
(GenCourseTech strong dependency),
and
GenericDescription (GenCourseDescriptor strong dependency).
CourseInGenericBlock
(IncludedInBlock one-to-many relation).
GenericDescription Meta-modeling of course-related descriptors. GenericDescription is further specialized as GenericDocumentation and AssessedConcept (enables the assessing of a GenericDescription over the assessment mechanism defined by a GenericPerformer acting as the assessor). GenericDocumentation
(GenDescSpec)
and
AssessedConcept (GenDescAssessSpec)
CourseTechnology The GenericCourse-related technology represents a subset of CurriculumTechnology. CurriculumTechnology
(CuourseTechSpec)
GenericCurriculumBlock The GenericCurriculum contains the GenericCuriculumBlock meta-concepts representing the architecture of a GenericCurriculum.
The GenericCurriculum meta-concept supports the open classification system by the ClassificationMechanism meta-concept over a BlockType weak relation.
GenericCurriculum (BlockSpec) CourseInGenericBlock (CoursesInBlocks strong dependency)
GenCurrBlockDescription Meta-modeling of curriculum block-related descriptors.
GenCussBlockDescription is a GenericDocumentation and is further specialized as AssessedConcept and enables the assessment of a GenericCurrBlockDescription over the assessment mechanism defined by a GenericPerformer acting as the assessor.

GenericDocumentation
(CurrBlockSpec)
and
AssessedConcept (CurrBlDescAssessSpec)
CourseInGenericBlock Meta-modeling of the block-related courses. It is weakly related to the GenericCourse positioned at the RbrInBlock attribute of CourseInGenericBlock BodyOfKnowledge (EduTypeBoKSpec) Competency
(DefCompetences strong dependency),
Skill
(DefSkills strong dependency),
and
Knowledge
(DefKnowledge strong dependency).
Table 4. Generic Accreditation Standards and Norms Meta-Model Meta-Concepts specification.
Table 4. Generic Accreditation Standards and Norms Meta-Model Meta-Concepts specification.
Meta-Concept Role Inherits Configures Relates with
AccreditationAgency Meta-modeling of the accreditation agencies on a national or international level. GenericPerformer
(AccAgSpec)
LegalDocVersions
(AccredDocum strong dependency) and
IssuesAccredCredentials (IssuesAccredCred strong dependency).
LegalDocVersions Meta-modeling of accreditation documentation for an AccreditationAgency meta-concept.
It is classified and identified according to the EducationDomain (EduDomainDoc ) and EducationLevels meta-concepts
(EduLevelDoc).
GenericDocumentation
(AccrDocSpec).
HEIDocuments
(SpecifiesHEIDocuments strong dependency) and
StandardGroups
(StandardGroups strong dependency).
IssuesAccredCredentials (many-to-many relation CredDoc).
IssuesAccredCredentials Meta-modeling accreditation credential issued by the AccreditationAgency meta-concept. GenericDocumentation
(AccrCredSpec).
LegalDocVersions
(many-to-many relation CredDoc).
HEIDocuments Meta-modeling necessary documentation that the accredited HEI attaches with the LegalDocVersions meta-concept. GenericDocumentation
(HEIDocSpec).
StandardGroup (many-to-many relation AttachedHEIDocuments)
StandardGroup LegalDocVersions configures an opened set of sub-documents recursively specified by the StandardGroup meta-concept. LegalDocVersions
(StGrSpec).
StandardNormative (SpecificNormatives strong dependency),
StandardizedResources (StandardizedResources strong dependency), and AttachmentVersion (SpecifiesAttachments strong dependency)
HEIDocuments (many-to-many relation AttachedHEIDocuments).
StandardNormative StandardGroup configures an opened set of normative specified and meta-modeled by the StandardNormative meta-concept. StructuredConcept
(NormTySpec) and
RankedConcept
(StNormRankedSpec)
StandardizedResources (many-to-many relation ResourceNormatives)
StandardizedResources StandardGroup configures an opened set of standard resources specified and meta-modeled by the StandardizedResources meta-concept. GenericResource
(StResGenResSpec).
StandardizedResources (many-to-many relation ResourceNormatives)
AttachmentVersion StandardGroup configures an opened set of attachments to the specified structured documentation. GenericDocumentation
(AttachmentSpec).
AttachmentTable (many-to-many relation AttachedTables) and
AttachmentGraph (many-to-many relation AttachedGraphs)
AtachmentTable This specialization of a StructuredConcept enables the specification and meta-modeling of attachments represented in a tabular form. StructuredConcept
(AttTableSpec).
Cell
( TableCells strong dependency)
Cell This specialization of a StructuredConcept enables the specification and meta-modeling of a table cell. StructuredConcept
(CellSpec)
AttachmentGraph This specialization of a StructuredConcept enables the specification and meta-modeling of attachments represented in a graphical form (image, diagram). StructuredConcept
(AttachGraphSpec)
AttachmentVersion (many-to-many relationAttachedGraphs)
Table 5. The GeoPoliticalContext Meta-Model - Meta-Concepts specification.
Table 5. The GeoPoliticalContext Meta-Model - Meta-Concepts specification.
Meta-Concept Role Inherits Configures Relates with
State State meta-concept is a GenericPerformer supporting the specification and meta-modeling of state-related geopolitical aspects building the external context of Higher Education Institutions. GenericPerformer
(StateGenPerfSpec)
Region
(multiple MultyStateRegionalization and
StateInternalRegion single),
Agglomeration
(multiple StateAgglom),
and
ReligionsAndBelieves
(multiple ReligAndBelContext)
Region Region meta-concept is a GenericPerformer supporting the specification and meta-modeling of region-related geopolitical aspects building the external context of Higher Education Institutions. Regions may belong to a single State (StateInternalRegions) or cluster the regions from different states (MultyStateRegionalization). GenericPerformer
(RegionGenPerfSpec)
State
(multiple MultyStateRegionalization),
Agglomeration
(multiple RegionalAgglomeration), and
ReligionsAndBelieves
(multiple TopoReligBel)
Agglomeration Agglomeration meta-concept is a GenericPerformer supporting the specification and meta-modeling of populated-place-related geopolitical aspects building the external context of Higher Education Institutions. GenericPerformer
(AgglomerationGenPerfSpec)
State
(multiple StateAgglom),
Region
(multiple RegionalAgglomeration), and
ReligionsAndBelieves
(multiple ReligionAgglom)
GeoPoliticalContext It concatenates all geopolitical dimensions of the higher education context. State (StateSpec),
Region (RegSpec), and
Agglomeration (AggloSpec)
Table 6. ContactMetaModel - Meta-Concepts specification.
Table 6. ContactMetaModel - Meta-Concepts specification.
Meta-Concept Role Inherits Configures Related with
ContactConcept The ContactConcept meta-concept is a StructuredConcept supporting the specification and meta-modeling of the generic contacts for a specialized meta-concept. StructuredConcept
(ScContactSpec)
LocationDependent
(LocationDependent strong dependency) and
LocationIndependent
(LocationIndependent strong dependency)
LocationIndependent The LocationIndependent meta-concept is a ContactConcept supporting the specification and meta-modeling of location independent generic contact. ContactConcept
(LocIndSpec)
LocationDependent The LocationDependent meta-concept is a ContactConcept specialization supporting the specification and meta-modeling of location-dependent generic contact. The Agglomeration meta-concept classifies it over mandatory weak relation PopulatedPlace. ContactConcept
(LocDepSpec)
Table 7. The SocioEcconomyContextMetaModel - Meta-Concepts specification.
Table 7. The SocioEcconomyContextMetaModel - Meta-Concepts specification.
Meta-Concept Role Inherits Configures Relates with
LegalSubject
LegalSubject meta-concept is a GenericPerformer supporting the specification and meta-modeling of an organizational system legally registered in an arbitrary State (RegisteredLegalSubjects strong dependency).


GenericPerformer
(LegalSubjectSpec)
JobsConfiguration
(ProfessionlPositions strong dependency) and
LegalSubjectContact
(ContactData strong dependency)
SocioEconomyContext (many-to-many relation Participants)
NationalQualificationFramework NationalQualificationFramework meta-concept is a GenericDocumentation supporting the specification meta-modeling of the national qualification framework, specified in an arbitrary State (NatQualification strong dependency). GenericDocumentation
(NatQualSpec)
JobsConfiguration JobsConfiguration is a NationalQualificationFramework enabling the specification and meta-modeling of the Legal Subject's professional job positions. The professional job positions represent a subset of the National Qualification Framework defined in the State where a Legal Subject is registered. NationalQualificationFramework
(LSJobSpec)
LegalSubjectContact LegalSubjectContact is a ContactMetaData enabling the specification and meta-modeling of the Legal Subject's official contacts. ContactMetaData
(LsContSpec)
SocioEconomyContext The SocioEconomyContext meta-concept is a GenericPerformer configured by the GeoPoliticalContext (SocioEconomyConfig strong dependency) meta-concept. GenericPerformer
(GPESSpec)
LegalSubject
(many-to-many relation Participants)
Table 8. CulturalContextMetaModel - Meta-Concepts specification.
Table 8. CulturalContextMetaModel - Meta-Concepts specification.
Meta-Concept Role Inherits Configures Relates with
CulturalContext The CulturalContext is a GenericPerformer meta-concept enabling the specification and meta-modeling of cultural norms, values, and traditions influencers affecting the overall education external context, defined for the combination of the SocioEconomyContext (SocEcoCult strong dependency) and GeoPoliticalContext (GeoPolCult strong dependency). GenericPerformer
(CulturalSpec)
EducationCulturalContext
(CultContVersions strong dependency) and
CulturalNormsValuesAndTraditions
(CulturalContext strong dependency)
ReligionsAndBelieves ReligionsAndBelieves meta-concept is a StructuredConcept enabling the specification and meta-modeling
of the religion-and-believe-related influencers forming the GenericPerformer's religious context.
StructuralConcept
(ReligBelSpec)
GenericPerformer
(many-to-many relation ReligonsRelated) specifies the religious context of an GenericPerformer.
CulturalNormsValuesAndTraditions The CulturalNormsValuesAndTraditions is a StructuredConcept enabling the specification and meta-modeling of cultural dimensions, including Norms, Values, and Traditions that impact the cultural context. StructuredConcept (CultContSpec) EducationCulturalContext (many-to-many relation CrossAffects)
EducationCulturalContext The EducationCulturalContext is a ExternalCulturalContextMeta-modeling of the external education cultural context determined by the external cultural context. ExternalCulturalContext
(EduCultSpec)
CulturalNormsValuesAndTraditions (many-to-many relation CrossAffects)
Table 9. The LegislationContextMetaModel - Meta-Concepts specification.
Table 9. The LegislationContextMetaModel - Meta-Concepts specification.
Meta-Concept Role Inherits Configures Related with
LegislatorConcept The LegislatorConcept meta-concept is a LegalSubject enabling the specification and meta-modeling of the registered legal subject influencing the legislation context. LegalSubje
(LegislatoSpec)
OrganizationalLegislator
(PrincipalLegislator strong dependency)
OrganizationalLegislator
(many-to-many relation enabling the specification of the multiple CollaborativeLegislators).
OrganizationalLegislator The OrganizationalLegislator meta-concept enables the specification and meta-modeling of the context incubating the legislation documents. VersionMetaData
(ClassifierMetaDocuments strong dependency)
LegislatorConcept
(many-to-many relation enabling the specification of the multiple CollaborativeLegislators)
VersionMetaData The VersionMetaData meta-concept is a GenericDocumentation enabling the specification and meta-modeling of the versioning mechanism of the associated legislation documents. GenericDocumentation
(LegisVerSpec)
LegislationeElement
(DocumentStructure strong dependency)
LegislationElement The LegislationElement meta-concept is a GenericDocumentation enabling the specification and meta-modeling of the legislation documents (Laws, directives). GenericDocumentation (LegisElemSpec)
Table 10. The Internal Education Context Profile Meta-Model - Meta-Concepts specification.
Table 10. The Internal Education Context Profile Meta-Model - Meta-Concepts specification.
Meta-Concept Role Inherits Configures Related with
HigherEducationInstitution The HigherEducationInstitution meta-concept is a LegalSubject enabling the specification and meta-modeling of the higher education institution as a meta-concept hosting the Internal Education Context Profile. LegalSubject
(HEISpec)
HEIEduDomains
(HEIEduDomanis strong dependency),
HEIEducationTechnology
(AppliedTechnology strong dependency),
HEIStudyPrograms
(HEIPrograms strong dependency),
HEIAccreditationCredentials
(Accreditations strong dependency),
AccreditationDocumentation
(RelatedAcrDoc strong dependency),
and
IssuesCredentials
(DeliversCredentials strong dependency).
EducationCulturalContext
(many-to-many relation HEICultContext specifying the collection of cultural context of an HEI) and
HEIStudyPrograms (many-to-many relation JoindPrograms specifying the collection of joined study programs with other HEIs)
HEIEduDomains The HEIEduDomains meta-concept is an EducationDomain enabling the specification and meta-modeling of the Education Domains and EducationLevels supported by the Higher Education Institution. EducationDomain (HEIEduDomSpec) IssuesCredentials (one-to-many relation WithCred specifying the education and domain relation for the issued credential) and
HEIEducationTechnology (many-to-many relation RelatedTechnology)
HEIEducationTechnology The HEIEducationTechnology is a GenericTechnologyConcept enabling the specification and meta-modeling of a subset of higher education institution technologies, specified through the inheritance mechanism (LegalSubject, GenericPerformer) and used solely for education purposes. GenericTechnologyConcept
(HEIEduSpec)
HEIEduDomains
(many-to-many relation RelatedTechnology)
HEIStudyPrograms The HEIStudyPrograms meta-concept is a GenericCurriculum enabling the specification and meta-modeling of the study programs supported by an HEI.
The study program represents a virtual organization hosting the curriculum versions and the related aggregated meta-concepts.
GenericCurriculum (HEISPSpec) HEIEducationInstitution (many-to-many relation JoindPrograms specifies other HEIs participating in the Joined Study programs),
HEIEduDomains (many-to-many relation SpDomain specifies education domains related to the study program),
IssuesCredentials (many-to-many relation SPCredentials), and
AccreditationDocumentation
(many-to-many relation SpAkredDoc).
HEIAccreditationCredentials The HEIAccreditationCredentials meta-concept is a IssuesAcredCredentials specialization enabling the specification and meta-modeling of the accreditation credentials issued by the AccreditationAgency to the HIE institution on institutional or the accredited study programs levels. IssuesAcredCredentials
(HEIAccCredSpec)
IssuesCredentials (many-to-many relation LegalTender specifying the foundation for issuing the credentials for accredited study programs),
AccreditationDocumentation
(many-to-many relation IssuedOn specifying the related legal documentation foundation for the issued credentials)
AccreditationDocumentation The AccreditationDocumentation meta-concept is a LegalDocVersions enabling the specification and meta-modeling of related documentation serving as a documentation tender for the accreditation credentials issued to the HEI or related study programs. LegalDocVersions (AccrDocVersion) HEIAccreditationCredentials
(many-to-many relation IssuedOn),
IssuesCredentials (one-to-many relation Primary classifying the IssuesCredential by primary related AccreditationDocumentation), and
HEIStudyPrograms (many-to-many relation SPAkreDoc relating a study programs with the referent accreditation documentation).
IssuesCredentials The IssuesCredentials meta-concept supports the specification and meta-modeling of the credentials legally delivered to students by the HEIs upon completing the current curriculum obligations related to the study program. HEIAccreditationCredentials
(many-to-many relation LegalTender specifying the accreditation credentials representing a legal tender for issued credentials) and HEIStudyPrograms (many-to-many relation SpCredentials specifying legal HEI Credential issued for the related HEI Study Program).
Table 11. The related references assesment over proposed meta-concepts.
Table 11. The related references assesment over proposed meta-concepts.
Comparison over features Assessed Research articles(Figure 22)
Ranked from 0 (does not cover) to 5 (exactly covers) in R1 R2 R3 R4 R5 R6 R7 This research
References
Feature
No. (Figure 22)
Feature [79] [80] [81] [82] [83] [84] [85] -
1 Teaching oriented 0 0 0 0 5 0 3 0
2 Learning oriented 0 0 0 5 5 5 5 0
3 StructuringConcept 0 0 0 0 0 0 0 5
4 GenericTechnologyConcept 0 0 0 0 0 5 0 5
5 GenericPerformer 0 0 0 0 0 0 0 5
6 Assessment 5 0 5 0 5 0 3 5
7 Ranking 5 0 0 0 0 0 3 5
8 EducationDomain 2 5 3 0 2 2 0 5
9 Curriculum 1 5 5 0 5 0 0 5
10 Course 1 5 5 0 5 0 3 5
11 Accreditation 0 0 0 0 0 0 0 5
12 Geo-political and economy 0 3 0 0 0 3 0 5
13 CulturalContext 0 0 0 0 0 2 0 5
14 LegalSubject 0 0 0 0 0 0 0 5
15 Legislation 0 3 0 0 0 0 0 5
16 Contact 0 0 0 0 0 0 0 5
17 Internal HEI 4 3 3 0 2 2 2 5
Disclaimer/Publisher’s Note: The statements, opinions and data contained in all publications are solely those of the individual author(s) and contributor(s) and not of MDPI and/or the editor(s). MDPI and/or the editor(s) disclaim responsibility for any injury to people or property resulting from any ideas, methods, instructions or products referred to in the content.
Copyright: This open access article is published under a Creative Commons CC BY 4.0 license, which permit the free download, distribution, and reuse, provided that the author and preprint are cited in any reuse.
Prerpints.org logo

Preprints.org is a free preprint server supported by MDPI in Basel, Switzerland.

Subscribe

Disclaimer

Terms of Use

Privacy Policy

Privacy Settings

© 2026 MDPI (Basel, Switzerland) unless otherwise stated