Submitted:
05 September 2024
Posted:
06 September 2024
You are already at the latest version
Abstract
Keywords:
-
Highlights
- Genetic and evolutionary algorithms in serious games show predominantly positive outcomes, with 72.7% of studies reporting favorable results.
- The majority of studies (68.2%) on genetic and evolutionary algorithms in serious games lack comparison groups, indicating a need for more comparative research in this field.
- There’s a balanced mix of objective and subjective evaluations in the reviewed studies, with 36.4% using objective type of assessments, suggesting a comprehensive approach to measuring the effectiveness of genetic and evolutionary algorithms in serious games.
1. Introduction
1.1. Rationale
1.2. Objectives
- What are the primary applications of GAs in SGs, and how do they enhance game mechanics and learning experiences?
- What are the common trends in the research on GAs and SGs, including geographical distribution, study types, and targeted domains?
- What are the methodological approaches used in studies exploring GAs in SGs, and how do these approaches influence the findings and conclusions?
- What are the future research directions for the application of GAs in SGs, and what potential advancements could further improve their effectiveness?
1.3. Background
- Adaptive Learning: GAs can help create SGs that adapt to the learner’s progress and preferences, potentially leading to more effective and engaging learning experiences [18].
- Personalization: By using GAs to model player behavior and preferences, SGs can offer personalized content and challenges, increasing relevance and motivation [19].
- Scalability: GAs can automate aspects of game design and content generation, potentially making it easier to create and maintain large-scale SGs [20].
- Optimization: GAs can help optimize various aspects of SGs, from game mechanics to educational content delivery, potentially improving overall effectiveness [21].
2. Methods
2.1. Overview
2.2. Eligibility Criteria
2.3. Information Sources
2.4. Search
2.5. Selection of Sources of Evidence
2.6. Data Charting Process and Data Items
3. Results
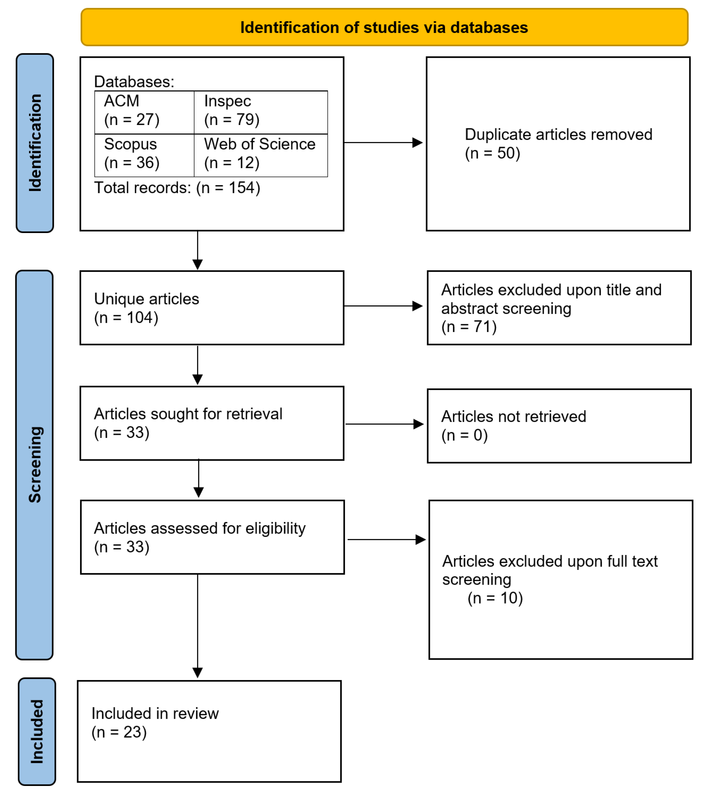
3.1. Selection of Sources of Evidence
| Title/Abstract Screening | Full-Paper Screening | |
|---|---|---|
| Both Accepted | 27 | 23 |
| Both Rejected | 71 | 10 |
| Only VV Accepted | 4 | 0 |
| Only PM Accepted | 2 | 0 |
| % Agreement | 94.23 | 100 |
| Cohen’s Kappa Score | 0.86 | 1.00 |
3.2. Characteristics and Results of Individual Sources of Evidence
3.3. Synthesis of Results
| Characteristic | Value | Papers | Count (%) |
|---|---|---|---|
| Type of Evaluation | Objective | [23,24,25,26,27,28,29,30] | 8 (34.8%) |
| Subjective | [31] | 1 (4.3%) | |
| Both | [32,33,34,35,36] | 5 (21.7%) | |
| Not specified | [37,38,39,40,41,42,43] | 7 (30.4%) | |
| Type of Study | Qualitative | [32,34,41] | 3 (13.0%) |
| Quantitative | [25,26,29,31,35,40,43] | 7 (30.4%) | |
| Mixed | [23,27,33,36,42] | 5 (21.7%) | |
| Not Specified | [24,28,30,37,38,39,44] | 7 (30.4%) | |
| Game Outcome | Positive | [23,24,25,26,27,28,29,31,33,34,35,36,39,41,42,43] | 16 (69.6%) |
| Negative | - | 0 (0%) | |
| Indeterminate | [30,40,44] | 3 (13.0%) | |
| Not Specified | [32,37,38] | 3 (13.0%) | |
| Comparison | vs. control group | [33] | 1 (4.3%) |
| vs. other experimental | [25,26,27,31,34,35] | 6 (26.1%) | |
| both | - | 0 (0%) | |
| no comparison | [23,24,28,29,30,32,36,37,38,39,40,41,42,43,44] | 15 (65.2%) | |
| User Evaluation | Yes | [29,31,33,34,35,39,41] | 7 (30.4%) |
| No | [23,24,25,26,27,28,30,32,36,37,38,40,42,43,44] | 15 (65.2%) |
4. Discussion
4.1. Summary of Evidence
4.1.1. Applications Areas and Domains
4.1.2. Research Trend and Study Distributions
4.1.3. Current Methodological Approaches
4.1.4. Future Research Directions
4.2. Limitations
5. Conclusion
6. Acknowledgements
Appendix A My Appendix
| Database | Search Strings |
| A1 – continued from previous page | |
| Database | Search Strings |
| ACM Digital Library | Title:(("genetic algorithm*" OR "evolutionary algorithm*" OR "computational algorithm*" OR "computational evolution*" OR "computational biology") AND ("serious game*")) OR |
| Abstract:(("genetic algorithm*" OR "evolutionary algorithm*" OR "computational algorithm*" OR "computational evolution*" OR "computational biology") AND ("serious game*")) OR | |
| Keyword:(("genetic algorithm*" OR "evolutionary algorithm*" OR "computational algorithm*" OR "computational evolution*" OR "computational biology") AND ("serious game*")) | |
| Inspec | ((("genetic algorithm*" OR "evolutionary algorithm*" OR "computational algorithm*" OR "computational evolution*" OR "computational biology") AND ("serious game*")) WN KY) |
| Scopus | TITLE-ABS-KEY ( ( "genetic algorithm*" OR "evolutionary algorithm*" OR "computational algorithm*" OR "computational evolution*" OR "computational biology" ) AND ( "serious game*" ) ) |
| Web of Science | ((TI=(("genetic algorithm*" OR "evolutionary algorithm*" OR "computational algorithm*" OR "computational evolution*" OR "computational biology") AND ("serious game*"))) OR |
| AB=(("genetic algorithm*" OR "evolutionary algorithm*" OR "computational algorithm*" OR "computational evolution*" OR "computational biology") AND ("serious game*"))) OR | |
| AK=(("genetic algorithm*" OR "evolutionary algorithm*" OR "computational algorithm*" OR "computational evolution*" OR "computational biology") AND ("serious game*")) | |
Appendix A.1Abbreviations
- GA: Genetic Algorithm
- GAs: Genetic Algorithms
- KO: Kiemute Oyibo
- PM: Philip Michalowski
- PRISMA-ScR: Preferred Reporting Items for Systematic Reviews and Meta-Analyses extension for Scoping Reviews
- SG: Serious Game
- SGs: Serious Games
- VV: Vrushank Vaghani
References
- Laamarti, F.; Eid, M.; El Saddik, A. An overview of serious games. International Journal of Computer Games Technology 2014, 2014. [Google Scholar] [CrossRef]
- Michael, D.R.; Chen, S.L. Serious games: Games that educate, train, and inform; Muska & Lipman/Premier-Trade, 2005.
- Wang, R.; DeMaria, S.; Goldberg, A.; Katz, D. A systematic review of serious games in training health care professionals. Simulation in Healthcare 2016, 11, 41–51. [Google Scholar] [CrossRef]
- Ouariachi, T.; Olvera-Lobo, M.D.; Gutiérrez-Pérez, J. Gaming climate change: Assessing online climate change games targeting youth produced in Spanish. Procedia-Social and Behavioral Sciences 2017, 237, 1053–1060. [Google Scholar] [CrossRef]
- Lopes, R.; Bidarra, R. Adaptivity challenges in games and simulations: a survey. IEEE Transactions on Computational Intelligence and AI in Games 2011, 3, 85–99. [Google Scholar] [CrossRef]
- Hwang, G.J.; Sung, H.Y.; Hung, C.M.; Huang, I.; Tsai, C.C. Development of a personalized educational computer game based on students’ learning styles. Educational Technology Research and Development 2012, 60, 623–638. [Google Scholar] [CrossRef]
- Mitchell, M. An introduction to genetic algorithms; MIT press, 1998.
- Yannakakis, G.N.; Togelius, J. Artificial intelligence and games; Springer, 2018.
- Andrade, G.; Ramalho, G.; Santana, H.; Corruble, V. Automatic computer game balancing: a reinforcement learning approach. Proceedings of the fourth international joint conference on Autonomous agents and multiagent systems, 2005, pp. 1111–1112.
- Togelius, J.; Yannakakis, G.N.; Stanley, K.O.; Browne, C. Search-based procedural content generation: A taxonomy and survey. IEEE Transactions on Computational Intelligence and AI in Games 2011, 3, 172–186. [Google Scholar] [CrossRef]
- Yannakakis, G.N.; Spronck, P.; Loiacono, D.; André, E. Player modeling. In Dagstuhl Follow-Ups; Schloss Dagstuhl-Leibniz-Zentrum fuer Informatik, 2013; Vol. 6.
- Shute, V.J.; Zapata-Rivera, D. Adaptive educational systems. In Adaptive technologies for training and education; Cambridge University Press, 2012; pp. 7–27.
- Tricco, A.C.; Lillie, E.; Zarin, W.; O’Brien, K.K.; Colquhoun, H.; Levac, D.; Moher, D.; Peters, M.D.; Horsley, T.; Weeks, L.; others. PRISMA extension for scoping reviews (PRISMA-ScR): checklist and explanation. Annals of internal medicine 2018, 169, 467–473. [Google Scholar] [CrossRef]
- Boyle, E.A.; Hainey, T.; Connolly, T.M.; Gray, G.; Earp, J.; Ott, M.; Lim, T.; Ninaus, M.; Ribeiro, C.; Pereira, J. An update to the systematic literature review of empirical evidence of the impacts and outcomes of computer games and serious games. Computers & Education 2016, 94, 178–192. [Google Scholar]
- Djaouti, D.; Alvarez, J.; Jessel, J.P.; Rampnoux, O. Origins of serious games. In Serious games and edutainment applications; Springer, 2011; pp. 25–43.
- Holland, J.H. Genetic algorithms. Scientific american 1992, 267, 66–73. [Google Scholar] [CrossRef]
- Fogel, D.B. Evolutionary computation: toward a new philosophy of machine intelligence; John Wiley & Sons, 2000.
- Vandewaetere, M.; Desmet, P.; Clarebout, G. The contribution of learner characteristics in the development of computer-based adaptive learning environments. Computers in Human Behavior 2011, 27, 118–130. [Google Scholar] [CrossRef]
- Bakkes, S.; Tan, C.T.; Pisan, Y. Personalised gaming: a motivation and overview of literature. Proceedings of the 8th Australasian Conference on Interactive Entertainment: Playing the System, 2012, pp. 1–10.
- Togelius, J.; Kastbjerg, E.; Schedl, D.; Yannakakis, G.N. What is procedural content generation? Mario on the borderline. Proceedings of the 2nd International Workshop on Procedural Content Generation in Games, 2011, pp. 1–6.
- Moreno-Ger, P.; Burgos, D.; Martínez-Ortiz, I.; Sierra, J.L.; Fernández-Manjón, B. Educational game design for online education. Computers in Human Behavior 2008, 24, 2530–2540. [Google Scholar] [CrossRef]
- Tranfield, D.; Denyer, D.; Smart, P. Towards a methodology for developing evidence-informed management knowledge by means of systematic review. British journal of management 2003, 14, 207–222. [Google Scholar] [CrossRef]
- Buditjahjanto, I. Fuzzy clustering based on multi-objective optimization problem for design an intelligent agent in serious game. Electric Power Systems Research 2024, 215, 109050. [Google Scholar]
- Andrade, K.D.O.; Pasqual, T.B.; Caurin, G.A.P.; Crocomo, M.K. Dynamic difficulty adjustment with Evolutionary Algorithm in games for rehabilitation robotics. 2016 XVIII Symposium on Virtual and Augmented Reality (SVR). IEEE, 2016, pp. 91–98.
- Vaassen, F.; Daelemans, W. Emotion classification in a serious game for training communication skills. Proceedings of the 2010 Workshop on Computational Approaches to Analysis and Generation of Emotion in Text. Association for Computational Linguistics, 2010, pp. 53–61.
- Volden, T.; Grbic, D.; Burelli, P. Procedurally generating rules to adapt difficulty for narrative puzzle games. 2023 IEEE Conference on Games (CoG). IEEE, 2023, pp. 1–8.
- Koopmanschap, R.; Hoogendoorn, M.; Roessingh, J. Tailoring a cognitive model for situation awareness using machine learning. Frontiers in Artificial Intelligence and Applications 2015, 277, 38–47. [Google Scholar] [CrossRef]
- Lach, E. New adaptations for evolutionary algorithm applied to dynamic difficulty adjustment system for serious game. 2018 13th International Conference on Computer Science & Education (ICCSE). IEEE, 2018, pp. 1–6.
- Andrade, K.O.; Joaquim, R.C.; Caurin, G.A.P.; Crocomo, M.K. Evolutionary algorithms for a better gaming experience in rehabilitation robotics. IEEE Latin America Transactions 2018, 16, 251–257. [Google Scholar] [CrossRef]
- Woo, K. A job shop scheduling game with GA-based evaluation. Journal of the Korean Institute of Industrial Engineers 2014, 40, 30–36. [Google Scholar] [CrossRef]
- Mitsis, K.; Kalafatis, E.; Zarkogianni, K.; Mourkousis, G.; Nikita, K. Procedural content generation based on a genetic algorithm in a serious game for obstructive sleep apnea. 2020 42nd Annual International Conference of the IEEE Engineering in Medicine & Biology Society (EMBC). IEEE, 2020, pp. 4376–4379.
- Wiwatwattana, N.; Bunyakul, N. The evolutionary development of a serious game for clinical laboratory students. Proceedings of the 2019 International Conference on Engineering, Science, and Industrial Applications (ICESI). IEEE, 2019, pp. 1–5.
- Aslam, H.; Sidorov, A.; Bogomazov, N.; Berezyuk, F.; Brown, J.A. Relief camp manager: A serious game using the world health organization’s relief camp guidelines. 2017 IEEE International Conference on Serious Games and Applications for Health (SeGAH). IEEE, 2017, pp. 1–8.
- Krouska, A.; Troussas, C.; Sgouropoulou, C. Applying Genetic Algorithms for Recommending Adequate Competitors in Mobile Game-Based Learning Environments. 2020 11th International Conference on Information, Intelligence, Systems and Applications (IISA). IEEE, 2020, pp. 1–6.
- İnce, M. BiLSTM and dynamic fuzzy AHP-GA method for procedural game level generation. Entertainment Computing 2021, 36, 100387. [Google Scholar] [CrossRef]
- Cai, Y.; Miao, C.; Tan, A.H.; Shen, Z.; Li, B. Creating an immersive game world with evolutionary fuzzy cognitive maps. IEEE Computational Intelligence Magazine 2010, 5, 54–64. [Google Scholar]
- Ponticorvo, M.; Rega, A.; Di Ferdinando, A.; Marocco, D.; Miglino, O. Approaches to embed bio-inspired computational algorithms in educational and serious games. 2018 IEEE Games, Entertainment, Media Conference (GEM). IEEE, 2018, pp. 1–9.
- Caseau, Y. Game-theoretical and evolutionary simulation: A toolbox for complex enterprise problems. In Management and Industrial Engineering; Springer, 2013; pp. 75–94.
- Monaco, A.; Sforza, G.; Amoroso, N.; Antonacci, M.; Bellotti, R.; Tommaso, M.; Bitonto, P.; Sciascio, E.; Diacono, D.; Gentile, E.; Montemurno, A.; Ruta, M.; Ulloa, A.; Tangaro, S. The PERSON project: a serious brain-computer interface game for treatment in cognitive impairment. Journal of Ambient Intelligence and Humanized Computing 2019, 10, 1891–1906. [Google Scholar] [CrossRef]
- Ramos, M.; Munoz-Jimenez, V.; Ramos, F.; Marcial Romero, J.; Lopez, A.; Ordonez G, B. Evolutive Autonomous Behaviors for Agents System in Serious Games. 2015 IEEE Games Entertainment Media Conference (GEM). IEEE, 2015, pp. 1–8.
- Kalafatis, E.; Mitsis, K.; Zarkogianni, K.; Athanasiou, M.; Voutetakis, A.; Nicolaides, N.; Chatzidaki, E.; Polychronaki, N.; Chioti, V.; Pervanidou, P.; Perakis, K.; Antonopoulou, D.; Papachristou, E.; Kanaka-Gantenbein, C.; Nikita, K.S. Artificial Intelligence Based Procedural Content Generation in Serious Games for Health: The Case of Childhood Obesity. 2023 IEEE Games Entertainment Media Conference (GEM). IEEE, 2023, pp. 1–6.
- Kop, R.; Toubman, A.; Hoogendoorn, M.; Roessingh, J. Evolutionary dynamic scripting: Adaptation of expert rule bases for serious games. 2015 IEEE Conference on Computational Intelligence and Games (CIG). IEEE, 2015, pp. 514–521.
- Rasim.; Langi, A.; Rosmansyah, Y.; Munir. Generation Quiz with Genetic Algorithm Based on Bloom’s Taxonomy Classification in Serious Game Based Virtual Environments. 2016 International Conference on Information Technology Systems and Innovation (ICITSI). IEEE, 2016, pp. 1–6.
- Bellotti, F.; Berta, R.; De Gloria, A.; Primavera, L. Adaptive Experience Engine for Serious Games. IEEE Transactions on Computational Intelligence and AI in Games 2009, 1, 264–280. [Google Scholar] [CrossRef]
- Johnson, M.H.; Hofmann, S.G. Neuroevolution: A growing field with clinical potential in psychiatry. Cognitive Behaviour Therapy 2019, 48, 383–402. [Google Scholar]
- Stanley, K.O.; Clune, J.; Lehman, J.; Miikkulainen, R. Designing neural networks through neuroevolution: a review of the field. Neural Networks 2019, 110, 3–27. [Google Scholar]
- Matallaoui, A.; Hanner, N.; Zarnekow, R. Design, realization and evaluation of a Gamification Platform for the collaborative learning context. Computers in Human Behavior 2017, 69, 98–107. [Google Scholar]
- Connolly, T.M.; Boyle, E.A.; MacArthur, E.; Hainey, T.; Boyle, J.M. A systematic literature review of empirical evidence on computer games and serious games. Computers & Education 2012, 59, 661–686. [Google Scholar]
- Alvarez, J.; Djaouti, D.; Alvarez, V.; Jessel, J.P. State of the art in serious games and innovation. International Journal of Serious Games 2011, 1, 1–5. [Google Scholar]
- Ahn, J.; Pellicone, A.; Butler, B. Gamification in education: What, how, why bother? Academic Exchange Quarterly 2013, 17, 2. [Google Scholar]
- Robinson, J.; Zook, A.; Mateas, M. Adaptive game content generation for educational and training environments using genetic algorithms. IEEE Transactions on Computational Intelligence and AI in Games 2015, 7, 157–170. [Google Scholar]
- Schrier, K.; Gibson, D. Ethics and Game Design: Teaching Values Through Play. International Journal of Game-Based Learning 2020, 10, 17–30. [Google Scholar]
- Smuts, C.; Peters, J. Evaluating the effectiveness of serious games for cognitive rehabilitation: An evidence-based approach. Journal of Neuropsychological Rehabilitation 2017, 27, 1–24. [Google Scholar]
- Hamari, J.; Shernoff, D.J.; Rowe, E.; Coller, B.; Asbell-Clarke, J.; Edwards, T. Challenging games help students learn: An empirical study on engagement, flow and immersion in game-based learning. Computers in Human Behavior 2016, 54, 170–179. [Google Scholar] [CrossRef]
- Ong, Y.S.; Jin, Y.; Gupta, A.; Tan, K.C.; Zhu, J. Evolutionary Computation in Dynamic and Uncertain Environments. IEEE Transactions on Evolutionary Computation 2019, 24, 184–203. [Google Scholar]



| Inclusion Criteria | Exclusion Criteria |
|---|---|
| The article must be written in English | The article must not be written in English |
| The article must be a journal or conference paper | The article is a book chapter, literature review, etc. |
| The article must be about genetic algorithms and serious games. | The article is not about GAs and SGs together. |
| The article must focus on the application of GAs within the context of Serious Games. | The article is not focused on the application of GAs within the context of SGs. |
| Characteristic | Description |
|---|---|
| Year | What year the paper was published |
| Author | Who wrote the paper |
| Title | Title of the paper |
| Country of Study | Which country the study featured in the paper took place in |
| Country of First Author | What is the country of the first author of the paper |
| Type of Study | Whether the study’s data was qualitative, quantitative or mixed |
| Participants | Who participated in the study |
| Study Duration | How long study/experiment lasted |
| Type of GA and programming language | What type of GA was used in the study and in which programming language was it written |
| Evaluation Type and Metrics | What metrics were used in evaluation of the results and what type of evaluation it was (Subjective, Objective or Both) |
| Objective of the paper | What is the focus/purpose of the paper/study |
| Optimization (Objective) | What is the optimization objective of the paper/study |
| Domain | What is the domain of the study, e.g., Education, Health, etc. |
| Intervention Channel | On what device/channel, the study was conducted, e.g., mobile phone, desktop, etc. |
| Artifact (GA) | What is being optimized by GA |
| Study Outcome | Whether the outcome of study was positive, negative or indeterminate |
| Comparison | Whether an experimental group was compared against a control group, another experimental group, both, or there was no splitting of participants into groups |
| Summary of Findings | Summarize the findings of the study |
| Limitations | What limitations are stated by the authors |
| Authors (Year of Publication) | Population Country (Participants) | Genetic Algorithm Type, Programming Language | Aim and Objective of Study | Summary of Findings |
| Wiwatwattana N, Bunyakul N (2019) | Thailand (Not specified) | Not specified, Unity (using C#) | Implementation and Evaluation (The objective of the paper is to share the experience in developing two versions of the "Clinic Chemistry" game from the perspective of game designers/developers as part of an end-to-end educational game research.) | The study outcome is not explicitly stated, but the authors conclude that the rapid prototyping paradigm they adopted was key to their successful release of the game. |
| Buditjahjanto, I.G.P.A. et al. (2024) | Indonesia (Not specified) | Non-Dominated Sorting Genetic Algorithm II (NSGA-II), Not specified | Implementation (The objectives of the paper are to build a Non-Player Character (NPC) as decision support for decision-making in a serious game, specifically for electric power production.) | The study used a simulation-based experiment to compare the performance of FCM and FLVQ clustering methods in reducing the number of optimal solutions generated by the NSGA2 algorithm. The study found that FLVQ outperforms FCM in terms of the number of iterations and error tolerance. The optimal number of clusters was determined to be 3, and the cluster centers were used as solutions for the NPC. |
| Ponticorvo, Michela et al. (2018) | Italy (Not specified) | Bio-inspired computational algorithms (genetic algorithms, artificial neural networks, agent-based models), Not specified | Implementation (The paper aims to introduce different approaches to embed bio-inspired computational algorithms in Serious and Educational Games.) | The paper discusses different approaches to embed bio-inspired computational algorithms in Serious and Educational Games at the shell level, core level, and evaluation/tutoring level. The authors provide examples of how these algorithms can be used to model game mechanics, game engine, and game narrative. |
| Caseau, Yves (2013) | France (Not specified) | Not specified (the paper discusses the use of game theory, machine learning, and Monte-Carlo sampling, but not specifically a genetic algorithm) | Implementation (The paper aims to present an approach for modeling a system of actors in complex enterprise problems using game theory and machine learning.) | The paper describes an approach for modeling complex systems using game theory and machine learning, and illustrates this approach with examples from the mobile telecommunication industry and smart grids. |
| Aslam, Hamna et al. (2017) | Russia (30 playtesters, bachelor’s program students in information technology, average age 21) | Evolutionary Algorithm (EA), Not specified | Implementation and Evaluation (of a serious game for relief camp management) | The serious game and EA can be used for relief camp design and training, and EA can optimize resource placements. |
| Krouska, A. et al. (2020) | Greece (80 computer science students in a public university) | Not specified, Not specified | Implementation and Evaluation (of a genetic algorithm for recommending adequate competitors in mobile game-based learning environments) | The genetic algorithm-based system outperformed the system without intelligent recommendation in terms of student satisfaction and instructor evaluation. |
| Andrade, Kleber De O. et al. (2016) | Brazil (Not specified) | Evolutionary Algorithm (EA), Not specified | Implementation and Evaluation | The proposed EA adjusts game difficulty according to user ability in simulation; future work includes clinical tests with stroke subjects. |
| Vaassen, Frederik and Daelemans, Walter (2010) | Belgium (Not specified) | Standard Genetic Algorithm, Python | Implementation and Evaluation (of emotion classification for a serious game to train communication skills) | The best classification accuracy of 52.5% was achieved using a memory-based learner (TiMBL) with word unigrams, lemma trigrams and dependency structures as features. This significantly outperformed the baseline of 25.15%. |
| Volden, T. et al. (2023) | Denmark (Not specified) | Standard Genetic Algorithm, Python | Implementation and Evaluation (of procedurally generating rules to adapt difficulty for narrative puzzle games) | The genetic algorithm was able to approximate target solution sets with 99.9% accuracy on average within 22.3 generations. A large language model was successfully used to generate narrative contexts for the rules. |
| Monaco, A. et al. (2019) | Italy (Not specified, Patients affected by MCI of neurodegenerative and metabolic origin) | Standard Genetic Algorithm, Not specified | Implementation (of a serious game based on virtual reality for neurorehabilitation training, connected to a brain-computer interface based on electroencephalography (EEG) and to haptic devices) | The paper presents the tools developed within the PERSON project for cognitive rehabilitation using serious games based on virtual reality, connected to a brain-computer interface based on electroencephalography (EEG) and to haptic devices. |
| Koopmanschap, R. et al. (2015) | Netherlands (Not specified) | Genetic Algorithms, Not specified | Evaluation (of tailoring a cognitive model for situation awareness using machine learning) | The evolutionary algorithm outperformed the benchmark, and some extensions improved the results. |
| İnce, M. (2021) | Turkey (18 secondary school students, 10 male, 8 female) | Fuzzy AHP-GA hybrid, Not specified | Implementation and Evaluation (of a BiLSTM and dynamic fuzzy AHP-GA method for procedural game level generation) | The proposed BiLSTM-based FAHP-GA method performed better than other methods in generating procedural game levels adaptively based on player preferences. Generated levels were generally balanced, reachable, and rated highly for visual aesthetics and enjoyment by players. |
| Mitsis, K. et al. (2020) | Greece (42 participants, 25 male, 17 female, mean age 27.90 ± 4.93 years) | Standard Genetic Algorithm, Not specified | Evaluation (of a procedural content generation technique based on a genetic algorithm in a serious game for obstructive sleep apnea) | Version B with smooth adaptive difficulty showed significantly higher competence and lower negative experience compared to non-adaptive version C. Version A with harsh difficulty scaling showed significantly lower competence and higher challenge/negative experience compared to version C. |
| Ramos, M.A. et al. (2015) | Mexico (Not specified) | Learning Classifier System (LCS), Not specified | To generate autonomous behavior to populate a virtual environment using serious games and learning classifier systems. | The paper proposes an approach using LCS and BDI architectures to create autonomous agents with social behaviors for serious games. Initial results show agents can navigate a virtual city environment with some basic behaviors. |
| Lach, Ewa (2018) | Poland (Not specified) | Modified Evolutionary Algorithm (EA), Not specified | Implementation and Evaluation (of new adaptations for reducing the number of training data for the evolutionary algorithms used to adjust the game challenge to the level of the human player abilities for a serious game.) | The paper presents new adaptations for reducing the number of training data for the evolutionary algorithms used to adjust the game challenge to the level of the human player abilities for a serious game, and the results show that the proposed adaptation causes substantial decrease in training data for different players. |
| Cai, Yundong et al. (2010) | Singapore (Not specified) | Interactive Evolutionary Computation (IEC), Not specified | The paper aims to implement and evaluate the E-FCM model for serious games. | The paper presents the E-FCM model as an effective cognitive computational model for modeling real-time variable states and dynamic, complex causally related context variables in serious games. The E-FCM model improves on existing serious game models by modeling both fuzzy and probabilistic causal relationships among the game’s variables, allowing for asynchronous updates of the variables for a more engaging and immersive player experience. |
| Andrade, Kleber O. et al. (2018) | Brazil (Not specified) | Evolutionary Algorithms (EA1 and EA2), Not specified | Implementation and Evaluation | The study found that EA2 was able to identify a set of coefficients that can properly adjust the game difficulty for all different player profiles used. |
| Kalafatis, Eleftherios et al. (2023) | Greece (20 obese children aged 6-14) | Genetic Algorithm (GA), Not specified | Implementation and Evaluation (of a novel Procedural Content Generation (PCG) method in a serious game for health) | The PCG method was able to generate individualized content for users, and the study showed overall acceptance and usefulness of the method. |
| Kop R. et al. (2015) | Netherlands (Not specified) | Genetic Programming (GP), Not specified | The objective of the paper is to present a technique called Evolutionary Dynamic Scripting (EDS) for generating behavior for Non-Player Characters (NPCs) in serious games. | The study presents the EDS technique for generating behavior for NPCs in serious games and simulations. The technique was found to improve the rules in existing rule bases and lead to significant performance increases against four out of six enemy tactics in an air combat simulation. |
| Woo K.J. (2014) | South Korea (Not specified) | Genetic Algorithm (GA), Not specified | The paper aims to introduce a job shop scheduling game with GA-based evaluation. | The paper presents an enhanced version of a previous simple job shop scheduling game, where players can create their own JSP and have their schedules evaluated using a genetic algorithm. |
| Rasim et al. (2016) | Indonesia (Not specified) | Genetic Algorithm (GA), Not specified | Evaluation | The genetic algorithm (GA) has better composition than the random method in generating quiz questions in a 3D virtual environment. |
| Bellotti, F et al. (2009) | Italy (Not specified) | Hybrid Genetic Algorithm (HGA), Not specified | The objectives of the paper are to present the details of an approach for modeling an adaptive experience engine for serious games and to show the structure of the EE and discuss results obtained by testing an EE implementation based on genetic computation and reinforcement learning for two different operating modes. | The paper presents an implementation of the models of tasks, user, and delivery strategy that is based on studies and field experience. The models may be easily upgraded to account for different parameters. |
Disclaimer/Publisher’s Note: The statements, opinions and data contained in all publications are solely those of the individual author(s) and contributor(s) and not of MDPI and/or the editor(s). MDPI and/or the editor(s) disclaim responsibility for any injury to people or property resulting from any ideas, methods, instructions or products referred to in the content. |
© 2024 by the authors. Licensee MDPI, Basel, Switzerland. This article is an open access article distributed under the terms and conditions of the Creative Commons Attribution (CC BY) license (http://creativecommons.org/licenses/by/4.0/).