Preprint
Article

This version is not peer-reviewed.

IOTASDN: IOTA 2.0 Smart Contracts for Securing Software-Defined Networking Ecosystem

A peer-reviewed article of this preprint also exists.

Submitted:

02 September 2024

Posted:

03 September 2024

You are already at the latest version

Abstract
Software-Defined Networking (SDN) has revolutionized network management by providing unprecedented flexibility, control, and efficiency. However, its centralized architecture introduces critical security vulnerabilities. This paper introduces a novel approach to securing SDN environments using IOTA 2.0 smart contracts. The proposed system utilizes the IOTA Tangle, a directed acyclic graph (DAG) structure, to improve scalability and efficiency while eliminating transaction fees and reducing energy consumption. We introduce three smart contracts: Authority, Access Control, and DoS Detector, to ensure trusted and secure network operations, prevent unauthorized access, maintain the integrity of control data, and mitigate denial-of-service attacks. Through comprehensive simulations using Mininet and the ShimmerEVM IOTA Test Network, we demonstrate the efficacy of our approach in enhancing SDN security. Our findings highlight the potential of IOTA 2.0 smart contracts to provide a robust, decentralized solution for securing SDN environments, paving the way for the further integration of blockchain technologies in network management.
Keywords: 
;  ;  ;  ;  ;  ;  

1. Introduction

SDN is driving transformative changes in network management and operations by decoupling the control plane from the data plane. This approach introduces new levels of flexibility, control, and efficiency that were previously unattainable in the rapidly evolving digital landscape. This paradigm shift in networking not only redefines the traditional network architecture but also aligns seamlessly with the dynamic requirements of contemporary digital ecosystems [1,2].
While SDN provides significant advantages in network management and efficiency, it also introduces new security challenges that are essential to address. The centralized architecture of SDN controllers poses a potential single point of failure, rendering the network vulnerable to targeted attacks that could compromise the entire infrastructure.
The dynamic and programmable nature of SDN, while contributing to enhanced network flexibility, also introduces heightened vulnerability to potential attacks from malicious actors. They can use flaws in the software layers to launch attacks like DoS, man-in-the-middle, and data theft. These challenges necessitate robust security mechanisms and policies to ensure the integrity, confidentiality, and availability of network resources in an SDN environment [3,4].
In tackling the security challenges inherent in SDN, machine learning and BC emerge as pivotal solutions [5,6,7]. ML algorithms aim to enhance the SDN network’s capability to intelligently detect, predict, and respond to cyber threats. By analyzing network data, identifying patterns, and learning from past incidents, ML algorithms provide a dynamic and proactive approach to network security, significantly improving the ability of SDN environments to safeguard against a wide range of cyber threats. The integration of BC technology into SDN architectures aims to achieve several key objectives: enhancing operational transparency, fortifying network security, and ensuring control data integrity.
BC technology is a decentralized and distributed digital ledger system characterized by its immutability, transparency, security, smart contracts, tokenization, interoperability, efficiency, anonymity, privacy, and programmability [8,9]. These features make BC a promising technology for various applications in addition to cryptocurrencies (e.g., Bitcoin and Ethereum), including agricultural product traceability [10], healthcare [11,12], renewable energy management [13], education [14,15], Internet of Things (IoT) cybersecurity [16,17,18], and more.
In recent years, BC technology has emerged as a promising solution to security concerns, including those in SDN environments. BC’s decentralized and immutable nature offers a new paradigm for securing network environments [19,20]. By decentralizing the control plane, BC can mitigate the risks associated with SDN’s centralized nature, providing a more resilient infrastructure. BC also introduces transparency and accountability into network operations [21,22], making it more difficult for malicious actors to compromise the system.
However, traditional BC-based applications like Bitcoin [23,24] and Ethereum [25,26] are not without their limitations, particularly when applied to high-speed and high-volume environments like SDN [27,28]. These challenges include scalability, energy consumption, throughput time, and transaction fees [29,30].
While BC technology was originally designed to secure and verify human transactions, another type of DLT, IOTA Tangle, was designed for the IoT ecosystem. IOTA Tangle is optimized for machine-to-machine communication and supporting microtransactions. The emergence of the IOTA Tangle represents a revolutionary shift in DLT. In contrast to traditional BCs, which rely on a linear chain of blocks, the IOTA Tangle employs a directed acyclic graph structure to address the scalability and efficiency issues associated with conventional BCs. The IOTA enables the parallel processing of multiple transactions, eliminating the need for miners and significantly reducing transaction fees and energy consumption [31,32]. The distinct features of the IOTA Tangle include high scalability, feeless transactions, fast transaction speeds, and low energy consumption. These features make it a promising technology for a diverse range of applications, e.g., IoT [33,34], healthcare [35], industrial sectors [36,37], and federated learning [38]. The introduction of IOTA 2.0 and its smart contract capabilities further extends its applicability, making it a suitable candidate for enhancing SDN security.
This paper primarily focuses on enhancing the scalability of Access Control systems in SDN environments through the innovative use of IOTA 2.0 smart contracts. While security and energy efficiency are also critical aspects of our approach, the central objective is to demonstrate how IOTA’s unique architecture can significantly improve the scalability of Access Control mechanisms, enabling SDN environments to efficiently handle larger and more complex networks. The original contributions presented in this research are as follows:
  • Overcoming BC challenges: By employing IOTA 2.0 Tangle, we overcome the scalability, energy consumption, throughput time, and transaction fee challenges inherent in traditional BC-based solutions for securing SDN environments.
  • Automating SDN management: We use IOTA smart contracts to automate and secure the management and operation of the SDN network.
  • Strengthening Access Control: We use an authority smart contract as a CA to define and verify trusted entities, and we implement SC-based Access Control to manage interactions between controllers and switches within the SDN, ensuring secure and authorized communication.
  • Ensuring control data integrity: Our approach leverages IOTA 2.0’s Tangle architecture, decentralized consensus, and the immutability of transactions to guarantee the integrity of control data in SDN, protecting it from unauthorized modifications, and ensuring reliable operations.
We structure the remainder of this paper as follows: Section 2 gives an overview of recent studies on the use of BC technology to enhance SDN security. Section 3 gives the necessary background, providing an overview of SDN security challenges and IOTA 2.0 smart contracts. Section 4 presents the IOTA 2.0 smart contracts-based system for fortifying the security of SDN. Section 5 focuses on the practical implementation of IOTA 2.0 SCs within SDN environments and presents a comprehensive analysis of the results obtained. Section 6 concludes the paper by summarizing the key findings and contributions of the research.

2. Related Work

This section provides a comprehensive review of recent research focusing on the application of distributed ledger technologies (DLTs), e.g., BC, to enhance the security of SDN.
Weng et al. [39] proposed a BC-based monolithic secure mechanism to enhance SDN security by decentralizing the control plane, ensuring the authenticity and accountability of application flows, implementing Access Control mechanisms, and integrating secure protocols with smart contracts on the BC. By recording network events on the BC, the mechanism enables the traceability and auditing of network behaviors, addressing single-point failures and improving scalability in SDN environments. The paper concludes that this innovative approach offers a comprehensive solution to SDN security challenges, leveraging BC technology to provide a secure, decentralized, and accountable framework for network management and control.
Pourvahab and Ekbatanifard [40] presented a novel forensic SDN–IoT architecture that utilizes BC technology to enhance security and efficiency in digital forensics processes within IoT environments. The proposed architecture demonstrates a superior performance in terms of delay, throughput, accuracy, response time, processing time, and security compared to previous works. The study emphasizes the importance of BC in ensuring data integrity by preventing tampering, and establishing a secure chain of custody for digital evidence. Future validation plans include testing the architecture in a large-scale network environment and implementing additional authentication and load-balancing mechanisms.
Yazdinejad et al. [41] presented a novel approach to enhancing security in SDN through the BC-enabled packet parser (BPP) architecture. By leveraging BC technology and FPGA hardware, the BPP architecture demonstrates efficient attack detection capabilities with a low false-positive rate and a high detection rate. The study emphasizes the importance of integrating security measures into both the control and data planes of SDN networks, as well as BPP’s potential to improve network security by detecting and communicating attacks to the SDN controller.
Aujla et al. [42] explored the integration of BC technology with SDN to address the challenges faced by smart cities, such as channel congestion and limited scalability. By proposing BlockSDN as a solution, the study aimed to enhance data transmission efficiency and security in smart city environments. It emphasizes the role of SDN in providing improved bandwidth capabilities and flexibility for dynamic data transmission requirements. Additionally, the paper highlights the security concerns associated with SDN architectures, particularly the vulnerability of the centralized controller to attacks.
Shashidhara et al. [43] introduced SDN-chain, a BC-based privacy-preserving protocol for software-defined networks, aiming to address the vulnerabilities in existing security protocols such as ARP poisoning and DDoS attacks. By integrating BC technology, SDN-chain enhances network reliability, safety, and decentralization, mitigating the risks associated with centralized SDN controllers. The Ethereum BC implements a delegated proof of stake algorithm to support the initialization, registration, and authentication phases of the proposed security model. Through informal security analysis and simulations, SDN-chain demonstrates an improved network efficiency with reduced delay and bandwidth.
Algarni et al. [44] introduced BCNBI, a BC-based security framework for the northbound interface in SDN, aiming to enhance security by addressing the confidentiality, integrity, and availability concerns. BCNBI utilizes a light-weight BC architecture to authenticate applications and the SDN controller, enforce Access Control policies, and monitor the application behavior. Compared with existing solutions and demonstrating its superior performance in handling transactions, BCNBI showcases its efficiency in securing the SDN environment.
Kovacs et al. [7] investigated a range of critical topics concerning network optimization and security within the realm of BC-enabled SDN controllers and IoT deployments. The research delved into secure storage and access for task-scheduling schemes on consortium BC and the Interplanetary File System, as well as the development of proof-of-authentication mechanisms for scalable BC in resource-constrained distributed systems. Furthermore, the paper explored cooperative traffic control schemes among ISPs using bargaining game approaches, analyzed the impact of zero-rating content on the Internet’s quality of service, introduced machine learning-based action recommenders for network operation centers, and discussed enhancements in SDN security for IoT deployments through BC integration.
The aim of this paper is to enhance the security of SDN environments by leveraging IOTA 2.0 smart contracts. Our proposed system introduces three separate smart contracts, namely Authority, Access Control, and DoS Detector, to provide robust security mechanisms that ensure secure network operations, prevent unauthorized access, and mitigate DoS attacks. By utilizing the IOTA Tangle’s directed acyclic graph structure, our approach aims to enhance scalability, efficiency, and energy consumption while eliminating transaction fees. To validate the efficacy of IOTA 2.0 smart contracts in providing a decentralized and efficient solution for securing SDN environments, we conducted comprehensive simulations using Mininet and the ShimmerEVM IOTA test network.
Table 1 presents a comparative analysis of our proposed IOTA 2.0 smart-contract-based system compared to existing systems using DLTs to improve SDN security.

3. Background

This section explores the key research areas, focusing on the security challenges in SDN and presenting IOTA 2.0 SCs as an innovative solution to address these issues.

3.1. Comprehensive Analysis of SDN Security Challenges

SDN provides a significant advancement in network management by decoupling the control plane from the data plane, and thus enhancing the programmability and flexibility. However, it also introduces security challenges due to its unique structural design [4,45,46], presenting various threats and vulnerabilities across different network layers and interfaces, as shown in Figure 1.
  • The SDN switch, a hardware and software device, is susceptible to threats like flow table modification, topology spoofing, and DDoS attacks, which can insert malicious nodes or modify flow rules.
  • With regard to the link between switches, the SDN architecture’s lack of encryption on the links between SDN switches allows hackers to intercept information, thereby compromising network security.
  • The eastbound interfaces are vulnerable to security threats due to the lack of encryption on the links connecting controllers. This vulnerability compromises the integrity of inter-controller communications, allowing hackers to manipulate network behavior and share false information.
  • SDN controllers face security challenges like DDoS attacks, unauthorized access, and interception risks due to their centralized architecture. The lack of standardized protocols exacerbates these vulnerabilities, allowing attackers to alter network topology and hack switches.
  • The northbound interface—a communication link between applications and controllers—is susceptible to security breaches due to weak authentication and inappropriate authorization. This can enable identity theft and unauthorized access, leading to flow modifications and processor overload.
  • The applications plane faces security challenges due to its role in managing network behaviors and policies, lack of robust authentication and Access Control mechanisms, direct interaction with SDN controllers, and standardized security protocols.

3.2. Overview of IOTA 2.0 Smart Contracts

BC technology offers benefits like decentralization, security, and transparency, but also faces challenges like scalability, high energy consumption, transaction fees, throughput time, and network latency [47,48] in IoT devices. The IOTA Tangle [49], an alternative DLT for the IoT ecosystem, implements a directed acyclic graph structure for parallel transaction processing and scalability.
The IOTA 2.0 Tangle [50] has undergone significant improvements to address scalability, security, and decentralization challenges. Its architecture, consensus mechanisms, and functionality have been redesigned to address the limitations of previous releases [51,52]. Tangle, a novel DAG data structure for IoT, offers immutable data, fee-less microtransactions, low resource consumption, and security based on PoW consensus. IOTA 1.5 (Chrysalis) [53] improves the security and usability of IOTA 1.0 by introducing improvements like better tip selection, autopeering, atomic transactions, adoption of the UTXO model [54], increased throughput, and faster confirmations.
IOTA 2.0 [55] is the first fully decentralized version of the network, incorporating SCs and a decentralized consensus mechanism, and allowing network nodes to independently validate transactions and achieve consensus without a central authority [56].
Coordicide has numerous features, including the following:
  • Tangle technology: Coordicide employs a Tangle-directed acyclic graph for parallel transaction processing, enhancing scalability and TPS compared to traditional BCs’ linear chain of blocks.
  • Decentralization and scalability: IOTA 2.0 eliminates the Coordinator, a special node for transaction validation. Moving towards a fully decentralized system enhances the network’s scalability and security.
  • Energy efficiency: Tangle’s design simplifies the transaction validation, reduces computational power, and makes IOTA more energy-efficient compared to traditional proof-of-work BC systems by eliminating the need for miners.
  • No transaction fees: IOTA 2.0 maintains its no-fee transaction feature. This feature makes microtransactions viable and opens up a range of applications, particularly in the Internet of Things domain.
  • Interoperability: IOTA Tangle 2.0 facilitates the transfer of value between different BC networks due to its interoperability with other BC platforms.
  • Smart contract capabilities: IOTA 2.0 enhances its platform’s competitiveness in DLTS by enabling developers to create complex decentralized applications using SCs.
IOTA 2.0 SCs constitute a decentralized network designed for IoT applications, offering enhanced security, scalability, and suitability. They operate on a distributed network with multiple validators, going through four phases: creation, deployment, execution, and completion. The protocol (ISCP) uses programming languages like Solidity and subchains linked to the main Tangle, reducing the reliance on the main network. This setup supports parallel execution, inter-chain communication, and an Ethereum virtual machine.
Figure 2 illustrates ISCP chains that manage state and contract execution, with validator nodes validating state changes and publishing them to Layer 1. This setup reduces the transaction costs, minimizes the network strain, and supports Solidity-based contracts. IOTA SCs enhance scalability and support complex contracts, operating on Layer 2 within the IOTA multi-asset ledger.
IOTA Tangle has created new opportunities for various application domains due to its unique smart contracts, feeless transactions, and fully decentralized nature. These domains include healthcare [35,57], Industry 4.0 [37,58], the Internet of Things (IoT) [59], and autonomous IoT systems [60].
Table 2 concludes the subsection with a comprehensive comparative study between IOTA 2.0 and well-known BC-based cryptocurrencies, specifically Bitcoin [61], Ethereum [62,63], and Hyperledger [63]. Table 2 provides a comparative study of IOTA 2.0 and other BC-based cryptocurrencies.

4. Proposed IOTA–SDN System

This section presents our innovative proposal for an IOTA-based system designed to effectively manage and secure SDN. As illustrated in Figure 3, the architecture of our IOTA-based SDN, where SDN controllers play a central role, guarantees secure horizontal and vertical communication with switches.
IOTA 2.0 has incorporated resilient mechanisms to mitigate the consequences of denial-of-service (DoS) attacks. Nevertheless, ongoing development and testing indicate that the network is not completely immune to such threats. The IOTA Foundation and its community are continually striving to enhance the network’s security and scalability, finite resources that diminish over time, and thus impeding their prolonged accumulation. Furthermore, we proposed integrating a smart-contract-based DoS Detector, which is critical in proactively countering potential threats, thereby strengthening the system’s security posture.
Our system involves ISPs, with each overseeing its own dedicated controller linked to a set of switches, functioning as primary administrators and standby controllers for other domains. Collaborative efforts among ISPs are essential to extend network coverage across various ISP domains. It is imperative to monitor this collaboration to prevent any ISPs from violating regulations or operating independently within the network. The contracts we designed establish an Access Control framework for controllers, ensuring secure, regulated, and well-organized collaboration in the network’s operations. This ecosystem involves three key actors, as illustrated in Figure 4.
  • The Authority: Functioning as a Certificate Authority (CA), the Authority holds pivotal responsibility in overseeing the involvement of trusted entities, specifically ISPs, within our proposed system. Its primary role lies in ensuring the exclusive authorization of an ISP to integrate its controller, switches, and standby controller components. Moreover, the CA serves as a cornerstone in upholding the security and integrity of the system by meticulously managing the authorization procedures for these entities. Furthermore, it defines the expiration parameters of digital certificates and offers essential revocation services to invalidate non-expired certificates when necessary.
  • ISPs: The Authority acting as CA approves only trusted entities (ISPs) to access our system. Each ISP assumes a critical role, maintaining its controller and switches. These controllers serve as primary administrators, and are intricately connected to a network of switches, facilitating efficient data transmission and network management. Notably, ISPs wield the Authority to manage access permissions, authorizing or withdrawing access and integrating or excluding backup controllers across different network domains.
  • The SDN controller: Within the system architecture, the controller assumes a dual role of paramount importance. Firstly, it functions as the primary administrator within its designated domain, overseeing and orchestrating network operations, managing data flow, and ensuring the smooth functioning of connected switches. As the primary administrator, the controller holds authoritative control over the domain’s network infrastructure, making critical decisions to optimize performance and maintain security. Additionally, the controller assumes the crucial responsibility of serving as the standby controller for other domains within the system. In this capacity, it stands ready to assume control in the event of a primary controller failure or disruption [64].

4.1. Overview of the Architecture and Components of the Proposed System

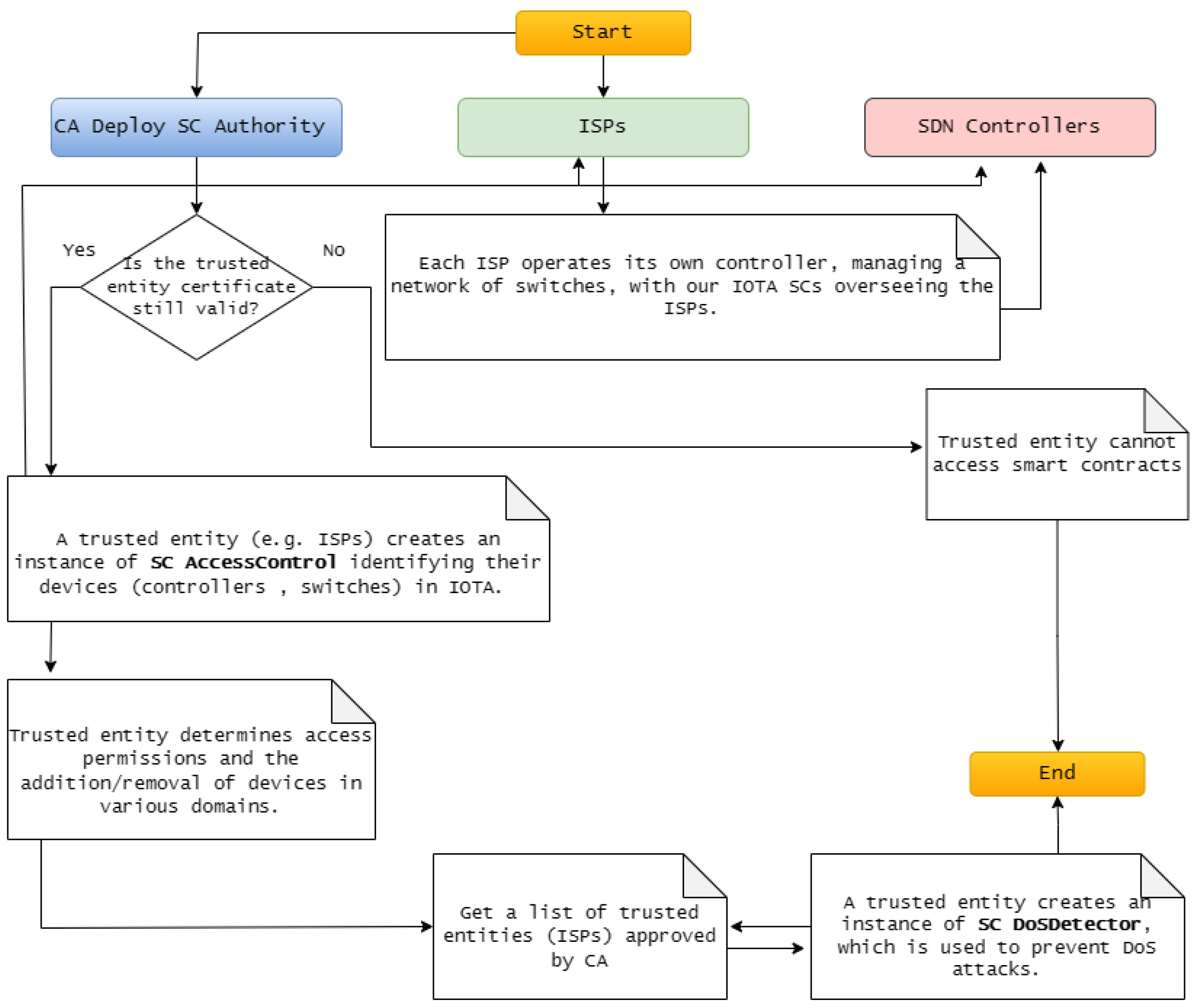
The workflow of our proposed model involves actors and SCs in IOTA-based SDN, which is implemented by three SCs illustrated in Figure 5.
We clarify our solution’s workflow by involving the actors and the previously presented SCs. Initially, the CA deploys an Authority SC instance in IOTA and maps trusted entities (ISPs) by linking their IOTA addresses to their public key certificates. Each ISP then creates an Access Control SC instance to manage its devices (SDN controllers and switches), determine access permissions, and manage devices. Once the CA approves a list of trusted entities, the ISP creates a DoS Detector SC instance to protect against DoS attacks.
Finally, each CA-approved ISP operates its own SDN controller, managing a network of switches. These SDN controllers serve as primary administrators and standby controllers for other system domains. Furthermore, our system facilitates collaboration among ISPs to extend network coverage across various ISP domains, with our SCs overseeing the ISPs to secure SDN environments.

4.2. Authority Smart Contract of CA

The Authority smart contract is designed to manage and approve trusted entities, specifically Internet Service Providers (ISPs), that are authorized to participate in our proposed system. To clarify its function, we can provide a practical example where the Authority smart contract maps the public key certificates of ISPs to their IOTA addresses. This mapping ensures that only authorized ISPs can integrate their network components, such as controllers and switches, into the SDN ecosystem. For instance, if an ISP seeks to join the network, the Authority smart contract verifies the ISP’s digital certificate, ensuring that it is valid and issued by a trusted Certificate Authority. Upon approval, the ISP is granted access to the network, where it can deploy and manage its SDN controllers and switches securely. This example demonstrates how the Authority smart contract plays a crucial role in maintaining the security and integrity of the SDN environment by controlling the entry of trusted entities. Figure 6 illustrates the functions within the SC and the actors involved.
Rectangles labeled “CA” in steps 1, 2, and 3 denote Certificate Authority, while those labeled “AU” in steps 4 and 5 represent any user within the IOTA-based SDN. Step 2 provides the registration certification representation for the ISP, while step 3 presents the revoke registration certification representation for the ISP. Step 4 offers a list of revocation certifications, and step 5 presents the certification representation status.
Further details about the SC Authority are presented in the simulation results section.

4.3. Access Control Smart Contract of CA

The Access Control smart contract is implemented to manage the permissions and access rights between controllers and switches within the SDN environment. To provide a clearer understanding, we will include a practical example where an ISP uses the Access Control smart contract to oversee and regulate network device interactions. For instance, within an ISP’s domain, the Access Control smart contract could be used to grant a controller permission to communicate with specific switches based on predefined policies. If the controller needs to establish communication with another domain’s controller for load balancing, the Access Control smart contract can dynamically adjust the access permissions to allow or revoke this interaction. This real-world scenario illustrates how the Access Control smart contract ensures that network devices operate within secure boundaries, preventing unauthorized access and maintaining the overall security of the SDN environment.
Figure 7 shows the functions in the SC, along with the actors involved.
The ISP, approved by CA in steps 1, 2, 3, and 4, is recognized as a trusted entity. Step 2 involves presenting devices such as SDN controllers and switches. Step 3 entails furnishing a list of granted access between devices (controller to switch, controller to controller). Step 4 involves providing a list of revoked access between devices (controller to switch, controller to controller). Step 5, denoted as “AU”, represents any user in the IOTA-based SDN. The simulation results section provides more information about the Access Control SC.

4.4. DoS Detector Smart Contract of CA

The DoS Detector smart contract is designed to protect the network from denial-of-service (DoS) attacks by monitoring the frequency and volume of requests made by network devices. To better illustrate its function, we propose adding a case study example where the DoS Detector smart contract is deployed in an SDN environment to monitor request activity. For instance, consider a scenario where a malicious entity attempts to overwhelm the network by sending an excessive number of requests to a controller within a short period. The DoS Detector smart contract tracks these requests, and if the number exceeds a predefined threshold, the contract temporarily blocks further requests from the offending device, effectively mitigating the attack. This practical example demonstrates how the DoS Detector smart contract actively safeguards the network by enforcing rate limits and preventing potential disruptions caused by DoS attacks. Figure 8 shows the functions in the SC along with the actors involved.
The CA establishes the ISP as a trusted entity in steps 1, 2, and 3. Step 2 evaluates the DoS protection criteria, including maximum requests, timestamp, request count, and cooldown period, for each device address. Step 3 entails taking action (granting or stopping access) based on the DoS protection criteria. The simulation results section provides more information about the DoS Detector SC.

4.5. Key Benefits of the Proposed System

Our innovative system integrates an IOTA 2.0 layer, enhancing the security of the SDN infrastructure. Utilizing SCs ensures robust security for both horizontal and vertical communication channels. This system also establishes a trusted entity to oversee its domain, including controllers, switches, and standby controllers. This trusted entity meticulously manages access permissions in collaboration with other accredited entities, bolstering the system’s overall security framework. Furthermore, our proposed model includes a CA serving as the trusted service provider for safeguarding the SDN infrastructure. It achieves this by authenticating trusted entities through the mapping of their IOTA addresses to their corresponding public key certificates. Specifically, our proposal entails the inclusion of trusted entities possessing valid certificates authorized by the CA, permitting them to actively engage within our system.

5. Simulation Results and Discussion

In this section, we present the simulation results and discuss the effectiveness of our proposed system. The simulation environment was carefully constructed using various platforms and tools to evaluate the integration of IOTA 2.0 smart contracts within an SDN environment. The following subsections provide an overview of the platforms used, the simulation setup, and an analysis of the results obtained from the tests.

5.1. Simulation Environment

5.1.1. Platforms Used

  • Mininet: is a leading emulator in the field of SDN, providing academics and developers with a flexible platform for creating virtual networks, exploring SDN concepts, and examining network applications. Mininet effortlessly combines with prominent SDN controllers like OpenDaylight, ONOS, and Ryu, enabling customers to evaluate the effectiveness of their SDN applications across various controller platforms. Mininet (version 2.3.1b4) was selected because it is a widely used SDN emulator that allows for the creation of virtual networks, enabling the testing and development of network applications. It supports integration with major SDN controllers and is highly valued in academia for its flexibility, ease of use, and ability to efficiently replicate real-world network environments. This made Mininet the ideal tool for simulating our SDN environment, providing a robust and reliable platform for testing our proposed system.
  • ShimmerEVM: is a test network in the Shimmer ecosystem, that is specifically designed to emulate the Ethereum Virtual Machine (EVM) environment on IOTA’s Tangle 2.0. This network allows developers to deploy and test smart contracts in a simulated Ethereum environment, but with the added benefits of IOTA’s unique features. Unlike traditional BC networks, ShimmerEVM leverages the IOTA Tangle, a DAG structure that enables the parallel processing of transactions, leading to higher scalability, lower energy consumption, and feeless transactions. We chose ShimmerEVM for our project to harness these advantages, allowing us to develop and test our IOTA 2.0 smart contracts in a secure, efficient, and scalable environment before moving them to the IOTA mainnet. After connecting to the ShimmerEVM Network and adding SMR funds to the MetaMask wallet, Figure 9 shows the account balance.

5.1.2. Simulation Setup

Algorithm 1 outlines the setup and execution process for integrating IOTA 2.0 smart contracts within an SDN environment using Mininet. The steps involve configuring the necessary tools and networks, deploying smart contracts on the ShimmerEVM Test Network, and validating the integration to enhance the security and efficiency of SDN operations (see Appendix A). This structured approach ensures a seamless interaction between the SDN components and IOTA’s DLT, enabling secure and scalable network management.
Algorithm 1 Simulation setup for IOTA–SDN integration.
1:
Initialize MetaMask and Connect to ShimmerEVM Network  
2:
Set network parameters:
3:
Fund EVM account using EVM Toolkit and transfer SMR funds to MetaMask account.  
4:
Deploy smart contracts on ShimmerEVM Network  
5:
Open Remix IDE, compile solidity smart contracts, and deploy them to ShimmerEVM Network.  
6:
Configure Mininet for SDN simulation  
7:
Define network topology:
  • Topology 1: 1 controller, 2 switches, 4 hosts.  
  • Topology 2: 1 controller, 2 switches, 4 hosts.  
8:
Initialize network infrastructure by linking controllers, switches, and hosts.  
9:
Start SDN controllers and establish network communication.  
10:
Integrate IOTA 2.0 with Mininet network  
11:
Use Python libraries to connect to the Shimmer Network.  
12:
Deploy IOTA 2.0 smart contracts within the Mininet environment.  
13:
Configure smart contracts for seamless operation with network components.  
14:
Validate integration  
15:
Ensure secure communication among network devices using IOTA 2.0 smart contracts.  
16:
Monitor network behavior to verify correct deployment and operation of smart contracts.  
17:
Run simulation and record results  
18:
Execute various network scenarios using the configured Mininet environment.  
19:
Collect data on network performance, security, and transaction processing times.  
20:
Analyze results to evaluate the effectiveness of IOTA 2.0 in enhancing SDN security.
Table 3 provides a summary of the key parameters and tools used in the simulation, highlighting the configuration of the network, the development environment, and specific settings for smart contract implementation.
Our system was developed using Remix IDE and Solidity and deployed on the ShimmerEVM IOTA Test Network. After funding the MetaMask wallet (version 10.26.0) with SMR and connecting to the ShimmerEVM Network, we used Mininet and Python to create a secure and scalable SDN environment integrated with IOTA 2.0.
The setup included 14 nodes—2 controllers, 4 switches, and 8 hosts—designed for redundancy, load balancing, and efficient traffic management, as shown in Figure 10. We selected OpenFlow and OVSKernelSwitch for their reliability and compatibility with Mininet, ensuring effective network emulation. Remix IDE and Solidity were chosen for their ease of use and mature ecosystem, facilitating the development and deployment of secure smart contracts.
Our smart contracts controlled the SDN environment by regulating the participation of trusted ISPs, each represented by a certificate issued by our Authority (CA) smart contract. Access Control between controllers and switches was managed within their domains, while the DoS Detector smart contract monitored devices, enforcing limits on identical requests to prevent DoS attacks.
We tested multiple scenarios to validate our system. First, we verified the connection to the Shimmer Network using Web3 and checked the certificate validity through the isCertificateValid() function. Access Control was tested across various devices using functions like check_access_Controller_to_switch(), check_access_Switch_to_switch(), and check_access_ Controller_to_controller(). To counter DoS attacks, we set a limit of two identical requests per minute.
The system was validated through repeated simulations, with an average processing time of 8.42 seconds over 10 trials, ensuring its reliability.

5.2. Results and Discussion

5.2.1. Authority Smart Contract

We use this SC to regulate which trusted entities (ISPs) can participate in our proposed system. Figure 11 details the transaction specifics for deploying an instance of `SC-Authority’. This indicates the transaction status, as well as the contract and sender addresses. Additionally, it specifies the transaction destination, which is the smart contract constructor.
Once deployed on the ShimmerEVM Network, the Authority can invoke the SC’s functions using the Authority SC address shown in Figure 11. Specifically, to add a digital certificate representation within the ShimmerEVM Network, the Authority utilizes the RegisterCert function. Figure 12 illustrates the ShimmerEVM Network’s deployment and interaction with the Authority SC.
Additionally, events are implemented for each addition in the IOTA network, allowing listening applications to access these events. For example, Listing demonstrates the log of the "certified" event, which is triggered when the smart contract owner executes the `RegisterCert` function.
Listing 1. An example of the event register certificate.
  • event Certified(address from, address to, unit date);
  • logs[
  • {
  •  "from": "0x8d9df211b95dc762ce18d8a732bd78dd92b044a0",
  •  "event": "Certified",
  •  "args":{
  •  "from": "0xE422568F3C95990E5F58BE87B27F0804017b8697",
  •  "to": "0xD57c6a55439A61e8874160502f591bD1bf96DaFe",
  •  "date": "1717521759"
  • }
  • }]
The validation of the ISP certificate’s authenticity is obtained through the isCertificateValid function. Additionally, the Authority has the ability to revoke a digital certificate using the revoke function. Furthermore, a digital certificate is rendered invalid upon expiration. The function cert_revo_list provides an array of addresses belonging to trusted entities whose certificates have been revoked.

5.2.2. Access Control Smart Contract

This contract manages Access Control between controllers and switches within their respective domains in an SDN setup. The AccessControl constructor designates ISPs as the owners of the SC, which is achieved by incorporating the address of the previously deployed Authority contract and the address of the trusted entity with a valid certificate. Figure 13 outlines the transaction details for instantiating `SC-AccessControl’. It includes the transaction status, followed by the contract and sender addresses, and specifies the transaction’s destination, which is the SC constructor.
Once deployed on ShimmerEVM, ISPs can invoke the SC’s functions using the address of the AccessControl SC shown in Figure 13. Specifically, to add controllers to the ShimmerEVM Network, ISPs utilize the addController function.
Listing displays the log of the “ControllerAdded” event that occurs after the SC owner triggers the addController function.
Listing 2. An example of the event add controller.
  • event ControllerAdded(address from, address to, uint date);
  • logs[
  • {
  •  "from": "0xdd913e4bde911a89f96a16cbe3d410fe0e10348c",
  •  "event": "ControllerAdded",
  •  "args":{
  •  "to": "0x73C964F73738931B54686bF02E6Cc774f2Db44e8",
  •  "date": "1702817133"
  • }
  • }]
ISP administrators can grant or revoke Access Controls, add or remove standby controllers across domains, and manage controllers and switches within this contract. The contract features functions like checkAccess to verify access rights and grantControllerAccess/revokeControllerAccess to regulate communication among controllers. These functionalities enhance security and facilitate efficient management within the SDN environment.

5.2.3. DoS Detector Smart Contract

This contract monitors individual devices by tracking their request counts and timestamps, enforcing a limit on the maximum number of same requests permitted within a specified cooldown period. Figure 14 outlines the transaction specifics for deploying an instance of the DoS Detector SC. This includes the transaction status, followed by the contract and sender addresses, and details the transaction destination, which points to the SC constructor.
The address of the DoS Detector SC shown in Figure 14 enables access to the contract’s functions once deployed on the ShimmerEVM Network. Specifically, the performAction function is used to execute the actions related to DoS protection.
Listing shows the changes made to requests within our system. Specifically, it defines the maximum number of permitted requests within a given time period and sets the cooldown duration in seconds.
Listing 3. The adjustment of requests within our system.
  • // Maximum allowed requests per time period
  • uint256 constant public maxRequests = 10;
  •  
  • //Cooldown period in seconds
  • uint256 constant public cooldownPeriod = 1 minutes;
Our SC adopts a comprehensive approach to prevent DoS attacks, which includes checks on frequency, time, Boolean values, and request volumes. Upon calling performAction, the contract verifies whether the user’s request count breaches the predefined maximum limit within the cooldown period. If the limit is not exceeded, the action is executed, and both the request count and timestamp are duly updated.

5.2.4. In-Depth Analysis of Results

The simulation results indicate that the integration of IOTA 2.0 smart contracts significantly enhances the performance and security of SDN environments. A detailed examination of the latency and throughput metrics reveals a considerable reduction in transaction processing times, which is largely attributed to the unique architecture of the IOTA Tangle. Unlike traditional BC systems that process transactions sequentially, the DAG structure of IOTA allows for the concurrent validation of multiple transactions.

5.2.5. Potential Explanations for Observed Behaviors

The observed improvements in system performance can be explained by the distinctive features of the IOTA Tangle. The absence of miners and transaction fees reduces the computational overhead and energy consumption, leading to a more efficient network. Additionally, the decentralized nature of the IOTA Tangle minimizes the risks associated with single points of failure, further enhancing the security and reliability of the SDN environment.

5.2.6. Comparative Analysis with Existing Solutions

When compared to traditional BC-based solutions, such as those utilizing Ethereum or Bitcoin [7,39,40,41,42,43,44], the IOTA-based system offers distinct advantages in terms of scalability, energy efficiency, and transaction speed. Traditional BCs often face limitations due to their linear block validation process, which can lead to increased latency and higher energy consumption (see Table 4). In contrast, the IOTA Tangle’s parallel processing and feeless transaction model provide a more sustainable and scalable solution for securing SDN environments.

5.2.7. Limitations of the Proposed System

While promising, the proposed system leveraging IOTA 2.0 smart contracts for securing SDN environments presents several challenges. The complexity of the IOTA Tangle could impact the network performance and scalability, particularly in large-scale deployments, potentially increasing latency and affecting quality of service. The security of the system heavily depends on the proper implementation of smart contracts, which, if flawed, could introduce vulnerabilities. Integration with existing SDN infrastructures may require significant modifications, posing challenges in terms of resource allocation and complexity. Additionally, the system’s reliance on IOTA Tangle may involve a steep learning curve for developers and administrators, with potential issues in computational and energy efficiency. Finally, the decentralized nature of IOTA raises concerns about compliance with data privacy regulations, which could complicate its adoption in regulated environments.

5.2.8. Ethical and Security Considerations

In deploying the proposed IOTA 2.0 smart-contract-based system in real-world SDN environments, it is essential to address the ethical and security implications associated with its use. One of the primary ethical concerns is the potential for the misuse of the system, particularly in environments where privacy and data integrity are paramount. To mitigate these risks, it is recommended that strict Access Controls and encryption protocols be implemented, ensuring that only authorized entities can interact with the network. Additionally, the system must comply with relevant data protection regulations, such as GDPR, to safeguard personal information and maintain user trust. It is crucial to regularly update and audit the smart contracts to identify and address any vulnerabilities that could be exploited by malicious actors. Furthermore, deploying this technology in a way that maintains transparency and accountability is vital for ensuring that it does not inadvertently reinforce existing power imbalances or lead to unintended consequences in the broader network infrastructure. By adopting these recommendations, the system can be deployed ethically and securely, contributing positively to the advancement of SDN technologies.

6. Conclusions and Future Work

This research presents an innovative approach to securing SDN environments using IOTA 2.0 smart contracts. By leveraging the IOTA Tangle, our proposed system enhances scalability and efficiency while eliminating transaction fees and reducing energy consumption. We introduced three smart contracts—Authority, Access Control, and DoS Detector—to ensure secure network operations, prevent unauthorized access, and mitigate denial-of-service attacks. Comprehensive simulations using Mininet and the ShimmerEVM IOTA Test Network demonstrated the efficacy of our approach in enhancing SDN security. Our findings highlight the potential of IOTA 2.0 smart contracts to provide a robust, decentralized solution for securing SDN environments. Our approach offers a scalable and efficient solution, addressing the limitations of traditional BC-based systems. However, to further enhance the robustness of our system, future work will focus on integrating machine learning (ML) and deep learning (DL) techniques to develop adaptive and intelligent security mechanisms. Specifically, we plan to design ML/DL models that can dynamically identify and mitigate evolving cyber threats, such as distributed denial-of-service (DDoS) attacks, by learning from network traffic patterns in real time. Additionally, we aim to explore the deployment of reinforcement learning algorithms to optimize the performance of smart contracts under varying network conditions, reducing latency and enhancing decision-making processes.

Author Contributions

Conceptualization, M.F., I.L., and Y.M.; data curation, M.F.; formal analysis, M.F., I.L., K.E.M., and Z.E.A.; funding acquisition, A.A.A.E.-L., P.P., and F.A.; methodology, M.F., I.L., K.E.M., Z.E.A., and Y.M.; project administration, I.L., K.E.M., Y.M., and M.F.; software, M.F. and I.L.; supervision, Y.M., K.E.M., Z.E.A., F.A., and P.P.; validation, M.F., I.L., K.E.M., P.P., F.A., and Y.M.; visualization, M.F.; writing—original draft, M.F. and I.L.; writing—review and editing, Y.M., K.E.M., P.P., F.A., and A.A.A.E.-L. All authors have read and agreed to the published version of the manuscript.

Funding

This work was funded by the Researchers Supporting Project No (RSPD2024R564), King Saud University, Riyadh, Saudi Arabia.

Institutional Review Board Statement

Not applicable.

Informed Consent Statement

Not applicable.

Data Availability Statement

Dataset available upon request from the authors.

Acknowledgments

We express our gratitude to King Saud University, Riyadh, Saudi Arabia, for funding this work through the Researchers Supporting Project No. (RSPD2024R564).

Conflicts of Interest

The authors declare no conflicts of interest.

Abbreviations

The following abbreviations are used in this manuscript:
BC Blockchain
CA Certificate Authority
DAG Directed Acyclic Graph
DL Deep Learning
DLT Distributed Ledger Technology
DoS Denial of Service
ECDSA Elliptic Curve Digital Signature Algorithm
EdDSA Edwards-Curve Digital Signature Algorithm
EVM Ethereum Virtual Machine
HLF Hyperledger Fabric
IDE Integrated Development Environment
ISP Internet Service Provider
IoT Internet of Things
IOTA Internet of Things Application
ISCP IOTA Smart Contracts Protocol
ML Machine Learning
PoW Proof of Work
SCs Smart Contracts
SDN Software-Defined Networking
TPS Transaction per Second

Appendix A

References

  1. Sezer, S.; Scott-Hayward, S.; Chouhan, P.; Fraser, B.; Lake, D.; Finnegan, J.; Viljoen, N.; Miller, M.; Rao, N. Are We Ready for SDN? Implementation Challenges for Software-Defined Networks. IEEE Commun. Mag. 2013, 51, 36–43. [Google Scholar] [CrossRef]
  2. Hu, F.; Hao, Q.; Bao, K. A Survey on Software-Defined Network and OpenFlow: From Concept to Implementation. IEEE Commun. Surv. Tutorials 2014, 16, 2181–2206. [Google Scholar] [CrossRef]
  3. Ahmad, I.; Namal, S.; Ylianttila, M.; Gurtov, A. Security in Software Defined Networks: A Survey. IEEE Commun. Surv. Tutorials 2015, 17, 2317–2346. [Google Scholar] [CrossRef]
  4. Maleh, Y.; Qasmaoui, Y.; Gholami, K.E.; Sadqi, Y.; Mounir, S. A Comprehensive Survey on SDN Security: Threats, Mitigations, and Future Directions. J. Reliab. Intell. Environ. 2022, 9, 201–239. [Google Scholar] [CrossRef]
  5. Polat, H.; Polat, O.; Cetin, A. Detecting DDoS Attacks in Software-Defined Networks Through Feature Selection Methods and Machine Learning Models. Sustainability 2020, 12, 1035. [Google Scholar] [CrossRef]
  6. Bahashwan, A.A.; Anbar, M.; Manickam, S.; Al-Amiedy, T.A.; Aladaileh, M.A.; Hasbullah, I.H. A Systematic Literature Review on Machine Learning and Deep Learning Approaches for Detecting DDoS Attacks in Software-Defined Networking. Sensors 2023, 23, 4441. [Google Scholar] [CrossRef]
  7. Kovacs, R.; Buzura, S.; Iancu, B.; Dadarlat, V.; Peculea, A.; Cebuc, E. Practical Implementation of a Blockchain-Enabled SDN for Large-Scale Infrastructure Networks. Appl. Sci. 2024, 14, 1914. [Google Scholar] [CrossRef]
  8. Guo, H.; Yu, X. A Survey on Blockchain Technology and Its Security. Blockchain Res. Appl. 2022, 3, 100067. [Google Scholar] [CrossRef]
  9. Krichen, M.; Ammi, M.; Mihoub, A.; Almutiq, M. Blockchain for Modern Applications: A Survey. Sensors 2022, 22, 5274. [Google Scholar] [CrossRef]
  10. Yang, S.; Li, S.; Chen, W.; Zhao, Y. A Redactable Blockchain-Based Data Management Scheme for Agricultural Product Traceability. Sensors 2024, 24, 1667. [Google Scholar] [CrossRef]
  11. Lee, S.; Kim, Y.; Cho, S. Searchable Blockchain-Based Healthcare Information Exchange System to Enhance Privacy Preserving and Data Usability. Sensors 2024, 24, 1582. [Google Scholar] [CrossRef] [PubMed]
  12. Kongsen, J.; Chantaradsuwan, D.; Koad, P.; Thu, M.; Jandaeng, C. A Secure Blockchain-Enabled Remote Healthcare Monitoring System for Home Isolation. J. Sens. Actuator Netw. 2024, 13, 13. [Google Scholar] [CrossRef]
  13. Taherdoost, H. Blockchain Integration and Its Impact on Renewable Energy. Computers 2024, 13, 107. [Google Scholar] [CrossRef]
  14. Rustemi, A.; Dalipi, F.; Atanasovski, V.; Risteski, A. A Systematic Literature Review on Blockchain-Based Systems for Academic Certificate Verification. IEEE Access 2023, 11, 64679–64696. [Google Scholar] [CrossRef]
  15. Litoussi, M.; Fartitchou, M.; El Makkaoui, K.; Ezzati, A.; El Allali, Z. Digital Certifications in Moroccan Universities: Concepts, Challenges, and Solutions. Procedia Comput. Sci. 2022, 201, 95–100. [Google Scholar] [CrossRef]
  16. Biswas, K.; Chowdhury, M.J.M.; Usman, M. Blockchain of Things: Benefits, Challenges and Future Directions. Sensors 2024, 24, 934. [Google Scholar] [CrossRef]
  17. Ahakonye, L.A.C.; Nwakanma, C.I.; Kim, D.-S. Tides of Blockchain in IoT Cybersecurity. Sensors 2024, 24, 3111. [Google Scholar] [CrossRef]
  18. Arachchige, K.G.; Branch, P.; But, J. An Analysis of Blockchain-Based IoT Sensor Network Distributed Denial of Service Attacks. Sensors 2024, 24, 3083. [Google Scholar] [CrossRef]
  19. Turner, S.W.; Karakus, M.; Guler, E.; Uludag, S. A Promising Integration of SDN and Blockchain for IoT Networks: A Survey. IEEE Access 2023, 11, 29800–29822. [Google Scholar] [CrossRef]
  20. Varma, I.M.; Kumar, N. A Comprehensive Survey on SDN and Blockchain-Based Secure Vehicular Networks. Veh. Commun. 2023, 44, 100663. [Google Scholar] [CrossRef]
  21. Indrason, N.; Saha, G. Exploring Blockchain-Driven Security in SDN-Based IoT Networks. J. Netw. Comput. Appl. 2024, 224, 103838. [Google Scholar] [CrossRef]
  22. Wijesekara, P.A.D.S.N. Load Balancing in Blockchain Networks: A Survey. Int. J. Electr. Electron. Eng. Telecommun. 2024, 13, 260–276. [Google Scholar] [CrossRef]
  23. Zaghloul, E.; Li, T.; Mutka, M.W.; Ren, J. Bitcoin and Blockchain: Security and Privacy. IEEE Internet Things J. 2020, 7, 10288–10313. [Google Scholar] [CrossRef]
  24. Kher, R.; Terjesen, S.; Liu, C. Blockchain, Bitcoin, and ICOs: A Review and Research Agenda. Small Bus. Econ. 2020, 56, 1699–1720. [Google Scholar] [CrossRef]
  25. Kushwaha, S.S.; Joshi, S.; Singh, D.; Kaur, M.; Lee, H.-N. Systematic Review of Security Vulnerabilities in Ethereum Blockchain Smart Contract. IEEE Access 2022, 10, 6605–6621. [Google Scholar] [CrossRef]
  26. Oliva, G.A.; Hassan, A.E.; Jiang, Z.M. An Exploratory Study of Smart Contracts in the Ethereum Blockchain Platform. Empir. Softw. Eng. 2020, 25, 1864–1904. [Google Scholar] [CrossRef]
  27. Nguyen, H.N.; Tran, H.A.; Fowler, S.; Souihi, S. A Survey of Blockchain Technologies Applied to Software-defined Networking: Research Challenges and Solutions. IET Wirel. Sens. Syst. 2021, 11, 233–247. [Google Scholar] [CrossRef]
  28. Rahouti, M.; Xiong, K.; Xin, Y.; Jagatheesaperumal, S.K.; Ayyash, M.; Shaheed, M. SDN Security Review: Threat Taxonomy, Implications, and Open Challenges. IEEE Access 2022, 10, 45820–45854. [Google Scholar] [CrossRef]
  29. Lamriji, Y.; Kasri, M.; El Makkaoui, K.; Beni-Hssane, A. A comparative study of consensus algorithms for blockchain. In Proceedings of the 2023 IEEE 3rd International Conference on Innovative Research in Applied Science, Engineering and Technology, Mohammedia, Morocco, 18–19 May 2023; pp. 1–8. [Google Scholar]
  30. Alghamdi, T.A.; Khalid, R.; Javaid, N. A Survey of Blockchain Based Systems: Scalability Issues and Solutions, Applications and Future Challenges. IEEE Access 2024, 12, 79626–79651. [Google Scholar] [CrossRef]
  31. Popov, S.; Lu, Q. IOTA: Feeless and free. IEEE Blockchain Technical Briefs 2019, 6, 964. [Google Scholar]
  32. Fartitchou, M.; Boussouf, J.; El Makkaoui, K.; Maleh, Y.; El Allali, Z. IOTA TANGLE 2.0: AN OVERVIEW. EDPACS 2023, 68, 15–26. [Google Scholar] [CrossRef]
  33. Gilani, S.M.; Anjum, A.; Khan, A.; Syed, M.H.; Moqurrab, S.A.; Srivastava, G. A Robust Internet of Drones Security Surveillance Communication Network Based on IOTA. Internet Things 2024, 25, 101066. [Google Scholar] [CrossRef]
  34. Denis, N.; Chabridon, S.; Laurent, M. Bringing Privacy, Security and Performance to the Internet of Things Using IOTA and Usage Control. Ann. Telecommun. 2024, 79, 585–601. [Google Scholar] [CrossRef]
  35. Zhao, L.; Ferraro, P.; Shorten, R. A Smart Mask to Enforce Social Contracts Based on IOTA Tangle. PLoS ONE 2024, 19, e0292850. [Google Scholar] [CrossRef]
  36. Lin, I.-C.; Tseng, P.-C.; Chen, P.-H.; Chiou, S.-J. Enhancing Data Preservation and Security in Industrial Control Systems through Integrated IOTA Implementation. Processes 2024, 12, 921. [Google Scholar] [CrossRef]
  37. Gligoric, N.; Escuín, D.; Polo, L.; Amditis, A.; Georgakopoulos, T.; Fraile, A. IOTA-Based Distributed Ledger in the Mining Industry: Efficiency, Sustainability and Transparency. Sensors 2024, 24, 923. [Google Scholar] [CrossRef] [PubMed]
  38. Mazzocca, C.; Romandini, N.; Montanari, R.; Bellavista, P. Enabling Federated Learning at the Edge through the IOTA Tangle. Future Gener. Comput. Syst. 2024, 152, 17–29. [Google Scholar] [CrossRef]
  39. Weng, J.-S.; Weng, J.; Liu, J.-N.; Zhang, Y. Secure Software-Defined Networking Based on Blockchain. arXiv 2019, arXiv:1906.04342. [Google Scholar]
  40. Pourvahab, M.; Ekbatanifard, G. An Efficient Forensics Architecture in Software-Defined Networking-IoT Using Blockchain Technology. IEEE Access 2019, 7, 99573–99588. [Google Scholar] [CrossRef]
  41. Yazdinejad, A.; Parizi, R.M.; Dehghantanha, A.; Choo, K.-K.R. P4-to-Blockchain: A Secure Blockchain-Enabled Packet Parser for Software Defined Networking. Comput. Secur. 2020, 88, 101629. [Google Scholar] [CrossRef]
  42. Aujla, G.S.; Singh, M.; Bose, A.; Kumar, N.; Han, G.; Buyya, R. BlockSDN: Blockchain-as-a-Service for Software Defined Networking in Smart City Applications. IEEE Netw. 2020, 34, 83–91. [Google Scholar] [CrossRef]
  43. Shashidhara, R.; Ahuja, N.; Lajuvanthi, M.; Akhila, S.; Das, A.K.; Rodrigues, J.J.P.C. SDN-chain: Privacy-preserving Protocol for Software Defined Networks Using Blockchain. Secur. Priv. 2021, 4, e178. [Google Scholar] [CrossRef]
  44. Algarni, S.; Eassa, F.; Almarhabi, K.; Algarni, A.; Albeshri, A. BCNBI: A Blockchain-Based Security Framework for Northbound Interface in Software-Defined Networking. Electronics 2022, 11, 996. [Google Scholar] [CrossRef]
  45. Han, T.; Jan, S.R.U.; Tan, Z.; Usman, M.; Jan, M.A.; Khan, R.; Xu, Y. A Comprehensive Survey of Security Threats and Their Mitigation Techniques for Next-generation SDN Controllers. Concurr. Comput. Pract. Exper. 2020, 32, e5300. [Google Scholar] [CrossRef]
  46. Chica, J.C.C.; Imbachi, J.C.; Vega, J.F.B. Security in SDN: A Comprehensive Survey. J. Netw. Comput. Appl. 2020, 159, 102595. [Google Scholar] [CrossRef]
  47. Alrubei, S.M.; Ball, E.A.; Rigelsford, J.M.; Willis, Callum. A. Latency and Performance Analyses of Real-World Wireless IoT-Blockchain Application. IEEE Sens. J. 2020, 20, 7372–7383. [Google Scholar] [CrossRef]
  48. Helmer, L.; Penzkofer, A. Report on the Energy Consumption of the IOTA 2.0 Prototype Network (GoShimmer 0.8.3) under Different Testing Scenarios. arXiv arXiv:2210.13996.
  49. Popov, S. IOTA Tangle Whitepaper. 2018. Available online: https://assets.ctfassets.net/r1dr6vzfxhev/2t4uxvsIqk0EUau6g2sw0g/45eae33637ca92f85dd9f4a3a218e1ec/iota1_4_3.pdf (accessed on 3 June 2024).
  50. Drąsutis, E. IOTA smart contracts. 2022. Available online: https://raw.githubusercontent.com/iotaledger/wasp/develop/documentation/ISC_WP_Nov_10_2021.pdf (accessed on 3 June 2024).
  51. Müller, S.; Penzkofer, A.; Polyanskii, N.; Theis, J.; Sanders, W.; Moog, H. Tangle 2.0 Leaderless Nakamoto Consensus on the Heaviest DAG. IEEE Access 2022, 10, 105807–105842. [Google Scholar] [CrossRef]
  52. IOTA Wiki. Available online: https://wiki.iota.org/learn/protocols/introduction/ (accessed on 3 June 2024).
  53. Conti, M.; Kumar, G.; Nerurkar, P.; Saha, R.; Vigneri, L. A Survey on Security Challenges and Solutions in the IOTA. J. Netw. Comput. Appl. 2022, 203, 103383. [Google Scholar] [CrossRef]
  54. Müller, S.; Penzkofer, A.; Polyanskii, N.; Theis, J.; Sanders, W.; Moog, H. Reality-Based UTXO Ledger. Distrib. Ledger Technol.: Res. Pract. 2023, 2, 1–33. [Google Scholar] [CrossRef]
  55. Popov, S.; Moog, H.; Camargo, D.; Capossele, A.; Dimitrov, V.; Gal, A.; Greve, A.; Kusmierz, B.; Mueller, S.; Penzkofer, A.; et al. The coordicide. 2020, 1–30. Available online: https://files.iota.org/papers/20200120_Coordicide_WP.pdf (accessed on 3 June 2024).
  56. Ferraro, P.; Penzkofer, A.; King, C.; Shorten, R. Feedback Control for Distributed Ledgers: An Attack Mitigation Policy for DAG-Based DLTs. IEEE Trans. Autom. Control 2024, 69, 5492–5499. [Google Scholar] [CrossRef]
  57. Minhas, N.N.; Mubeen, M.W.; Khawaja, H. Distributed Ledger Technologies for Electronic Health Care: IOTA-Based Remote Patient Monitoring and Telemedicine System. Computer 2023, 56, 31–39. [Google Scholar] [CrossRef]
  58. Niebla-Montero, Á.; Froiz-Míguez, I.; Varela-Barbeito, J.; Fraga-Lamas, P.; Fernández-Caramés, T.M. IOTA and Smart Contract Based IoT Oxygen Monitoring System for the Traceability and Audit of Confined Spaces in the Shipbuilding Industry. Eng. Proc. 2023, 58, 120. [Google Scholar] [CrossRef]
  59. Akhtar, M.M.; Rizvi, D.R.; Ahad, M.A.; Kanhere, S.S.; Amjad, M.; Coviello, G. Efficient Data Communication Using Distributed Ledger Technology and IOTA-Enabled Internet of Things for a Future Machine-to-Machine Economy. Sensors 2021, 21, 4354. [Google Scholar] [CrossRef]
  60. Sealey, N.; Aijaz, A.; Holden, B. In Proceedings of the International Conference on Smart Applications, Communications and Networking (SmartNets). Palapye, Botswana, 29 November–1 December 2022; pp. 1–8. [Google Scholar]
  61. Apatu, E.; Goudar, P. Bitcoin Use Cases: A Scoping Review. Challenges 2024, 15, 15. [Google Scholar] [CrossRef]
  62. Kushwaha, S.S.; Joshi, S.; Singh, D.; Kaur, M.; Lee, H.-N. Ethereum Smart Contract Analysis Tools: A Systematic Review. IEEE Access 2022, 10, 57037–57062. [Google Scholar] [CrossRef]
  63. Ucbas, Y.; Eleyan, A.; Hammoudeh, M.; Alohaly, M. Performance and Scalability Analysis of Ethereum and Hyperledger Fabric. IEEE Access 2023, 11, 67156–67167. [Google Scholar] [CrossRef]
  64. Baddi, Y.; Sebbar, A.; Zkik, K.; Maleh, Y.; Bensalah, F.; Boulmalf, M. MSDN-IoT multicast group communication in IoT based on software defined networking. Journal of Reliable Intelligent Environments 2024, 10, 93–104. [Google Scholar] [CrossRef]
Figure 1. Security threat and vulnerability analysis in SDN by layer.
Figure 1. Security threat and vulnerability analysis in SDN by layer.
Preprints 117037 g001
Figure 2. IOTA smart contract protocol chains.
Figure 2. IOTA smart contract protocol chains.
Preprints 117037 g002
Figure 3. IOTA-based SDN.
Figure 3. IOTA-based SDN.
Preprints 117037 g003
Figure 4. IOTA-based system for SDN.
Figure 4. IOTA-based system for SDN.
Preprints 117037 g004
Figure 5. The workflow of our proposed model.
Figure 5. The workflow of our proposed model.
Preprints 117037 g005
Figure 6. The workflow of the Authority SC along with the actors involved in IOTA.
Figure 6. The workflow of the Authority SC along with the actors involved in IOTA.
Preprints 117037 g006
Figure 7. The workflow of the Access Control SC along with the actors involved in IOTA.
Figure 7. The workflow of the Access Control SC along with the actors involved in IOTA.
Preprints 117037 g007
Figure 8. The workflow of the DoS Detector SC along with the actors involved in IOTA.
Figure 8. The workflow of the DoS Detector SC along with the actors involved in IOTA.
Preprints 117037 g008
Figure 9. Account balance after adding the ShimmerEVM Network and obtaining SMR funds in the MetaMask wallet.
Figure 9. Account balance after adding the ShimmerEVM Network and obtaining SMR funds in the MetaMask wallet.
Preprints 117037 g009
Figure 10. Topology of our system for securing SDN based on IOTA 2.0.
Figure 10. Topology of our system for securing SDN based on IOTA 2.0.
Preprints 117037 g010
Figure 11. Remix IDE screen of our deployed Authority smart contract.
Figure 11. Remix IDE screen of our deployed Authority smart contract.
Preprints 117037 g011
Figure 12. EVM Test Net Shimmer Network screen of interaction with our Authority SC.
Figure 12. EVM Test Net Shimmer Network screen of interaction with our Authority SC.
Preprints 117037 g012
Figure 13. Remix IDE screen of our deployed Access Control SC.
Figure 13. Remix IDE screen of our deployed Access Control SC.
Preprints 117037 g013
Figure 14. Remix IDE screen of our deployed DoS Detector SC.
Figure 14. Remix IDE screen of our deployed DoS Detector SC.
Preprints 117037 g014
Table 1. Comparison of the proposed system with other existing systems based on DLTs.
Table 1. Comparison of the proposed system with other existing systems based on DLTs.
Ref. Focus Area Key Contributions DLT SC Limitations
 [39] BC-based monolithic secure mechanism for SDN. Decentralizing control planes, ensuring authenticity and accountability of application flows, Access Control mechanisms, and integrating secure protocols with SCs. HLF V 1.0 Preprints 117037 i001 Potential scalability challenges, performance overhead, SC complexity, and interoperability issues. The type of SCs used is not specified.
[40] Forensic SDN–IoT architecture with BC. Enhancing security and efficiency in digital forensics, ensuring data integrity, preventing tampering, and securing the chain of custody for digital evidence. BC Preprints 117037 i002 Potential scalability challenges and overhead of BC integration in large-scale SDN environments.
[41] BC-enabled packet parser architecture. Enhancing security in SDN through FPGA hardware, efficient attack detection, a low false positive rate, and a high detection rate. BC Preprints 117037 i002 Scalability challenges inherent in BC implementation at the data plane level of SDN networks.
[42] Integration of BC with SDN for smart cities. Addressing challenges in smart cities, enhancing data transmission efficiency and security, and improving bandwidth capabilities and flexibility. BC Preprints 117037 i002 Complexity and potential overhead introduced by integrating BC technology into SDN infrastructures.
[43] BC-based privacy-preserving protocol for SDN. Addressing ARP poisoning and DDoS attacks, enhancing network reliability, safety, and decentralization, and reducing delay and bandwidth. Ethereum Preprints 117037 i001 Potential scalability and performance challenges for real-world network operations.
[44] BC-based security framework for northbound interface in SDN. Enhancing security by addressing confidentiality, integrity, and availability, authenticating applications and SDN controllers, and enforcing Access Control policies. BC Preprints 117037 i002 Potential challenges related to scalability, performance overhead, and the computational resources required for BC operations.
[7] Network optimization and security in BC-enabled SDN and IoT. Secure storage and access for task scheduling, the development of proof-of-authentication mechanisms, cooperative traffic control, and ML-based action recommenders. Ethereum Preprints 117037 i002 Challenge of scalability and performance issues for large-scale infrastructure networks.
Our system IOTA 2.0 SCs for securing SDN. Introducing a novel approach to secure SDN environments using IOTA Tangle and leveraging smart contracts for Authority, Access Control, and DoS Detection. IOTA 2.0 Preprints 117037 i001 Potential reduction in quality of service, increased latency, and impact on data traffic due to the integration of the DoS Detector smart contract.
Table 2. Comparative study between IOTA 2.0 and various BC platforms with SCs and parallel transactions.
Table 2. Comparative study between IOTA 2.0 and various BC platforms with SCs and parallel transactions.
Feature/ IOTA 2.0 Bitcoin Ethereum Hyperledger SEI Monad Solana
Criterion
Transaction Up to 1000 TPS 3–7 TPS 15–30 TPS 1000–10,000 TPS 20,000+ TPS High TPS (specifics TBD) 65,000 TPS
Speed (varies by implementation)
Scalability High Low Low Low High High High
Energy Very low High Medium-high Low to medium Low Low Low
Consumption
Consensus FPC binary voting protocol PoW PoW, transitioning to PoS PBFT variants, Raft, etc. Tendermint BFT Proof of Stake Proof of History + PoS
Mechanism
Security EdDSA ECDSA ECDSA ECDSA EdDSA EdDSA EdDSA
Protocols
Decentralization Fully decentralized Fully decentralized Fully decentralized Permissioned (partially decentralized) Fully decentralized Fully decentralized Fully decentralized
SC support Preprints 117037 i001 Preprints 117037 i002 Preprints 117037 i001 Preprints 117037 i001 Preprints 117037 i001 Preprints 117037 i001 Preprints 117037 i001
SC speed Fast execution (parallel transactions) - Slower execution Slower execution Fast execution (parallel transactions) Fast execution (parallel transactions) Fast execution (parallel transactions)
Microtransactions Preprints 117037 i001 Preprints 117037 i002 Preprints 117037 i002 Preprints 117037 i002 Preprints 117037 i001 Preprints 117037 i001 Preprints 117037 i001
Transactions fees Very low - High High Very low Very low Very low
Limitations Early stage of development Scalability issues, Scalability issues, Limited decentralization, Early stage of adoption Early stage of adoption Complexity, potential centralization concerns
Potential network stability issues high energy consumption gas fees complexity
Table 3. Simulation details.
Table 3. Simulation details.
Attribute Value
Simulation time 8.42 s
Number of nodes 14
Network The ShimmerEVM IOTA Test Network
Mininet controller OpenFlow
Mininet switch OVSKernelSwitch
Integrated development environment (IDE) Remix IDE (version 0.22.2)
Smart contract programming language Solidity (version 0.8.26)
Interacting with our system Python (version 3.8)
DoS Detector smart contract simulation Settings: max_same_Requests = 2; Cooldown period = 60 seconds The device was stopped after 2 transactions during the cooling off period
Table 4. Comparative analysis of the proposed IOTA-based system with other existing solutions.
Table 4. Comparative analysis of the proposed IOTA-based system with other existing solutions.
Criteria Our System (IOTA 2.0) [39] [40] [41] [42] [43] [44]
Scalability High Medium Medium Medium Medium Medium Medium
Efficiency High Medium Medium High Medium High Medium
Energy efficiency Very high Low Medium Medium Medium Medium Medium
Transaction time Fast Medium Medium Medium Medium Medium Medium
Latency Low Medium Medium Low Medium Medium Medium
Security High High High High High High High
Cost (fees) No Fees Medium Medium Medium Medium Medium Medium
Complexity Medium High Medium Medium High High Medium
Interoperability High Medium Low Medium Medium Low Medium
Disclaimer/Publisher’s Note: The statements, opinions and data contained in all publications are solely those of the individual author(s) and contributor(s) and not of MDPI and/or the editor(s). MDPI and/or the editor(s) disclaim responsibility for any injury to people or property resulting from any ideas, methods, instructions or products referred to in the content.
Copyright: This open access article is published under a Creative Commons CC BY 4.0 license, which permit the free download, distribution, and reuse, provided that the author and preprint are cited in any reuse.
Prerpints.org logo

Preprints.org is a free preprint server supported by MDPI in Basel, Switzerland.

Subscribe

Disclaimer

Terms of Use

Privacy Policy

Privacy Settings

© 2026 MDPI (Basel, Switzerland) unless otherwise stated