Preprint
Article

This version is not peer-reviewed.

A Risk Assessment Framework for Mobile Apps in Mobile Cloud Computing Environments

A peer-reviewed article of this preprint also exists.

Submitted:

09 July 2024

Posted:

10 July 2024

You are already at the latest version

Abstract
Mobile devices (MD) are used by mobile cloud computing (MCC) customers users because of their 11 portability and robust connectivity and the ability to house and operate third-party applications 12 (apps). However, the apps installed on a MD may pose data security risks to the MD owner and to 13 other MCC users, especially when the requested permissions include access to sensitive data (e.g., 14 user’s location and contacts). Calculating the risk score of an app or quantifying its potential 15 harmfulness based on user input or on data gathered while the app is actually running may not 16 provide reliable and sufficiently accurate results to avoid harmful consequences. This study 17 develops and evaluates a risk assessment framework for Android-based MDs that does not depend 18 on user input or on actual app behaviour. Rather, an app risk evaluator assigns a risk category to 19 reach resident app based on the app’s classification (benign or malicious) and the app’s risk score. 20 The app classifier (a trained machine learning model) considers the permissions and the intents 21 requested by the app. The apps risk score is calculated by a probabilistic function based on the 22 app’s use of a set of selected dangerous permissions. The results from the testing of an instance of 23 the framework on a MD with real-life resident apps indicated that the proposed security solution 24 was effective and feasible.
Keywords: 
;  ;  ;  ;  ;  ;  ;  ;  

1. Introduction

Mobile cloud computing (MCC) refers to the concept of providing users flexible and reliable, anywhere and anytime access to data stored in the cloud. It combines the powerful resources of cloud computing (CC) and wireless network technologies [1]. Mobile devices (MD) are particularly popular with MCC users because of their portability, small size, robust connectivity, and capability to house and operate different third-party applications. In their normal course of activities MD users may connect to a number of cloud sources. However, some of the connected networks may not be secure and may expose the applications (apps) that reside on the MD to security threats such as breaches of data integrity, confidentiality, and service availability [2]. In addition, when personal MDs are used at the workplace there is a possibility of introducing security threats to corporate networks [3].
Furthermore, many of the apps installed on MDs are inherently risky due to the high number of permissions they request to operate, e.g., access to user location data, user contacts, or photo gallery. Apps downloaded from reputable app markets such as Apple’s App Store and Google Play may not be malicious but if excessive permissions are granted, personal information, sensitive data and user privacy can be compromised [4]. For example, when an end-user MCC devices are part of an Internet of Things (IoT) ecosystem, a malicious app that resides on a single device may affect negatively other connected devices. The threats to the IoT environment related to mobile app vulnerabilities have been mostly associated with devices using the Android mobile operating system [5] due in part to the open publication policy that allows users to download apps from both official and non-official market stores. In turn, malware developers have shifted their attention to targeting apps that can be deployed in such open platforms [6].
Android app developers do not always consider the potentially harmful effect of requesting multiple permissions for effective app operation and more specifically, how the requested permissions can be manipulated and misused to breach user privacy [7]. In more recent versions, the Android permission system affords users a degree of control over granting permissions as this can be done at runtime rather than during installation. Nevertheless, granting access privileges at runtime does not solve the problem of a malicious app gaining access to sensitive personal information; users may not have the knowledge required to identify the permissions necessary for a particular app. For example, a game app may request permission to obtain access to user location data and to read the user’s contact list. If granted, this may lead to privacy leakage [8].
Inter--app communication channel may also pose a risk. For example, apps that appear benign on their own may be capable of performing a malicious task when working together (malware collusion). Such potentially dangerous apps may be hard to detect [9].
While earlier research in the area of app security investigated how to distinguish between malicious and benign apps [10,11,12,13,14], more recent models and methods focus or evaluating the potential harmfulness of an app rather than classifying it as malicious or benign. For example, Feng et al. [4] used app permissions and descriptions to determine the riskiness of an app. Similarly, Wang et al. [15] proposed a framework that quantified app riskiness based on the permissions requested.
Alshehri et al. [7] developed a model that measures the security risk of Android apps based on the permissions that the user approves The model (named PUREDroid) estimates the magnitude of the damage that might occur as a result of excessive permission granting. For each app resident on the device, PUREDroid first creates two orthonormal state vectors representing the permissions the app has and has not requested. Then it determines the risk score of each app, considering the number of times known benign and malicious apps have requested each of the permissions requested by the app. Higher scoring apps are deemed potentially malicious. However, the accuracy of the model is not high; benign apps that request excessive permissions will also receive a high-risk score and will be deemed potentially malicious.
Also, based on app permission analysis, Rashidi et al. [16] proposed a risk assessment model named XDroid that monitors the resource usage of Android devices. Adopting a probabilistic approach (hidden Markov model), XDroid models app behavior and performs an adaptive assessment of the apps residing on the device. Users select the resources they want monitored; the system then alerts the user of suspicious activities related to the selected resources. As XDroid relies on user decisions, lack of user expertise may affect negatively the choice of resources to be monitored and thus, the system’s effectiveness.
The model proposed by Jing et al. [17] helps the user understand and mitigate the security risks that are associated with mobile apps and in particular, with Android-based apps. Their model (RISKMON) computes a risk score baseline that is derived from the runtime behaviour of trusted apps and user expectations. The risk score baseline results are used to evaluate actual app behavior and generate a cumulative risk sore. RISKMON increases an app’s baseline risk score every time an app attempts to access a sensitive or critical device resource. RISKMON considers permission-protected resources assuming that user assets are only reachable through the protection of permissions. However, the model reinforces resource protection by automatic permission revocation that does not require user consent; this may affect the effectiveness and efficiency of the MD user activities when using some of the services requested.
A comprehensive three layer framework for assessing the risk posed by mobile apps was proposed by Li et al. [18]. Using a Bayesian graphical model, the system conducts static, dynamic and behavioral analyses to assess the risk the app introduces to the mobile environment. The framework provides the user with information about apps that have lower risk profiles. However, the risk assessment is completed only after the app has been executed and the results of the analyses at the three layers have been combined to achieve the final app risk score. Similarly, the models proposed by Kim et al. [5,19] consider the app’s actual behaviour but the app needs to be executed to enable risk assessment. Such an approach leaves the MD dangerously vulnerable to possibilities of compromise.
Baek et al. [20] proposed to measure the potential security event (e.g., financial loss or loss of private data) frequency as an indicator of the riskiness of an app. They used a set of known benign and malicious apps and applied an unsupervised learning approach to create an app risk map. The MD user can make a decision about using a particular app based on the plotted frequencies on the risk map. The model does not include preventative action when a risk is identified. A comprehensive approach to using information about the app from several sources is undertaken in the work of Kong et al. [21]. However, the proposed model also relies on user judgment when determining the risk posed by an app.
More recent research investigates how to increase accuracy of the prediction. For example, both Urooj et al. [22] and Boukhamla & Verma [23] propose ensemble machine learning (ML) models that work with a wide range of static features (including app permissions and intents). Panigrahi et al. [24] improve the feature selection process by adopting a high performing nature inspired approach to select the most suitable static features for the ML classification model (HyDroid). The model named DroidDetectMW proposed by Taher et al. [25] uses both static and dynamic features to classify apps (benign /malicious), and utilizes multi-class classification to determine the category a malicious app belongs to. However, the effective implementation of these complex proposed solutions may be hampered by the limitations of the computational environment of the MD.
The research reviewed has recognized the importance of assessing the risk to the MD posed by mobile apps residing on the device. Three major challenges to accurate app risk evaluation can be highlighted: (i) How to reduce or eliminate dependency on the inherently unreliable user input ? (ii) How to bypass the need to execute an app that may be malicious in order to establish its riskiness:, and (iii) How to increase the accuracy of the risk evaluation so that apps are not falsely categorized as risky?
In this research, we develop and evaluate a framework for app risk assessment that addresses these challenges. In addition to using app permissions as important app characteristics, the framework considers app intents in order to capture data about app-to-app communication behaviour. The framework includes an ensemble ML classification model and a probabilistic app risk assessment evaluator. It does not require user input or running the app that is being evaluated. Rather, an app is assigned a risk category based on the app’s classification (benign ort malicious) by the ML classifier and the app’s probabilistically estimated riskiness. Using a the two-prong approach mitigates the risk of falsely classifying an app as malicious.
The rest of the paper is organized as follows: Section 2 provides a description of the Android OS security mechanisms used in this research and the methods involved in data collection and analysis. The proposed risk assessment framework and evaluation results are presented and discussed in sections 3 and 4. Directions for further research are also outlined.

2. Materials and Methods

To ensure that while active, the app activities do not affect other apps or the MD performance, each app operating on a Android OS platform uses its own sandbox [26]. This approach provides a secure environment since requests for communication with another app or for access to any sensitive device resources are granted only if the app has the relevant privileges. Most apps require sharing resources outside their sandboxes such as data, which will be possible if permission is granted. However, the user controlled mechanism of granting privileges may expose the MD to potentially dangerous attacks [7]. For example, the MD user may unknowingly grant excessive permissions to a malware app which may use them to gain unauthorized access to sensitive personal information such as messages and calls records [4]. The app features used for classification and risk evaluation reflected two of the security mechanisms of the Android OS, namely the app permissions and the app intents as declared in the app’s manifest file.

2.1. Android OS Security Mechanisms Used in This Study

App permissions protect the use of the MD functional capabilities. Once a permission is granted, the app is able to invoke an API call for the functionality it needs. A complete list of all permissions required by an app is stored in the manifest file of the app. Most of the permissions used by the app belong to one of the two major categories: normal permissions and dangerous permissions. Normal permissions are deemed to pose little or no risk to user privacy and security and by default are granted to the app without informing the user [26]. On the other hand, for better protection, dangerous permissions (clustered in nine functional groups) are under user control as they are granted (or denied) at runtime (for Android OS 6.0 and above). However, a significant limitation of this model is the possibility of granting the app privileges that exceed the scope of the functionality needed. For example, an app might request the READ_PHONE_STATE permission; if granted, the app will have access to data such as the MD phone number, SIM serial card number, the SIM operator, and the IMEI (International Mobile Equipment Identity). Moreover the app will also receive access to all functionalities in the same functional group, e.g., making a phone call. The MD users may not always be aware of the consequences of granting a dangerous permission [27]. A third category, signature permission, comprises permissions that protect even more sensitive functionalities. One example is the WRITE_SETTINGS permission; it allows an app to modify systems settings. For added protection, the app needs to send an ‘intent’ before the setting change use can be authorized.
Intents are an app’s meta data component that is readily available on the manifest file of every Android app. An Android OS intent communicates the intention of an app to perform a certain action. It is a mechanism for coordinating different functional activities including app access control to the resources used by other apps within a device. The purpose is to prevent an app from gaining direct access to other app data without having appropriate permissions. In this way, the intent mechanism controls what an app can do after it is installed, including intra- and inter activity communication. The intent filter that is included in the app manifest file is used to communicate the type of intent an app is capable of receiving [24]. For example, an app may be designed to perform a number of different activities, with each activity on its own page and the user moving from one page to another. Appropriate intents will enable the passing data form one activity to another, and from one activity component (e.g., an action button) to another component [28]. The intent mechanism provides an added layer of protection to sensitive MD resources and functionalities. Similar to permissions, intents can be exploited by malware developers [11]. For example, two apps that appear benign may in fact be designed to communicate with each other to perform a malicious task.

2.2. Study Sample and Datasets

To build the study’s datasets, over 30,000 Android Package (APK) files were collected from the AndrooZoo [29] and RmvDroid [30] repositories. The apps’ APK files were screened with the antivirus engines of Virus Total (https://virustotal.com) and the results were used to assign a label (benign or malicious) to each app. An app was deemed malicious if at least 15 of the VirusTotal antivirus engines flagged it as malicious, and benign if none of the antivirus engines flagged it as malicious . The resulting sample of 28,306 apps comprised 9879 benign and 18,427 malicious apps.
The APK files were decompiled to obtain the manifest file of each app; the APK Easy tool (https://apk-easy- tool.en.lo4d.com/windows) was applied for this purpose. Using custom built software, the permissions and intents of each app were extracted. It was established that across the app collection, a total of 132 unique permissions and 131 unique intents were used. Three study datasets were constructed as follows:
  • The dataset “Permissions” represents all the apps in the sample. Each apps record comprises 132 binary input features (1 indicating that the respective permission was used by the app, and 0 indicating not used) and a label (1 -malicious, 0- benign);
  • The dataset “Intents” was constructed similarly, with 131 binary input features indicating intent use and a label (benign or malicious);
  • The dataset “Hybrid” also included all apps. Each app was represented by 263 features combining permission and intent usage, and a label (benign or malicious).
The data indicated that not all permissions and intents were highly used. Table 1 and Table 2 present comparisons of the use of the 25 most used normal and dangerous permissions and intents in the study’s sample.
While both benign and malicious aps used some of the dangerous permissions, there were dangerous permissions that were used much more by malicious apps rather than by benign apps . One of them was the dangerous permission READ_PHONE_STATE mentioned earlier. It was requested by 96.52% of the malicious apps in the sample. Another example is GET_ TASK which was used by 50.17% of the malicious apps. This permission enables access to all apps resident on a device; if obtained by a malicious app it can lead to significant compromise. In comparison, only a small number of the benign apps in the study sample requested these two permissions (6.49% and 25.84% respectively).
Similarly, another five permissions (ACCESS_COARSE_ LOCATION, ACCESS_FINE_LOCATION, READ_LOGS, MOUNT_UNMOUNT FILESYSTEMS, SYSEM_ALERT_WINDOW) were used more frequently by the malicious apps rather than by the benign apps in the sample. In addition, both benign and malicious apps requested the dangerous permissions WRITE_EXTERNAL_STORAGE and READ_ EXTERNAL_STORAGE with malicious apps still exhibiting more frequent use (91.47% vs 63.61% and 33.42% vs 30.58%, respectively). The dangerous permission request patterns that emerged indicated that app permissions may be used to make inferences about the potential of an app being malicious.
With respect to the usage pattern of intents in the sample, the two most often declared intents were Action_MAIN and Category_LAUNCHER; they were used by benign and by malicious apps with similar frequencies. However, there were some intents that showed relatively higher use by malicious apps compared to benign ones, for example, Action_USER_PRESENT (to know whether the MD is in use or idle) and Action_PACKAGE_ADDED (to add code to resident apps or to install a new app). While the percentage of malicious apps using these intents was not high in itself, their usage patterns provided additional insights into to the app’s potential riskiness if considered in conjunction with the respective permission usage patterns.
Each of the study datasets was divided into two parts: 20% for testing and 80% for training and validation. The test datasets contained permissions and/or intents from 5,661 apps (1,995 benign and 3,666 malicious apps). The training and validation sets contained permissions and/or intents from 22,645 apps. The ML modelling was carried out using the Python programming language. The computer hardware included an Intel (R) Core (TM) i7-8700 CPU @3.20GHz, 16GB RAM, and a 500 GB hard disk drive.

3. Results

3.1. Risk Assessment Framework

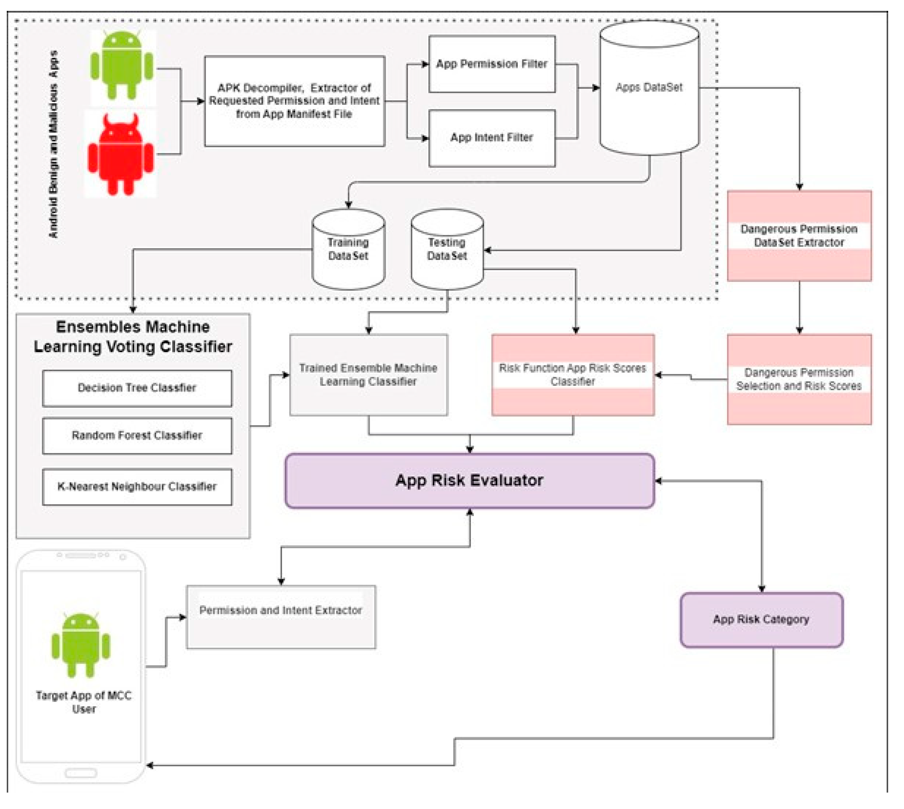
The proposed risk assessment framework is shown in Figure 1. It includes an initial preparatory stage and an operational stage. At the initial stage, the ensemble ML classifier is trained and tested on input data that includes apps’ permission and intent usage indicators using a suitably constructed dataset; the trained classifier resides in the mobile cloud. The dangerous permissions used in calculating apps’ risk score are also selected at the preparatory stage, and the respective dangerous permission risk scores are calculated using a probabilistic approach (as discussed in section 3.3). In preparation for the operational stage, the ensemble ML classifier is downloaded and installed on the user’s MD along with the software needed for the app risk score calculation and app risk evaluation, and the risk sores of the selected dangerous permissions.
At the operational stage, the app risk evaluator extracts the permissions and the intents of the apps that are resident on the user MD and feeds them to the trained ensemble ML classifier. The classifier checks each resident app and classifies it as benign or malicious while the app risk evaluator applies the risk function to the apps residing on the MD to calculate their risk score. For each app, the risk function takes into account those dangerous permissions that belong to the set of the initially selected dangerous permissions. Finally, the app risk evaluator assigns a risk category to each app.
The app risk evaluator aims to provide an accurate risk assessment at all times. Whenever a resident app is updated, the app risk evaluator automatically scans and reevaluates the updated app because of the possibility of new permissions or intents to be added to the new version. Furthermore, when the cloud ML model is retrained on a new dataset, the updated version is pushed to the MD and the app risk evaluator reevaluates the resident apps.

3.2. Ensemble ML Model

A series of experiments were conducted to identify the most suitable algorithms for inclusion in an ensemble classifier to build an effective ML-based app classification model. The selected ML classification algorithms (shown in Table 3) had been used extensively in related prior research [31] .
Each algorithm was applied to each of the three study datasets. The outputs were compared to identify the best performing classification algorithms based on the following confusion matrix:
  • True Positive (TP): The number of malicious apps classified correctly as malicious (in a given dataset);
  • True Negative (TN): The number of benign apps classified correctly as benign (in a given dataset);
  • False Negative (FN): The number of malicious apps classified wrongly as benign (in a given dataset);
  • False Positive (FP): The number of benign apps classified wrongly as malicious apps (in a give dataset.
The performance metrics used are listed below. The performance metric values obtained are shown in Table 4.
  • Classification Accuracy (CA): The percentage of all correctly classified apps (TP + TN) out of all apps in a given dataset (TP + TN + FP + FN);
  • Error Rate (ER): The percentage of all misclassified apps (FP + FN) out of all apps in a given dataset (TP + TN + FP + FN );
  • Precision (PR): The percentage of the correctly classified malicious apps (TP) out of all apps classified as malicious in a given dataset (TP + FP);
  • Recall (RC): The percentage of the correctly classified malicious apps (TP) out of all malicious apps in a given dataset (TP + FN);
  • False Positive Rate (FPR): The percentage of the wrongly classified malicious apps (FN) out of all benign apps in a given dataset (TN + FP);
  • False Negative Rate(FNR): The percentage of the wrongly classifies benign apps out of all malicious apps in a given dataset (TP + FN);
  • False Alarm Rate (FAR): The mean of FPR and FNR;
  • F-Measure (FM): The harmonic mean of PR and RC.
Consistent with the data about intent usage by malicious and benign apps in the study sample, ML models using intents as the only features performed poorly compared to models using permissions only or both intents and permissions. However, combining permissions and intents as features consistently produced better results compared to using permissions only in terms of accuracy (CA) and false alarm rate (FAR). These results lent support to considering both app permissions and intents in the proposed risk assessment framework.
The three best performing classifiers in terms of CA, FAR and also false negative rate (FNR) were C2 (Random Forest), C1 (Decision Tree) and C7 (K-nearest Neighbour). Applied to the hybrid dataset, the top classifier (C2) achieved CA of 94.59% ,precision rate (PR) of 96.05% and recall rate(RC) of 95.58%.
The outcomes of the tenfold cross validation (Table 5) indicated that C2, C1, C7 performed better than most with the exception of C9 when using the dataset Permissions with the highest maximum CA overall ( 96.11%). However, C2 had the highest minimum CA (91.17%) overall. When applied to the hybrid dataset, C1 and C9 achieved the same maximum CA overall (95.41%); the highest minimum CA overall also belonged to C2 (90.46%). Considering these results, C2, C1 and C7 retained their position as the top performing algorithms amongst the ten evaluated.
The top best performing algorithms discussed above (Decision Tree, Random Forest and K-nearest Neighbour) were used to construct the ensemble ML classifier. The voting approach selected was ‘hard voting’ (i.e., simple majority voting). Hard voting is reasonably effective for models working on discrete data such as the data used in this study. In addition, we aimed to build a relatively simple model that would not create computational overload when deployed on a low resource MD .
The ensemble ML model used the app’s permissions and intents as features. It was trained and tested on the study’s Hybrid dataset described earlier. Table 6 presents the results along with the results obtained from applying each one of the individual algorithms of the ensemble to the same dataset. The comparison shows that the ensemble ML model performed better than the individual classifiers. It achieved a CA of 97.40%, error rate (ER) of 2.61%, PR of 97.92%, RC of 98.03% and FAR of 2.87% .
The ensemble ML model proposed and tested in this study outperformed the ML model considered in our earlier work in [32]. The performance metrics achieved supported the use of the ensemble ML model discussed above as the ‘benign/malicious’ app classifier in the risk assessment framework.

3.3. App Risk Evaluator

We now introduce out app rusk evaluator. It determines the risk category of an app based on the classification output of the ML model, the estimated risk scores of a selected set of dangerous permissions, and the estimated risk sore of the app.

3.3.1. Dangerous Permission Risk Estimation

The risk sores of the selected dangerous permissions are estimated as follows. Let P = {P1, P2, P3, . . . Pn} be a non-empty finite set containing n dangerous permissions Pi , where 1 ≤ i ≤ n. For any given set of apps X, let αi be the ratio of the number of malicious apps in the set X using Pi to the number of all malicious apps in the set X. That is,
α i = N u m b e r o f m a l i c i o u s a p p s t h e d a t a s e t u s i n g P i N u m b e r o f m a l i c i o u s a p p s t h e d a t a s e t
Similarly, let βi be the ratio of the number of benign apps in the set X using Pi to the number of all benign apps in the set X. That is,
β i = N u m b e r o f b e n i g n a p p s t h e d a t a s e t u s i n g P i N u m b e r o f b e n i g n a p p s t h e d a t a s e t
For any i in the interval [1, n], 0 ≤ αi, βi ≤ 1.
We calculate the risk score of a dangerous permission Pi that belongs to the set P as the value of the function r(i) defined by
r ( i ) = α i α i β i
The risk score of a dangerous permission Pi estimates the risk posed by the use of this permission based on its usage patterns across the set of apps X.

3.3.2. App Risk Score

The app risk score is estimated follows. Let Z be a set of apps undergoing risk assessment. For any app z that belongs to Z and for each dangerous permission Pi from the set P, we define the function λ( z ,i) by
λ z , i = 1   i f   t h e d a n g e r o u s   p e r m i s s i o n   i i s   u s e d 0   i f t h e   d a n g e r o u s   p e r m i s s i o n i   i s   n o t u s e d
For any app z from the set Z, let k(z) be the sum of the app’s λ(z, i) values. For any app z, the value of k( z ) is an integer where 0 ≤ kn.
k z = i = 1 n λ z , i
For any app z from Z, we calculate the app’s risk score as the value of the function R(z) defined by
R z = 1 k i = 1 n λ z , i r i
R(z) is a probabilistic function with a value in the interval [0, 1] (i.e., 0 ≤R(z) ≤ 1). It estimates the riskiness of the app z based on the combined risk potential of the dangerous permission requested by z that belong to the set of dangerous permissions P . The app’s risk score is used by the risk app evaluator to assign the app a risk category. The effectiveness of the approach of using the statistics of a suitable dataset to determine the riskiness of an Android app is supported by results reported in prior work [33,34].

3.3.3. App Risk Category

The app risk category is determined as follows. Let Z be the set of all apps installed on a device. For each app a that belongs to the set of the installed apps Z, the app evaluator calculates first the app’s risk score R(z) (i.e., the value of the risk function) using the risk scores r(i) of a known set of n dangerous permissions {Pi} where I =1,2…n. Next, an n app’s risk category is determined as follows:
  • Low Risk Apps
An app z that belongs to the set Z of all apps installed on a device is considered a low risk app if, and only if, one of the following two conditions is satisfied:
  • The ensemble ML model classifies the app as malicious and 0 ≤ R(z) ≤ t1 where t1 is a predetermined threshold value in the interval (0,1).
  • The ensemble ML model classifies the app as benign and the 0≤ R(z)≤ t2 where t2 is a predetermined threshold value in the interval (0,1) such that t1 <t2.
2.
Medium Risk Apps
An app z that belongs to the set Z of all apps installed on a device is considered a medium risk app, if and only if, one of the following two conditions is satisfied:
  • The ensemble ML model classifies the app as malicious and R(z)<t3 where t3 is a predetermined threshold value in the interval (0,1) such that t2 <t3 .
  • The ensemble ML model classifies the app as benign and R(z)<t4 where t4 is a predetermined threshold value in the interval (0,1) such that t3 <t4.
3.
High Risk Apps
An app z that belongs to the set Z of all apps installed in a device is considered a high risk app if it does not meet any of the conditions above, .i.e., the ensemble ML model classifies the app as malicious and R(z) > t3 or the ensemble ML model classifies the app as benign and R(z) > t4.

3.4. Risk Assessment Framework Validation

An instance of the framework was implemented to validate our approach. We used the trained ML classifier described in section 3.2 and the pre-calculated risk scores of a selected set of known dangerous permissions (the selection of the known dangerous permissions and the permission risk score calculations are re described below).

3.4.1. Known Dangerous Permissions

For the purposes of the experiment, we constructed the set of known dangerous permissions PV = {PVi, i = 1, 2…15 } from the top 15 dangerous permissions P1, P2, P3…P15 listed in Table 1. These permissions were of particular interest as they enable access to personal user data stored in the device.
The risk scores r(i), i=1,2…15 of the selected dangerous permissions were calculated using the formula in equation (1) (section 3.3.1) using the apps of the study sample described in section 2.2 as the set of apps X. The results are shown in Table 7.
The dangerous permission READ_PHONE_STATE (P2) had the highest risk score (0.8460); as mentioned earlier this permission gives access to the SIM card and the device details such as the IMEI and may enable targeted attacks. User privacy data could also be jeopardized if the dangerous permission ACCESS_COARSE_LOCATION (P3) were misused; this permission had the second highest risk score (0.7154. The third highest risk score value (0.6063) was that of the dangerous permission GET_TASK (P5) which provides access to the MD activity data.
The dangerous permission RECORD AUDIO (P11) had the lowest risk score (0.2115); when granted, this permission does not enable access to sensitive user data and or to device resources. The results were consistent with the functionalities associated with the top 15 dangerous permissions and their related permission groups.

3.4.2. Resident App Risk Assessment

To complete the framework validation experiment, we created an instance of its operational layer of the framework introduced in section 3.1 (Figure 1) on an Android MD. The operational framework instance comprised a copy of the trained ML classifier described in section 3.2 and purpose built software for the app evaluator described in section 3.3; the app evaluator used the set of known dangerous permissions and their risk scores, as described in the preceding section. The threshold values used to assess the risk of the apps resident on the MD were determined experimentally .
The validation sample of apps used was a set ZV of 20 apps downloaded from Google Play. By type, the apps belonged to ten different functional areas. These apps were not part of the study datasets as they were posted to the store after harvesting the apps that were used in the study sample. The apps were downloaded and installed on the MD. The apps’ APK files were checked by VirusTotal; none of the antivirus engines raised a flag for any of the apps, so all apps were deemed to be benign.
First, the trained ensemble ML classifier was applied to the validation sample and each app was classified as benign or malicious. Next, the app risk evaluator calculated a risk score for each app using the formulae in equations (2), (3) and (4) (section 3.3.2). Finally, each app was categorized as high, medium or low risk following the algorithm described in section 3.3.3. The risk assessment results are shown in Table 8, for threshold values: t1 = 0.25, t2 = 0.50, t3 = 0.65, t4 = 0.75.
Across the set of the assessed apps, the number of dangerous permissions apps were requesting, varied from zero to 10. Out of the 20 apps, seven apps were classified as low risk and 13 were classified as medium risk.

4. Discussion

As seen in Table 8, none of the set ZV of 20 apps was categorized as a high risk app; this was not unexpected as all the apps in the validation sample were benign). The ML classifier correctly classified 18 apps as benign and wrongly classified two apps as malicious. We analyzed further these two apps (ZV7 and ZV17) to get an insight in this inaccurate prediction. It appeared that these apps used a relatively high number of dangerous permissions from the set PV (eight and ten, respectively). However, the apps’ risk scores were between 0.25 and 0.65 hence the app risk evaluator categorized them as medium risk apps (rather than as high risk ones).
An app’s risk category depends not so much on the number of known dangerous permissions requested by the app but on the particular risk scores of the dangerous permissions requested. For example, apps ZV11 and ZV19 requested the same number of dangerous permissions (five) but were categorized as low and medium risk, respectively. Indeed, ZV19 requested the second high scoring dangerous permissions P3 while ZV11 requested the lowest scoring permission P11. I
In another example, apps ZV15 and ZV16 each requested just one dangerous permission (P1). However, P1 is a high risk permission, second only to P2. Both apps were categorized as medium risk. Only one app (ZV5) from the seven apps (ZV1, ZV2, ZV4, ZV5, ZV11, ZV14, ZV18 ) that were categorized as low risk used a highly dangerous permission (P2). Generally, the medium risk apps in the set ZV tended to use not just a high number of permissions but a high risk score permissions.
According to [35] the activities of malicious and unwanted apps have contributed significantly to the growth of the number of attacks on mobile devices. Installing fake apps on Google Play is one of the methods used by adversaries to obtain personal data about the MD user [36]. Indeed it is pointed out in [37] that uploading malicious apps on Google Play has become quite common.
The proposed risk evaluation framework addresses the concerns of researchers and industry about the need to provide effective endpoint security, including mobile devices and the challenges identified in section 1. The framework does not require user input It does not overload the MD as it relies on the MCC environment to support its operations: The ML training and testing, the selection of a set of dangerous permissions and calculating their scores are processes that occur outside the MD.
The app’s intent usage allows the ML classifier to learn the inter app communication patterns. This enables the identification of apps that may attempt to evade detection by existing ‘permission only’ malware detection techniques. The combined use of these two types of app features adds to the reliability of the classification output as the model learns about new approaches to malware collusion (i.e., two apps that appear to be benign may be in fact communicating with each other to perform a malicious task).
Furthermore, the framework s flexible and adaptable to changes in the environment. As shown in Figure 1, the MDs in the particular mobile cloud receive regular updates to maintains the app evaluator accuracy. This allows necessary changes such as modifying the ML model , changing the training and testing dataset, and changing the set of known dangerous permissions to be fed seamlessly into the risk assessment software operating at the MD level. The threshold values used to determine the risk category can also be varied. For example, they can be increased for MDs whose particular use is less tolerant to risk. These mechanisms address to a degree the issue of maintaining the sustainability of the model [22] given the changing threat and attack landscape.
This study’s contribution is in proposing an effective and feasible to implement risk assessment framework for the protection of the data on MDs connected to a mobile cloud. The experimental results demonstrate the effectiveness of the proposed risk assessment approach and in particular, how combining the two risk assessment methods (i.e., the ML classifier and the app evaluator) can acts as ‘check and balance’, and lead to an appropriate risk categorization of the resident apps. Although the validation sample was very small, the results obtained indicate that the risk assessment framework is realistic and reliable.
Directions for further research include the development of even more accurate ML models, and experimental work to establish guidelines for setting the threshold values. Another avenue is the development an evaluation pf of an on demand, cloud based risk service model for comprehensive MD risk assessment.

Author Contributions

Conceptualization, F.O, K.P an M.L.Y. ; methodology, F.O., K.P., M.L.Y. and S.M.; software, F.O.; validation, F.O. and M.L.Y.; formal analysis, F.O., K.P. and M.L..; investigation, F.O.; resources, F.O.; data curation, F.O.; writing—original draft preparation, F.O.; writing—review and editing, K.P., M.L.Y and S. M. ; visualization, F.O. ; supervision, K.P. , M.L.Y. and S.M. All authors have read and agreed to the published version of the manuscript.

Funding

This research received no external funding.

Data Availability Statement

The study data were derived from the following resources available in the public domain at the time of conducting the research: AndroZoo [29] , RmvDroid [30]) and the Google Play store.

Conflicts of Interest

The authors declare no conflicts of interest.

References

  1. Sahi, L.; Sood, M.; Saini, S. Analysis and Evaluation of Mobile Cloud Computing: Service models, applications, and issues. In Proceedings of the 4th International Conference for Convergence in Technology (I2CT), Mangalore, India, 27-28 October 2018. [Google Scholar]
  2. Nguyen, K.K.; Hoang, D.T.; Niyato, D.; Wang, P.; Nguyen, D.; Dutkiewicz, E. Cyberattack Detection in Mobile Cloud Computing: A Deep Learning Approach. In Proceedings of the IEEE Wireless Communications and Networking Conference (WCNC), Barcelona, Spain, 2018., 15-18 April.
  3. Asnar, Y.; Hendradjaya, B. Confidentiality and Privacy Information Security Risk Assessment for Android-Based Mobile Devices. In Proceedings of the International Conference on Data and Software Engineering (ICoDSE), Yogyakarta, Indonesia, 2015., 25-26 November.
  4. Feng, Y.; Chen, L.; Zheng, A.; Gao, C.; Zheng, Z. Ac-net: Assessing the consistency of description and permission in android apps. IEEE Access 2019, 7, 57829–57842. [Google Scholar] [CrossRef]
  5. Kim, K.; Kim, J.; Ko, E.; Yi, J. H. Risk assessment scheme for mobile applications based on tree boosting. IEEE Access 2020, 8, 48503–48514. [Google Scholar] [CrossRef]
  6. Alazab, M.; Alazab, M.; Shalaginov, A.; Mesleh, A.; Awajan, A. Intelligent mobile malware detection using permission requests and API calls. Future Gene. Comput. Sys.t 2020, 107, 509–521. [Google Scholar] [CrossRef]
  7. Alshehri, A.; Marcinek, P.; Alzahrani, A.; Alshahrani, H.; Fu, H. Puredroid: Permission Usage and Risk Estimation for Android Applications. In Proceedings of the 3rd International Conference on Information Systems and Data Mining (ICISDM), Houston, TX, 6-8 April 2019. [Google Scholar]
  8. Bonné, B.; Peddinti, S.T.; Bilogrevic, I.; Taft, N. Exploring Decision Making with Android’s Runtime Permission Dialogs Using In-Context Surveys. In Proceedings of the Thirteenth Symposium on Usable Privacy and Security (SOUPS), Santa Clara, CA, 12-14 July 2017. [Google Scholar]
  9. Elish, K.O.; Cai, H.; Barton, D.; Yao, D.; Ryder, B.G. Identifying mobile inter-app communication risks. IEEE Mob. Comput. 2018, 19, 90–102. [Google Scholar] [CrossRef]
  10. Idrees, F.; Rajarajan, M.; Conti,M. ; Chen, T.M.; Rahulamathavan,Y. PIndroid: A novel Android malware detection system using ensemble learning methods. Comput. Secur. 2017, 68, 36–46. [Google Scholar] [CrossRef]
  11. Feizollah, A.; Anuar, N.B.; Salleh, R.; Suarez-Tangil, G.; Furnell, S. Androdialysis: Analysis of Android intent effectiveness in malware detection. Comput. Secur. 2017, 65, 121–134. [Google Scholar] [CrossRef]
  12. Li, J.; Sun, L.; Yan, Q.; Li, Z.; Srisa-An, W.; Ye, H. Significant permission identification for machine-learning-based Android malware detection. IEEE Trans. Industr. Inform. 2018, 14, 3216–3225. [Google Scholar] [CrossRef]
  13. Arp, D.; Spreitzenbarth, M.; Hubner, M.; Gascon, H.; Rieck, K.; Siemens, C. Drebin: Effective and Explainable Detection of Android Malware in Your Pocket. In Proceedings of the 21st Annual Network and Distributed System Security Symposium, San Diego, CA; 2014. [Google Scholar]
  14. Saracino, A.; Sgandurra, D.; Dini, G.; Martinelli, F. Madam: Effective and efficient behavior-based Android malware detection and prevention. IEEE Trans. Dependable Secur. Comput. 2016, 15, 83–97. [Google Scholar] [CrossRef]
  15. Wang, Y.; Zheng, J.; Sun, S.; Mukkamala, S. Quantitative Security Risk Assessment of Android Permissions and Applications. In Proceedings of the Data and Applications Security and Privacy XXVII: 27th Annual IFIP WG 11.3 Conference. Newark, NJ, USA, 15-17 July 2013. [Google Scholar]
  16. Rashidi, B.; Fung, C.; Bertino, E. Android resource usage risk assessment using hidden Markov model and online learning. Comput. Secur. 2017, 65, 90–107. [Google Scholar] [CrossRef]
  17. Jing, Y.; Ahn, G. J.; Zhao, Z.; Hu, H. Riskmon: Continuous and Automated Risk Assessment of Mobile Applications. In Proceedings of the 4th ACM Conference on Data and Application Security and Privacy, San Antonio, TX, USA, 3-9 March 2014. [Google Scholar]
  18. Li, S.; Tryfonas, T.; Russell, G.; Andriotis, P. Risk assessment for mobile systems through a multilayered hierarchical Bayesian network. IEEE Trans. Cybern. 2016, 46, 1749–1759. [Google Scholar] [CrossRef] [PubMed]
  19. Kim, H.; Cho, T.; Ahn, G. J.; Hyun Yi, J. Risk assessment of mobile applications based on machine learned malware dataset. Multimed. Tools. Appl. 2018, 77, 5027–5042. [Google Scholar] [CrossRef]
  20. Baek, H.; Joo, M.; Park, W.; You, Y.; & Lee, K. ; & Lee, K. Android Application Risk Indicator Based on Feature Analysis Utilizing Machine Learning. In Proceedings of the International Conference on Platform Technology and Service, Jeju, South Korea, 28-20 January 2019. [Google Scholar]
  21. Kong, D.; Cen, L.; Jin, H. Autoreb: Automatically Understanding the Review-to- Behavior Fidelity in Android Applications. In Iin Proceedings of the 22nd ACM SIGSAC Conference on Computer and Communications Security, Denver, Colorado, USa, 12-16 October 2015. [Google Scholar]
  22. Urooj, B. , Shah, M. A., Maple, C., Abbasi, M. K.;Riasat, S. Malware detection: A framework for reverse engineered android applications through machine learning algorithms. IEEE Access 2022, 10, 89031–89050. [Google Scholar] [CrossRef]
  23. Taher, F.; AlFandi, O.; Al‐kfairy, M.; Al Hamadi, H.; Alrabaee, S. Appl. Sci. 2023, 13(13), 7720. [CrossRef]
  24. Boukhamla, A. Z. E.; Verma, A. HyDroid: Android malware detection using network flow combined with permissions and intent filter. Int. J. Mob. Commun. 2023, 22, 70–91. [Google Scholar] [CrossRef]
  25. Panigrahi, B. S.; Nagarajan, N.; Prasad, K. D. V. ; Sathya, Salunkhe, S. S.; Kumar, P. D., & Kumar, M. A. (2024). Novel nature-inspired optimization approach-based SVM for identifying the android malicious data. 2022, Multimed. Tooks. Appl. 2024, 19.02. [CrossRef]
  26. Rai, P.O. Android Application Security Essentials; Packt Publishing Ltd.: Birmingham, UK, 2013. [Google Scholar]
  27. Alshehri, A.; Hewins, A.; McCulley, M.; Alshahrani, H.; Fu, H.; Zhu, Y. Risks behind device information permissions in Android OS. Commun. Netw. 2017, 9, 219–234. [Google Scholar] [CrossRef]
  28. Bin Aftab, M.U.; Karim, W. Learning Android intents. Packt Publishing Ltd.: Birmingham, UK, 2014.
  29. Allix, K.; Bissyand´e, T.F. ; Klein, J; Le Traon, Y."Androzoo: Collecting Millions of Android Apps for the Research Community. In Proceedings of the EEE/ACM 13th Working Conference on Mining Software Repositories, Austin, TX, USA, 14-15 may 2016. [Google Scholar]
  30. Wang, H; Si, J. ; Li, H.; Guo, Y. Rmvdroid: Towards a Reliable Android Malware Dataset with App Metadata,. In Proceedings of the IEEE/ACM 16th International Conference on Mining Software Repositories, Montreal, Canada, 26-27 May 2019. 27 May.
  31. Ogwara, N.O.; Petrova, K.; Yang, M.L. Towards the development of a cloud computing intrusion detection framework using an ensemble hybrid feature selection approach. J. Comput. Netw. Commun. 2022, 2022, 1–16. [Google Scholar] [CrossRef]
  32. Ogwara, N. O; Petrova, K; Yang, M. L. B. Mobdroid: An Intelligent Malware Detection System for Improved Data Security in Mobile Cloud Computing Environments. In Proceedings of the 30th International Telecommunication Networks and Applications Conference, Melbourne, VIC, Australia, 25-27 November 2020. November.
  33. Cen, L.; Gates, C.S.; Si, L.; Li, N. A probabilistic discriminative model for Android malware detection with decompiled source code. IEEE Trans Dependable Secur. Comput. 2014, 12, 400–412. [Google Scholar] [CrossRef]
  34. Mat, S.R.T.; Ab Razak, M.F.; Kahar, M.N.M.; Arif, J.M.; Firdaus, A. A Bayesian probability model for Android malware detection. ICT Express 2022, 8, 424–431. [Google Scholar] [CrossRef]
  35. Kivva, A.; IT Threat Evolution in Q1 2024. Mobile statistics. SECURELIST by Kaspersky. Available online: https://securelist.com/it-threat-evolution-q1-2024-mobile-statistics/112750/ (accessed on 5 May 2024).
  36. Cinar, A. C.; Kara, T. B. The current state and future of mobile security in the light of the recent mobile security threat reports. Multimed.Tools. Appl. 2023, 82, 20269–20281. [Google Scholar] [CrossRef] [PubMed]
  37. Nawshin, F.; Gad, R.; Unal, D.; Al-Ali, A. K.; Suganthan, P. N. (2024). Malware detection for mobile computing using secure and privacy-preserving machine learning approaches: A comprehensive survey. Comput. Electr. Eng. 2024, 117, 109233. [Google Scholar] [CrossRef]
Figure 1. App risk assessment framework.
Figure 1. App risk assessment framework.
Preprints 111629 g001
Table 1. Permissions used by the apps in the study sample.
Table 1. Permissions used by the apps in the study sample.
ID Name Type Benign Apps (in %) Malicious Apps (in %)
P1 WRITE EXTERNAL STORAGE Dangerous 63.61 91.47
P2 READ PHONE STATE Dangerous 25.84 96.52
P3 ACCESS COARSE LOCATION Dangerous 24.95 68.2
P4 ACCESS FINE LOCATION Dangerous 26.72 59.53
P5 GET TASKS Dangerous 6.49 50.17
P6 READ EXTERNAL STORAGE Dangerous 30.58 33.42
P7 SYSTEM ALERT WINDOW Dangerous 7.78 29.47
P8 READ LOGS Dangerous 1.85 30.57
P9 MOUNT UNMOUNT FILESYSTEMS Dangerous 1.52 30.57
P10 CAMERA Dangerous 19.34 19.7
P11 RECORD AUDIO Dangerous 8.31 20.18
P12 GET ACCOUNTS Dangerous 19.41 14.14
P13 CALL PHONE Dangerous 7.62 18.81
P14 WRITE SETTINGS Dangerous 5.7 16.5
P15 SEND SMS Dangerous 2.08 16.5
P16 INTERNET Normal 98.8 99.89
P17 ACCESS NETWORK STATE Normal 93.09 97.88
P18 ACCESS WIFI STATE Normal 35.59 83.36
P19 WAKE LOCK Normal 58.29 45.16
P20 VIBRATE Normal 34.04 50.92
P21 RECEIVE BOOT COMPLETED Normal 23.3 38.22
P22 CHANGE WIFI STATE Normal 4.92 31.42
P23 ACCESS LOCATION EXTRA COMMANDS Normal 1 22.65
P24 RESTART PACKAGES Normal 1 17.63
P25 MODIFY AUDIO SETTINGS Normal 4.73 13.32
Table 2. Intents used by apps in the study sample.
Table 2. Intents used by apps in the study sample.
ID Name Benign Apps (in%) Malicious Apps (in %)
I1 Action MAIN 99.86 98.59
I2 Category LAUNCHER 99.79 97.86
I3 Category DEFAULT 35.53 39.64
I4 Action BOOT COMPLETED 23.76 30.27
I5 Action PACKAGE ADDED 3.89 29.01
I6 Action VIEW 25.04 16.68
I7 Category BROWSABLE 22.72 14.19
I8 Action USER PRESENT 2.78 19.88
I9 Action PACKAGE REMOVED 1.98 14.15
I10 Category HOME 1.28 11.08
I11 Action SEARCH 4.66 2.24
I12 Action CREATE SHORTCUT 0.63 4.23
I13 Action MY PACKAGE REPLACED 6.58 0.16
I14 Action SEND 4.07 1.25
I15 Action PACKAGE REPLACED 2.08 2.25
I16 Action MEDIA MOUNTED 0.63 2.3
I17 Category LEANBACK LAUNCHER 3.83 0.36
I18 Action NEW OUTGOING CALL 0.69 2.02
I19 Action MEDIA BUTTON 3.21 0.44
I20 Action PACKAGE INSTALL 0.8 1.71
I21 Action SCREEN ON 0.26 1.44
I22 Category MONKEY 0.12 1.38
I23 Action TIMEZONE CHANGED 1.58 0.59
I24 Action SCREEN OFF 0.27 1.16
I25 Category INFO 0.87 0.81
Table 3. Classification algorithms used in this study.
Table 3. Classification algorithms used in this study.
ID Classification Algorithm
C1 Decision Tree
C2 Random Forest
C3 AdaBoost
C4 Naïve Bayes
C5 Stochastic Dual Coordinate Accent
C6 Multi-Layer Perceptron
C7 K-Nearest Neighbour
C8 Linear Discriminant Analysis
C9 Logistic Regression
C10 Support Vector machine
Table 4. Performance evaluation results.
Table 4. Performance evaluation results.
Algorithm Dataset TP FP TN FN CA ER PR RC FM FPR FNR FAR
C1 Permissions 3451 201 1774 235 92.3 7.7 94.5 93.62 94.06 10.18 6.38 8.28
Intents 3455 1238 723 235 73.93 26.07 73.62 93.63 82.43 63.13 6.37 34.75
Hybrid 3435 153 1842 231 93.22 6.78 95.74 93.7 94.71 7.67 6.3 6.99
C2 Permissions 3520 186 1789 166 93.78 6.22 94.98 95.5 95.24 9.42 4.5 6.96
Intents 3478 1248 713 212 74.16 25.84 73.59 94.25 82.65 63.64 5.75 34.69
Hybrid 3504 144 1851 162 94.59 5.41 96.05 95.58 95.82 7.22 4.42 5.82
C3 Permissions 3489 296 1679 197 91.29 8.71 92.18 94.66 93.4 14.99 5.34 10.17
Intents 3428 1244 717 262 73.35 26.65 73.37 92.9 81.99 63.44 7.1 35.27
Hybrid 3480 249 1746 186 92.32 7.68 93.32 94.93 94.12 12.48 5.07 8.78
C4 Permissions 1043 61 1914 2643 52.23 47.77 94.47 28.3 43.55 3.09 71.7 37.4
Intents 1042 86 1875 2648 51.62 48.38 92.38 28.24 43.25 4.39 71.76 38.07
Hybrid 1306 66 1929 2360 57.15 42.85 95.19 35.62 51.85 3.31 64.38 33.84
C5 Permissions 3543 333 1642 143 91.59 8.41 91.41 96.12 93.71 16.86 3.88 10.37
Intent 3414 1251 710 276 72.98 27.02 73.18 92.52 81.72 63.79 7.48 35.64
Hybrid 3488 248 1747 178 92.47 7.53 93.36 95.14 94.24 12.43 4.86 8.64
C6 Permissions 3471 202 1773 215 92.63 7.37 94.5 94.17 94.33 10.23 5.83 8.03
Intent 3463 1261 700 227 73.67 26.33 73.31 93.85 82.32 64.3 6.15 35.23
Hybrid 3461 164 1831 205 93.48 6.52 95.48 94.41 94.94 8.22 5.59 6.91
C7 Permissions 3526 243 1732 160 92.88 7.12 93.55 95.66 94.59 12.3 4.34 8.32
Intent 2439 610 1351 1251 67.07 32.93 79.99 66.1 72.38 31.11 33.9 32.5
Hybrid 3472 171 1824 194 93.55 6.45 95.31 94.71 95.01 8.57 5.29 6.93
C8 Permissions 3552 403 1572 134 90.51 9.49 89.81 96.36 92.97 20.41 3.64 12.02
Intent 3460 1289 672 230 73.12 26.88 72.86 93.77 82 65.73 6.23 35.98
Hybrid 3504 349 1646 162 90.97 9.03 90.94 95.58 93.2 17.49 4.42 10.96
C9 Permissions 3490 268 1707 196 91.8 8.2 92.87 94.68 93.77 13.57 5.32 9.44
Intent 3455 1276 685 235 73.26 26.74 73.03 93.63 82.06 65.07 6.37 35.72
Hybrid 3477 218 1777 189 92.81 7.19 94.1 94.84 94.47 10.93 5.16 8.04
C10 Permissions 3512 291 1684 174 91.79 8.21 92.35 95.28 93.79 14.73 4.72 9.73
Intent 3453 1273 688 237 73.28 26.72 73.06 93.58 82.06 64.92 6.42 35.67
Hybrid 3474 230 1765 192 92.55 7.45 93.79 94.76 94.27 11.53 5.24 8.38
Table 5. Ten-fold cross-validation results.
Table 5. Ten-fold cross-validation results.
Dataset CA C1 C2 C3 C4 C5 C6 C7 C8 C9 C10
Permissions Max 92.93 93.64 94.7 61.62 95.41 94.01 93.99 93.99 96.11 95.05
Min 87.99 91.17 89.75 50.53 85.51 89.05 88.84 86.57 89.4 88.69
Intents Max 74.82 75.18 76.24 42.2 73.05 75.27 73.14 72.08 76.24 75.53
Min 69.5 69.86 69.15 37.46 57.6 70.57 65.37 67.08 69.96 69.96
Hybrid Max 93.64 95.41 94.7 53 94.35 95.76 94.7 93.64 95.41 95.41
Min 87.99 90.46 88.34 40.99 90.46 89.79 88.34 86.57 89.4 89.75
Table 6. C1, C2, C3 and ensemble ML model performance comparison (using the Hybrid dataset).
Table 6. C1, C2, C3 and ensemble ML model performance comparison (using the Hybrid dataset).
TP FP TN FN CA ER PR RC FM FPR FNR FAR
C1 3435 153 1842 231 93.22 6.78 95.74 93.7 94.71 7.67 6.3 6.99
C2 3504 144 1851 162 94.59 5.41 96.05 95.58 95.82 7.22 4.42 5.82
C7 3472 171 1824 194 93.55 6.45 95.31 94.71 95.01 8.57 5.29 6.93
EMLM* 3583 76 1931 72 97.4 2.61 97.92 98.03 97.97 3.78 1.96 2.87
* EMLM- Ensemble ML model.
Table 7. Risk sores of the selected dangerous permissions (permission set PV).
Table 7. Risk sores of the selected dangerous permissions (permission set PV).
Permission Calculated Risk Score
P2 0.8460
P3 0.7154
P5 0.6063
P1 0.5769
P9 0.5091
P8 0.4991
P4 0.4982
P6 0.4816
P10 0.3986
P15 0.3707
P12 0.3375
P14 0.2635
P7 0.2557
P13 0.2115
P11 0.1846
Table 8. Resident app risk score , risk category, and dangerous permissions requested.
Table 8. Resident app risk score , risk category, and dangerous permissions requested.
ID Type Name Classification Risk Score Risk Category Requested Dangerous Permissions from the Set PV
ZV1 Beauty IPSY Benign 0.4759 Low P1,P3,P4,P6,P10,P11
ZV2 Beauty Sephora Benign 0.4888 Low P1,P4,P6,P10
ZV3 Books Read Extra Benign 0.5293 Medium P1,P6
ZV4 Books GoodNovel Benign 0 Low None
ZV5 Business Slack Benign 0.4709 Low P1,P2,P6,P10,P11,P12
ZV6 Business Office Suite Benign 0.6764 Medium P1,P2,P5
ZV7 Dating Tinder Malicious 0.5385 Medium P1,P2,P3,P4,P5,P6,P10,P11
ZV8 Dating Zoosk Benign 0.5506 Medium P1,P2,P3,P4,P6,P10,P12
ZV9 Education Moodle Benign 0.5288 Medium P1,P2,P3,P4,P6,P10,P11
ZV10 Education Linkedln Learning Benign 0.5049 Medium P1,P2,P3,P4,P6,P10,P11,P12
ZV11 Entertainment Tubi Benign 0.4496 Low P1,P5,P6,P10,P11
ZV12 Entertainment Xbox Benign 0.655 Medium P1,P2,P3,P6
ZV13 Game Solitaire Benign 0.5293 Medium P1,P6
ZV14 Game Bubble Shooter Benign 0.4381 Low P1,P6,P7
ZV15 Medical FollowMyHealth Benign 0.5769 Medium P1
ZV16 Medical Davis’s Drug Guide Benign 0.5769 Medium P1
ZV17 Shopping Amazon Malicious 0.4901 Medium P1,P2,P3,P4,P5,P6,P7,P10,P11,P12
ZV18 Shopping eBay Benign 0.4455 Low P1,P3,P4,P6,P10,P11,P14
ZV19 Social FaceBook Benign 0.5341 Medium P1,P3,P4,P6,P10
ZV20 Social Whatsapp Benign 0.5016 Medium P1,P2,P3,P4,P5,P6,P10,P11,P12, P15
Disclaimer/Publisher’s Note: The statements, opinions and data contained in all publications are solely those of the individual author(s) and contributor(s) and not of MDPI and/or the editor(s). MDPI and/or the editor(s) disclaim responsibility for any injury to people or property resulting from any ideas, methods, instructions or products referred to in the content.
Copyright: This open access article is published under a Creative Commons CC BY 4.0 license, which permit the free download, distribution, and reuse, provided that the author and preprint are cited in any reuse.
Prerpints.org logo

Preprints.org is a free preprint server supported by MDPI in Basel, Switzerland.

Subscribe

Disclaimer

Terms of Use

Privacy Policy

Privacy Settings

© 2026 MDPI (Basel, Switzerland) unless otherwise stated