Submitted:
14 November 2023
Posted:
14 November 2023
You are already at the latest version
Abstract
Keywords:
Introduction
Related Work
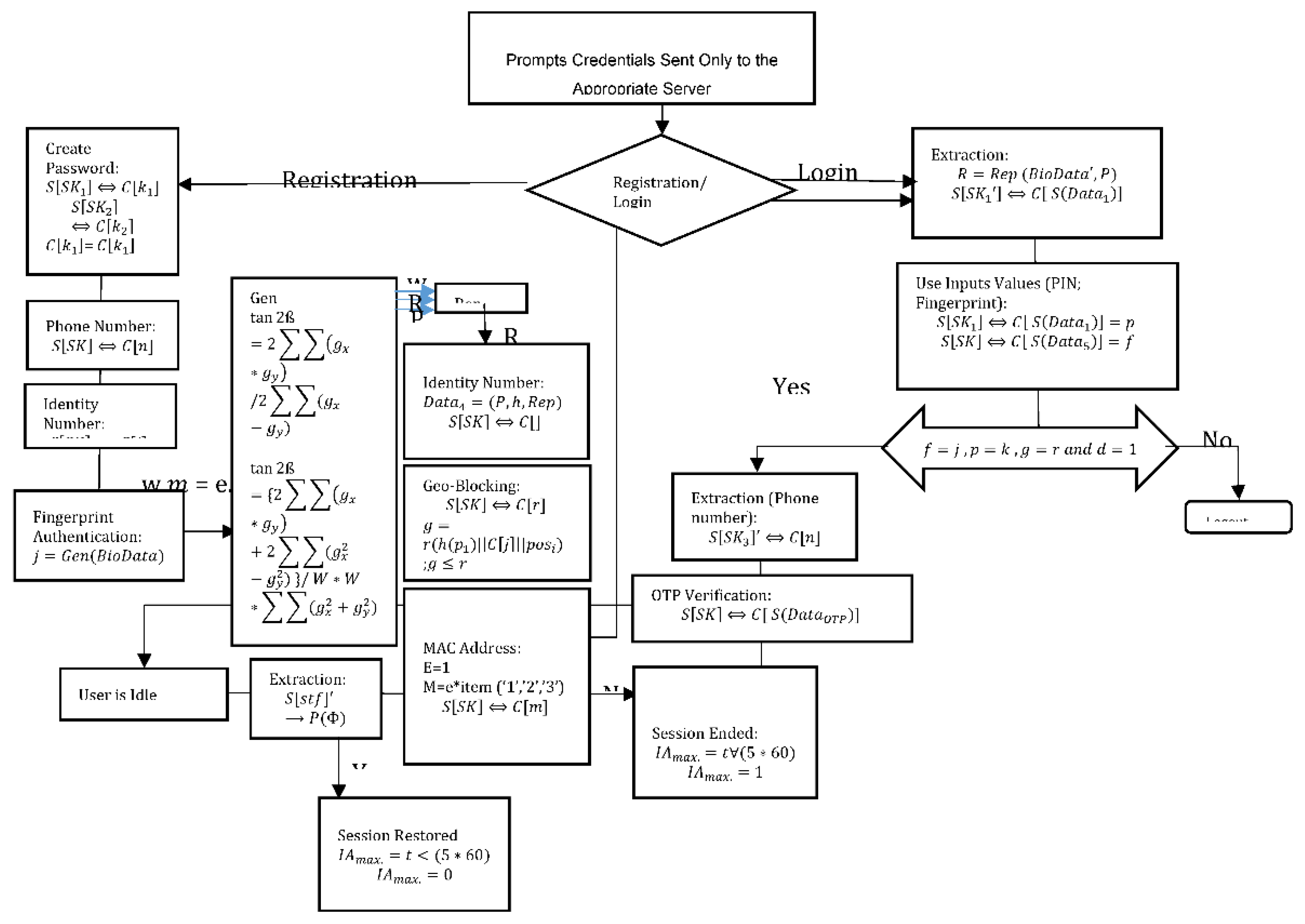
Proposed Solution

1. PIN Storage
2. Fisher’s Linear Discriminant Function J
3. Fingerprint Extraction- Genetic Bio data
4. Fingerprint Extraction- Genetic Bio data

5. Security Constraints
- Enhancing Security: Image capturing is an advanced security measure that goes beyond traditional login credentials. It provides an additional layer of verification by capturing an image of the user during specific events, such as failed login attempts or access from unusual locations. This image is valuable for subsequent analysis and verification.
- Failed Login Attempts: When a user repeatedly enters incorrect login credentials (e.g., password or PIN), it may indicate a potential security breach. Image capturing is triggered after a predefined number of failed attempts. This allows the system to capture the image of the individual trying to access the account, providing visual evidence that can be used for verification and security analysis.
- Geo-Fencing: Geo-fencing is a common technique used to restrict user access based on geographical location. If a user tries to access their account from outside the preset boundaries, image capturing is initiated. This ensures that unauthorized access attempts are documented with visual evidence.
- Forensic Analysis: The captured images serve as valuable forensic evidence in case of a security incident. If a security breach occurs or a user disputes unauthorized access, these images can be reviewed to verify the identity of the person attempting to access the account.
- mobile device cameras. It also necessitates image storage, retrieval, and secure transmission, which can pose technical challenges.
- Implementation Challenges: The effective implementation of image capturing requires advanced technology, including cameras or mobile device cameras. It also necessitates image storage, retrieval, and secure transmission, which can pose technical challenges.
- Legal and Ethical Considerations: Using image capturing technology for security purposes must comply with legal and ethical standards. This includes adhering to privacy laws, ensuring data protection, and securing the stored images from unauthorized access.
Experimentation
Experimental Evaluations
A. Result and Discussion
A. Throughput and Response Time
B. Security and Resource Utilization
Conclusion
References
- Sharma, M.K. & Nene, M.J. Two-Factor Authentication Using Biometric Based Quantum Operations. Security and Privacy, 3(3):e102. , 2020. [CrossRef]
- Ali, G., Dida, A.M. & Elikana S. A. Two-Factor Authentication Scheme for Mobile Money: A Review of Threat Models and Countermeasures. Future Internet, 12(10):160. , 2020. [CrossRef]
- Das, S., Wang, B., Kim, A. & Camp, L.J. MFA Is A Necessary Chore: Exploring User Mental Models of Multi-Factor Authentication TZZechnologies, 2020. [CrossRef]
- Das, S., Wang, B., Tingle, Z. & Jean Camp, L. Evaluating User Perception of Multi-Factor Authentication a Systematic Review. Indiana University Bloomington, 2019.
- Marasco, E. & Albanese, M., Biometric Multi-Factor Authentication: On the Usability of the FingerPIN Scheme. National Science Foundation.1 (1): 1-5 and 7-13, 2021.
- Ometov, A., Petrov, V., Bezzateev, S., Andreev, S., Koucheryavy, Y. & Gerla, M. Challenges of Multi-Factor Authentication for Securing Advanced IoT Applications. IEEE Network, 33(2):82-88, 2019. [CrossRef]
- Tardif, B. Identification and Authentication (IA). Division of Information Technology, 1(1):1-2., 2022.
- Kempen, A. E-mails can cause… Cybersecurity Vulnerability in your Organisation Serva-Mus Community-Based Safety and Security Magazine, 115(10):20-21, 2022.
- Blauw, F. & Von Solms, S. Streamlined Approach to Online Banking Authentication in South Africa and Europe. 2014 IST-Africa Conference Proceedings. IEEE: 1-10. , 2014. [CrossRef]
- Rahulani, A. & Mothibi, K. Digital Banking Trends in South Africa. Financial Sector Conduct Authorities, 1(1). , 2021.
- Bezzateev, S. & Fomicheva, S. Soft Multi-Factor Authentication. Saint Petersburg, Russia, Saint-Petersburg State University of Aerospace. .2020.
- Alhothaily, A., Alrawais, A., Hu, C. & Li, W. One-Time-Username: A Threshold-Based Authentication System. Procedia Computer Science, 129:426-432, 2018. [CrossRef]
- Ariffin, N.A.M., Rahim, F.A., Asmawi, A. & Ibrahim, Z.-A. Vulnerabilities Detection Using Attack Recognition Technique In Multi-Factor Authentication. TELKOMNIKA (Telecommu-nication Computing Electronics and Control), 18(4):1998-2003. , 2020. [CrossRef]
- Khan, I., Alkhalil, Z., Hewage, C. & Nawaf, L., Phishing Attacks: A Recent Comprehen-sive Study and a New Anatomy. 2021 Editor's Pick: Computer Science, 3(1), 2021. [CrossRef]
- Dhillon, P.K. & Kalra, S. A Secure Multifactor Remote User Authentication Scheme for Internet of Multimedia Things Environment. International Journal of Communication Systems, 32(15): e4077, 2019. [CrossRef]
- Zukarnain, Z. A., Muneer, A. & Aziz, M. K. A. Authentication Securing Methods for Mobile Identity: Issues, Solutions and Challenges. Centre for Research in Data Science (CERDAS), 1(1): 12-17, 2022.





| Metric | Prototype A | Prototype B | Prototype C | STD Bank App | FNB BankApp |
| Throughput (TPM) | 800 | 100 | 1000 | 1750 | 1850 |
| Response Time (ms) | 500 | 800 | 300 | 1000 | 700 |
| Security Rating | 7 | 6 | 8 | 9 | 9 |
| Resource Utilization Rating | 7 | 6 | 8 | 9 | 9 |
| Speed Rating | 5 | 4 | 7 | 8 | 9 |
| Performance Percentage (2010s to 2100s) | 50% | 40% | 70% | 80% | 90% |
| Prototype A | Prototype B | Prototype C |
|---|---|---|
| 1. False Positives and Negatives | 1. Scalability Challenges | 1. Sophisticated Attacks |
| 2. Network Latency and Performance Impact | 2. Web-Based Vulnerabilities | 2. False Positives and Negatives |
| 3. Device Compatibility and System Requirements | 3. Browser Compatibility | 3. Continual Monitoring and Enhancement |
| 4. Privacy Concerns | 4. Network Latency and Performance Impact | 4. Ongoing Refinement and Fine-Tuning |
| 5. Evolving Cyber Threats | 5. Biometric Authentication Challenges | |
| 6. Administrative Overhead | 6. User Acceptance and Training | |
| 7. Overhead on Server Resources |
Disclaimer/Publisher’s Note: The statements, opinions and data contained in all publications are solely those of the individual author(s) and contributor(s) and not of MDPI and/or the editor(s). MDPI and/or the editor(s) disclaim responsibility for any injury to people or property resulting from any ideas, methods, instructions or products referred to in the content. |
© 2023 by the authors. Licensee MDPI, Basel, Switzerland. This article is an open access article distributed under the terms and conditions of the Creative Commons Attribution (CC BY) license (http://creativecommons.org/licenses/by/4.0/).