Preprint
Article

This version is not peer-reviewed.

Cutting-Edge Sensing Allocations and Enhanced Wireless Communication Coverage Solutions for Sustainable Smart Agriculture

Submitted:

07 February 2026

Posted:

09 February 2026

You are already at the latest version

Abstract
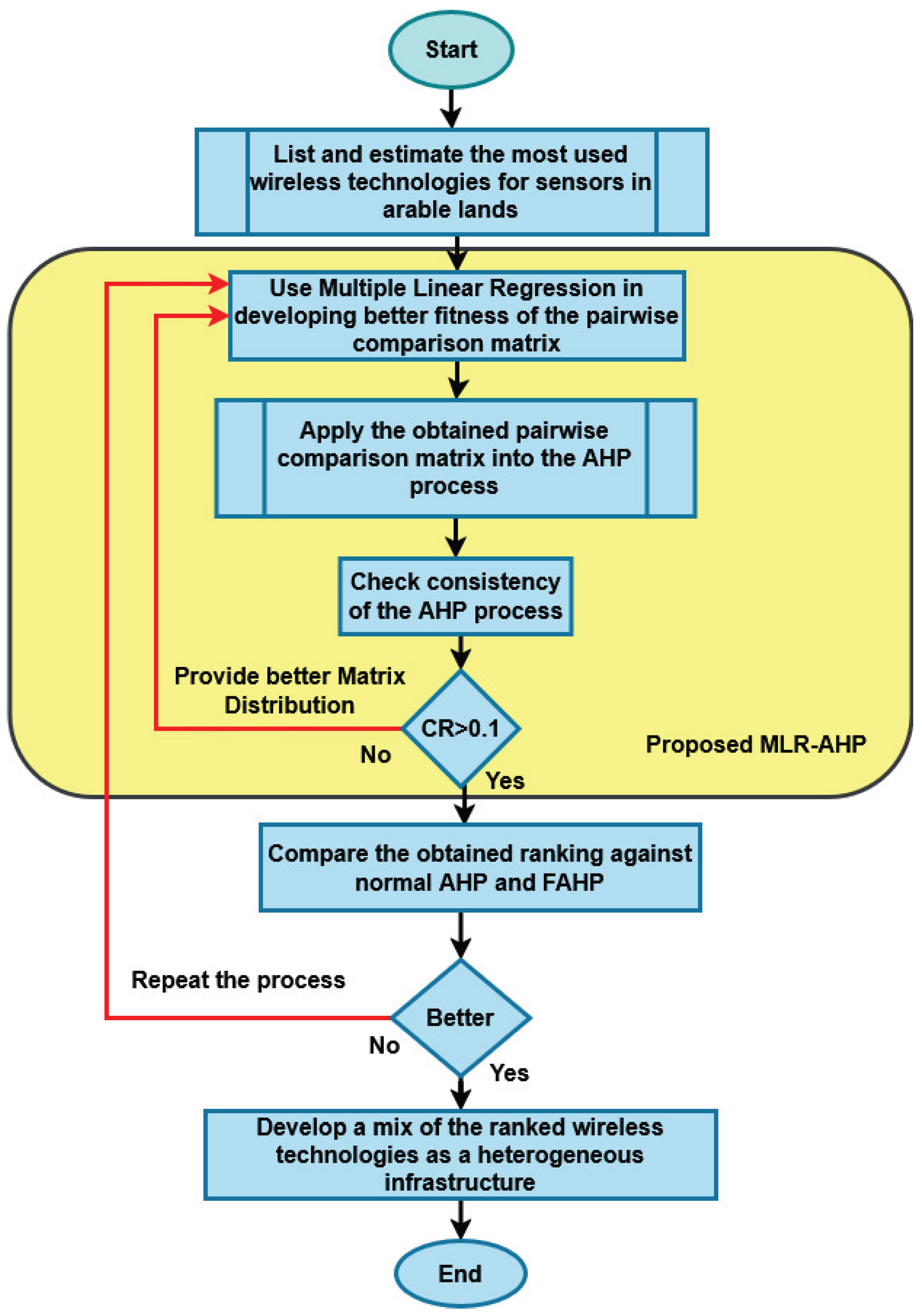
The smart agriculture system requires high efficiency to automatically maximize crop yields and minimize losses. Wireless sensor networks (WSNs) are essential for maintaining system sustainability through sensing and connectivity. However, they encounter challenges related to cost, interoperability, and reliability. Efforts have been made to expand sensing capabilities while managing costs and addressing variability in sensor communication and power consumption. Despite these efforts, a comprehensive solution—especially for orchard fields—remains undeveloped. This study introduces a coordinated WSN design to optimize sensing and connectivity in agricultural fields. We employ an integrated sensing and connectivity (ISAC) strategy to create a complete solution. Our hybrid approach combines graphical computation with distance-vector algorithms for reliable, cost-effective deployment. Additionally, resilient connectivity is achieved through effective channel modeling and adaptive beamforming. The proposed method, combined with quantitative heterogeneous network selection using MLR-AHP, addresses interoperability issues and improves network resilience. Results indicate improved sensor placement and wireless ranking, even with only 5 nodes. The solution extends sensor battery life, maintains 99% coverage, and empirical tests validate its effectiveness for designing and deploying WSNs in orchard fields.
Keywords: 
;  ;  ;  ;  ;  ;  ;  ;  ;  
Copyright: This open access article is published under a Creative Commons CC BY 4.0 license, which permit the free download, distribution, and reuse, provided that the author and preprint are cited in any reuse.
Prerpints.org logo

Preprints.org is a free preprint server supported by MDPI in Basel, Switzerland.

Subscribe

Disclaimer

Terms of Use

Privacy Policy

Privacy Settings

© 2026 MDPI (Basel, Switzerland) unless otherwise stated