Submitted:
06 April 2025
Posted:
08 April 2025
You are already at the latest version
Abstract
Keywords:
1. Introduction
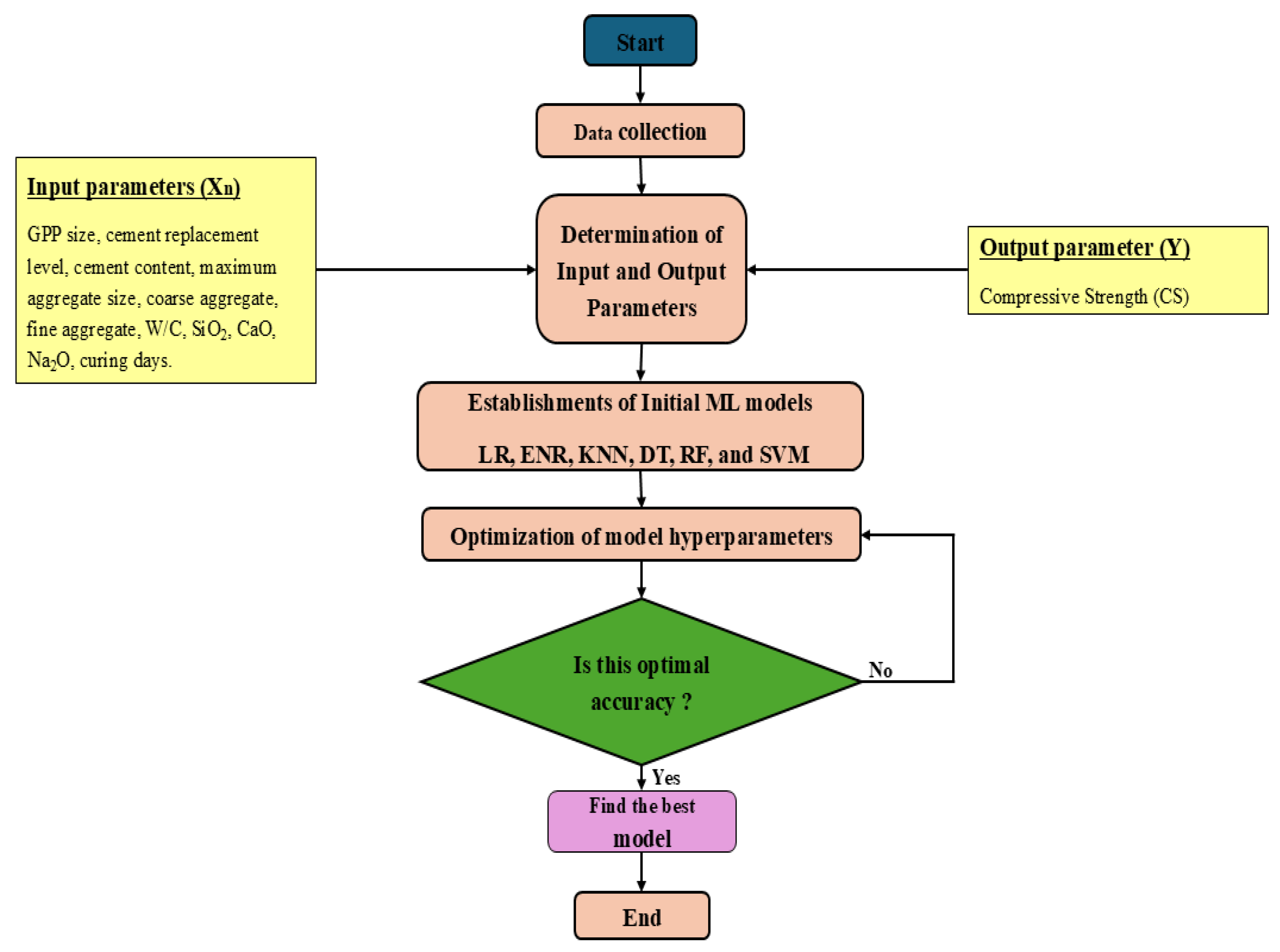
2. Materials and Methods
2.1. Data Collection and Preparation
2.2. Machine Learning Models
2.2.1. Linear Regression (LR)
2.3. ElasticNet Regression
- : overall regularization strength (same as ‘alpha’ in ‘ElasticNet(alpha=...)’).
- : mixing parameter, controlling the balance between L1 and L2 regularization.
- : coefficient for L1 (Lasso) regularization, derived from .
- : coefficient for L2 (Ridge) regularization, derived from .
2.3.1. Decision Tree regressor (DT)
2.3.2. Random Forest Regressor (RF)

2.3.3. K-Nearest Neighbor Regressor (KNN)

2.3.4. Support Vector Regressor (SVR)
- -
- controls the model complexity.
- -
- C is a hyperparameter that determines the trade-off between margin size and prediction accuracy.
- -
- -
- -
- are the Slack variables which penalize the error if the prediction is outside the margin.
2.4. Errors Computation
2.5. Hyper-parameter tuning
3. Result and Discussion
4. Conclusions
- LR and ENR exhibits the stable however moderate performance with similar and RSME values before hyperparameter tuning. However, ENR shows a significant increase in value from 0.73 to 0.81 with drop in RSME value from 8.20 to 6.85 MPa for the test dataset after hyperparameter tuning.
- KNN model shows good prediction with the same value of 0.82 for training and testing before hyperparameter tuning. Furthermore, with hyperparameter tuning, the value increased to 0.87 and RMSE decreased to 5.62 MPa for the test dataset.
- The DT tree demonstrates the highest accuracy ( = 1.0 for training, = 0.94 for testing) before hyperparameter tuning due to creation of deep trees. A reduction on overfitting and better generalization with training and testing datasets is observed with hyperparameter tuning.
- The RF model exhibits moderate performance with of 0.82 and RSME of 6.55 MPa for the test dataset. However, after hyperparameter tuning, RSME reduced to 4.56 MPa from 6.55 MPa and improved to 0.91 from 0.82 for the test dataset. This concludes, RF model benefits from hyperparameter tuning, leading to improved generalization.
- SVR demonstrates lower accuracy with of 0.74 and RSME of 8.01 MPa for the test dataset before hyperparameter tuning. However, a significant increase in to 0.95 and a reduction in RSME to 3.40 MPa show superior predictive capability of SVM after hyperparameter tuning.
Author Contributions
Funding
Data Availability Statement
Acknowledgments
Conflicts of Interest
References
- Feng, D.C.; Liu, Z.T.; Wang, X.D.; Chen, Y.; Chang, J.Q.; Wei, D.F.; Jiang, Z.M. Machine learning-based compressive strength prediction for concrete: An adaptive boosting approach. Construction and Building Materials 2020, 230, 117000. [Google Scholar] [CrossRef]
- Yehia, S.A.; Shahin, R.I.; Fayed, S. Compressive behavior of eco-friendly concrete containing glass waste and recycled concrete aggregate using experimental investigation and machine learning techniques. Construction and Building Materials 2024, 436, 137002. [Google Scholar] [CrossRef]
- Chopra, P.; Sharma, R.K.; Kumar, M.; Chopra, T. Comparison of machine learning techniques for the prediction of compressive strength of concrete. Advances in Civil Engineering 2018, 2018, 5481705. [Google Scholar] [CrossRef]
- Elmikass, A.G.; Makhlouf, M.H.; Mostafa, T.S.; Hamdy, G.A. Experimental Study of the Effect of Partial Replacement of Cement with Glass Powder on Concrete Properties. Key Engineering Materials 2022, 921, 231–238. [Google Scholar] [CrossRef]
- Abdelli, H.E.; Mokrani, L.; Kennouche, S.; de Aguiar, J.B. Utilization of waste glass in the improvement of concrete performance: A mini review. Waste Management & Research 2020, 38, 1204–1213. [Google Scholar]
- Muhedin, D.A.; Ibrahim, R.K. Effect of waste glass powder as partial replacement of cement & sand in concrete. Case Studies in Construction Materials 2023, 19, e02512. [Google Scholar]
- Paul, S.C.; Šavija, B.; Babafemi, A.J. A comprehensive review on mechanical and durability properties of cement-based materials containing waste recycled glass. Journal of Cleaner Production 2018, 198, 891–906. [Google Scholar] [CrossRef]
- Althoey, F.; Ansari, W.S.; Sufian, M.; Deifalla, A.F. Advancements in low-carbon concrete as a construction material for the sustainable built environment. Developments in the built environment 2023, 16, 100284. [Google Scholar] [CrossRef]
- Chousidis, N.; Rakanta, E.; Ioannou, I.; Batis, G. Mechanical properties and durability performance of reinforced concrete containing fly ash. Construction and Building Materials 2015, 101, 810–817. [Google Scholar] [CrossRef]
- Ramakrishnan, K.; Pugazhmani, G.; Sripragadeesh, R.; Muthu, D.; Venkatasubramanian, C. Experimental study on the mechanical and durability properties of concrete with waste glass powder and ground granulated blast furnace slag as supplementary cementitious materials. Construction and Building Materials 2017, 156, 739–749. [Google Scholar] [CrossRef]
- Teng, S.; Lim, T.Y.D.; Divsholi, B.S. Durability and mechanical properties of high strength concrete incorporating ultra fine ground granulated blast-furnace slag. Construction and Building Materials 2013, 40, 875–881. [Google Scholar] [CrossRef]
- Alharthai, M.; Onyelowe, K.C.; Ali, T.; Qureshi, M.Z.; Rezzoug, A.; Deifalla, A.; Alharthi, K. Enhancing concrete strength and durability through incorporation of rice husk ash and high recycled aggregate. Case Studies in Construction Materials 2025, 22, e04152. [Google Scholar] [CrossRef]
- Banerji, S.; Poudel, S.; Thomas, R.J. Performance of Concrete with Ground Glass Pozzolan as Partial Cement Replacement.
- Tural, H.; Ozarisoy, B.; Derogar, S.; Ince, C. Investigating the governing factors influencing the pozzolanic activity through a database approach for the development of sustainable cementitious materials. Construction and Building Materials 2024, 411, 134253. [Google Scholar] [CrossRef]
- Olaiya, B.C.; Lawan, M.M.; Olonade, K.A.; Segun, O.O. An overview of the use and process for enhancing the pozzolanic performance of industrial and agricultural wastes in concrete. Discover Applied Sciences 2025, 7, 164. [Google Scholar] [CrossRef]
- Poudel, S.; Bhetuwal, U.; Kharel, P.; Khatiwada, S.; KC, D.; Dhital, S.; Lamichhane, B.; Yadav, S.K.; Suman, S. Waste Glass as Partial Cement Replacement in Sustainable Concrete: Mechanical and Fresh Properties Review. Buildings 2025, 15, 857. [Google Scholar] [CrossRef]
- Miao, X.; Chen, B.; Zhao, Y. Prediction of compressive strength of glass powder concrete based on artificial intelligence. Journal of Building Engineering 2024, 91, 109377. [Google Scholar] [CrossRef]
- Song, H.; Ahmad, A.; Farooq, F.; Ostrowski, K.A.; Maślak, M.; Czarnecki, S.; Aslam, F. Predicting the compressive strength of concrete with fly ash admixture using machine learning algorithms. Construction and Building Materials 2021, 308, 125021. [Google Scholar] [CrossRef]
- Bhandari, I.; Kumar, R.; Sofi, A.; Nighot, N.S. A systematic study on sustainable low carbon cement – Superplasticizer interaction: Fresh, mechanical, microstructural and durability characteristics. Heliyon 2023, 9, e19176. [Google Scholar] [CrossRef]
- Linderoth, O.; Wadsö, L.; Jansen, D. Long-term cement hydration studies with isothermal calorimetry. Cement and Concrete Research 2021, 141, 106344. [Google Scholar] [CrossRef]
- Jin, L.; Duan, J.; Jin, Y.; Xue, P.; Zhou, P. Prediction of HPC compressive strength based on machine learning. Scientific Reports 2024, 14, 16776. [Google Scholar] [CrossRef]
- Wilson, A.; Anwar, M.R. The Future of Adaptive Machine Learning Algorithms in High-Dimensional Data Processing. International Transactions on Artificial Intelligence 2024, 3, 97–107. [Google Scholar] [CrossRef]
- Sarker, I.H. Machine learning: Algorithms, real-world applications and research directions. SN computer science 2021, 2, 160. [Google Scholar] [CrossRef] [PubMed]
- Hajkowicz, S.; Sanderson, C.; Karimi, S.; Bratanova, A.; Naughtin, C. Artificial intelligence adoption in the physical sciences, natural sciences, life sciences, social sciences and the arts and humanities: A bibliometric analysis of research publications from 1960-2021. Technology in Society 2023, 74, 102260. [Google Scholar] [CrossRef]
- Niu, X.; Wang, L.; Yang, X. A comparison study of credit card fraud detection: Supervised versus unsupervised. arXiv preprint arXiv:1904.10604 2019. [CrossRef]
- Hamed, A.K.; Elshaarawy, M.K.; Alsaadawi, M.M. Stacked-based machine learning to predict the uniaxial compressive strength of concrete materials. Computers & Structures 2025, 308, 107644. [Google Scholar]
- Bentegri, H.; Rabehi, M.; Kherfane, S.; Nahool, T.A.; Rabehi, A.; Guermoui, M.; Alhussan, A.A.; Khafaga, D.S.; Eid, M.M.; El-Kenawy, E.S.M. Assessment of compressive strength of eco-concrete reinforced using machine learning tools. Scientific Reports 2025, 15, 5017. [Google Scholar] [CrossRef]
- Sathiparan, N. Predicting compressive strength in cement mortar: The impact of fly ash composition through machine learning. Sustainable Chemistry and Pharmacy 2025, 43, 101915. [Google Scholar] [CrossRef]
- Sinkhonde, D.; Bezabih, T.; Mirindi, D.; Mashava, D.; Mirindi, F. Ensemble machine learning algorithms for efficient prediction of compressive strength of concrete containing tyre rubber and brick powder. Cleaner Waste Systems 2025, 100236. [Google Scholar] [CrossRef]
- Abdellatief, M.; Murali, G.; Dixit, S. Leveraging machine learning to evaluate the effect of raw materials on the compressive strength of ultra-high-performance concrete. Results in Engineering 2025, 25, 104542. [Google Scholar] [CrossRef]
- Dong, Y.; Tang, J.; Xu, X.; Li, W.; Feng, X.; Lu, C.; Hu, Z.; Liu, J. A new method to evaluate features importance in machine-learning based prediction of concrete compressive strength. Journal of Building Engineering 2025, 111874. [Google Scholar] [CrossRef]
- Bypour, M.; Yekrangnia, M.; Kioumarsi, M. Machine Learning-Driven Optimization for Predicting Compressive Strength in Fly Ash Geopolymer Concrete. Cleaner Engineering and Technology 2025, 100899. [Google Scholar] [CrossRef]
- Bashir, A.; Gupta, M.; Ghani, S. Machine intelligence models for predicting compressive strength of concrete incorporating fly ash and blast furnace slag. Modeling Earth Systems and Environment 2025, 11, 129. [Google Scholar] [CrossRef]
- Jamal, A.S.; Ahmed, A.N. Estimating compressive strength of high-performance concrete using different machine learning approaches. Alexandria Engineering Journal 2025, 114, 256–265. [Google Scholar] [CrossRef]
- Khan, A.U.; Asghar, R.; Hassan, N.; Khan, M.; Javed, M.F.; Othman, N.A.; Shomurotova, S. Predictive modeling for compressive strength of blended cement concrete using hybrid machine learning models. Multiscale and Multidisciplinary Modeling, Experiments and Design 2025, 8, 25. [Google Scholar] [CrossRef]
- Nikoopayan Tak, M.S.; Feng, Y.; Mahgoub, M. Advanced Machine Learning Techniques for Predicting Concrete Compressive Strength. Infrastructures 2025, 10, 26. [Google Scholar] [CrossRef]
- Sah, A.K.; Hong, Y.M. Performance comparison of machine learning models for concrete compressive strength prediction. Materials 2024, 17, 2075. [Google Scholar] [CrossRef]
- Khan, K.; Ahmad, W.; Amin, M.N.; Rafiq, M.I.; Arab, A.M.A.; Alabdullah, I.A.; Alabduljabbar, H.; Mohamed, A. Evaluating the effectiveness of waste glass powder for the compressive strength improvement of cement mortar using experimental and machine learning methods. Heliyon 2023, 9. [Google Scholar] [CrossRef]
- Ben Seghier, M.E.A.; Golafshani, E.M.; Jafari-Asl, J.; Arashpour, M. Metaheuristic-based machine learning modeling of the compressive strength of concrete containing waste glass. Structural Concrete 2023, 24, 5417–5440. [Google Scholar] [CrossRef]
- Alkadhim, H.A.; Amin, M.N.; Ahmad, W.; Khan, K.; Nazar, S.; Faraz, M.I.; Imran, M. Evaluating the strength and impact of raw ingredients of cement mortar incorporating waste glass powder using machine learning and SHapley additive ExPlanations (SHAP) methods. Materials 2022, 15, 7344. [Google Scholar] [CrossRef]
- Qasem, O.A.M.A. The Utilization Of Glass Powder As Partial Replacement Material For The Mechanical Properties Of Concrete. PhD thesis, Universitas Islam Indonesia, 2024.
- Shao, Y.; Lefort, T.; Moras, S.; Rodriguez, D. Studies on concrete containing ground waste glass. Cement and concrete research 2000, 30, 91–100. [Google Scholar] [CrossRef]
- Tamanna, N.; Tuladhar, R. Sustainable use of recycled glass powder as cement replacement in concrete. The Open Waste Management Journal 2020, 13, 1–13. [Google Scholar] [CrossRef]
- Kim, S.K.; Kang, S.T.; Kim, J.K.; Jang, I.Y. Effects of particle size and cement replacement of LCD glass powder in concrete. Advances in Materials Science and Engineering 2017, 2017, 3928047. [Google Scholar] [CrossRef]
- Balasubramanian, B.; Krishna, G.G.; Saraswathy, V.; Srinivasan, K. Experimental investigation on concrete partially replaced with waste glass powder and waste E-plastic. Construction and Building Materials 2021, 278, 122400. [Google Scholar] [CrossRef]
- Khan, F.A.; Fahad, M.; Shahzada, K.; Alam, H.; Ali, N. Utilization of waste glass powder as a partial replacement of cement in concrete. Magnesium 2015, 2. [Google Scholar]
- Kamali, M.; Ghahremaninezhad, A. Effect of glass powders on the mechanical and durability properties of cementitious materials. Construction and building materials 2015, 98, 407–416. [Google Scholar] [CrossRef]
- Zidol, A.; Tognonvi, M.T.; Tagnit-Hamou, A. Effect of glass powder on concrete sustainability. New Journal of Glass and Ceramics 2017, 7, 34–47. [Google Scholar] [CrossRef]
- Pedregosa, F.; Varoquaux, G.; Gramfort, A.; Michel, V.; Thirion, B.; Grisel, O.; Blondel, M.; Prettenhofer, P.; Weiss, R.; Dubourg, V.; et al. Scikit-learn: Machine Learning in Python. Journal of Machine Learning Research 2011, 12, 2825–2830. [Google Scholar]
- Van Rossum, G.; Drake Jr, F.L. Python reference manual; Centrum voor Wiskunde en Informatica Amsterdam, 1995.
- Khademi, F.; Behfarnia, K. Evaluation of concrete compressive strength using artificial neural network and multiple linear regression models 2016.
- Kelly, J.W.; Degenhart, A.D.; Siewiorek, D.P.; Smailagic, A.; Wang, W. Sparse linear regression with elastic net regularization for brain-computer interfaces. In Proceedings of the 2012 Annual International Conference of the IEEE Engineering in Medicine and Biology Society. IEEE, 2012, pp. 4275–4278. [CrossRef]
- Czajkowski, M.; Kretowski, M. The role of decision tree representation in regression problems–An evolutionary perspective. Applied soft computing 2016, 48, 458–475. [Google Scholar] [CrossRef]
- Pekel, E. Estimation of soil moisture using decision tree regression. Theoretical and Applied Climatology 2020, 139, 1111–1119. [Google Scholar] [CrossRef]
- Biau, G.; Scornet, E. A random forest guided tour. Test 2016, 25, 197–227. [Google Scholar] [CrossRef]
- Jakkula, V. Tutorial on support vector machine (svm). School of EECS, Washington State University 2006, 37, 3. [Google Scholar]
- Chicco, D.; Warrens, M.J.; Jurman, G. The coefficient of determination R-squared is more informative than SMAPE, MAE, MAPE, MSE and RMSE in regression analysis evaluation. Peerj computer science 2021, 7, e623. [Google Scholar] [CrossRef] [PubMed]
- Hossain, M.R.; Timmer, D. Machine learning model optimization with hyper parameter tuning approach. Glob. J. Comput. Sci. Technol. D Neural Artif. Intell 2021, 21, 31. [Google Scholar]
- Açikkar, M. Fast grid search: A grid search-inspired algorithm for optimizing hyperparameters of support vector regression. Turkish Journal of Electrical Engineering and Computer Sciences 2024, 32, 68–92. [Google Scholar] [CrossRef]





| Parameter | Unit | Minimum | Maximum | Mean | SD | Type |
|---|---|---|---|---|---|---|
| X1: GPP Size | m | 5 | 150 | 27.23 | 29.65 | Input |
| X2: Replacement | - | 5 | 40 | 19.79 | 11.64 | Input |
| X3: W/C | - | 0.35 | 0.71 | 0.5 | 0.09 | Input |
| X4: Cement | 300 | 455.59 | 343.82 | 42.74 | Input | |
| X5: Max size(mm) | mm | 10 | 20 | 18.75 | 2.72 | Input |
| X6: Coarse aggregate | 943.1 | 1346 | 1045.82 | 103.32 | Input | |
| X7: Fine aggregate | 618 | 902 | 732.50 | 72.88 | Input | |
| X8: | % | 52.5 | 78.21 | 69.52 | 7.70 | Input |
| X9: | % | 1.4 | 17.5 | 5.68 | 6.23 | Input |
| X10: CaO | % | 4.9 | 22.5 | 11.87 | 4.48 | Input |
| X11: O | % | 0.08 | 16.3 | 8.93 | 5.16 | Input |
| X12: Curing time | days | 1 | 90 | 33.22 | 30.85 | Input |
| Y: Compressive strength | MPa | 3.19 | 70.6 | 29.90 | 16.11 | Output |
| Model | Before Hyperparameter Tuning | After Hyperparameter Tuning | |||||||||
|---|---|---|---|---|---|---|---|---|---|---|---|
| Training Data | Testing Data | Training Data | Testing Data | ||||||||
| RMSE | RMSE | RMSE | RMSE | ||||||||
| Linear Regression | 5.56 | 0.88 | 6.95 | 0.80 | – | – | – | – | |||
| ElasticNet Regression | 8.27 | 0.73 | 8.20 | 0.73 | 5.57 | 0.88 | 6.85 | 0.81 | |||
| K-Nearest Neighbor | 6.69 | 0.82 | 6.56 | 0.82 | 3.83 | 0.94 | 5.62 | 0.87 | |||
| Decision Tree | 0.00 | 1.00 | 3.88 | 0.94 | 2.08 | 0.98 | 4.65 | 0.91 | |||
| Random Forest | 5.56 | 0.88 | 6.55 | 0.82 | 2.23 | 0.98 | 4.56 | 0.91 | |||
| Support Vector Machine | 5.85 | 0.86 | 8.01 | 0.74 | 2.00 | 0.98 | 3.40 | 0.95 | |||
| ENR | KNN | DT | RF | SVM |
|---|---|---|---|---|
| alpha = 0.01 | Neighbors = 3 | Max depth = 7 | No. of estimators = 79 | C = 100 |
| L1 ratio = 0.987 | p = 2 | criterion = squared error | Minimum samples splits = 2 | Epsilon = 0.1 |
| Weights = uniform | Min samples split= 3 | Minimum samples leaf = 1 | Kernel = rbf | |
| Min samples leaf = 2 | bootstrap = False | Gamma = 0.1 |
Disclaimer/Publisher’s Note: The statements, opinions and data contained in all publications are solely those of the individual author(s) and contributor(s) and not of MDPI and/or the editor(s). MDPI and/or the editor(s) disclaim responsibility for any injury to people or property resulting from any ideas, methods, instructions or products referred to in the content. |
© 2025 by the authors. Licensee MDPI, Basel, Switzerland. This article is an open access article distributed under the terms and conditions of the Creative Commons Attribution (CC BY) license (http://creativecommons.org/licenses/by/4.0/).