Submitted:
13 May 2024
Posted:
13 May 2024
You are already at the latest version
Abstract
Keywords:
1. Introduction
2. Proposed Hybrid System
2.1. The ESS Model
2.2. PV Array Modeling
2.3. Wind Turbine Modeling
2.4. Diesel Generator Modeling
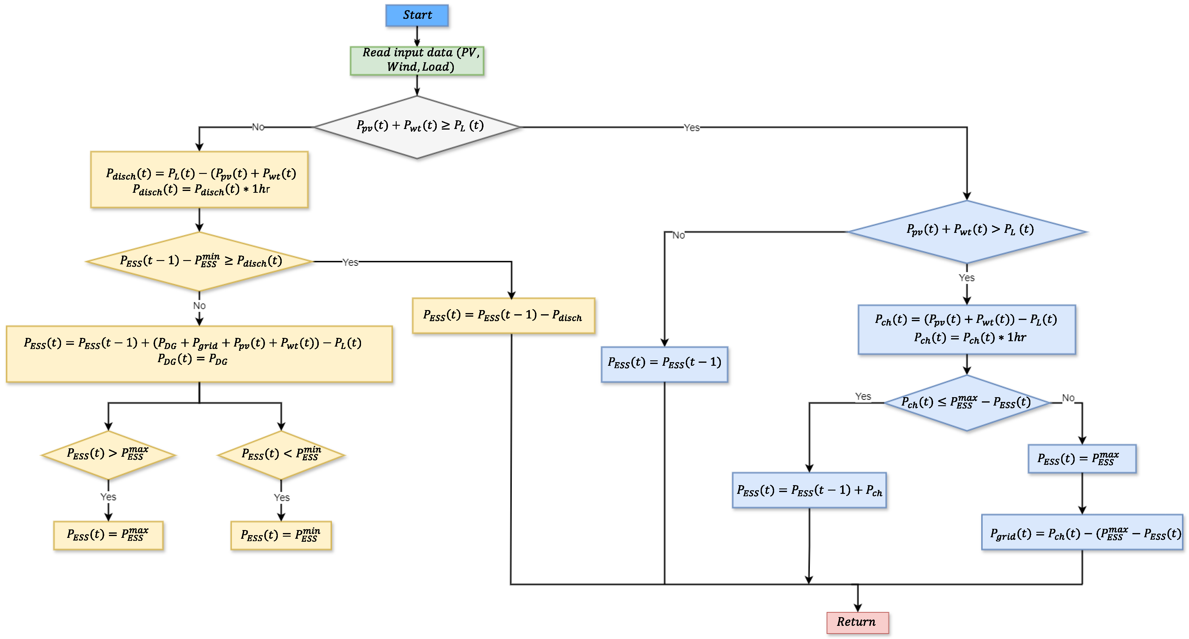
3. Dispatch Engine
- Data collection: Compile information on the historical and present electricity consumption, as well as the power production of each renewable energy source.
- Forecasting: Over the following several hours or days, estimate the power production of each renewable energy source and the amount of electricity that will be consumed using models and algorithms.
- Optimization: Employ algorithms for optimization to determine the best way to distribute electricity among the various sources in order to satisfy the anticipated demand while minimizing expenses and optimizing the usage of renewable energy. This may entail figuring out whether to utilize ESS or grid electricity, as well as the most effective mix of renewable energy sources to employ.
- Control: To maintain system stability and stay within operating parameters, use control algorithms to modify each source's output power in accordance with the dispatch plan.
- Four different EMS will be employed in this study:
- Mode 1: In this mode, the load demand need is met by the generated electricity from renewable energy sources (PV and WT). The ESS is charged using the excess energy.
- Mode 2: When the ESS is completely charged, the power provided from renewable energy sources surpasses the load demand need. Here, the extra energy is sent to the grid.
- Mode 3: In this mode, the amount of electricity produced by renewable sources is insufficient to meet the demands of the load. In this instance, the ESS will make up the difference in power generation to meet the demands of the load.
- Mode 4: In this mode, the ESS level is low, and the electricity provided from renewable energy sources is insufficient to fulfill the load demand. In this situation, the system will draw the needed power from the grid. If the drawn power from the grid reaches its maximum allowed power to be drawn, the DG will run to make up for the shortfall in power supply to meet the demands of the load and further guarantee the ESS charge.
4. Problem Formulation
5. Mixed-Integer Linear Programming (MILP)
- The feasibility pump technique aims to quickly identify a viable solution that meets all issue constraints. It alternates between solving a relaxed linear problem to enhance objective value and rounding answers to retain feasibility under integer constraints. The feasibility pump is especially beneficial for quickly creating a viable starting point that may then be refined using other methods.
- Cutting Plane methods: These approaches, which rely on continually refining the viable solution space, apply extra constraints to remove regions that lack the optimal solution. These cuts are made with the solution of the linear relaxation of the MILP problem, which is gradually tightened to converge to the integer solution. This method is beneficial for reducing the search space and shortening the solution time for complex problems.
- Tree Search Algorithms: These algorithms, such as branch-and-bound and branch-and-cut, employ systematic exploration to identify viable solutions. They function by breaking down the solution space into smaller subproblems (branching) and assessing the limits of these subproblems to remove those that do not contain the optimal solution. Tree search algorithms are effective tools for tackling MILP issues because they can handle both the combinatorial character of integer variables and linear correlations between variables effectively.
6. Wind, PV and Load Power Forecast
6.1. Feed-Forward Neural Networks
7. Case Simulation
7.1. Load Data
7.2. PV and Wind Data
9. Results
9.1. Load Power Forecasting Results
9.2. Wind and PV Power Forecasting Results
9.2. Dispatch Engine Results
10. Conclusions
Author Contributions
Funding
Acknowledgments
Conflicts of Interest
Abbreviations
| DE | Dispatch engine |
| DGs | Diesel generators |
| DP | Dynamic programming |
| ED | Economic dispatch |
| ESS | Energy storage systems |
| FFNN | Feed-forward neural networks |
| HRES | Hybrid renewable energy system |
| LCOE | Levelized Cost of Electricity |
| LPM | Linear programming model |
| LPS | loss of power supply |
| LSTM | Long short-term memory |
| MCGP | Multi choice goal programming |
| MILP | Mixed integer linear programming |
| MOEA | Multi-objective evolutionary algorithms |
| NLP | Nonlinear programming |
| PCC | Point of common coupling |
| PSO | Particle swarm optimization |
| PV | Photovoltaic |
| RE | Renewable energy |
| RNN | Recurrent neural network |
| RTED | Real-time economic dispatch |
| SoC | State of Charge |
References
- T. Kober, H.-W. Schiffer, M. Densing, and E. Panos, "Global energy perspectives to 2060–WEC's World Energy Scenarios 2019. Energy Strategy Rev. 2020, 31, 100523. [Google Scholar] [CrossRef]
- Ishraque, F.; Shezan, S.A.; Ali, M.M.; Rashid, M.M. Optimization of load dispatch strategies for an islanded microgrid connected with renewable energy sources. Appl. Energy 2021, 292, 116879. [Google Scholar] [CrossRef]
- Mohammed, Y.; Mustafa, M.; Bashir, N. Hybrid renewable energy systems for off-grid electric power: Review of substantial issues. Renew. Sustain. Energy Rev. 2014, 35, 527–539. [Google Scholar] [CrossRef]
- F. Katiraei, R. F. Katiraei, R. Iravani, N. Hatziargyriou, and A. Dimeas, "Microgrids management. IEEE power and energy magazine, vol. 6, pp. 54-65, 2008.
- Bajpai, P.; Dash, V. Hybrid renewable energy systems for power generation in stand-alone applications: A review. Renew. Sustain. Energy Rev. 2012, 16, 2926–2939. [Google Scholar] [CrossRef]
- Mandal, S.; Das, B.K.; Hoque, N. Optimum sizing of a stand-alone hybrid energy system for rural electrification in Bangladesh. J. Clean. Prod. 2018, 200, 12–27. [Google Scholar] [CrossRef]
- Baneshi, M.; Hadianfard, F. Techno-economic feasibility of hybrid diesel/PV/wind/battery electricity generation systems for non-residential large electricity consumers under southern Iran climate conditions. Energy Convers. Manag. 2016, 127, 233–244. [Google Scholar] [CrossRef]
- Mehrpooya, M.; Mohammadi, M.; Ahmadi, E. Techno-economic-environmental study of hybrid power supply system: A case study in Iran. Sustain. Energy Technol. Assessments 2018, 25, 1–10. [Google Scholar] [CrossRef]
- Shezan, S.; Julai, S.; Kibria, M.; Ullah, K.; Saidur, R.; Chong, W.; Akikur, R. Performance analysis of an off-grid wind-PV (photovoltaic)-diesel-battery hybrid energy system feasible for remote areas. J. Clean. Prod. 2016, 125, 121–132. [Google Scholar] [CrossRef]
- Hosseini, S.M.; Carli, R.; Dotoli, M. Robust Optimal Energy Management of a Residential Microgrid Under Uncertainties on Demand and Renewable Power Generation. IEEE Trans. Autom. Sci. Eng. 2020, 18, 618–637. [Google Scholar] [CrossRef]
- Kakran, S.; Chanana, S. Smart operations of smart grids integrated with distributed generation: A review. Renew. Sustain. Energy Rev. 2017, 81, 524–535. [Google Scholar] [CrossRef]
- Utkarsh, K.; Srinivasan, D.; Trivedi, A.; Zhang, W.; Reindl, T. Distributed Model-Predictive Real-Time Optimal Operation of a Network of Smart Microgrids. IEEE Trans. Smart Grid 2018, 10, 2833–2845. [Google Scholar] [CrossRef]
- Qu, B.-Y.; Zhu, Y.; Jiao, Y.; Wu, M.; Suganthan, P.N.; Liang, J. A survey on multi-objective evolutionary algorithms for the solution of the environmental/economic dispatch problems. Swarm Evol. Comput. 2018, 38, 1–11. [Google Scholar] [CrossRef]
- Xiong, G.; Shi, D.; Duan, X. Multi-strategy ensemble biogeography-based optimization for economic dispatch problems. Appl. Energy 2013, 111, 801–811. [Google Scholar] [CrossRef]
- Ellahi, M.; Abbas, G.; Khan, I.; Koola, P.M.; Nasir, M.; Raza, A.; Farooq, U. Recent Approaches of Forecasting and Optimal Economic Dispatch to Overcome Intermittency of Wind and Photovoltaic (PV) Systems: A Review. Energies 2019, 12, 4392. [Google Scholar] [CrossRef]
- Xia, H.; Li, Q.; Xu, R.; Chen, T.; Wang, J.; Hassan, M.A.S.; Chen, M. Distributed Control Method for Economic Dispatch in Islanded Microgrids With Renewable Energy Sources. IEEE Access 2018, 6, 21802–21811. [Google Scholar] [CrossRef]
- Tang, Z.; Hill, D.J.; Liu, T. A Novel Consensus-Based Economic Dispatch for Microgrids. IEEE Trans. Smart Grid 2018, 9, 3920–3922. [Google Scholar] [CrossRef]
- S. Yang, S. S. Yang, S. Tan, and J.-X. Xu, "Consensus based approach for economic dispatch problem in a smart grid. IEEE Transactions on Power Systems, vol. 28, pp. 4416-4426, 2013.
- Reddy, S.S.; Bijwe, P.R.; Abhyankar, A.R. Real-Time Economic Dispatch Considering Renewable Power Generation Variability and Uncertainty Over Scheduling Period. IEEE Syst. J. 2014, 9, 1440–1451. [Google Scholar] [CrossRef]
- Mohy-Ud-Din, G.; Muttaqi, K.M.; Sutanto, D. An Effective Power Dispatch Strategy to Improve Generation Schedulability by Mitigating Wind power Uncertainty with a Data Driven flexible Dispatch Margin for a Wind Farm using a Multi-Unit Battery Energy Storage System. 2018 IEEE Industry Applications Society Annual Meeting (IAS2018). LOCATION OF CONFERENCE, COUNTRYDATE OF CONFERENCE; pp. 1–8.
- L. Ye, C. L. Ye, C. Zhang, Y. Tang, W. Zhong, Y. Zhao, P. Lu, et al., "Hierarchical model predictive control strategy based on dynamic active power dispatch for wind power cluster integration. IEEE Transactions on Power Systems, vol. 34, pp. 4617-4629, 2019.
- S. S. Arefin, "Optimization techniques of islanded hybrid microgrid system. in Renewable Energy-Resources, Challenges and Applications, ed: IntechOpen, 2020.
- A. Chauhan and R. Saini, "A review on Integrated Renewable Energy System based power generation for stand-alone applications: Configurations, storage options, sizing methodologies and control. Renew. Sustain. Energy Rev. 2014, 38, 99–120. [Google Scholar] [CrossRef]
- Husein, M.; Chung, I.-Y. Optimal design and financial feasibility of a university campus microgrid considering renewable energy incentives. Appl. Energy 2018, 225, 273–289. [Google Scholar] [CrossRef]
- Mazzola, S.; Astolfi, M.; Macchi, E. The potential role of solid biomass for rural electrification: A techno economic analysis for a hybrid microgrid in India. Appl. Energy 2016, 169, 370–383. [Google Scholar] [CrossRef]
- Mazzola, S.; Vergara, C.; Astolfi, M.; Li, V.; Perez-Arriaga, I.; Macchi, E. Assessing the value of forecast-based dispatch in the operation of off-grid rural microgrids. Renew. Energy 2017, 108, 116–125. [Google Scholar] [CrossRef]
- Moretti, L.; Astolfi, M.; Vergara, C.; Macchi, E.; Pérez-Arriaga, J.I.; Manzolini, G. A design and dispatch optimization algorithm based on mixed integer linear programming for rural electrification. Appl. Energy 2018, 233-234, 1104–1121. [Google Scholar] [CrossRef]
- Ferrer-Martí, L.; Domenech, B.; García-Villoria, A.; Pastor, R. A MILP model to design hybrid wind–photovoltaic isolated rural electrification projects in developing countries. Eur. J. Oper. Res. 2013, 226, 293–300. [Google Scholar] [CrossRef]
- Mehleri, E.; Sarimveis, H.; Markatos, N.; Papageorgiou, L. Optimal design and operation of distributed energy systems: Application to Greek residential sector. Renew. Energy 2013, 51, 331–342. [Google Scholar] [CrossRef]
- Moretti, L.; Polimeni, S.; Meraldi, L.; Raboni, P.; Leva, S.; Manzolini, G. Assessing the impact of a two-layer predictive dispatch algorithm on design and operation of off-grid hybrid microgrids. Renew. Energy 2019, 143, 1439–1453. [Google Scholar] [CrossRef]
- Dagnachew, A.G.; Lucas, P.L.; Hof, A.F.; Gernaat, D.E.; de Boer, H.-S.; van Vuuren, D.P. The role of decentralized systems in providing universal electricity access in Sub-Saharan Africa – A model-based approach. Energy 2017, 139, 184–195. [Google Scholar] [CrossRef]
- H.-H. Renewable, "Distributed Generation System Design Software. URL http://homerenergy. com, 2017.
- Barley, C.D.; Winn, C.B. Optimal dispatch strategy in remote hybrid power systems. Sol. Energy 1996, 58, 165–179. [Google Scholar] [CrossRef]
- Eriksson, E.L.V.; Gray, E.M.A. Optimization and integration of hybrid renewable energy hydrogen fuel cell energy systems–A critical review. Appl. Energy 2017, 202, 348–364. [Google Scholar] [CrossRef]
- C. Ammari, D. C. Ammari, D. Belatrache, B. Touhami, and S. Makhloufi, "Sizing, optimization, control and energy management of hybrid renewable energy system—A review. Energy and Built Environment, 2021.
- Al-Falahi, M.D.; Jayasinghe, S.; Enshaei, H. A review on recent size optimization methodologies for standalone solar and wind hybrid renewable energy system. Energy Convers. Manag. 2017, 143, 252–274. [Google Scholar] [CrossRef]
- Siddaiah, R.; Saini, R. A review on planning, configurations, modeling and optimization techniques of hybrid renewable energy systems for off grid applications. Renew. Sustain. Energy Rev. 2016, 58, 376–396. [Google Scholar] [CrossRef]
- Vaccari, M.; Mancuso, G.M.; Riccardi, J.; Cantu, M.; Pannocchia, G. A Sequential Linear Programming algorithm for economic optimization of Hybrid Renewable Energy Systems. J. Process. Control. 2019, 74, 189–201. [Google Scholar] [CrossRef]
- Chang, C.-T. Multi-choice goal programming model for the optimal location of renewable energy facilities. Renew. Sustain. Energy Rev. 2015, 41, 379–389. [Google Scholar] [CrossRef]
- Ming, M.; Wang, R.; Zha, Y.; Zhang, T. Multi-Objective Optimization of Hybrid Renewable Energy System Using an Enhanced Multi-Objective Evolutionary Algorithm. Energies 2017, 10, 674. [Google Scholar] [CrossRef]
- Wang, R.; Li, G.; Ming, M.; Wu, G.; Wang, L. An efficient multi-objective model and algorithm for sizing a stand-alone hybrid renewable energy system. Energy 2017, 141, 2288–2299. [Google Scholar] [CrossRef]
- Nemati, M.; Braun, M.; Tenbohlen, S. Optimization of unit commitment and economic dispatch in microgrids based on genetic algorithm and mixed integer linear programming. Appl. Energy 2018, 210, 944–963. [Google Scholar] [CrossRef]
- Wu, N.; Wang, H. Deep learning adaptive dynamic programming for real time energy management and control strategy of micro-grid. J. Clean. Prod. 2018, 204, 1169–1177. [Google Scholar] [CrossRef]
- Das, B.; Kumar, A. A NLP approach to optimally size an energy storage system for proper utilization of renewable energy sources. Procedia Comput. Sci. 2018, 125, 483–491. [Google Scholar] [CrossRef]
- Derrouazin, A.; Aillerie, M.; Mekkakia-Maaza, N.; Charles, J.-P. Multi input-output fuzzy logic smart controller for a residential hybrid solar-wind-storage energy system. Energy Convers. Manag. 2017, 148, 238–250. [Google Scholar] [CrossRef]
- Suganthi, L.; Iniyan, S.; Samuel, A.A. Applications of fuzzy logic in renewable energy systems – A review. Renew. Sustain. Energy Rev. 2015, 48, 585–607. [Google Scholar] [CrossRef]
- Athari, M.; Ardehali, M. Operational performance of energy storage as function of electricity prices for on-grid hybrid renewable energy system by optimized fuzzy logic controller. Renew. Energy 2016, 85, 890–902. [Google Scholar] [CrossRef]
- Mahmoudi, S.M.; Maleki, A.; Ochbelagh, D.R. Optimization of a hybrid energy system with/without considering back-up system by a new technique based on fuzzy logic controller. Energy Convers. Manag. 2020, 229, 113723. [Google Scholar] [CrossRef]
- Mayer, M.J.; Szilágyi, A.; Gróf, G. Environmental and economic multi-objective optimization of a household level hybrid renewable energy system by genetic algorithm. Appl. Energy 2020, 269, 115058. [Google Scholar] [CrossRef]
- Das, B.K.; Hassan, R.; Tushar, M.S.H.; Zaman, F.; Hasan, M.; Das, P. Techno-economic and environmental assessment of a hybrid renewable energy system using multi-objective genetic algorithm: A case study for remote Island in Bangladesh. Energy Convers. Manag. 2021, 230, 113823. [Google Scholar] [CrossRef]
- Abdelkader, A.; Rabeh, A.; Ali, D.M.; Mohamed, J. Multi-objective genetic algorithm based sizing optimization of a stand-alone wind/PV power supply system with enhanced battery/supercapacitor hybrid energy storage. Energy 2018, 163, 351–363. [Google Scholar] [CrossRef]
- Lü, X.; Wu, Y.; Lian, J.; Zhang, Y.; Chen, C.; Wang, P.; Meng, L. Energy management of hybrid electric vehicles: A review of energy optimization of fuel cell hybrid power system based on genetic algorithm. Energy Convers. Manag. 2020, 205, 112474. [Google Scholar] [CrossRef]
- Javed, M.S.; Song, A.; Ma, T. Techno-economic assessment of a stand-alone hybrid solar-wind-battery system for a remote island using genetic algorithm. Energy 2019, 176, 704–717. [Google Scholar] [CrossRef]
- Rahman, M.; Shakeri, M.; Tiong, S.K.; Khatun, F.; Amin, N.; Pasupuleti, J.; Hasan, M.K. Prospective Methodologies in Hybrid Renewable Energy Systems for Energy Prediction Using Artificial Neural Networks. Sustainability 2021, 13, 2393. [Google Scholar] [CrossRef]
- Amirtharaj, S.; Premalatha, L.; Gopinath, D. Optimal utilization of renewable energy sources in MG connected system with integrated converters: an AGONN Approach. Analog. Integr. Circuits Signal Process. 2019, 101, 513–532. [Google Scholar] [CrossRef]
- Azaza, M.; Wallin, F. Multi objective particle swarm optimization of hybrid micro-grid system: A case study in Sweden. Energy 2017, 123, 108–118. [Google Scholar] [CrossRef]
- Shang, C.; Srinivasan, D.; Reindl, T. An improved particle swarm optimisation algorithm applied to battery sizing for stand-alone hybrid power systems. Int. J. Electr. Power Energy Syst. 2016, 74, 104–117. [Google Scholar] [CrossRef]
- Elsheikh, A.H.; Elaziz, M.A. Review on applications of particle swarm optimization in solar energy systems. Int. J. Environ. Sci. Technol. 2018, 16, 1159–1170. [Google Scholar] [CrossRef]
- Zhang, G.; Wu, B.; Maleki, A.; Zhang, W. Simulated annealing-chaotic search algorithm based optimization of reverse osmosis hybrid desalination system driven by wind and solar energies. Sol. Energy 2018, 173, 964–975. [Google Scholar] [CrossRef]
- Zhang, W.; Maleki, A.; Rosen, M.A.; Liu, J. Sizing a stand-alone solar-wind-hydrogen energy system using weather forecasting and a hybrid search optimization algorithm. Energy Convers. Manag. 2018, 180, 609–621. [Google Scholar] [CrossRef]
- Zhang, W.; Maleki, A.; Rosen, M.A.; Liu, J. Optimization with a simulated annealing algorithm of a hybrid system for renewable energy including battery and hydrogen storage. Energy 2018, 163, 191–207. [Google Scholar] [CrossRef]
- Gu, Y.; Zhang, X.; Myhren, J.A.; Han, M.; Chen, X.; Yuan, Y. Techno-economic analysis of a solar photovoltaic/thermal (PV/T) concentrator for building application in Sweden using Monte Carlo method. Energy Convers. Manag. 2018, 165, 8–24. [Google Scholar] [CrossRef]
- Ghorbani, N.; Kasaeian, A.; Toopshekan, A.; Bahrami, L.; Maghami, A. Optimizing a hybrid wind-PV-battery system using GA-PSO and MOPSO for reducing cost and increasing reliability. Energy 2018, 154, 581–591. [Google Scholar] [CrossRef]
- Heydari, A.; Garcia, D.A.; Keynia, F.; Bisegna, F.; De Santoli, L. A novel composite neural network based method for wind and solar power forecasting in microgrids. Appl. Energy 2019, 251, 113353. [Google Scholar] [CrossRef]
- O. s.-Y. S.-. Oman Power and Water Procurement, ” 2019. and [Online].
- O. V. D. 2040.
- Borisoot, K.; Liemthong, R.; Srithapon, C.; Chatthaworn, R. Optimal Energy Management for Virtual Power Plant Considering Operation and Degradation Costs of Energy Storage System and Generators. Energies 2023, 16, 2862. [Google Scholar] [CrossRef]
- Fathy, A.; Kaaniche, K.; Alanazi, T.M. Recent Approach Based Social Spider Optimizer for Optimal Sizing of Hybrid PV/Wind/Battery/Diesel Integrated Microgrid in Aljouf Region. IEEE Access 2020, 8, 57630–57645. [Google Scholar] [CrossRef]
- Ayop, R.; Tan, C.W. A comprehensive review on photovoltaic emulator. Renew. Sustain. Energy Rev. 2017, 80, 430–452. [Google Scholar] [CrossRef]
- Belboul, Z.; Toual, B.; Kouzou, A.; Mokrani, L.; Bensalem, A.; Kennel, R.; Abdelrahem, M. Multiobjective Optimization of a Hybrid PV/Wind/Battery/Diesel Generator System Integrated in Microgrid: A Case Study in Djelfa, Algeria. Energies 2022, 15, 3579. [Google Scholar] [CrossRef]
- Nadjemi, O.; Nacer, T.; Hamidat, A.; Salhi, H. Optimal hybrid PV/wind energy system sizing: Application of cuckoo search algorithm for Algerian dairy farms. Renew. Sustain. Energy Rev. 2017, 70, 1352–1365. [Google Scholar] [CrossRef]
- Dong, W.; Li, Y.; Xiang, J. Optimal Sizing of a Stand-Alone Hybrid Power System Based on Battery/Hydrogen with an Improved Ant Colony Optimization. Energies 2016, 9, 785. [Google Scholar] [CrossRef]
- S. S. Rao, Engineering optimization: theory and practice: John Wiley & Sons, 2019.
- Hu, Y.; Li, Y.; Xu, M.; Zhou, L.; Cui, M. A Chance-Constrained Economic Dispatch Model in Wind-Thermal-Energy Storage System. Energies 2017, 10, 326. [Google Scholar] [CrossRef]
- Liu, X.; Li, X.; Tian, J.; Wang, Y.; Xiao, G.; Wang, P. Day-Ahead Economic Dispatch of Renewable Energy System considering Wind and Photovoltaic Predicted Output. Int. Trans. Electr. Energy Syst. 2022, 2022, 1–14. [Google Scholar] [CrossRef]
- Ma, J.; Ma, X. A review of forecasting algorithms and energy management strategies for microgrids. Syst. Sci. Control. Eng. 2018, 6, 237–248. [Google Scholar] [CrossRef]
- Vielma, J.P. Mixed Integer Linear Programming Formulation Techniques. SIAM Rev. 2015, 57, 3–57. [Google Scholar] [CrossRef]
- J. C. Smith and Z. C. Taskin, "A tutorial guide to mixed-integer programming models and solution techniques. Optimization in Medicine and Biology, pp. 521-548, 2008.
- Ren, Y.; Suganthan, P.N.; Srikanth, N. Ensemble methods for wind and solar power forecasting—A state-of-the-art review. Renew. Sustain. Energy Rev. 2015, 50, 82–91. [Google Scholar] [CrossRef]
- Abuella, M.; Chowdhury, B. Solar power forecasting using artificial neural networks. 2015 North American Power Symposium (NAPS). LOCATION OF CONFERENCE, USADATE OF CONFERENCE; pp. 1–5.
- V. Sharma, S. V. Sharma, S. Rai, and A. Dev, "A comprehensive study of artificial neural networks. International Journal of Advanced research in computer science and software engineering, vol. 2, 2012.
- R. E. A. (IRENA). (2021). Available: https://www.irena.
- O. P. a. W. P. C. (OPWP). Available: https://omanpwp.om/new/Documents.aspx?















| Model type | Analytical | Two layers | Single layer | |
|---|---|---|---|---|
| Design identification (layer 1) | analytical expression | GA, PSO, Pattern search | MILP | |
| Dispatch strategy (layer 2 | Simulation not performed | heuristic | LF | MILP |
| CC | ||||
| ABV | ||||
| MILP | ||||
| Optimization techniques | Ref | |
|---|---|---|
| Classic techniques [36] | The linear programming model (LPM) Multi choice goal programming (MCGP) Multi-objective evolutionary algorithms (MOEA) Mixed integer linear programming (MILP) Dynamic programming (DP) Nonlinear programming (NLP) |
[37,38] [39] [40,41] [27,42] [43] [44] |
| Artificial techniques | Fuzzy logic Genetic algorithm Neural network Particle swarm optimization (PSO) |
[45,46,47,48] [49,50,51,52,53] [54,55] [56,57,58] |
| Hybrid techniques | [34,59,60,61,62,63,64] | |
| Parameter | Value |
|---|---|
| Cost of solar power per kWh | 0.048 $ |
| Cost of wind power per kWh | 0.075 $ |
| Cost of DG power per kWh | 0.34 $ |
| Cost of battery storage per kWh | 0.22 $ |
| 0.95 | |
| 0.95 | |
| 0.2 | |
| 0.9 | |
| 24 hours | |
| 1 hour |
| Forecast Method | Prediction standard deviation | Percentage Difference from actual data standard deviation (12.3141) |
|---|---|---|
| FFNN | 12.1647 | -1.21% |
| LSTM | 11.5562 | -6.15% |
Disclaimer/Publisher’s Note: The statements, opinions and data contained in all publications are solely those of the individual author(s) and contributor(s) and not of MDPI and/or the editor(s). MDPI and/or the editor(s) disclaim responsibility for any injury to people or property resulting from any ideas, methods, instructions or products referred to in the content. |
© 2024 by the authors. Licensee MDPI, Basel, Switzerland. This article is an open access article distributed under the terms and conditions of the Creative Commons Attribution (CC BY) license (https://creativecommons.org/licenses/by/4.0/).
