Submitted:
20 April 2023
Posted:
21 April 2023
You are already at the latest version
Abstract
Keywords:
1. Introduction
2. Related Work
2.1. Swarm Ontology
2.2. Model-Based Paradigm
2.3. Multi-Paradigm Modeling
2.4. Behavior-Based System for Autonomy
2.5. Digital Twins in L-V-C Platform
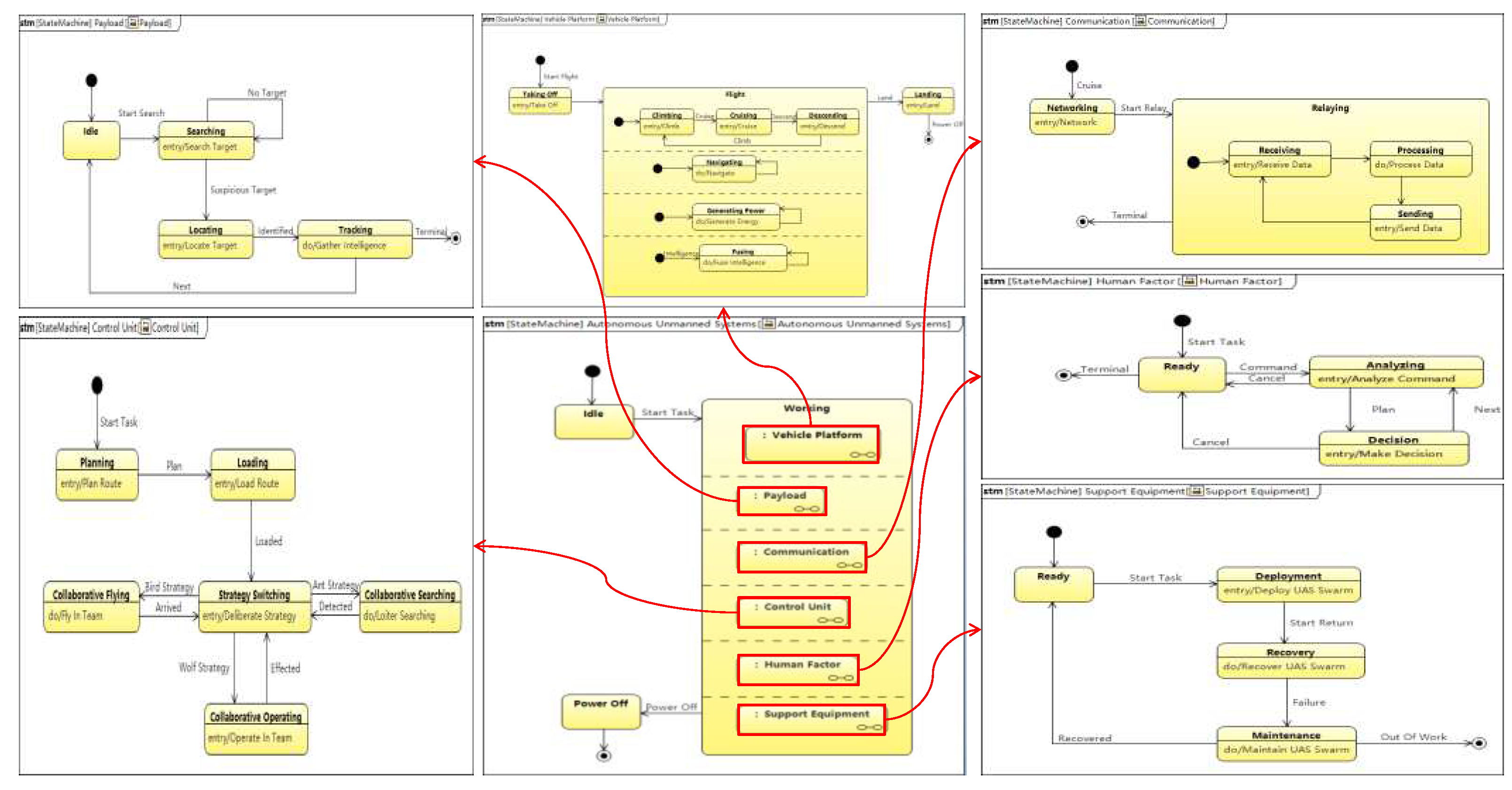
3. The Architecture Framework for Swarm M&S Based on Swarm Ontology
- Firstly, at the beginning of framing the problems in the complex context, the innovative ConOps of swarm and it's novel capability requirements should be derived and deducted, and currently we will give full play to the integrated application advantages of model driven engineering (MDE) and multi-paradigm modeling (MPM) to break through the traditional feature-based modeling function of Web Ontology Language (OWL) technology and protégé software to define swarm ontology in a conceptual model based on System Modeling Language (SysML) which is more formal and executable. So as to achieve explicit knowledge representation and logical reasoning throughout the three levels of macro-meso-micro, it will support the linkage of transition from the swarm overall characteristics to the system design features in the way of decomposition and breakdown, and then convey and map into the component specifications in the development of unmanned systems.
- With the applying of the process and method of MBSE and the flexible extension mechanism in system model on SysML, we are particularly interested in the dominant features of intelligence, adaptability and autonomy within heterogeneous unmanned systems in multi-domain (such as space, air, ground, sea, etc.) and dedicated to establish the meta-model framework and its corresponding meta-modeling process for those systems. Therefore, focusing on the functional & logical model (mainly by SysML) and the mathematical-physical model (mainly by Modelica), our approach will further enhance the mode of the domain-specific modeling language (DSML) and its integration framework (via the SysPhs specification of OMG) of the general unmanned systems to define, develop, integrate and verify the implementation under the use cases of vehicle maneuver, autonomous control, information interconnection, mission coordination and so on.
- For the application of the "Real" and "Virtual" nodes in a hybrid space to simulate typical complex swarm scenario, we will define the format of UR (Unified Repository) for both the digital model (digital twin) and the physical entity in a common representation model of the unmanned system. In the current mature spatio-temporal information system, it will embed the Agent-based mathematical models and the collecting data of the physical entity about movement, navigation, command and control, communication, etc., we will build a co-design and co-simulation environment which supports virtual/real mixing operation to visualize the overall and global swarm application, and to verify and validate the conceptualization of autonomous unmanned swarm.
- And at last, considering the swarm ontology technology of autonomous unmanned system as the main thread in our research, and across the conceptual model - functional and logical model - mathematical physical model, we will develop the technology of the integration environment of multi-level and multi-paradigm collaborative model and simulation, and which will become a technical evolution platform of experimental frame to support the development and evaluation of complex behaviors [21], such as swarm environment awareness and cognition, collaborative task planning and decision-making, information interaction and autonomous control, and others. We will take out a hierarchical, composable approach to the swarm development and experiment framework which is mainly composed of ConOps, capabilities, architecture, and parameters.
4. Modeling and Simulation Methods and Their Applications
4.1. The Declarative Modelling for Swarm Ontology
4.2. Meta-Model and Mata-Modeling Supporting to Autonomous System
4.3. Multi-Agent-Based M&S for CPS
4.4. V&V in a Hybrid Virtual/Real Integration Environment
5. Discussion
References
- Burkhart, R. A Swarm Ontology for Complex Systems Modeling. In Proceedings of the Symposium on Complex Systems Engineering, Santa Monica, CA, USA, 11–12 January 2007. [Google Scholar]
- Giles, K. A Framework for Integrating the Development of Swarm Unmanned Aerial System Doctrine and Design. Available online: https://docslib.org/doc/7281488/a-framework-for-integrating-the-development-of-swarm-unmanned-aerial-system-doctrine-and-design (accessed on 5 September 2021).
- Giles, K.; Giammarco, K. A mission-based architecture for swarm unmanned systems. Systems Engineering 2019, 22, 271–281. [Google Scholar] [CrossRef]
- Navarro, I.; Matía, F. An Introduction to Swarm Robotics. ISRN Robotics 2012, 2013, 1–10. [Google Scholar] [CrossRef]
- Gorodetsky, I.; Samoylov, V.V.; Trotskii, D.V. The Reference Ontology of Collective Behavior of Autonomous Agents and Its Extensions. Computer and Systems Sciences International 2015, 54, 765–782. [Google Scholar] [CrossRef]
- Schlenoff,C.; Prestes, E.; Madhavan, R.; Goncalves, P.; Li H.; Balakirsky, S.; Kramer, T.; Miguelanez, E. An IEEE standard Ontology for Robotics and Automation. In Proceedings of the IEEE/RSJ International Conference on Intelligent Robots and System, Vilamoura-Algarve, Portugal, 7–12 October 2012; pp. 1337–1342.
- Castro, R.D.; Marcosig, E.P. , J.I. Simulation Model Continuity for Efficient Development of Embedded Controllers in Cyber-Physical Systems. In Complexity challenges in cyber physical systems: using modeling and simulation (M&S) to support intelligence, adaptation and autonomy, 1st ed.; Saurabh, M., Andreas, T., Eds.; Willy: Hoboken NJ, USA, 2020; Volume 1, pp. 193–220. [Google Scholar]
- Saurabh, M.; Andreas, T. The Complexity in Application of Modeling and Simulation for Cyber Physical Systems Engineering. In Complexity challenges in cyber physical systems: using modeling and simulation (M&S) to support intelligence, adaptation and autonomy, 1st ed.; Saurabh, M., Andreas, T., Eds.; Willy: Hoboken NJ, USA, 2020; Volume 1, pp. 3–16. [Google Scholar]
- Walid, M.T.; Abd-Elhamid, M.T.; Johan, T. Cyber-Physical Systems: A Model-Based Approach, 1st ed.; Springer: Cham, Switzerland, 2021; pp. 5–12. [Google Scholar]
- Dominique, B.; Rima, A.; Mauro, I.; Bedir, T.; Holger, G. An ontological foundation for multi-paradigm modelling for cyber-physical systems. In Multi-paradigm Modeling Approach For Cyber-Physical Systems, 1st Ed.; Bedir, T., Dominique, B., Hans, V., Miguel, G., Paulo, C., Vasco, A., Eds.; Elsevier: London, UK, 2021; pp. 9–43. [Google Scholar]
- Matarić, M.J.; Michaud, F. Behavior-Based Systems. In Handbook of Robotics, Siciliano, B., Khatib, O., Eds.; Springer: Berlin, DE, 2008; pp. 899–909. [Google Scholar]
- Bermejo-Alonso, J.; Sanz, R.; Rodrguez, M. , Hernndez, C. An Ontological Framework for Autonomous Systems Modelling. International Journal On Advances in Intelligent Systems 2011, 3&4, 211–225. [Google Scholar]
- Borky, J.M.; Bradley, T.H. Effective Model-Based Systems Engineering; Springer: Berlin/Heidelberg, Germany, 2019; pp. 23–96. [Google Scholar]
- Wagner, D. A.; Bennett, M. B.; Karban, R.; Rouquette, N.; Jenkins, S.; Ingham, M. An ontology for State Analysis: Formalizing the mapping to SysML. In Proceedings of the IEEE Aerospace Conference, MT, USA, 3-10 March 2012; pp. 1–16. [Google Scholar]
- Zeigler, B.P.; Kim, D. Discrete Event Systems Specification (DEVS), MBSE, and Digital Engineering. Available online: https://www.researchgate.net/publication/355108235_Discrete_Event_Systems_Specification_DEVS_MBSE_and_Digital_Engineering (accessed on 15 October 2022).
- Wu, X.Q.; Yan, X.F.; Li, X.C.; Wang, Y.Z. Simulating hybrid SysML models: a model transformation approach under the DEVS framework. The Journal of Supercomputing 2023, 2010–2030. [Google Scholar]
- Mendi, A.F.; Erol, T.; Doğan, D. Digital Twin in the Military Field. IEEE Internet Computing 2021, 6, 33–40. [Google Scholar] [CrossRef]
- Jones, D.; Snider, C.; Nassehi. ; Yon, J.; Hicks, B. Characterising the Digital Twin: A systematic literature review. CIRP Journal of Manufacturing Science and Technology 2020, 29, 36–52. [Google Scholar] [CrossRef]
- Bickford, J.; Van Bossuyt, D.L.; Beery, P.; Pollman, A. Operationalizing digital twins through model-based systems engineering methods. Systems Engineering 2020, 23, 724–750. [Google Scholar] [CrossRef]
- Grieves, M. Digital Twin: Manufacturing Excellence through Virtual Factory Replication (White Paper). Florida Institute of Technology. 2014.
- Gao, X.H;Zhang Y.Q.; Wang, Z.Q. The Architecture of Digital System Model for Systems-of-Systems Engineering. In Proceedings of the Chinese Automation Congress (CAC), IEEE, Hangzhou, China, 22–24 November 2019; pp. 2744–2747.
- Van Hien, N.; Diem, P.G. A Practical Specialization of MDA/MBSE Approach to Develop AUV Controllers. Journal of Marine Science and Application 2020, 20, 102–116. [Google Scholar] [CrossRef]
- Graves, H. Integrating SysML and OWL. In Proceedings of the 6th International Conference on OWL: Experiences and Directions, October 2009; Volume 529, pp. 117–124. [Google Scholar]
- docslib.org. Available online: https://docslib.org/doc/13475156/stanag-4586-standard-interfaces-of-ucs-for-nato-uav-interoperability (accessed on 5 January 2021).
- English, R. The Joint Architecture for Unmanned Systems, A Set of SAE Interoperability Standards. SAE Technical Paper 2009, Volume 2009-01-3250. [CrossRef]
- Badiru, A.B. Artificial Intelligence and Digital Systems Engineering, 1st ed.; CRC: FL, US, 2022; pp. 43–63. [Google Scholar]
- Drogoul, A.; Vanbergue, D.; Meurisse, T. Multi-Agent Based Simulation: Where are the Agents? MABS 2002: Multi-Agent-Based Simulation II 2003, Volume 2581. pp. 1–15.
- Julián, V.; Botti. V. Multi-Agent Systems. Applied Sciences 2019, 9, 1402. [Google Scholar] [CrossRef]






Disclaimer/Publisher’s Note: The statements, opinions and data contained in all publications are solely those of the individual author(s) and contributor(s) and not of MDPI and/or the editor(s). MDPI and/or the editor(s) disclaim responsibility for any injury to people or property resulting from any ideas, methods, instructions or products referred to in the content. |
© 2023 by the authors. Licensee MDPI, Basel, Switzerland. This article is an open access article distributed under the terms and conditions of the Creative Commons Attribution (CC BY) license (http://creativecommons.org/licenses/by/4.0/).
