Submitted:
12 July 2024
Posted:
13 July 2024
You are already at the latest version
Abstract
Keywords:
1. Introduction
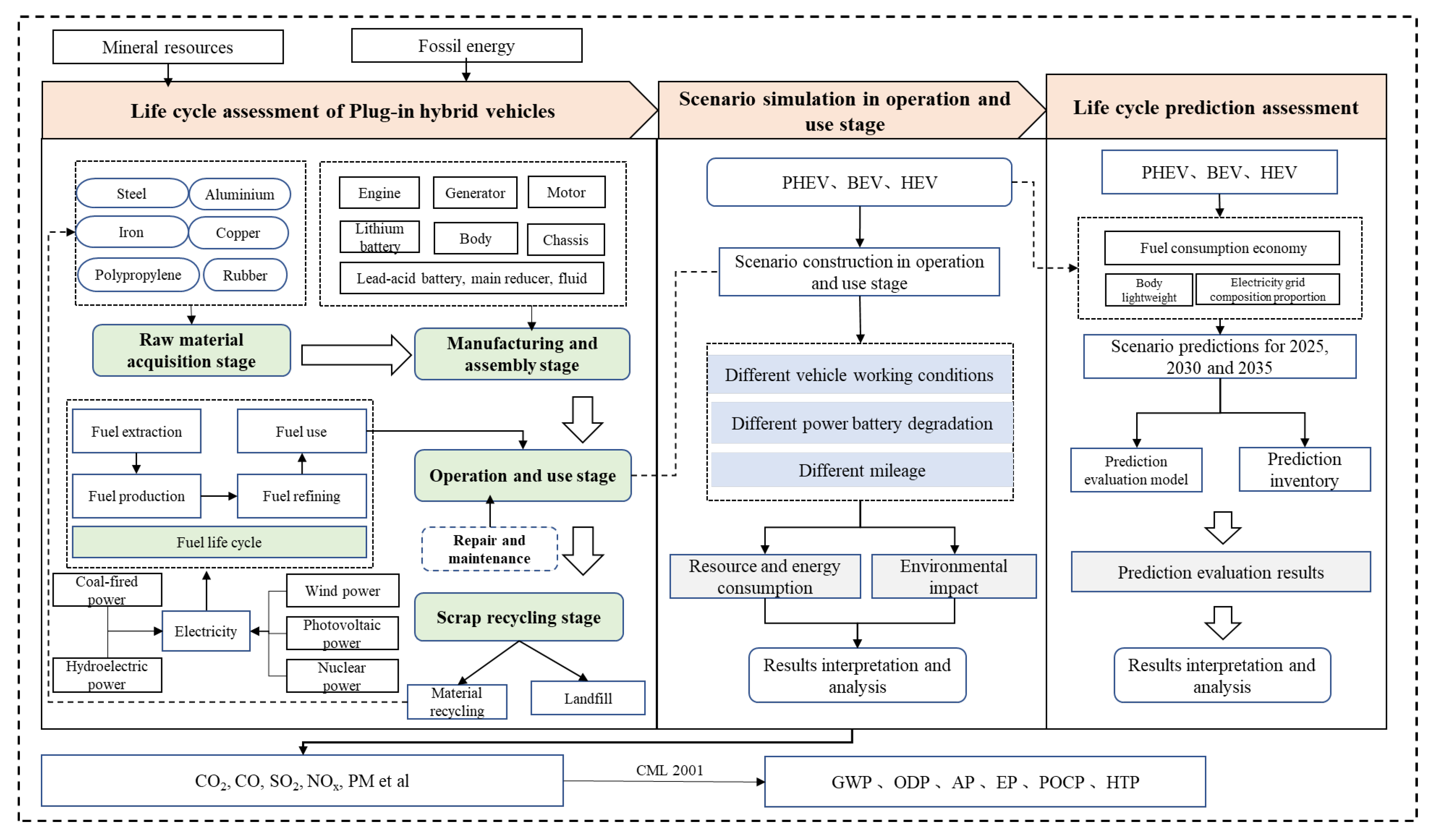
2. Life Cycle Assessment Model for PHEVs
2.1. Assessment Objectives
2.2. System Boundary and Functional Unit
2.3. Mathematical Assessment Model
2.3.1. Material Resource Consumption Assessment Model
2.3.2. Fossil Energy Consumption Assessment Model
2.3.3. Environmental Emissions Assessment Model
2.4. Inventory
2.4.1. Raw Material Acquisition Stage
2.4.2. Manufacturing and Assembly Stage
2.4.3. Operation and Use Stage
2.4.4. Scrap Recycling Stage
3. Assessment Result Analysis for PHEVs
4. Analysis and Discussion of Environmental Benefits in Different Scenarios
4.1. Vehicle Model Specification
4.2. Different Working Conditions Scenario Analysis
4.2.1. Construction of Vehicle Working Conditions Scenario
4.2.2. Assessment Results and Analysis
4.3. Power Battery Degradation Scenario Analysis
4.3.1. Construction of Power Battery Degradation Scenario
4.3.2. Assessment Results and Analysis
4.4. Mileage Scenario Analysis
4.4.1. Construction of Mileage Scenario Analysis
4.4.2. Assessment Results and Analysis
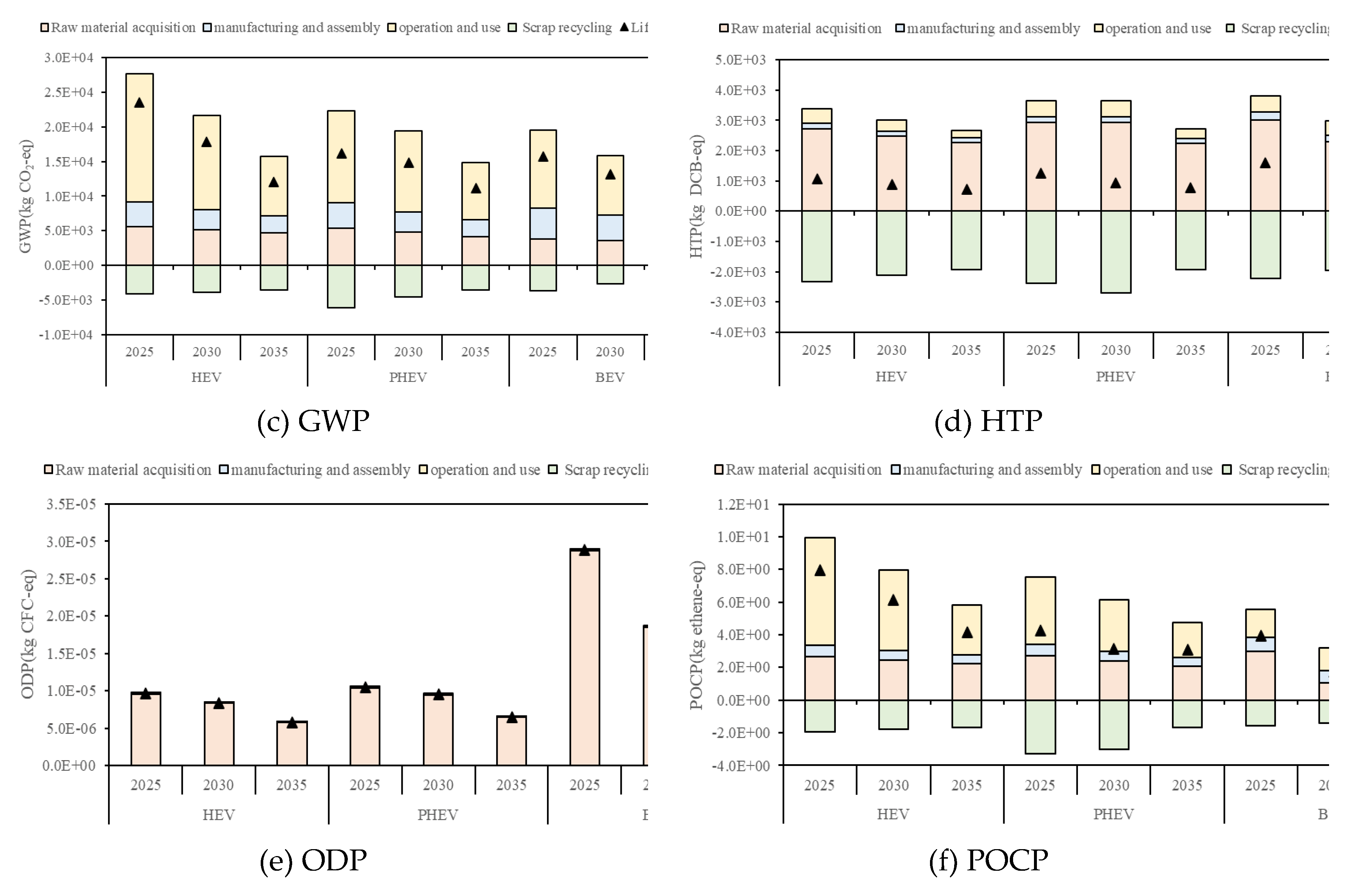
5. Prediction Assessment for 2025,2030 and 2035
5.1. Prediction Scenarios
5.2. Predictive Results and Analysis
6. Conclusions
Author Contributions
Funding
Data Availability Statement
Conflicts of Interest
Abbreviations
| ADP(e) | Abiotic depletion (element) |
| ADP(f) | Abiotic depletion (fossil) |
| AER | All electric range |
| AP | Acidification potential |
| BEV | Battery electrical vehicle |
| CD | Charge depleting |
| CS | Charge sustaining |
| EP | Eutrophication potential |
| EPA | Environmental protection agency |
| FCV | Fuel cell vehicles |
| FTP | Federal Test Procedure |
| GWP | Global warming potential |
| HEV | Hybrid electric vehicles |
| HTP | Human toxicity potential |
| HWFET | Highway fuel economy testing |
| ICEV | Internal combustion engine vehicles |
| LCA | Life cycle assessment |
| NCM | Lithium-ion nickel-cobalt-manganese |
| ODP | Ozone depletion potential |
| PHEV | Plug-in hybrid electric vehicles |
| POCP | Photochemical ozone creation potential |
| PVDF | Polyvinylidene fluoride |
References
- Nordelöf A, Messagie M, Tillman A M, et al. Environmental impacts of hybrid, plug-in hybrid, and battery electric vehicles—what can we learn from life cycle assessment[J]. The International Journal of Life Cycle Assessment, 2014, 19: 1866-1890.
- García A, Monsalve-Serrano J, Martinez-Boggio S, et al. Techno-Economic Assessment of Vehicle Electrification in the Six Largest Global Automotive Markets[J]. Energy Conversion and Management, 2022, 270: 116273.
- Zackrisson M, Avellán L, Orlenius J. Life cycle assessment of lithium-ion batteries for plug-in hybrid electric vehicles–Critical issues[J]. Journal of Cleaner Production, 2010, 18(15): 1519-1529.
- Bauer C, Hofer J, Althaus H, et al. The Environmental Performance of Current and Future Passenger Vehicles: Life Cycle Assessment Based on a Novel Scenario Analysis Framework[J]. Applied Energy, 2015, 157: 871-883.
- ehicles[J]. The International Journal of Life Cycle Assessment, 2015, 22(1): 94-110.
- Ambrose H. Understanding the Future of Lithium: Part 2, Temporally and Spatially Resolved Life-Cycle Assessment Modeling[J]. Journal of Industrial Ecolocy, 2020, 24: 88-89.
- Shimizu T, Ihara M, Kikuchi Y. A Region-Specific Environmental Analysis of Technology Implementation of Hydrogen Energy in Japan Based on Life Cycle Assessment[J]. Journal of Industrial Ecolocy, 2020, 28: 217-233.
- LIANG L, FU G Z. Comparative Analysis of Life Cycle Energy Consumption and Emissions of Plug-in Hybrid Electric Vehicles with Different Power Systems[J]. Shanghai Automobile, 2016, (3): 45-50.
- FU P, LAN L B, CHEN Y, et al., Life Cycle Carbon Emission Prediction and Assessment of Energy-Saving and New Energy Vehicles for 2035[J]. Environmental Science, 2023, 44(4): 2365-2374.
- Qiao Q Y, Zhao F Q, Liu Z W, et al. Cradle-to-Gate Greenhouse Gas Emissions of Battery Electric and Internal Combustion Engine Vehicles in China[J]. Applied Energy, 2017, 204: 1399-1411.
- Wu Z, Wang M, Zheng J, et al. Life Cycle Greenhouse Gas Emission Reduction Potential of Battery Electric Vehicle[J]. Journal of Cleaner Production, 2018, 190: 462-470.
- Shi S, Zhang H, Yang W, et al. A Life-Cycle Assessment of Battery Electric and Internal Combustion Engine Vehicles: A Case in Hebei Province, China[J]. Journal of Cleaner Production, 2019, 228: 606-618. [CrossRef]
- CHEN Y S, DING Z S, WANG W J, et al. Life Cycle Assessment and Scenario Simulation of Different Hydrogen Production Schemes for Hydrogen Fuel Cell Vehicles[J]. China Journal of Highway and Transport, 2019, 32(5): 172-180.
- Andersson Ö, Börjesson P. The Greenhouse Gas Emissions of An Electrified Vehicle Combined with Renewable Fuels: Life Cycle Assessment and Policy Implications[J]. Applied Energy, 2021, 289: 116621.
- Yang L, Yu B, Yang B, et al. Life Cycle Environmental Assessment of Electric and Internal Combustion Engine Vehicles In China[J]. Journal of Cleaner Production, 2021, 285: 124899.
- Yuksel T, Tamayao M A M, Hendrickson C, et al. Effect of Regional Grid Mix, Driving Patterns and Climate on the Comparative Carbon Footprint of Gasoline and Plug-In Electric Vehicles in the United States[J]. Environmental Research Letters, 2016, 11(4): 044007.
- Stefan Bickert, Achim Kampker, Dennis Greger. Developments of CO2-Emissions and Costs for Small Electric and Combustion Engine Vehicles in Germany[J]. Transportation Research Part D, 2015, 36: 138-151.
- Hooftman N, Messagie M, Joint F, et al. In-Life Range Modularity for Electric Vehicles: The Environmental Impact of A Range-Extender Trailer System[J]. Applied Sciences, 2018, 8(7): 1016.
- Sen B, Kucukvar M, Onat N C, et al. Life Cycle Sustainability Assessment of Autonomous Heavy-Duty Trucks[J]. Journal of Industrial Ecology, 2020, 24(1): 149-164.
- Usai L, Hung C, Vasquez F, et al. Life Cycle Assessment of Fuel Cell Systems for Light Duty Vehicles, Current State-of-the-Art and Future Impacts[J]. Journal of Cleaner Production, 2021, 280: 125086-125097. [CrossRef]
- Benitez A, Wulf C, Palmenaer A, et al. Ecological Assessment of Fuel Cell Electric Vehicles with Special Focus on Type Iv Carbon Fiber Hydrogen Tank[J]. Journal of Cleaner Production, 2021, 278: 123277-123289.
- Requia W J, Adams M D, Arain A, et al. Carbon dioxide emissions of plug-in hybrid electric vehicles: A life-cycle analysis in eight Canadian cities[J]. Renewable and Sustainable Energy Reviews, 2017, 78: 1390-1396.
- De Souza L L P, Lora E E S, Palacio J C E, et al. Comparative environmental life cycle assessment of conventional vehicles with different fuel options, plug-in hybrid and electric vehicles for a sustainable transportation system in Brazil[J]. Journal of cleaner production, 2018, 203: 444-468.
- Han H, Xiang C, Zongwei L, et al. Electric Vehicles for Greenhouse Gas Reduction in China: A Cost-Effectiveness Analysis[J]. Transportation Research Part D, 2017, 56: 68-84.
- Held M, Schücking M. Utilization effects on battery electric vehicle life-cycle assessment: A case-driven analysis of two commercial mobility applications[J]. Transportation Research Part D: Transport and Environment, 2019, 75:87-105.
- Shafique M, Luo X. Environmental life cycle assessment of battery electric vehicles from the current and future energy mix perspective[J]. Journal of Environmental Management, 2022, 303, 114050.
- Bhosale A, Mastud S. Comparative environmental impact assessment of battery electric vehicles and conventional vehicles: a case study of India[J]. International Journal of Engineering 2023, 36(5): 965-978.
- Burton T, Powers S, Burns C, et al. A data-driven greenhouse gas emission rate analysis for vehicle comparisons[J]. SAE International Journal of Electrified Vehicles, 2022, 12(1): 91-127.
- Wong E Y C, Ho D C K, So S, et al. Life cycle assessment of electric vehicles and hydrogen fuel cell vehicles using the greet model—A comparative study[J]. Sustainability, 2021, 13(9): 4872.
- Peng T, Ou X, Yan X. Development and application of an electric vehicle life-cycle energy consumption and greenhouse gas emissions analysis model[J]. Chemical Engineering Research and Design, 2018, 131: 699-708.
- Cai Y, Applegate S, Yue W, et al. A hybrid life cycle and multi-criteria decision analysis approach for identifying sustainable development strategies of Beijing’s taxi fleet[J]. Energy Policy, 2017, 100: 314-325.
- Yu R, Cong L, Hui Y, et al. Life cycle CO2 emissions for the new energy vehicles in China drawing on the reshaped survival pattern[J]. Science of the Total Environment, 2022, 826: 154102.
- Chen Y, Hu K, Zhao J, et al. In-Use Energy and CO2 Emissions Impact of a Plug-in Hybrid and Battery Electric Vehicle Based on Real-World Driving[J]. International Journal of Environmental Science and Technology, 2018, 15: 1001-1008.
- Karabasoglu O, Michalek J. Influence of Driving Patterns on Life Cycle Cost and Emissions of Hybrid and Plug-in Electric Vehicle Powertrains[J]. Energy policy, 2013, 60: 445-461.
- Chen Y, Lan L, Hao Z, et al. Cradle-grave energy consumption, greenhouse gas and acidification emissions in current and future fuel cell vehicles: Study based on five hydrogen production methods in China[J]. Energy Reports, 2022, 8: 7931-7944.
- Chen Y S, Lan L B, Hao Z, et al. Life Cycle Assessment and Key Parameter Comparison of Hydrogen Fuel Cell Vehicles Power Systems[J]. Environmental Science, 2022, 43(8): 4402-4412. (in Chinese).
- Fu P, Lan L B, Chen Y, et al. Life cycle prediction assessment of energy saving and new energy vehicles for 2035[J]. Environmental Science, 2023, 44(4): 2365-2374.
- Ding Z C, Chen Y S, Liu J H. Comparative Life Cycle Assessment of Fuel Cell Vehicles and Plug-in Hybrid Electric Vehicles [C] // Proceedings of the 2018 National Academic Annual Conference on “Environmental Engineering” (Vol.1). School of Automotive Engineering, Chang ‘an University, 2018: 5.
- YANG Y. Research on the Green Assessment of Life Cycle Assessment of Urban Traffic and Its Multi-Scenario Simulation Prediction[D]. Chang’an University, 2021.
- YANG S. Research on Energy Management Strategy of Hybrid Electric Vehicle Based on Working Condition Recognition[D]. Jilin University, 2023.
- REN C L, LIU H J. Study on Energy Management Control Strategy of Plug-In Parallel Hybrid Electric Vehicle Based on Dynamic Planning[J]. Journal of Hefei University of Technology (Natural Science Edition), 2021, 44 (09): 1157-1164.
- Peterson S B, Apt J, Whitacre J F. Lithium-ion battery cell degradation resulting from realistic vehicle and vehicle-to-grid utilization[J]. Journal of Power Sources, 2010, 195(8): 2385-2392.
- Li X Y, Liao Y M, Zhang Y H, et al. Life cycle assessment of passenger car body considering the influence of vehicle type difference [J]. Journal of Environmental Science, 2024,44 (1): 462-476.
- Guinée J B. Handbook on life cycle assessment: operational guide to the ISO standards[M]. Springer Science & Business Media, 2002.










| Key Parameters | Values | Unit |
|---|---|---|
| vehicle dimensions (length × width × height) | 4645×1775×1480 | mm |
| curb weight | 1540 | kg |
| engine displacement | 1.8 | L |
| maximum engine power | 73 | kW |
| maximum engine torque | 142 | N·m |
| battery capacity | 10.5 | kWh |
| electric range | 72 | km |
| nominal electricity consumption | 14.42 | kWh/100km |
| nominal fuel consumption (fuel feed) | 4.3 | L/100km |
| nominal fuel consumption | 1.3 | L/100km |
| battery type | Lithium-ion battery | \ |
| Component | Material | Value (kg) | Component | Material | Value (kg) |
| Engine | Steel | 26.2 | Lithium battery | NCM | 33.8 |
| Aluminum | 78.6 | Aluminum | 23.6 | ||
| Cast iron | 131.0 | PVDF | 2.8 | ||
| Copper | 2.6 | Graphite | 22.0 | ||
| Rubber | 11.8 | Copper | 13.7 | ||
| Plastic | 11.8 | Polypropylene | 3.9 | ||
| Generator | Steel | 11.6 | Steel | 1.8 | |
| Aluminum | 11.6 | Fiberglass | 0.4 | ||
| Copper | 8.8 | Polyethylene | 0.4 | ||
| Lead-acid battery | Lead | 11.6 | LiPF6 | 2.3 | |
| Sulfuric acid | 1.4 | Ethylene carbonate | 6.5 | ||
| Polypropylene | 1.1 | Dimethyl carbonate | 6.5 | ||
| Fiberglass | 0.4 | Transistor | 0.6 | ||
| Water | 2.5 | Resistor | 0.6 | ||
| Motor | Steel | 11.6 | Ethylene glycol | 1.1 | |
| Aluminum | 11.6 | ||||
| Copper | 8.8 | ||||
| Main reducer | Steel | 57.6 | Fluid | Lubricating fluid | 0.9 |
| Aluminum | 19.0 | Braking fluid | 1.0 | ||
| Copper | 18.1 | Cooling fluid | 8.0 | ||
| Plastic | 0.2 | Windshield washer fluid | 3.0 | ||
| Organics | 0.2 | Additive | 15.1 | ||
| Body | Steel | 432.1 | Chassis | Steel | 266.7 |
| Aluminum | 5.0 | Cast iron | 20.4 | ||
| Magnesium | 0.6 | Aluminum | 3.2 | ||
| Fiberglass | 41.5 | Copper | 7.5 | ||
| Plastic | 109.4 | Plastic | 10.7 | ||
| Copper | 12.0 | Rubber | 13.6 | ||
| Others | 28.3 | Carbon black | 1.9 |
| Replacement component | Replacement cycle (km) | Replacement number | Mass (kg) |
| Tire | 75000 | 1 | 76.9 |
| Lubricating fluid | 6250 | 23 | 20.7 |
| Braking fluid | 40000 | 3 | 3 |
| Cooling fluid | 55500 | 2 | 16 |
| Windshield washer fluid | 12500 | 11 | 33 |
| Unit | Life Cycle | Raw Material Acquisition | Manufacturing and Assembly | Operation and Use | Scrap Recycling | |
|---|---|---|---|---|---|---|
| ADP(e) | kg Sb-eq | 4.82E-02 | 2.62E-01 | 3.23E-04 | 1.21E-03 | -2.16E-01 |
| ADP(f) | MJ | 2.93E+05 | 8.21E+04 | 5.00E+04 | 2.08E+05 | -4.67E+04 |
| AP | kg SO2-eq | 5.15E+01 | 8.03E+01 | 9.38E+00 | 2.45E+01 | -6.26E+01 |
| EP | kg Phosphate-eq | 5.20E+00 | 2.07E+00 | 1.26E+00 | 3.15E+00 | -1.29E+00 |
| GWP | kg CO2-eq | 1.70E+04 | 8.39E+03 | 4.61E+03 | 9.67E+03 | -5.68E+03 |
| HTP | kg DCB-eq | 1.38E+03 | 3.84E+03 | 1.86E+02 | 5.94E+02 | -3.24E+03 |
| ODP | kg CFC-eq | 1.19E-05 | 1.18E-05 | 2.34E-08 | 4.53E-08 | 8.40E-09 |
| POCP | kg Ethene-eq | 4.28E+00 | 4.46E+00 | 6.45E-01 | 2.78E+00 | -3.60E+00 |
| Name | Unit | PHEV | HEV | BEV |
|---|---|---|---|---|
| Curb quality | kg | 1540.0 | 1650.0 | 1650.0 |
| Engine displacement | L | 1.8 | 2.5 | \ |
| Power battery capacity | kWh | 10.5 | 1.3 | 57.0 |
| Engine maximum power | kW | 73.0 | 131.0 | \ |
| Motor maximum power | kW | \ | \ | 100.0 |
| gasoline consumption economy | L·(100km)-1 | 4.3 | 4.4 | \ |
| Electricity consumption economy | kWh·(100km)-1 | 14.42 | \ | 14.10 |
| Battery type | \ | Lithium-ion nickel-cobalt-manganese battery | Ni-MH battery | Lithium iron phosphate battery |
| Name | Unit | FTP | HWFET | US06 |
|---|---|---|---|---|
| Maximum speed | km/h | 90 | 97 | 129 |
| Average speed | km/h | 32 | 77 | 77 |
| Maximum acceleration | m/s2 | 1.48 | 1.43 | 3.78 |
| Driving distance | km | 17 | 16 | 13 |
| Driving time | min | 31 | 12.5 | 10 |
| Brake times | \ | 23 | 0 | 4 |
| Idle time | % | 18 | 0 | 7 |
| Engine start-up | ℃ | 20 | 30 | 30 |
| Name | Unit | FTP | HWFET | US06 |
|---|---|---|---|---|
| HEVs gasoline consumption | L·(100km)-1 | 5.17 | 5.91 | 7.69 |
| PHEVs electricity consumption | kWh·(100km)-1 | 14.88 | 15.67 | 19.43 |
| PHEVs gasoline consumption | L·(100km)-1 | 4.67 | 5.52 | 7.83 |
| PHEVs AER | km | 70.56 | 67.00 | 54.04 |
| BEVs power consumption | kWh·(100km)-1 | 14.20 | 14.60 | 20.86 |
| BEVs AER | km | 427.74 | 290.42 | 273.22 |
| Name | Energy source | Unit | FTP | HWFET | US06 |
|---|---|---|---|---|---|
| HEV | gasoline | L | 927.50 | 1060.25 | 1379.59 |
| PHEV | gasoline | L | 292.07 | 345.23 | 489.70 |
| electricity | kWh | 1738.85 | 1831.17 | 2270.56 | |
| BEV | electricity | kWh | 2407.55 | 2619.24 | 3742.28 |
| Name | Scenario | AER (km) | Rate of Increase in Energy Consumption (%) | Energy Consumption per 100 km (kWh/(100 km)) |
|---|---|---|---|---|
| BEV | No degradation (scenario 1) | 390.42 | 0 | 14.60 |
| Degrate to 90% (scenario 2) | 309.10 | 26.30 | 18.44 | |
| Degrate to 85% (scenario 3) | 226.31 | 72.53 | 25.19 | |
| PHEV | No degradation (scenario 1) | 70.56 | 0 | 14.88 |
| Degrate to 90% (scenario 2) | 53.98 | 30.71 | 19.45 | |
| Degrate to 85% (scenario 3) | 39.51 | 78.63 | 26.58 |
| Vehicle Type | Scenario | ADP(e) (kg Sb-eq) |
ADP(f) (MJ) |
AP (kg SO2-eq) |
EP (kg Phosphate-eq) |
GWP (kg CO2-eq) |
HTP (kg DCB-eq) |
ODP (kg CFC-eq) |
POCP (kg ethene-eq) |
|---|---|---|---|---|---|---|---|---|---|
| BEV | No degradation (scenario 1) | 1.40E-04 | 2.05E+04 | 4.20E+00 | 5.61E-01 | 1.96E+03 | 8.25E+01 | 1.06E-08 | 2.84E-01 |
| Degrate to 90% (scenario 2) |
1.77E-04 | 2.60E+04 | 5.30E+00 | 7.09E-01 | 2.48E+03 | 1.04E+02 | 1.34E-08 | 3.59E-01 | |
| Degrate to 85% (scenario 3) |
2.42E-04 | 3.54E+04 | 7.25E+00 | 9.68E-01 | 3.38E+03 | 1.42E+02 | 1.83E-08 | 4.90E-01 | |
| PHEV | No degradation (scenario 1) | 1.43E-04 | 2.43E+04 | 3.55E+00 | 4.81E-01 | 2.14E+03 | 7.65E+01 | 7.15E-09 | 4.88E-01 |
| Degrate to 90% (scenario 2) |
1.65E-04 | 2.90E+04 | 3.89E+00 | 5.29E-01 | 2.50E+03 | 8.60E+01 | 7.19E-09 | 6.20E-01 | |
| Degrate to 85% (scenario 3) |
1.85E-04 | 3.31E+04 | 4.18E+00 | 5.70E-01 | 2.83E+03 | 9.44E+01 | 7.23E-09 | 7.35E-01 |
| Mileage | Scenario | HEV/ gasoline | PHEV/ gasoline | PHEV/ electricity | BEV/ electricity |
|---|---|---|---|---|---|
| 10000 km | Private car (scenario 1) | 440.0 L | \ | 1442.0 kWh | 1410.0 kWh |
| Taxi (scenario 2) | 349.0 L | 271.5 kWh | |||
| 50000 km | Private car (scenario 1) | 2244.4 L | 185.4 L | 7047.1 kWh | 7560.7 kWh |
| Taxi (scenario 2) | 1807.5 L | 1357.7 kWh | |||
| 100000 km | Private car (scenario 1) | 4603.3 L | 1272.2 L | 11893.5 kWh | 16540.9 kWh |
| Taxi (scenario 2) | 3771.2 L | 3075.3 kWh | |||
| 150000 km | Private car (scenario 1) | 7082.5 | 2616.9 L | 16739.7 kWh | 27206.5 kWh |
| Taxi (scenario 2) | 5891.8 L | 4613.0 kWh |
| Mileage | Scenario | HEV/ gasoline (L/100km) |
PHEV/ gasoline (L/100km) |
PHEV/ power (kWh/100km) |
BEV/ power (kWh/100km) |
|---|---|---|---|---|---|
| 10000 km | Private car (scenario 1) | 4.40 | \ | 14.42 | 14.10 |
| Taxi (scenario 2) | 3.49 | 2.72 | |||
| 50000 km | Private car (scenario 1) | 4.49 | 0.21 | 14.09 | 15.12 |
| Taxi (scenario 2) | 3.62 | 2.72 | |||
| 100000 km | Private car (scenario 1) | 4.60 | 1.27 | 11.89 | 16.54 |
| Taxi (scenario 2) | 3.77 | 3.08 | |||
| 150000 km | Private car (scenario 1) | 4.72 | 1.74 | 11.16 | 18.14 |
| Taxi (scenario 2) | 3.93 | 3.08 |
| Mileage | Scenario | HEV | PHEV | BEV |
|---|---|---|---|---|
| 10000 km | Private car (scenario 1) | 7.50E-07 | 7.71E-07 | 7.54E-07 |
| Taxi (scenario 2) | 7.46E-07 | |||
| 50000 km | Private car (scenario 1) | 7.66E-07 | 7.90E-07 | 8.09E-07 |
| Taxi (scenario 2) | 7.69E-07 | |||
| 100000 km | Private car (scenario 1) | 7.84E-07 | 8.54E-07 | 8.84E-07 |
| Taxi (scenario 2) | 8.14E-07 | |||
| 150000 km | Private car (scenario 1) | 8.05E-07 | 8.96E-07 | 9.70E-07 |
| Taxi (scenario 2) | 8.41E-07 |
| Mileage | Scenario | HEV | PHEV | BEV |
|---|---|---|---|---|
| 10000 km | Private car (scenario 1) | 1.58E+02 | 1.13E+02 | 1.11E+02 |
| Taxi (scenario 2) | 1.49E+02 | |||
| 50000 km | Private car (scenario 1) | 1.61E+02 | 1.18E+02 | 1.19E+02 |
| Taxi (scenario 2) | 1.53E+02 | |||
| 100000 km | Private car (scenario 1) | 1.65E+02 | 1.40E+02 | 1.30E+02 |
| Taxi (scenario 2) | 1.62E+02 | |||
| 150000 km | Private car (scenario 1) | 1.70E+02 | 1.51E+02 | 1.42E+02 |
| Taxi (scenario 2) | 1.68E+02 |
| Name | Year | Energy Consumption of 100 km(kWh) | Fuel Consumption of 100 km(L) | Curb weight (kg) |
|---|---|---|---|---|
| PHEV | 2025 | 13.0 | 4.3 | 1309.0 |
| 2030 | 12.50 | 3.2 | 1155.0 | |
| 2035 | 12.00 | 2.0 | 1001.0 | |
| HEV | 2025 | \ | 4.3 | 1485.0 |
| 2030 | \ | 3.2 | 1353.0 | |
| 2035 | \ | 2.0 | 1237.5 | |
| BEV | 2025 | 13.00 | \ | 1402.5 |
| 2030 | 12.50 | \ | 1237.5 | |
| 2035 | 12.00 | \ | 1072.5 |
Disclaimer/Publisher’s Note: The statements, opinions and data contained in all publications are solely those of the individual author(s) and contributor(s) and not of MDPI and/or the editor(s). MDPI and/or the editor(s) disclaim responsibility for any injury to people or property resulting from any ideas, methods, instructions or products referred to in the content. |
© 2024 by the authors. Licensee MDPI, Basel, Switzerland. This article is an open access article distributed under the terms and conditions of the Creative Commons Attribution (CC BY) license (http://creativecommons.org/licenses/by/4.0/).