Submitted:
31 October 2025
Posted:
03 November 2025
You are already at the latest version
Abstract

Keywords:
1. Introduction
2. Related Works
3. Materials and Methods
4. Results
4.1. Geographical Distribution of the Corresponding Authors
4.2. Main Publication Sources
4.3. Most Cited Articles
4.4. Main Keywords
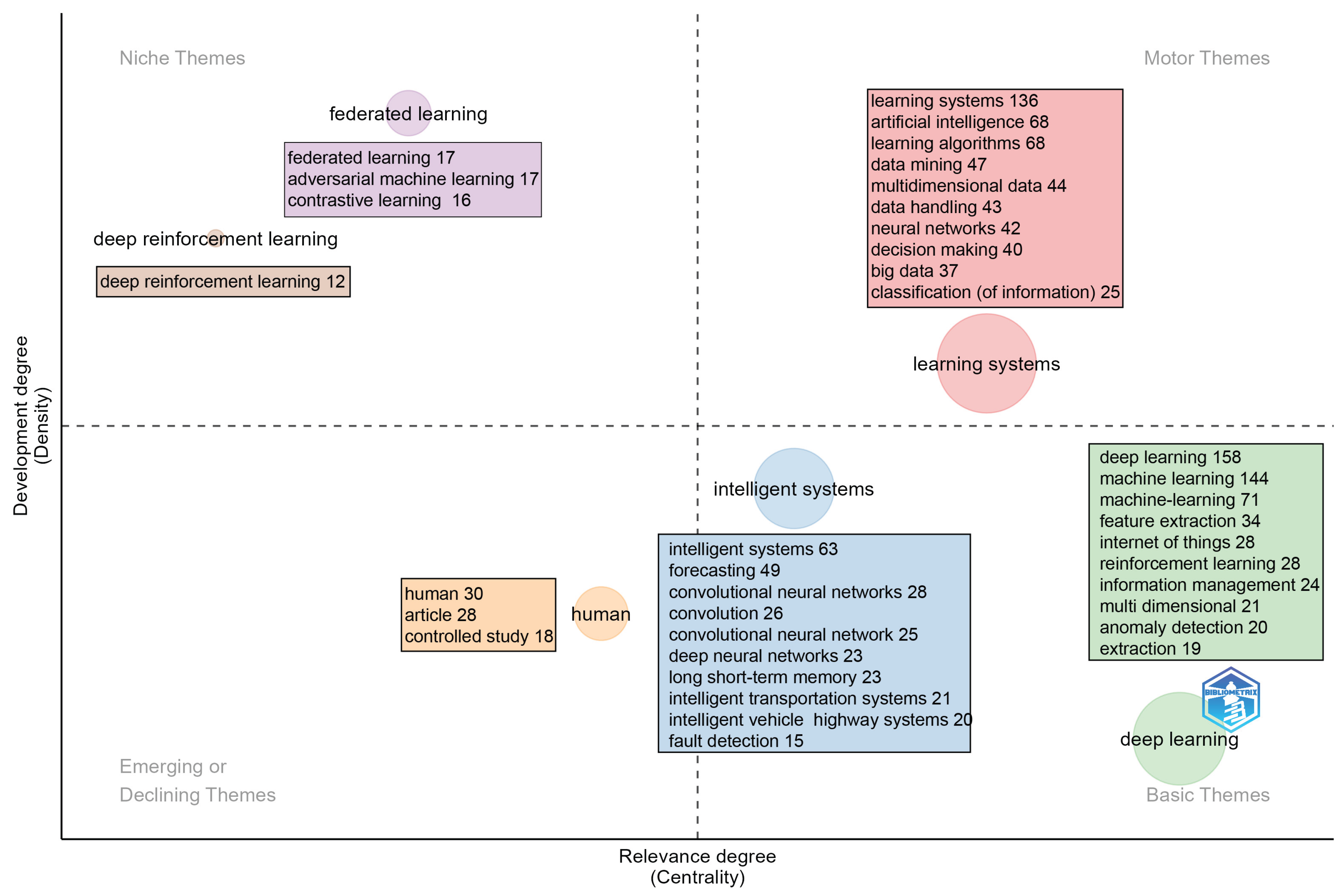
4.5. Keyword Strategy Diagram
4.6. Thematic Evolution of Keywords
4.7. Degree of Concentration of Selected Variables
4.8. Charts of Citations, Sources, and Authors
5. Conclusions
Author Contributions
Funding
Acknowledgments
Conflicts of Interest
References
- Giannini, F.; Ziffer, G.; Cossu, A.; Lomonaco, V. Streaming Continual Learning for Unified Adaptive Intelligence in Dynamic Environments. IEEE Intelligent Systems 2024, 39, 81–85. [Google Scholar] [CrossRef]
- Omranpour, S.; Rabusseau, G.; Rabbany, R. Higher Order Transformers: Efficient Attention Mechanism for Tensor Structured Data, 2024. [CrossRef]
- Picón, G.C.; Oleksiienko, I.; Hedegaard, L.; Bakhtiarnia, A.; Iosifidis, A. Continual Low-Rank Scaled Dot-product Attention, 2024. [CrossRef]
- Qiu, R.; Jang, J.G.; Lin, X.; Liu, L.; Tong, H. TUCKET: A Tensor Time Series Data Structure for Efficient and Accurate Factor Analysis over Time Ranges. Proceedings of the VLDB Endowment 2024, 17, 4746–4759. [Google Scholar] [CrossRef]
- Lanzarini, L.C.; Hasperué, W.; Villa Monte, A.; Jimbo Santana, P.; Reyes Zambrano, G.; Corvi, J.P.; Fernández Bariviera, A.; Olivas Varela, J.Á. Minería de Datos, Minería de Textos y Big Data. In Proceedings of the XXI Workshop de Investigadores En Ciencias de La Computación (WICC 2019, Universidad Nacional de San Juan), 2019.
- Shu, H.; Li, J.; Jin, Y.; Wang, H. Guaranteed Multidimensional Time Series Prediction via Deterministic Tensor Completion Theory, 2025. [CrossRef]
- Hou, Y.; Tang, P. Multi-Head Self-Attending Neural Tucker Factorization, 2025. [CrossRef]
- Chen, Z.; He, Y.; Wu, D.; Zuo, L.; Li, K.; Zhang, W.; Deng, Z. ℓ1,2 -Norm and CUR Decomposition Based Sparse Online Active Learning for Data Streams with Streaming Features. In Proceedings of the 2024 IEEE International Conference on Big Data (BigData), Washington, DC, USA, 12 2024; pp. 384–393. [CrossRef]
- Vera, L.O.; Reyes, G. Reference Architecture for an Intelligent Transportation System. International Journal of Innovation and Applied Studies 2016, 15, 175–182. [Google Scholar]
- Mutambik, I. An Entropy-Based Clustering Algorithm for Real-Time High-Dimensional IoT Data Streams. Sensors 2024, 24, 7412. [Google Scholar] [CrossRef]
- Chen, F.; Wu, D.; Yang, J.; He, Y. An Online Sparse Streaming Feature Selection Algorithm, 2022. [CrossRef]
- Wang, A.; Yang, H.; Mao, F.; Zhang, Z.; Yu, Y.; Liu, X. Anti-Drifting Feature Selection via Deep Reinforcement Learning (Student Abstract). Proceedings of the AAAI Conference on Artificial Intelligence 2023, 37, 16356–16357. [Google Scholar] [CrossRef]
- Lu, C.; Shi, L.; Chen, Z.; Wu, C.; Wierman, A. Overcoming the Curse of Dimensionality in Reinforcement Learning Through Approximate Factorization, 2024. [CrossRef]
- Yuan, Z.; Sun, Y.; Shasha, D. Forgetful Forests: High Performance Learning Data Structures for Streaming Data under Concept Drift, 2022. [CrossRef]
- Laila Ab Ghani, N.; Abdul Aziz, I.; Jadid AbdulKadir, S. Subspace Clustering in High-Dimensional Data Streams: A Systematic Literature Review. Computers, Materials & Continua 2023, 75, 4649–4668. [Google Scholar] [CrossRef]
- Heusinger, M.; Schleif, F.M. Random Projection in the Presence of Concept Drift in Supervised Environments. In Artificial Intelligence and Soft Computing; Rutkowski, L., Scherer, R., Korytkowski, M., Pedrycz, W., Tadeusiewicz, R., Zurada, J.M., Eds.; Springer International Publishing: Cham, Switzerland, 2020. [Google Scholar] [CrossRef]
- Gama, J.; Žliobaitė, I.; Bifet, A.; Pechenizkiy, M.; Bouchachia, A. A Survey on Concept Drift Adaptation. ACM Computing Surveys 2014, 46, 1–37. [Google Scholar] [CrossRef]
- Žliobaitė, I.; Pechenizkiy, M.; Gama, J. An Overview of Concept Drift Applications. In Big Data Analysis: New Algorithms for a New Society; Japkowicz, N., Stefanowski, J., Eds.; Springer International Publishing: Cham, Switzerland, 2016; Volume 16, pp. 91–114. [Google Scholar] [CrossRef]
- Ditzler, G.; Roveri, M.; Alippi, C.; Polikar, R. Learning in Nonstationary Environments: A Survey. IEEE Computational Intelligence Magazine 2015, 10, 12–25. [Google Scholar] [CrossRef]
- Gaber, M.M.; Zaslavsky, A.; Krishnaswamy, S. Mining Data Streams: A Review. ACM SIGMOD Record 2005, 34, 18–26. [Google Scholar] [CrossRef]
- Sheth, A.; Henson, C.; Sahoo, S.S. Semantic Sensor Web. IEEE Internet Computing 2008, 12, 78–83. [Google Scholar] [CrossRef]
- Atzori, L.; Iera, A.; Morabito, G. The Internet of Things: A Survey. Computer Networks 2010, 54, 2787–2805. [Google Scholar] [CrossRef]
- Gubbi, J.; Buyya, R.; Marusic, S.; Palaniswami, M. Internet of Things (IoT): A Vision, Architectural Elements, and Future Directions. Future Generation Computer Systems 2013, 29, 1645–1660. [Google Scholar] [CrossRef]
- Taylor, S.J.; Letham, B. Forecasting at Scale. The American Statistician 2018, 72, 37–45. [Google Scholar] [CrossRef]
- Kwak, H.; Lee, C.; Park, H.; Moon, S. What Is Twitter, a Social Network or a News Media? In Proceedings of the 19th International Conference on World Wide Web, Raleigh, NC, USA, 26–30 April 2010; pp. 591–600. [Google Scholar] [CrossRef]
- Boyd, D.M.; Ellison, N.B. Social Network Sites: Definition, History, and Scholarship. Journal of Computer-Mediated Communication 2007, 13, 210–230. [Google Scholar] [CrossRef]
- Pantelopoulos, A.; Bourbakis, N. A Survey on Wearable Sensor-Based Systems for Health Monitoring and Prognosis. IEEE Transactions on Systems, Man, and Cybernetics, Part C (Applications and Reviews) 2010, 40, 1–12. [Google Scholar] [CrossRef]
- Patel, S.; Park, H.; Bonato, P.; Chan, L.; Rodgers, M. A Review of Wearable Sensors and Systems with Application in Rehabilitation. Journal of NeuroEngineering and Rehabilitation 2012, 9, 21. [Google Scholar] [CrossRef] [PubMed]
- Domingos, P.; Hulten, G. Mining High-Speed Data Streams. In Proceedings of the Sixth ACM SIGKDD International Conference on Knowledge Discovery and Data Mining, Boston, MA, USA, 20–23 August 2000; pp. 71–80. [Google Scholar] [CrossRef]
- Gama, J.; Medas, P.; Castillo, G.; Rodrigues, P. Learning with Drift Detection. In Advances in Artificial Intelligence—SBIA 2004; Hutchison, D., Kanade, T., Kittler, J., Kleinberg, J.M., Mattern, F., Mitchell, J.C., Naor, M., Nierstrasz, O., Pandu Rangan, C., Steffen, B., et al., Eds.; Springer: Berlin/Heidelberg, Germany, 2004; Volume 3171, pp. 286–295. [Google Scholar] [CrossRef]
- Babcock, B.; Babu, S.; Datar, M.; Motwani, R.; Widom, J. Models and Issues in Data Stream Systems. In Proceedings of the Twenty-First ACM SIGMOD-SIGACT-SIGART Symposium on Principles of Database Systems, Madison, WI, USA, 3–5 June 2002; pp. 1–16. [Google Scholar] [CrossRef]
- Bifet, A.; Gavaldà, R. Learning from Time-Changing Data with Adaptive Windowing. In Proceedings of the 2007 SIAM International Conference on Data Mining., Minneapolis, MN, USA, 26–28 April 2007; pp. 443–448. [Google Scholar] [CrossRef]
- Widmer, G.; Kubat, M. Learning in the Presence of Concept Drift and Hidden Contexts. Machine Learning 1996, 23, 69–101. [Google Scholar] [CrossRef]
- Oza, N. Online Bagging and Boosting. In Proceedings of the 2005 IEEE International Conference on Systems, Man and Cybernetics, Waikoloa, HI, USA, 12 October 2005; Volume 3, pp. 2340–2345. [Google Scholar] [CrossRef]
- Gomes, H.M.; Bifet, A.; Read, J.; Barddal, J.P.; Enembreck, F.; Pfharinger, B.; Holmes, G.; Abdessalem, T. Adaptive Random Forests for Evolving Data Stream Classification. Machine Learning 2017, 106, 1469–1495. [Google Scholar] [CrossRef]
- Krawczyk, B. Learning from Imbalanced Data: Open Challenges and Future Directions. Progress in Artificial Intelligence 2016, 5, 221–232. [Google Scholar] [CrossRef]
- Zhang, P.; Zhu, X.; Tan, J.; Guo, L. Classifier and Cluster Ensembles for Mining Concept Drifting Data Streams. In Proceedings of the 2010 IEEE International Conference on Data Mining, Sydney, Australia, 13–17 December 2010; pp. 1175–1180. [Google Scholar] [CrossRef]
- Katakis, I.; Tsoumakas, G.; Vlahavas, I. Tracking Recurring Contexts Using Ensemble Classifiers: An Application to Email Filtering. Knowledge and Information Systems 2010, 22, 371–391. [Google Scholar] [CrossRef]
- Aggarwal, C.C.; Yu, P.S. Online Analysis of Community Evolution in Data Streams. In Proceedings of the 2005 SIAM International Conference on Data Mining, Newport Beach, CA, USA, 21–23 April 2005; pp. 56–67. [Google Scholar] [CrossRef]
- Zhao, H.; Yuen, P.C. Incremental Linear Discriminant Analysis for Face Recognition. IEEE Transactions on Systems, Man, and Cybernetics, Part B (Cybernetics) 2008, 38, 210–221. [Google Scholar] [CrossRef] [PubMed]
- Hochreiter, S.; Schmidhuber, J. Long Short-Term Memory. Neural Computation 1997, 9, 1735–1780. [Google Scholar] [CrossRef]
- Reyes, G.; Lanzarini, L.; Hasperué, W.; Bariviera, A.F. GPS Trajectory Clustering Method for Decision Making on Intelligent Transportation Systems. Journal of Intelligent & Fuzzy Systems 2020, 38, 5529–5535. [Google Scholar] [CrossRef]
- McCloskey, M.; Cohen, N.J. Catastrophic Interference in Connectionist Networks: The Sequential Learning Problem. In Psychology of Learning and Motivation; Elsevier: Amsterdam, The Netherlands, 1989; Volume 24, pp. 109–165. [Google Scholar] [CrossRef]
- Kirkpatrick, J.; Pascanu, R.; Rabinowitz, N.; Veness, J.; Desjardins, G.; Rusu, A.A.; Milan, K.; Quan, J.; Ramalho, T.; Grabska-Barwinska, A.; et al. Overcoming Catastrophic Forgetting in Neural Networks. Proceedings of the National Academy of Sciences 2017, 114, 3521–3526. [Google Scholar] [CrossRef]
- Reyes, G.; Estrada, V.; Tolozano-Benites, R.; Maquilón, V. Batch Simplification Algorithm for Trajectories over Road Networks. ISPRS International Journal of Geo-Information 2023, 12, 399. [Google Scholar] [CrossRef]
- Kolda, T.G.; Bader, B.W. Tensor Decompositions and Applications. SIAM Review 2009, 51, 455–500. [Google Scholar] [CrossRef]
- Tucker, L.R. Some Mathematical Notes on Three-Mode Factor Analysis. Psychometrika 1966, 31, 279–311. [Google Scholar] [CrossRef]
- Wright, J.; Yang, A.; Ganesh, A.; Sastry, S.; Yi, M. Robust Face Recognition via Sparse Representation. IEEE Transactions on Pattern Analysis and Machine Intelligence 2009, 31, 210–227. [Google Scholar] [CrossRef]
- Jouppi, N.P.; Young, C.; Patil, N.; Patterson, D.; Agrawal, G.; Bajwa, R.; Bates, S.; Bhatia, S.; Boden, N.; Borchers, A.; et al. In-Datacenter Performance Analysis of a Tensor Processing Unit. In Proceedings of the 44th Annual International Symposium on Computer Architecture, Toronto, ON, Canada, 24–28 June 2017; pp. 1–12. [Google Scholar] [CrossRef]
- He, K.; Zhang, X.; Ren, S.; Sun, J. Deep Residual Learning for Image Recognition. In Proceedings of the 2016 IEEE Conference on Computer Vision and Pattern Recognition (CVPR), Las Vegas, NV, USA, 27–30 June 2016; pp. 770–778. [Google Scholar] [CrossRef]
- Johnson, W.B.; Lindenstrauss, J. Extensions of Lipschitz Mappings into a Hilbert Space. In Contemporary Mathematics; Beals, R., Beck, A., Bellow, A., Hajian, A., Eds.; American Mathematical Society: Providence, Rhode Island, 1984; Volume 26, pp. 189–206. [Google Scholar] [CrossRef]
- Reyes, G.; Lanzarini, L.; Hasperué, W.; Bariviera, A.F. Proposal for a Pivot-Based Vehicle Trajectory Clustering Method. Transportation Research Record: Journal of the Transportation Research Board 2022, 2676, 281–295. [Google Scholar] [CrossRef]
- Kingma, D.P.; Ba, J. Adam: A Method for Stochastic Optimization, 2014. [CrossRef]
- Bonomi, F.; Milito, R.; Zhu, J.; Addepalli, S. Fog Computing and Its Role in the Internet of Things. In Proceedings of the First Edition of the MCC Workshop on Mobile Cloud Computing, Helsinki, Finland, 17 August 2012; pp. 13–16. [Google Scholar] [CrossRef]
- Reyes, G.; Lanzarini, L.; Estrebou, C.; Fernandez Bariviera, A. Dynamic Grouping of Vehicle Trajectories. Journal of Computer Science and Technology 2022, 22, e11. [Google Scholar] [CrossRef]
- Hughes, G. On the Mean Accuracy of Statistical Pattern Recognizers. IEEE Transactions on Information Theory 1968, 14, 55–63. [Google Scholar] [CrossRef]
- Wolpert, D.; Macready, W. No Free Lunch Theorems for Optimization. IEEE Transactions on Evolutionary Computation 1997, 1, 67–82. [Google Scholar] [CrossRef]
- Shor, P. Algorithms for Quantum Computation: Discrete Logarithms and Factoring. In Proceedings of the 35th Annual Symposium on Foundations of Computer Science, Santa Fe, NM, USA, 20–22 November 1994; pp. 124–134. [Google Scholar] [CrossRef]
- Mead, C. Neuromorphic Electronic Systems. Proceedings of the IEEE 1990, 78, 1629–1636. [Google Scholar] [CrossRef]
- Van Eck, N.J.; Waltman, L. Software Survey: VOSviewer, a Computer Program for Bibliometric Mapping. Scientometrics 2010, 84, 523–538. [Google Scholar] [CrossRef] [PubMed]
- Cui, F.; Yue, Y.; Zhang, Y.; Zhang, Z.; Zhou, H.S. Advancing Biosensors with Machine Learning. ACS Sensors 2020, 5, 3346–3364. [Google Scholar] [CrossRef]
- Su, Z.; Wang, Y.; Luan, T.H.; Zhang, N.; Li, F.; Chen, T.; Cao, H. Secure and Efficient Federated Learning for Smart Grid With Edge-Cloud Collaboration. IEEE Transactions on Industrial Informatics 2022, 18, 1333–1344. [Google Scholar] [CrossRef]
- Wei, X.; Li, H.; Yue, W.; Gao, S.; Chen, Z.; Li, Y.; Shen, G. A High-Accuracy, Real-Time, Intelligent Material Perception System with a Machine-Learning-Motivated Pressure-Sensitive Electronic Skin. Matter 2022, 5, 1481–1501. [Google Scholar] [CrossRef]
- Brenner, B.; Hummel, V. Digital Twin as Enabler for an Innovative Digital Shopfloor Management System in the ESB Logistics Learning Factory at Reutlingen - University. Procedia Manufacturing 2017, 9, 198–205. [Google Scholar] [CrossRef]
- Chen, X.; He, Z.; Chen, Y.; Lu, Y.; Wang, J. Missing Traffic Data Imputation and Pattern Discovery with a Bayesian Augmented Tensor Factorization Model. Transportation Research Part C: Emerging Technologies 2019, 104, 66–77. [Google Scholar] [CrossRef]
- Zhu, J.; Jiang, Q.; Shen, Y.; Qian, C.; Xu, F.; Zhu, Q. Application of Recurrent Neural Network to Mechanical Fault Diagnosis: A Review. Journal of Mechanical Science and Technology 2022, 36, 527–542. [Google Scholar] [CrossRef]
- Galan, E.A.; Zhao, H.; Wang, X.; Dai, Q.; Huck, W.T.; Ma, S. Intelligent Microfluidics: The Convergence of Machine Learning and Microfluidics in Materials Science and Biomedicine. Matter 2020, 3, 1893–1922. [Google Scholar] [CrossRef]
- Boquet, G.; Morell, A.; Serrano, J.; Vicario, J.L. A Variational Autoencoder Solution for Road Traffic Forecasting Systems: Missing Data Imputation, Dimension Reduction, Model Selection and Anomaly Detection. Transportation Research Part C: Emerging Technologies 2020, 115, 102622. [Google Scholar] [CrossRef]
- Moussalli, S.; Cardoso, W. Intelligent Personal Assistants: Can They Understand and Be Understood by Accented L2 Learners? Computer Assisted Language Learning 2020, 33, 865–890. [Google Scholar] [CrossRef]
- Princy, R.J.P.; Parthasarathy, S.; Hency Jose, P.S.; Raj Lakshminarayanan, A.; Jeganathan, S. Prediction of Cardiac Disease Using Supervised Machine Learning Algorithms. In Proceedings of the 2020 4th International Conference on Intelligent Computing and Control Systems (ICICCS), Madurai, India, 13–15 May 2020; pp. 570–575. [Google Scholar] [CrossRef]
- Cobo, M.; López-Herrera, A.; Herrera-Viedma, E.; Herrera, F. An Approach for Detecting, Quantifying, and Visualizing the Evolution of a Research Field: A Practical Application to the Fuzzy Sets Theory Field. Journal of Informetrics 2011, 5, 146–166. [Google Scholar] [CrossRef]
- Shannon, C.E. A Mathematical Theory of Communication. Bell System Technical Journal 1948, 27, 379–423. [Google Scholar] [CrossRef]
- Lotka, A.J. The Frequency Distribution of Scientific Productivity. Journal of Washington Academy Sciences 1926, 16, 317–323. [Google Scholar]








| Research Areas | Records | % of 1276 |
|---|---|---|
| Computer Science | 387 | 30.33% |
| Engineering | 255 | 19.98% |
| Mathematics | 146 | 11.44% |
| Physics and Astronomy | 77 | 6.03% |
| Decision Sciences | 70 | 5.49% |
| Total of the 5 main research areas | 935 | 73.28% |
| Years | Items | Annual Growth Rate |
|---|---|---|
| 2015 | 6 | 100.00% |
| 2016 | 12 | 100.00% |
| 2017 | 19 | 58.33% |
| 2018 | 22 | 15.79% |
| 2019 | 35 | 59.09% |
| 2020 | 41 | 17.14% |
| 2021 | 37 | -9.76% |
| 2022 | 63 | 70.27% |
| 2023 | 84 | 33.33% |
| 2024 | 109 | 29.76% |
| 2025 | 166 | 42.20% |
| Total | 594 | 39.38% |
| Country | Articles | Frequency | SCP | MCP | MCP Ratio |
|---|---|---|---|---|---|
| China | 328 | 55.2% | 282 | 46 | 14.0% |
| India | 43 | 7.2% | 35 | 8 | 18.6% |
| USA | 23 | 3.9% | 21 | 2 | 8.7% |
| Australia | 10 | 1.7% | 5 | 5 | 50.0% |
| Germany | 10 | 1.7% | 6 | 4 | 40.0% |
| Canada | 9 | 1.5% | 2 | 7 | 77.8% |
| Italy | 6 | 1.0% | 6 | 0 | 0.0% |
| Ukraine | 6 | 1.0% | 6 | 0 | 0.0% |
| Korea | 5 | 0.8% | 4 | 1 | 20.0% |
| Spain | 5 | 0.8% | 5 | 0 | 0.0% |
| Total 10 countries | 445 | 74.8% | 372 | 73 | 22.9% |
| Country | Total Citations |
Average Citations of Articles |
|---|---|---|
| China | 2218 | 6.80 |
| USA | 781 | 34.00 |
| Canada | 499 | 55.40 |
| Germany | 375 | 37.50 |
| India | 291 | 6.80 |
| Spain | 157 | 31.40 |
| Japan | 127 | 42.30 |
| Australia | 114 | 11.40 |
| Bangladesh | 93 | 46.50 |
| Saudi Arabia | 85 | 28.30 |
| Total (all countries) | 5299 | 14.93 |
| Sources | Articles | Type |
|---|---|---|
| Lecture Notes in Computer Science | 23 | Book Series |
| Communications in Computer and Information Science | 15 | Journal |
| Smart Innovation, Systems and Technologies | 11 | Book series |
| Advances in Intelligent Systems and Computing | 9 | Book series |
| IEEE Internet of Things Journal | 9 | Journal |
| IEEE Access | 8 | Journal |
| Proceedings of Spie - The International Society for Optical Engineering | 7 | Conference Proceedings |
| IEEE Transactions on Industrial Informatics | 6 | Journal |
| IEEE Transactions on Intelligent Transportation Systems | 6 | Journal |
| Journal of Image and Graphics | 6 | Journal |
| Author (Year) and Title | Source | Citations |
|---|---|---|
| Cui F. (2020) Advancing Biosensors with Machine Learning [61]. | ACS Sensors | 551 |
| Su Z. (2022) Secure and Efficient Federated Learning for Smart Grid With Edge-Cloud Collaboration [62]. |
IEEE Xplore | 216 |
| Wei X. (2022) A high-accuracy, real-time, intelligent material perception system with a machine-learning-motivated pressure-sensitive electronic skin [63]. |
Matter | 197 |
| Brenner B. (2017) Digital Twin as Enabler for an Innovative Digital Shopfloor Management System in the ESB Logistics Learning Factory at Reutlingen - University [64]. |
Procedia Manufacturing | 190 |
| Chen X. (2019) Missing traffic data imputation and pattern discovery with a Bayesian augmented tensor factorization model [65]. |
Transportation Research Part C: Emerging Technologies |
145 |
| Zhu J. (2022) Application of recurrent neural network to mechanical fault diagnosis: a review [66]. |
Springer Nature Link | 144 |
| Galan E. (2020) Intelligent Microfluidics: The Convergence of Machine Learning and Microfluidics in Materials Science and Biomedicine [67]. |
Matter | 129 |
| Boquet G. (2020) A variational autoencoder solution for road traffic forecasting systems: Missing data imputation, dimension reduction, model selection and anomaly detection [68]. |
Transportation Research Part C: Emerging Technologies |
126 |
| Moussalli S. (2020) Intelligent personal assistants: can they understand and be understood by accented L2 learners? [69]. |
Computer Assisted Language Learning | 113 |
| Princy J. (2020) Prediction of Cardiac Diseaseusing Supervised Machine Learning Algorithms [70]. |
IEEE Xplore | 99 |
| Authors | Institution | Articles |
|---|---|---|
| Wang Yaoze | Kunming University of Science and Technology, Kunming, China | 21 |
| Zhang Yushuang | Beijing Polytechnic University, Beijing, China | 20 |
| Wang Xiuwen | Dalian Minzu University, Dalian, China | 16 |
| Li Xiuzheng | School of Economics and Management, China | 15 |
| Li Yonghui | Anhui Xinhua University, Hefei, China | 15 |
| Author Keywords | Articles | Keywords-Plus | Articles |
|---|---|---|---|
| deep learning | 247 | deep learning | 158 |
| machine learning | 193 | learning systems | 135 |
| learning systems | 136 | machine learning | 82 |
| artificial intelligence | 79 | machine-learning | 70 |
| machine-learning | 71 | learning algorithms | 68 |
| learning algorithms | 68 | intelligent systems | 63 |
| intelligent systems | 64 | forecasting | 50 |
| data mining | 62 | data mining | 47 |
| forecasting | 51 | data handling | 43 |
| big data | 45 | multidimensional data | 43 |
| Variable | H |
|---|---|
| Authors | 0.9539 |
| Sources | 0.9359 |
| Countries | 0.4950 |
| Areas of research | 0.7188 |
| Article citations | 0.8154 |
| Number of Articles |
Authors | Observed Frequency |
Adjusted Frequency |
|---|---|---|---|
| 1 | 1287 | 0.8100 | 0.8110 |
| 2 | 154 | 0.0970 | 0.0970 |
| 3 | 60 | 0.0380 | 0.0378 |
| 4 | 38 | 0.0240 | 0.0239 |
| 5 | 12 | 0.0080 | 0.0076 |
| 6 | 5 | 0.0030 | 0.0032 |
| 7 | 7 | 0.0040 | 0.0044 |
| 8 | 4 | 0.0030 | 0.0025 |
| 9 | 3 | 0.0020 | 0.0019 |
| 10 | 3 | 0.0020 | 0.0019 |
| 12 | 2 | 0.0010 | 0.0013 |
| 13 | 4 | 0.0030 | 0.0025 |
| 14 | 2 | 0.0010 | 0.0013 |
| 15 | 2 | 0.0010 | 0.0013 |
| 16 | 2 | 0.0010 | 0.0013 |
| 20 | 1 | 0.0010 | 0.0006 |
| 21 | 1 | 0.0010 | 0.0006 |
| 53 | 1 | 0.0010 | 0.0006 |
Disclaimer/Publisher’s Note: The statements, opinions and data contained in all publications are solely those of the individual author(s) and contributor(s) and not of MDPI and/or the editor(s). MDPI and/or the editor(s) disclaim responsibility for any injury to people or property resulting from any ideas, methods, instructions or products referred to in the content. |
© 2025 by the authors. Licensee MDPI, Basel, Switzerland. This article is an open access article distributed under the terms and conditions of the Creative Commons Attribution (CC BY) license (http://creativecommons.org/licenses/by/4.0/).
